Введение в BackOffice 2.5
ActiveX Scripting for IIS 3.0 (объектные сценарии сервера)
Выгоды, получаемые от централизованного исполнения сценариев неоспоримы, начиная со снижения нагрузки с линий передачи данных до защиты прав на интеллектуальную собственность. В IIS 3.0 появился компонент, предоставляющий унифицированный метод подключения интерпретаторов языков сценариев - ActiveX scripting engine (script-машина). В стандартный набор IIS входят два интерпретатора - VBScript и Jscript, ожидается что в ближайшем будущем будет реализована поддержка REXX, Perl и Tcl. Поскольку языковый контекст script-машины может переключаться динамически, в теле одного файла могут одновременно использоваться сценарии на нескольких языках. Стандартная поддержка COM позволяет из любого языка сценариев инициировать OLE объекты и манипулировать ими на усмотрение разработчика. Кроме того, реализация самой script-машины в виде сервера OLE позволяет инициировать выполнение новых сценариев как из текущего сценария, так и из ActiveX компонентов.
ActiveX Server Components (ActiveX объекты сервера)
ActiveX Server Components представляют из себя OLE Automation серверы. С их помощью приложение может получать доступ к источникам информации находящимся как на локальном сервере, так и в произвольном месте сети. Наличие широкого выбора готовых компонентов и большого количества средств их разработки, позволяет создавать Web приложения произвольной функциональности. В состав IIS 3.0 входит следующий набор готовых объектов:
IIS 3.0 содержит массу примеров создания приложений на основе технологии ASP и достаточно подробные руководства для создателей страниц HTML и программистов на VBScript, Jscript и ADO. |
Административная консоль SMS
В состав SMS входит мощная графическая утилита, позволяющая администратору осуществлять централизованное управление всем предприятием из одной точки - SMS Administrator. Внешний вид её приведен на рисунке 54.
Административная консоль устанавливается только на первичных площадках, так как для её работы необходимо наличие доступа к SQL Server, на котором размещена база SMS. Следует отметить, что для выполнения своих функций, администратор должен иметь привилегии DBO на базу SMS. При запуске административной консоли всегда запрашивается ввод имени и пароля для регистрации в SQL Server. Зачастую на практике для доступа к SQL Server используют имя администратора - SA, однако, когда это неприемлемо по соображениям безопасности, следует создать пользователя с соответствующими полномочиями.
С административной консоли центральной площадки может осуществляться управление всей организацией, с консоли головной площадки - управление этой площадкой и всеми площадками, находящимися ниже текущей в иерархии организации.

Рис. 54. Внешний вид административной консоли SMS
Административная консоль использует идеологию двух панелей Explorer, при выборе объекта в левой панели, в правой отображаются его свойства или объекты, которые данный объект содержит. При выборе компьютера имеется возможность просмотра его конфигурации, удаленной диагностики, запуска сетевого анализатора и открытия режима удаленной консоли.

Рис. 55. Просмотр параметров рабочей станции
За счет использования MDI-интерфейса администратору предоставляется возможность открыть дополнительные окна, содержащие сведения об объектах, определенного типа, как-то: задания, пакеты, группы и т.д. Оператор может создавать, модифицировать и удалять любые объекты в дереве организации, за исключением первичных площадок.
При управлении организациями значительных размеров зачастую бывает необходимо разделение функций между несколькими администраторами. При этом только один из них должен иметь права выполнять любые административные операции, а остальные - только разрешенные главным администратором. Для этого в состав SMS входит утилита Security Manager. Внешний вид её приведен на рисунке 56. Как видно из рисунка, для каждого администратора можно выполнить весьма тонкую настройку прав управления системой SMS.

Рис. 56. Назначение прав доступа с помощью SMS Security Manager
Административная консоль SQL Server
Административная консоль SQL Enterprise Manager позволяет централизовано управлять любым количеством SQL серверов в сети организации. Для удобства управления серверы могут быть объединены в группы. Каждая группа может включать как сервера, так и вложенные группы. Информация об иерархии групп серверов хранится в registry компьютера, на котором впервые эта иерархия создана. Каждое административное место может использовать свою копию и, соответственно, версию иерархии, либо получать эту информации с другого компьютера. Каждый SQL сервер также представлен в виде иерархии объектов, что обеспечивает наглядность представления информации и упрощает навигацию по объектному дереву. Каждое подмножество дерева объектов может просматриваться независимо в дополнительных окнах. Создание нового окна производится методом "перетащи и оставь" на рабочий стол SQL Enterprise Manager. С каждым объектом ассоциирован набор действий, которые над ним можно выполнить, список их может быть выведен по нажатию правой кнопки мыши. Внешний вид административной консоли приведен на рисунке 6.9.
Использовать SQL Enterprise Manager могут как администраторы, так и зарегистрированные пользователи SQL Server для выполнения над объектами сервера разрешенных им действий. Перечислим основные возможности SQL Enterprise Manager:

Рис. 9. Консоль SQL Enterprise Manager
С панели инструментов могут быть вызваны утилиты ISQL/W и MS Query для выполнения предложений SQL и/или просмотра и модификации данных.
Кроме того существует возможность создания дополнительных панелей, содержащих ссылки на дополнительные программы, расширяющие функциональность SQL Enterprise Manager. При вызове этих программ, им могут быть переданы сведения о текущем состоянии дерева объектов (текущая группа, текущий сервер, текущий объект сервера).
Адресация баз данных и объектов
Чтобы иметь возможность осуществлять доступ к объектам, расположенным в различных базах данных, в SQL Server используется следующая схема адресации:
[[database.]owner.]object_name,
где
database - имя базы данных;
owner - имя владельца; имя владельца может быть опущено, когда указано имя базы данных (например mybase..mytable);
object_name - название объекта (таблицы, представления или хранимой процедуры).
Для хранимых процедур может дополнительно указываться имя сервера, на котором эта процедура находится и где она будет исполняться:
[[server.][database.]owner.]object_name
Активные компоненты сервера
Функционируют в сочетании с Internet Information Server 3.0. Позволяют любому пользователю, имеющему Web-браузер, поддерживающий фреймы и Java, осуществлять работу со своим почтовым ящиком, личным расписанием, просматривать общие папки и выполнять поиск информации в каталоге. Поскольку эта часть реализована в виде набора ASP-файлов, они могут быть модифицированы под конкретные нужды организации.
Внешний вид приложения, осуществляющего работу с почтовым ящиком из Web-браузера представлен на рисунке 49.
Новый почтовый клиент
Для 32-разрядных платформ в качестве клиентской части Exchange может использоваться Microsoft Outlook, обладающий массой новых возможностей по сравнению с традиционным клиентом. Перечислим некоторые:
Активные серверные страницы (Active Server Pages)
Активные серверные страницы, или ASP файлы, позволяют использовать для создания WWW страниц как код HTML, так и сценарии на различных языках программирования. В IIS 3.0 стандартно поддерживаются два языка сценариев - VBScript и Jscript, однако без особых проблем может быть подключен любой другой интерпретатор. По желанию автора сценарии в ASP файлах могут исполняться на сервере, а результирующий выходной поток HTML передаваться клиенту в виде динамически сформированной WWW страницы. В процессе исполнения сценарии могут обращаться к любым зарегистрированным объектам отвечающим спецификации COM или DCOM. Отсутствие этапа компиляции при использовании сценариев позволяет упростить процесс отладки приложений, так как для получения результата в окне браузера после внесения изменений в код программы требуется всего лишь пересчитать текущую страницу.
Использование встроенных сценариев и возможности манипуляции объектами позволяют при помощи ASP достаточно изящно реализовать так называемое динамическое содержание (dynamic content), подразумевающее возможность распознавания клиента, создания и ведения для него индивидуального окружения, построенного на основании предпочтений и/или привилегий пользователя.
Архитектура
Как и большинство серверов для Windows NT, IIS реализован как набор сервисов:
Сервер реализован как единый процесс - Inetinfo, и весьма компактен - занимает в памяти всего около 400 Кб. Процесс всегда исполняется под пользователем IUSR_computername, создаваемом в процессе установки на локальной машине или домене, в зависимости от роли сервера.
Кроме означенных сервисов в IIS входят коннекторы:
Для управления сервером IIS в комплект поставки входит также графическая административная утилита Internet Service Manager, позволяющая управлять любым количеством серверов с одного рабочего места. Утилита использует протокол RPC.

Рис. 83. Консоль управления IIS
Кроме того в составе IIS есть встроенные средства для выполнения большинства административных действий через любой браузер, поддерживающий стандарт HTML 2.0 и выше. Однако в обеих случаях для управления сервером, необходимо иметь на нем привилегии администратора.
Для контроля обращений, выполняемых пользователями действий, и сбора статистики IIS поддерживает ведение журнала. Данные могут записываться в трёх форматах:
Для наблюдения за сервером и отдельными сервисами в реальном времени можно использовать Performance Monitor или любое средство мониторинга на основе SNMP.
Архитектура, обзор возможностей
Вводное
Несмотря на то, что в настоящее время сети персональных компьютеров играют решающую роль в деятельности организаций, по разным оценкам до 80% процентов важнейшей информации по-прежнему продолжает храниться и обрабатываться на хост-системах, базирующихся на архитектуре Standard Network Architecture (SNA) фирмы IBM. Пользователям таких систем приходится решать задачу одновременного доступа к корпоративным данным на хост-машинах и использования популярных настольных приложений. SNA Server был создан с целью дать пользователям такую возможность с наименьшими издержками и максимальной простотой. Для достижения цели интеграции ПК и мэйнфрейма существует несколько возможностей.
Архитектура сервера
Exchange-сервер построен по модульному принципу, что позволяет добавлять новые функции по мере необходимости. Он состоит из набора базовых (core) и дополнительных (optional) компонент (рисунок 6.28). Базовые компоненты отвечают за организацию и поддержание в актуальном состоянии адресного пространства, таблиц маршрутизации сообщений и информационного хранилища, а также за обслуживание клиентов. Вспомогательные компоненты обеспечивают взаимодействие с внешними почтовыми системами и расширенные средства защиты. Все компоненты сервера реализуются как сервисы Windows NT.
К базовым компонентам относятся:
Служба каталога и оба хранилища опираются на расширенную версию Jet Engine, поддерживающую механизм транзакций и ведение журналов транзакций, с возможностью отката и повторного выполнения, что гарантирует восстановление системы в случае сбоев.
Каждая из трех служб использует собственный набор файлов данных. Предельный размер информации для каждого из хранилищ - 16 Гб.
Журналы транзакций могут заполняться в двух режимах: обычном и циклическом. В обычном режиме после исчерпания пространства в текущем наборе журнальных файлов автоматически создается новый набор. Старые журналы транзакций удаляются только после выполнения операции резервного копирования. При циклическом заполнении используется только один набор журнальных файлов, что позволяет существенно экономить место на диске. Этот режим используется сервером по умолчанию.
Если в составе площадки несколько серверов, каждый конкретный сервер может быть настроен так, чтобы поддерживать только один вид информационного хранилища, например, только почтовые ящики пользователей или только общие папки. При этом хранилище каталога на сервере присутствует всегда.
К дополнительным компонентам относятся:

Рис. 28. Состав и архитектура сервера Exchange
Клиент
Клиент Exchange реализует парадигму единого почтового ящика (Inbox) и позволяет принимать, обрабатывать и пересылать сообщения независимо от источника информации. Он базируется на стандарте MAPI 1.0 (архитектурные особенности которого поясняются рисунком 3) и поддерживает интерфейс Messaging OLE, что позволяет любому приложению, опирающемуся на указанные стандарты, производить отправку документов, назначать маршруты прохождения и помещать документы непосредственно в папки Exchange.
Клиент Exchange может исполняться на следующих платформах: Windows 95, Windows 3.1X, Windows NT 3.51 и выше (i386, Alpha AXP, MIPS, PowerPC) и MS-DOS 5.0 и выше.
Составляющие компоненты клиентской части приведены на рисунке 28.

Рис. 29. Архитектура MAPI
Кроме Exchange Client Viewer, представляющего собой интерфейс к почтовому ящику пользователя в состав клиента входят Schedule+, Forms Designer и дополнительные информационные сервисы.
Schedule+ использует средства клиента для пересылки запросов на организацию встреч и собраний. Информация о клиенте может храниться как в личном файле .SCD, так и в скрытой личной папке на сервере. Дополнительно в скрытой общей папке на сервере хранится информация о графике свободен/занят (free & busy) каждого клиента Schedule+.
Forms Designer представляет собой специализированную 16-ти разрядную версию Visual Basic 4.0, предназначенную для создания и автоматической установки в каталог организации электронных форм. Электронные формы предназначены для создания и/или просмотра сообщений, имеющих специальный формат и несущих специальную функциональную нагрузку.
Дополнительные информационные сервисы состоят из:
Архитектура SQL Server, взаимодействие компонентов
Архитектура
SQL Server построен на принципах, так называемой "истинно параллельной" архитектуры баз данных, когда сервер для выполнения большинства операций использует родной механизм сред операционной системы, что позволяет достичь высокой производительности и масштабирования на системах с несколькими процессорами.
За счет активного использования нитей ядром сервера обеспечивается параллельное выполнение операций сканирования таблиц, параллельной загрузки данных в базы и таблицы, параллельное резервное копирование и восстановление данных, асинхронные операции работы с дисковыми устройствами и асинхронное опережающее чтение.
Принудительное переключение нитей исполнения (preemptive scheduling) обеспечивает более гладкое исполнение заданий, возможность параллельного выполнения ряда операций и изоляцию сбоев в процессе исполнения. За счет механизма динамического распределения сред по процессорам, осуществляется автоматическая балансировка нагрузки. Поддержка в SQL Server маски использования процессоров, позволяет явно указывать на каких CPU будет исполняться сервер.
На рисунке 1 приведена схема реализации типичного SQL сервера и схема реализации SQL сервера Microsoft, названная Symmetric Server Architecture (симметричная архитектура сервера).

Рис. 1. Схема реализации типичного SQL сервера и симметричного сервера Microsoft
Сетевой доступ
Как уже упоминалось, SQL Server поддерживает весьма широкий набор сетевых протоколов. Для каждого из них поддерживается режим прямого доступа с использованием "стандартных" для каждого протокола средств (например, Sockets для TCP/IP или IPS/SPX; Named Pipes для NetBios), что дает возможность обращаться к серверу не только из среды Windows и OS/2, но и с платформ Mac и Unix. Набор компонентов, обеспечивающих доступ к серверу с клиента, называют также сетевой библиотекой (network library).
Дополнительно для протоколов TCP/IP, IPX/SPX и Named Pipes поддерживается доступ через защищенные вызовы RPC. Данный тип соединений называют trusted connection, или доверительные соединения, а протокол, соответственно, trusted protocol. Указанные типы соединений поддерживаются только на Windows платформах. Для поддержки trusted протокола в комплект поставки сервера входит сетевая библиотека Multi-Protocol Network Library.
Архитектура
Объекты управления
В терминах SMS организация представляет собой множество объектов управления, выстроенных в иерархию. Объект может являться контейнером или атомарным объектом. SMS использует предопределенные типы объектов, однако набор свойств может быть расширен путём модификации описывающих объект MIF-файлов. Каждый объект имеет определенную архитектуру, т.е. описание структуры, и атрибуты, объединяемые в группы.

Рис. 51. Отражение структуры организации в иерархии SMS
В SMS для построения структуры организации используются следующие типы объектов:
в основном расширения возможностей выполнения
Основные нововведения в Internet Information Server 3.0 касаются в основном расширения возможностей выполнения логики Internet приложений непосредственно на сервере, использования объектов в страницах HTML и преодоление таких недостатков протокола HTTP, как отсутствие постоянного соединения сервера с клиентом.
Цифровая подпись и шифрование сообщений
Для того, чтобы воспользоваться возможностями шифрования и цифровой подписи сообщений, в составе организации должен быть настроен сервер управления ключами, Key Management (KM) Server. KM использует технологию открытых ключей. Открытый ключ пользователя хранится в адресной книге, секретный ключ - в файле .EPF на его локальном диске. Шифрование и подпись выполняется с использованием разных пар ключей. Для того, чтобы открытые ключи пользователя могли трактоваться как истинные, KM ассоциирует с каждым открытым ключом сертификат, содержащий уникальный номер, имя сервера ключей, имя пользователя и дату истечения срока сертификата. Дополнительно KM создает список отозванных сертификатов, который распространяется вместе с адресной книгой (revocation list). Если пользовательский сертификат оказывается отозванным, принимающая сторона получает соответствующее предупреждение при попытке проверить цифровую подпись.
При шифровании сначала используется секретный ключ для генерации другого ключа, которым будет кодироваться сообщение (bulk encryption key). Затем bulk encryption key в свою очередь шифруется открытым ключом адресата и отправляется вместе с зашифрованным сообщением (рисунок 40).

Рис. 39. Процесс шифрования сообщения
Принимающая сторона использует свой секретный ключ для получения своего ключа дешифрации сообщения и расшифровывает им сообщение (рисунок 6.40).

Рис. 40. Чтение зашифрованного сообщения
Процесс создания цифровой подписи на сообщении и процесс её верификации отражены на рисунках 41 и 42. Изначально создается цифровая характеристика сообщения (собственно подпись), затем она шифруется секретным ключом пользователя. Текст сообщения, цифровая подпись и сертификат пользователя отправляются адресату. Принимающая сторона создаёт собственную версию цифровой подписи, расшифровывает открытым ключом автора приложенную цифровую подпись и затем их сравнивает. Совпадение цифровых подписей гарантирует, что сообщение не было изменено в процессе передачи.

Рис. 41. Отправка сообщения, содержащего цифровую подпись

Рис. 42. Проверка цифровой подписи
Для версии, экспортируемой за пределы США длина ключа шифрования равна 40 битам, для цифровой подписи 512 битам, используемый алгоритм называется CAST-40. Для того чтобы пользователи всей организации могли использовать цифровую подпись и шифрование, каждая площадка в момент генерации ключей пользователей должна иметь непосредственный доступ по одному из сетевых протоколов к серверу ключей.
Дистрибуция программного обеспечения
Программное обеспечение устанавливается на клиентские станции в виде пакетов. Доставка же и установка пакетов выполняется при помощи заданий.
При создании пакета администратор определяет назначение оного, источник получения исходных файлов и типы поддерживаемых ОС. Различают три типа назначений:
Гибкие условия репликации
SQL Server предоставляет несколько интересных возможностей, позволяющих гибко управлять процессом распространения данных:

Рис. 15. Схема репликации данных SQL Server

Рис. 16. Схема репликации все всем

Рис. 17. Выборочная публикация
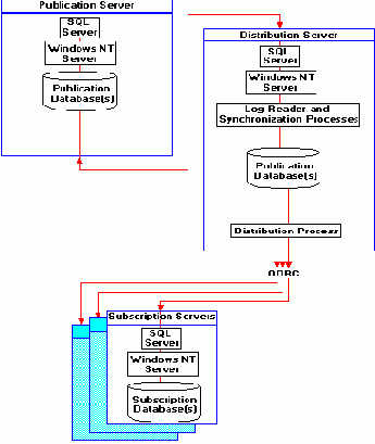
Компоненты SQL Server, отвечающие за репликацию
Следующие компоненты SQL Server обслуживают процесс репликации:
Все три указанных процесса являются подмножеством SQL Executive. Схема взаимодействия компонентов поясняется на рисунке 6.18.
Хранимые процедуры обработки сообщений
В состав SQL Mail входят следующие хранимые процедуры:
Для всех хранимых процедур права на исполнение закреплены за SA, который на своё усмотрение назначает права конкретным пользователям.
Наличие процедур манипуляции сообщениями позволяет реализовать собственную схему приёма, разборки и отправки сообщений на сервере. Поскольку действия над сообщениями выполняются из расширенных процедур, их набор может быть увеличен, а логика работы надлежащим образом изменена путем создания оных на языках высокого уровня, таких как C/C++, с последующей регистрацией расширенных процедур на сервере.
Имя организации
Одним из самых ответственных моментов является назначение имени организации. Её имя в каталоге имеет теоретический предел 64 символа и может содержать пробелы, однако, если ваша организация планирует иметь шлюзы в X.400, именование лучше проводить по правилам именно этой системы, то есть имя должно быть не длиннее 15 символов и не содержать пробелов и спецсимволов. В противном случае при назначении X.400-адресов серверам и MTA (процесс, выполняемый при установке и не подверженный влиянию со стороны пользователя), будет выполняться преобразование имени каталога, которое может привести к дублированию имен, что повлечет за собой трудно отслеживаемые ошибки в работе системы. Отображаемое имя вы можете установить на своё усмотрение на родном языке.
Интеграция с базами данных
Для обеспечения доступа к базам данных на мэйнфреймах в состав SNA Server включен драйвер, обеспечивающий доступ к DRDA-совместимым базам хост-компьютеров из приложений, использующих стандарт ODBC, в частности для репликации данных из SQL Server 6.5. Драйвер поддерживает следующие базы данных:
К сожалению, драйвер имеет только однопользовательскую лицензию, так как разработан сторонней фирмой.
Для репликации больших объемов данных существует ряд продуктов совместимых с SNA Server:
Интеграция с системами управления сетями. Обзор продуктов, расширяющих функциональность SMS
Интеграция с системами управления сетью
Хотя в круг задач, для решения которых разрабатывался SMS, изначально не входила поддержка протокола сетевого управления SNMP, созданного в основном для управления сетевым оборудованием и его активного мониторинга, в последнюю версию SMS ограниченная поддержка этого протокола была введена.
Реализуется эта поддержка двояко:
Прерывания, генерируемые сервисом Event to Trap Translator могут быть направлены для обработки и анализа в любой из пакетов сетевого управления, таких как HP OpenView, IBM NetView for AIX и SUN NetManager. Продукты фирм HP и IBM имеют дополнения, дающие возможность принимать и обрабатывать информацию от SMS.

Рис. 69. Inventory + Pack расширяет возможности SMS
по сбору информации о компьютерах
Продукты, расширяющие функциональность SMS
В настоящее время на рынке присутствуют продукты ряда поставщиков, значительно расширяющие базовые возможности SMS как в области инвентаризации так и в области поддерживаемых операционных систем. Все они используют возможность SMS создавать и обрабатывать объекты новой архитектуры.
Остановимся подробнее на наиболее полезных продуктах:

Рис. 70. Схема управления сетями NetWare при использовании AltaVista Proxy Domain Services
Internet Mail Connector (IMC)
С помощью Internet Mail Connector пользователи сервера Exchange могут обмениваться сообщениями с адресатами систем, использующих почтовый протокол SMTP. Поддерживается как текстовый формат данных, так и формат MIME, позволяющий передавать нетекстовые вложения и использовать в теле сообщения несколько национальных кодировок. Кроме того IMC может быть настроен таким образом, чтобы выполнять преобразование тела сообщения и его вложений к определенному формату в зависимости от почтового домена адресата. Дополнительно может быть заданы параметры перекодировок.
Адресатам, поддерживающим только текстовый формат (Eudora версии ниже 3.0, D-Mail всех версий), вложения пересылаются с автоматическим выполнением преобразования UUENCODE. Поддерживается 8-битное содержимое сообщений и для России имеются кодировки ANSI (Windows 1251) и KOI-8. Перекодировка выполняется как для исходящих, так и входящих сообщений.
Для клиентов, поддерживающих MIME, вложения автоматически преобразуются к этому формату. Перекодировка производится только для исходящих сообщений.
IMC может как принимать входящие соединения от серверов SMTP, так и самостоятельно устанавливать соединения с этими серверами для отправки исходящей почты. Одновременно может обслуживаться несколько входящих и исходящих соединений. Шлюз можно настроить таким образом, чтобы все исходящие сообщения передавались либо на один конкретный компьютер (при этом может использоваться как символическое имя, так и адрес IP), либо на разные машины, при этом разделение потока сообщений производится на основе анализа почтового домена адресата. Для этих целей администратор либо создает таблицу соответствий, либо настраивает IMC на использование службы DNS при определении почтовых серверов для конкретного почтового домена (рисунок 46). Сервер Exchange тоже может фигурировать в DNS как почтовый сервер SMTP, однако если почтовое пространство в домене DNS организации разделяется с UNIX-системами, каждый входящий адресат должен присутствовать в списке глобальных адресов, т.е.
либо иметь почтовый ящик в Exchange, либо быть зарегистрированным внешним адресатом (custom recipient). В противном случае сообщение не сможет быть доставлено.

Рис. 46. IMC может использовать DNS для отправки исходящих сообщений
Поскольку оригинальный протокол SMTP не поддерживает никаких средств защиты и шифрования трафика, чтобы как-то ограничить возможность несанкционированной посылки сообщений, IMC позволяет задать таблицу авторизированных серверов SMTP, от которых разрешено принимать запросы на установление сеанса связи. Дополнительно можно задать список пользователей, которые могут отправлять сообщения через IMC и предельный размер сообщения. Дополнительным средством защиты является запрещение отправки автоматических генерируемых ответов, когда почтовый ящик сотрудника находится в режиме "вне офиса".
Еще одной полезной особенностью IMC является автоматическая генерация имен SMTP для клиентов, отправляющих письма из почтовых отделений или внешних систем, таких как MS Mail, изначально оных не имевших. Адрес оформляется таким образом, чтобы при получении ответа на отправленное сообщение, адресат мог быть найден в списке адресов Exchange. Эта схема генерации адреса называется также инкапсуляцией.

Рис. 47. Инкапсуляция адресов в IMC
Инвентаризационные пакеты
Как было уже упомянуто, одним из составляющих инвентаризационного пакета является набор правил для определения присутствия программного продукта на данном компьютере. Правила задаются методом комбинации выражений, оперирующих файлами, входящими в состав пакета, т.е. именами, размером, контрольными суммами, CRC, сигнатурами и т.п. В примере, приведенном ниже, производится проверка наличия на компьютере программы WinWord, для этого проверяется наличие определенных файлов и их характеристик.
(
FILE winword.exe SIZE 3483136 BYTE 10000 114 CHECKSUM 5000 100 6851
AND
FILE winword.ini
)
OR
(
FILE winword.exe SIZE 1278240 BYTE 10000 16 CHECKSUM 5000 100 8256
AND
FILE winword.ini
AND
FILE dialog.fon SIZE 15684 DATE 11/18/82
)
По завершении определения пакета он может использоваться для обнаружения программы на клиентской машине в процессе выполнения инвентаризации. Для расчета контрольных сумм и CRC исходных файлов в состав SMS входит утилита командной строки.
Использование SQL-DMO
Для работы с SQL-DMO может применяться любое приложение, поддерживающее протокол OLE2, это могут быть средства разработки типа Visual C/C++, Visual Basic или Visual J++ либо офисные приложения, такие как Excel, Word или Access. Ниже приводится пример на VB, использующий SQL-DMO для обновления статистики оптимизатора запросов для всех таблиц на всех зарегистрированных в организации серверах:
Dim ServerGroupObject As New SQLOLE.ServerGroup
Dim RegisteredServerObject As New SQLOLE.RegisteredServer
Dim SQLServerObject As New SQLOLE.SQLServer
Dim DatabaseObject As New SQLOLE.Database
Dim TableObject As New SQLOLE.Table
For Each ServerGroupObject In ServerGroups
For Each RegisteredServerObject In ServerGroupObject.RegisteredServers
SQLServerObject.Connect RegisteredServerObject.Name, "sa", ""
For Each DatabaseObject In SQLServerObject.Databases
For Each TableObject In DatabaseObject.Tables
TableObject.UpdateStatistics
Next
Next
SQLServerObject.Close
Next
Next
История, обзор возможностей, взаимодействие SQL Server с другими серверными компонентами
История
SQL Server 1.0 впервые увидел свет в 1989 году. Это было совместное детище фирм Microsoft и Sybase, первой из которых необходим был свой сервер SQL для тогда ещё активно продвигаемой OS/2, а другой - возможность быстрого выхода на растущий рынок ПК, куда уже устремились конкуренты. С самой первой версии SQL Server получал самые лестные отклики обозревателей, в первую очередь за простоту администрирования и поддержку хранимых процедур на сервере. Совместное развитие проекта SQL Server происходило вплоть до 1992 года, когда была выпущена версия 4.2 для OS/2, соответствовавшая по характеристикам Sybase 4.9.1 для Unix. Дальнейшие разработки и перенос версии 4.2 на платформу Windows NT, связанный с полным пересмотром архитектуры ядра сервера, был выполнен в основном фирмой Microsoft. После 1993 года Sybase приняла решение о выпуске собственных версий сервера для Windows NT, хотя Microsoft и сохранила часть прав на исходные коды. В 1994 году вышла версия SQL Server 4.21 с поддержкой NT 3.5, улучшенными утилитами администрирования, поддержкой расширенных хранимых процедур и улучшенным быстродействием. В 1995 году увидел свет SQL Server 6.0, имеющий в своем составе массу усовершенствований и нововведений. И наконец в 1996 году на рынок вышел SQL Server 6.5 - последняя и наиболее мощная реализация сервера баз данных Microsoft.
Обзор возможностей
Перечислим основные из возможностей SQL Server 6.5:
Предельные показатели
В таблице 1 перечислены предельные величины ряда технических показателей SQL Server 6.5
Таблица 1. Предельные показатели SQL Server 6.5.
| Devices (логические устройства) | 256 логических устройств на SQL Server, предельный размер логического устройства 32 Гб |
| Databases (базы данных) | 32,767 баз данных на сервер; минимальный размер базы 1 Мб, но не менее чем размер базы model, максимальный размер - 1 терабайт (Тб) |
| Segments (сегменты) | максимальное число сегментов в базе данных - 32 |
| Tables (таблицы) | предельное число таблиц в базе 2,147,483,647; максимальная длина строки в таблице без учета text и image полей - 1962 байта; максимальный размер таблицы - 1 Тб |
| Columns (столбцы) | до 250 столбцов в таблице |
| Indexes (индексы) | 1 кластерный индекс на таблицу; до 249 некластерных индексов на таблицу; составной индекс может включать до 16 столбцов |
| Triggers (триггеры) | максимум три триггера на таблицу, INSERT, UPDATE, DELETE; уровень рекурсии триггеров до 16 |
| Stored Procedures (хранимые процедуры) | хранимая процедура может иметь до 255 параметров, уровень рекурсии до 16 |
| Events (соединения) | предельное число соединений - 32,767 |
| Open databases (открытые базы) | максимальное число открытых баз данных - 32,767 |
| Locks (блокировки) | максимальное число блокировок - 2,147,483,647 |
| Open Objects (открытые объекты) | максимальное число открытых объектов - 2,147,483,647 |
Поддерживаемые типы данных
В перечислены типы данных, поддерживаемые SQL Server 6.5
Интеграция с компонентами BackOffice
SQL Server 6.5 является неотъемлемой частью компонента System Management Server и используется для хранения информации практически всей служебной информации и всех данных о компьютерах. С другой стороны SMS позволяет проводить автоматизированную установку SQL Server на любое количество компьютеров организации.
Для Internet Information Server сервер SQL может выступать в качестве хранилища информации, доступ к которой производится из ISAPI-расширения IIS - Internet Data Connector, использующим механизм ODBC или из CGI-сценариев через интерфейсы OLE или DB-Library. Кроме того, используя Web Connector и хранимые процедуры преобразования данных в HTML-формат, SQL server может со своей стороны готовить для IIS HTML-страницы.
Таблица 2. Типы данных, поддерживаемые SQL Server 6.5.
| binary | 1-255 символов | фиксированный, символ представляется шестнадцатиричной цифрой, в описании присутствует 0x (0xFFAF) |
| varbinary | 1-255 символов | то же, что и binary, только переменной дины |
| char | 1-255 символов | фиксированный |
| varchar | 1-255 символов | только переменной дины |
| datetime | с 1 Января 1753 года по 31 Декабря 9999 года | длина 8 байт; по умолчанию 1 Января 1900, 12:00:0000; точность до 3.33 миллисекунды |
| smalldatetime | с 1 Января 1900 года по 31 Декабря 2079 года | длина 4 байта; точность 1 минута |
| decimal(p,s), numeric(p,s) | от -1038 - 1 до 1038 - 1; p - число значящих цифр, от 1 до 38; s -число знаков справа от точки, от 0 до p | длина от 2 до 17 байт, для совместимости с VB по умолчанию p полагается равным 28 |
| float(n) | от 2.23E-308 до 1.79E+308, число значящих цифр n от 1 до 15 | длина 8 байт |
| real | от 1.18E-38 до 3.40E+38 | длина 4 байта; то же, что и float(7) |
| int | от -2,147,483,648 до 2,147,483,647 | длина 4 байта |
| smallint | от -32,768 до 32,767 | длина 2 байта |
| tinyint | от 0 до 255 | длина 1 байт |
| money | от -$922,337,203,658,477.5808 до +$922,337,203,658,477.5807 | длина 8 байт |
| smallmoney | от -$214,748,3648 до +$214,748,3647 | длина 4 байта |
| bit | имеют значение 0 или 1 | минимальная длина 1 байт; несколько полей bit могут быть объединены в одном байте |
| timestamp | аналог binary(8) или varbinary(8) | не связано напрямую с системным временем, однако обеспечивается уникальность данного поля в базе в каждый момент времени; таблица не может иметь более одного столбца timestamp |
| text | длина до 2,147,483,647 символов | содержит текстовые данные, может использоваться в предложениях с LIKE; преобразовываться в char и varchar; если поле не NULL, или обновлялось, занимает в базе не менее 2 Кб |
| image | длина до 2,147,483,647 символов | содержит двоичные данные, преобразуется в binary или varbinary; если поле не NULL, или обновлялось, занимает в базе не менее 2 Кб |
| user-defined | всегда имеет базовый тип, по сути являет собой псевдоним базового типа | |
| synonyms | обеспечивают ANSI совместимый синтаксис описания переменных, например: character varying(n) для varchar(n) |
Наличие в составе SNA Server ODBC/DRDA-шлюза позволяет организовать репликацию данных, хранимых в базах SQL Server в системы DB/2 для MVS, AS/400 и VM/ESP.
|
Язык программирования
Версия языка SQL, используемого SQL Server, называется Transact-SQL, или T-SQL, в память о том, что в именно этом в диалекте SQL появились операторы управления транзакциями. В T-SQL поддерживаются все операторы стандарта ANSI SQL-92, включая оператор CASE, декларативную целостность (Declarative Reference Integrity, или DRI) и описание объединений (joins).
Дополнительно T-SQL позволяет указывать оптимизатору запросов порядок выполнения операций и используемые индексы. Наличие оператора EXEC, способного воспринимать в качестве входного параметра символьную строку, дает возможность динамически формировать и исполнять предложения SQL.
Как работает ODS
ODS предоставляет в распоряжение разработчика готовое базовое окружение, способное обеспечить одновременный прием запросов от множества клиентов, использующих различные сетевые протоколы. Клиентские приложения общаются с ODS сервером, используя те же средства, что и для общения с SQL Server.
После получения запроса от клиента ODS определяет тип этого запроса и переадресует его соответствующему обработчику событий (event handler). Результат обработки ODS возвращает клиентскому приложению.
В ODS определены три основных вида событий:
Кроме указанных, существуют события, связанные с изменением статуса соединения с клиентом и его активности, что позволяет серверу ODS адекватно реагировать на эти изменения (например, закрывать неактивные соединения через заданный промежуток времени). На рисунке 26 приведена схема взаимодействия клиентов с сервером ODS.

Рис. 26. Взаимодействие клиентов с ODS сервером
| |
Место серверных компонент BackOffice в информационном пространстве предприятия
Залогом успеха современного предприятия в немалой степени является его способность обеспечить эффективную обработку информации и своевременную доставку ее потребителям. Правильно организованные прием, хранение, обработка и анализ данных позволяют оценить состояние дел компании, производить планирование на ближайшее будущее и оценку дальнейших перспектив, своевременно принимать решения об изменении политики ведения бизнеса, реорганизации структуры, техническом перевооружении и т.п. Поскольку существует множество способов приема, передачи, хранения и представления информации, в процесс создания единого информационного пространства организации вовлекается масса систем, реализующих это многообразие. В этих условиях естественным представляется желание компаний получить в свое распоряжение интегрированные наборы серверных приложений, сопрягаемых друг с другом и с существующими решениями с наименьшими затратами усилий и средств, и позволяющими легко наращивать функциональность базовых компонент за счет подключения дополнительных модулей. Microsoft BackOffice представляет собой именно такой интегрированный серверный комплект, компоненты которого обеспечивают реализацию таких узловых подсистем информационного пространства как:
Будучи базированы на единой операционной системе, компоненты BackOffice используют такие ее возможности как единая модель безопасности, приоритетная вытесняющая многозадачность, нити исполнения, распределенное управление и распределенное исполнение за счет использования RPC, журнал регистрации событий системы, наблюдение при помощи Performance Monitor и SMNP-совместимых систем, распределенное резервное копирование, средства удаленного доступа, поддержка большинства наиболее популярных сетевых протоколов и многое другое. Кроме того, каждая из серверных компонент способна в той или иной степени использовать услуги, предоставляемые другими компонентами, так, все компоненты системы для извещения администраторов о возникших проблемах могут использовать канал почтовых сообщений, предоставляемый Exchange Server.
Поддержка всеми компонентами BackOffice таких стандартов, как OLE2, MAPI и ODBC, позволяет легко осуществить интеграцию с наиболее популярными офисными приложениями и осуществлять разработку дополнительного прикладного и системного программного обеспечения применяя популярные средства разработки.
Наличие на рынке огромного числа серверных программных продуктов, имеющих сертификат совместимости с BackOffice, позволяет практически неограниченно расширять базовую функциональность пакета.
Мгновенные снимки
Репликация на основе мгновенных снимков (snapshots) реализуется как регулярный процесс полной синхронизации без последующей досылки транзакций. Этот режим выбирается при настройке сервера подписки.
Мониторинг сети средствами Network Monitor
В крупной многосегментной сети при достаточно долгой её эксплуатации с большой вероятностью возникают проблемы, связанные с неправильной настройкой маршрутизаторов, серверов разрешения имен, протоколов на рабочих станциях или просто некорректно функционирующим сетевым оборудованием. Поиск такого рода неисправностей зачастую требует от администратора значительных затрат времени и усилий.
В состав SMS входит весьма полезная утилита, называемая Network Monitor и призванная облегчить работу администратора при поиске причин возникающих в сети проблем. Network Monitor позволяет анализировать сетевой трафик, получать статистику по протоколам и фреймам, наблюдать за загрузкой сети с целью выявления потенциальных ошибок в её конфигурации и наличия узких мест.
Например, анализируя пакеты, принимаемые и рассылаемые маршрутизатором IP, можно выяснить какие из рабочих станций или серверов пытаются обращаться по адресам, недоступным из этой локальной сети, и соответственно изменить конфигурацию компьютеров.
Network Monitor позволяет выполнять следующие операции:
Перехваченные пакеты могут быть сохранены на диске для их последующего анализа или использования при моделировании той или иной ситуации. Размер буфера для хранения перехваченных пакетов задаётся администратором, по заполнении буфера перехват прекращается. Существует возможность останова перехвата или выполнения внешней программы по наступлению события: либо при заполнении буфера на заданную величину, либо при перехвате пакета, содержащего заданную сигнатуру в заголовке или теле пакета.
Network Monitor распознаёт сигнатуры большинства сетевых протоколов и сервисов, их использующих. Система установки фильтров позволяет использовать в условии фильтрации практически любое сочетание операций И/ИЛИ/НЕ для сетевых адресов, протоколов и содержимого пакетов.
Ещё одним весьма полезным свойством Network Monitor является поддержка таблиц соответствия физических адресов сетевых карт и имен их фирм-производителей, а также возможность назначить в соответствие номеру карты имя компьютера, что позволяет значительно сократить время, необходимое для локализации источников проблем в сети.
Внешний вид окна Network Monitor приведен на .
| |
Настройка для работы с Microsoft Exchange Server
Чтобы использовать SQL Mail с сервером Exchange необходимо выполнить следующие действия:
Важно обратить внимание на следующие моменты:
| |
Настройка клиентского места в
Конфигурации
Для хранения настроек конкретного пользователя клиентская часть Exchange использует профили (profiles) или конфигурации. Каждая конфигурация имеет символическое имя, на клиенте может одновременно существовать несколько конфигураций и имеется возможность выбрать требуемую конфигурацию при старте почтового клиента. В конфигурации хранятся:
Наличие на машине множественных конфигураций может оказаться полезным для организации работы на ней нескольких пользователей или для подключения одного пользователя к различным серверам.
Как было отмечено ранее, сервер Exchange использует для проверки полномочий клиента базу идентификаторов пользователей Windows NT Server. В случае построения сетей на базе доменной архитектуры принцип однократной регистрации реализуется предельно просто: в конфигурации устанавливается соответствующий признак. Если же для входа в сеть используются средства других сетевых ОС: NetWare или VINES, каждому пользователю придется вводить пароль для доступа к своему почтовому ящику (имена пользователя и домена NT хранятся в конфигурации).
Состав клиентской части, достаточной для функционирования Exchange зависит от используемой операционной системы. Для MS-DOS и Windows 3.1x на этапе инсталляции все компоненты, необходимые для поддержания защищенного канала с сервером Exchange, устанавливаются автоматически. При использовании Windows 95 и Windows NT необходимо наличие службы доступа к сетям Microsoft.
Назначение прав
За назначение прав на общие папки отвечает администратор, он же назначает права другим пользователям на выполнение определенных действий с папками. В Exchange существует несколько стандартных наборов прав, называемых ролями. Ответственный за общую папку (folder contact) - пользователь получающий уведомления о проблемах как от системы, так и от других пользователей. Как правило, он же является владельцем папки (owner), и на него возлагается ответственность за создание вложенных папок, назначение прав и управление сообщениями (своевременное удаление). За счет того, что права на папку назначаются на основе глобального списка адресов, ответственный и автор папки могут принадлежать разным площадкам, и вообще находиться в различных полушариях и при успешно этом выполнять предписанные им функции.
Объектная модель SQL Server
Ядро SQL Server, SQL-DMO и средства управления образуют систему распределенного управления сервером, SQL-DMF (Distributed Management Framework). Эта система может быть дополнена утилитами, использующими SQL-DMO и расширяющими функциональность существующих средств управления сервером SQL. Схема взаимоотношения составляющих SQL-DMF приведена на рисунке 7.
Как видно из рисунка, слой SQL-DMO является интерфейсом высокого уровня к компонентам ядра SQL Server.

Рис. 7. Компоненты SQL-DMF и их взаимосвязь
SQL-DMO предоставляет приложению полный набор интерфейсов для управления сервером. Развернутая иерархическая схема объектной модели SQL-DMO приведена на рисунке 8. Можно заметить, что каждый из объектов является представлением какой-либо подсистемы или физического элемента SQL Server, будь то система защиты, устройство или таблица базы данных. Каждый объект обладает набором свойств и методов и может содержать подчиненные объекты и/или их коллекции. С помощью свойств и методов прикладная программа может манипулировать объектами и получать доступ к объектам, вложенным в данный.

Рис. 8. Структура SQL-DMO
Базовым объектом иерархии является объект SQL Server, все остальные объекты являются его потомками. Для осуществления доступа к любому из объектов-потомков необходимо предварительно получить экземпляр его родителя.
Следует обратить внимание на наличие в SQL-DMO коллекций и объектов уровня приложения (Collections и Application Objects).
Использование коллекций позволяет избежать непосредственного объявления включенных в них объектов. Использование итераторов и методов добавления и удаления значительно упрощает процедуры обработки наборов объектов одного типа.
Объекты уровня приложения используются для сохранения в программе результатов выполнения каких-либо операций над объектами сервера, и могут быть созданы независимо от базового объекта SQL Server.
Объекты базы данных:
Под объектами базы данных понимают:
Обзор возможностей, архитектура
Вводное
Ни для кого не секрет, что в последнее время в мире происходит нечто, схожее с "золотой лихорадкой". Массовое увлечение Internet и доступом к информации на основе протокола HTTP привело к возникновению массы новых продуктов, дающих возможность организовать такой доступ. Более того, эти продукты все чаще включаются в стандартные комплекты поставки операционных систем, наряду с сервисами файлового доступа и печати.
Так, вместе с каждым сервером Windows NT 4.0 поставляется Internet Information Server 2.0, с каждой станцией Windows NT - его полный функциональный аналог, Peer Web Server.
За счет поддержки наиболее популярных протоколов Internet, IIS позволяет организовать доступ к информации вне зависимости от установленной на клиенте операционной системы. Место хранения информации может быть тоже достаточно произвольным, от файловой системы до баз данных на мэйнфреймах. Подключение новых методов доступа к данным, так называемых коннекторов, обеспечивается наличием в IIS интерфейса прикладного программирования ISAPI.
В комбинации с MS Proxy Server, реализующим технологию Remote WinSock для любого поддерживаемого Window NT протокола, IIS позволяет воспользоваться услугами служб Internet клиентам, не имеющим стека TCP/IP, что позволяет с одной стороны уменьшить число необходимых IP-адресов и сэкономить время и усилия на установку стека TCP/IP, а с другой - уменьшить риск атаки внутренних сетей злоумышленниками.
IIS поддерживает создание виртуальных директорий, когда ресурсы, расположенные физически в других каталогах или на других компьютерах, с точки зрения клиента выглядят принадлежащими одному серверу. Кроме того, при наличии нескольких IP-адресов на компьютере, IIS позволяет создавать на одной машине несколько виртуальных Internet-серверов, каждый из которых может использовать свою структуру каталогов и свои правила предоставления информации.
Для контроля доступа к ресурсам могут использоваться как анонимный режим и базовые средства контроля, требующие от пользователя ввода имени и пароля, так и подтверждение полномочий средствами Windows NT через протокол Secure RPC (в оригинале этот метод называется NT challenge/response).
Для каждого сервиса можно задать таблицу фильтрации допустимых соединений по именам клиентских машин и/или их IP-адресам.
Для шифрования трафика между клиентом и сервером может применяться протокол SSL версии 3.0.
Обзор возможностей, базовые понятия, архитектура
Microsoft Exchange Server является развитием линии продуктов электронной почты MS Mail for PC Networks, завоевавшей достаточно большую популярность среди корпоративных пользователей. Однако это не просто новая версия почтовой системы - это система нового поколения, спроектированная и переписанная заново. Она вобрала в себя в массу передовых технологии из различных областей компьютерной индустрии, обеспечивающих бесперебойное функционирование 24 часа в сутки, 7 дней в неделю, защиту данных, удобство управления, эффективность работы и широкий набор возможностей для разработчиков приложений. Exchange Server на сегодняшний день является, без сомнения, одной из лучших коммерческих почтовых систем.
Перечислим некоторые из его возможностей:
имеет массу улучшений, существенно
Новая версия Exchange Server 5. 0 имеет массу улучшений, существенно расширяющих его функциональность и упрощающих жизнь администратору.
Обзор возможностей
Вводное
Вместе с развитием сетей настольных компьютеров и сетей на их основе, организации начинают испытывать ностальгические чувства по системам централизованного управления. По приблизительным расчетам компаний, специализирующихся в области статистических оценок, стоимость собственно компьютера составляет около 20% от суммарных затрат в течение срока службы ПК (около 5 лет), естественно значительная доля (около 25%) - это затраты непосредственно на администрирование, т.е. обновление и настройку программного обеспечения, а также диагностику неисправностей. Перспектива снижения расходов на содержание парка компьютеров, объединенных в сети, прельщает многие средние и крупные компании, вот почему в настоящее время спрос на системы неуклонно растет, несмотря на достаточно высокую стоимость и сложность внедрения этих систем.
Microsoft System Management Server (SMS) изначально разрабатывался как средство, дающее администратору возможность централизованного управления и наблюдения за сетями персональных компьютеров, а также автоматизации выполнения в этих сетях таких наиболее рутинных и трудоёмких операций, как инвентаризация аппаратного и программного обеспечения, дистрибуция системного и прикладного ПО, удаленная диагностика рабочих станций и поддержка пользователей.
Перечислим наиболее заметные возможности SMS:
Операции над объектами управления
Для выполнения операций над объектами, образующими дерево организации, SMS создает и использует также набор специализированных объектов:
Организация распределенных вычислений, MS DTC
В версию SQL Server 6.5 была впервые добавлено средство, автоматизирующее обработку распределенных транзакций в среде Windows NT и Windows95 - Microsoft Distributed Transaction Coordinator (MS DTC).
MS DTC является одним из первых примеров реализаций архитектуры Distributed Common Object Model. Он обеспечивает прикладным программам возможность использовать механизм OLE для манипуляции локальными и сетевыми объектами с автоматическим поддержанием распределенных транзакций на пространстве этих OLE объектов.
MS DTC в составе SQL Server 6.5 поддерживает подмножество OLE-DB для работы с данными, хранимыми на сервере, и управления самим SQL сервером.
В терминологии распределенных вычислений транзакцией называют процесс манипуляции данными, отвечающий требованиям ACID, что раскрывается как:
Если программа для выполнения последовательности действий обращается только к одному серверу, функции DTC сводятся к передаче запросов программы SQL серверу, который обеспечивает выполнение транзакции собственными средствами, и результатов - прикладной программе.
В случае, когда в процессе исполнения программы ей требуется доступ к удаленным источникам данных, схема взаимодействия усложняется, возникает необходимость координации выполнения запросов и применения механизма двухфазной фиксации транзакций. Рассмотрим рисунок 22.

Рис. 22. Схема взаимодействия в распределенной транзакции
Для выполнения согласованной фиксации или отката транзакции необходимо наличие координатора. Координатор порождает объект, представляющий распределённую транзакцию, и следит за согласованным выполнением операций ведомыми менеджерами транзакций и сохраняет статус текущей транзакции до момента её завершения.
В SQL Server распределенная транзакция может быть инициирована явно, командой BEGIN DISTRIBUTED TRANSACTION, либо неявно, в момент вызова удаленной хранимой процедуры. В процессе исполнения прикладная задача может конкретно указать имя компьютера, DTC которого будет выполнять роль координатора. Если имя координатора не задано, то берется имя из реестра локальной станции, задаваемое в процессе настройки клиентской рабочей станции. Программа настройки входит в комплект клиентской части SQL Server и регистрирует себя в контрольной панели. Если и здесь имя не задано, в роли координатора выступает DTC сервера, к которому прикладная программа обратилась. Если распределённая транзакция инициируется неявно, методом вызова удаленной хранимой процедуры, координатором всегда становится локальный DTC.
Кроме MS DTC для выполнения операций над распределенными данными может использоваться любой монитор, совместимый со стандартом TP-XA, к примеру TUXEDO, ECINA или TOPEND. Настройки SQL Server для использования с мониторами транзакций третьих фирм не входят в программу курса и далее не рассматриваются. За более подробной информацией следует обращаться к руководству по SQL Server, технической библиотеке Tech-Net и документации по конкретному XA-совместимому монитору.
Настройка серверной компоненты DTC выполняется в SQL Enterprise Manager. Администратор может установить уровень отладочных сообщений в журнале регистрации распределенных транзакций, разрешить или запретить трассировку, просмотреть историю исполнения транзакций, просмотреть список незавершенных транзакций, их текущее состояние и принять решение о принудительной фиксации или откате.
Организация тиражирования данных
Схема издатель-подписчик
Репликация данных в SQL Server строится на достаточно простой схеме издатель-подписчик (схема приведена на рисунке 6.15). Что это значит:
При такой схеме репликации данные передаются всегда в одном направлении от издателя через дистрибутора к подписчику. Это не означает, что в данные на серверах-подписчиках нельзя вносить изменения, это означает лишь, что в случае модификации данных в исходной и реплицированной базе данных разрешение конфликтов всегда происходит в пользу издателя.
Любой SQL Server может выступать в любой из трех ролей (рисунок 16).
Организация толерантных систем
()
Как уже было отмечено, организации горячего резервирования и балансировки нагрузки сервера объединяются в группы, в группе должно быть по крайней мере два (до 15) серверов.
В приведенном на рисунке примере организуется горячее резервирование каналов доступа к мэйнфрейму для двух групп пользователей PRODUCTS и SALES. Множество логических устройств (LU001-LU200) доступных на хост-компьютере делится поровну между двумя SNA-серверами (SNASERV1 и SNASERV2), затем создаются два пула POOL@PRD, с правами доступа для группы PRODUCTS, и POOL@SAL , с правами для SALES. Каждый пул содержит логические устройства, обслуживаемые каждым из серверов.
В случае недоступности SNASERV1, после поступления запроса на установления соединения с хост-машиной из пула будут выбраны логические соединения, обслуживаемые SNASERV2.
Основные компоненты
Как принято для серверных приложений Windows NT, ядро SQL Server реализовано в виде набора сервисов, для управления которыми используются административные утилиты.
Компоненты, образующие ядро SQL Server:
Административные графические утилиты:
Каждый из компонентов ядра может выступать одновременно как клиент и как сервер RPC и OLE, и эти интерфейсы активно используются для взаимодействия компонентов между собой и средствами управления сервером. Кроме того, библиотека типов OLE объектов, доступных пользователю, входит в состав клиентской части SQL Server, что дает возможность применять для манипуляции данными и выполнения административных функций средства типа Visual Basic и Excel и в большинстве ситуаций обойтись без программирования на языке SQL. Для обозначения множества объектных интерфейсов ядра SQL Server используют термин SQL-DMO (Distributed Management Objects).
Передача данных
Реплицируемые данные могут передаваться в двух форматах:

Рис. 18. Компоненты процесса репликации
Если на таблице, данные которой должны реплицироваться, определены правила проверки ссылочной целостности, - существует возможность отмены их выполнения на период репликации, что позволяет избежать ошибок при загрузке данных в базу подписчика.
Планирование площадок
Следующим шагом после анализа текущей структуры организации является ревизия схемы доверительных отношений между доменами в рамках одной площадки. Поскольку все сервисы SMS должны исполняются в едином пользовательском контексте, данный доменный пользователь должен иметь административные привилегии во всех доменах, входящих в состав этой площадки. Если внесение изменений в схему доверительных отношений нежелательно, следует пересмотреть схему иерархии организации.
Планирование площадок
При планировании площадок необходимо иметь в виду, что сервера в пределах площадки общаются друг с другом по протоколу RPC, что требует наличия между серверами высокоскоростных соединений, таких как сеть Ethernet, ATM, оптоволокно, синхронные каналы доступа или линии ISDN. Для автоматической синхронизации каталога и передачи почтовых сообщений все сервисы Exchange-серверов должны исполняться в одном пользовательском контексте, что в свою очередь требует наличия доверительных отношений между доменами. Наиболее подходящей представляется схема с мастер доменом.
Для организации доступа между площадками или шлюзов в другие почтовые системы применяют коннекторы. Сервер в составе локальной площадки, на котором установлен коннектор, называют связующим (bridgehead). Сервер удаленной площадки, с которым связующий устанавливает соединение, называется целевым (target). Каждый связующий сервер может иметь несколько целевых. В случае недоступности первого целевого сервера, будет произведена попытка установить связь со следующим (рисунок 30). Этот процесс будет повторяться до тех пор, пока либо связь не будет установлена, либо список будет исчерпан. Для управления порядком доступа используется система стоимостей соединения, целевые сервера с меньшей стоимостью будут опрашиваться в первую очередь.
Для объединения площадок используют следующие типы коннекторов:

Рис. 30. Использование Site Connector

Рис. 31.
Использование Dynamic RAS Connector
Для объединения площадок в составе организации совершенно не обязательно иметь непосредственное соединение между ними, площадки могут объединяться друг с другом методом так называемого почтового хребта (mail backbone), когда в качестве среды передачи информации используются внешние почтовые системы. Пример такого объединения приведен на рисунке 32.

Рис. 32. Объединение площадок через backbone X.400
| |
Планирование почтового пространства
Схема именования
Немаловажную роль в процессе внедрения Exchange играет правильный выбор схемы именования. Exchange для каждого объекта поддерживает два типа имен:
Для ряда системных объектов (например, таких как системные папки, MTA, хранилища) имена в каталоге создаются сервером автоматически, для некоторых же объектов назначение корректного имени возлагается на пользователя.
Планирование схем доступа, организация толерантных систем
При построении сетей, объединяющих мэйнфреймы с локальными и глобальными сетями могут применяться различные схемы доступа. Рассмотрим основные из них.
Планирование схемы управления организацией, поддержка сетей NetWare
Построение по принципу доменов
Поскольку площадки SMS строятся на основе одного или более доменов, в организации должна применяться доменная система построения сетей. В случае Windows NT, LAN Manager и LAN Server, домены этих ОС в точности соответствуют доменам SMS. Для сетей NetWare доменная архитектура не поддерживается, однако SMS ее эмулирует.
Поддерживаемые платформы
На сегодняшний день SMS поддерживает следующие операционные системы:
Использование продуктов сторонних поставщиков расширяет этот список на сервера и рабочие станции UNIX и OpenVMS.
Поддержка мобильных и удаленных пользователей
Способ реализации поддержки мобильных пользователей зависит от используемой на рабочем месте операционной системы.
В MS-DOS и Windows 3.1x, включая версии для рабочих групп, конфигурации хранятся в виде файлов. Поэтому достаточно осуществить перенос эти файлов на сервер и настроить соответствующим образом клиентскую станцию.
В Windows 95 и Windows NT конфигурации хранятся в registry, поэтому требуется регистрация всех пользователей в домене, наличие у пользователей профилей и настроенной репликации профилей между контроллерами домена.
Для организации удаленного доступа в сеть организации пользователей MS-DOS и Windows 3.1x в состав соответствующих клиентских частей входят агенты Shiva Remote, поддерживающие передачу протоколов TCP/IP и IPX/SPX поверх PPP и установление соединений как с RAS-серверами NT, так и PPP-серверами на других платформах. Клиентам, использующим Windows 95 и Windows NT, предлагается применять встроенные в эти операционные системы средства удаленного доступа. Если используются указанные средства, клиент Exchange может быть настроен таким образом, чтобы регулярно устанавливать соединение с сервером удаленного доступа и выполнять прием-передачу сообщений и синхронизацию off-line папок и списка адресов (off-line address book).
Для чтения сообщений из почтового
Для чтения сообщений из почтового ящика на сервере может быть использована любая клиентская программа, поддерживающая протокол POP3. Тело сообщения может быть представлено как в формате HTML/MIME, так и в чисто текстовом. Настройки формата могут быть выполнены для площадки, сервера или конкретного ящика. Для подтверждения прав пользователя на доступ к почтовому ящику может быть использован метод NT Challenge/Response, базовый способ на основании нешифрованных имени и пароля и он же в сочетании с шифрованием трафика с помощью протокола SSL.
Поддержка режима удалённой консоли
В случае возникновения нештатной ситуации на рабочей станции пользователя администратору или сотруднику отдела технической поддержки зачастую приходится разбираться с проблемой на месте, на что тратится значительное количество драгоценного времени. С другой стороны, как показывает практика, львиная доля нештатных ситуаций скорее связана с ошибками самих пользователей, нежели с некорректной работой программного обеспечения. В ряде случаев на место происшествия оперативно прибыть вообще не представляется возможным, хотя для исправления ситуации достаточно беглого взгляда на настройки системы или воспроизведения действий пользователя, приведших к неожиданному поведению программного обеспечения. В такой ситуации возможность осуществить удалённый доступ к рабочей станции пользователя оказывается весьма полезной.
В версия SMS 1.2 режим удалённой консоли может быть установлен для операционных систем: MS-DOS, Windows 3.1x, Windows95 и Windows NT.

Рис. 62. Панель настройки удаленного доступа Windows NT
Организация удаленного доступа к компьютерам требует выполнения на них ряда предварительных операций. В частности: разрешения удаленного доступа, удаленной перезагрузки, передачи файлов на удаленный компьютер и т.п. Программное обеспечение для удаленного доступа и диагностики устанавливается как часть процесса установки клиентских компонент SMS. На рисунке 62 приведен пример настроек для компьютера под управлением Windows NT.
При поступлении на компьютер запроса на удаленное администрирование пользователь компьютера получает уведомление об этом и на своё усмотрение может разрешить или запретить доступ к своему компьютеру. Однако поскольку на станциях и серверах NT режимом удалённой консоли заведует сервис, исполняющийся на данной машине, доступ к ней может быть осуществлён без наличия пользователя на консоли и без уведомления пользователя о факте установления удаленного сеанса.
Удаленное управление может выполняться при доступе через локальные или глобальные сети по любому из поддерживаемых сетевых протоколов.
В момент установления соединения подбор протокола производится автоматически.
Для компьютеров под управлением DOS/Windows/Windows95 дополнительно можно просмотреть важнейшие параметры системы, как-то: доступная память, список процессов и т.п. Внешний вид программы удаленной диагностики приведен на рисунке 63 (в Windows NT встроенная утилита диагностики позволяет просматривать системные ресурсы удаленного компьютера).

Рис. 63. Утилита удаленной диагностики рабочей станции Windows
В процессе удаленного администрирования может возникнуть необходимость в поддержании диалога между пользователем и оператором. Для осуществления этой возможности предусмотрена функция Remote Chat, позволяющая пользователю с администратором перекинуться несколькими фразами, не прерывая сеанса. На рисунке 64 приведен пример диалога администратора с пользователем станции Windows95.

Рис. 64. Режим Remote Chat между администратором и пользователем Windows95
Поддержка сетей NetWare
Принципы объединения серверов NetWare в домены выбираются администратором площадки на своё усмотрение. Клиентские станции автоматически добавляются в тот же домен, куда входит сервер, выполняющий сценарии входа для этих станций. На рисунке 52 приведен пример такого объединения.

Рис. 52. Объединение серверов и клиентов NetWare в домены SMS
За проведение инвентаризации серверов NetWare и управление рабочими станциями, использующими эти сервера для входа в сеть, отвечает сервис Maintenance Manager. Поскольку для выполнения своих административных функций сервис должен вносить модификации в сценарии входа, пользователь, в контексте которого этот сервис исполняется, должен иметь полные административные права на томах NetWare.
Чтобы SMS смог управлять сетями на базе NetWare, необходимо выполнение ряда предварительных условий, как-то:
В общей структуре SMS серверы NetWare могут выполнять лишь ограниченные функции по управлению клиентами, они могут выступать в роли logon- и distribution- серверов, а также накапливать информацию о клиентах, собираемую в процессе исполнения процедуры регистрации. На рисунке 53 схематично показан процесс установки программного продукта на клиентские станции через logon-серверы NetWare на вспомогательной площадке SMS.
Подключение к Internet
Известно, что пространство Internet является объединением множества сетей различных организаций, каждая из которых отвечает за поддержание в работоспособном состоянии принадлежащего ей сегмента. В качестве базового стека протоколов во всех сетях используется TCP/IP. За обеспечение соединений между сетями отвечают поставщики услуг Internet, или Internet Service Provider (ISP), как правило, крупные телефонные компании, являющиеся обладателями каналов связи и/или оборудования передачи данных. ISP берут на себя вопросы маршрутизации протокола TCP/IP между сетями организаций и другими ISP, а также вопросы интеграции служб разрешения имен, почтовых и прочих сервисов Internet.
Для подключения к Internet, вашей организации необходимо следующее:
- канал доступа, предоставляемый поставщиком услуг Internet и обеспечивающий передачу протокола IP;
- оборудование для организации соединения с ISP, как правило, поставляемое им вместе с предоставлением канала;
- официально зарегистрированный диапазон адресов для компьютеров и устройств, непосредственно подключенных к Internet, а также имя домена, к которому эти компьютеры и устройства принадлежат;
- адреса маршрутизаторов и имена серверов ISP, осуществляющих разрешение имен, передачу электронной почты и т.д.;
- один или более компьютеров с установленным и настроенным стеком протоколов TCP/IP и IIS.
Одной из составляющих процесса подключения является получение диапазона легальных адресов IP и имени домена для сегмента вашей сети, подключенной к Internet. Большинство ISP предоставляют услуги по выделению IP-адресов и имен доменов, однако размер адресного пространства, как правило, весьма ограничен, а домены являются подмножеством пространства имен ISP. Получение же собственных IP-адресов и регистрация имени домена требует обращения в Internet Network Information Center напрямую или через того же ISP. К сожалению, в связи с бурным ростом Internet и грядущим исчерпанием адресного пространства, вероятность успеха в последнем случае для небольшой организации более чем сомнительна.
При выборе канала доступа следует предварительно оценить какое количество пользователей будет использовать услуги Internet. В таблице 6.3 приведены приблизительные оценки зависимости допустимого числа активных пользователей для каждого типа канала:
Таблица 3. Ориентировочное число пользователей для различных типов каналов доступа
| PPP/SLIP | до 28.800 bps | 2-3 |
| Frame Relay | до 56.000 bps | 10-20 |
| ISDN | до 128.000 bps | 10-50 |
| T1 | до 1.540.000 bps | 100-500 |
| T3 | до 45.000.000 bps | свыше 5000 |
Поскольку скорость отклика сервера Internet в большей мере зависит от пропускной способности каналов доступа, для поддержания достаточного большого числа пользователей, достаточен не очень мощный сервер. Так, по рекомендациям Microsoft, для обеспечения нормальной работы 100 пользователей достаточно компьютера на базе Intel 486DX50 с 52 Mb оперативной памяти. При оценочных расчетах можно исходить из цифры 256 Кб оперативной памяти на пользователя. На каждом из двух серверов, обслуживающих и обрабатывающих более 3 миллионов обращений в день, установлено 4 процессора Pentium 66, 128 Мб оперативной и 8 Гб дисковой памяти.
Ниже приведены две типичные схемы подключения сервера Windows NT с IIS к Internet.
В первом случае используются коммутируемые линии (как аналоговые, так и Dial-Up ISDN) и статическая маршрутизация, так как NT не поддерживает динамических протоколов маршрутизации на коммутируемых линиях. Эта возможность должна появиться в версии 5.0.
Во втором случае используется протокол динамической маршрутизации RIP для IP. В этом случае на сервере должна быть установлена карта ISDN или T1/T3, которую Windows NT может рассматривать как сетевую, а соединение с ISP должно быть постоянным.

Рис. 85. Схема подключения к Internet по коммутируемым линиям

Рис. 86. Схема подключения к Internet при наличии постоянного соединения
Подписи
Клиент может создать для себя один или несколько экземпляров подписи, которая будет по его желанию вручную или автоматически добавляться в конец отправляемого письма. Например можно создать один вид подписи на русском для общения с коллегами в России и другой на английском для сообщений, отправляемых партнерам за рубеж.
Пользователь SA
Как и в большинстве, если не во всех, серверах баз данных, в SQL Server существует пользователь, наделенный всеми административными полномочиями - это System Administrator или SA. После начальной установки сервера пароль SA пуст, поэтому первое действие администратора SQL Server - назначение этого пароля.
Порядок привязки протоколов доступа (RPC binding order)
Exchange клиент может использовать для доступа к серверу любой из установленных на клиенте сетевых протоколов. Порядок перебора протоколов при попытке установить соединение зависит от операционной системы клиента, а набор и порядок просмотра служб разрешения имен зависит от типа сетевого протокола. В ряде случаев, как правило при некорректной настройке TCP/IP наиболее самостоятельными пользователями Windows 95, используемый по умолчанию порядок приводит к непомерно долгому поиску сервера (до 2-3 минут). В этом случае бывает необходимо изменить порядок использования протоколов (RPC binding order). Для Windows 95 и NT это выполняется редактированием ключа HKEY_LOCAL_MACHINE\ Microsoft\Exchange\ Exchange Provider в registry, для Windows 3.1x следует изменить настройки в файле EXCHANGE.INI, для MS-DOS - в файле MLSETUP.INI.
Построение иерархической модели организации
На первом этапе планирования следует провести анализ текущей структуры сетей организации и выбрать способ построения иерархии - по функциональному или территориальному принципу. Во внимание следует принимать пропускную способность линий, объединяющих подразделения, количество и вычислительную мощность компьютеров, систему доверительных отношений между доменами и наличие квалифицированного персонала на местах.
Офисы, находящиеся на значительном удалении и имеющие низкоскоростные каналы доступа, являются первыми кандидатами на выделение их в отдельные площадки. Офисы, имеющие в своем штате административный персонал и располагающие достаточными вычислительными ресурсами, целесообразно сделать головными площадками, на роль вторичных подходят отделения с небольшим количеством персонала, располагающие сравнительно маломощной техникой и не имеющие тенденции к увеличению.
Если сеть офиса целиком базируется на NetWare, может потребоваться дополнительная закупка оборудования для site-сервера или перевод одного из существующих серверов под управление Windows NT. Альтернативным решением является приобретение продуктов сторонних поставщиков, позволяющих сократить количество дополнительных серверов NT (подробнее о таких продуктах будет рассказано позднее).
Наиболее ответственным моментом является выбор центральной площадки, так как здесь должна аккумулироваться и обрабатываться информация, поступающая ото всех подразделений предприятия и выполняться централизованное управление всей структурой организации, включая изменение настроек, выполнение заданий и дистрибуция программного обеспечения.
На завершающей стадии планирования выбирается схема условного именования площадок, им назначаются уникальные трёхбуквенные коды (Site Code). Согласно правилам именования, принятым в SMS, каждый объект управления имеет уникальный идентификатор, имеющий длину 10 символов, первые три из которых однозначно определяют площадку, к которой объект относится.
Права манипулировать объектами
Пользователь, создавший объект в базе данных, автоматически становится его владельцем, и никто, включая DBO и SA не могут использовать этот объект, пока владелец не назначит им права на него. Правда, как SA, так и DBO могут выдать себя за владельца объекта при необходимости.
На рисунке 6 приведен пример назначения прав на объекты пользователям.

Рис. 6. Установка прав доступа на объекты базы данных
Из рисунка видно, что система назначения прав весьма гибкая. В частности на таблицы права могут назначаться вплоть до отдельных колонок.
Права на доступ к базе данных
Факт установления соединения ещё не даёт пользователю права осуществлять манипуляции с объектами сервера.
Для каждой базы данных SQL Server хранит независимый набор имен пользователей и групп, в которые они входят. По умолчанию в каждой базе существует группа public, к которой принадлежат все имена пользователей этой базы. Каждое имя пользователя может дополнительно принадлежать ещё какой-либо одной группе.
Чтобы конкретный пользователь имел доступ к базе данных, его идентификатор (login ID) должен быть ассоциирован с каким либо именем пользователя (username) в этой базе данных. С каждым именем пользователя может быть ассоциировано более одного пользовательского идентификатора. В этом случае имя пользователя выступает как псевдоним (alias) для всех дополнительных пользовательских идентификаторов.
На рисунке 4 дается пояснение как взаимосвязаны сетевое имя пользователя, его login ID и username в SQL Server.

Рис. 4. Взаимосвязь атрибутов пользователя в SQL Server.
В каждой базе данных существует специальное имя пользователя - Data Base Owner (DBO), т.е. владелец базы данных. Пользователь, создавший базу автоматически становится её владельцем, хотя эти права могут позднее быть делегированы другим пользователям. DBO может выполнять любые манипуляции объектами и назначать права другим пользователям (рисунок 5).

Рис. 5. Установка прав доступа на базу данных
Поле Create DB определено только в базе данных master и дает право пользователю создавать новые базы данных.
Правила
Каждый пользователь для своего почтового ящика может создать набор правил, на основе которых над входящим сообщением могут быть выполнены некоторые действия. Пользователь может анализировать тему и содержимое сообщения, автора или адресата сообщения. Стандартные действия, такие как перемещение, копирование, удаление или ответ по заданному шаблону, выполняются на сервере и, следовательно, будучи раз описаны, не требуют наличия постоянного соединения клиента с сервером. Дополнительные действия могут быть выполнены специально разработанными программами. Эти программы, в зависимости от реализации могут исполняться как на сервере, так и на клиенте.
Право устанавливать соединение
SQL Server поддерживает три модели проверки права пользователя устанавливать соединения с сервером:
Выбор конкретной модели производится на этапе установки и затем может быть изменён через SQL Enterprise Manager. Кроме этого, в приложениях, осуществляющих доступ через библиотеку DB-Library или ODBC-драйверы, можно принудительно установить использование интегрированной модели, вне зависимости от установленной в этот момент на сервере.
SQL Security Manager, позволяет для интегрированного и смешанного режимов определить какие пользователи и/или группы домена будут обладать правом подключения к серверу с обычными привилегиями или привилегиями SA.
После того, как соединение с сервером установлено, каждому пользователю, независимо от принятой модели, ставится в соответствие идентификатор (login ID). С каждым идентификатором ассоциирован пароль.
В случае применения стандартного режима, login ID и пароль должны быть заданы для каждого пользователя. В случае интегрированного или смешанного режимов, пользователям, которым подключение разрешено, но идентификаторы не созданы, ставится в соответствие идентификатор пользователя по умолчанию (default login ID), конкретное значение которого задаётся при начальной установке сервера и может быть позднее изменено через SQL Enterprise Manager. По умолчанию используется имя guest.
Хорошей практикой при задании прав подключения через SQL Security Manager является выбор опции генерации идентификаторов для членов группы и непустого группового пароля для них. Это позволит сэкономить время при перемещении пользователя из группы в группу, тонко настроить набор привилегий каждого конкретного члена группы и, наконец, выполнять регистрацию на сервере в стандартном режиме, в случае необходимости.
Признак "вне офиса"
Весьма полезной является возможность установить для своего ящика признак отсутствия на работе (out of office), например на время командировки, отпуска или болезни. На этот случай можно так же описать набор правил обработки входящей почты и/или автоматически уведомить отправителя о своем временном отсутствии. Как и для правил, вся обработка выполняется на сервере автоматически.
Прямое соединение
На ранних этапах существования ПК традиционным способом соединения их с мэйнфреймом IBM было прямое подключение посредством специализированных SNA адаптеров по коаксиальному или твинаксиальному кабелю к контроллеру логических устройств, типа IBM 3174 или IBM 5294, для чего требовался выделенный канал доступа. Позднее появились сетевые адаптеры Token Ring, позволившие общаться с контроллером доступа уже нескольким ПК одновременно. При этом использовался протокол SNA DLC (Data Link Control). Удалённые устройства подключались к хост-машинам по выделенным линиям по протоколу SDLC (Synchronous Data Link Control).
Локальные же сети, где не требовалось доступа к мэйнфреймам, быстро развивались на основе совершенно других стандартов: на аппаратном уровне - Ethernet, на уровне протоколов - IPX/SPX и TCP/IP. Были созданы многообразные устройства объединения этих сетей, средства маршрутизации и удаленного доступа, естественно несовместимые со стандартом SNA.
Прочие возможности
| |
Протокол FTP
Несмотря на то, что большинство функций FTP перекрывается протоколом HTTP, FTP остаётся пока единственным стандартным способом загрузки файлов с клиента на сервер. Кроме того, FTP основывается на постоянном соединении между сервером и клиентом, что позволяет гарантировать доставку информации и восстановление при ошибках передачи.
FTP сервер в составе IIS позволяет ограничивать количество одновременно подключенных к нему пользователей, модифицировать сообщения при установлении и закрытии соединения, а также выполнять аннотацию директорий. Так, при наличии соответствующего ключа в Registry и файла с именем ~ftpsvc~.ckm в текущей директории, его содержимое будет отображаться на экране пользователя при попадании в данную директорию. Однако FTP сервер IIS не поддерживает режим reget, несмотря на то, что в последнее время в Internet он достаточно распространен. Это, видимо, объясняется отсутствием данного метода в RFC на протокол.
Протокол Gopher
Протокол Gopher был изначально ориентирован на использование упрощенного пользовательского интерфейса алфавитно-цифровых терминалов. Он имеет ряд преимуществ по сравнению с FPT, так как позволяет не только загружать файлы, но и создавать ссылки на ресурсы, находящиеся в других директориях и на других компьютерах, производить аннотацию ресурсов и создавать систему вложенных меню. В Gopher есть средства интеграции с системой поиска WAIS. Полезен в организациях, где созданы значительные информационно-поисковые системы на его базе. Системы, создаваемые в последнее время, используют стандарт HTML.
Для каждого из протоколов, HTTP, FTP и Gopher, IIS позволяет менять номера портов, используемых по умолчанию. Для FTP и Gopher это может выполняться как посредством модификации файла Services, расположенном, как правило, в директории %SystemRoot%\System32\Drivers\Etc, так и путем изменения установок Registry, однако настройки, заданные в файле сервисов, имеют больший приоритет. Сервис HTTP настраивается только через Registry.
| |
Протокол HTTP
Сервис WWW использует для общения с клиентом Hypertext Transport Protocol (HTTP) версии 1.0. HTTP поддерживает встроенные средства универсальной адресации ресурсов (URL), переадресации запросов, средства типизации данных и согласования способов их представления, он не требует наличия постоянного соединения клиента с сервером и не привязан к особенностям какой-либо операционной системы. Протокол HTML (Hypertext Markup Language), благодаря которому возникло и с которым ассоциируется понятие World Wide Web, является одним из поддерживаемых HTTP протоколов. Общение клиента с сервером можно упрощенно представить в виде серии запросов клиента (request) и ответов (response) сервера (рисунок 84). Соединение между компьютерами существует только в промежутке между посылкой запроса и ответом сервера. Сразу после отправки ответа, сервер закрывает соединение, что с одной стороны дает ему возможность продолжить обработку ждущих запросов от других клиентов, но с другой, не позволяет эффективно организовать пересылку информации, изменяющейся во времени.

Рис. 84. Типичная схема взаимодействия клиента и сервера по протоколу HTML
Universal Resource Locator (URL) - общепринятая схема указания местонахождения ресурсов в Internet вне зависимости от протокола доступа и операционной системы сервера. URL состоит из трех частей:
Например для HTTP формат записи URL таков:
http://host[:port]obj_path
где
host - имя компьютера Internet или его IP адрес;
:port - номер TCP порта для доступа к сервису, если сервер настроен на использование порта, отличного от принятого по умолчанию;
obj_path - полный путь и имя запрашиваемого объекта.
Протоколы уровня приложений
Как и большинство серверов баз данных, SQL Server имеет собственный низкоуровневый протокол доступа, называемый Tabulated Data Stream (TDS). Интерфейс TDS к средствам разработки называют DB-Library. Существуют версии библиотек для языков C/C++ и Visual Basic. Средствами TDS могут выполняться любые операции на сервере, однако использование его целесообразно только в тех случаях, когда применение SQL неэффективно. Как правило, TDS используют приложения, выполняющие чисто административные функции. Для непосредственного доступа к данным, Microsoft рекомендует использовать драйверы в стандарте ODBC, так как родной драйвер ODBC для SQL Server по утверждению самой Microsoft, имеет те же показатели по функциональности и производительности, что и DB-Library.
Публикации Host-to-Web
()
При такой схеме данные с мэйнфрейма через SNA Server и ODBC/DRDA драйвер запрашиваются непосредственно с Internet-сервера из интерфейсов IDC, CGI или программ реализующих ISAPI. Результаты запроса преобразуются в формат HTML и отображаются в Web-браузера. Данная схема требует зачастую большого объема кодирования. Однако существует ряд продуктов, облегчающих реализацию данного типа доступа, таких как:
Распределенная модель доступа
()
Преимущества над первой схемой состоят в уменьшении вероятности состояний time-out на клиентах и общем снижении трафика поверх удаленных соединений.
Преимущества над второй схемой состоят в уменьшении времени отклика на клиентах в удаленном офисе и упрощении балансировки нагрузки на шлюзы в центральном офисе. Кроме того, в случае недоступности WAN-соединения, серверы в удаленных офисах могут быть настроены на автоматическое установление соединений по SDLC и/или X.25.
Расширенный IMC
Начиная с этой версии IMC входит в базовую поставку Exchange. Добавлены следующие свойства:
Репликация Host-to-Web
()
Данные с мэйнфрейма через средства передачи файлов AFTP, APPC или FTP-AFTP шлюз помещаются на локальные диски SNA Server в каталоги доступные Internet серверу. При желании может быть реализована двунаправленная репликация.
Репликация общих папок
Когда ваша организация состоит из территориально распределенных филиалов и между ними нет высокоскоростного канала связи, или по ряду причин прямой доступ к серверам из другого подразделения нежелателен, но работники должны или хотят пользоваться единой нормативной документацией, участвовать в дискуссиях, или получать список последних новостей - без репликации общих папок не обойтись.
За настройку репликации общих папок отвечает администратор. Он определяет какие папки, куда и по какому расписанию будут реплицироваться. Копия общей папки или сообщения на другом сервере называется репликой. Каждая папка может иметь множественные реплики как внутри площадки, так и по всей организации.
Сервер Exchange поддерживает двунаправленную репликацию общих папок и механизм разрешения конфликтов. Термин двунаправленная означает, что при модификации реплики сообщения, это модифицированное сообщение будет передано серверу, где был создан оригинал и последний будет замещен, если он, в свою очередь, не подвергался изменениям.
Чтобы обеспечить возможность выяснения степени новизны экземпляра сообщения, вместе с каждым сообщением хранится счетчик модификаций и список предшествующих значений этого счетчика. Счетчик модификаций уникален для каждого хранилища. Это дает возможность однозначно определить является ли поступающий в хранилище экземпляр сообщения более новой версией хранящегося сообщения. Если сообщение было модифицировано сразу в двух хранилищах - возникает конфликт. По факту его возникновения данное событие регистрируется в журнале и отправляется уведомление ответственному за папку, который на своё усмотрение разрешает конфликт в пользу одной из сторон. Ущемленная сторона извещается об этом факте. Процесс разрешения конфликтов поясняется рисунком 35.

Рис. 35. Разрешение конфликтов репликации общих папок
Доступ к папкам других площадок
При наличии каналов связи и соответствующих прав пользователи могут получать доступ к общим папкам, не реплицированным на данную площадку Для этого используется механизм, называемый public folder affinity.
Схема его реализации поясняется рисунком 36. При этом последовательность доступа определяется его условной стоимостью.

Рис. 36. Последовательность опроса серверов при поиске
запрошенной клиентом общей папки
Обратное заполнение
В сервере Exchange дополнительно реализован механизм, позволяющий выполнять так называемое обратное заполнение (backfilling) реплицируемых папок, в случае частичного разрушения информации в результате сбоя, незаконченного процесса репликации, потери сообщений при передаче или при восстановлении хранилища с резервной копии. Схема обратного заполнения приведена на рисунке 37. Если возникает одна из указанных ситуаций, сервер в течение заданного времени ожидает получения недостающей информации, после чего инициирует запрос к двум ближайшим серверам, которые должны этой информацией располагать. После получения первого ответа и устранения рассогласований восстанавливается исходная схема репликации.

Рис. 37. Схема обратного заполнения общих папок
Общие папки специального назначения
Off-line Address Book - скрытая общая папка из которой удаленные клиенты могут загрузить адресную книгу, чтобы иметь возможность создавать почтовые сообщения, не подключаясь к серверу. Администратор для каждой площадки назначает пользовательский контейнер, объекты которого попадают в off-line адресную книгу, и расписание, по которому запускается процесс генерации этой книги.
Organization Form Library, библиотека электронных форм организации - скрытая общая папка, содержащая электронные формы, доступные всем пользователям организации. Регистрация форм и библиотек форм производится администратором, имеющим соответствующие права. Репликация библиотеки электронных форм происходит автоматически по стандартной для общих папок схеме.
Резервное копирование, стратегия восстановления при сбоях
Резервное копирование
Различают два типа резервного копирования информации сервера:
В процессе установки сервера Exchange или административных утилит на рабочую станцию стандартная программа резервного копирования на этом компьютере заменяется новой, позволяющей в режиме on-line делать по выбору копии всей организации, площадок, каталога и/или информационного хранилища любого сервера площадки. Внешний вид окна этой утилиты приведен на рисунке 45.

Рис. 45. Окно программы резервного копирования серверов Exchange
На данных каталога и информационных хранилищ поддерживаются все стандартные варианты резервного копирования:
Полное копирование, как правило, применяют в сочетании с частичным или разностным копированием, что позволяет восстанавливать наиболее актуальную версию хранилища в случае серьезных аварий сервера.
Частичное и разностное копирование позволяют значительно сократить время снятия резервных копий, однако для их использования необходимо, чтобы журналы транзакций велись в обычном режиме. При использовании циклического заполнения журналов возможно выполнение снятие только полных копий.
Сервер баз данных, базовые понятия
Имя сервера
Каждый SQL Server имеет уникальное имя, как правило, совпадающее с именем компьютера, на котором он исполняется.
Серверы
Опорным пунктом в стратегии управления клиентскими рабочими станциями являются серверы, ибо они обеспечивают подтверждение на доступ к ресурсам в сети, хранят домашние каталоги и сценарии регистрации пользователей и предоставляют доступ к разделяемым копиям программного обеспечения. Именно за счет установки компонент системы SMS на серверы, выполняющие регистрацию пользователей, и использования механизма сценариев регистрации становится возможным автоматическая установка агентов на рабочие станции и последующая инвентаризация компьютеров (исключение составляют рабочие станции под управлением Windows NT, установка агентов и исполнение заданий на которых не требует наличия пользователя на консоли и, следовательно, выполнения процедуры регистрации).
В зависимости от роли, которую исполняют конкретные серверы в общем процессе управления, они могут делится на:
SQL- сервер может исполняться как на site-сервере, так и на выделенной машине. Если площадки расположены в единой достаточно производительной сети и используют разные имена баз для хранения информации, они могут обращаться к одному SQL-серверу.
В самом простом случае все вышеперечисленные функции могут исполняться одним сервером, однако для организаций, имеющих разветвленную структуру филиалов и значительное число компьютеров, имеет смысл распределение нагрузки между несколькими серверами площадки.
Сервис RAS поверх SNA
()
Позволяет использовать существующие соединений SNA для объединения сетей Windows NT. Сервисы RAS при этом используют SNA соединения как протокол нижнего уровня и позволяют предавать трафик IPX,TCP/IP и/или NetBEUI между сетями. Кроме того служба SNA RAS может быть использована другими продуктами семейства BackOffice, такими как Exchange RAS Connector и SMS Sender.
Сервисы
Все серверные компоненты SMS реализованы в виде сервисов Windows NT. Эти сервисы используют единую копию настроек registry и конфигурационных файлов site-сервера, исполняются в контексте одного пользователя, способны функционировать на различных компьютерах и при этом прозрачно взаимодействовать между собой через удалённые вызовы процедур, образуя распределенную структуру, функционирующую как единое целое. Ниже приводятся состав и назначение сервисов SMS:
Сервисы уровня площадки (Site Services)
Компоненты (Components):
Следует заметить, что Sender поддерживает передачу заданий частями и восстановление передачи с прерванного места в случае обрыва связи. Кроме того, в конфигурации сервиса можно задать расписание отправки и интенсивность загрузки канала передачи.
| |
Схема управления организацией
Схема на рисунке 51 поясняет принципы построения иерархии системы управления на базе SMS. Стрелками показаны потоки данных между площадками различных уровней: с верхних уровней к нижним предаются программные пакеты и задания, в обратном направлении - информация о статусе выполнения заданий и результаты инвентаризации аппаратного и программного обеспечения.
Схема Web-to-Host, эмуляторы Java и ActiveX
()
В данном случае эмулятор первично загружается на рабочую станцию с Web-сервера. Дальнейшее общение клиентской станции идет уже со SNA-сервером и вызовы прикладных программ упаковываются в пакеты TCP/IP. Недостатком данной схемы является необходимость непосредственного доступа к SNA-серверу, что зачастую неприемлемо. Данная схема доступа поддерживается продуктом OC://WebConnect фирмы OpenConnect.
Схемы исполнения заданий
Инвентаризация аппаратного и программного обеспечения
Инвентаризация компьютера может выполняться автоматически, как часть процесса регистрации пользователя logon-сервером, либо вручную, путем запуска соответствующего командного файла из разделяемого каталога на logon-сервере. В обоих случаях на клиентской станции исполняется программа, называемая Inventory Agent. Данная программа выполняет последовательно сканирование аппаратных и программных установок. Результатом исполнения является двоичный файл, помещаемый на разделяемый диск logon-сервера для последующей обработки. Схема сбора информации для головной площадки поясняется рисунком 6.65, для вторичной - на рисунке 66.
Схемы подключения
Ниже приведены схемы в порядке увеличения степени защищенности.

Рис. 89. Запрет маршрутизации TCP/IP между картами сервера
Позволяет изолировать внутреннюю сеть от Internet. В этом и достоинство и недостаток данной схемы. В случае взлома пароля администратора маршрутизация достаточно легко восстанавливается.

(a)

(б)
Рис. 90 (а) Изоляция на уровне протокола
(б) Изоляция на уровне протокола с репликацией данных
Обеспечивает очень высокий уровень защиты внутренних сетей, за счет применения протоколов, имеющих значительно больший уровень защищенности, нежели IP.

Рис. 91. Полная изоляция внутренних сетей от Internet
Достоинством и недостатком такой схемы является полное отсутствие взаимодействия между Internet и Intranet. Пользователи, активно работающие с Internet осуществляют доступ со специально оборудованных рабочих мест - киосков Internet. Угроза доступа к закрытой информации полностью исключена.
Шифрование трафика
Весь трафик между клиентом и сервером может быть зашифрован. Признак шифрования устанавливается в настройках клиента. Для шифрования используется алгоритм RC4 фирмы RSA Data Security с 40-битным ключом.
Шифрование трафика
Шифрование всего трафика возможно только при доступе к серверу через сетевую библиотеку Multi-Protocol. Поддерживаются как 32-х, так и 16-и битные Windows-клиенты, может применяться любой метод доступа. Признак шифрования устанавливается на клиенте путем внесения изменений в файлы конфигурации для ОС MS Dos и Windows 3.1x или в registry для Windows95 и Windows NT.
| |
Шлюз SNA Server
"Not only has SNA Server been bug-free, but it also is one of the few products I've worked with that does exactly what it says it will do."
Sean O'Farrell, Information Services Manager, Callahan Enterprises Inc.
Шлюз в электронную почту SQL Mail
Шлюз в электронную почту SQL Mail является одной из уникальных базовых компонент SQL Server 6.5. SQL Mail позволяет из программ, исполняемых на сервере принимать, обрабатывать и посылать почтовые сообщения. SQL Mail состоит из набора хранимых процедур, выполняющихся в контексте пользователя, под которым стартует SQL Server. Поддерживается любая почтовая система, основанная на интерфейсе MAPI, в частности MS Exchange Server и MS Mail 3.X. Для нормального функционирования на компьютере должен быть настроен клиент соответствующей почтовой системы. В панели конфигурации SQL Mail указывается имя входа (название конфигурации) и пароль.

Рис. 14. Панель настройки SQL Mail
SQL Mail может настраиваться и управляться с консоли SQL Enterprise Manager, может быть настроен на автоматический старт вместе с SQL Server или запущен посредством хранимых процедур как часть прикладного процесса или как Transact-SQL задание SQL Executive.
Шлюзы SNA
Ещё одним возможным решением, и зачастую наиболее удачным, естественно стал шлюз между сетями SNA и LAN. Шлюз позволяет настольным компьютерам использовать преимущества работы в локальной сети и осуществлять прозрачный доступ к данным и приложениям на хост-машинах, используя один из распространенных сетевых протоколов. При этой схеме с хост-системой по протоколу SNA общается только шлюз, клиенты же общаются со шлюзом по их "родному" протоколу. В настоящее время технология шлюзования LAN/SNA стала стандартом де-факто. Одна из наиболее сильных мотиваций для использования SNA шлюзов - это поддержка единственного стека протоколов на клиенте, что увеличивает стабильность работы клиентов, уменьшает расходы по памяти и упрощает работу администратора по поддержанию сетевых компьютеров. Другая сильная мотивация - это, что наиболее важно, поддержание только "родного" SNA протокола на мэйнфрейме или AS/400. Большинство существующих шлюзов поддерживают такие возможности, как организация пулов логических устройств (LU pools), балансировка нагрузки между несколькими серверами и в той или иной мере обеспечение защиты от сбоев.
Синхронизация каталога организации и общих папок
Синхронизация каталога
Каждый сервер для нормального выполнения своих функций должен иметь актуальную копию каталога организации. Процесс поддержания каталога в актуальном состоянии называется синхронизацией каталога. Различают два типа синхронизации: внутри площадки (intrasite) и между площадками (intersite). Синхронизация каталога внутри площадки выполняется автоматически, между площадками этот процесс требует настройки. Схема репликации внутри площадки построена по принципу multi-master, то есть изменения могут выполняться одновременно на любом из серверов. Сервер, на котором произошли изменения, извещает об этом своих партнеров, каждый из которых затем запрашивает эти изменения и заносит в собственную копию каталога.
Для того чтобы синхронизация каталога выполнялась между площадками, между ними необходимо настроить коннектор синхронизации каталога (directory replication connector). В составе каждой площадки должен быть определен связующий сервер (directory replication bridgehead server), который через заданные интервалы производит посылку запросов об изменениях в каталоге своему партнеру в другой площадке (рисунок 33). Связующие сервера общаются друг с другом посредством почтовых сообщений, процесс отправки запросов на изменения каталога может выполняться по расписанию. Между двумя площадками может быть настроен только один коннектор синхронизации каталогов.

Рис. 33. Синхронизация каталога между площадками
Общие папки
Общие папки (public folders) могут быть использованы для организации электронных досок объявлений, дискуссионных групп, поддержки пользователей, хранения информации нормативного и справочного характера, часто задаваемых вопросов и тому подобного. Общие папки могут быть произвольно распределены между серверами организации, однако для пользователя они представляются единым иерархическим деревом (рисунок 34). В момент осуществления доступа пользователь автоматически подключается к нужному серверу, при этом от него не требуется знания точного места хранения папки.

Рис. 34. Общие папки организации могут быть произвольно распределены между серверами
Вид, в котором информация, содержащаяся в общих папках, предстаёт перед клиентом, определяется представлениями (views) и формами (forms), назначенными для папки администратором или создателем.
Представления определяют набор отображаемых полей, порядок их следования, параметры сортировки и фильтрации сообщений. Формы определяют как будет отображаться на экране содержимое сообщения. Стандартный вид сообщения в папке тоже является формой.
Система разграничения доступа и защита данных
Защита данных в SQL Server реализована на нескольких уровнях:
Служба новостей Internet
Клиентский доступ к общим папкам Exchange может осуществляться на основе протокола NNTP (Network News Transport Protocol). Содержимое папок может реплицироваться с и на сервера Internet поддерживающие этот протокол (push и pull news feed). Возможно создание пре- и постмодерируемых групп новостей, синхронизация с несколькими News серверами, поддержка соединений по коммутируемым линиям. Возможности использования формата сообщений и проверки полномочий являются такими же как для протокола POP3, дополнительно возможен анонимный доступ.

Рис. 50. Служба новостей Exchange 5.0
Поддержка LDAP
Любой клиент, поддерживающий Lightweight Directory Access Protocol, может обращаться к серверу Exchange для получения информации из каталога. Поскольку в протоколе LDAP не предусмотрено никакой проверки полномочий при доступе, администратор может ограничить набор свойств каталога, доступных клиентам извне.
SNA Server в центральном офисе
()
Ускоряет процесс внедрения SNA Server, упрощает администрирование соединений с хост-машиной, уменьшает количество настроек выполняемых в каждом удаленном офисе и количество административного персонала, требуемого для поддержания системы.
SNA Server в региональных отделениях
()
Подходит для организаций, где уже были созданы глобальные сети на базе X.25 и/или выделенных линий и изменение инфраструктуры нежелательно. Требует установки SNA Server в каждом отделении организации.
Собственные средства IIS
IIS поддерживает следующие средства защиты информации:
- Адресные фильтры. Позволяют ограничивать доступ к сервисам IIS на основе IP адресов или имен клиентов и групп машин. Защита срабатывает в момент установления соединения клиента с сервером.
- Проверки полномочий клиента на получение информации. Происходит в момент запроса клиентом данных с сервера. Поддерживается для сервисов FTP и WWW. Оба сервиса поддерживают режим анонимного доступа и проверки полномочий на основании имени и пароля пользователя (так называемая базовая схема). Сервис WWW дополнительно поддерживает технологию Secure RPC. Каждый из этих режимов может быть разрешен или запрещен независимо от другого.
- Использование для каждой директории, доступной сервису WWW файла default.htm, ибо при его отсутствии пользователь по умолчанию получает список содержимого директории.
- Шифрование трафика между клиентом и сервером по стандарту SSL.
- Дополнительные схемы проверки полномочий могут быть реализованы посредством ISAPI фильтров.
Всегда следует помнить, что случае использования анонимного режима доступа полномочия клиента определяются правами пользователя, под которым функционируют сервисы IIS. Поэтому набор полномочий этого пользователя в домене NT должен быть минимальным.
При использовании FTP сервиса следует иметь ввиду, что пароли и имена пользователей передаются по сети нешифрованными, поэтому любой пользователь, имеющий средства сетевого мониторинга может их получить. Поэтому наиболее защищенным в этом случае является режим считается анонимного доступа, когда пользователь регистрируется под именем anonymous и указывает вместо пароля почтовый адрес. Рекомендованная схема применения сервера FTP - разрешение только анонимного доступа.
Использование базового метода проверки полномочий также несет в себе скрытую угрозу, так как имя и пароль, передаваемые через сеть кодируются с использованием примитивного алгоритма base64 и могут быть легко перехвачены и дешифрованы. Однако это единственный метод проверки, поддерживаемый браузерами не-Microsoft.
Метод Challenge/ Response является наиболее защищенным, однако он требует применения Microsoft Internet Explorer версии 2.0 и выше.
При использовании базового метода или метода NT Challenge/Response IIS проверяет имя и пароль через базу учетных записей пользователей и порождает процесс, исполняющийся в контексте данного пользователя. Все права на ресурсы в таком случае определяются набором полномочий этого пользователя.
Алгоритм проверки полномочий пользователя сервером приведен на рисунке 87.

Рис. 87. Алгоритм проверки полномочий пользователя сервером IIS
Применение алгоритма шифрования Secure Socket Layer позволяет защитить весь трафик между клиентом и сервером, что позволяет использовать в Internet передачу конфиденциальной информации и выполнять торговые операции. Алгоритм построен на принципе публичных ключей и позволяет использовать ключ длиной до 1024 бит. Выполнение операций кодирования-декодирования значительно увеличивает нагрузку на процессор сервера. Поэтому следует разумно ограничивать количество ресурсов, требующих использования SSL.
К сожалению, чтобы воспользоваться возможностью шифрования необходимо предварительно получить соответствующий сертификат.
Соединения клиент/сервер
В последнее время все большее распространение получают системы, которые позволяют использовать в смешанных сетях ПК-мэйнфреймов ставшие привычными сервисы:
Таким образом с применением нового поколения шлюзов мэйнфреймы постепенно превращаются из закрытых, изолированных систем в серверы приложений и хранилища данных для сетей ПК.
Microsoft SNA Server позволяет организовать два последних типа соединений.
Рисунок 71 дает наглядное представление о том, какие сервисы предоставляет Microsoft SNA Server для доступа из сетей ПК к данным на хост-машинах.
Поддерживаются мэйнфреймы IBM и совместимые с ними, а также семейство компьютеров AS/400 и полный спектр протоколов доступа. Отметим наиболее интересные возможности версии 3.0 SNA Server:
Общее понятие об архитектуре SNA-сервера дает рисунок 6.72. Модульный принцип построения и наличие промежуточного уровня SNA Dynamic Module (DMOD) позволяет обеспечить независимость от сетевого протокола и подключение дополнительных сервисов, таких как шифрование трафика без каких бы то ни было изменений в текстах или логике работы прикладных программ. Уровень DMOD присутствует как на сервере, так и на каждом клиентском месте, приложения которого используют вызовы SNA. Следует заметить, что при данной организации всегда обеспечивается контроль прав доступа. В случае, когда клиент использует интегрированную с Windows NT модель безопасности, авторизация производится средствами сервиса SNALM автоматически. Если клиент использует для доступа "чистые" протоколы IPX, TCP/IP, AppleTalk или Vines IP, за проверку прав отвечают соответствующие сервисы SNAIPX, SNATCPIP, SNAADSP и SNABV. В этом случае от пользователя требуется ввод имени и пароля. Сервисы SNA Base и SNA Server присутствуют только на сервере. В обязанности SNA Base входит получение и передача информации о настройках группы SNA-серверов.
SNA Server может быть установлен как на доменном контроллере NT (PCD или BDC), так и на member-сервере. Сервера SNA могут объединяться в логические группы, называемые субдоменами. Старшинство серверов в субдомене похоже на схему, принятую в доменах NT. Primary SNA-сервер хранит основную базу настроек группы, backup SNA-серверы хранят реплики основной базы на случай недоступности primary, обычные сервера используют информацию с ближайшего backup или primary.
В одном субдомене SNA может существовать до 15 серверов, количество субдоменов в организации не ограничено. Сервера в субдомене могут быть настроены одновременно для выполнения автоматической балансировки нагрузки и горячего резерва. Каждый из серверов группы имеет доступ к информации о пулах логических устройств доступа (LU pools), состоянии физических соединений, группах пользователей и их активности. Объединение в группы необходимо в случае, когда нужно обеспечить балансировку нагрузки и горячее резервирование каналов доступа и/или серверов.
| |
SQL Executive, исполнение заданий
В обязанности SQL Executive входят исполнение заданий, хранящихся в специальной базе сервера msdb, слежение за возникновением событий и выполнение связанных с событием действий. Кроме того SQL Executive может быть настроен таким образом, чтобы следить за состоянием сервиса MSSQLServer и обеспечивать при необходимости его перезапуск. Дополнительно SQL Executive может стартовать процесс SQL Mail вместе с запуском сервера.
Контекст пользователя, в котором запускается SQL Executive имеет важное значение в случае исполнения заданий, связанных с доступом к ресурсам удаленных компьютеров, в частности это относится к процессу репликации. Поэтому во многих случаях необходимо настроить сервис на исполнение в контексте конкретного пользователя, а не локальной системы.
Для запуска заданий пользователей, не являющихся SA, предусмотрена возможность использования контекста специального пользователя с именем SQLExecutiveCmdExec. Этот пользователь создаётся (или пересоздаётся) с минимальным набором полномочий по нажатию кнопки Reset CmdExec Account. Пароль генерируется автоматически, но может быть принудительно сгенерирован заново по нажатию кнопки Reset CmdExec Password.
Средства администрирования
Как и другие продукты BackOffice, SNA Server использует интегрированную консоль - SNA Server Manager, для управления группами серверов организации и мониторинга их состояния. Административная консоль может функционировать на сервере или рабочей станции Windows NT. На рисунке 78 приведен пример, того как эта консоль выглядит. Левая панель представляет иерархическое дерево объектов управления в группе SNA-серверов. Правая панель отображает множество свойств и включенных объектов выбранного объекта. Дополнительные окна отражают информацию о конкретных объектах администрирования. Щелчком правой кнопки мыши на экран выводится контекстно-зависимое меню операций, ассоциированных с данным объектом управления. Стоит отметить, что многие административные операции могут выполняться методом "перетащи и оставь", например, назначение групп пользователей или рабочих станций с пулами устройств, назначение очередей печати терминальным устройствам, помещение логических устройств в пул и т.д. Наличие мастеров конфигурации автоматизирует наиболее часто выполняемые операции. Административные операции могут выполняться над SNA-серверами доступными через локальную или удаленную сети или через RAS-соединения.
Кроме графической утилиты управления в состав SNA-сервера входит утилита командной строки, позволяющая модифицировать конфигурацию серверов и выполнять часто повторяющиеся операции в пакетном режиме.
Для наблюдения за производительностью и получением статистики SNA Server устанавливает на сервер NT набор объектов для Performance Monitor и несколько шаблонов окон наблюдения.
Для облегчения задачи поиска неисправностей и контроля состояния системы в состав SNA Server входит графическая утилита мониторинга SNA Trace, с ее помощью администраторы могут собирать интересующую их информацию и статистику вплоть до вызовов API.
Кроме того, SNA Server содержит средства интеграции с системой управления IBM NetView, информация о событиях и ошибках может быть направлена на управляющую консоль IBM. NetView в свою очередь может вызывать удаленное выполнение заданий на серверах SNA через сервис NVRunCmd.
Средства администрирования
Управление всем процессом репликации выполняется из SQL Enterprise Manager.
На рисунке 19 приведен пример создания защищенной публикации, на рисунке 20 - пример избирательной подписки на публикаций.
Административная консоль имеет специальное окно, называемое Replication Topology (топология репликации), в котором графически изображается схема репликации, в которой данный сервер является издателем, со всеми подписчиками. На рисунке 21 приведен внешний вид окна топологии репликации. Добавление новых подписчиков возможно методом "перетащи и оставь".

Рис. 19. Создание защищенной публикации

Рис. 20. Избирательная подписка на публикаций

Рис. 21. Окно топологии репликации
Все операции по настройке процесса репликации могут быть выполнены как из хранимых процедур сервера, так и при помощи SQL-DMO.
Средства интеграции с Internet, SQL Web Assistant
В состав SQL Server 6.5 входит графическая утилита, называемая SQL Web Assistant, позволяющая на основании данных сервера генерировать файлы в формате HTML 3.0, известные также как Web-страницы, которые могут быть просмотрены любым Internet-браузером. HTML-файлы могут быть переданы серверу Internet для организации доступа к ним внутри организации или для всеобщего обозрения в World Wide Web. Web Assistant использует для работы как операторы Transact-SQL, так и набор системных и расширенных хранимых процедур. Вследствие использования "родного" метода доступа данный способ генерации WWW-страниц имеет лучшие показатели быстродействия и масштабируемости, по сравнению, например, с методом, используемым в Common Gateway Interface. Однако область применения этого способа ограничена в основном неинтерактивными запросами к базе данных. Типовая схема применения Web Assistant приведена на рисунке 23.

Рис. 23. Типовая схема применения Web Assistant
Используя Web Assistant, генерацию HTML-файлов можно выполнять:
Ниже перечислены типичные сферы применения Web Assistant:
Web Assistant позволяет использовать достаточно гибкую схему подготовки задания на генерацию страниц HTML, а именно:
На рисунке 25 приведен пример страницы, созданной с помощью Web Assistant.
Кроме Web Assistant для получения тех же результатов можно использовать следующие хранимые процедуры:
Поскольку все системные процедуры имеют исходные тексты, их можно модифицировать для реализации дополнительных возможностей и/или локализации сообщений.
Сама программа Web Assistant может исполняться только на процессорах Intel, но может создавать задания на любой из поддерживаемых SQL Server платформе, так как все хранимые процедуры, вызываемые программой, там присутствуют.

Рис. 24. Пример создания запроса в Web Assistant

Рис. 25. Пример очень простой страницы, созданной при помощи Web Assistant
Средства разработки приложений
Со стороны клиента
В комплект поставки сервера Exchange входит средство создания электронных форм - Forms Designer. Он представляет собой специализированную 16-разрядную версию Visual Basic 4.0 с набором специальных управляющих элементов, средством генерации исполняемых модулей и установки готовых форм. Электронные формы служат для создания, обработки и отображения почтовых сообщений в специальном формате, и могут применяться для автоматизации таких процессов как техническая поддержка пользователей, обработка заказов и т.п. Созданные дизайнером формы могут быть связаны с личными или общими папками или установлены администратором в каталог электронных форм организации. В поставку сервера входит достаточно большой набор готовых электронных форм с исходными текстами и пояснениями. На рисунке 6.48 приведен пример одной из таких форм.
За счет поддержки интерфейсов OLE Messaging и OLE Scheduling для написания программ, использующих сервисы Exchange, может быть использован любой продукт, поддерживающий OLE2, будь то Visual C/C++, Visual Basic, Access, Excel или Word.
Для создания программ, расширяющих функциональность клиентской части Exchange или использующих полный набор интерфейсов MAPI, следует использовать Win32 и BackOffice SDK и компиляторы типа Visual C/C++.

Рис. 48. Инкапсуляция адресов в IMC
Со стороны сервера
Для разработки серверных расширений Exchange следует применять BackOffice SDK и компиляторы типа Visual C/C++. С их помощью можно создавать такие компоненты, как новые типы коннекторов, шлюзы в другие почтовые системы и системы передачи сообщений (например пейджинговые), средства синхронизации каталога с внешними почтовыми системами, дополнительные сервисы и/или обработчики событий, административные утилиты и т.п.
Средства разработки расширений, ODS
Microsoft Open Data Services (ODS) представляют собой набор интерфейсов (API) для создания:
Приложения первого типа называются серверами ODS. В большинстве своем ODS-серверы выполняют функции шлюзов к источникам данных, не являющимся серверами SQL. Серверы ODS самостоятельно производят регистрацию пользователей, обработку запросов и хранимых процедур.
Приложения второго типа называют расширенными хранимыми процедурами, они обеспечивают выполнение функций и доступ к данным, поддержка которых не обеспечивается SQL Server, и исполняются как часть процесса сервера, С точки зрения пользователей они ведут себя как обычные хранимые процедуры.
Расширенные хранимые процедуры создаются на языках C/C++ в виде динамических библиотек, установка, регистрация и назначение прав на запуск выполняется пользователем с правами SA.
Средства управления сервером Exchange, автоматический мониторинг серверов
Административная консоль
Главным средством управления сервером Exchange является административная консоль. С её помощью можно осуществлять централизованное управление всем почтовым пространством организации из одной точки и выполнять подавляющее большинство административных функций, от создания почтовых ящиков до манипуляции сообщениями в очередях MTA. Для управления площадкой достаточно осуществить подключение к любому из входящих в неё серверов. Каждая новая площадка открывается в дополнительном окне. Структура организации может быть просмотрена в виде дерева объектов и по каждому объекту может быть получена необходимая информация. Внешний вид консоли приведен на рисунке 43.
Следует отметить наличие в административной консоли таких полезных возможностей как:
Это дает возможность гибко управлять процессом создания новых площадок, переносить структуру каталога или описания почтовых ящиков с тестовых серверов на промышленные, а также выполнять предварительную подготовку адресных списков, например, в Excel и затем создавать почтовые ящики и учетные записи пользователей за один проход.
Для продвинутых администраторов консоль предоставляет еще одну возможность - доступ к каталогу в RAW режиме. Этот режим аналогичен редактированию registry в NT. Он позволяет добавлять в каталог новые атрибуты и назначать им свойства и методы обработки.

Рис. 43. Административная консоль Exchange Server
Наблюдение за системой
В Exchange Server предусмотрены различные средства наблюдения за состоянием почтовой системы и отдельных серверов и автоматического уведомления ответственных лиц в случае возникновения отклонений. Среди этих средств отметим два наиболее интересных:
Если время прохождения оказывается больше заданного, выполняется указанное администратором действие: выполнение команды операционной системы, отправка почтового сообщения адресату или отправка широковещательного сообщения на компьютер. Монитор соединений может применяться для проверки времени прохождения сообщений в другие организации или другие почтовые системы. В этом случае ping-сообщение отправляется заведомо отсутствующему адресату и оценивается время получения ответа о невозможности доставки (None Delivery Report, NDR);

Рис. 44. Мониторы соединений и серверов
Мониторы обоих типов могут быть настроены на автоматический и ручной старт. В случае выполнения регламентных работ на сервере, перед выводом его из работы администратор может инициировать рассылку мониторам соединений и серверов специального уведомления, предотвращающего ложные уведомления о нештатных ситуациях.
Для протоколирования большинства событий Exchange-сервер использует системный журнал регистрации событий (event log). Используя административную консоль, можно управлять тем, насколько подробно протоколируются события в самом сервере. Анализ журнала может быть очень полезен при отслеживании таких ошибок конфигурации системы, как почтовые петли.
| |
Средства Windows NT
Рекомендуется:
- Применение файловой системы NTFS на всех серверах организации. Поддержка списков доступа (Access Control List) позволяет гибко настраивать полномочия каждого пользователя на тот или иной объект, будь то директория или файл. Особенное внимание нужно уделять правам пользователя, в контексте которого исполняется IIS.
- Запрет просмотра директорий пользователям, не выполняющим на сервере административных функций.
- Запрет сервисов файлов и печати на сетевых адаптерах, обращенных в Internet.
- Аудит операций регистрации и доступа к ресурсам сервера и регулярный контроль системного журнала событий.
- Запрет пустых паролей и включение режима блокировки учетной записи пользователя после нескольких попыток ввести неправильный пароль.
- Смена имени administrator на другое, с малой вероятностью угадываемое имя.
- Физическая изоляция консоли сервера или установка псевдо адаптера Headless NT Server, так как все пользователи, кроме использующих анонимный доступ, должны иметь на сервере, где исполняется IIS право Log On Locally.
Структура организации
Почтовое пространство Exchange Server представляется в виде дерева объектов, называемого деревом информационного каталога (Directory Information Tree). Вершиной этого дерева является объект организация (organization), включающая одну или несколько объектов площадок (sites), которые в свою очередь содержат объекты почтовые серверы (servers). На рисунке 27 приведен пример информационного дерева каталога.

Рис. 27. Дерево каталога организации
Как правило, в состав компании входит одна организация, включающая несколько площадок, содержащих в свою очередь от одного и более серверов. Сервера площадки используют общую копию настроек и взаимодействуют между собой посредством RPC, что требует наличия высокоскоростных каналов доступа. В качестве среды для соединений между площадками могут использоваться низкоскоростные линии и внешние почтовые системы, так как обмен служебной информацией между площадками выполняется на основе почтовых сообщений специального назначения.
Типы объектов
Организация кроме площадок включает в себя еще два важных объекта:
Каждый сервер организации хранит копию иерархии общих папок и глобального списка адресов.
На уровне площадки определены следующие объекты:
пример, для SMTP шаблон адреса может быть такой: great.company.msk.ru, тогда для нового пользователя Ivan Ivanov будет назначен адрес IvanI@great.company.msk.ru);
На уровне сервера определены следующие объекты:
Транслятор 3270/5250-to-HTML
()
Недостатком такой схемы является невозможность поддержания непрерывной сессии браузера с хост-машиной по причине отсутствия в HTLM понятия "непрерывное соединение". Ввиду этого выполнение программ, требующих наличия устойчивой сессии с эмулятором терминала, не поддерживается. Существует ряд продуктов поддерживающих данный тип доступа, например Attachmate Emissary Host Publishing System, Teubner & Associates Corridor и Wall Data ARPEGGIO Live!.
Удаленное исполнение процедур
SQL Server поддерживает режим, при котором программа, исполняемая на одном сервере, может осуществлять доступ к данным на другом или других удаленных серверах. Происходит это посредством вызова удаленных хранимых процедур (remote procedure call). Для этого между серверами должны быть предварительно установлены доверительные отношения и описаны правила отображения пользовательских идентификаторов. Схема взаимодействия серверов при удаленном вызове процедур приведена на рисунке 3.

Рис. 3. Вызов удаленной процедуры в SQL Server
За счет поддержки каналов данных (data pipes), результаты исполнения удаленной хранимой процедуры могут быть помещены в таблицу на локальном сервере.
Управление доступом и полномочиями, защита информации, сервер ключей, шифрование и цифровая подпись
Списки доступа
Контроль доступа к объектам каталога в Exchange производится на основе списков доступа (access control lists). Список доступа содержит перечень идентификаторов пользователей домена Windows NT. С каждым пользователем ассоциирован набор привилегий. Для удобства назначения прав существует несколько стандартных наборов привилегий, называемых ролями. Например роль администратор дает право создавать новые объекты каталога но не позволяет модифицировать списки доступа на существующих. Для большинства пользователей достаточно роли User. Если требуемый набор прав не может быть обеспечен ни одной ролью, пользователю можно назначить нестандартный набор привилегий. В зависимости от типа объекта, набор привилегий может наследоваться всеми вложенными объектами. Схема наследования прав следующая (рисунок 6.38):

Рис. 38. Схема наследования привилегий
Права на почтовый ящик
Каждый стандартный пользователь имеет право назначить привилегии другим пользователям на доступ к его личным папкам и разрешить на свое усмотрение производить посылку сообщений от его имени (Send on Behalf Of). Это позволяет, например, секретарю отвечать на часть корреспонденции своего шефа. При этом письмо помечается как отправленное пользователем А от имени пользователя Б.
Существует другая возможность отправки сообщений, когда письмо отправляется одним пользователем, но в качестве отправителя указывается другой. Данная возможность обеспечивается установкой привилегии Send As для лица, которое будет отправлять сообщения за хозяина данного почтового ящика. Привилегия Send As может быть назначена только администратором.
Управление инвентаризацией
Результаты инвентаризации хранятся в базе SMS и могут быть проанализированы как с административной консоли, как и с помощью стандартных средств доступа к данным SQL Server, такими как Access, Visual Basic и/или Excel. В состав Resource Kit для BackOffice также входит утилита Crystal Reports для получения отчетов в печатном и/или электронном виде, имеющая несколько готовых шаблонов.
Администратор имеет возможность назначить политику проведения инвентаризации, как-то: регулярность сбора информации, разрешение или запрещение по выбору инвентаризации аппаратного или программного обеспечения. На рисунке 6.57 приведен пример панели настроек инвентаризации.
За счет наличия утилиты оценки скорости сетевого соединения, есть возможность отменить выполнение инвентаризации при подключении компьютера через медленные каналы связи. Это особенно полезно для мобильных пользователей, осуществляющих удаленный доступ и регистрацию в сети. Модифицируя файлы настроек, можно задавать скоростной рейтинг сети на основе её пропускной способности.
В распоряжении администратора имеется достаточно большой набор готовых правил определения наличия и конфигурации на рабочей станции конкретного программного продукта. Однако во многих случаях требуется собирать информацию о пакетах, не входящих в стандартный комплект. В этом случае администратор может модифицировать или создать собственный файл AUDIT.RUL, содержащий правила поиска программного обеспечения на клиентской станции. На базе этого файла правил генерируется затем специальный пакет, для которого, в свою очередь, создается задание. При выполнении этого задания может собираться информация о факте наличия определенных файлов, их контрольных суммах, CRC, наличии по определенному смещению байта, слова или строки. Кроме того, можно заказать сбор и передачу определенных файлов (например AUTOEXEC.BAT, CONFIG.SYS, BOOT.INI), которые вместе с прочей информацией будут помещены в базу SMS, и дальнейшего анализа или обработки.

Рис. 57. Настройка параметров инвентаризации
Еще один способ получить дополнительную информацию о конфигурации компьютера и пользователях, которые за ним работают - это создание несложных форм с помощью программы SMS MIF Form Generator. Эти формы будут отображаться на клиентских станциях во время регистрации. Информация из заполненных форм поступает на обработку наряду с прочей инвентаризационной информацией.
Управление заданиями
SQL Executive поддерживает следующие типы заданий:
Задание создается либо из среды SQL Enterprise Manger, либо программно, в том числе при помощи хранимых процедур.
Задание может быть создано как:
После того как задание создано, оно может быть принудительно запущено, изменено, удалено или помечено как временно неактивное. С фактом завершения задания, как успешного, так и нет, можно ассоциировать событие, регистрируемое в системном журнале NT и с которым можно связать предупреждение (alert).
Для задания можно указать, сколько раз и через какие интервалы времени будет произведена попытка перезапуска задания, если оно закончилось неудачно.
Для заданий репликации можно задать имя сервера и имя базы данных, на которых задание будет выполняться.
После запуска задание регистрируется в таблице активных. В любой момент времени список заданий можно просмотреть и при необходимости прервать исполнение досрочно. История исполнения заданий сохраняется в журнале, размер журнала и предельное число записей в нем для единичного задания можно установить. Внешний вид панели управления заданиями приведен на рисунке 10.

Рис. 10. Панель управления заданиями
Предупреждения и операторы
SQL Executive в процессе работы контролирует состояния системного журнала приложений Windows NT на предмет наличия записей, относящихся к компонентам SQL Server. Найденные ошибки или сообщения сопоставляются по номеру с зарегистрированными предупреждениями, хранящимися в таблице msdb, и при обнаружении совпадения выполняется либо ассоциированное с предупреждением задание, либо отправляется почтовое сообщение оператору, в чьи обязанности входит реагировать на такого рода события.
Предупреждения и операторы, создаются либо из SQL Enterprise Manager, либо посредством хранимых процедур. На рисунке 11 приведен внешний вид панели управления множествами предупреждений и операторов.

Рис. 11. Панель управления предупреждениями и операторами
Созданные предупреждения и операторы могут в дальнейшем быть модифицированы, удалены или. сделаны временно неактивными. Для каждого предупреждения можно задать способ извещения оператора - по почте или через пейджер, хотя в последнем случае сообщение все равно отправляется почтовому адресату, следовательно, почтовая система должна иметь в своем составе соответствующий шлюз.
На рисунках 13 и 12 приводятся примеры создания предупреждения и оператора, его получающего.

Рис. 12. Создание нового оператора

Рис. 13. Создание нового предупреждения
Установка пакета
Установка приложения на рабочие станции клиентов выполняется как задание Run Command On Workstation по схеме, приведенной на рисунке 68. Следует заметить, что в случае использования одного сервера одновременно в роли site, sender и хранилища исходных файлов, для передачи пакетов, таких как инсталляторы Windows или Office, размер требуемого места на жестком диске сервера должен быть ориентировочно в три раза больше, чем исходный размер инсталлятора.
Установка программного продукта на рабочую станцию
После того, как пакет создан, описывается задание на его установку, где указывается:
На рисунке 58 приведен пример создания задания на посылку игры Solitaire на машину CRIS2 в домене WEBERDOMAIN площадки 23M.

Рис. 58. Создание задания для рассылки пакета
После того как задание создано, можно назначить ему желаемые атрибуты, например, приоритет выполнения, частоту повтора; посмотреть статус исполнения и детальную информацию.

Рис. 59. Настройка параметров задания для рассылки пакета
Установка сетевого приложения
При установке пакета в режиме разделяемого сетевого приложения сначала создается задание на установку приложения на distribution-серверы площадки.

Рис. 60. Настройка параметров задания для разделяемого приложения
После этого создается новая программная группа (Program Group) с которой ассоциируется разделяемый пакет и выбираются приложения, которые из этой группы будут доступны. Затем задается список пользователей и групп операционной системы, которым будет доступна программная группа. При следующем входе в систему пользователь сможет запустить программу на исполнение.
Установка вторичной площадки
Для установки центральной и головных площадок используют стандартную процедуру инсталляции. Установка вторичных площадок инициируется администратором первичной площадки и далее выполняется автоматически. Перед началом установки между сетями головной и вторичной площадок должен существовать канал связи, на вторичной площадке должен функционировать сервер Windows NT и администратору головной площадки должны быть известны имя и пароль пользователя, имеющего административные привилегии на этом сервере. Схема исполнения задания на установку вторичной площадки приведена на рисунке 67. На первом этапе установки конфигурирование удаленного сервера выполняет sender-сервер по инструкциям Site Hierarchy Manager. На первом этапе создается сервис Bootstrap, способный обрабатывать всего один тип входящего задания. На втором этапе сервису Bootstrap передается набор команд на создание сервиса Site Configuration Manager, который выполняет остальную часть работы по настройке site-сервера, удаляет сервис Bootstrap и возвращает наверх статус завершения.
Устройства, Базы данных, Сегменты
Устройством (device) в SQL Server называется множество файлов операционной системы, используемых для хранения баз данных и/или журналов транзакций (database and log device) или их резервных копий (dump device). Прежде чем база данных будет создана, должно быть создано устройство для неё. На каждом устройстве может храниться более одной базы данных и каждая база данных может размещаться более чем на одном устройстве.
При установке сервера создаются следующие устройства:
Устройства баз данных (database devices) могут размещаться в дисковых файлах или на неразмеченных разделах жестких дисков (RAW partitions), устройства резервных копий (dump devices) могут быть ассоциированы с дисками, съемными накопителями, устройствами записи на магнитные ленты и именованными каналами (для систем распределенного резервного копирования). Для устройств баз данных может применяться режим "горячего зеркала" собственными средствами SQL Server. При этом на лету создаётся полностью работоспособная копия как данных, так и журналов. Устройства базы данных MASTER также может быть дублировано.
Правом создавать, модифицировать и удалять устройства обладает только SA.
Все операции по созданию устройств и баз данных могут выполняться как через графический интерфейс административной консоли, так и при помощи хранимых процедур.
Базы данных (data base) являются непосредственными хранилищами пользовательских данных и хранимых процедур. Каждая база данных, допускающая режим записи, должна иметь ассоциированный с ней журнал транзакций, который может располагаться как на отдельном устройстве, так и делить устройство с базой данных. По мере необходимости базы и журналы могут быть перемещены на другие устройства, расширены и/или урезаны.
Правом создавать, модифицировать и удалять базы данных и журналы транзакций изначально обладает SA, он может делегировать права другим пользователям.
Специальное значение имеют следующие базы данных:
На рисунке 2 приведена схема, поясняющая взаимосвязь устройств и баз данных.

Рис. 2. Устройства и базы данных
Сегмент (segment) - именованная часть базы данных, предназначенная для раздельного хранения и доступа к объектам, разделенным по функциональному признаку, либо по типу. Механизм сегментов применяется например для разделения таблиц и некластерных индексов и разнесения их по разным физическим дискам системы для увеличения быстродействия.
В любой базе данных существует, как правило, следующие три сегмента:
Для создания дополнительных сегментов используются системные хранимые процедуры. При последующем создании объектов можно явно указывать, какой сегмент будет использоваться для хранения этого объекта.
Наличие механизма сегментов позволило реализовать в SQL Server корректную поддержку баз данных на сменных носителях и дисках, доступных только для чтения. В случае использования такой базы, системный и журнальный сегмент создаются на устройстве, допускающем запись, что позволяет администратору назначать права пользователям на доступ к данным, а сами данные находятся на сменном или защищенном от записи носителе в сегменте по умолчанию.
Включение хост-машин в локальные сети
Нежелание организаций поддерживать две различные сетевые структуры привело к попыткам использования одной кабельной сети для передачи потоков SNA и TCP/IP или IPX/SPX. Однако на практике выяснилось, что такое сосуществование породило проблем намного больше, чем ожидалось:
Были попытки установить программы сопряжения с сетями ПК на хост-машины, но стоимость таких решений оказалась непомерно высокой и производительность головных систем зачастую значительно падала за счет затрат на поддержание дополнительных сетевых протоколов, реализация которых для мэйнфреймов не была лишена недостатков. Кроме того, большинство приложений без модификации попросту не работало с данными протоколами. Поддержание стека протоколов на мэйнфреймах во многом оказалось задачей не из легких.
Восстановление
При восстановлении сервера следует иметь ввиду следующее:
Выбор конфигурации и оптимизация SNA Server
Для определения требуемой конфигурации SNA Server предлагается следующая схема (к сожалению, для версии 2.11):
Для любой конфигурации справедливо, что наличие нескольких сетевых протоколов, совмещение функций сервера файлов и печати, выполнение функций первичного или вторичного контроллера домена, шифрование SNA-трафика могут значительно влиять на производительность при большом числе пользователей и их высокой активности. Сервера с большим числом пользователей рекомендуется устанавливать на member-серверы домена, не использовать в качестве серверов файлов и печати, избегать установки протоколов сверх необходимости и использовать шифрование трафика только для критичных соединений.
| Предполагаемое число пользователей | Аппаратная конфигурация |
| от 1500 до 2000 пользователей до 10 000 сессий на сервере |
двухпроцессорный PentiumPro или Digital Alpha/299 компьютер, 128 Мб оперативной памяти, два или более серверов для обеспечения режима горячего резерва; несколько LAN адаптеров; адаптер Token Ring или канальный адаптер; несколько SNA адаптеров для доступа к хост-машине |
| до 600 активных пользователей или до 1500 с нерегулярным доступом | Pentium P90, Alpha AXP или PowerPC компьютер, 64-128 Мб RAM, два или более серверов для обеспечения режима горячего резерва; несколько LAN адаптеров; адаптер Token Ring или канальный адаптер; несколько SNA адаптеров для доступа к хост-машине |
| до 200 активных пользователей или до 500 с нерегулярным доступом | Pentium P60, 32 Мб RAM, два или более серверов для обеспечения режима горячего резерва; канал доступа 56 К/с, установка нескольких адаптеров SNA или выполнение операций сервера файлов и/или печати может потребовать увеличения объема оперативной памяти |
| от 1 до 25 пользователей | 486/66, 24 Мб RAM; относительно медленные каналы SDLC (9600 бит/с) |
Выбор стратегии защиты
Подключение организации к Internet - это всегда большой риск. Несанкционированный доступ к данным и их умышленная или случайная модификация могут привести к большим финансовым потерям как для организации, так и для администраторов, допустивших просчет в выборе средств отсечения злоумышленников. В связи с этим следует отметить, что защита информации может быть реализована на нескольких уровнях, конечный выбор которых зависит от степени допустимого риска и финансовых возможностей конкретной фирмы.
Применительно к IIS методы защиты могут быть следующие:
Наибольший эффект, естественно, даёт сочетание означенных методов.
Internet-сервер позволяет контролировать права клиента на получение информации, используя базу учетных записей пользователей Windows NT и списки контроля доступа (Access Control List) файловой системы NTFS.
Взаимодействие мэйнфреймов с Internet
SNA Server поддерживает следующие схемы интеграции хост-компьютеров с Internet.
Защита информации, разграничение прав доступа
Поскольку SNA Server может функционировать только на платформе Windows NT, он использует для проверки полномочий механизм защиты операционной системы. На все ресурсы сервера SNA, включая выделенные каналы доступа, пулы логических устройств, очереди печати и разделяемые папки, можно назначить права пользователям и группам доменов NT.
Для клиентских станций, поддерживающих процедуру регистрации в домене, авторизация на уровне SNA Server происходит автоматически на основе текущего секретного идентификатора пользователя, для пользователей же других операционных систем, таких как "чистые" клиенты NetWare и пользователи Unix-машин требуется непосредственный ввод имени, пароля и домена пользователя. Введенная информация верифицируется контроллером домена в котором расположен SNA Server, после чего клиенту предоставляется доступ к ресурсам согласно его полномочий.
SNA Server также поддерживает установку административных привилегий на объекты управления, что позволяет делить функции между администраторами определенных ресурсов без предоставления им полного контроля над сервером.
Формат многих протоколов SNA, в особенности протоколов эмуляции 3270/5250, не предусматривает средств шифрования, так при терминальном сеансе имена и пароли передаются в открытом виде, При прохождении такой информации через сети публичного доступа возникает серьёзная угроза перехвата конфиденциальных данных, угроза несанкционированного доступа и модификации данных. SNA Server позволяет этому воспрепятствовать.
Благодаря модульной архитектуре и наличию прикладного уровня DMOD, весь трафик между клиентом и сервером может быть зашифрован, при этом могут вводиться дополнительные уровни, реализующие альтернативные алгоритмы защиты.
Для клиентов, поддерживающих регистрацию в домене NT, возможность шифрования трафика обеспечивается автоматически, при этом имена и пароли всегда передаются в зашифрованном виде. Весь обмен информацией между серверами также может быть шифрован, что особенно актуально при передаче трафика через сети коллективного доступа, например Internet. Признак шифрования устанавливается на сервере и может назначаться поименно для каждого пользователя. Алгоритм, применяющийся при шифровке - RC4 stream cipher - разработан RSA Data Security и имеет длину ключа 40 бит. Этот же алгоритм используется Windows NT для защиты удаленных вызовов процедур.
Труд: Организация - Управление - Персонал
- Организация труда
- Word
- Office
- Офисный софт
- FreeHand
- Управления персоналом
- Движение персонала
- Коллективное управление
- Службы управления персоналом
- Методы управления персоналом
- Организация управления персоналом
- Управление персоналом в России