Практика бухгалтерского учета в программе 1С Бухгалтерия 8.1 - А. А. Заика
Говоря о программе 1С:Бухгалтерия, ее правильнее рассматривать состоящей из двух частей - платформы и прикладной конфигурации. Платформа - это среда, в которой создаются и функционируют прикладные решения для автоматизации отдельных отраслей учета. Конфигурация, работе с которой посвящен курс, называется "Бухгалтерия предприятия". Это конфигурация, которая позволяет организовать учет по типовым правилам в соответствии с законодательством РФ. 1С:Бухгалтерия позволяет вести учет для организаций, находящихся на общей системе налогообложения, на УСН, ЕНВД, вести учет индивидуального предпринимателя. В данном курсе мы сосредоточимся на рассмотрения учета с применением общей системы налогообложения. Курс построен таким образом, что вы сможете пользоваться им и не имея под рукой ПК с установленной 1С:Бухгалтерией, однако такое использование приемлемо лишь в том случае, если вы какое-то время планируете разбираться с материалами без использования ПК, а потом проработать всё на практике. Данный курс предназначен для всех, кто успешно освоил наш предыдущий курс, посвященный основам бухгалтерского учета, всем бухгалтерам, которые владеют основами работы на компьютере, но хотели бы научиться вести автоматизированный учет. Определенная польза из этого курса будет извлечена и теми, кто ранее не занимался бухгалтерским учетом. Однако здесь мы не будем подробно останавливаться на основных понятиях учета, сконцентрировав внимание на особенностях работы в программе, и, отчасти, на особенностях проведения различных учетных работ. То есть, если вы не совсем хорошо представляете себе что такое бухгалтерский баланс, оборотносальдовая ведомость, если не знаете точно, чем контрактивный счет отличается от пассивного, если не совсем четко представляете себе систему нормативного регулирования учета в РФ - вы сможете заниматься по курсу, но с привлечением дополнительных источников информации.
Лекция раскрывает основные сведения о платформе и конфигурациях системы 1С:Предприятие 8.1., рассказывает об основных объектах конфигурации с точки зрения пользователя, здесь же читатель выполняет первые практические действия, а именно, изучает особенности запуска программы и начала работы с ней.
Цель лекции: ознакомиться с основными понятиями 1С:Предприятие 8.1.
1.1. 1С:Предприятие 8.1.: платформа и конфигурация
На сегодняшний день (середина 2009 года) наиболее актуальной версией платформы 1С:Предприятие является версия 8.1. Буквально со дня на день ожидается начало массового выхода на рынок платформы 1С:Предприятие 8.2., всё еще актуальны более старые версии платформы (например, это 7.7.). Однако этот курс будет построен именно на использовании платформы версии 8.1. Если вы научитесь работать в 1С:Бухгалтерии пользовательском режиме в 1С:Предприятии 8.1., вы, с одной стороны, освоите одну из самых распространенных учетных программ в наиболее актуальной ее версии, с другой, при необходимости сможете работать и на других версиях системы. Выше мы затрагивали вопрос о платформе и конфигурации. Как показывает практика, начинающие часто смешивают эти понятия, однако для понимания принципов функционирования системы 1С:Предприятие и эффективной работы с ней необходимо сразу же разобраться с тем, что это такое.
Итак, платформа, обычно ее называют 1С:Предприятие - это программа, которая является основой для разработки и функционирования прикладных конфигураций. Платформу можно сравнить с операционной системой, под управлением которой выполняются прикладные программы. Другое сравнение из компьютерного мира - это среда разработки программы и разрабатываемая программа, которая не может существовать без этой среды. На базе платформы 1С:Предприятие разработано множество конфигураций. Некоторые из них, в частности конфигурацию "Бухгалтерия предприятия" разрабатывает и поддерживает сама фирма 1С, некоторые - их существует довольно много - разрабатывают и поддерживают фирмы-партнеры. Если вы имеете платформу - вы можете использовать вместе с ней любую конфигурацию, подходящую для этой платформы. В дальнейшем мы будем использовать термины "платформа" и "конфигурация" тогда, когда нужно будет явно выделить те или иные действия с точки зрения платформы либо прикладной конфигурации. Если речь идет о решении в целом, без необходимости логического деления его на две части, мы можем использовать термины "система" или "программа".
Итак, мы будем заниматься изучением типовой конфигурации "Бухгалтерия предприятия". Для того чтобы выполнять вместе с нами задания и практические примеры вам нужно будет обзавестись некоторым программным обеспечением.
Когда говорят о конфигурации "Бухгалтерия предприятия", ее обычно называют просто "1С:Бухгалтерия 8", не вдаваясь в подробности о версии платформы, на которой она работает.
Для учебных целей вам вполне хватит учебной версии программы - она включает в себя платформу с ограниченными возможностями, не позволяющими использовать программу для целей реального бухучета, и конфигурации для изучения. Однако надо отметить, что вместе с учебной версией вам может достаться достаточно старая версия конфигурации. Например, 1С:Бухгалтерия 1.6.З.2. Если это так - лучше всего будет использовать вместе с вашей платформой более свежую версию конфигурации.
Конфигурации (как и платформа) постоянно обновляются, поэтому вы, скорее всего, будете пользоваться другой версией конфигурации. Обновления конфигураций обычно делаются для исправления ошибок, добавления новой функциональности, и, что самое важное, для поддержания учетной системы в актуальном состоянии, соответствующем текущему состоянию бухгалтерского и налогового законодательства.
Кстати сказать, идеальным вариантом будет наличие у вас свежих версий конфигурации и платформы.
Свежую конфигурацию для изучения (а так же подписку на обновления) можно получить вместе с лицензионной версией программы. Если же вы, например, обзавелись учебной версией конфигурации и хотите, в то же время, пользоваться свежей конфигурацией - попросите конфигурацию в какой-нибудь дружественной организации. Если руководство разрешит вам использовать ее в экспериментальных целях - можете считать, что вопрос с конфигурацией решен (но лишь в том случае, если "учебная" платформа будет нормально работать с конфигурацией).
Еще один вариант изучения программы - устроиться куда-нибудь на работу, или, по крайней мере, попросить руководство компании разрешить вам поработать какое-то время у них, с их версией 1С:Бухгалтерии.
Если вы планируете тут же применять на практике то, что узнаете в процессе изучения курса -видимо, у вас уже есть платформа и нужная вам конфигурация. Если нет - нужно учесть, что существует две версии системы, рассчитанной на коммерческое использование: Базовая и ПРОФ. И та и другая позволяют вести полноценный учет. Однако базовая имеет некоторые ограничения:
• Не поддерживается многопользовательский режим работы. То есть заниматься учетом с использованием базовой версии 1С можно лишь одному пользователю на одном локальном ПК. Версия ПРОФ допускает одновременную работу с системой множества пользователей, что актуально для достаточно больших организаций.
• Не поддерживается ведение учета по нескольким организациям. Эта особенность не актуальна для небольших организаций или частных предпринимателей.
• Не поддерживаются возможности конфигурирования. Эта возможность весьма полезна - она позволяет осуществлять настройку конфигурации на особенности конкретной организации, однако пользователям базовой версии обычно хватает возможностей по ведению бухгалтерского и налогового учета в строгом соответствии с законодательством, а так же - возможностей по автоматическому составлению регламентированной отчетности.
• Не поддерживается работа распределенных баз данных. Эта возможность, опять же, актуальна для крупных организаций.
Собственно говоря, вышеперечисленные особенности делают базовую версию программы дешевле версии ПРОФ. В том, что касается выполнения основных функций и та и другая версия практически неотличимы друг от друга. Поэтому в дальнейшем, описывая те или иные возможности программы, мы будем приводить универсальное описание, касающееся обеих версий, при необходимости указывая на отличия.
Обсудив общие вопросы, поговорим об основных возможностях 1С:Бухгалтерии 8, а так же о некоторых особенностях автоматизации учета с ее помощью, которые обычно неочевидны для тех, кто впервые сталкивается с необходимостью автоматизации учета.
1.2. Основные возможности и особенности внедрения
Программа 1С:Бухгалтерия предназначена для ведения бухгалтерского и налогового учета, для проведения расчетов по заработной плате и формирования регламентированной бухгалтерской отчетности. Учетные механизмы, заложенные в программу, соответствуют бухгалтерскому и налоговому законодательству, принятому в Российской Федерации. Программа поддерживает общую систему налогообложения, налогообложение по УСН и ЕНВД.
1С:Бухгалтерия применяется для автоматизации учета в самых разных организациях. Например, в справочнике внедренных решений, который можно найти по адресу
есть примеры множества внедрений программы. Для того чтобы получить представление о круге задач, для которых программа подходит лучше всего или понять, сможете ли вы эффективно автоматизировать с ее помощью учет в вашей организации - вы можете посмотреть этот справочник. Если окажется, что достаточно много организаций вашей направленности автоматизированы с помощью 1С:Бухгалтерии - это верный признак того, что программа, скорее всего, подойдет и вам. Ну а обилие других конфигураций в списке внедрений обычно однозначно указывает на то, что вам для автоматизации лучше всего подыскать одну из таких конфигураций.
Обычно если организацию в целом устраивают возможности программы, ее устанавливают либо без изменений, либо с незначительными настройками вроде добавления дополнительных счетов в план счетов, изменения форм и логики работы некоторых документов, создания дополнительных и переработки существующих отчетов. Если же организация отличается особенной спецификой ведения учета, нередко учет в ней автоматизируют с помощью других конфигураций, работающих на платформе 1С:Предприятие. Например, такое часто встречается в ресторанном и гостиничном бизнесе, а так же во многих других видах деятельности.
Разработчик поддерживает 1С:Бухгалтерию в актуальном состоянии - то есть, регулярно обновляя ее, вы можете быть уверены в том, что учет в вашей организации соответствует последним изменениям в законодательстве.
Бухгалтерский учет, несмотря на достаточно жесткое и подробное нормативное регулирование, допускает множество "вольностей", особенностей. Если вы занимались курсом "Основы бухгалтерского учета" - вы должны помнить, что в Российской Федерации существует четыре уровня нормативного регулирования учета, один из которых - это стандарты самих организаций. Особенности учета в каждой из организаций являются причиной неоднозначности при выборе способа автоматизации учета с помощью 1С:Бухгалтерии.
Если вы начинаете вести учет в новой организации, не имеющих "учетных традиций" и собираетесь применять для своих целей 1С:Бухгалтерию, наиболее быстрым, логичным и дешевым способом автоматизации учета будет именно использование типовой конфигурации, для небольшого предприятия вполне подойдет базовая версия, хотя ее ограничения достаточно сильно сужают круг ее применения. Воспользовавшись типовой конфигурацией, вы получите готовое решение для автоматизации учета за вполне прогнозируемую сумму, равную стоимости программы, стоимости подписки на обновления, и, скорее всего, стоимости работы специалистов, которые установят систему и произведут ее первоначальную настройку. Как правило, организации, автоматизирующие учет, заключают договора на обслуживание программ с организацией-партнером 1С (1С - Франчайзи), которая занимается обновлением системы, консультированием бухгалтеров по сложным вопросам учета и другими подобными вопросами.
Если же вы собираетесь автоматизировать учет в существующей организации, а в особенности -если это организация достаточно большая, имеющая какие-либо особенности в ведении учета, которые не предусмотрены типовой конфигурацией, вам предстоит встать перед нелегким выбором. Выбрав автоматизацию учета с помощью типовой конфигурации, вы принудите организацию отказаться от ее "учетных традиций" и вести некий "усредненный" вариант учета. Такой выбор, как уже было сказано, довольно экономичен, но нередко он неприемлем и приводит ко второму варианту - то есть - к использованию измененной конфигурации. У подхода к автоматизации, предусматривающего изменение типовой конфигурации, есть свои плюсы и минусы. Плюсы заключаются в том, что программу можно настроить так, как это нужно вашей организации. А минусы - в дополнительных затратах на настройку и в дополнительных сложностях с обновлением программы. Для настройки конфигурации под ваши нужды можно либо воспользоваться услугами специализированных организаций - обычно это уже упомянутые выше 1С - Франчайзи - фирмы, которые заключают договор с 1С и занимаются автоматизацией учета, поддержкой пользователей и массой других дел, либо принять на работу в организацию программиста, способного грамотно настроить программу. Еще один минус заключается в том, что для обновления измененной конфигурации вам так же понадобятся услуги квалифицированного программиста.
Доработка типовой конфигурации под учетные нужды конкретной организации - это распространенная практика. Например, как быть, если документы, принятые организацией для оформления каких-либо фактов хозяйственной жизни, отличаются от типовых, если вам нужны особые отчеты, если вы ведете учет по некоторым счетам в нескольких аналитических разрезах, количество которых превышает стандартные три, заложенные в конфигурации? Ответов на эти вопросы может быть несколько. Первый - дорабатывать типовую конфигурацию и быть готовыми к дополнительным затратам на поддержание ее в актуальном состоянии. Второй - подыскать другую конфигурацию, которая способна удовлетворить ваши нужды. Причем, не исключено, что в вашем случае неплохим решением будет работа в нескольких конфигурациях - в одной, например, для ведения бухгалтерского учета, а в другой - для целей расчета заработной платы.
Сейчас у вас может возникнуть вполне закономерный вопрос о том, есть ли практическая польза тем бухгалтерам, которые собираются работать в измененных конфигурациях 1С:Бухгалтерии, от изучения особенностей типовой конфигурации. Ответ на этот вопрос вполне однозначен: да, есть. Всё дело в том, что и в типовой, и в измененной конфигурациях, вам придется работать с одними и теми же объектами системы - документами, справочниками, отчетами, регистрами, журналами документов и т.д. И если вы разобрались с функционированием типовой конфигурации и в состоянии вести с ее помощью учет - вы сможете освоить измененную конфигурацию в достаточно короткие сроки.
А сейчас мы приступаем к практической работе с программой. Начиная работу, мы исходим из того, что у вас уже установлена платформа и необходимый шаблон конфигурации.
1.3. Установка конфигурации из шаблона
После того, как программа установлена, в USB-порту ПК размещен электронный ключ, дающий возможность работы с программой, вы можете приступать к ведению учета. Но прежде чем начинать работу, вам понадобится произвести еще некоторые манипуляции. В частности - создать новую информационную базу. Для этого вам нужно познакомиться с окном запуска программы, которое появляется после выполнения команды (в Windows XP) Пуск > Все программы > 1С Предприятие 8.1. > 1С Предприятие .

На рисунке это окно пустое. Для того, чтобы создать новую информационную базу, нужно нажать на кнопку Добавить. После этого появится окно с вопросом о том, хотите ли вы добавить новую базу или добавить в список существующую.
 |
|
Рис. 1.2. Выбор добавления новой информационной базы |
В нашем случае нужно выбрать пункт Создание новой информационной базы и нажать кнопку Далее. Пункт Добавление в список существующей информационной базы позволяет вам добавить в окно запуска программы существующую базу. Это может быть нужным тогда, когда вы, например, работали с некоторой базой данных в одном месте и хотели бы продолжить работу с ней в другом. Для этого вам нужно скопировать каталог информационной базы, перенести его на ваш компьютер, после чего воспользоваться данным пунктом этого окна.
Возможность подключения информационных баз может понадобиться вам и в других случаях. Нажав кнопку Далее, мы попадаем в следующее окно добавления информационной базы
.
 |
|
Рис. 1.3. Окно создания информационной базы |
Здесь нас интересует вариант Создание информационной базы из шаблона. В списке шаблонов можно найти множество групп шаблонов в зависимости от того, какие из них установлены в вашей системе, а открыв группу - выбрать интересующую вас конфигурацию.
Если у вас есть конфигурация, которая представляет собой отдельный файл с расширением .CF, вы должны создавать новую информационную базу немного другим путем, подробности о котором мы рассмотрим ниже.
Выбрав нужную базу из списка и нажав в очередной раз Далее мы попадаем в окно выбора названия для базы и типа ее расположения .
 |
|
Рис. 1.4. Выбор названия и типа расположения базы |
В качестве названия базы мы ввели "Изучение типовой конфигурации", а тип расположения выбрали На данном компьютере или на компьютере в локальной сети. Сетевая версия программы, использующая для хранения баз данных сервер 1С:Предприятия допускает выбор соответствующего варианта.
Очередное нажатие на Далее приводит нас к окну, где нужно указать каталог для информационной базы .

Теперь осталось лишь нажать на кнопку Готово и через некоторое время, необходимое на создание информационной базы, вы снова увидите стартовое окно. Теперь, если выделена та его строка, которая соответствует только что созданной информационной базе , в нем станут активными кнопки, позволяющие работать с этой базой.
 |
|
Рис. 1.6. Стартовое окно после добавления информационной базы |
Кнопка Конфигуратор предназначена для запуска системы в режиме конфигурирования. В данном курсе мы коснемся вопросов конфигурирования лишь в небольшом объеме - это отдельная тема, которой будут посвящены особые курсы.
Кнопка 1С:Предприятие запускает программу в пользовательском режиме - именно он нас и интересует.
Обратите внимание на то, что при выделении информационной базы, находящейся в списке, в нижней части окна можно видеть путь, по которому эта база расположена.
Если вы хотите удалить базу из списка - воспользуйтесь кнопкой Удалить. Однако, удаляя базу из списка вы должны понимать, что вы не удаляете файлы базы данных, расположенные на диске - то есть - если вам действительно нужно удалить базу с компьютера (скажем, вы временно поработали со своей базой на чужом компьютере и хотите удалить ее оттуда) - вы должны найти и удалить каталог базы и все файлы, содержащиеся в нем. База данных 1С:Бухгалтерии довольно объёмна - после создания размер папки с ней равен нескольким сотням мегабайт. При ведении учета размеры базы растут с вводом учетных данных.
Кнопка Изменить позволяет изменить параметры выделенной информационной базы или группы. Кнопка Настройка предназначена для настройки диалогового окна запуска программы .
 |
|
Рис. 1.7. Настройка параметров окна запуска программы |
Если установить в окне настройки флажок Отображать в виде дерева, список баз в окне запуска программы будет отображаться в виде, напоминающем отображение папок в Проводнике Windows. Записи об информационных базах могут принадлежать группам, группы можно создавать с помощью стандартного окна добавления в список новой информационной базы. Если нажать на кнопку Добавить в режиме отображения списка баз в виде дерева, появившееся окно будет содержать, помимо команд создания новой базы или добавления в список существующее базы, команду создания новой группы. Создавая новую группу, нужно задать ей имя.
После того, как новая группа создана, в нее можно помещать записи об информационных базах, перетаскивая их мышью на нужную группу в окне запуска программы.
1.4. Установка конфигурации из CF-файла
Выше мы упоминали о том, что конфигурацию можно импортировать из файла с расширением .CF. Такой файл вам могут, например, дать на дружественном предприятии для того, чтобы вы могли установить у себя последнюю версию конфигурации и экспериментировать с ней. При подобном развитии событий нужно действовать следующим образом.
Сначала, в уже известном вам окне, которое появляется после запуска программы следует нажать на кнопку Добавить.
В следующем окне выбрать пункт Создание новой информационной базы.
В следующем окне нужно выбрать пункт Создание информационной базы без конфигурации для разработки новой конфигурации или загрузки выгруженной ранее информационной базы.
В следующем окне указываем наименование базы.
Далее - указываем место хранения базы данных.
После завершения перечисленных действий в списке информационных баз появится новая пустая база. Теперь нужно выделить ее и нажать на кнопку Конфигуратор. Будет открыто окно конфигуратора .
 |
|
Рис. 1.8. Окно конфигуратора |
При первом открытии окно пустое и сейчас нам понадобится выполнить некоторые действия для загрузки в пустую конфигурацию имеющегося у вас CF-файла.
Выполните команду меню Конфигурация > Открыть конфигурацию. Окно программы изменится - в его левой части будет открыто дерево конфигурации. Оно нас пока не интересует. Теперь можно выполнить команду Конфигурация > Загрузить конфигурацию из файла. Эта команда позволяет полностью заместить существующую (в нашем случае пустую) конфигурацию конфигурацией, сохраненной в CF-файле. В появившемся окне, вам нужно указать путь к файлу, в котором хранится конфигурация, которую вы хотите загрузить.
 |
|
Рис. 1.9. Загрузка конфигурации из CF-файла |
Теперь вам нужно лишь нажать на кнопку Открыть и дождаться, когда программа загрузит конфигурацию. Это может занять довольно много времени. Если система будет задавать вам
вопросы (в частности - об обновлении конфигурации базы данных, о принятии изменений в структуре информации конфигурации) - отвечайте на них утвердительно.
В левом нижнем углу окна программы отображаются служебные сообщения о ходе обновления конфигурации. После того, как обновление завершится (прекратится вывод служебных сообщений о загрузке базы), вы можете закрыть окно конфигуратора и приступить к запуску программы в пользовательском режиме. Однако, на практике установка информационной базы одним из вышеперечисленных способов, обычно не ограничивает дела, которые нужно сделать до первого запуска конфигурации. В частности, нельзя забывать об обновлениях.
1.5. Обновление конфигурации
На практике, после установки конфигурации, обычно возникает необходимость в ее обновлении. Обновления распространяются в виде файлов с расширением .CFU. Такой файл копируется в ходе установки обновления в папку, содержащую, в соответствии с настройками программы, файлы шаблонов конфигураций и обновлений. Например, в подавляющем большинстве случаев это -папка C:\Program Files\1cv81\tmplts\1c.
Имея файл обновления конфигурации, вы должны проверить, можно ли с его помощью обновить вашу конфигурацию. Обычно в файлах, сопровождающих обновления, можно найти подробные сведения о том, для обновления каких именно релизов конфигураций они предназначены.
Прежде чем обновлять конфигурацию, нужно создать резервную копию вашей информационной базы. Если вы обновляете только что созданную информационную базу, можно обойтись и без этого шага, но для того, чтобы застраховаться от негативных последствий возможных сбоев при обновлении "живой" базы лучше всего сделать резервную копию. Для этого можно воспользоваться различными методиками. В частности, при использовании файлового варианта информационной базы можно просто скопировать папку, содержащую информационную базу. Можно, открыв конфигуратор с нужной базой, выполнить команду Администрирование > Выгрузить информационную базу. Файлы выгрузки информационной базы имеют расширение .DT. Для того, чтобы загрузить информационную базу, можно воспользоваться командой Администрирование > Загрузить информационную базу.
Для того, чтобы обновить конфигурацию, нужно открыть ее в режиме конфигуратора, после чего выполнить следующую последовательность действий.
1. Выполнить команду меню Конфигурация > Открыть конфигурацию;
2. Выполните команду Конфигурация > Поддержка > Обновить конфигурацию;
3. Появится окно Обновление конфигурации .
 |
|
Рис. 1.10. |
В этом окне следует выбрать позицию Поиск доступных обновлений в том случае, если вы хотите, чтобы система автоматически просканировала некоторые папки в поисках доступных обновлений. Это целесообразно делать, например, в том случае, если вы только что установили свежие обновления, которые были загружены в вышеупомянутую папку tmplts.
Если у вас есть нужный .CFU-файл и вы не хотите, чтобы система искала его сама, можете установить переключатель в позицию Выбор файла обновления;
4. После выбора нужного файла обновления на следующем этапе, вы запускаете процесс обновления, который может быть достаточно длительным.
Когда у вас есть информационная база с конфигурацией, которая вас устраивает, вы можете запустить 1С:Предприятие, выбрать в стартовом окне нужную базу и нажать на кнопку 1С:Предприятие. Обычно первый запуск программы с новой конфигурацией занимает некоторое время - система выполняет подготовительные действия. А пока происходят все эти действия, давайте обсудим некоторые положения, касающиеся особенностей устройства 1С:Бухгалтерии.
1.6. Основные объекты конфигурации с точки зрения пользователя
1С:Бухгалтерия - это система, предназначенная для ввода, хранения и обработки учетных данных. Для этих целей она имеет набор компонентов (объектов конфигурации), которые позволяют выполнять все необходимые операции. Основной объект, которым вам придется пользоваться при работе в программе, называется Документ. Именно с помощью документов данные попадают в систему. Документы заполняются пользователями, при их сохранении проводятся операции по внесению данных этих документов в систему, а на основе этих данных выполняются все остальные учетные процедуры.
Можно сказать, что 1С:Бухгалтерия предусматривает ведение учета "от документа", что, в общем-то, достаточно логично. Документы в системе 1С:Бухгалтерия очень похожи на документы, с которыми приходится иметь дело любому бухгалтеру. Можно сказать, что это - электронные аналоги обычных документов. При необходимости документы (вернее - их печатные формы) можно распечатывать на принтере. Объект Журнал документов используется для группировки однородных документов и выполняет функции, схожие с папкой, в которую складывают обычные бумажные документы.
Любая бухгалтерия занимается не только документами. Как известно, документы, или, как их принято называть в бухгалтерской практике - первичные учетные документы (или даже просто "первичка") это - лишь источник бухгалтерской информации. Автоматизированная бухгалтерия -не исключение. После того, как документ введен в систему, он формирует движения по регистрам. Эта довольно сложная для начинающего фраза, на самом деле, означает лишь то, что данные из документов (обычно - определенным образом обработанные) записываются в специальные таблицы, которые называют регистрами. Существует несколько разновидностей регистров.
Регистры накопления используются для накопления какой-либо информации, как правило - в числовом выражении. Например - для хранения данных о приходе товаров на склад и их выбытии с возможностью получения остатков и оборотов.
Регистры сведений можно применять для хранения информации, которая меняется со временем. Например, в такой регистр вполне можно записывать цену товаров, полученных от поставщиков для того, чтобы анализировать изменение их стоимости во времени.
Регистры бухгалтерии предназначены для ведения бухгалтерского учета.
Регистры расчета нужны для выполнения расчетных операций, например - для расчета заработной платы сотрудников организации. В конфигурации Бухгалтерия предприятия регистры расчета не используются, но если вы собираетесь в будущем заниматься программированием для платформы 1С:Предприятие, вам нужно, по крайней мере, знать об их существовании.
Не только документы и регистры предназначены для организации учета. Перечислим еще некоторые объекты системы, с которыми вам придется иметь дело.
Для хранения данных, которые изменяются очень редко, или, в идеале, не изменяются вовсе, используются Константы. Например, в константе может храниться номер версии конфигурации, валюта регламентированного учета.
Для хранения различной информации справочного характера используют Справочники. Так, справочники могут хранить сведения о сотрудниках организации, о материалах и товарах, о контрагентах и т.д.
Объекты системы с говорящим названием Отчеты используют для получения различных отчетов. А так называемые Обработки - для выполнения различных операций с данными.
В последующих лекциях мы рассмотрим подробности о перечисленных объектах.
Выводы
В данной лекции мы рассмотрели некоторые общие особенности системы 1С:Предприятие 8.1., поговорили о платформе и о конфигурациях, рассмотрели особенности внедрения 1С:Бухгалтерии с точки зрения пользователя, подготовились к выполнению практических работ с конфигурацией, создав новую информационную базу. В этой лекции состоялось ваше первое знакомство с объектами системы. В следующей лекции мы познакомимся с системой ближе.
Запуск программы
Лекция содержит описание особенностей запуска системы, начальные сведения об основных объектах, с которыми приходится работать бухгалтеру.
Цель лекции: научиться запускать программу, ознакомиться с ее интерфейсом и основными объектами, используемыми в учетной работе.
2.1. Запуск программы
Как вы уже знаете, для того, чтобы запустить программу, нужно пройти по пути Пуск > Все программы > 1С Предприятие 8.1. > 1С Предприятие. На предыдущем занятии мы создали новую информационную базу, а теперь пришло время ее запустить.
Выберите созданную базу в окне запуска программы и нажмите на кнопку 1С:Предприятие. Первое открытие конфигурации 1С:Бухгалтерия в режиме 1С:Предприятие может занять несколько минут - система выполняет некоторые служебные операции.
После первого запуска в рабочей области окна программы отображается окно стартового помощника. Он позволяет упростить выполнение некоторых подготовительных действий для начала работы с программой.
 |
|
Рис. 2.1. Окно программы |
Окно имеет вполне традиционное для Windows-программ устройство. Верхняя часть занята строкой главного меню. Ниже находятся панели инструментов. Дальше следует рабочая область, занимающая практически всю площадь окна.
В нижней части окна находится весьма полезная при работе с программой Панель окон (на рисунке она содержит лишь один элемент - ярлык окна Стартовый помощник). Кстати, можно заметить, что устройство окна программы напоминает устройство Рабочего стола Windows - это сходство кажется особенно сильным благодаря панели окон.
Ниже Панели окон можно увидеть строку состояния, в которой отображаются некоторые сведения о работе программы.
Так же навы можете видеть окно Служебные сообщения, расположенное в нижней части экрана. Оно предназначено для вывода служебных сообщений, которые дают подробную информацию о процессах, происходящих в системе. Окно Служебные сообщения можно закрыть, воспользовавшись соответствующей кнопкой в его правом верхнем углу. Обратите так же внимание на кнопку с изображением, простите за повторение, кнопки. Если пиктограмма с кнопкой находится в том состоянии, в котором оно находится на("острием" вниз) - мы можем свободно перемещать окно Служебные сообщения в пределах рабочего окна программы, менять его размер. Если же кликнуть пиктограмму с кнопкой, ее "острие" окажется направленным влево, а окно Служебные сообщения окажется "прикрепленным" к нижней части рабочего окна программы. Мы можем менять его размер по вертикали или закрывать, но ничего другого сделать с ним не можем. Такая кнопка может встретиться вам и в других окнах - теперь вы знаете, как с ней обращаться и на что она влияет.
Кстати, подобные же аналогии справедливы и для многих других кнопок и команд. Обычно, если с помощью некоей кнопки панели инструментов с определенной пиктограммой, мы можем создать новый документ, это означает, что воспользовавшись подобной кнопкой в применении к другим объектам мы можем сделать то же самое.
2.2. О последовательности учетных действий
Прежде чем переходить к дальнейшему изложению материала, отвлечемся на вопросы, касающиеся последовательности работы в программе.
В частности, последовательность работ с новой информационной базой с точки зрения бухгалтера выглядит следующим образом:
1. Ввод сведений об организации, об особенностях учета, начальное заполнение справочников
2. Ввод начальных остатков по счетам (в том случае, если программу внедряют в организации, где учет уже велся без применения 1С:Бухгалтерии)
3. Учетная деятельность с помощью программы
4. Получение отчетности
Для полноты картины сюда можно добавить этап настроек, выполняемых администратором системы с помощью Конфигуратора.
В данной лекции мы познакомимся с общим устройством системы, посмотрим на различные объекты, которые применяются для организации учетной работы. Здесь мы не будем останавливаться на подробностях работы с теми или иными объектами - сейчас ваша задача -немного привыкнуть к интерфейсу системы, научиться различать ее объекты. В следующих лекциях, рассматривая те или иные разделы учета, мы будем подробно рассматривать необходимые объекты.
2.3. Главное меню
Можно заметить, что главное меню в программе выглядит очень большим. Действительно, в нашем случае оно содержит 18 пунктов. Если вы начнете работу с программой на каком-нибудь предприятии по достаточно узкому направлению учета, вам, скорее всего, будет доступен менее обширный вариант меню. В частности, 1С:Предприятие позволяет настраивать различные виды интерфейсов, которые включают и различные составы главного меню, для различных пользователей системы. В Конфигураторе можно настроить механизм, который позволяет системе проконтролировать вход в нее различных пользователей и сопоставить различным пользователям различные права доступа к системе и работы с ее объектами.
Дадим краткую характеристику пунктам главного меню.
1. Файл. Традиционный пункт меню для Windows-программ. Предназначен для общих операций с файлами - создания новых файлов, открытия существующих, для печати документов, для выхода из программы, выполнения некоторых сервисных операций. Надо отметить, что основная нагрузка в данном пункте ложится на команду Файл > Открыть. Она позволяет открывать различные внешние файлы. В частности, это могут быть так называемые внешние обработки и отчеты, которые позволяют, не изменяя базовой конфигурации (что важно, если ваша конфигурация находится на поддержке у обслуживающей организации) выполнять с вашими данными какие-либо действия, не предусмотренные стандартными механизмами.
2. Правка. Содержит обычные для пункта с подобным названием команды для работы с данными -среди них команды копирования, вставки, поиска, отмены действий и т.д.
3. Операции. Этот пункт главного меню специфичен для 1С:Бухгалтерии. Если кратко охарактеризовать его - то он способен заменить большую часть пунктов главного меню. Дело в том, что его пункты предоставляют доступ к объектам системы, сгруппированным по типам. Например, команда Операции > Документы открывает окно с довольно внушительным списком всех документов и журналов документов, существующих в конфигурации. Те же самые документы и журналы, распределенные по смысловым группам, можно найти в остальных пунктах главного меню, из которых с ними, безусловно, удобнее работать, чем из общего списка, который не упорядочен по принадлежности документа к тому или иному разделу учета. Однако в некоторых случаях - например, если вы точно не знаете где искать тот или иной объект в главном меню, но знаете его тип (Документ, Справочник, Регистр сведений и т.д.) и название - списки объектов весьма полезны.
4. Банк. В этом и последующих пунктах меню (до пункта Кадры), названия которых говорят сами за себя, сосредоточены команды для быстрого доступа к объектам системы, обеспечивающим автоматизацию соответствующих разделов учета.
5. Касса
6. Покупка
7. Продажа
8. Склад
9. Производство
10. ОС
11. НМА
12. Зарплата
13. Кадры
14. Отчеты. Здесь собраны различные отчеты. Если вам нужен Бухгалтерский баланс организации, Оборотно-сальдовая ведомость или еще какой-нибудь отчет - обратитесь к данному пункту.
15. Предприятие. Даёт доступ к данным о предприятии, на котором ведется учет, содержит команды для вызова документов по вводу начальных остатков, позволяет настраивать учетную политику, вводить информацию о подразделениях организации, поддерживает другие подобные функции.
16. Сервис. Содержит множество сервисных команд. Например, здесь можно настроить некоторые параметры системы - команда Сервис>Параметры открывает весьма полезное окно, позволяющее настраивать рабочую дату программы. Эта возможность, в частности, нужна при проведении операций по вводу начальных остатков в систему.
17. Окна. Предназначена для работы с окнами.
18. Справка. Содержит пункты, дающие доступ к справке по программе.
Главное меню можно настраивать - для этого можно воспользоваться командой меню Сервис > Переключить интерфейс
 |
|
Рис. 2.2. Выбор варианта отображения главного меню |
Надо отметить, что в настоящий момент актуальна редакция 1С:Бухгалтерии, номер который начинается с 1.6. Предыдущая редакция - 1.5. - тот, кто привык к меню редакции 1.5. может переключить в соответствующий режим главное меню программы. Разработчики предусмотрели несколько вариантов интерфейсов для различных категорий пользователей, например - для тех, кто использует упрощенную систему налогообложения (УСН) - их так же можно выбирать при настройке вида главного меню.
2.4. Панели инструментов
Панели инструментов, обычно размещенные ниже строки главного меню, предоставляют доступ к наиболее часто используемым возможностям системы. Для управления панелями инструментов можно щелкнуть правой кнопкой мыши по свободной области в верхней части окна программы, вызвав таким образом меню .
Гяавное меню
т
И
-
И
Поддержка
Сервис
Стандартная
Панель состояния
Панель окон
Автоматически прятать
Настройка...
|
Рис. 2.3. Меню управления панелями инструментов Рассмотрим панели инструментов подробнее . |
 |
Рис. 2.4. Панели инструментов
Панель инструментов Стандартная содержит кнопки для доступа к наиболее часто используемым стандартным процедурам. Это процедуры для работы с файлами, работы с выделенными объектами, здесь же можно найти элементы управления для организации поиска.
Панель инструментов Поддержка содержит лишь три команды. Кнопка Показать панель функций позволяет отображать Панель функций (о которой ниже). Кнопка Быстрое освоение открывает окно Быстрое освоение 1С:Бухгалтерии 8. Это окно содержит советы по некоторым важным темам, касающимся начала работы в 1С:Бухгалтерии. Кнопка Советы откроет список полезных советов по работе с программой.
Панель инструментов Сервис позволяет открывать окна калькулятора, календаря, временно заблокировать систему. Эта же панель содержит кнопки для работы с буфером обмена в качестве временного хранилища цифровой информации. Если вы привыкнете к использованию кнопок M (Копировать в буфер обмена как число), M+ (Прибавить число к буферу обмена), M- (Вычесть число из буфера обмена), вам, возможно, будет их не хватать в других приложениях.
Продвигаясь дальше, вернее, в нашем случае, ниже, по интерфейсу 1С:Бухгалтерии, преходим к Панели функций.
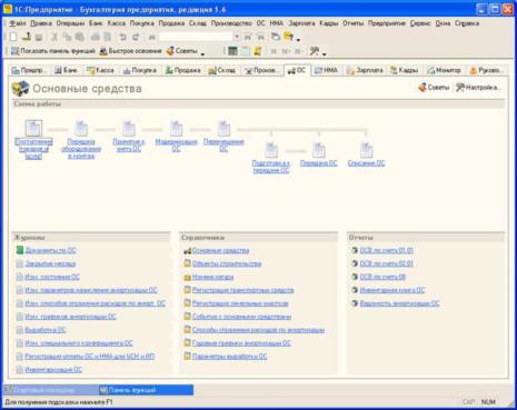
2.5. Панель функций
Помимо главного меню, которое дает доступ к функциям программы, помимо панелей инструментов, в 1С:Бухгалтерии предусмотрен еще один способ доступа к ее возможностям. Это -Панель функций. Для того, чтобы ее отобразить, достаточно нажать на кнопку Показать панель функций, которая расположена на панели инструментов программы или выбрать пункт меню
Справка > Панель функций.
Как вы можете видеть на панель функций содержит закладки, каждая из которых призвана упростить ведение тех или иных учетных процедур.
 |
|
Рис. 2.5. Панель функций |
Например, закладка ОС, изображенная на рисунке, содержит, во-первых, область с названием Схема работы, которая содержит ссылки для вызова списков документов (фактически - ссылки, пройдя по которым можно создать соответствующие документы), упорядоченные в логической последовательности работы над ними. Например, сначала объект ОС поступает в организацию, потом - принимается к учету, потом он может быть списан. Последовательности действий, описанные в области окна Схема работы обычно не являются линейными и обязательными для использования - они лишь указывают обычный порядок действий.
В нижней части панели функций, в группе ОС, расположены ссылки для быстрого доступа к Журналам документов, к Справочникам и к Отчетам, имеющим отношение к учету ОС.
Некоторые вкладки панели функций, например - Монитор - содержат справочную информацию об оперативном состоянии дел на предприятии. Например - о количестве наличных денег на расчетном счете и в кассе, о состоянии расчетов с кредиторами и т.д.
Панель функций поддается настройке. Для управления ее содержимым достаточно нажать на кнопку Настройка, которая расположена в правой верхней части Панели .
 |
|
Рис. 2.6. Окно настройки панели функций |
Здесь можно включать и отключать отображение отдельных закладок Панели.
Вы можете самостоятельно выбирать способ, которым вы будете пользоваться для открытия тех или иных документов, журналов, отчетов.
Рассмотрим особенности некоторых объектов, с которыми нам уже совсем скоро придется столкнуться при практической работе с программой.
2.6. Документы
Как мы уже отмечали, объект Документ в 1С:Бухгалтерии - это аналог обычного документа. Программа получает учетные данные из документов, которые вводит пользователь. Вот как выглядит документ .
В нашем случае это пустой документ Поступление товаров и услуг.
 |
|
Рис. 2.7. Окно документа |
В заголовке окна документа, после его названия, можно заметить звездочку "*". Это означает, что данные документа изменены, но документ еще не записан. После записи звездочка из заголовка исчезнет.
Обратите внимание на то, что данные, которые предстоит ввести в документ, логические делятся на две части. Первая часть - это реквизиты документа, которые присутствуют на нем в единственном числе. Например - документ имеет лишь одну дату и один номер.
Эти данные обычно расположены в верхней части документа (хотя бывают и исключения), часто их называют реквизитами шапки документа. В нижней части документа вы видите несколько вкладок, на одной из которой, подписанной как Товары, расположена табличная часть документа. Она имеет несколько колонок - №, Номенклатура, Количество, Цена и т.д. и предназначена для хранения списка однотипных данных о товарах.
Документ, после того, как введены данные, предусмотренные его формой, можно либо просто записать, нажав на кнопку Записать, либо записать и провести, нажав на кнопку ОК, либо отказаться от работы с документом, нажав на кнопку Закрыть и ответив Нет на вопрос системы о том, хотите ли вы сохранять изменения в документе.
Нужно понимать, что понятия "проведение" и "запись" имеют различное значение. Если вы запишете документ - он будет сохранен в базе данных, однако он не произведет никаких изменений в учете. А именно, он не сформирует движений по регистрам. Если же документ проводится - он и записывается в базу данных и изменяет различные регистры, создавая, модифицируя, удаляя записи в регистрах.
При необходимости заполненный документ можно распечатать. Обычно для этого его нужно провести, или, если это позволяет логика конкретной учетной работы, записать.
Думаю, вы уже обратили внимание на множество кнопок, которые присутствуют в документе -они сгруппированы в панелях инструментов документа и табличного поля, есть кнопки и около полей ввода. Учтите, что подобные кнопки будут встречаться вам постоянно при работе в системе, поэтому, один раз разобравшись с их назначением, вы сможете в дальнейшем без особенных сложностей осваивать новые документы, "оснащенные" похожими элементами управления В приведены некоторые разъяснения, касающиеся элементов управления, которые встретились в рассмотренном документе. Учтите, что если вы не знакомы с системой, некоторые пояснения покажутся вам не совсем понятными - не беспокойтесь - просто читайте дальше и вы найдете ответы на свои вопросы. Не забывайте о самостоятельных экспериментах с программой - ничто так хорошо не приводит в порядок теоретические знания как практика.
|
Таблица 2.1. Элементы управления документа |
|
Изображение |
Название |
Описание |
Элементы управления панели инструментов окна и элементов шапки
|
§ Поступление товаров и услуг: |
|
1 Операция Ў |
Ц ены и валюта... Дейс |
|
|
Покупка, комиссия
В переработку
Оборудование
Объекты строительства |
Цены и валюта.
Меню Операция Это меню служит для выбора операции, информацию о которой вы будете вводить в систему. От выбранного вида операции зависит состав реквизитов документа, доступных для редактирования. Вид операции документа можно выбрать на этапе его создания -фактически - если в конфигурации предусмотрено использование документа для ввода различных операций - вы обязательно должны будете выбрать конкретный вид операции перед созданием документа, но, вы так же можете изменить вид операции при работе с ним.
Цены и валюта Эта кнопка открывает окно, позволяющее настраивать информацию о типах цен и валюте, которые используются в документе. 1С:Бухгалтерия поддерживает механизм работы с различными видами цен и хранения этих цен. Пользоваться этим механизмом удобно для автоматического заполнения документов. Например, вы заполняете некий документ, содержащий список реализованных товаров. В системе есть тип цены Цена продажи (название может быть любым), которая содержит продажную цену на товар. Для того, чтобы указанная цена автоматически подставлялась при заполнении документа, вы указываете при выборе типа цены тип Продажная цена и тем самым экономите массу времени
на заполнении документа.




Действия В этом меню, как следует из его
названия, собраны команды, позволяющие выполнять различные действия с документом. Наиболее важные и часто используемые команды продублированы в виде кнопок панели инструментов документа. Об этих кнопках мы поговорим далее.
Найти в списке Эта кнопка позволяет найти
документ в соответствующем ему журнале документов. При нажатии на нее активируется строка журнала с записью о документе. Если документ еще не попал в журнал (например, это относится к только что созданным, не сохраненным документам), кнопка будет неактивна.
Перечитать 1С:Бухгалтерия может работать в данные объекта многопользовательском режиме - то есть - есть вероятность, что другой пользователь изменит объект (в нашем случае -документ), который вы открыли для просмотра. Такие изменения не отображаются в форме объекта автоматически. Для того, чтобы просмотреть актуальное состояние объекта, можно закрыть документ, после чего снова его открыть или воспользоваться описываемой кнопкой - она считывает из хранилища данных информацию об объекте и обновляет поля в открытой форме.
Создать новый Создает новый документ, копированием скопировав в него данные из
открытого документа. Выполняя

Провести

Отменить
проведение
 |
Ввести на основании |
Возврат товаров поставщику <7 ГТ Д по импорту <7 Отражение начисления НДС о Отражение НДС к вычету о ! Отчет комитенту о продажах товаров Е П ередача материалов в э ксплуатацию сГ! П еремещение товаров <7 Платежное поручение исходящее <7] Платежный ордер на списание денежных средств Щ\ Поступление доп. расходов <7 Расходный кассовый ордер o’ Реализация товаров и услуг Е\ Требование-накладная <7І Установка цен номенклатуры
эту операцию, следует понимать, что созданный документ имеет собственный номер и дату.
Создав документ копированием, вы можете править его независимо от исходного документа и выполнять с ним любые другие действия.
При проведении документ оказывает влияние на состояние учета. Нажав эту кнопку, вы проведете документ, не закрывая его форму.
Отмена проведения нужна в том случае, если вы хотите, чтобы редактируемый документ не оказывал влияние на состояние учета.
Документы могут быть введены на основании других документов. Эта кнопка открывает список документов, которые могут быть введены на основании редактируемого документа. При вводе на основании из документа-основания (то есть - из открытого) в целевой документ копируются данные, отобранные разработчиком. Таким образом, в итоге получается документ, некоторые реквизиты и табличные части которого заполнены на основании открытого документа. При заполнении на основании данные могут не просто копироваться, а изменяться по каким-либо алгоритмам.
дт
Кт |
Результат |
Открывает окно обработки, |
|
|
проведения |
содержащее информацию о |
|
|
документа |
проведении документа. В дальнейшем мы часто будем прибегать к этому окну для анализа результатов проведения документа. Эта кнопка актуальна для проведенных документов. |
|
Щ |
Структура |
Открывает окно, показывающее |
|
|
подчиненности |
структуру подчиненности |
|
|
документа |
документа. Например, если на основании нашего документа будет введен другой документ, это отразится в структуре
подчиненности документа. |
Показать / скрыть счета учета


Выбор элементов, очистка поля и открытие окна выбранного элемента
|
Т х |
|
Кнопка выбора |
|
|
типа элемента |
Позволяет отображать или скрывать поля ввода счетов учета в документах. При должной настройке системы счета учета подставляются в документы автоматически. При необходимости их можно отредактировать вручную, при отсутствии такой необходимости можно скрыть поля ввода.
Вызов Эта кнопка обычно расположена
календаря в поле, предназначенном для
ввода даты. При нажатии на нее открывается поле календаря, изображенное на рисунке. С его помощью удобно вводить дату в подобные поля. При желании вводить и редактировать дату в поля ввода даты можно вручную.
В полях ввода обычно присутствует кнопка выбора элемента из списка (или из справочника)- на ней изображены три точки, и кнопка просмотра выбранного элемента - на ней изображена лупа. Кнопка очистки (с символом "х") доступна не для всех полей.
Как вы уже знаете, в системе предусмотрены специальные объекты, хранящие наборы объектов - в частности, это справочники. Обычно кнопка с тремя точками открывает справочник, хранящий объекты, соответствующие заполняемому полю.
Например, полю Контрагент может соответствовать справочник Контрагенты или другой подходящий, заданный при конфигурировании системы. После того, как поле заполнено, выбранный объект можно просмотреть, нажав кнопку с лупой.
Некоторые поля допускают ввод элементов различных типов. Прежде чем заполнять поле, следует выбрать тип элемента -это можно сделать с помощью
|
5 000,00 й |
|
|
¦ Г1І 5 000 Ў] |
|
|
|
1 4 И 5 И 6 И • |
ш ш |
ІХІШІІІІР-
ГоПЩГЛП- |
шшю |


=1
¦Эк

кнопки с изображением буквы Т. После выбора типа элемента в поле вводят элемент выбранного типа
Калькулятор Поля, предназначенные для ввода числовых значений содержат кнопку с изображением калькулятора. Нажатие на эту кнопку открывает окно калькулятора, на котором можно выполнить вычисления, необходимые для заполнения поля. Такие поля можно заполнять и вручную.
Элементы управления панели инструментов табличного поля
Добавить С помощью этой кнопки можно
добавить новую строку в табличное поле. При заполнении строк табличного поля используются кнопки, аналогичные кнопкам, описанным выше. Например, с помощью кнопки с тремя точками обычно вызывают справочник, содержащий элементы, одним из которых нужно заполнить поле. Для выполнения этой команды с клавиатуры можно воспользоваться клавишей Ins. В описании кнопки, появляющемся если на ней ненадолго задержать указатель мыши, содержится это описание.
Добавить Если строки,которые вы
копированием добавляете в табличное поле,
различаются не слишком сильно, рациональнее всего добавлять новые строки с помощью кнопки Добавить копированием. Она создает новую строку, копируя в нее содержимое выделенной.
Изменить Переводит выделенную строку
текущий табличного поля в режим
элемент редактирования.
Удалить текущий Удаляет текущую строку
табличного поля.
Переместить Кнопки позволяют перемещать
вверх, выделенную строку вверх или
переместить вниз в табличном поле.
вниз
Упорядочить по Позволяют упорядочивать строки возрастанию, табличного поля по возрастанию
0 Практика бухгалтерского учета в программе 1С Бухгалтерия 8.1
упорядочить по или по убыванию убыванию
Ввести счет-Фактчрч
Ссылка для Документы, совместно с
ввода счета- которыми следует вводить счета-
фактуры фактуры (для целей учета НДС)
содержат вкладку Счет-фактура, воспользовавшись которой можно ввести в систему информацию о счете-фактуре, которая поступила в организацию вместе с вводимым документом. В других случаях можно воспользоваться описываемой ссылкой. Подобные ссылки могут применяться и в других ситуациях.
Обратите внимание на то, что многие действия при работе с документами (это справедливо и при работе с другими объектами) можно выполнить с помощью клавиатурных сочетаний, на компьютерном жаргоне называемых "горячими клавишами". Пожалуй, нет необходимости в специальном изучении горячих клавиш. Обычно, если пользователю приходится многократно выполнять какие-либо действия, он быстро осваивает нужные клавиатурные сочетания.
Как правило, "горячие клавиши" отлично запоминаются тогда, когда вам приходится выполнять множество однотипных действий. Например, если вам впервые придется вручную заполнять большую табличную часть документа, первый десяток записей вы сделаете, скорее всего, пользуясь меню или кнопками, а потом, присмотревшись к сочетаниям клавиш, соответствующим нужным командам, начнете пользоваться ими. Возможность выполнить практически все рутинные действия с клавиатуры, не пользуясь мышью или другим указательным устройством, очень сильно экономит время на больших объемах работ по вводу данных.
2.7. Журналы документов
Документы, объединенные какой-либо сходной тематикой, обычно группируются в журналы документов. Это делается для удобства пользователя, который получает возможность просматривать в одной группировке различные документы.
Навы можете видеть окно журнала, который называется Журнал операций.

Рис. 2.8. Окно журнала
В его верхней части находится панель инструментов, далее следует табличное поле, которое содержит список документов, отражающихся в журнале. Если на панели инструментов нажата кнопка Проводки (эта кнопка так и подписана в панели инструментов, если вы не знаете названия кнопки, обозначенной пиктограммой - подержите над ней указатель мыши - появится подсказка) -в нижней части окна журнала отображаются две дополнительные вкладки, которые содержат информацию по проводкам, которые формирует выделенный документ. Как видите, это две вкладки - Бухгалтерский учет и Налоговый учет - так как 1С:Бухгалтерия предусматривает параллельное ведение бухгалтерского и налогового учета, документы могут служить основанием и для записей в бухгалтерском учете и для записей в налоговом учете.
Если вы присмотритесь к панели инструментов журнала документов, вы заметите, что многие кнопки имеют знакомый вид - они точно такие же, как те, которые мы рассматривали выше, говоря о панели управления табличного поля в документе. В сущности, в журналах документов используются точно такие же по функциональности (но не по содержимому) табличные поля, как и в самих документах, поэтому и элементы управления, предназначенные для этих полей, совпадают. Однако, журналы документов обладают собственной функциональностью, поэтому их панели инструментов имеют некоторые специфические только для них кнопки. Ниже, в рассмотрены элементы управления, характерные для журналов документов.
Таблица 2.2. Элементы управления журнала документов
Изображение Название Описание
^53 Установить В процессе работы с 1C:Бухгалтерией применяется особая
пометку процедура для удаления документов и других объектов.
удаления Заключается она в том, что объект, который нужно удалить, сначала
помечается на удаление, после чего запускается процедура проверки, которая нужна для того, чтобы узнать, не используется ли удаляемый объект в других объектах системы, не "удерживают" ли они его. Если объект, который пометили на удаление, "свободен" -его можно удалить. Если нет - нужно сначала "освободить" его, а уже после этого удалять. Подробнее об удалении в 1С:Бухгалтерии мы поговорим ниже.
Здесь нужно отметить, что в системе есть команда Удалить непосредственно - она доступна в меню Действия. Если вам доступно непосредственное удаление объектов - пользоваться им следует с осторожностью - необдуманное удаление объектов может нарушить ссылочную целостность информационной базы.
Установить
интервал дат |
Эта кнопка открывает окно, позволяющее настраивать интервал дат, в который должны "попадать" документы, отображаемые в журнале. Такой отбор может быть весьма полезным в том случае, если вы хотите работать с документами, относящимися к определенному периоду работы организации. Надо отметить, что в журналах документов отбору документов по различным критериям уделено большое внимание - всё дело в том, что отборы значительно облегчают работу с большими объемами документов. |
|
Поиск по номеру |
Открывает окно, содержащее инструменты для настройки поиска документов по номеру. |
Переключить
активность
проводок |
Позволяет активировать и деактивировать проводки выделенного документа. Неактивные проводки можно отличить от активных тем, что в окне проводок символы Дт и Кт для них отображаются бледным цветом. Неактивные проводки не влияют на состояние |


учета. Эту возможность удобно использовать при проверке влияния документов на состояние учета.
}- 71 ТЗ PUf* Ik Отбор по виду документа
Отбор и сортировка
Отбор по значению в текущей колонке
История
отборов
Как уже было сказано, в журналах документов отборам уделено особое внимание. Приведенные кнопки служат для управления отборами. Документы, удовлетворяющие условиям отбора, отображаются в окне журнала.
Отбор по виду документа - позволяет указать вид документов, которые следует отображать в окне журнала.
Отбор и сортировка - открывает окно, которое позволяет задавать условия отбора и сортировки документов в журнале.
Отбор по значению в текущей колонке - позволяет быстро включить отбор по значению, которое хранится в выделенной ячейке одной из колонок журнала.
Отключить
отбор
История отборов - позволяет работать со списком ранее произведенных отборов.
Отключить отбор - позволяет отключить отбор, отобразив, таким образом, все документы в журнале.
Если вы не знаете, как работает та или иная кнопка, лучше всего сначала узнать ее название, например, наведя на нее указатель мыши. Если вам непонятно назначение кнопки даже после того, как вы прочли ее название - попытайтесь испытать ее в действии - как правило, именно "попробовав" "непонятный" элемент управления можно точно понять, для чего он нужен. В дальнейшем мы не будем так подробно останавливаться на описании отдельных кнопок.
2.8. Константы
Некоторые данные в системе учета изменяются очень редко или, в идеале, не изменяются вовсе. Такие данные обычно хранятся в константах. Например - это информация о валюте регламентированного учета. Обычно такой учет ведется в рублях, но в конфигурации предусмотрена специальная константа, содержащая сведения о валюте регламентированного учета.
Как правило, заполнение констант ведется при задании каких-либо параметров учета, поэтому обычно нет необходимости в целенаправленном заполнении каких-либо констант.
2.9. Справочники
Если вы хотите хранить сведения о большом количестве похожих объектов - это значит, что вам нужно воспользоваться одним из справочников, существующих в 1С:Бухгалтерии. Ниже перечислены некоторые из стандартных справочников:
Номенклатура - справочник, который предназначен для хранения информации о товарах, материалах, услугах. Номенклатура - это пример иерархического справочника, то есть справочника, в котором выделяют группы элементов (например - Услуги) и отдельные элементы (в нашем случае - отдельные услуги, оказываемые организацией).
Наприведена форма списка справочника Номенклатура.
 |
|
Рис. 2.9. Форма списка справочника |
В левой части формы можно видеть панель, отображающую группы, в правой отображаются группы и элементы справочника.
Помимо формы списка у справочников обычно есть еще несколько форм. Такая практика принята для различных объектов системы - обычно существует несколько форм, которыя система автоматически вызывает в различных ситуациях.
Для редактирования элементов справочника (а так же - для создания новых элементов) используется форма элемента справочника . Эта форма позволяет ввести данные об элементе номенклатуры.
 |
|
Рис. 2.10. Форма элемента справочника |
Структура этой формы очень напоминает структуру формы документа, рассмотренного выше. Она содержит множество реквизитов, которые следует заполнить (или оставить незаполненными, если они не нужны в конкретной организации) при создании элемента справочника.
Валюты - справочник, хранящий сведения о валютах, используемых в учете .
 |
|
Рис. 2.11. Форма справочника Валюты |
Этот справочник так же имеет несколько форм, используемых при работе с ним.
Контрагенты - справочник, хранящий сведения о контрагентах - физических и юридических лицах (поставщиках, покупателях и т.д.), с которыми имеет дело организация.
Заполнение справочников - один из этапов первоначальной подготовки системы к работе. Причем, работа со справочниками - их заполнение, использование элементов, является важной частью вспомогательной работы, которую приходится проводить бухгалтеру, ведущему учет в 1С:Бухгалтерии. Фактически, если вам, например, впервые понадобилось указать в документе контрагента, с которым ваша организация ранее не работала, вы должны сначала создать элемент справочника Контрагенты, который будет содержать нужные сведения, а потом - подставить созданный элемент в документ. Такой подход может показаться избыточным - однако, если через какое-то время вам снова придется создавать документ, указывая того же контрагента, вы по достоинству оцените пользу от ранее созданного элемента справочника.
Удобство использования справочников заключается в том, что, введя один раз, например, сведения о контрагенте, вы можете пользоваться введенными данными для подстановки их в документы или в другие объекты системы. Например, если какой-нибудь документ должен содержать подробную информацию о вашем контрагенте, а эта информация уже есть в системе -вам достаточно выбрать нужный элемент справочника, а всё остальное будет сделано автоматически. Так достигается повышение скорости работы с одинаковыми данными, а так же их единообразие.
2.10. Отчеты
Отчеты используются для получения различной информации. Фактически, отчеты в 1С:Бухгалтерии - это точно такие же отчеты, которые строятся при "ручном" ведении учета. Например, отчет Оборотно-сальдовая ведомость, который можно найти в меню Отчеты > Оборотно-сальдовая ведомость - это обычная оборотно-сальдовая ведомость, которая строится по счетам учета за определенный период и содержит начальные остатки, обороты и конечные остатки по счетам. Навы можете видеть форму отчета Оборотно-сальдовая ведомость.
 |
|
Рис. 2.12. Форма отчета Оборотно-сальдовая ведомость |
Для того, чтобы построить отчет, служит кнопка Сформировать. Если вы меняли какие-либо настройки отчета, или после формирования отчета в систему были введены документы, которые могут повлиять на отчет, нажатие этой кнопки формирует отчет с учетом обновленных данных.
Кнопка Заголовок позволяет включать и отключать отображение заголовка отчета.
Кнопка Настройка позволяет задавать дополнительные настройки отчета.
Кнопки Сохранить значения и Восстановить значения служат для сохранения и восстановления настроек отчета. Эти настройки могут быть достаточно сложными, и для того, чтобы сэкономить время на повторной настройке отчета, можно ими пользоваться.
Практически все отчеты имеют поля для настройки периода отчета и выбора организации, по которой строится отчет.
Регламентированные отчеты (Отчеты > Регламентированные отчеты) позволяют получать формы регламентированной отчетности, например - Бухгалтерский баланс и еще множество форм. Эти формы, в основном, нужны для целей предоставления отчетности в различные службы. Например, для отчета в налоговую службу.
Система по умолчанию содержит достаточно большое количество отчетов - как обычных, так и регламентированных. На первый взгляд может показаться, что этого набора хватит любому бухгалтеру в любой организации. Однако на самом деле именно новыми отчетами чаще всего дополняют типовую конфигурацию.
Например, если бухгалтеру или управленческому персоналу нужен отчет, который показал бы, какая продукция организации была наиболее популярной у покупателей в прошедшем месяце, без специализированного отчета не обойтись. Кстати, в данном примере отчет - это лишь верхушка айсберга. Для того чтобы его построить, придётся настраивать и другие объекты системы. Например, может понадобиться завести особый регистр, собирающий сведения о проданных товарах с набором необходимых дополнительных данных, придётся модифицировать процедуру проведения документов, которыми оформляется продажа товаров.
Система поддерживает использование так называемых внешних отчетов - программный код таких отчетов хранится в файлах с расширением ERF. Такой отчет можно открыть командой Файл > Открыть, произвести предусмотренные в отчете настройки, выполнить отчет, получив необходимые данные. Плюс использования внешних отчетов заключается в том, что нет необходимости вносить изменения в типовую конфигурацию. Однако, если отчет требует каких-то особых данных - без модификации конфигурации не обойтись.
2.11. Обработки
Обработку можно представить в виде небольшой программы, которая нужна для выполнения каких-то действий, для автоматизации ручной работы по изменению, вводу или проверке каких-либо данных учета.
Найти список обработок, существующих в системе, можно в меню Операции > Обработки. Например, здесь есть обработка Экспресс-проверка ведения учета , которая предназначена для проверки ведения учета на предмет наиболее распространенных ошибок, таких, например, как выдача денежных средств под отчет физическому лицу, не являющемуся сотрудником организации.
 |
|
Рис. 2.13. Форма обработки Экспресс-проверка ведения учета |
Обработки нередко выполняют в виде внешних модулей, которые можно использовать в системе, открыв их командой Файл > Открыть. Такие обработки позволяют, с одной стороны, расширить функциональность системы, с другой - не вносить изменений в конфигурацию, что, как и в случае со внешними отчетами, ценно в том случае, если ваша система находится на поддержке в специализированной фирме, либо в том случае, если удобство автоматического обновления конфигурации для вашей организации предпочтительнее, нежели небольшие изменения в конфигурации, которые вполне могут заменить внешние модули в виде обработок.
2.12. Регистры
Как мы уже говорили, регистры предназначены для хранения различной информации, обычно - в определенных разрезах. В конфигурации 1С:Бухгалтерия используется три вида регистров:
Регистры сведений, Регистры накопления и Регистры бухгалтерии.
Регистры сведений нужны для хранения информации, изменяющейся со временем. Причем, эти изменения могут вноситься в регистр либо с определенной периодичностью, либо лишь в соответствии с так называемым регистратором - документом, который может делать записи в регистр. Причем, регистр может быть либо независимым, либо подчиненным регистратору. Если регистр является независимым - записи в него можно делать непосредственно в режиме просмотра регистра. Например, именно независимый регистр используется в системе для хранения курсов валют. Он так и называется: Курсы валют .
|
Г Курсы валют |
|
|
|
_ П х |
|
J Действия - ^ Добавить ІіЗ в |
И 'Ч Ъ : |
- ... \$ |
Загрузить курсы ? |
|
1 |
|
|
|
|
|
|
|
Период - |
Валюта |
Курс |
|
Кратность л |
|
|
|
|
01.01.1980 |
руб. |
¦НВ |
1,0000 |
1 |
|
|
|
|
01 01.1980 |
USD |
|
1,0000 |
1 |
|
|
|
|
01 01.1980 |
EUR |
1 |
1,0000 |
1 |
|
|
|
1_и |
|
|
|
|
|
|
|
|
|
|
Рис. 2.14. Независимый регистр сведений Курсы валют |
Периодичность этого регистра установлена в пределах дня - то есть - один день может быть представлен в данном регистре лишь одной записью - одним курсом для определенной валюты.
Регистр Курсы валют имеет одно измерение - Валюта, и два ресурса - Курс и Кратность.
Регистры могут иметь и большее количество измерений и ресурсов, а так же они могут иметь реквизиты. Понятие реквизитов, в применении к регистрам, несколько отличается от понятия реквизитов в документах. Реквизит в регистре играет роль вспомогательного хранилища данных. Часто в реквизиты выносят необязательную информацию - примечания, дополнительные сведения и т.д.
Если регистр подчинен регистратору, то записи в нем появляются лишь после выполнения определенных процедур в документе-регистраторе. Фактически, у регистра сведений может быть несколько регистраторов. Регистраторы - это обычные документы, при проведении которых делаются записи в регистры - в том числе и в регистры сведений.
Регистры накопления применяются для накопления различных данных. Записи в такие регистры могут выполняться по двум направлениям - это может быть либо приход, либо расход.
Если при работе с регистром сведений нас интересует лишь состояние показателя на определенную дату, то работа с регистром накопления преследует несколько другие цели. В частности, при работе с таким регистром имеют смысл показатели оборотов и остатков. Регистр так же имеет измерения, ресурсы и реквизиты.
Нередко начинающим сложно уловить сущность понятий "измерение" и "ресурс". Для того, чтобы пояснить эти понятия, приведем пример.
Предположим, нам нужно учитывать наличие каких-либо товаров на различных складах организации. Причем, нужно хранить сведения о количестве товара и о стоимости единицы товара. Каким должен быть регистр, который подошел бы для хранения вышеописанных данных? У регистра должно быть два измерения. Первое измерение - это Товар, второе - Склад. Так же у регистра должно быть два ресурса - Количество и Стоимость единицы. Измерения регистра можно сравнить с измерениями многомерной системы координат. Например, если у нас два измерения - регистр можно представить в виде двумерной системы координат, по оси X (назовем ее Склад) которой откладываются склады, или, для того, чтобы не отходить от привычной числовой природы данных, отражаемых на осях систем координат, номера складов. По оси Y (назовем ее Товары) отложим товары (номера товаров). Точки в этой системе координат содержат информацию о том, какое количество данного товара (и по какой цене) расположено на складе.
Теперь нам нужно узнать, сколько товара №2 имеется на складе №3. Для этого проведем перпендикуляр к позиции на оси X, где расположен склад №3 и еще один - к позиции на оси Y, где расположен товар. На пересечении этих линий будут находиться ресурсы - количество товара №2 на складе №3 и стоимость. Навы можете видеть графическое представление вышеописанного примера.

Если рассмотреть уже известный вам регистр сведений Курсы валют - его можно представить в виде одной координатной оси Валюта, на которой расположены значения курса и кратности для каждой из валют. Причем, важно понимать, что описанные "системы координат" будут иметь различные значения в одних и тех же точках в разные периоды времени. Например, сегодня курс доллара равен 34 рубля, а вчера он был равен 32 рубля.
В качестве примера регистра накопления можно привести регистр НДС по ОС, НМА. Ниже приведена копия экрана регистра.

Рис. 2.16. Регистр накопления НДС по ОС, НМА
Если регистр заполнен, в самой левой колонке в табличной части регистра видны значки "+" и Они показывают - приход или расход был отражен в регистре. Поле Регистратор содержит ссылку на документ, который сделал запись по регистру.
Регистры бухгалтерии напоминают обычные бухгалтерские регистры. Они содержат бухгалтерские записи, формируемые различными документами. Эти регистры дублируют данные, которые уже есть в документах. Возникает вопрос: оправдано ли это? Ведь данные, которые должны быть записаны в регистр, всё равно хранятся в электронных документах. Нужно ли тратить время и дисковое пространство на хранение копий данных о проводках?
На самом деле, дублирование оправдано по многим причинам. Здесь и удобство работы с бухгалтерскими данными, и выигрыш в производительности при возникновении необходимости работы с бухгалтерскими записями. Если, например, вы хотите построить какой-нибудь отчет по счетам бухгалтерского учета, системе не придется просматривать все документы за интересующий период, "вытаскивать" из этих документов информацию о проводках и, получив необходимые данные, формировать отчет. Вместо этого операция по формированию отчета ограничивается просмотром регистра, где все необходимые данные уже подготовлены заранее. Этот механизм позволяет получить большой выигрыш в производительности.
Навы можете видеть регистр бухгалтерии Журнал проводок (бухгалтерский учет).
 |
|
Рис. 2.17. Регистр бухгалтерии Журнал проводок |
Записи регистра представляют собой проводки, сформированные различными документами.
2.13. Планы счетов
План счетов - один из центральных объектов бухгалтерского и налогового учета. В 1С:Бухгалтерии предусмотрено два плана счетов. Один предназначен для бухгалтерского учета, второй - для налогового.
Просмотреть стандартный бухгалтерский план счетов можно, выполнив команду (Операции > Планы счетов) и выбрав в появившемся окне пункт План счетов бухгалтерского учета .
 |
|
Рис. 2.18. План счетов бухгалтерского учета |
План счетов бухгалтерского учета содержит перечень счетов, предусмотренных Планом счетов и Инструкцией по его применению. Коды счетов соответствуют кодам, принятым в Плане счетов. Счета могут иметь субсчета. Например, счет 01 "Основные средства" имеет субсчета "Основные средства в организации" и "Выбытие основных средств". Счета могут иметь до трёх субконто. Субконто, как мы уже говорили, предназначены для организации аналитического учета.
В План счетов можно добавлять новые счета и субсчета в пользовательском режиме и в режиме конфигурирования.
2.14. Планы видов характеристик
Планы видов характеристик похожи на справочники. Они используются для хранения видов характеристик объектов. Например, план видов характеристик Виды субконто хозрасчетные хранит информацию о видах субконто, которые применяются для организации аналитического учета .
Виды субконто хозрасчетные
|
Действия - Ф lij -4, 7J ІЙ ’ Q Перейти Ў ? |
|
|
Код |
Наименование т |
Т ип значения л |
|
|
00008 |
Банковские счета |
Справочник ссылка... |
|
-і |
00044 |
Бланки строгой отчетности |
Справочник ссылка... |
|
|
00031 |
Вид начислений оплаты труда |
Перечисление ссыл... |
|
-і |
00023 |
Виды активов и обязательств |
Перечисление ссыл... |
|
|
00022 |
Виды платежей в бюджет (фонды) |
Перечисление ссыл... |
|
-і |
00045 |
Виды расчетов по средствам ФСС |
Перечисление ссыл... |
|
|
00049 |
Виды стоимости |
Перечисление ссыл... |
|
|
00043 |
Виды ценностей |
Перечисление ссыл... |
|
¦г |
00030 |
Движения целевых средств |
Перечисление ссыл... |
|
-і |
00016 |
Договоры |
Справочник ссылка... |
|
|
00053 |
Документы амортизационной премии |
Документ ссылка:... |
|
|
00039 |
Документы расчетов с контрагентом |
Документ ссылка:... |
|
-г |
00046 |
Документы реализации |
Документ ссылка:... |
|
|
00018 |
Доходы будущих периодов |
Справочник ссылка... |
|
|
00037 |
Комиссионеры |
Справочник ссылка... |
|
|
00005 |
Контрагенты |
Справочник ссылка... |
|
¦ъ |
00029 |
Назначение целевых средств |
Справочник ссылка... |
|
-і |
00024 |
Направления использования прибыли |
Справочник ссылка... |
|
іі |
00006 |
Нематериальные активы |
Справочник ссылка... |
|
-1 |
00001 |
Номенклатура |
Справочник ссылка... |
|
•г |
00012 |
Номенклатурные группы |
Справочник ссылка... |
|
|
ППОГА |
-И_Г Т п |
г- ? |
|
Рис. 2.19. План видов характеристик Виды субконто хозрасчетные
Пользователь может вносить изменения в план Виды субконто хозрасчетные, задавая новые разрезы аналитического учета, которые ему нужны.
2.15. Об автоматизированной форме бухгалтерского учета
Выше состоялась ваша первая близкая встреча с объектами 1С:Бухгалтерии. Теперь нам хотелось бы сделать небольшое отступление, касающееся автоматизированной формы ведения бухгалтерского учета. Такая форма ведения учета предусматривает следующие этапы учетной работы, о которых мы упоминали выше:
1. Ввод данных в систему в виде первичных документов
2. Хранение и обработка данных
3. Вывод отчетов
С использованием обычных форм бухгалтерского учета (например, журнально-ордерной, мемориально-ордерной) бухгалтер заботится не только о первичных документах, но и о разнесении информации из них в регистры учета, о составлении отчетности. При использовании же автоматизированной формы бухгалтерского учета главная задача пользователя - правильно ввести в систему первичные документы. Всё остальное - это уже задача самой системы. Хранение и обработка данных в системе ведется прозрачно для пользователя.
Для того, чтобы выполнять тот или иной комплекс бухгалтерских работ, например - осуществлять учет кассовых операций - бухгалтеру необходимо:
1. Освоить ввод соответствующих документов (Приходных кассовых ордеров, Расходных кассовых ордеров);
2. Научиться пользоваться обработками, автоматизирующими некоторые операции. Например, обработкой Закрытие кассовой смены, которая используется для закрытия смены при использовании торгового оборудования.
3. Научиться получать необходимые отчеты. Например, отчет Кассовая книга предназначен для формирования листов кассовой книги за указанный пользователем период. Сформированные листы можно распечатывать и использовать в соответствии с правилами учета кассовых операций.
Выводы
В этой лекции состоялось ваше первое практическое знакомство с системой 1С:Бухгалтерия. Вы ознакомились с интерфейсом системы, рассмотрели основные объекты конфигурации, с которыми нам придётся работать в дальнейшем. В следующей лекции мы приступим к практической работе с 1С:Бухгалтерией.
Создание нового пользователя
Лекция содержит описание начальных этапов учетной работы в 1С:Бухгалтерии. Здесь начинается решение сквозной учетной задачи.
Цель лекции: ознакомиться с приемами, применяемыми на начальном этапе ведения учета в 1С:Бухгалтерии.
3.1. Создание нового пользователя
Создание пользователей системы - это задача администратора. Однако мы начнем работу именно с создания нового пользователя.
Настоятельно рекомендуется выполнять все примеры самостоятельно, параллельно с чтением курса.
Откроем окно запуска программы, выделим нужную базу (в нашем случае это база Изучение типовой конфигурации) и нажмем на кнопку Конфигуратор.
В открывшемся окне конфигуратора выберем пункт меню Администрирование > Пользователи. Появится окно Список пользователей .
 |
|
Рис. 3.1. Конфигуратор, окно Список пользователей |
Для того, чтобы добавить нового пользователя системы в это окно, можно либо выбрать пункт меню окна Действия > Добавить, либо нажать кнопку Добавить на панели инструментов.

Напомним - если вы хотите узнать, как называется та или иная кнопка - наведите на нее курсор и подержите некоторое время - появится подсказка с названием кнопки.
Обратите так же внимание на то, что практически все действия в системе 1С:Предприятие можно выполнить различными способами. Первый - наиболее медленный, но наиболее понятный начинающим - воспользоваться соответствующим пунктом меню, второй - немного быстрее -использовать кнопку на панели инструментов, и третий - самый быстрый и профессиональный -применить сочетание клавиш, назначенное для нужной команды.
После того, как нажата кнопка Добавить, появится окно Пользователь. На вкладке Основные следует задать имя пользователя (то имя, которое будет выводиться в диалоге запроса имени пользователя при запуске системы), полное имя (обычно - имя отчество пользователя), настроить параметры аутентификации .
 |
|
Рис. 3.2. Окно настройки свойств пользователя |
В поле Пароль и Подтверждение пароля нужно ввести пароль, который вы собираетесь задать пользователю. Для аутентификации пользователя 1С:Предприятие может использовать аутентификацию Windows - то есть, войдя в рабочую станцию Windows, пользователь, при входе в 1С:Бухгалтерию автоматически опознается программой. Мы не будем задавать пароль и менять другие настройки - при подготовке же системы к реальному использованию рекомендуется защищать ее паролем даже тогда, когда вам кажется, что ваши данные, хранящиеся в системе, ни для кого не представляют интереса.
На вкладке Прочие нужно установить несколько важных параметров. Так, в списке Доступные роли нужно указать роль пользователя. Мы выберем роль Полные права. Роли ограничивают возможности пользователей в соответствии с особенностями их работы. Роли поддаются настройке, однако здесь мы не будем заниматься их настройкой.
 |
|
Рис. 3.3. Настройка прочих параметров пользователя |
После того, как назначена роль, нужно выбрать интерфейс пользователя. Для этого используется поле ввода Основной интерфейс. Интерфейс обычно строится с учетом прав пользователя и особенностей его работы. Например, если в крупной организации какой-нибудь бухгалтер занимается лишь кассовыми и банковскими операции - для него вполне логично будет создать интерфейс (а так же настроить права доступа к объектам системы), в котором нет доступа ни к каким "лишним" функциям, а есть лишь меню для работы с банковскими и кассовыми операциями.
Обратите внимание на то, что в правой части поля ввода Основной интерфейс есть две кнопки. Одна из них - с крестиком - предназначена для очистки поля. Другая - с тремя точками - для открытия окна выбора интерфейса. Она может открыть окно (например, окно справочника, окно со списком объектов), содержащее список значений или объектов, которые можно подставить в данное поле. Нажав на эту кнопку, мы увидим окно , которое содержит список доступных интерфейсов.
 |
|
Рис. 3.4. Выбор интерфейса пользователя |
Мы выбрали здесь интерфейс Полный - пользователь, которого мы создаем, должен обладать доступом к максимальному набору элементов системы.
В поле Язык нужно ввести язык системы, в данном случае это Русский. Он выбирается так же, как выше мы выбирали интерфейс пользователя.
После того, как проделаны все вышеописанные действия, нам нужно нажать ОК в окне Пользователь. Так как мы не собираемся больше работать в конфигураторе, можно просто закрыть его и запустить 1С:Бухгалтерию в пользовательском режиме обычным способом. Если бы мы занимались разработкой или модификацией конфигурации - можно было бы запустить конфигурацию, не закрывая Конфигуратор - для этого служит команда меню Сервис > 1С:Предприятие или соответствующая кнопка на панели инструментов.
После того, как Бухгалтерия предприятия запущена в пользовательском режиме, прежде чем откроется окно программы, мы увидим окно запроса пароля .
 |
|
Рис. 3.5. Ввод имени и пароля при входе в систему |
Здесь в поле Имя имеется список имен пользователей - мы выбрали Главный бухгалтер, в поле Пароль нужно ввести пароль (в нашем случае оно остается пустым). Теперь осталось лишь нажать на кнопку ОК и, если имя и пароль введены верно - 1С:Бухгалтерия будет запущена.
После первого входа в систему с новым именем и паролем, пользователь, которого идентифицируют данное имя и пароль, будет внесен в справочник Пользователи (Операции > Справочники > Пользователи). При необходимости можно настроить дополнительные параметры пользователя.
С пользователями связаны некоторые системные окна. Так, посмотреть список активных пользователей можно, выполнив команду Сервис > Активные пользователи.
Пункт меню Сервис > Журнал регистрации хранит сведения о действиях пользователя.
Если вы успешно освоили вышеприведенный материал, попробуйте самостоятельно выполнить следующие действия. Создайте нового пользователя системы, назовите его Бухгалтер. В качестве роли установите "Бухгалтер (основная роль)", в качестве основного интерфейса - "Бухгалтерский", язык - русский. Проверьте работоспособность нового пользователя, войдя в систему под его именем. Попытайтесь выполнить команду Сервис > Журнал регистрации. Если все сделано верно - система не даст вам выполнить эту команду, выведя сообщение о недостаточности прав доступа.
3.2. Общая постановка задачи
Наша задача заключается в том, чтобы автоматизировать бухгалтерский учет в ООО "Мебельщик", которое занимается производством и продажей мебели и некоторых сопутствующих товаров оптом и в розницу.
Организация, учет в которой мы собрались автоматизировать, зарегистрирована в 2007 году, а учет руководство решило автоматизировать лишь с 1 января 2009 года. Это означает, что нам придется выполнять некоторые предварительные операции по подготовке информационной базы к ведению учета.
Мы должны произвести первоначальное заполнение справочников, ввести сведения об организации и сотрудниках, настроить учетную политику и параметры учета, осуществить ввод начальных остатков по счетам.
3.3. Модифицируем дату
Прежде чем вводить начальные остатки или выполнять другие начальные операции, нужно зафиксировать дату внесения изменений в программу для того, чтобы система могла сформировать правильную логическую последовательность документов. Так как мы начинаем учет с 1.01.2009, будем вводить начальные остатки датой 31.12.2008. Если начальные остатки вводятся на другую дату - в качестве даты, используемой при регистрации документов ввода начальных остатков следует указать дату, предшествующую дате начала учета.
Для того чтобы документы вводились именно этой датой, выполним следующие действия.
Выполнте команду Сервис > Параметры. Появится окно Параметры с открытой вкладкой Общие, которая нас и интересует.
На вкладке Общие снимем галочку в поле Использовать текущую дату компьютера, а в поле Использовать значение введем дату 31.12.2008
 |
|
Рис. 3.6. Окно Параметры с измененными значениями даты |
Обратите внимание на то, что заполняя поля, содержащие дату, вы можете не вводить дату вручную, а воспользоваться кнопкой с изображением календаря, расположенной в правой части поля. По ее нажатию появляется календарь, содержащий установленную в поле дату или текущую дату.
 |
|
Рис. 3.7. Выбор даты с помощью календаря |
С помощью кнопок со стрелками, находящимися в заголовке окна календаря, можно перемещаться с шагом в месяц (одинарные стрелки) или с шагом в год (двойные стрелки). Если нажать на поле, где выведено название месяца и год - появится окно со списком месяцев, которое можно прокручивать (прокрутка реализована немного необычно - достаточно вывести мышь за пределы поля выше или ниже его и месяцы начнут прокручиваться) для быстрого выбора месяца. Если щелкнуть по черному треугольнику в нижней части календаря - появится меню с несколькими стандартными часто используемыми значениями дат. Для выбора даты достаточно выбрать нужный месяц и год и щелкнуть мышью по нужной дате.
Нажмем кнопку ОК в окне Параметры - настройка даты завершена. Теперь важно не забыть включить режим Использовать текущую дату компьютера после завершения ввода начальных остатков.
Надо отметить, что ввод начальных остатков может быть выполнен различными способами. В одной из следующих лекций мы рассмотрим два из них.
Первый заключается в использовании "ручного" метода ввода начальных остатков с помощью соответствующих документов - и для него нам понадобится изменение даты, которое мы произвели.
Второй отличается от первого тем, что для ввода остатков будет использована специальная обработка, которая называется Ввод начальных остатков. Она предоставляет удобный интерфейс, который, в итоге приводит к созданию тех же документов, которые мы рассмотрим в
"ручном" варианте. Фактически, если вы освоите первый метод ввода остатков, второй вы сможете использовать без проблем.
3.4. Ввод данных об организации
Для того, чтобы начать ввод данных об организации в базу, можно воспользоваться одним из трех способов. Собственно говоря, все нижеперечисленные способы приводят к одному и тому же результату, поэтому вы можете выбрать любой из них.
1. Можно воспользоваться Стартовым помощником (Справка > Стартовый помощник)
2. Можно начать ввод данных, воспользовавшись вкладкой Предприятие на Панели функций (в частности, выбрав на вкладке ссылку Организации),
3. Можно вручную выбрать команду Предприятие > Организации и ввести данные в справочник
Организации |
 |
|
Рис. 3.8. Панель функций |
Преимущество Стартового помощника заключается в том, что он проводит пользователя по всем необходимым этапам ввода данных. Однако не все необходимые данные можно ввести с его помощью. Так же, если вам нужно отредактировать уже введенные данные - удобнее обратиться к ним напрямую, без посредничества Стартового помощника.
Стартовый помощник содержит подробное описание всех выполняемых действий. При необходимости, после того, как вы научитесь "ручному" вводу необходимой начальной информации, вы сможете освоить его самостоятельно.
А сейчас мы займемся заполнением сведений об организации "вручную".
0 Практика бухгалтерского учета в программе 1С Бухгалтерия 8.1
Выполним команду меню Предприятие > Организации. Откроется справочник Организации, который по умолчанию содержит запись Наша организация. Мы можем удалить эту организацию и добавить свою, а можем отредактировать существующую запись. Вот как выглядит окно , которое нужно заполнить информацией об организации.
 |
|
Рис. 3.9. Окно ввода сведений об организации, вкладка Основные Перечислим поля, заполненные в данном окне: |
|
Краткое наименование: |
"Мебельщик" |
|
Полное наименование: |
ООО "Мебельщик" |
|
Юр./физ. лицо: |
Юр. лицо |
|
Префикс: |
М |
|
Дата гос. регистрации: |
01.01.2007 |
Обратите внимание на поле Префикс. Оно позволяет задать префикс организации, который указывается перед номером документов, которые принадлежат организации. Он нужен для организации учета по нескольким организациям в одной информационной базе.
Учтите, что заполняя данными базу для ведения учета, вы должны заранее выяснить данные об организации для заполнения. Их, конечно, можно ввести и позже, однако без подробных данных об организации вы не сможете вести реальный учет.
Опишем вкладки, которые содержатся в окне:
Основные: содержат информацию о реквизитах организации, о постановке ее на налоговый учет, о дате создания организации - мы только что ее заполняли.
Адреса и телефоны: содержит сведения о контактной информации организации .
 |
|
Рис. 3.10. Окно ввода сведений об организации: вкладка Адреса и телефоны |
Для того, чтобы заполнить то или иное поле, вы можете либо вводить данные непосредственно в него (это - поля Телефон, Факс, Телефон по юридическому адресу, Email, Другое), либо, нажав на кнопку с тремя точками в правой части поля (для полей Юридический адрес, Фактический адрес, Почтовый адрес, Учредительный адрес иностранной организации), открыть окно редактирования адреса
 |
|
Рис. 3.11. Окно ввода адреса |
Элементы адреса можно ввести как вручную, так и воспользовавшись адресным классификатором. Если адресный классификатор не загружен - при попытке вызвать окно выбора элемента адреса система предложит вам загрузить его. Необходимые файлы можно найти на диске ИТС (информационно-технического сопровождения).
Коды: предназначена для указания кодов ОКАТО, ОКПО, ОКОНХ, ОКОПФ, ОКФС, ОКВЭД.
Фонды: содержит данные о регистрационном номере организации в ПФР, в ФСС.
Прочее: позволяет включить и настроить обмен данными с ПК "Спринтер". Комплекс программных средств "Спринтер" предназначен для работы в системе "Электронная отчетность по каналам связи". Он используется для автоматизированной электронной сдачи документов в налоговую инспекцию.
Напомним, что заполняя сведения об организации, вы должны постараться сразу внести их в как можно более полном виде. Это избавит вас от необходимости вносить дополнительные данные в процессе работы с программой. К тому же, некоторые механизмы программы (например, механизмы формирования налоговой отчетности) просто не смогут правильно работать, если вы не введете данные, необходимые для их функционирования.
3.5. Ввод данных о банковском счете организации
Расчетный счет играет важную роль в жизни организации. Как правило, в организациях есть хотя бы один расчетный счет, но их может быть и больше. Выше, когда мы заполняли сведения об организации, среди полей для ввода сведений об организации можно было заметить поле ввода Осн. банковский счет (см. выше. Если нажать на кнопку с тремя точками, расположенную в левой части поля, будет открыт справочник Банковские счета.
Получить доступ к этому справочнику можно различными способами. Например, его можно найти в общем списке справочников из меню Операции > Справочники, открыть его можно по кнопке Перейти из справочника Организации, доступ к данному справочнику можно получить из тех форм программы, где от вас потребуется ввод банковского счета.
По умолчанию справочник пуст, поэтому для создания нового банковского счета нам нужно нажать на кнопку Добавить. Навы можете видеть заполненную форму счета (все введенные данные условны).
 |
|
Рис. 3.12. Ввод информации о банковском счете |
Обратите внимание на то, что сведения о банковском счете включают в себя информацию о банке, в котором открыт этот счет. Информация о банках хранится в особом справочнике, который называется Банки. Найти этот справочник можно в меню Банк > Банки. По умолчанию справочник пуст. Его можно заполнить автоматически - загрузив данные, например, с диска ИТС. Обратите внимание на то, что при вводе БИК банка в форме ввода информации о банковском счете программа проверяет этот БИК по справочнику - если она его там не находит и вы уверены в том, что БИК введен верно - система предложит создать в справочнике новый банк и заполнить данные о нем.
После того, как все необходимые сведения введены, остается лишь закрыть окно правки информации о счете и выбрать счет в справочнике Банковские счета для подстановки информации о нем в форму ввода данных об организации.
После того, как выполнены все вышеописанные действия, окно сведений об организации можно закрыть, нажав кнопку ОК. Для удобства дальнейшей работы организацию ООО "Мебельщик" можно установить в качестве основной. Для этого нужно открыть справочник Организации, выделить организацию в списке справочника и нажать на кнопку Установить основной, которая расположена в панели инструментов справочника.
^Практика бухгалтерского учета в программе 1С Бухгалтерия 8.1
3.6. Информация о подразделениях организации
Внутреннее устройство большинства организаций представляет собой несколько подразделений, которые выделяются по различным признакам. Наша организация - ООО "Мебельщик", имеет следующие подразделения:
1. Администрация - в него входят все офисные работники - например директор, секретарь, бухгалтер, кассир.
2. Производственный цех - это подразделение, которое занимается производством мебели. В него входят мастера по производству мебели, наладчики станков.
3. Склад - это подразделение, отвечающее за хранение готовой продукции и приобретенных товаров и материалов. Здесь работают кладовщики и складские рабочие.
4. Магазин - подразделение, ответственное за продажу продукции. Здесь работают продавцы
При описании подразделений организации мы не случайно сделали акцент на сотрудниках, которые работают в данных подразделениях. Дело в том, подразделения обычно выделяют по следующим признакам:
1. Подразделение - участок работы сотрудников;
2. Подразделение - участок использования основных средств;
3. Подразделение - участок выпуска готовой продукции;
Для ввода информации о подразделениях организации мы можем воспользоваться справочником Предприятие > Подразделения организации . Это иерархический справочник, в котором предусмотрена иерархия элементов. В нашем случае это означает, что подразделения организации могут включать в себя другие подразделения.
 |
|
Рис. 3.13. Ввод информации о подразделениях организации |
Если в организации предусмотрена иерархия подразделений - сначала нужно создать соответствующие подразделения более высокого порядка, после чего, при создании подчиненных подразделений указывать вышестоящие подразделения в поле Группа.
Навы можете видеть заполненный справочник Подразделения для нашей организации. Обратите внимание на то, что любое из созданных подразделений по умолчанию готово к тому, чтобы вместить в себя подчиненные подразделения.
 |
|
Рис. 3.14. Заполненный справочник подразделений организации 3.7. Ответственные лица, физические лица |
Регистр сведений Ответственные лица организации (Предприятие > Ответственные лица организаций) хранит историю назначения сотрудников организации на ответственные должности. Среди таких должностей можно отметить следующие, предусмотренные в системе:
• Руководитель;
• Главный бухгалтер;
• Руководитель кадровой службы;
• Кассир;
• Ответственный за налоговые регистры;
• Уполномоченный представитель;
• Исполнитель;
Редактирование информации об ответственных лицах ведется в списке .
 |
|
Рис. 3.15. Заполнение информации об ответственных лицах |
Для того, чтобы правильно заполнить данный регистр сведений, вам понадобится предварительно заполнить два справочника. Первый - справочник Физические лица. Его форма вызывается при нажатии кнопки с тремя точками в поле Физическое лицо регистра Ответственные лица
организации. Второй справочник - Должности организаций - его можно вызвать из поля Должность.
Заполним сведения об ответственных лицах организации и об их должностях. Необходимая информация приведена в
Навы можете видеть заполненное окно элемента справочника Физические лица.
|
Таблица 3.1. Сведения о сотрудниках |
|
№ Данные о сотруднике |
Сотрудники |
|
1 Ответственное лицо |
Руководитель |
Главный бухгалтер |
Кассир |
|
(наименование) |
|
|
|
|
2 Должность |
Директор |
Главный бухгалтер |
Кассир |
|
3 ФИО |
Васильев Сергей |
Александрова Елена |
Петрова Галина |
|
|
Петрович |
Андреевна |
Владимировна |
|
4 Дата рождения |
19.03.1970 |
06.07.1960 |
27.10.1967 |
|
5 Пол |
мужской |
женский |
женский |
|
6 Гражданство |
Россия |
Россия |
Россия |
|
7 Страховой полис ПФРФ |
002-323-434 33 |
343-545-232 23 |
434-545-656 34 |
|
8 ИНН |
232103512432 |
- |
- |
|
НДФЛ |
|
|
9 Код вычета личный |
- |
103 |
103 |
|
10 Код вычета на детей |
- |
108 |
- |
|
11 Количество детей |
Детей нет |
1, дата рождения |
Детей нет |
|
|
|
01.07.2000 |
|
|
12 Организация, в которой |
|
ООО "Мебельщик" |
ООО "Мебельщик" |
|
применяются вычеты |
|
|
|
Обратите внимание на кнопку НДФЛ, которая расположена на панели инструментов окна. Она позволяет открыть окно ввода данных по НДФЛ по физическому лицу
 |
|
Рис. 3.17. Заполнение информации о НДФЛ по физическому лицу |
Эти данные пригодятся нам позже, когда мы будем говорить о заработной плате. Обратите внимание на то, что даты применения вычета на ребенка соответствуют периоду с его рождения по достижению им 18-летнего возраста.
Мы, в учебном примере, ограничились лишь некоторыми сведениями, а вы, заполняя данные о физических лицах в реально действующей базе, так же постарайтесь ввести полную информацию о них.
3.8. Склады, типы цен номенклатуры
Склады используются для хранения товарно-материальных ценностей. Склад - очень широкое понятие. В качестве обособленного склада, по которому ведется учет ценностей, вполне могут выступать как небольшой шкаф, в котором материально ответственное лицо хранит вверенные ему ценности, так и, например, огромная площадка под открытым небом, на которой так же хранятся ценности.
В 1С:Бухгалтерии существует справочник Склады (места хранения), который содержит перечень складов, используемых в организации.
Прежде чем создавать новые склады, зададим типы цен номенклатуры.
Типы цен задаются в специальном справочнике - Типы цен номенклатуры (Предприятие > Товары (материалы, продукция, услуги) > Типы цен номенклатуры), .
 |
|
Рис. 3.18. Форма с информацией об одном из типов цен номенклатуры |
В учете товарно-материальных ценностей могут использоваться различные типы цен. Например, плановые, договорные, оптовые, розничные цены, - всё зависит от специфики каждой конкретной организации.
По умолчанию этот справочник содержит два типа цен - Основная цена продажи и Основная цена закупки. Внесем в справочник Типы цен номенклатуры новые элементы .
|
Таблица 3.2. Создание элементов справочника Типы цен номенклатуры |
|
Наименование |
Плановая |
Договорная (с НДС) |
Оптовая |
Розничная (с НДС) |
|
Валюта цены |
Руб. |
Руб. |
Руб. |
Руб. |
|
Цены включают НДС Не установлен |
Установлен |
Не установлен |
Установлен |
|
Метод округления |
По арифм. правилам |
По арифм. правилам По арифм. правилам |
По арифм. правилам |
|
Округлять до |
0,01 |
0,01 |
0,01 |
0,01 |
Немного позже, когда мы будем заполнять сведения о номенклатурных позициях, мы будем пользоваться данным справочником для установки типа цен на ту или иную позицию. Так же, создавая новые склады, мы будем указывать для некоторых из них типы цен.
Для того чтобы открыть справочник Склады (места хранения) можно использовать команду Предприятие > Склады (места хранения). Наприведена форма этого справочника.
 |
|
Рис. 3.19. Форма с информацией об одном из складов |
Для каждого склада можно указать краткое наименование, тип цены розничной торговли, вид склада, ответственное лицо. Обычно на каждом складе есть материально-ответственное лицо.
По умолчанию в системе есть один склад - он называется Основной склад. Добавим в систему сведения еще нескольких о складах .
|
Таблица 3.3. Создание элементов справочника Склады (места хранения) |
|
|
Оптовый склад покупных товаров |
|
|
Наименование Склад готовой продукции |
Склад в магазине |
Ненужный склад |
|
|
|
|
Отв. лицо |
Юрьев Владимир Александрович |
Васильев Петр Петрович |
Иванов Иван
Иванович |
Иванов Иван
Иванович |
|
Вид склада |
Оптовый |
Оптовый |
Розничный |
Оптовый |
|
Тип цен |
Плановая |
Не заполняем |
Розничная (с НДС) |
Не заполняем |
Для склада Основной склад установим ответственное лицо - Васильева Петра Петровича.
Среди видов склада, помимо тех, которые мы выбирали, есть вид Неавтоматизированная торговая точка, окно ввода данных о складе видоизменяется.
Так, здесь появляется поле для указания счетов учета доходов и расходов. По умолчанию в данном поле установлен флажок Определять по учетной политике организации. При таком выборе в качестве счетов учета доходов и расходов используются, соответственно, счета 90.01.1 и 90.02.1 без применения ЕНВД, счета 90.01.2 и 90.02.2 для ЕНВД. При необходимости можно снять флажок Определять по учетной политике организации и вручную указать необходимые счета.
Один из созданных нами складов носит наименование Ненужный склад. Это не случайно - в следующем разделе мы рассмотрим порядок удаления ненужных элементов.
0 Практика бухгалтерского учета в программе 1С Бухгалтерия 8.1
3.9. Удаление ненужных элементов
Выше, заполняя справочник Склады (места хранения) мы создали один ненужный элемент, который называется Ненужный склад.
Элементы справочников и другие объекты, которые были ошибочно созданы, потеряли актуальность или просто не нужны для ведения учета в нашей организации, можно удалить. Удаление в системе 1С:Предприятие ведется особенным образом, отражающим тот факт, что объект, который мы хотим удалить, может использоваться для нужд других объектов и его удаление приведет к неправильной работе системы. Причем, далеко не факт, что те объекты, которые мы собрались удалить, удастся удалить без модификации других объектов.
Учтите, что в реальной системе учета далеко не все пользователи имеют право удалять объекты. Для этого нужны определенные права.
Если это предусмотрено конфигурацией, объекты можно удалять непосредственно - без проверки ссылочной целостности базы данных.
Для того чтобы удалить элемент справочника Склады (места хранения), выполним следующие действия.
Перейдем в справочник Склады (места хранения) (Предприятие > Склады (места хранения)).
Выберем элемент справочника Ненужный склад и выполним одно из следующих действий, которое приведет к пометке его на удаление:
• Нажмем клавишу Del на клавиатуре;
• Воспользуемся кнопкой панели инструментов Установить пометку удаления,
• Выберем пункт контекстного меню Установить пометку удаления
• Воспользуемся соответствующим пунктом меню Действия.
На вопрос системы о том, следует ли пометить объект на удаление, ответим Да.

Обратите внимание на то, что около значка элемента справочника, помеченного на удаление, появился красный крестик.
Пометку удаления можно снять - для этого нужно выделить строку с элементом, помеченным на удаление и снять пометку. Снятие пометки выполняется теми же командами и клавишами, которые используются для установки пометки.
Для того чтобы начать процедуру удаления помеченных объектов, выполним команду главного меню Операции > Удаление помеченных объектов. При выполнении этой команды система предупредит нас о том, что подготовка к удалению помеченных объектов может занять продолжительное время и запросит подтверждение операции. Нажмем Да и дождемся вывода окна результатов поиска помеченных на удаление объектов . На практике, при работе с реальной базой данных, удаление помеченных объектов выполняют не слишком часто, например -раз в день, так как эта операция, в зависимости от размера базы и мощности компьютера, действительно может занять немало времени.
 |
|
Рис. 3.21. Окно с информацией о найденных объектах, помеченных на удаление |
В появившемся окне нажмем на кнопку Контроль и дождемся результатов анализа базы данных.
Когда окно с результатами анализа будет выведено , объекты, которые можно удалить, отмечены зеленой галочкой, объекты, которые в данный момент удалить нельзя (на рисунке таких нет, но вы вполне можете столкнуться с подобной ситуацией), отмечены красной галочкой.
 |
|
Рис. 3.22. Окно проверки возможности удаления помеченных объектов В нашем случае объект отмечен зеленой галочкой. |
Для того, чтобы узнать почему нельзя удалить элементы, помеченные красной галочкой -достаточно выделить строку с названием элемента в верхней части окна - в нижней части появится список объектов, содержащих ссылки на удаляемый объект. Для того, чтобы удалить такие элементы, нам понадобится удалить ссылки на них из других объектов системы.
В итоге оказывается, что при нажатии кнопки Удалить мы можем удалить элемент справочника
Ненужный склад.
После нажатия на кнопку Удалить система удалит объекты, которые удалить можно и выведет окно с информацией о проделанной работе .

Объекты, помеченные на удаление, остаются такими - если вы изменили намерение по их удалению - снимите пометку, если нет - удалите ссылки на них из других объектов и попробуйте снова.
Возможно, описанный механизм удаления объектов покажется вам слишком сложным, однако задачи сохранения целостности базы данных вполне оправдывают подобные механизмы контроля удаления объектов.
3.10. Предприятие, организация, подразделение, склад
Сейчас мы немного отвлечемся от первоначальной настройки программы и поговорим о нескольких важных понятиях, принятых в 1С:Бухгалтерии, некоторые из которых у начинающих обычно пересекаются друг с другом. Речь идет о понятиях "Предприятие", "Организация", "Подразделение" и "Склад".
В терминологии 1С:Бухгалтерии есть понятие объекта Предприятие. Предприятие может состоять из нескольких организаций (именно они перечислены в справочнике Организации), а организации, в свою очередь, состоят из подразделений. Особую роль в концепции 1С:Бухгалтерии отводят складам - они служат важными центрами учета и в иерархии системы находятся на том же уровне, что и организации. У организации может быть подразделение "Склад", но это подразделение вполне может быть никак не связано со складом, который используется в учете. Например, подразделение организации, называющееся "Склад" может состоять из нескольких сотрудников - кладовщиков, каждый из которых будет отвечать за свой участок работы на различных складах организации.
Ниже, наприведена схема, иллюстрирующая взаимоотношения между вышеописанными понятиями.
 |
|
Рис. 3.24. Соотношения понятий "Предприятие", "Организация", "Подразделение", "Склад" |
3.11. Учетная политика для целей налогового и бухгалтерского учета
Команда меню Предприятие > Учетная политика > Учетная политика организаций позволяет открыть регистр сведений Учетная политика организаций. Именно он предназначен для
хранения сведений об учетной политике организаций. Это периодический регистр - при изменениях учетной политики создается новая запись, которая содержит дату начала действия новой учетной политики.
Для того, чтобы правильно заполнить этот регистр, вам нужно иметь под рукой учетную политику организации, для которой вы ведете учет. Ниже мы рассмотрим основные положения учета, которые можно задать при настройке учетной политики в 1С:Бухгалтерии.
Бухгалтерский учет
Для того, чтобы задать параметры учетной политики, нужно создать новый элемент регистра. Вот как выглядит форма, в которой задают параметры учетной политики .
 |
|
Рис. 3.25. Настройка учетной политики организации, Бухгалтерский учет |
Окно Учетная политика организаций состоит из нескольких вкладок. В заголовочной части окна задаются следующие поля:
• Организация - название организации, учетная политика которой настраивается;
• Применяется с - дата начала применения учетной политики. Там же указана дата окончания действия учетной политики - в нашем случае это календарный год. Учетная политика в организациях подвергается ежегодным изменениям, или, если изменений в нее внесено не было, на новый год принимают "старую" учетную политику.
• Система налогообложения - в нашем случае это Общая, 1С:Бухгалтерия поддерживает так же упрощенную систему налогообложения, ЕНВД и НДФЛ индивидуального предпринимателя. Для того, чтобы выбрать систему налогообложения, по которой работает организация, воспользуйтесь пунктом меню Предприятие > Применяемые системы налогообложения. В нашем случае в данном окне выбран параметр Все системы налогообложения. Так же здесь можно установить параметры Упрощенная система налогообложения и НДФЛ индивидуального предпринимателя.
Рассмотрим настройку вкладок. Сейчас в окне открыта вкладка Бухгалтерский учет. Здесь можно задать следующие параметры:
• Способ оценки стоимости МПЗ - это поле позволяет задать способ, по которому оцениваются материально-производственные запасов при выбытии. В частности, по умолчанию установлен метод "по средней". Мы выбрали здесь метод ФИФО. Для организации учета по этому методу необходимо включить возможность партионного учета МПЗ в бухгалтерском и налоговом учете.
При попытке выбрать в данном поле пункта ФИФО система предложит настроить параметры партионного учета (фактически, установить галочки в полях Ведется учет по партиям). Смысл данного учета в том, что поступившие МПЗ учитываются, кроме прочего, в разрезе партий - то есть появляется возможность "разделять" отпуск ценностей из различных партий, реализуя таким образом метод ФИФО.
• Способ оценки товаров в рознице - этот параметр имеет смысл для организаций, занимающихся розничной торговлей. Здесь можно выбрать либо метод По стоимости приобретения, либо - По продажной стоимости. Выбор зависит от особенностей учетной политики каждой конкретной организации. Во втором случае для учета торговой наценки (а продажная цена, отражаемая в учете - это сумма покупной цены и торговой наценки) используется счет 42 "Торговая наценка".
• Используется метод "директ-костинг" - установка этого параметра позволяет включать общехозяйственные расходы в себестоимость реализованной продукции (на счет 90.08 "Управленческие расходы"). Устанавливая этот параметр учетной политики, следует помнить о п. 9 ПБУ 10/99 "Расходы организации": "... коммерческие и управленческие расходы могут признаваться в себестоимости проданных продукции, товаров, работ, услуг полностью в отчетном году их признания в качестве расходов по обычным видам деятельности". Отсюда следует, что если в отчетном периоде не было реализации продукции, товаров, работ услуг - относить управленческие расходы на счет 90.08 нельзя. Поэтому если в организации, где вы ведете учет, реальны подобные явления - вполне возможно, что лучше не применять метод директ-костинг.
• Применяется ПБУ 18/02 "Учет расчетов по налогу на прибыль" - если в организации применяется данное ПБУ - включайте эту опцию.
Производство, Счета 20,23
Перейдем на вкладку Производство, она включает в себя несколько вкладок, начнем их рассмотрение с вкладки Счета 20,23 .

Здесь настраиваются параметры распределения расходов основного и вспомогательного производств (счетов 20 и 23).
В нашем случае все поля выбора установлены в параметр "По плановой себестоимости выпуска".
Тип цен, который используется для расчета плановой себестоимости выпуска продукции, следует указать на закладке Производство окна настройки параметров учета (мы рассмотрим настройку параметров учета ниже).
Производство, Счета 25,26
Вкладка Производство, Счета 25,26 позволяет настраивать распределение косвенных расходов (аккумулируемых на счетах 25 и 26).
|
|
|
|
Действия - «• 'V' n ? |
|
|
Организация: Мебельщик |
... оі] |
|
Применяется с: 101 01.2009 0 |
по 31 12.2009
Г1 ЕНВД для отдельных видов деятельности |
|
Система налогообложения Общая ... |
|
Бухгалтерский учет Производство Налог па прибыль НДС НДФЛ ФСС
Бухгалтерский и налоговый (по налогу на прибыль) учет производственных операций
Счета 20.23 | Счета 25.26 | Выпуск продукцш, усяу Переделы_ |
Распределение общепроизводственных и общехозяйственных расходов
|
Распределение косвенных расходов на прямые в бухгалтерском учете и распределение прямых общепроизводственных и общехозяйственных расходов на прямые расходы основного и вспомогательного производства в налоговом учете |
 |
 |
|
Рис. 3.27. Настройка учетной политики организации, Производство, Счета 25,26 |
С этой вкладки можно открыть регистр сведений Методы распределения общепроизводственных и общехозяйственных расходов, который позволяет задавать эти методы. В частности, при описании метода распределения того или иного вида расходов, следует указать следующие параметры:
счета, наименования подразделений, статьи затрат) трактуются системой как универсальные (нечто вроде подстановочного знака "*", который означает любое количество любых символов).
То есть, создав единственную запись регистра, похожую на ту, которая показана на (заполнив лишь параметры Период, Организация и База распределения), вы предпишете системе распределять все косвенные расходы, используя в качестве базы распределения Оплату труда. Однако, если вы создадите запись, детализирующую какой-либо параметр - она будет обладать приоритетом перед записью где данный параметр не заполнен.
Производство, Выпуск продукции, услуг
Вкладка Производство, Выпуск продукции, услуг, содержит лишь один параметр - Способ учета выпуска. Он может быть настроен на учет выпуска с использованием счета 40 или без использования счета 40. Мы оставим этот параметр в значении по умолчанию - без использования счета 40.
Счет 40 "Выпуск продукции, работ, услуг" можно использовать для выявления разницы между фактической и плановой себестоимостью выпущенной продукции. По дебету счета отражается фактическая себестоимость (в корреспонденции со счетом 20, например), по кредиту - плановая (в корреспонденции со счетом 43, например). В итоге отклонение фактической себестоимости от плановой относится в дебет счета 90 с кредита счета 40 либо сторнировочной (в случае экономии средств) либо дополнительной (при перерасходе) проводкой. Отклонения плановой себестоимости от фактической в любом случае будут учтены, поэтому счет 40 использовать необязательно. Однако если его применение предусмотрено учетной политикой вашей организации - следует выбрать соответствующий параметр на рассматриваемой вкладке.
Производство, Переделы
Вкладка Производство, Переделы предназначена для настройки последовательности переделов - а именно - для установки последовательности закрытия счетов затрат в многопередельном производстве Передел - это выпущенная одним из подразделений (цехов, производств) организации продукция, которую передают на дальнейшую обработку в другие подразделения.

При ручном указании последовательности переделов (параметр Последовательность переделов установлен в значение Задается вручную) нужно указать эту последовательность с использованием документа Установка порядка подразделений для закрытия счетов. При автоматическом (Определяется автоматически) - система предложит заполнить регистр сведений Встречный выпуск продукции (услуг) и списание продукции на собственные нужды. В нашем случае всё производство сосредоточено в одном цеху, производство не является многопередельным.
Налог на прибыль
Вкладка основного окна Налог на прибыль предназначена для задания параметров налогового учета по налогу на прибыль. Особенности формирования налогооблагаемой базы по налогу на прибыль регулируются Главой 25 НК РФ "Налог на прибыль организаций". Классификация доходов и расходов в бухгалтерском учете и в налоговом учете, который ведется для выполнения требований Главы 25 НК РФ, не совпадает, в результате размеры бухгалтерской и налоговой прибыли так же не совпадают.
 |
|
Рис. 3.29. Настройка учетной политики организации, Налог на прибыль Рассмотрим элементы управления этого окна |
Способ оценки стоимости МПЗ - в этом поле нужно указать способ оценки стоимости материально-производственных запасов при выбытии (ФИФО, ЛИФО, по средней). Этот способ, в нашем случае, совпадает со способом оценки, установленным в бухгалтерском учете, однако в общем случае они выбираются независимо друг от друга.
Расходы по налогам с ФОТ учитываются - здесь возможны варианты На счетах расходов на оплату труда и На счетах, соответствующих счетам БУ. В первом случае налоги с фонда оплаты труда учитываются на тех же счетах, на которых учитываются расходы по оплате труда.
Во втором случае учет налогов с фонда оплаты труда в налоговом учете ведется в соответствии с регистром сведений Соответствие счетов БУ и НУ, в котором заданы соответствия между счетами бухгалтерского и налогового учета.
Метод начисления амортизации (с 2009 года) позволяет указать метод начисления амортизации для объектов ОС и НМА.
Расходы по амортизационной премии - позволяет задавать учет расходов по амортизационной премии в двух вариантах - На счетах расходов по амортизационной премии и На счетах расходов по амортизации. Здесь следует установить параметр На счетах расходов по амортизационной премии. Параметр На счетах расходов по амортизации предназначен для организации учета в периодах, когда допускался учет амортизационной премии на счетах учета расходов по амортизации.
Установить ставки налога на прибыль - эта ссылка позволяет открыть окно регистра сведений Ставки налога на прибыль. Налоговое законодательство меняется достаточно часто, меняются и ставки налогов. Наприведен пример заполнения регистра данными о ставке налога на прибыль и о распределении налога между федеральным бюджетом и бюджетом субъекта РФ.
 |
|
Рис. 3.30. Регистр сведений Ставки налога на прибыль НДС |
Перейдем на вкладку НДС. Первая дополнительная вкладка носит название Учет НДС .
|
0 Практика бухгалтерского учета в программе 1С Бухгалтерия 8.1 |
 |
|
Рис. 3.31. Настройка учетной политики организации, НДС, Учет НДС |
7'
Упрощенный учет НДС - это параметр можно включить для организаций, в которых ожидается небольшой объем учетных работ, связанных с НДС. При включении данного параметра записи книги покупок и книги продаж формируются непосредственно соответствующими документами, нет необходимости выполнять регламентные процедуры по формированию книги покупок и книги продаж. Однако, используя упрощенный учет НДС, бухгалтеру следует самостоятельно следить за отражением НДС в документах на поступление и реализацию товаров, а так же на правильное отражение в учете авансов. Мы этот параметр не включаем.
Рассмотрим параметры дополнительной вкладки Учет НДС
• Налоговый период - с 1.01.2009 здесь можно устанавливать лишь квартал.
• Момент определения налоговой базы - параметр недоступен для модификации так как он имеет один доступный вариант - По отгрузке.
• Начислять НДС по отгрузке без перехода права собственности - параметр предназначен для того, чтобы указать, начислять или нет НДС в том случае, если момент отгрузки товара не совпадает с моментом передачи права собственности.
• Организация осуществляет реализацию без НДС или с НДС 0% - устанавливается, если организация может осуществлять реализацию без НДС или с НДС 0%.
НДС - Учет расчетов
Рассмотрим дополнительную вкладку Учет расчетов .
 |
|
Рис. 3.32. Настройка учетной политики организации, НДС, Учет расчетов |
Параметр Порядок регистрации счетов-фактур на аванс позволяет выбрать один из допускаемых НК РФ способов регистрации счетов-фактур на аванс.
В группе параметров Порядок учета расчетов с поставщиками можно установить параметр Сначала оплачиваются ценности, по которым НДС. Он может иметь два значения: "может быть принят к вычету" и "не может быть принят к вычету". Устанавливать тот или иной параметр следует в зависимости от особенностей налоговой политики организации.
В группе параметров Порядок учета расчетов с покупателями можно настроить параметр-флаг
Сначала оплачиваются ценности, реализованные по ставке НДС 0%.
НДС - Суммовые разницы
Дополнительная вкладка Суммовые разницы предназначена для настройки формирования в рублях счетов-фактур по расчетам в условных единицах.
Если установлен параметр Счета-фактуры по расчетам в у.е. формировать в рублях, счета-фактуры при расчетах в условных единицах будут формироваться в рублях.
 |
|
Рис. 3.33. Настройка учетной политики организации, НДС, Суммовые разницы |
Если данный параметр установлен - нужно установить и параметр Выписывать отдельные счета-фактуры на суммовые разницы. Если этот параметр включен, учитываются положительные суммовые разницы. Для того, чтобы отразить в учете счета-фактуры на суммовые разницы, нужно воспользоваться обработкой Регистрация счетов-фактур на суммовые разницы.
Если же параметр Выписывать отдельные счета-фактуры на суммовые разницы не
установлен, суммовые разницы учитываются в виде корректировки суммы реализации.
НДС - Без НДС и 0%
Дополнительная вкладка Без НДС и 0% (она появляется при установке галочки Организация осуществляет реализацию без НДС или с НДС 0% на вкладке Учет НДС) позволяет настроить особенности учета при реализации без НДС и по ставке НДС 0%.
 |
|
Рис. 3.34. Настройка учетной политики организации, НДС, Без НДС и 0% |
Начисление НДС при невозможности подтверждения правомерности применения ставки
НДС 0%. Этот параметр может принимать одно из двух значений - НДС выделяется из выручки и НДС рассчитывается сверху. Эта установка нужна для определения порядка установления размера стоимости продукции, неправомерно реализованной без НДС.
Способ отражения в бухгалтерском учете НДС по приобретенным ТМЦ, при их использовании для операций, не облагаемых НДС (при перемещении или списании). Этот параметр может принимать следующие значения: Всегда включать в стоимость, Всегда списывать на расходы или параметр, предписывающий системе руководствоваться положениями ст. 170 НК РФ.
НДФЛ
Рассмотрим вкладку НДФЛ .
|
4 Практика бухгалтерского учета в программе 1С Бухгалтерия 8.1 |
 |
|
Рис. 3.35. Настройка учетной политики организации, НДФЛ |
Здесь есть лишь один параметр, регулирующий порядок применения стандартных вычетов. Стандартные вычеты могут применяться либо нарастающим итогом в течение налогового периода, либо - в пределах месячного дохода налогоплательщика. При применении стандартных вычетов по НДФЛ нарастающим итогом, они применяются к налоговой базе, исчисленной нарастающим итогом за год, при применении стандартных вычетов в пределах месячного дохода, они применяются лишь к налоговой базе, исчисленной за текущий месяц. Изменения данного параметра в течение года приводят к пересчету сумм налога за предыдущие периоды.
ФСС
Эта вкладка предназначена для настройки уплаты добровольных взносов в фонд социального страхования. Опция Уплачиваются добровольные взносы в фонд социального страхования становится активной лишь в том случае, если для организации выбрано применение специальных налоговых режимов (УСН, ЕНВД).
Некоторые из вкладок окна настройки учетной политики организации доступны лишь для специальных налоговых режимов.
УСН
Если в параметре Система налогообложения выбрано значение Упрощенная, в окне настройке становится доступной вкладка УСН
 |
|
Рис. 3.36. Настройка учетной политики организации, УСН |
Объект налогообложения - этот параметр позволяет задать объект налогообложения по УСН. В частности, это могут быть либо Доходы, уменьшенные на величину расходов, либо Доходы.
Вкладка Начало применения УСН содержит параметры, необходимые для установления даты начала перехода на УСН, для контроля положений переходного периода, для ввода сведений об уведомлении о переходе на УСН.
Вкладка Учет доходов содержит лишь один параметр - Сторнировать доходы при возврате аванса покупателю.
Вкладка Учет расходов позволяет настроить перечень событий, необходимых для признания расходов, уменьшающих налоговую базу.
Обратите внимание на то, что при настройке параметров учетной политики для учета по УСН на вкладке Бухгалтерский учет отсутствует параметр для установки применения ПБУ 18/01, нет вкладки НДС, на вкладке ФСС можно активировать флаг, включающий уплату добровольных взносов в ФСС.
ЕНВД
Если организация использует ЕНВД для отдельных видов деятельности (установлен соответствующий флажок в шапке окна настройки учетной политики) - в окне появляется вкладка ЕНВД
 |
|
Рис. 3.37. Настройка учетной политики организации, ЕНВД |
Здесь следует указать, облагается ли единым налогом на вмененный доход розничная торговля, выбрать метод и базу распределения для тех расходов, которые невозможно отнести к конкретным видам деятельности при совмещении общей системы налогообложения и ЕНВД.
Здесь же можно просмотреть список счетов, предназначенный для отражения доходов и расходов по деятельности, облагаемой ЕНВД.
3.12. Учетная политика (по персоналу)
Для того чтобы задать параметры учетной политики по персоналу, выполните команду меню
Предприятие > Учетная политика > Учетная политика (по персоналу). Откроется окно регистра сведений Учетная политика организации по персоналу. Создадим новый элемент регистра .
 |
|
Рис. 3.38. Настройка учетной политики организации по персоналу |
Если мы установим флажок в поле Поддержка внутреннего совместительства - система позволит принимать одного и того же работника одновременно на различные должности.
Параметр При начислении НДФЛ принимать начисленный налог к учету как удержанный
есть смысл устанавливать тогда, когда организация регулярно выплачивает работникам заработную плату и регулярно делает перечисления НДФЛ в бюджет. Установка этого параметра позволяет упростить отчетность по НДФЛ.
Выводы
В данной лекции вы научились создавать новых пользователей системы в Конфигураторе, модифицировать дату, которую программа использует в качестве даты по умолчанию, вводить данные об организации, о ее банковских счетах, о подразделениях, складах. Здесь же мы рассмотрели вопросы хранения информации о физических лицах и механизмы назначения ответственных лиц, научились удалять ненужные элементы базы, а так же рассмотрели особенности настройки учетной политики по бухгалтерскому и налоговому учету, учетную политику по персоналу.
Несмотря на немалый объем проделанных работ, первоначальная подготовка базы к ведению учета еще не закончена. В следующей лекции мы займемся завершением подготовки базы к решению учетных задач.
Настройка параметров учета
Лекция содержит описание начальных этапов учетной работы в 1C:Бухгалтерии.
Цель лекции: ознакомиться с приемами, применяемыми на начальном этапе ведения учета в 1С:Бухгалтериию
4.1. Настройка параметров учета
Окно Настройка параметров учета содержит несколько закладок, предназначенных для управления аналитическим учетом. Для того чтобы открыть это окно, выполним команду меню
Предприятие > Настройка параметров учета. Рассмотрим закладки окна.
Запасы
Эта закладка содержит параметры для настройки аналитического учета материальнопроизводственных запасов - товаров, материалов, готовой продукции.
 |
|
Рис. 4.1. Настройка параметров учета, закладка Запасы |
Выше мы касались ее, выставляя в учетной политике метод учета списания МПЗ как ФИФО и активируя партионный учет в бухгалтерском и налоговом учете. Рассмотрим подробнее параметры, доступные на данной вкладке.
Разрешить списание запасов при отсутствии остатков по данным учета - этот параметр полезно включать при начальном заполнении базы данных. Если не отключать контроль - система будет контролировать остатки товаров при оформлении отгрузочных документов. К тому же, если в вашей организации возможна ситуация, когда, например, сведения о списании фактически поступивших товаров вводятся до ввода сведений об их поступлении, этот флажок лучше установить.
Установка флажков Ведется учет по партиям, а так же выбор типа учета по складам (в нашем случае выбран параметр Ведется по количеству и сумме) в группах Бухгалтерский учет и
Налоговый учет воздействует на систему следующим образом. К счетам учета МПЗ в плане счетов будут добавлены соответствующие субконто. В частности - это будут субконто Склады и субконто Партии.
Параметр Ведется учет возвратной тары позволяет вести учет возвратной тары.
Товары в рознице
Эта закладка служит для настройки аналитического учета по счету 41.12 "Товары в розничной торговле (в НТТ по продажной стоимости)". Этот счет используется совместно со счетом 42 "Торговая наценка".
 |
|
Рис. 4.2. Настройка параметров учета, закладка Товары в рознице |
Здесь можно включить опцию По номенклатуре (обороты) для того, чтобы учет товаров в рознице велся в разрезе номенклатуры, опция По ставкам НДС позволяет включить аналитику в разрезе ставок НДС.
Денежные средства
Данная закладка позволяет активировать аналитический учет в разрезе статей движения денежных средств - с помощью флага По статьям движения денежных средств.
|
0 Практика бухгалтерского учета в программе 1С Бухгалтерия 8.1 |
 |
|
Рис. 4.3. Настройка параметров учета, закладка Денежные средства |
Ведение подобного учета, в первую очередь, необходимо для автоматизированного составления Отчета о движении денежных средств (Формы №4). Если организация не должна составлять подобный отчет, данный параметр лучше всего не активировать иначе при вводе в систему банковских и кассовых документов постоянно придется указывать статьи затрат, что неоправданно снижает производительность труда учетных работников.
Расчеты с контрагентами
На этой закладке можно активировать параметр Вести расчеты по документам. Если данный параметр будет активирован - на счетах учета расчетов с контрагентами будут присутствовать субконто Контрагенты, Договоры и Документы расчетов с контрагентами (последнее субконто добавляется благодаря данной установке). Включение параметра изменяет счета бухгалтерского учета (60, 62), на налоговый учет не влияет.
 |
|
Рис. 4.4. Настройка параметров учета, закладка Расчеты с контрагентами |
Так же на этой закладке можно задать сроки, после которых долги покупателей нам или наши долги поставщикам считаются просроченными, если иное не указано в договоре.
Расчеты с персоналом
На данной закладке можно (и практически всегда нужно) установить параметр По каждому работнику в группе параметров Аналитический учет расчетов с персоналом ведется.
Без установки данного параметра систему нельзя будет использовать для учета расчетов с каждым конкретным работником по заработной плате. Если флажок не установлен, заработную плату можно будет отразить "общей" проводкой, а вот деталей, необходимых для ведения расчетов с персоналом, получить не удастся. Данный флажок есть смысл отключать лишь тогда, когда 1С:Бухгалтерия используется с какой-нибудь более специализированной программой для учета взаимоотношений с работником, например, с конфигурацией 1С:Зарплата и кадры.
Производство
На данной закладке присутствует лишь один параметр: Тип плановых цен.
 |
|
Рис. 4.5. Настройка типа цен плановой себестоимости номенклатуры |
Здесь нужно указать тип цен, который используется при заполнении плановой себестоимости номенклатуры в документах, которыми оформляется выпуск продукции. Ранее, когда мы заполняли справочник Типы цен номенклатуры, один из созданных нами типов цен получил название Плановая - подставим данный тип цен в поле параметра.
НМА
На этой закладке можно выбрать способ учета амортизации НМА способом уменьшаемого остатка в 2008 году.
НДС
Эта закладка предназначена для настройки учета НДС по документам в иностранной валюте .
 |
|
Рис. 4.6. Настройка параметров учета, закладка НДС |
Рекомендуется выбрать параметр По рублевой сумме документа, указав дату применения с 01.01.1980.
4.2. Номенклатура
Номенклатура - очень широкое понятие, под которое подпадают и товаро-материальные ценности, которые покупает или продает организация, и готовая продукция, и перечни работ или услуг, которые оказывает организация. Подготовка информационной базы включает в себя некоторые шаги, связанные с номенклатурой.
Номенклатурные группы
Номенклатурные группы - это понятие, которое используется для целей учета совокупностей номенклатурных позиций, связанных какими-то существенными признаками.
Аналитический учет в разрезе номенклатурных групп ведется по следующим счетам бухгалтерского учета:
|
14.04 Резервы под снижение стоимости незавершенного производства; |
|
20 |
Основное производство; |
|
23 |
Вспомогательные производства; |
|
28 |
Брак в производстве; |
|
29 |
Обслуживающие производства и хозяйства; |
|
40 |
Выпуск продукции (работ, услуг) |
|
90 |
Продажи |
Для хранения информации о номенклатурных группах используется справочник Номенклатурные группы. Откроем этот справочник командой Предприятие > Товары (материалы, продукция, услуги) > Номенклатурные группы. Добавим в справочник несколько групп (по умолчанию там есть лишь одна группа - Основная номенклатурная группа):
• Основная номенклатурная группа;
• Доски;
• ДСП;
• Стеклянные изделия;
• Кованые изделия;
• Фанера;
• Лакокрасочные изделия;
• Мебельная фурнитура;
• Упаковочные материалы;
• Материалы разные;
• Товары для перепродажи;
• Готовая продукция;
• Услуги;
В итоге справочник Номенклатурные группы приобрел вид, показанный на
 |
|
Рис. 4.7. Справочник Номенклатурные группы |
Элемент справочника Номенклатура, который мы рассмотрим ниже, может входить в одну из номенклатурных групп. В номенклатурные группы могут входить лишь элементы справочника Номенклатура, но не в коем случае не группы элементов.
Создание групп в справочнике Номенклатура
Рассмотрим справочник Номенклатура (Предприятие > Товары (материалы, продукция, услуги) > Номенклатура).
По умолчанию он имеет несколько групп, в которых будут храниться элементы номенклатуры .
 |
|
Рис. 4.8. Справочник Номенклатура |
Не стоит путать их с номенклатурными группами, которые мы рассматривали выше. Здесь мы имеем обычный иерархический справочник, группы в котором выделены лишь для удобства и связи со справочником Номенклатурные группы они не имеют.
Обратите внимание на то, что каждой номенклатурной группе соответствует собственный порядок использования бухгалтерских счетов для учета элементов, хранящихся в группе. Ниже мы рассмотрим порядок задания счетов учета номенклатуры. Для номенклатурных групп, существующих в справочнике по умолчанию, счета учета уже заданы. При необходимости добавлять элементы и группы в справочник Номенклатура и настраивать счета учета номенклатуры можно в процессе работы.
Создание элементов справочника Номенклатура
Создадим элемент справочника Номенклатура. Навы можете видеть начальный этап ввода информации.
 |
|
Рис. 4.9. Начало заполнения сведений об элементе номенклатуры |
Опишем поля, которые мы заполнили
Г руппа номенклатуры - группа в справочнике Номенклатура, в которую входит элемент;
Краткое наименование - краткое наименование элемента номенклатуры;
Полное наименование - полное наименование элемента номенклатуры;
Услуга - этот флаг нужно установить, если вы заполняете информацию об услуге, мы его не устанавливаем;
Единица измерения - для заполнения этого элемента нужно нажать кнопку с тремя точками -будет открыто окно справочника Классификатор единиц измерения. Нас интересует кубический метр. Создадим новый элемент справочника Классификатор единиц измерения, подобрав его из ОКЕИ .
 |
|
Рис. 4.10. Заполнение единицы измерения |
Сделав двойной щелчок по элементу в окне подбора единиц измерения, мы увидим окно с описанием параметров единицы измерения. Нажав ОК в этом окне мы добавим новый элемент в справочник Классификатор единиц измерения.
Получить доступ к классификатору единиц измерения можно по адресу Предприятие > Товары (материалы, продукция, услуги) > Классификатор единиц измерения.
Продолжим заполнение параметров элемента, заполним данные на вкладке По умолчанию - здесь можно указать ставку НДС, номенклатурную группу (из справочника Номенклатурные группы), внести информацию об импортных товарах, о статье затрат, на которую следует относить данный элемент номенклатуры.
Статьи затрат хранятся в справочнике Статьи затрат. В нашем случае это будут Материальные расходы. Справочник Статьи затрат так же имеет некоторые исходные элементы. В частности, нас вполне устроит его элемент Материальные расходы, который мы упомянули выше. .
 |
|
Рис. 4.11. Элемент справочника Статьи затрат |
Обратите внимание на то, что вкладки Цены, Спецификации, Счета учета на начальном этапе создания элемента справочника Номенклатура, неактивны - для того, чтобы сделать их активными, запишем элемент справочника (кнопкой Записать).
Вкладка Цены позволяет работать с ценами номенклатуры.
 |
|
Рис. 4.12. Форма элемента справочника Номенклатура, вкладка Цены |
Установка цен номенклатурных позиций имеет некоторые особенности:
1. Цены элементам справочника Номенклатура хранятся в регистре сведений Цены номенклатуры (Предприятие > Товары (материалы, продукция, услуги) > Номенклатура > Цены номенклатуры);
2. Записи в регистре сведений Цены номенклатуры формируются документом Установка цен номенклатуры (Предприятие > Товары (материалы, продукция, услуги) > Установка цен номенклатуры). С помощью этого документа можно задать цены для различных номенклатурных позиций. Его удобно использовать для операций с большим количеством позиций. Документ формирует записи о ценах одного вида, заданных реквизитом Тип цен.
 |
|
Рис. 4.13. Форма документа Установка цен номенклатуры |
3. На закладке Цены формы элемента справочника Номенклатура можно просматривать и задавать цены номенклатурной позиции, выбирая дату в поле Получить/установить цены на дату. В табличном поле, расположенном на вкладке, выводится список типов цен, заданный в системе. Для тех из них, для которых заданы конкретные цены, выводится размер и валюта цены в соответствующих полях. Если мы попытаемся изменить или задать цену позиции в табличном поле - мы должны сначала выбрать дату, на которую мы хотим редактировать цену, отредактировать значение нужного типа цены и нажать на кнопку Записать цены. По нажатию этой кнопки система формирует документ (или документы, если задано несколько видов цен) Установка цен номенклатуры, который, в свою очередь, при проведении делает записи в регистре сведений Цены номенклатуры.
В нашем примере цена Оптовая задана в размере 5000.00 рублей на 31.12.2008.
В поле Получить/установить цены на дату укажем 01.01.2009.
Исправим цену Оптовая на 5500 рублей, введем для цены Основная цена продажи - 5800 руб..
Нажмем на кнопку Записать цены. Посмотрим, как будет выглядеть форма списка документа
Установка цен номенклатуры .
 |
|
Рис. 4.14. Форма списка документа Установка цен номенклатуры |
Можно отметить, что документ, которым мы установили основную цену продажи для Доски Д1 не изменился, зато появились два новых документа - по одному для каждого типа цены, заданного для нашей номенклатурной позиции. Причем, поле "Ответственный" для документов, сформированных автоматически, не заполнено.
|
Вот как выглядит регистр сведений Цены номенклатуры. |
 |
|
Рис. 4.15. Регистр сведений Цены номенклатуры |
Теперь, в форме элемента справочника Номенклатура, попытаемся исправить цену Основная цена продажи на 5900 рублей, не изменяя дату (оставив ее в значении 01.01.2009). Если перед выполнением этого действия вы не обновляли список цен - сделайте это (нажатием на кнопку Сформировать таблицу цен), иначе может произойти ошибка.
После изменения цены и нажатия на кнопку Записать цены документ будет автоматически отредактирован и перепроведен - в регистре Цены номенклатуры отразится новая цена.
На вкладке Спецификации вводят сведения о спецификациях - то есть о составе многокомпонентных изделий. Наможно увидеть вкладку Спецификации и открытую форму элемента справочника Спецификации номенклатуры. Мы вызвали эту форму кнопкой Добавить, которая относится к табличному полю на вкладке. Табличное поле может содержать различные спецификации одной и той же номенклатурной позиции.

0 Практика бухгалтерского учета в программе 1С Бухгалтерия 8.1
Рис. 4.16. Форма элемента справочника Номенклатура, вкладка Спецификации
Заполняя информацию о спецификации, следует указать состав изделия, заполнив табличную часть Исходные комплектующие в форме элемента справочника Спецификации номенклатуры. Это поле содержит информацию о количестве различных номенклатурных позиций из справочника Номенклатура, необходимых для изготовления изделия, указанного в реквизите Номенклатура в количестве, указанном в реквизите Количество.
Вкладка Счета учета предназначена для настройки счетов учета номенклатуры .
 |
|
Рис. 4.17. Форма элемента справочника Номенклатура, вкладка Счета учета |
Информация о счетах для учета номенклатуры хранится в регистре сведений Счета учета номенклатуры. В этом регистре задаются счета, которые будут подставляться в различные документы, используемые для работы с товарами, материалами и прочими номенклатурными позициями.
Выше мы говорили о том, что в справочнике Номенклатура есть несколько групп, в одну из которых, а именно - в группу Материалы, входит элемент справочника, который мы сейчас заполняем. Информация о счетах учета номенклатурных позиций, входящих в группу Материалы хранится в регистре сведений Счета учета номенклатуры, который будет применяться ко всей группе Материалы. Закроем окно элемента справочника (кнопкой ОК), выделим в справочнике группу Материалы и в панели инструментов выберем команду Перейти > Счета учета номенклатуры
|
¦ НоМбИКМТЦМ |
|
|
|
|
|
|
I Действие - Добавитъ |
4н ^ |
• 9 |
Пврвйп» • Советы ? |
|
|
|
|
|
Кем Н»»'еное»*«е |
Ветре ееа* вьлус* лродр-і&ы (ус) и епмеегые прсс# и>«« не собственные нролы |
|
|
|
ГЕ |
г 1 1 r;.,!.,wT«u> |
Неэиече*м9 исп&ъэое«*<я |
|
|
|
|
ооооооооооз |
СлшиФ%*|-ВЦ>ы момвииівгаы |
|
|
|
|
OOOOOOOOOCU 0бормсвм« |объекты оси |
|
-j |
|
|
|
1 _| |
00000000005 Овсрйселжгк.утаижке |
Счет* у*гт« моо49и?.лет^ы |
|
|
|
* |
СООООООСМІЬ Пс.<прлйр.»аты |
Ue*«i немвмиш^ры |
|
|
|
г_ |
00000000007 Прсдоіия - |
|
|
|
|
|
|
»__ |
ООООООООООЗ Пройуии*имн9т*?меос* |
|
|
|
|
|
|
і |
00000000011 , Слеиоаежіа |
|
|
|
|
|
|
» |
00000000012 Ьттктм_ |
|
|
|
|
|
|
»J |
00000000001 Товлсы |
|
|
|
|
|
|
* |
00000000002 То»мънііе»«сс>м |
|
|
|
|
|
|
|
00000000009 іУеіум_ |
|
|
|
|
|
? |
|<__ |
|
|
V
У Ія |
|
|
|
¦ |
|
|
|
I |
|
|
|
Рис. 4.18. Переход к настройкам счетов учета номенклатуры |
В появившемся окне списка элементов регистра откроем элемент .
 |
|
Рис. 4.19. Список элементов Счета учета номенклатуры Реквизиты заполнены следующим образом: |
Счет учета передачи (НУ): 10.07.1
Счет учета доходов от реализации (НУ): 91.01.4
Счет учета расходов (НУ): 91.02.4
Материалы, принятые в переработку: 003.01
Материалов заказчика в производстве: 003.02
 |
|
Рис. 4.20. Форма элемента регистра Счета учета номенклатуры для группы Материалы |
Незаполненные реквизиты элемента регистра воспринимаются системой как универсальные. Например, если не заполнен реквизит Организация, это означает, что данное правило может быть применено к любой организации, по которой ведется учет в информационной базе.
Навы можете видеть форму элемента регистра Счета учета номенклатуры для группы
Оборудование к установке.
 |
|
Рис. 4.21. Форма элемента регистра Счета учета номенклатуры для группы Оборудование к установке |
Заполнение справочника Номенклатура продолжается в течение всего времени ведения учета в организации. Например, если в систему вводится какой-нибудь документ, содержащий перечень позиций товаров, материалов, услуг - всего того, что подпадает под понятие "Номенклатура" - в процессе ввода документа бухгалтер должен будет сначала создать новый элемент справочника
Номенклатура, а потом уже подставить этот элемент в соответствующее место заполняемого им документа.
4.3. Счета, субконто
В 1С:Бухгалтерии используется два плана счетов. Первый план счетов - это План счетов бухгалтерского учета, второй - План счетов налогового учета (по налогу на прибыль).
План счетов
Получить доступ к планам счетов и к дополнительным функциям, касающимся планов счетов, можно в меню Предприятие > Планы счетов.
Для того, чтобы открыть План счетов бухгалтерского учета, воспользуемся командой
Предприятие > Планы счетов > План счетов бухгалтерского учета .
 |
|
Рис. 4.22. План счетов бухгалтерского учета |
Как мы уже говорили, План счетов бухгалтерского учета соответствует Плану счетов, рекомендованному законодательно. Если вы знакомы с Планом счетов и Инструкцией по его применению, вы не встретите ничего необычного в плане счетов 1С:Бухгалтерии.
Счета делят на забалансовые (зачисление средств на счет происходит по дебету, списание - по кредиту, бухгалтерская запись состоит из одного счета) и балансовые (бухгалтерские записи состоят из двух счетов, корреспондирующих друг с другом по дебету и по кредиту).
Балансовые счета делятся на активные (А), пассивные (П) и активно-пассивные (АП). Данная характеристика счета определяет его отношение к Бухгалтерскому балансу, порядок формирования записей по счету, порядок формирования остатков по счету. Кстати, все забалансовые счета в 1С:Бухгалтерии являются активными, но это, конечно, не признак отношения счета к балансу, а лишь указание на то, каким образом организовано движение средств по счету.

Говоря о балансовых счетах, напомним, что активные счета отражаются в активе Баланса, пассивные счета - в пассиве, активно-пассивные счета обычно имеют несколько субсчетов, по некоторым из которых формируется дебетовое сальдо (то есть - активных), по некоторым -кредитовое (то есть - пассивных). В итоге, если попытаться "свернуть" показатели остатков субсчетов для отражения их в основном счете - окажется, что счет будет иметь так называемое развернутое сальдо - то есть он будет иметь и дебетовое и кредитовое сальдо. Поэтому активнопассивные счета имеют "представительства" и в активе - в виде активных субсчетов, и в пассиве -в виде субсчетов пассивных.
Если вы недостаточно четко представляете себе сущность активных и пассивных счетов - мы может порекомендовать вам обратиться к нашему предыдущему курсу, посвященному основам бухгалтерского учета.
|
Яркий пример активного счета - счет 50 "Касса" . |
 |
|
Рис. 4.23. Счет 50, Касса |
Обратите внимание на то, что в свойствах счета установлен флаг Запретить использование в проводках. Этот признак обычно устанавливается для счетов, которые имеют субсчета - в проводках используются субсчета, а счет выполняет агрегирующую функцию.
Навы можете видеть форму субсчета 50.01 "Касса организации". В 1С:Бухгалтерии субсчета нередко называют просто счетами.
 |
|
Рис. 4.24. Субсчет 50.01, Касса организации |
Этот счет можно использовать в проводках, он подчинен счету 50 и, как и главный счет, является активным.
Типичный пассивный счет - счет 80 "Уставный капитал".
Типичный активно-пассивный счет - 68 "Расчеты по налогам и сборам".
Типичный забалансовый счет - счет 004 "Товары, принятые на комиссию".
Контрарные и дополняющие счета в 1С:Бухгалтерии не выделяют особым образом. Так, счет 02 "Амортизация основных средств" считается пассивным, однако логика его использования не отличается от обычной - основные средства отражаются в балансе по остаточной стоимости, которая равна первоначальной стоимости объекта ОС, хранящейся на счете 01 (в разрезе соответствующего субконто) за вычетом суммы накопленной амортизации.
В плане счетов вам встретится один необычный счет, назначение которого в первый момент может показаться непонятным. Это счет с кодом 000 "Вспомогательный счет". Счет это балансовый, активно-пассивный, не имеет субсчетов и субконто. Он используется для ввода начальных остатков, корреспондируя с различными счетами по дебету или по кредиту. Немного ниже, рассматривая особенности ввода начальных остатков по различным счетам, мы поработаем с этим счетом.
Изучая план счетов, можно заметить, что каждый счет может иметь до трех субконто. Выше мы занимались настройкой аналитического учета по различным счетам. Например, у субсчетов счета 55 есть субконто Статьи движения денежных средств, у счета 60 и его субсчетов - есть субконто
Контрагенты, Договоры, Документы расчетов с контрагентами.
При необходимости План счетов можно дополнять собственными счетами и субсчетами, управлять аналитическими разрезами.
План счетов налогового учета (Предприятие > Планы счетов > План счетов налогового учета (по налогу на прибыль)) подчинен целям учета налога на прибыль. Поэтому в нем нет некоторых счетов, которые не влияют на расчет налога на прибыль организаций.
 |
|
Рис. 4.25. План счетов налогового учета |
Как видите, здесь нет, например, счета 19.
Как и счета бухгалтерского учета, счета налогового учета могут иметь до трех субконто. Сейчас давайте рассмотрим некоторые подробности о работе с субконто.
Виды субконто
Виды субконто, которые можно назначать счетам, хранятся в плане видов характеристик Виды субконто хозрасчетные (Предприятие > Планы счетов >Виды субконто (Бухгалтерский и налоговый учет)),
Виды субконто хозрасчетные
Действия - Ф lij -4, /J ІЙ ’ Q Перейти Ў ? |
|
|
Код |
Наименование т |
Т ип значения л |
|
|
00008 |
Банковские счета |
Справочник ссылка... |
|
-і |
00044 |
Бланки строгой отчетности |
Справочник ссылка... |
|
|
00031 |
Вид начислений оплаты труда |
Перечисление ссыл... |
|
-і |
00023 |
Виды активов и обязательств |
Перечисление ссыл... |
|
|
00022 |
Виды платежей в бюджет (фонды) |
Перечисление ссыл... |
|
-і |
00045 |
Виды расчетов по средствам ФСС |
Перечисление ссыл... |
|
|
00049 |
Виды стоимости |
Перечисление ссыл... |
|
|
00043 |
Виды ценностей |
Перечисление ссыл... |
|
¦г |
00030 |
Движения целевых средств |
Перечисление ссыл... |
|
-і |
00016 |
Договоры |
Справочник ссылка... |
|
|
00053 |
Документы амортизационной премии |
Документ ссылка:... |
|
|
00039 |
Документы расчетов с контрагентом |
Документ ссылка:... |
|
-г |
00046 |
Документы реализации |
Документ ссылка:... |
|
|
00018 |
Доходы будущих периодов |
Справочник ссылка... |
|
|
00037 |
Комиссионеры |
Справочник ссылка... |
|
|
00005 |
Контрагенты |
Справочник ссылка... |
|
¦ъ |
00029 |
Назначение целевых средств |
Справочник ссылка... |
|
-і |
00024 |
Направления использования прибыли |
Справочник ссылка... |
|
іі |
00006 |
Нематериальные активы |
Справочник ссылка... |
|
-1 |
00001 |
Номенклатура |
Справочник ссылка... |
|
|
00012 |
Номенклатурные группы |
Справочник ссылка... |
|
|
ППОГА |
-И_Г Т п |
г- ? |
|
|
Рис. 4.26. План видов характеристик Виды субконто хозрасчетные |
Планы видов характеристик используются для описания и хранения видов характеристик объектов аналитического учета. В нашем случае здесь хранятся виды характеристик субконто. Каждый вид имеет наименование (например - Номенклатура) и тип значения (например - Справочник ссылка: Номенклатура).
План видов характеристик предназначен для того, чтобы указать на то, какие субконто могут использоваться для организации аналитического учета. По умолчанию в данном плане предусмотрено достаточно много видов характеристик, однако на практике может возникнуть необходимость расширить список видов характеристик. Например - для того, чтобы организовать аналитический учет по объектам, которых нет в списке по умолчанию.
Новые элементы планов видов характеристик создаются так же, как создаются новые элементы справочников и других объектов. При создании нового элемента для него нужно указать наименование и тип - а в качестве типа может быть использован любой из доступных типообразующих объектов (справочник, документ, перечисление).
В механизме создания видов субконто предусмотрена ситуация, когда нужно организовать аналитический учет по объектам, для которых не существует встроенных типов данных. Для таких целей предусмотрен специальный справочник, который называется Субконто. Этот справочник может содержать элементы, подчиненные элементу плана видов характеристик Виды субконто хозрасчетные.
Для того чтобы добавить в систему новый вид субконто, следует создать новый элемент плана видов характеристик, выбрать для него в качестве типа значения Справочник ссылка: Субконто, после чего перейти в справочник Субконто (по кнопке Перейти > Субконто в главном меню списка плана) и создать в справочнике нужные элементы (то есть те элементы, по которым вы хотите организовать аналитический учет с использованием нового вида субконто), подчиненные созданному в плане новому виду. Вышеописанные действия проиллюстрированы на
 |
|
Рис. 4.27. Создание нового вида субконто |
Установка соответствия счетов налогового и бухгалтерского учета
В системе предусмотрено автоматизированное заполнение бухгалтерских операций налогового учета на основе операций бухгалтерского учета. Для настройки соответствия счетов налогового и бухгалтерского учета можно воспользоваться документом Установка соответствия счетов БУ и НУ (Предприятие > Планы счетов > Установка соответствия счетов бухгалтерского и налогового учета). Для того, чтобы система заполнила документ значениями по умолчанию, можно выбрать команду Заполнить > По умолчанию в панели инструментов табличной части документа.
Документы вышеописанного вида формируют записи по регистру сведений Соответствие счетов БУ и НУ (Предприятие > Планы счетов > Соответствие счетов бухгалтерского и налогового учета).
Навы можете видеть форму документа и регистра сведений, о которых мы говорили.
|
Действия * М Т '' ] Отбор по счета БУ |
|
|
У |
Период Регистратор |
Счет БУ |
|
О |
* |
0101 |
Установка с. |
2001 |
|
Е3 |
|
0101 |
Устеноекве. |
20 01 |
|
ЕЗ |
* |
0101 |
Установка с.. |
2001 |
|
ЕЗ |
* |
0101 |
Устаноекас |
2001 |
|
ез |
? |
0101 |
Установка с |
12001 |
|
а |
V |
0101 |
Установка с |
рост |
|
еэ |
V |
0101 |
'Установка с |
рост |
|
"о |
V |
0101 |
! Установка с |
2001 |
|
ез |
* |
0101 |
Устаноекас |
2001 |
|
ЕЗ |
* |
0101 |
Установка с |
гост |
|
ЕЗ |
* |
0101 |
Устоиовкес |
20 02 |
|
[ез |
|
0101 |
Установке с |
[21 |
|
ЕЗ |
? |
0101 |
Установке с |
23 |
|
ЕЗ |
? |
01 01 |
.'Усгеиовквс... |
І23 |
|
ЕЗ |
|
0101 |
Уетеиоеке с... |
:23 |
|
СчеткоррБУ ВиаэагтратНУ [Счет НУ Ксм-теитармй
Амортизация
счет ну к
‘20 01 •
В Установил соответствия счетов БУ и НУ Ііроімэдеіі |
|
Действия * 4- |
•Г N. % |
а Перейти * |
? nJ Советы |
|
|
Номер 00000000001 от 01 01 1980 0 00 00 |
D |
|
|
Слисок соответ |
ствий счетов |
|
|
|
|
я ч |
. I |
У |
Зало лытъ * |
|
|
Номер Уеттывеется Счет БУ |
Счет >:о(р БУ Вив мтрет НУ |
Счет НУ Комментарий |
|
103 ? |
25 |
|
Материальные раскосы |
25 01 |
|
104 »> |
25 |
|
Оплата труса |
2501 |
|
105 и |
25 |
|
Амортизация |
2501 |
|
106 у |
25 |
|
Аренса федерального и |
2502 |
|
107 и |
25 |
|
Представиге/ъскме расх |
2502 |
|
108 |
25 |
|
Расходы на рекламу (но |
2502 |
|
109 и |
25 |
|
Добровольное страиоеа |
25 02 |
|
1 _ |
25 |
|
Добровольное лимое ст |
25 02 |
|
Комментарий
Отеетстее**чяй |
О К Записать Закрытъ
Рис. 4.28. Документ и регистр сведений, используемые для задания соответствия счетов бухгалтерского и налогового учета
Контроль за правильностью проводок
Для настройки автоматического контроля за правильностью проводок предназначен регистр сведений Корректные корреспонденции счетов бухгалтерского учета. Его можно вызвать из уже знакомого вам меню Предприятие > Планы счетов. Регистр заполняется описаниями проводок, которые системе следует считать корректными. Элементы регистра содержат описания проводок в формате Дхх Kzz, где xx и zz - номера счетов.
Регистр позволяет создавать правила проверки, которые могут быть использованы для проверки большого количества проводок. Например, можно указать счет лишь по дебету - тогда система признает корректными все проводки, где указанный счет дебетуется.
Табло счетов
Из меню Предприятие > Планы счетов можно вызвать два табло счетов - одно для счетов бухгалтерского учета, второе - для счетов налогового учета. Табло предназначены для оперативного контроля за наиболее важной информацией по счетам.
4.4. Контрагенты
Контрагенты - это юридические и физические лица, с которыми взаимодействует организация, учет которой мы ведем. Контрагенты - это поставщики сырья и материалов, покупатели продукции, заказчики услуг, подрядчики, выполняющие для нашей организации какие-либо работы. Для хранения информации о контрагентах служит специализированный справочник Контрагенты. Его можно открыть из меню Предприятие > Контрагенты .
 |
|
Рис. 4.29. Справочник Контрагенты |
Справочник Контрагенты может содержать группы, по которым распределяются контрагенты. Группы бухгалтер (или администратор) создает самостоятельно в зависимости от классификации контрагентов, принятой в организации. В нашем примере создано две группы - Покупатели и Поставщики.
Элемент справочника Контрагенты содержит сведения о контрагенте. При заполнении элемента нужно ввести сведения о наименовании контрагента, о том, является ли он юридическим или физическим лицом, к какой группе контрагентов он относится, указать контактные данные, банковские счета и информацию о договорах, заключенных с ним.
Как правило, заполнением справочника Контрагенты занимаются в процессе обычной работы с системой. Мы вернемся к разговору о нем при рассмотрении одной из следующих тем.
В процессе ведения учета вам придется заполнять и другие справочники, нередко это делают тогда, когда в том или ином справочнике возникает необходимость.
4.5. Ввод начальных остатков по ОС
В целом наша база готова для начала учета. Однако не выполнено еще одно важное действие, вернее - целая группа действий. Это - ввод начальных остатков по счетам бухгалтерского учета. Как было сказано выше, организация переходит на автоматизированную форму ведения учета с 01.01.09, регистрировать начальные остатки мы будем на 31.12.08. В целом методика ввода начальных остатков по различным счетам выглядит так: нужно сформировать проводки по этим счетам в корреспонденции со счетом 000. Однако при работе с некоторыми счетами действует особый порядок. Например, это относится к вводу начальных остатков по ОС и по НДС. Так же, особыми документами оформляются начальные остатки по УСН и ввод начальных остатков для предпринимателя.
Напомним, что наша организация применяет общую систему налогообложения. Сейчас мы рассмотрим "ручной" порядок ввода начальных остатков. В 1С:Бухгалтерии есть полезная возможность - обработка Ввод начальных остатков. Она позволяет ускорить работу, но как бы маскирует механизмы системы, которые выполняют ввод начальных остатков. Поэтому мы, в учебных целях, начнем именно с самостоятельного ввода нужных документов, а после этого взглянем на эту обработку.
Ввод начальных остатков по ОС
Напомним, что основные средства - это здания, сооружения, станки, вычислительная техника и многие другие объекты, которые используются для производственных или других целей, но, в отличие от материалов, не потребляются в производстве. Например, при изготовлении деревянных изделий на токарном станке потребляются материалы - дерево, а сам станок остается таким же, каким был до начала производства. Конечно, станок изнашивается, а часть его стоимости включается в себестоимость произведенной продукции в виде амортизации.
Основные средства учитывают на счете 01 "Основные средства". Они принимаются к учету по первоначальной стоимости. Она складывается из расходов, которые понесла организация при приобретении объекта ОС и при вводе его в эксплуатацию.
Амортизация основных средств учитывается на счете 02 "Амортизация основных средств". Существует несколько способов амортизации, принятых в бухгалтерском учете. Например, часто используется линейный способ, когда стоимость основного средства переносится на себестоимость выпущенной с его помощью продукции равными долями. Например, если первоначальная стоимость объекта ОС составила 240000 рублей, а срок его полезного использования составляет 2 года (24 месяца), то при использовании линейного способа амортизации мы будем ежемесячно начислять 10000 рублей на счет 02 (240000 / 24), который корреспондирует со счетами учета затрат (например, со счетом 20 "Основное производство" и со многими другими счетами).
В Бухгалтерском балансе объекты основных средств представлены в остаточной стоимости, которая равняется разнице между первоначальной стоимостью и суммой накопленной амортизации.
Для ввода остатков по основным средствам используется документ Ввод начальных остатков по ОС (Операции > Документы > Ввод начальных остатков по ОС).
Прежде чем вводить документ, приведем данные по основным средствам, которые мы хотим ввести .
Данные по основным средствам приведены в таком составе, который соответствует составу данных об основных средствах, запрашиваемых программой при вводе информации об объекте основных средств.
|
Таблица 4.1. Информация об ОС |
|
№ |
Показатель |
Объекты ОС |
|
1. |
Наименование объекта ОС, расположение |
Станок токарный; производственный цех |
Кондиционер;
администрация |
|
2. |
Начальные остатки по БУ |
|
|
|
Первоначальная стоимость |
233280 |
54300 |
|
|
Счет учета |
01.01 |
01.01 |
|
|
Стоимость на момент ввода остатков |
233280 |
54300 |
|
|
Счет начисления амортизации (износа) |
02.01 |
02.01 |
|
6.
3.
4.
5. |
|
Сумма накопленной амортизации |
31590 |
24435 |
|
(износа) |
|
|
|
Начальные остатки по НУ |
|
|
|
Первоначальная стоимость |
233280 |
54300 |
|
Счет учета |
01.01. |
01.01 |
|
Стоимость на момент ввода остатков |
233280 |
54300 |
|
Счет начисления амортизации (износа) |
02.01 |
02.01 |
|
Сумма накопленной амортизации |
31590 |
24435 |
|
(износа) |
|
|
|
Бухгалтерский учет |
|
|
|
Способ поступления |
Приобретение за плату |
Приобретение за плату |
|
Материально-ответственное лицо |
Васильев Петр Петрович |
Васильев Петр Петрович |
|
Порядок учета |
Начисление амортизации |
Начисление амортизации |
|
Способ начисления амортизации |
Линейный способ |
Линейный способ |
|
Срок полезного использования в |
96 |
60 |
|
месяцах |
|
|
|
Начислять амортизацию (флаг) |
Установлен |
Установлен |
|
Способ отражения расходов по |
Амортизация, счет 20 (см. |
Амортизация, счет 26 (см. |
|
амортизации |
|
|
|
Налоговый учет |
|
|
|
Порядок включения стоимости в |
Начисление амортизации |
Начисление амортизации |
|
состав расходов |
|
|
|
Метод начисления амортизации |
Линейный |
Линейный |
|
Срок полезного использования (в |
96 |
60 |
|
месяцах) |
|
|
|
Начислять амортизацию (флаг) |
Установлен |
Установлен |
|
Способ отражения расходов по |
Амортизация, счет 20 (см. |
Амортизация, счет 26 (см. |
|
амортизации |
|
) |
|
Специальный коэффициент |
1 |
1 |
|
События |
|
|
|
Дата принятия к учету |
01.01.2008 |
01.10.2006 |
|
Рассмотрим документ Ввод начальных остатков по ОС .
 |
|
Рис. 4.30. Документ Ввод начальных остатков по ОС |
Помимо стандартных реквизитов Номер и Дата (поле от:), документ предусматривает указание организации и подразделения организации, для которого он формируется. Таким образом, сразу можно отметить, что для ввода начальных остатков по ОС, которые относятся к различным подразделениям организации, понадобится несколько документов.
В шапке документа есть два реквизита-флага, которые позволяют указать, отражать ли введенные данные в налоговом учете и формировать ли проводки по данному документу.
Форма документа имеет две вкладки. Вкладка Основные средства предназначена для ввода данных по основным средствам. Она содержит табличную часть, каждая строка которой представляет информацию об одном объекте ОС.
Вкладка Итоги содержит итоговые данные по введенным показателям.
Добавим новый элемент в табличную часть Основные средства. Появится форма для ввода сведений об основном средстве . Выше мы приводили таблицу, на основании которой следует заполнить данные о двух основных средствах. Ее структура соответствует структуре формы строки табличной части.
 |
|
Рис. 4.31. Заполнение информации об объекте ОС |
В поле Основное средство находится наименование основного средства, а информация об основных средствах организации хранится в справочнике Основные средства. Нажав на кнопку с тремя точками, мы попадаем в справочник. Если ранее вы не создавали список основных средств организации, на данном этапе вы можете вводить сведения о тех ОС, которые вы вносите в документ ввода начальных остатков. Навы можете видеть окно формы элемента справочника Основные средства.
 |
|
Рис. 4.32. Форма элемента справочника Основные средства Пользуясь заполните сведения об основных средствах. |
Способы отражения расходов по амортизации
Обратите внимание наЗдесь мы показали заполнение элемента справочника Способы отражения расходов по амортизации для объекта Станок токарный.
 |
|
Рис. 4.33. Способ отражения расходов по амортизации объекта Станок токарный, используемого в производственном цехе |
Создав новый элемент справочника и задав наименование способа амортизации, мы должны заполнить табличную часть Способы. Здесь, при создании нового элемента, следует, в первую очередь, указать счет бухгалтерского учета (поле Счет затрат), на который будут отнесены расходы по амортизации основного средства. В нашем случае это 20.01. Как вы помните, в системе есть механизмы, которые позволяют настраивать соответствие счетов бухгалтерского и налогового учета. После выбора счета бухгалтерского учета, счет налогового учета (Счет затрат (НУ)) будет подставлен автоматически. Теперь нужно настроить субконто, предусмотренные на счете - при нажатии на кнопку с тремя точками в соответствующем поле, будут появляться доступные списки субконто. Мы настроили их следующим образом:
• Субконто 1: Производственный цех (тот цех, к которому приписан станок, в котором он эксплуатируется)
• Субконто 2: Готовая продукция (станок используется для производства готовой продукции, поэтому логично относить расходы по его амортизации на эти изделия)
• Субконто 3: Амортизация (так как на данный счет мы собираемся относить расходы по амортизации)
Как вы помните, выше мы рассматривали ввод начальных остатков по объектам ОС, один из которых используется в производстве, а второй - в администрации. Ниже, наприведена форма элемента справочника Способы отражения расходов по амортизации для объекта ОС, который используется в администрации.
 |
|
Рис. 4.34. Способ отражения расходов по амортизации объекта Кондиционер, используемого в администрации |
Выше, заполняя сведения об объекте основных средств, вы могли заметить, что элемент справочника Основные средства содержит вкладки, схожие с данными, которые мы вводили в документ Ввод начальных остатков ОС. Эти вкладки будут заполнены данными при принятии объекта к учету, или, как в нашем случае, при проведении документа Ввод начальных остатков ОС. Посмотрим, какие изменения в системе производит этот документ.
Проведение документа Ввод начальных остатков ОС по бухгалтерскому учету
При проведении документы Ввод начальных остатков ОС сформировали следующие проводки по бухгалтерскому учету:
Д01.01.Станок токарный К000
233280 руб |
принят к учету Станок токарный (значение реквизита документа
Текущая стоимость) |
Д000 К02.01.Станок токарный
31590 руб. |
принята к учету накопленная амортизация по токарному станку (реквизит Накопленная амортизация) |
|
Д01.01.Кондиционер К000 54300 |
принят к учету Кондиционер |
|
руб. |
|
|
Д000 К02.01.Кондционер 24435 |
принята к учету накопленная амортизация по кондиционеру |
|
руб. |
|
Навы можете видеть Журнал проводок (бухгалтерский учет).
Журнал проводок (бу?гаігтерскмА у чет)
Действия - «. [*•) г\
Проверка провод»
? Счет
Оргамооция
... . х Регистратор.
Т ж * |
|
|
Пермиі - >. |
Счет Дт |
«МвСТвО Дт |
Счет Кт |
Субкод о Кт |
Ко.«?»«ство Кт |
Сумма • |
|
|
Докучеит |
Вапота Дт |
|
ВапотаКт |
Содернотме |
|
Органомня |
В»л сумме Дт |
|
Ban сумКт ~ |
N- куриала |
№
>. ] |
л і.-'люзігоосп К |
0101 |
Стало»: тс* армий |
|
000 |
|
|
23329000 |
|
|
Boon н-у+эпьмьи остатков |
|
|
|
|
Ввод остатков п |
|
|
|
|
|
|
|
|
|
|
м
м |
31 122008 ігоаоо і
Ввод н.у *a •¦*>**>« остатков
Мввелыди*. |
ООО |
|
|
огоі |
Стало» то» >г»ч ».¦ |
|
31 59000
Ввод остатков л |
31 122008120001 1
Ввод иачаіъиьм остатков Мвбе/ыиь» |
01 01 |
Коииииолер |
|
ООО |
|
|
54 30000
Ввод остатков л |
|
иГ |
2008120001 2 Ввод начаіыде остатков Мебе/ъщю. |
hooo |
|
|
0201 |
Коиамимонер |
|
24 43500 Ввод остатков л |
|
Рис. 4.35. Проводки, сформированные документами Ввод начальных остатков ОС Проведение документа Ввод начальных остатков ОС по регистрам сведений
При проведении документа выполняются записи в следующие регистры сведений:
• Параметры амортизации ОС (бухгалтерский учет);
• Местонахождение ОС (бухгалтерский учет);
• Способы отражения расходов по амортизации ОС (налоговый учет);
• Параметры амортизации ОС (налоговый учет);
• События ОС организаций;
• Счета налогового учета ОС;
• Способы отражения расходов по амортизации (бухгалтерский учет);
• Первоначальные сведения об ОС (бухгалтерский учет);
• Состояние ОС организаций;
• Начисление амортизации ОС (бухгалтерский учет);
• Счета бухгалтерского учета ОС;
• Специальный коэффициент для амортизации ОС (налог. учет);
• Первоначальные сведения ОС (налоговый учет);
Так же при проведении документа модифицируются параметры элементов справочника Основные средства, которые принимались к учету.
Для того чтобы быстро оценить движения документа, достаточно нажать кнопку Результат проведения документа на панели инструментов формы списка документов. Например, вот как выглядит окно с информацией о результатах проведения документа, которым мы принимали к учету объект ОС Станок токарный .
 |
|
Рис. 4.36. Окно с информацией о проведении документа |
Для того, чтобы система сформировала отчет о проведении документа, можно нажать кнопку Отчет по движениям документа в окне с
Проведение документа Ввод начальных остатков ОС по налоговому учету
При проведении документы Ввод начальных остатков ОС сформировали следующие проводки по налоговому учету:
 |
|
Рис. 4.37. Журнал проводок (налоговый учет) |
|
Д01.01.Станок токарный 233280 руб. |
Принят к налоговому учету Станок токарный |
|
К02.01.Станок токарный 31590 руб. |
Принята к учету накопленная амортизация по токарному станку |
|
Д01.01.Кондиционер 54300 руб. |
Принят к налоговому учету Кондиционер |
|
К02.01.Кондиционер 24435 руб. |
Принята к учету накопленная амортизация по кондиционеру; |
|
|
Навы можете видеть Журнал проводок (налоговый учет). |
Вы уже заметили, что в проводках по налоговому учету приведен лишь дебет или кредит счета. В налоговом учете нет необходимости в дополнительном счете, который в бухгалтерском учете нужен лишь для того, чтобы, введя начальные остатки по счетам, мы могли бы построить на их основе правильную отчетность, в частности, бухгалтерский баланс, сумма статей актива которого равна сумме статей пассива.
Выше мы кратко охарактеризовали особенности документа, используемого для ввода начальных остатков ОС, рассмотрели движения, формируемые этим документом. Здесь вам встретилось множество незнакомых системных объектов, в частности - регистров сведений, которые используются для хранения различной информации об основных средствах. Подробности о механизмах системы, используемых для организации учета основных средств, мы рассмотрим в одной из следующих лекций.
4.6. Ввод начальных остатков по другим счетам
Начальные остатки по счетам (исключая остатки по ОС, НДС, по УСН, остатки по учету предпринимателя) вводят с помощью ручных операций. Для формирования бухгалтерских записей по счетам в ручном режиме используется документ Операция (бухгалтерский и налоговый учет). Этот документ можно найти в меню Операции > Операции, введенные вручную
 |
|
Рис. 4.38. Форма документа для ручного ввода бухгалтерских операций |
Как вы уже знаете, в бухгалтерском плане счетов 1С:Бухгалтерии есть специальный счет - 000, который используется как корреспондирующий в проводках по вводу начальных остатков. Для ввода начальных остатков по активным счетам используется проводка вида ДАС К000, где АС -это активный счет, для ввода проводок по пассивным счетам, используется конструкция вида Д000 КПС, где ПС - это пассивный счет.
Если вы вводите данные по забалансовому счету - корреспондирующий счет указывать не нужно, так как при учете на забалансовых счетах не применяется метод двойной записи.
Вводя остатки с помощью документа Операция, следует учесть, что вводить их надо подробно -то есть - с необходимой детализацией по субсчетам и по субконто. Например, если вы хотите
ввести остаток материалов определенного вида на складе, вы должны не только указать сумму и счет учета, но и необходимую аналитику.
Напомним так же, что остатки по счетам вводятся на дату, предшествующую дате перехода на автоматизированный учет. Выше мы соответствующим образом настраивали дату в программе -таким образом, чтобы произвести начальное заполнение базы, ввод документов на 31.12.2008 - так как организация переходит на учет в 1С:Бухгалтерии с 01.01.2009.
Вприведена информация по начальным остаткам по счетам нашей организации. Все эти остатки нужно ввести в систему с помощью документа Операция.
Таблица 4.2. Описание бухгалтерских операций для ручного ввода
Сумма,
К руб
000 982374
№ Описание Д
1. Остаток денежных средств на основном расчетном счете (Субконто 1 - "Ростбанк" 51 (расчетный))
2. Остаток товара на оптовом складе 41.01 000 100000
Вагонка, количество 30 м3. Субконто:
• Субконто1: Вагонка;
• Субконто 2: (получено от поставщика ООО "Технодрайв" на Оптовый склад покупных товаров), см. ниже таблицы о ручном вводе информации по партиям;
• Субконто3: Оптовый склад покупных товаров;
3. Остаток материалов 10.01 000 50000
Доска Д1, количество 10 куб. м.
• Субконто 1: Доска Д1;
• Субконто 2: Информация о партии (получено от поставщика ООО "Технодрайв" на Оптовый склад покупных товаров);
• Субконто 3: Оптовый склад покупных товаров
4. Уставный капитал: 000 80.09 1363929
• Субконто 1: Владимиров А.В.
В операциях 2 и 3 мы должны указать, к какой партии относится товар, информация о котором вносится в базу. Информацию о партии можно ввести вручную
 |
|
Рис. 4.39. Ручной ввод информации о партии |
Вводя документ Операция, обратите внимание на то, что у него есть две вкладки. Вкладку Бухгалтерский учет мы заполняем самостоятельно, а для того, чтобы заполнить вкладку Налоговый учет, достаточно нажать на кнопку Заполнить. Обратите внимание на то, что остатки по счетам налогового учета вводятся без корреспонденции.
Навы можете видеть заполненный документ, в частности - его вкладку Бухгалтерский учет.
 |
|
Рис. 4.40. Документ Операция, заполненная вкладка Бухгалтерский учет |
Навы можете видеть вкладку Налоговый учет нашего документа.
 |
|
Рис. 4.41. Документ Операция, заполненная вкладка Налоговый учет |
4.7. Проверка правильности ввода начальных остатков
Мы настроили систему, ввели начальные остатки по счетам. Но как проверить, верно ли введены начальные остатки? Для этого нужно воспользоваться одним из стандартных бухгалтерских отчетов - Оборотно-сальдовой ведомостью. Сейчас мы рассмотрим ее использование для контроля правильности ввода начальных остатков, а так же некоторые особенности ее настройки.
Для того, чтобы построить оборотно-сальдовую ведомость, выполним команду Отчеты > Оборотно-сальдовая ведомость. В окне отчета будет построена оборотно-сальдовая ведомость с текущими настройками. Если вы внесете изменения в параметры отчета - для того, чтобы он был построен заново, нужно нажать на кнопку Сформировать.
Навы можете видеть оборотно-сальдовую ведомость, построенную по базе данных, настройкой которой мы занимались выше.
 |
|
Рис. 4.42. Оборотно-сальдовая ведомость |
Оборотно-сальдовую ведомость часто называют пробным балансом. Ее столбец Сальдо на начало периода представляет собой остатки по счетам на начало периода, которые можно использовать для составления баланса на начало периода. А столбец Сальдо на конец периода -это, фактически, баланс на конец периода. Понятно, что в ОСВ есть показатели, которых нет в балансе, да и сгруппированы данные по номерам счетов, а не по ликвидности или срочности, однако бухгалтерам хорошо известно - если сошлась ОСВ - баланс тоже "пойдет".
Обратите внимание на следующие контрольные показатели ОСВ, позволяющие проверить правильность начального заполнения данных по счетам бухучета
1. Дебетовый оборот по счету 000 должен быть равен кредитовому обороту. Если это равенство выполняется - это значит, что дебетовый оборот по другим счетам и кредитовый оборот по другим счетам так же равны между собой, то есть, если перейти от оборотно-сальдовой ведомости к балансу, окажется, что величина активов равна величине источников их образования.
2. Дебетовое сальдо по всем счетам на конец периода равно кредитовому сальдо, и они, в свою очередь, равны оборотам по счету 000.
3. Выполнение первого условия приводит к тому, что счет 000 не имеет сальдо.
В нашем случае обороты по дебету и кредиту счета 000 равны 1419954 руб, дебетовое сальдо по счетам равно кредитовому сальдо и так же равно 1419954. Следовательно, все данные внесены верно.
4.8. Обработка Ввод начальных остатков
В 1С:Бухгалтерии есть специальная обработка (Предприятие > Ввод начальных остатков), которая предназначена для упрощения процесса ввода начальных остатков по счетам .
 |
|
Рис. 4.43. Обработка Ввод начальных остатков |
Она хорошо документирована - работая с ней вы встретите массу подсказок и комментариев, расположенных в правой части экрана. Работа по вводу остатков ведется следующим образом. Сначала вы выбираете предприятие, для которого будут вводиться начальные остатки, устанавливаете дату ввода остатков (для этого служит соответствующая ссылка в правой части окна программы, в информационной панели), после чего выделяете мышью строку таблицы счетов с нужным счетом и нажимаете на кнопку Ввести остатки по счету. Система анализирует счет, который вы выбрали, и, в зависимости от вида счета, предлагает либо заполнить специализированный документ по вводу начальных остатков (например, это касается остатков по ОС), либо предлагает ввести операцию вручную. После ввода начальных остатков в таблице счетов отображается дебетовый или кредитовый остаток по счету, в нижней части таблицы выводится сумма по дебетовым и кредитовым оборотам для контроля правильности ввода остатков.
Выше мы заполняли документы самостоятельно, после установки даты ввода остатков (31.12.2008) система прочитала данные из документов и заполнила ими поля таблицы, рассчитав итоговые показатели .
Ваоя мт*іиш петлим
4 г Ввод начальных остатков
Оргнчзащы Мабенм*»*
р счета пат счетов і Зебвявсовыв OBta НДСпорвнвовшел_
» Ввести остаткипосче*/ ф Открыть сгысо* дск/чнчтое • 0С8 пг>сч*-у . Картона ствтв • Сопсставлемле БУ иНУ О0взвитъ |
|
|
Счет |
Ма»влемсВ"**« |
Сальдо Дт Гнав | |
СаодоКт Іивч) |
|
|
Осноегде средства |
207560,СО |
|
|
|
01 01 |
Осввыв средства в оргамлзадм* |
28750000 |
|
|
|
он» |
Выбытие кист# средств |
|
|
|
|
СО Амортизация основав средств |
|
5002500 |
|
|
0201 |
Амортизация ос» ее» ем средств, уаньеанквм на счете 01 |
|
5602500 |
|
|
0202 |
Амортизация осмоелч*» средств умгьеаеквм на счете 03 |
|
|
|
|
0J |
Домздрые ваоаалма а »мтсриа*мне цымости |
|
|
|
|
0301 |
Мвпч*и«ъ»«ле цтмлоегм в орган*заіры |
|
|
|
|
*03 02 |
Магесма<ъл*ле иекалостм првдостаеле**е>« во ереметмое владение и по^зоваи |
|
|
|
|
<шв |
Метермыълвле цсмлостм предаст аале»»%в ед еремемлое пень осеням |
|
|
|
|
0301 |
Проча вояовлнле в ложем** |
|
|
|
|
0309 |
Выбытие матермаевлвл* деичостеР |
|
|
|
|
04 |
Нсмегеемаіълвл» anew |
|
|
|
|
wen |
Нрмаееома<влвле аспвы оргамоаіда* |
|
|
|
|
СИ 02 |
Расжиынана/елоисследоваге<ъс»»м огытмокоиструсторскиеитетямлопгле |
|
|
|
|
¦ 106 |
Амортизация исмагесманивлк актъвсе |
|
|
|
|
07 |
Обсруквам** к установка |
|
|
|
|
:О0 |
В.ло«е*«та вс. »т?вы |
|
|
|
|
Итого (баланс! |
1 419 S54.W |
1 419954 00 |
|
|
|
|
|
Рис. 4.44. Обработка Ввод начальных остатков, информация по остаткам, введенным ранее |
Ввод нлчлльші остатков
?га ввод* не^ъмп остатков дпясрга»««зац>ы'?ебе<ъсна." Эі декабря 2000 г Остатки будут огрвяекы в /лете па / а>а««ло дат/
Нам—«тв гшзнаетпы четной
Для того, чтобы ввести пэчасьлвле остатки слевдет выбрать с «ет в спас?.е слетов, и нажать на »иог*у ‘Венети ост art и по слет/" |и«ь» Уп ив клавиатур») 0 сгмс*е слетов моаиф Могь как кСик-рГ»*Ч*л субсмт. та», и слот в шалом Прм пааатл на »ноеву ‘Ввести остатки по счет/" будет егтрыт оуулвя ‘Ввод иаг*ь%*%в остатков''
Док» іелаом 'Ввод нала**** остатков" осуществляется ввод остатков в разрезе разделов /чета Прм открыта док інекеа сктема аетомапелески спреде лает по вв^ратыстау счет/ к в ал ом/
раздел/«его вч относите*
При необходимости обработкой Ввод начальных остатков можно воспользоваться после того, как остатки по некоторым счетам введены самостоятельно. Ей же можно пользоваться и тогда, когда ничего еще не введено - в таком случае она позволит вам пройти по тому же пути, который вы прошли самостоятельно выбирая и заполняя нужные документы.
4.9. Дата актуальности учета
В 1С:Бухгалтерии существует регистр сведений Дата актуальности учета (Сервис > Управление датой актуальности учета). Он предназначен для указания даты, позже которой документы будут проводиться по упрощенной схеме - без выполнения сложных расчетов (например, по учету НДС), которые способны замедлить систему. Этот механизм позволяет повысить производительность оперативной учетной работы в организациях, где применяется высокий уровень детализации учета, при большом объеме базы данных.
Дату актуальности учета нужно периодически менять на более позднюю. Если вы имеете дело с большими объемами данных и становится ясным, что изменение даты актуальности учета позволит повысить производительность работы с системой - тогда это можно делать достаточно часто. Пожалуй, здесь всё зависит от конкретной системы.
При изменении даты актуальности учета система предлагает перепровести документы, проведенные ранее по упрощенной схеме. Перепроведение, в зависимости от размера базы, может занять достаточно продолжительное время, поэтому постарайтесь выполнять смену даты актуальности учета тогда, когда нагрузка на систему со стороны пользователей минимальна.
При настройке даты актуальности учета можно задавать отдельные даты для различных разделов учета.
Рассмотрим пример заполнения записи регистра Дата актуальности учета. Навы можете видеть пример заполнения регистра, предусматривающий одну общую дату актуальности учета для всех разделов учета.
|
™ Лата актуальности учета * |
|
|
-1 |
Организация:
Способ указания: |
Мебельщик ... х | |
|
Общая дата |
3 |
|
1 Общая дата (для всех разделов учета) |
Дата актуальност
Дата актуальност разделам учета (о НДС и налоговый отдельно для каж, В случае, если дал документ не отра) В бухгалтерском і |
и учета: 31.12.2008) |
Ш X |
и учета определяет период проведения документов по ценка МПЗ при выбытии, расчеты с контрагентами, учет). Дата актуальности может быть установлена аого раздела учета.
•а проводимого документа позже даты актуальности, кается в соответствующих разделах учета.
)чете документы при проведении отражаются всегда. |
|
OK Записать Закрыть ? |
|
Рис. 4.45. Заполнение регистра Дата актуальности учета, общая дата
Если в поле Способ указания выбрать По разделам учета - появится возможность настраивать дату актуальности для различных разделов учета .
 |
|
Рис. 4.46. Заполнение регистра Дата актуальности учета, дата для различных разделов учета |
При изменении даты актуальности учета программа предложит выполнить одно из трех действий:
• Перепроводить документы по всем организациям;
• Перепроводить документы по записываемой организации;
• Не перепроводить документы;
Рекомендован именно первый вариант, однако, как уже было сказано, перепроведение может занять достаточно много времени, поэтому к данной опции надо относиться с осторожностью и выбирать ее лишь тогда, когда вы точно знаете, что система сможет нормально выполнить ресурсоемкое задание.
Обратите внимание на то, что в бухгалтерском учете записи отражаются всегда.
4.10. Дата запрета изменения данных
В 1С:Бухгалтерии предусмотрена полезная возможность устанавливать дату запрета изменения данных. Создание новых или изменение существующих документов возможно лишь в том случае, если их дата больше даты запрета изменения данных.
Запрет может быть полезен, например, после сдачи годовой отчетности, когда бухгалтер хотел бы "заморозить" состояние базы данных для того, чтобы информация в системе соответствовала бы информации в отчетных документах, или по каким-то другим причинам.
Для настройки даты запрета изменения данных нужно выполнить команду Сервис > Управление пользователями и доступом > Дата запрета изменения данных .
 |
|
Рис. 4.47. Настройка даты запрета изменения данных |
Здесь, в поле Способ указания даты запрета изменения данных можно выбрать один из трех способов:
• Общая дата;
• По организациям;
• По организациям и пользователям;
Последний вариант наиболее гибок. Устанавливая дату запрета изменения данных, учтите, что она не действует на пользователей, которым сопоставлена роль "Полные права".
4.11. Установка даты после начальной настройки
Перед началом настройки системы, ввода начальных остатков, мы установили дату в программе на 31.12.08. После того, как все необходимые работы выполнены, следует установить дату таким образом, чтобы она соответствовала текущей дате компьютера. Для того, чтобы это сделать, выполните команду Сервис > Параметры, перейдите на вкладку Общие появившегося окна и там установите флаг Использовать текущую дату компьютера. Если вам нужно будет ввести документ с датой, отличающейся от текущей - вы можете вручную изменить соответствующий реквизит в его шапке. Если же, например, вам нужно будет вводить множество документов с датой, отличающейся от текущей - вы можете установить нужную дату для всей системы.
4.12. Настройки пользователя
Перед началом учетной работы можно произвести некоторые настройки пользователей. Это можно сделать, выполнив команду Сервис > Настройки пользователя .
 |
|
Рис. 4.48. Настройка параметров системы для пользователя |
Например, здесь можно настроить такие параметры, как Основной тип цен продажи, Основной склад и другие, которые отвечают за автоматическую подстановку в документы, формируемые пользователем, заданных параметров.
Некоторые настройки (например - Показывать Панель Функций) позволяют настроить поведение и внешний вид системы так, как это удобно пользователю.
4.13. Начало учета для новых организаций
Если организация только начинает деятельность, то есть, начало учета в 1С:Бухгалтерии совпадает с началом бухгалтерского учета в организации, первоначальная настройка системы отличается лишь тем, что нет нужды вводить начальные остатки по счетам. Как известно, бухгалтерская операция, с которой начинается учет в организации - это регистрация уставного капитала. Для ввода этой операции в 1С:Бухгалтерии не предусмотрено отдельного документа. Ввести сведения об уставном капитале можно, воспользовавшись универсальным инструментом для ввода бухгалтерских операций.
Предположим, нам нужно ввести в систему следующую операцию: Зарегистрирован уставный капитал ООО в размере 100000 руб. Учредителем организации является Владимиров Александр Васильевич, физическое лицо.
Для ввода этой операции выполним команду Операции > Операции введенные вручную. В появившемся окне списка операций, введенных вручную, нажмем на кнопку Добавить.
Появится окно для ввода информации об операции .
 |
|
Рис. 4.49. Окно ввода бухгалтерской операции |
Фактически, сейчас мы формируем электронный вариант документа, который принято называть бухгалтерской справкой. Кстати, для создания печатной формы этого документа используется кнопка с надписью Бухгалтерская справка.
Рассмотрим порядок заполнения этого документа.
Пройдемся по его полям, начиная с шапки.
|
Номер: |
Задается автоматически при записи документа. Может быть изменен вручную, по команде Действия > Редактировать номер. |
|
От: |
Дата документа, ее можно либо оставить в том виде, в котором она введена автоматически, либо, при необходимости, изменить вручную. |
|
Организация: |
Здесь устанавливается организация, для которой выполняется операция. В нашем случае это уже известная вам организация "Мебельщик". |
|
Ответственный: |
Здесь автоматически указывается сотрудник, который вошел в систему, используя свои идентификационные данные. |
|
Сумма |
Заполняется автоматически по данным из табличного поля. Поддается редактированию. |
|
операции: |
|
|
Содержание: |
В это поле нужно ввести содержание операции. В нашем случае можно ввести "Сформирован уставный капитал". |
Типовая
операция: |
Нажав кнопку с тремя точками в этом окне, можно открыть список типовых операций и выбрать из них подходящую. Далее можно нажать на кнопку Сформировать проводки и система автоматически сформирует проводки по этой операции. В нашем случае нужно будет вводить проводки вручную. |
Ниже полей шапки расположены две вкладки. Одна из них называется Бухгалтерский учет и содержит табличное поле, предназначенное для ввода проводок в бухгалтерском учете, вторая -Налоговый учет, и, соответственно, предназначена для ввода проводок по налоговому учету. Вкладка Налоговый учет может быть заполнена автоматически на основе вкладки Бухгалтерский учет - это можно сделать, заполнив вкладку Бухгалтерский учет и нажав на кнопку Заполнить на панели инструментов табличного поля. Правила заполнения вкладки Налоговый учет задаются с помощью специальных механизмов системы, в частности - регистра Соответствие счетов БУ и НУ (подробнее об этом механизме можно узнать из.
Заполним табличное поле Бухгалтерский учет. Для этого мы должны хорошо представлять себе, какие изменения в учете должна произвести операция, знать номера счетов и особенности аналитического учета по этим счетам. В нашем случае бухгалтерская запись будет выглядеть следующим образом:
Д75 К80 100000 руб. - зарегистрирован вклад в уставный капитал Владимирова А.В.
Если подойти к описанию бухгалтерской записи более подробно, то окажется, что в 1С:Бухгалтерии заведен специальный субсчет - 75.01 "Расчеты по вкладам в уставный (складочный) капитал". Этот счет имеет одно субконто - Контрагенты - то есть - позволяет вести учет в аналитическом разрезе контрагентов.
Добавим новую строку в табличное поле Бухгалтерский учет, выберем колонку Счет ДТ и нажмем на кнопку с тремя точками. Появится форма списка плана счетов для выбора нужного счета. Навы можете видеть процесс заполнения номера счета. Здесь, для наглядности, открыто окно настройки счета 75.01, на практике же, заполняя номер счета, достаточно выбрать его из списка счетов.
 |
|
Рис. 4.50. Заполнение номера счета |
Теперь заполним данные по субконто .

ч* Перейти
Действия-
-tin.
Q Перейти • Отчет • Поля» м4**«*ное^**- ИНН
Номер Оргагяоосич
Суйма опередо
С<МЦМЦМ€ |Ср<Р»«фОЧИуСТр|ИЫЙМУВІГВЛ Тюоеая операция
бусгалтерсмЛучет Hancroet*» ут Действии- <•! І5 [ +g *5. ^ t I |
|
|
№ |
Счет Дт |
Сконто Дт |
Со
В« |
|
|
|
|
|
в, |
hb
I Ка |
І |
7501 |
И |
|
|
Мебе/ъщж
К окт регенты Віимиммрое Александр Васильевич *
0.00 I
Действия • и Г ч Перейти * Отчет ^ Советы 7 На^я-твмоеатме Впай?т*<рсвАле«санйрВаеигіьевм«
Кос 000000006
Общие Адресе и теневое* Контакты Счете и договоры
Ор /Фи> ЛиіО
Г рут?і контрагентов ФИО До».у<*иг ИНН
Км по ОКНО [J виаоит е холим-
"0
|Фив. ливр вкладам
?лаадорое Алексвмар Василевы* Паспорт
Комлеитарьы
Коткчеитарин
(Ж Записать Закрыт*
Рис. 4.51. Заполнение субконто Контрагенты
Здесь мы выбираем заранее созданного контрагента из справочника Контрагенты. Обратите внимание на то, что в поле Юр./Физ. лицо мы установили Физ. лицо. На практике нужно вводить как можно более полную информацию о контрагентах.
Аналогичным способом заполняем колонку Счет Кт, выбирая счет 80.09 "Прочий капитал" и субконто для этого счета - Владимиров А.В. В колонку Сумма введем 100000 .
 |
|
Рис. 4.52. Заполнение табличной части Бухгалтерский учет |
В колонку Содержание введем "Формирование уставного капитала", в колонку № журнала введем "УК".
Теперь попытаемся заполнить вкладку Налоговый учет на основе введенных данных. Нажмем на кнопку Заполнить на панели инструментов вкладки Бухгалтерский учет. Если после этого перейти на вкладку Налоговый учет - окажется, что она пуста. Это неудивительно - в плане счетов налогового учета нет счетов, соответствующих счетам 75.01 и 80.09 - для налогового учета операция регистрации уставного капитала не имеет значения. Для того чтобы просмотреть соответствие счетов бухгалтерского и налогового учета, можете выполнить команду главного меню Предприятие > Планы счетов > Соответствие счетов бухгалтерского и налогового учета. Навы можете видеть окно Список Соответствие счетов БУ и НУ.
|
ff Список Соответствие счетов БУ и НУ |
_ П х |
|
1 Действия * М Т? * 0 ? |
1 |
|
|
У,, |
Период |
Регистратор |
Счет БУ - |
Счет корр БУ |
Вин затрат НУ |
Счет НУ |
Комментарий Л |
|
ЕЗ |
? |
01 01 |
Установка с... |
58.01.2 |
|
|
58.01.2 |
|
|
ЕЗ |
? |
01.01 |
Установка с... |
58.02 |
|
|
58.02 |
|
|
|
? |
01 01... |
Установка с... |
58.03 |
|
|
58.03 |
|
|
ЕЗ |
* |
01 01, |
Установка с |
58 04 |
|
|
58 04 |
|
|
ЕЗ |
* |
01 01. |
Установка с. |
58 05 |
|
|
58.05 |
|
|
ЕЗ |
s/ |
01 01 |
Установка с... |
69 01 |
|
|
69 01 |
|
|
ЕЗ |
? |
01 01 |
Установка с... |
69.021 |
|
|
69 021 |
|
|
ЕЗ |
? |
01 01 |
Установка с... |
69 022 |
|
|
69 022 |
|
|
о |
? |
01.01... |
Установка с |
69.031 |
|
|
69 031 |
|
|
ESI |
? |
01.01... |
Установка с. |
69.032 |
|
|
69.03.2 |
|
|
ЕЗ |
У |
01.01... |
Установка с |
69.04 |
|
|
69.04 |
|
|
ЕЗ ' |
? |
01 01 |
Установка с... |
69.11 |
|
|
69.11 |
|
|
ЕЗ |
? |
01 01. |
Установка с |
70 |
|
|
70 |
|
|
ЕЗ |
? |
01 01... |
Установка с |
7601 2 |
|
|
97 02 |
|
|
ЕЗ |
? |
01 01 |
Установка с... |
79.02 |
|
|
79.02 |
|
|
ІСЕ) |
? |
01 01 |
Установка с... |
90.01.1 |
|
|
30 01 2 |
|
|
ЕЗ |
? |
01 01 |
Установка с... |
90 01 2 |
|
|
ЕН |
|
|
ЕЕ) |
? |
01.01... |
Установка с |
90.021 |
|
|
90.02 |
|
|
ЕЕ) |
? |
01.01... |
Установка с |
90.022 |
|
|
ЕН |
|
|
О |
|
01 01 |
Установка с. |
90.05 |
|
|
90.05 |
|
|
О |
? |
01 01 |
Установка с... |
91.01 |
|
Докоды (раско... |
91,01.4 |
|
|
ЕЗ |
? |
01 01 |
Установка с |
91.01 |
|
Доходы (расхо |
91 01 2 |
|
|
ЕЕ) |
? |
01 01. |
Установка с. |
91.01 |
|
Доходы (расхо . |
91 01 6 |
|
|
& |
? |
01.01... |
Установка с... |
91.01 |
|
Доходы (расхо... |
91 01.5 |
|
|
ЕЗ |
? |
01 01. |
Установка с... |
91 01 |
|
Доходы (расхо... |
91.01 7 |
|
|
ЕЗ |
? |
01 01 |
Установка с |
91 01 |
|
Доходы (расхо... |
91 01 1 |
|
|
m |
|
Л1 П1 '¦ |
|
01 по |
|
П ....... I—..... |
СП ПО А |
V |
|
< |
|
|
|
|
|
|
___> J |
|
|
Рис. 4.53. Соответствие счетов бухгалтерского и налогового учета |
Можно заметить, что счета 75 и 80 в списке отсутствуют.
Вернемся к документу, которым мы вводим информацию о регистрации уставного капитала. Проведем документ с помощью кнопки ОК - он сформирует проводку, которую мы ввели вручную.
Освоив работу с этим документом, удалите его - он не понадобится нам в дальнейшем.
Проводка Д75 К80 лишь говорит о том, что учредители должны организации некие суммы или ценности. Внесение ценностей и денег оформляется либо соответствующими специальными документами (например, если учредитель решит оплатить взнос наличными - это будет Приходный кассовый ордер и т.д.), либо, если подходящего документа найти не удается - с помощью уже знакомой вам Бухгалтерской справки.
Наряду со средствами для ручного ввода бухгалтерских операций, 1С:Бухгалтерия содержит инструменты для ручной коррекции записей регистров. Это - документ Корректировка записей регистров (Операции > Корректировка записей регистров).
Выводы
В данной лекции мы завершили предварительную настройку системы, завершили подготовку ее к работе. В частности, рассмотрели особенности настройки аналитического учета, заполнили справочники, рассмотрели особенности настройки видов субконто, ввод начальных остатков, осветили понятия даты актуальности учета, даты запрета изменения данных. Так же в данной лекции мы рассмотрели некоторые особенности учета уставного капитала. Наша следующая лекция посвящена учету кассовых операций.
Учет кассовых операций
Лекция посвящена описанию особенностей учета кассовых операций в системе 1С:Бухгалтерия.
Цель лекции: ознакомиться с особенностями организации учета кассовых операций в 1С:Бухгалтерии.
5.1. Общие положения
Для учета кассовых операций в Плане счетов бухгалтерского учета предусмотрен счет 50 "Касса". К нему открывают субсчета, которые используются в бухгалтерских записях, детализируя конкретные виды касс, используемые в организации.
По умолчанию к счету 50 открывают субсчета 50.01 "Касса организации", 50.02 "Операционная касса", 50.03 "Денежные документы". Предусмотрены здесь и субсчета для организации учета иностранной валюты - это 50.21 "Касса организации (в валюте)" и 50.23 "Денежные документы (в валюте)".
 |
|
Рис. 5.1. План счетов: Счет 50, субсчета, субконто |
В качестве субконто счет 50 и большинство его субсчетов используют субконто "Статьи движения денежных средств". При создании кассовых документов, в первую очередь, система запрашивает выбор статьи движения денежных средств.
Основным нормативным актом, который достаточно подробно регулирует особенности оформления и учета кассовых операций в организации, является "Порядок ведения кассовых операций в Российской Федерации", утвержденный решением Совета Директоров ЦБ РФ 22.09.1993 №40.
Рассмотрим особенности приходования денежных средств в кассу и реализацию этого процесса в 1С:Бухгалтерии.
5.2. Поступление денежных средств в кассу организации
Поступление денежных средств в кассу организации оформляется приходным кассовым ордером. Сокращенно его принято называть ПКО. Форма ПКО утверждена в Постановлении Госкомстата от 18 августа 1998 г. № 88 "Об утверждении унифицированных форм первичной учетной документации по учету кассовых операций, по учету результатов инвентаризации". Там он называется: "Форма №КО-1". ПКО (его внешний вид мы рассмотрим чуть позже) состоит из двух частей - ордера и квитанции. При внесении денежных средств в кассу организации квитанция выдается внесшему их лицу, а ордер остается в организации.
Порядок движения ПКО по инстанциям организации, вкратце, выглядит следующим образом. Бухгалтер выписывает ПКО, на ПКО ставят печать организации, на нем расписывается главный бухгалтер (или другое уполномоченное лицо), после чего ордер передается кассиру, который проверяет реквизиты ордера, получает по нему деньги и выдает квитанцию лицу, внесшему деньги.
Бухгалтер и кассир в автоматизированном учете кассовых операций
Еще до того, как мы познакомимся с особенностями заполнения документа, который используется в 1С:Бухгалтерии, давайте рассмотрим вопрос разделения функций бухгалтера и кассира при автоматизированной обработке кассовых ордеров.
Бухгалтер может сформировать приходный кассовый ордер, распечатать его на принтере (для того, чтобы поставить на бумажной копии ордера необходимые подписи и печати) и передать кассиру. При этом бухгалтер, после формирования электронного документа, записывает его в системе, но не проводит - то есть - нажимает на кнопку Записать в форме документа и не трогает кнопку ОК. После того, как документ записан - он будет сохранен в базе данных, но не сформирует никаких движений по регистрам. То есть - документ будет, но никакого воздействия на состояние учета, на состояние бухгалтерских регистров, он не окажет. Когда кассир завершит работу с ПКО, получит по нему нужную сумму - он может отыскать документ в базе данных, открыть его и провести, нажав на кнопку Провести в форме документа.
Ну а если деньги по ПКО так и не будут внесены - документ так и останется записанным, но не проведенным, то есть на состояние учета он не повлияет.
Кстати, кассир, помимо вышеописанных манипуляций с ПКО, должен зарегистрировать ордер в кассовой книге (Ф №КО-4). 1С:Бухгалтерия берет на себя и формирование кассовой книги. Несмотря на то, что учет практически полностью автоматизирован, некоторые сведения - такие, как те же ПКО или листы кассовой книги - не доверены пока полностью электронике. Поэтому многое - в частности - листы кассовой книги, о которой мы поговорим ниже, приходится распечатывать, подшивать, хранить - как в обычной бухгалтерии.
Процедура обработки документов в каждой конкретной бухгалтерии может отличаться от стандартной. Кстати, это касается не только кассовых операций.
Оформление ПКО
Для того, чтобы открыть список документов для ПКО, нужно выполнить команду Касса > Приходный кассовый ордер. В появившемся окне списка нажмем на кнопку Добавить -отобразится окно для выбора вида документа .
 |
|
Рис. 5.2. Приходный кассовый ордер, Выбор вида операции документа |
Ниже перечислены виды документов, по которым можно организовать прием денежных средств, а так же приведены примеры операций с бухгалтерскими записями, содержащими корреспонденцию счетов. Обратите внимание на то, что здесь и далее мы будем, в основном, показывать схематические проводки, которые при ведении учета будут преобразованы к более подробному виду. Например, в 1С:Бухгалтерии счет 50 в проводках не используется - он представлен в проводках своими субсчетами.
|
Таблица 5.1. Виды ПКО и хозяйственные операции |
|
№ |
Вид документа |
Хозяйственные операции |
Д |
К |
|
1 |
Оплата от покупателя |
Поступила выручка, полученная от реализации товаров, работ, |
50 |
62 |
|
|
|
услуг |
|
|
|
2 |
Прием розничной выручки |
Приняты денежные средства из операционной кассы в кассу |
50.01 |
50.02 |
|
|
|
организации |
|
|
|
3 |
Возврат денежных средств |
Сдан остаток подотчетной суммы наличными в кассу |
50 |
71 |
|
|
подотчетником |
организации |
|
|
|
4 |
Возврат денежных средств |
Получены ранее уплаченные денежные средства от поставщика |
50 |
60 |
|
|
поставщиком |
за недопоставленную продукцию |
|
|
|
5 |
Получение наличных денежных средств в банке |
Получены денежные средства в банке по чеку №_для целей |
50 |
51 |
|
6 |
Расчеты по кредитам и |
Получены денежные средства в счет возврата коммерческого |
50 |
76 |
|
|
займам с контрагентами |
кредита |
|
|
|
7 |
Прочий приход денежных |
Оприходована выручка от реализации ОС, материалов, НМА и |
50 |
91, |
|
|
средств |
т.д. |
|
76 |
|
|
|
В ходе инвентаризации выявлены излишки кассы, выявленные излишки оприходованы в кассу |
50 |
91 |
|
|
|
Получены денежные средства от сотрудников организации в счет возмещения ущерба от материально-ответственных лиц, выплаты за услуги и т.д. |
50 |
73 |
Рассмотрим небольшой пример. 16.01.2009 в кассу организации поступили наличные денежные средства с расчетного счета в сумме 10000 рублей.
Для создаваемого ПКО выберем вид документа Получение наличных денежных средств в банке, откроется форма ПКО, которую нужно заполнить .
 |
|
Рис. 5.3. Приходный кассовый ордер, Получение наличных денежных средств в банке |
Здесь мы заполняем реквизит Сумма - вводим 10000 рублей, на вкладке Реквизиты платежа устанавливаем следующие параметры:
|
Банковский счет: |
"Ростбанк" (Расчетный); |
|
Счет учета: |
51 |
|
Статья движения ден. средств: |
Получение наличных денежных средств в банке (вид - Прочие поступлении денежных средств по текущей деятельности). |
Напомним, что аналитический учет в разрезе счетов учета денежных средств (в частности, по счету 50 и его субсчетам) ведется по субконто Статья движения денежных средств (ДДС). Наличие данного аналитического разреза предназначено для автоматизированного заполнения Отчета о движении денежных средств (Форма №4). Каждый "денежный" документ вам придется снабдить информацией о статье ДДС. Если Форма №4 вашей организации по каким-то причинам не нужна - аналитику по счетам учета денежных средств лучше всего отключить (Предприятие > Настройка параметров учета, вкладка Денежные средства).
Вкладка Печать нужна для заполнения реквизитов, которые используются при печати документа. Для того, чтобы распечатать ПКО, нажмем на кнопку Печать. На экране отобразится форма ПКО - та самая Форма №КО-1, о которой мы говорили выше.
 |
|
Рис. 5.4. Приходный кассовый ордер, печатная форма |
Нажмем кнопку ОК в окне документа, он будет записан, проведен и отобразится в окне списка документов Приходные кассовые ордера.
Часто после того, как документ записан и проведен возникает необходимость в уточнении подробностей о его проведении. Например - для того, чтобы узнать, какие именно проводки сформировал этот документ, в какие именно регистры были сделаны записи. Напомним, что для того, чтобы узнать подробности о проведении документа, нужно выделить его и нажать на кнопку Результат проведения документа, которая расположена на панели инструментов окна списка документов. Результат нажатия этой кнопки вы видите на
 |
|
Рис. 5.5. Подробности о проведении документа |
Причем, это окно дает не только данные о проводке, но и позволяет отредактировать ее вручную (установив соответствующую галочку), а так же получить полный отчет по проведению документа
с подробной информацией обо всех движениях документа по регистрам. Для того, чтобы получить эту информацию, нажмите на кнопку Отчет по движениям документа в окне Результат проведения документа. Отчет по движениям документа отображает те же данные, которые отображаются в окне просмотра результатов проведения документа, однако, все они размещены на одном листе - это удобно для быстрого просмотра и для печати.
Ввод на основании
При заполнении ПКО и других кассовых документов (кстати, это касается вообще любых документов 1С:Бухгалтерии), очень удобно использовать механизм ввода на основании. Он позволяет ввести один документ на основании другого. Такой способ ввода документов выглядит вполне логичным - ведь документы довольно часто содержат повторяющуюся информацию и ее, эту информацию, вполне можно использовать.
Ввести ПКО можно на основании таких документов, как Счет на оплату покупателю, Реализация товаров и услуг, Отчет комиссионера о продажах, Отчет о розничных продажах.
ПКО и сам может послужить основанием для заполнения документа. Это могут быть документ
Отражение начисления НДС, Расходный кассовый ордер, Счет-фактура выданный.
Теперь давайте рассмотрим выбытие денежных средств из кассы.
5.3. Выбытие денежных средств из кассы
Вышеописанное Постановление Госкомстата от 18 августа 1998 г. № 88 регламентирует форму Расходного кассового ордера (или РКО), с помощью которого оформляется выбытие денежных средств из кассы. Порядок работы с РКО несколько напоминает порядок работы с ПКО. Бухгалтер выписывает РКО, заботится о печати и подписи уполномоченного лица, а кассир лишь выдает деньги по расходному кассовому ордеру. Порядок автоматизации совместной работы бухгалтера и кассира при организации движения РКО так же схож с вышеописанным.
Для того, чтобы создать РКО, нужно выполнить команду: Касса>Расходный кассовый ордер. Появится окно списка расходных кассовых ордеров. Попытка добавить новый РКО вызовет, для начала, список видов документа, с которыми можно работать .
 |
|
Рис. 5.6. Выбор типа нового РКО |
Вприведены описания видов документов, примеры операций и бухгалтерские записи по учету тех или иных операций.
|
Выберем вид документа Оплата поставщику. Появится форма . |
 |
|
Рис. 5.7. Заполнение РКО |
|
Таблица 5.2. Виды РКО и хозяйственные операции |
|
№ |
Вид документа |
Хозяйственные операции |
Д |
К |
|
1 |
Оплата поставщику |
Оплачены товары (услуги) поставщику |
60 |
50 |
|
|
|
наличными средствами |
|
|
|
2 |
Возврат денежных средств |
Возвращен аванс, ранее принятый у покупателя |
62 |
50 |
|
|
покупателю |
|
|
|
|
3 |
Выдача денежных средств подотчетнику |
Выданы денежные средства подотчетному лицу |
71 |
50 |
|
4 |
Выплата заработной платы по |
Выплачена заработная плата по расчетно |
70 |
50 |
|
|
ведомостям |
платежной ведомости |
|
|
|
5 |
Выплата заработной платы работнику |
Выплачена заработная плата |
70 |
50 |
|
6 |
Взнос наличными в банк |
Денежные средства из кассы внесены на |
51 |
50 |
|
|
|
расчетный счет в банке |
|
|
|
7 |
Расчеты по кредитам и займам с |
Возвращен коммерческий кредит в денежной |
76, 60 |
50 |
|
|
контрагентами |
форме |
|
|
|
8 |
Инкассация денежных средств |
Банк произвел инкассацию денежных средств |
57 |
50 |
|
9 |
Выплата депонированной заработной |
Выплачена депонированная заработная плата |
76 |
50 |
|
|
платы |
|
|
|
|
10 |
Прочий расход денежных средств |
Израсходованы денежные средства на прочие |
Разные |
50 |
|
|
|
цели |
счета |
|
Заполнение и порядок работы с этим документом практически полностью совпадает с порядком работы с ПКО. Так же заполняются реквизиты, вкладки, так же можно напечатать документ.
Выше мы говорили о том, что 1С:Бухгалтерия может автоматически формировать Кассовую книгу. Давайте познакомимся с этой возможностью программы поближе.
5.4. Кассовая книга
Кассовую книгу (Ф №КО-4) применяют для учета поступлений и выдач наличных денег в кассе. Законодательно заданы достаточно жесткие нормы ведения кассовых книг, их автоматизированное заполнение серьезно облегчает жизнь кассиров и бухгалтеров.
Так, ручное ведение кассовой книги заменяет отчет Кассовая книга, который состоит из двух частей. Первая часть отчета называется Вкладной лист кассовой книги. Он служит для формирования кассовой книги. Распечатанные листы брошюруются по мере необходимости или в определенные сроки, например, ежемесячно. Вторая часть называется Отчет кассира. Отчет содержит те же данные, что и вкладной лист. Кассир передает отчет с прилагающимися кассовыми документами в бухгалтерию.
Как уже было сказано, кассовая книга (Касса > Кассовая книга) в 1С:Бухгалтерии реализована в виде отчета .
 |
|
Рис. 5.8. Кассовая книга |
5.5. Журнал регистрации приходных и расходных кассовых документов
Кассовые документы регистрируются в журнале приходных и расходных кассовых документов (Форма №КО-3). Причем, без применения автоматизации, регистрируются бухгалтером до того, как будут переданы в кассу. Журнал ведет бухгалтер.
В системе 1С:Бухгалтерия Журнал регистрации приходных и расходных кассовых документов (Касса > Журнал регистрации кассовых документов) реализован в виде отчета .
 |
|
Рис. 5.9. Журнал регистрации приходных и расходных кассовых документов |
В форме отчета есть две вкладки. На одной (Журнал документов) формируется журнал документов, на второй (Обложка) сформирована обложка Журнала.
Выводы
В этой лекции мы рассмотрели основные операции, которые бухгалтеру, совместно с кассиром, приходится выполнять при учете кассовых операций. Мы рассмотрели оформление ПКО, РКО, формирование кассовой книги и журнала регистрации приходных и расходных кассовых документов, а так же - основные бухгалтерские записи по учету наличных денежных средств. Наша следующая лекция посвящена особенностям учета расчетов с подотчетными лицами в 1С:Бухгалтерии.
Расчеты с подотчетными лицами
Лекция посвящена описанию особенностей учета расчетов с подотчетными лицами.
Цель лекции: ознакомиться с особенностями организации учета расчетов с подотчетными лицами в 1С:Бухгалтерии.
6.1. Общие положения
Для учета расчетов с подотчетными лицами в бухгалтерском учете используется счет 71 "Расчеты с подотчетными лицами" .
 |
|
Рис. 6.1. План счетов: Счет 71, субсчета, субконто |
К этому счету по умолчанию открыто два субсчета - 71.01, по которому учитываются операции в рублях, и 71.21 для учета операций в валюте. По счету 71 и его субсчетам аналитический учет ведется в разрезе сотрудников организации.
Подотчетное лицо - это сотрудник организации, который получил деньги на какие-то нужды. Это могут быть средства на командировочные расходы (один из наиболее частых поводов выдачи подотчетных сумм), деньги для приобретения товаров или материалов.
6.2. Выдача денежных средств подотчет
Выдача подотчетных денежных сумм выполняется с помощью уже известного вам РКО. Помимо РКО денежные средства могут быть переведены подотчетному лицу с помощью платежного поручения или платежного ордера (о них мы поговорим в следующей лекции).
Выполним команду Касса > Расходный кассовый ордер, в появившейся форме списка расходных кассовых ордеров нажмем на кнопку Добавить, выберем вид документа Выдача денежных средств подотчетнику. Навы можете видеть форму только что созданного РКО с заполненными реквизитами вкладки Реквизиты платежа.
 |
|
Рис. 6.2. Выдача денежных средств подотчетному лицу по РКО |
Предположим, мы выдаем 16000 рублей Иванову И.И., направляемому в командировку.
Заполнить документ достаточно просто. Нужно лишь ввести сумму выдаваемых денежных средств в поле Сумма, выбрать во вкладке Реквизиты платежа подотчетника, которому выдаются деньги (поле Подотчетник) и статью движения денежных средств (поле Статья ДДС).
Так же на вкладке Печать нужно заполнить следующие реквизиты:
Выдать: ФИО лица, которому выдаются средства по РКО;
Основание: Основание для выдачи, например, приказ о направлении работника в командиовку;
Приложение: Здесь перечисляется список дополнительных документов, например - заявление работника о направлении его в командировку;
По: Здесь указываются реквизиты документа, удостоверяющего личность, по которому будут
выдаваться денежные средства.
|
Навы можете видеть бухгалтерские записи, которые сформировал наш РКО. |
 |
Здесь выполнена запись по дебету счета 71 и по кредиту счета 50.
Выписка РКО для выплаты денег подотчетному лицу ничем особенным не выделяется. Самое интересное начинается тогда, когда подотчетник возвращается в организацию с рассказом о том, как он потратил подотчетную сумму. Этот рассказ, подкрепленный оправдательными документами, называется авансовым отчетом.
6.3. Результат распоряжения подотчетной суммой: авансовый отчет
Подотчетные суммы выдаются на определенные цели, и когда выполнение этих целей будет подтверждено соответствующими документами, средства списываются с дебета счета 71. Например, если денежные средства выдавались на командировку, связанную с деятельностью организации (предположим, для выполнения договоренностей по заключенным договорам.) -средства со счета 71 можно списать на счет 26. Если подотчетное лицо занималось закупкой материалов - логично будет отнести эти расходы на счет 10. Расходы можно учесть и на счете 97 "Расходы будущих периодов" в том случае, если командировка была связана с заключением договоров. Учтенные на счете 97 расходы будут приняты к учету лишь тогда, когда наступит учетный период, к которому относится заключенный договор.
Авансовые отчеты подотчетных лиц вводятся в систему документом, который так и называется -Авансовый отчет. Его можно найти по адресу Касса > Авансовый отчет. Навы можете видеть форму документа Авансовый отчет.
 |
|
Рис. 6.4. Форма документа Авансовый отчет |
Рассмотрим порядок заполнения документа.
Заполнение реквизитов шапки документа выглядит достаточно очевидным. Единственное, на что следует сейчас обратить внимание - это реквизит Склад. Он нужен в том случае, если подотчетное лицо занималось покупкой ТМЦ, которые, в итоге попали на склад, заданный данным реквизитом.
Документ имеет несколько табличных частей. Рассмотрим их заполнение
В табличной части Авансы отражается сумма авансов, полученных подотчетным лицом. В частности, в данной табличной части вносится информация об РКО, которым были выданы денежные средства. Причем, помимо РКО в данном табличном поле может отражаться информация либо о платежном ордере на списание денежных средств, либо об исходящем платежном поручении, либо - о расходном кассовом ордере. Ранее мы подробно не рассматривали заполнение полей, которые требуют указание типа содержимого перед выбором. Такие поля после создания пустой строки табличной части, имеют, помимо уже знакомых вам кнопок очистки (со значком х) и просмотра элемента поля (со значком лупы) поле с буквой Т, нажав которую вы увидите список доступных типов данных.
Авансы (1 поз.) Товары (0 поз.) Оплата (0
¦і % % ^ а t \ шт |
|
№ |
Документ аванса Сумма |
|
1 |
Т X а |
|
|
Платежный ордер на списание дене... I |
|
Платежное поручение исходящее Расходный кассовый ордер |
Рис. 6.5. Выбор типа данных, соответствующего типу документа, по которому денежные средства выплачены подотчетному лицу
В нашем случае деньги выплачивались с помощью РКО, его мы и выбираем при указании типа данных.
После этого в поле появятся кнопки для выбора элемента (в частности, кнопка с тремя точками), где мы выберем тот РКО, которым оформлялась выдача денег.
Навы видите заполненную табличную часть Авансы и заполненные реквизиты шапки документа. Напомним, что денежные средства в размере 16000 рублей выданы подотчетному лицу Иванову Ивану Ивановичу на командировочные расходы. Он отправляется в командировку 16.01.2009, возвращается так же 16.01.2009.
 |
|
Рис. 6.6. Авансовый отчет, вкладка Авансы |
Давайте рассмотрим расходы, которые Иванов И.И. собирается отразить в авансовом отчете (суммы здесь приведены условные - в реальности, например, размер суточных определяется особым образом - обычно, в соответствии с приказом руководителя организации или по существующим нормам):
1. Стоимость проезда из г. Ростова-на-Дону в город Х - 1250 руб., в т.ч. НДС 18% (подтверждающий документ - билет №12345);
2. Стоимость проезда из г. Х в г. Ростов-на-Дону - 1300 руб., в т.ч. НДС 18% (подтверждающий документ - билет №32322);
3. Стоимость остановки в гостинице 5000 руб., в т.ч. НДС 18% (подтверждающий документ - счет из гостиницы №23232), выставлена счет-фактура №1 от 16.01.2009;
4. Суточные - 2000 руб.
5. Покупка материалов для нужд организации - номенклатурная позиция Ручки мебельные Р1 70 шт. по 50 руб, стоимость 3500 руб., в т.ч. НДС 18% от поставщика ООО "Рассвет" (на основании Договора №1), счет-фактура №23 от 16.01.2009, материалы поступили на Основной склад.
При покупке услуг с НДС счет учета НДС устанавливается как 19.04 "НДС по приобретенным услугам"
Расходы на приобретение товаров и материалов для нужд организации отражаются на вкладке Товары. Она содержит соответствующую табличную часть, заполнение которой приведено на
 |
|
Рис. 6.7. Авансовый отчет, вкладка Товары |
Табличная часть Товары достаточно объемная - так, здесь нужно указать информацию о поставщике, о документе-основании для расхода денежных средств, о наличии счета-фактуры, о счетах учета приобретенных объектов.
Вкладка Оплата содержит сведения об оплатах поставщикам, которые не связаны с приобретением товаро-материальных ценностей.
Вкладка Прочее содержит информацию о прочих затратах подотчетного лица. В частности - о командировочных расходах. Навы можете видеть заполненную вкладку Прочее.
 |
|
Рис. 6.8. Авансовый отчет, вкладка Прочее |
Сюда нужно ввести информацию обо всех командировочных затратах, указать документы-основания для принятия затрат к учету, так же информацию о контрагентах, о счетах-фактурах, о ставке НДС, а так же - о счетах затрат, на которые следует относить приведенные в табличной части затраты с указанием необходимой аналитики, а так же счет учета НДС (в нашем случае это
субсчет 19.04). В нашем случае все затраты были отнесены на счет 26 "Общехозяйственные расходы" в бухгалтерском учете и на счет 26.02 "Косвенные общехозяйственные расходы" в налоговом учете.
После проведения документ формирует необходимые проводки. В частности, делаются записи по дебету счетов, на которые относят расходы и по кредиту счета 71. .
 |
|
Рис. 6.9. Результат проведения документа Авансовый отчет |
Обратите внимание на то, что под отчет было выдано 16000 рублей, а израсходовано 13050 рублей. Сотрудник остался должен организации 2950 рублей. Для того, чтобы погасить задолженность, он может внести их в кассу организации. Оформим ПКО на сумму 2950 руб. Зададим тип ПКО как Возврат денежных средств подотчетником и соответствующим образом заполним документ.
 |
|
Рис. 6.10. Возврат денежных средств подотчетным лицом |
Теперь сформируем отчет по счету 71 для того, чтобы проверить состояние расчетов с подотчетным лицом. Для этого выполним команду Отчеты > Анализ счета. В появившемся окне отчета установим диапазон дат, за который мы хотим получить отчет (16.01.2009 - 16.01.2009), выберем счет, по которому хотим формировать отчет (71.01), укажем организацию (Мебельщик). Мы хотели бы получить отчет в разрезе отдельных сотрудников, которым выдавался аванс.
Для этого нажмем на кнопку Настройка, которая находится в панели инструментов отчета, в появившемся окне перейдем на вкладку Детализация счета, и там, в табличном поле По субконто, добавим новый элемент - Работники организаций. Нажмем ОК в окне настроек и, перейдя в основное окно отчета, нажмем на кнопку Сформировать.
Навы можете видеть сформированный отчет и окно с настройками, которое мы описывали выше.
 |
|
Рис. 6.11. Отчет Анализ счета |
Выводы
В этой лекции мы рассмотрели особенности учета расчетов с подотчетными лицами. Нашей следующей темой будет учет операций по расчетному счету.
Расчетные счета
Лекция посвящена описанию особенностей учета банковских операций, в частности, работе с расчетным счетом.
Цель лекции: ознакомиться с особенностями организации учета банковских операций в 1С:Бухгалтерии.
7.1. Общие положения
Для учета операций с денежными средствами на расчетном счете используется балансовый счет 51 "Расчетные счета" .
 |
|
Рис. 7.1. План счетов: Счет 51 "Расчетные счета" |
По дебету счета отражается поступление денежных средств на расчетные счета, по кредиту -списание. Учет денежных средств организован в двух аналитических разрезах: в разрезе банковских счетов (их описания хранятся в справочнике Банковские счета) и в разрезе статей движения денежных средств (справочник Статьи движения денежных средств).
Основанием для записей по счету 51 является выписка банка. Обычно перед тем, как переносить данные из выписки в учетную систему, на полях выписки напротив суммы операции, а так же в оправдательных документах, которые прилагаются к выписке, проставляют корреспонденции счетов или коды счетов, корреспондирующих со счетом 51. В документах, прилагаемых к выписке, указываются их порядковые номера в выписке. После того, как документ отражен в учетной системе, он гасится штампом с надписью "Погашено".
В 1С:Бухгалтерии предусмотрено несколько документов, которыми оформляются операции с денежными средствами на банковском счете. Так, перечисление денежных средств с расчетного счета оформляют исходящим платежным поручением.
7.2. Платежное поручение исходящее
Платежное поручение - это приказ банку на перечисление денежных средств с расчетного счета.
Для создания исходящих платежных поручений предназначен документ, который можно найти по адресу Банк > Платежное поручение исходящее. Для прочих способов списания денежных средств со счета предусмотрен документ Платежный ордер на списание денежных средств.
При создании нового документа (по нажатию кнопки Добавить в списке документов) будет отображен список операций, которые можно ввести с использованием исходящего платежного поручения .
 |
|
Рис. 7.2. Платежное поручение исходящее: выбор вида операции документа Здесь доступны следующие виды документов: |
• Оплата поставщику;
• Возврат денежных средств покупателю;
• Перечисление налога;
• Расчеты по кредитам и займам с контрагентами;
• Прочие расчеты с контрагентами;
• Перевод на другой счет организации;
• Перечисление заработной платы;
• Перечисление денежных средств подотчетнику;
• Прочее списание безналичных денежных средств;
Для каждого из перечисленных типов документов используется схожая методика работы, которая различается лишь некоторыми деталями. Рассмотрим работу с исходящим платежным поручением, используемым для оформления оплаты поставщику, выбрав в окне выбора вида документа пункт Оплата поставщику. При открытии формы нового исходящего платежного поручения, часть реквизитов будет заполнена значениями по умолчанию .
 |
|
Рис. 7.3. Платежное поручение исходящее: форма документа |
Обратите внимание на флаг Отразить в налог. учете. Он отвечает за отражение документа в налоговом учете. Его установка предписывает системе формировать движения документа по налоговым регистрам, естественно, в том случае, если отражаемая документом операция важна для целей учета налога на прибыль. По умолчанию этот флаг установлен.
В шапке документа автоматически заполнено название организации (поле Организация), заполнено поле Банковский счет, поле Счет учета (БУ) - здесь установлен счет 51. Очередность платежа установлена как 6, вид платежа - электронно.
Если на расчетном счете организации недостаточно денежных средств, платежи удовлетворяются в соответствии с очередностью. Принята следующая очередность исполнения платежей в зависимости от их целей:
1. Списание сумм по исполнительным документам для возмещения вреда причиненного жизни или здоровью, а так же - алиментные платежи;
2. Списание по исполнительным документам, предусматривающим выплату выходных пособий, оплату труда;
3. Списание средств на оплату труда и перечисления в ПФ РФ, ФСС, ФОМС;
4. Платежи в бюджетные и внебюджетные фонды;
5. Другие исполнительные документы;
6. Списания по другим платежным документам в календарном порядке.
На вкладке Расшифровка платежа выставлены счета учета расчетов (60.01) и авансов (60.02). Вкладка ИНН/КПП нужна для заполнения ИНН и КПП получателя и плательщика.
Другие поля мы заполним следующим образом:
Шапка документа:
|
Навы можете видеть заполненное платежное поручение. |
 |
|
Рис. 7.4. Платежное поручение исходящее: заполненный документ |
|
Получатель: |
ООО "Технодрайв"; |
|
Сумма: |
1000 рублей. |
|
Счет получателя: |
Расчетный счет в Росбанк; |
|
|
Вкладка Расшифровка платежа: |
|
Договор: |
Договор №110. Для данного вида документа этот договор должен быть договором с поставщиком или с комиссионером; |
|
Ставка НДС: |
18% |
|
НДС: |
Заполняется автоматически, в нашем случае это 152,54 р. |
|
Статья движения ден. Оплата товаров, работ, услуг, сырья.
средств: |
После того, как мы заполнили исходящее платежное поручение, мы должны записать его, но не проводить. То есть - после заполнения нужно нажать на кнопку Записать.
Для исходящих платежных поручений действует особый порядок записи и проведения. Когда мы только формируем, заполняем платежное поручение, мы не знаем точно, когда оно будет исполнено банком. Поэтому после заполнения поручения и передачи его в банк, мы можем узнать о том, было ли оно выполнено, лишь после получения выписки банка, в которой будет отражено списание средств по данному платежному поручению.
Именно поэтому сформированный документ сохраняют в базе данных, не проводя. После того, как получена выписка банка с информацией о проведенной операции, мы открываем записанный ранее документ, устанавливаем флаг Платежное поручение оплачено, вводим в соответствующее поле дату исполнения поручения и лишь тогда проводим его, нажав на кнопку ОК в форме документа.
Сформировать печатную форму документа можно, нажав на кнопку Платежное поручение.
Запишем документ, после чего выставим в качестве даты оплаты поручения 19.01.2009 и проведем документ, нажав на кнопку ОК. Теперь рассмотрим бухгалтерские записи, которые сформировал документ. Для этого выделим его в списке документов Платежные поручения исходящие и нажмем кнопку Результат проведения документа .
 |
|
Рис. 7.5. Результат проведения документа |
Как видите, документ сформировал проводку вида Д60.02 К51 на сумму 1000 рублей -операция была классифицирована системой как выплата аванса поставщику. Прежде чем сформировать движения по подобному документу, система анализирует состояние расчетов с поставщиком. Эти расчеты учитываются на счете 60.01. Если оказывается, что на этом счете имеется кредитовое сальдо - система считает, что проводимый платеж - это погашение задолженности перед поставщиком. Если сальдо нет - платеж оформляется как аванс и учитывается на счете 60.02.
Мы рассмотрели процедуру создания платежного поручения для перечисления денежных средств поставщику. Выше мы говорили о том, что в системе существует несколько видов платежных поручений. Заполнение каждого из видов имеет некоторые особенности. Например, при выборе вида документа Возврат денежных средств покупателю, реквизиты документа очень похожи на реквизиты вышеописанного документа, однако важно отметить, что в качестве договора нужно указывать договор вида С покупателем .
 |
|
Рис. 7.6. Платежное поручение исходящее: возврат денег покупателю |
Так же здесь указаны субсчета счета 62 "Расчеты с покупателями и заказчиками" как корреспондирующие со счетом 51.
Поле Документ расчетов нужно заполнять лишь в том случае, если расчеты по договору с покупателем ведутся отдельными расчетным документами.
Навы можете видеть заполненное платежное поручение на возврат денежных средств покупателю. Мы сразу указали дату выполнения платежа, и, нажав ОК, проводим документ.
 |
|
Рис. 7.7. Заполненное платежное поручение исходящее: возврат денег покупателю Посмотрим, какие проводки сформировал только что проведенный документ . |
 |
|
Рис. 7.8. Проводки, сформированные исходящим платежным поручением |
Система сформировала проводку Д62.02 К51 3500 с содержанием операции "Возврат".
3500 - это аванс, который давал нам покупатель (выше, когда мы рассматривали кассовые операции, эта операция была рассмотрена). Другая проводка выглядит как Д62.01 К51 1500 руб. Система отнесла ее к обычным расчетам с покупателями и заказчиками.
Теперь рассмотрим еще один вид документа, предназначенный для работы с расчетным счетом -
Платежное поручение входящее.
148 Практика бухгалтерского учета в программе 1С Бухгалтерия 8.1
7.3. Платежное поручение входящее
Документ Платежное поручение входящее (Банк > Платежное поручение входящее)
используют для отражения в учете поступлений денежных средств на расчетный счет. Причем, в том случае, если средства получены по платежным поручениям других организаций. Для учета поступлений денежных средств по другим документам используется документ Платежный ордер на поступление денежных средств, о котором мы поговорим ниже.
При проведении по бухгалтерскому учету входящих платежных поручений, записи делаются по дебету счета 51 и по кредиту различных счетов, корреспондирующих с ним.
Входящие платежные поручения оформляются на основе выписки банка.
При создании нового входящего платежного поручения система предлагает выбрать вид документа .
|
Выбор вида операции документа |
X |
|
|Оплата от покупателя |
ок |
Возврат денежных средств поставщиком
Расчеты по кредитам и займам j Прочие расчеты с контрагентами
Поступления от продаж по платежным картам и банковским кредитам Прочее поступление безналичных денежных средств |
Отмена |
|
|
|
|
Рис. 7.9. Выбор вида документа для входящего платежного поручения Здесь доступны следующие виды документов: |
• Оплата от покупателя;
• Возврат денежных средств поставщиком;
• Расчеты по кредитам и займам;
• Прочие расчеты с контрагентами;
• Поступления от продаж по кредитным картам и банковским кредитам;
• Прочее поступление безналичных денежных средств;
Рассмотрим создание документа вида Оплата от покупателя.
При создании этого документа важно указать в реквизите Договор, имеющий один из следующих видов: "С покупателем", "С комиссионером", "С комитентом". В ходе проведения документа сумма будет автоматически разделена на оплату по договору и аванс. Сделано это будет в зависимости от состояния расчетов с контрагентом, который фигурирует в документе. Если счет учета авансов в форме документа не указан - вся сумма в любом случае поступит на счет учета расчетов как оплата по договору.
Навы можете видеть заполненное входящее платежное поручение вида Оплата от покупателя.
 |
|
Рис. 7.10. Заполненное входящее платежное поручение |
Обратите внимание на то, что документ, в целом, похож на Платежное поручение исходящее. Однако здесь имеется одно весьма существенное различие. Заключается оно в том, что Платежное поручение входящее вводится непосредственно на основе выписки банка, то есть при его вводе нет необходимости откладывать проведение. Дата, которой вводится документ (поле От) вполне может не совпадать со входящей датой (поле Вх. дата). Ведь выписки могут поступать в организацию с некоторой задержкой.
В системе не предусмотрена распечатка входящего платежного поручения. Дело в том, что в этом нет необходимости так как с помощью этого документа лишь фиксируется поступление денежных средств на счет организации, которое уже свершилось и зафиксировано в выписке банка и в прилагаемых к ней первичных документах.
Навы можете видеть бухгалтерские записи, сформированные нашим документом.
 |
|
Рис. 7.11. Проводки, сформированные входящим платежным поручением |
Система сформировала проводку Д51 К62.02, основываясь на результатах анализа взаиморасчетов между нашей организацией и контрагентом, который фигурирует в документе.
Обратите внимание на то, что поступление денежных средств в виде авансов требует дополнительного оформления счетов-фактур на предварительную оплату и их регистрации.
Для того, чтобы выписать счет-фактуру на аванс, выделим в списке документов Платежные поручения входящие документ, которым мы отразили поступление денежных средств и, нажав на кнопку Ввести на основании выберем Счет-фактура выданный .
 |
|
Рис. 7.12. Команда ввода счета-фактуры на основании входящего платежного поручения |
Навы можете видеть форму счета фактуры. Некоторые поля заполнены автоматически, другие нужно заполнить самостоятельно .
 |
|
Рис. 7.13. Счет-фактура на аванс |
Ситуация, учет которой можно видеть в приведенных документах возможна, например, при реализации продукции по предоплате.
Для того, чтобы счет-фактура на аванс правильно отразился в подсистеме учета НДС, нужно зарегистрировать с помощью специальной обработки. Подробнее об этом мы поговорим, когда будем рассматривать особенности подсистемы учета НДС.
Теперь рассмотрим оформление списания денежных средств с расчетных счетов документами, отличающимися от платежных поручений.
7.4. Платежный ордер на списание денежных средств
Если нужно отразить списание денежных средств с расчетного счета, произведенное документами, отличающимися от исходящего платежного поручения, используют документ Платежный ордер на списание денежных средств (Банк > Платежный ордер на списание денежных средств). Надо отметить, что Платежный ордер на списание денежных средств используется достаточно редко. Например, при оформлении в учете оплаты за услуги банка по расчетно-кассовому обслуживанию.
При создании нового документа предлагается выбрать вид операции .
 |
|
Рис. 7.14. Выбор вида операции документа при создании платежного ордера на списание денежных средств |
Здесь доступны следующие виды операций:
• Оплата поставщику;
• Возврат денежных средств покупателю;
• Перечисление налога;
• Расчеты по кредитам и займам;
• Прочие расчеты с контрагентами;
• Перевод на счет другой организации;
• Перечисление заработной платы;
• Перечисление денежных средств подотчетнику;
• Прочее списание безналичных денежных средств;
Навы можете видеть форму платежного ордера на списание денежных средств в счет оплаты поставщику.
 |
|
Рис. 7.15. Платежный ордер на списание денежных средств в счет оплаты поставщику |
Платежный ордер на списание денежных средств оформляется на основе выписки банка. При его заполнении считается, что списание денежных средств уже произошло и подтверждено соответствующими документами.
7.5. Платежный ордер на поступление денежных средств
Платежный ордер на поступление денежных средств (Банк > Платежный ордер на поступление денежных средств) оформляется при поступлении денежных средств по документам, отличным от входящего платежного поручения.
Платежные ордера на поступление денежных средств используются практически так же часто, как и платежные поручения.
При создании документа предлагается выбрать вид операции .
 |
|
Рис. 7.16. Выбор вида операции документа при создании платежного ордера на поступление денежных средств |
Здесь доступны следующие виды операций:
• Оплата от покупателя;
• Возврат денежных средств поставщиком;
• Расчеты по кредитам и займам;
• Прочие расчеты с контрагентами;
• Инкассация денежных средств;
• Приобретение иностранной валюты;
• Поступления от продажи иностранной валюты;
• Поступления от продаж по платежным картам и банковским кредитам;
• Прочее поступление безналичных денежных средств;
Рассмотрим документ, который используется для инкассации денежных средств .
 |
|
Рис. 7.17. Оформление платежного ордера на поступление денежных средств при инкассаци |
В данном документе отсутствуют реквизиты с подробностями об оплате - движение происходит между счетами организации по учету денежных средств. В частности, при указании корреспондирующего счета предлагается выбрать один из субсчетов счета 57 "Переводы в пути".
Операция инкассации формирует проводку вида Д51 К57 на сумму средств, внесенных на банковский счет.
На счет 57 деньги попадают при отражении операции инкассации расходным кассовым ордером соответствующего вида. Причем, при выборе такого ордера и указания корреспондирующего субсчета счета 57, формируется проводка вида Д57 К50 на сумму инкассированных денежных средств.
154 Практика бухгалтерского учета в программе 1С Бухгалтерия 8.1
7.6. Платежное требования выставленное
Документ Платежное требование выставленное (Банк > Платежное требование выставленное) используется для регистрации поступления денежных средств по выставленным платежным требованиям. Организация может выставить платежное требование покупателям за приобретенную продукцию. Платежное требование, полученное банком, обслуживающим организацию, направляется в банк контрагента, контрагент должен акцептовать требование, после чего денежные средства по нему переводятся на счет организации, что отражается в выписке банка.
Как и платежные поручения, платежные требования оформляются в два этапа. Сначала оформляется документ, содержащий реквизиты платежа, документ записывают в базу данных, не проводя. После того, как в организацию поступит выписка банка, свидетельствующая о том, что платеж, оформленный платежным требованием, выполнен, в документ вносится информация о дате платежа и документ проводится.
При создании документа система не запрашивает его вид, все необходимые установки выполняются в форме документа .
 |
|
Рис. 7.18. Форма документа Платежное требование выставленное 7.7. Автоматизированная обработка выписок банка |
В системе предусмотрена обработка Выписка банка (Банк > Выписка банка), которая используется для автоматизации выписок банка .
|
і ь* Банкокские выписки |
_ П х |
|
1 Действия» Добавитъ Q Открыть Q Отчеты - у Советы ? |
|
|
Органимция |
Мебелыдіж |
|
3 |
|
|
|
Счет е байте |
Повеем |
ИП |
|
|
|
|
Периоде |
3112 2008 п г» тшт |
П [м. |
|
|
|
|
Вы можете добавить мовдо вьписку банка игм открыть существукшуо вьписку для просмотра и редактирования |
|
|
Дата |
[Счет в банке |
Вапюта |
Нач остаток Приход |
Расход |
[Кон остаток |
|
31.12.2008 |
! 'Ростбанк" |Расчетный| |
руб |
|
982 374.00 |
982 374,00 |
|
16.012009 |
j' Ростбанк'' (Расчетный! |
.руб |
982 374.00; |
12000.00 |
ЮОООЛОІ 984 374.00 |
|
19.01 2009 |
Ростбанк" (Расчетный! |
р»б |
984 374.00І |
|
6000,00' 978 374,00 |
Рис. 7.19. Форма обработки Выписка банка: список выписок
С помощью обработки Выписка банка можно создавать документы, фиксирующие поступление денежных средств на расчетный счет организации и списание денежных средств со счета. Платежные поручения (входящие и исходящие), платежные ордера, сформированные с помощью обработки, автоматически считаются оплаченными (то есть в них автоматически выставляется флаг Оплачено).
С помощью обработки можно так же обрабатывать документы, ранее записанные в информационную базу, но с неотмеченным флагом Оплачено и непроведенные. Для того, чтобы сделать это, нужно выполнить следующие действия.
При поступлении очередной выписки из банка, добавим новую выписку командой Добавить в форме списка Банковские выписки. В появившейся форме документа установим организацию, счет, для которого формируется выписка и нажмем на кнопку Подобрать. Появляется окно, в котором отображен список исходящих платежных поручений, которые до сих пор не оплачены .
 |
|
Рис. 7.20. Автоматический подбор неоплаченных документов при формировании очередной выписки |
В этом списке нужно отметить галочками документы, оплата которых подтверждена полученной выпиской и нажать на кнопку Провести отмеченные.
Отмеченные документы будут проведены (в нашем случае это одно платежное поручение, специально сформированное для демонстрации автоматического подбора) и добавлены в список текущей выписки .
 |
|
Рис. 7.21. Обработанный документ в окне формирования выписки |
Выше мы говорили о том, что документы, созданные при вводе информации о новой выписке в систему, будут автоматически отмечаться как оплаченные и проводиться. Для того, чтобы добавить новый документ в выписку, можно воспользоваться кнопкой Добавить в форме выписки. По нажатию этой кнопки будет отображен список документов, включающий в себя рассмотренные нами выше документы по работе с расчетным счетом, после выбора нужного типа документа будет запрошен тип документа, после чего можно будет заполнить сам документ.
Для того чтобы просмотреть проводки, сформированные документами, отраженными в выписке, можно воспользоваться уже знакомой вам кнопкой Дт/Кт.
Конечно, можно вручную обрабатывать выписки, разыскивая неоплаченные документы в списках платежных документов, однако использование обработки Выписка банка позволяет ускорить этот процесс.
7.8. Обмен данными с банком в электронном виде
Если в вашей организации используется одна из автоматизированных систем обмена банковской информацией, 1С:Бухгалтерия умеет выгружать (экспортировать) платежные поручения в эту систему и загружать (импортировать) платежные поручения из системы.
Для автоматизации экспорта и импорта платежных поручений используется обработка 1С:Предприятие - Клиент банка (Банк > 1С:Предприятие - Клиент банка).
Выгрузка платежных документов осуществляется в текстовый файл программы. Имя и расположение этого файла зависит от настроек программы-клиента.
Для выгрузки нужно запустить обработку , указать название программы-клиента банковской системы, выбрать нужную кодировку и выполнить некоторые другие настройки.
 |
|
Рис. 7.22. |
После того, как эти параметры установлены, можно сформировать список платежных документов, которые вы хотели бы включить в файл. Для этого воспользуйтесь кнопкой Обновить табличного поля Документы для экспорта. При поиске документов для экспорта программа проверит правильность их заполнения.
В левой части таблицы есть поле, в котором находится флажок, показывающий, что данный документ будет выгружен. Если вы не хотите выгружать какие-либо документы, флажок нужно снять двойным щелчком мыши по данному полю.
После того, как все необходимые настройки сделаны, подобран список документов для выгрузки, можно нажать на кнопку Выгрузить - и файл для программы-клиента будет сформирован.
Для импорта данных из программы-клиента банка в 1С:Бухгалтерию, можно воспользоваться вкладкой Загрузка рассматриваемого окна.
Выводы
В данной лекции мы рассмотрели основные способы работы с расчетным счетом организации, в частности, операции по зачислению и списанию денежных средств с помощью различных документов. Нашей следующей темой будет кадровый учет в 1С:Бухгалтерии.
Кадровый учет, учет заработной платы
Лекция посвящена описанию особенностей организации кадрового учета и учета расчетов по заработной плате в 1C:Бухгалтерии.
Цель лекции: ознакомиться с особенностями организации учета кадров и заработной платы в 1С:Бухгалтерии.
8.1. Общие положения
Кадровый учет, учет заработной платы - это важная часть делопроизводства в любой организации. Кадровый учет сам по себе находится несколько в стороне от бухгалтерского учета, однако в некоторых вопросах (например, в вопросах, касающихся размера оклада сотрудников) весьма тесно с ним соприкасается.
1С:Бухгалтерия позволяет автоматизировать учет кадров, учет операций с зарплатой, однако программа, не являясь специализированной системой, нацеленной на кадровый и "зарплатный" учет, не обладает достаточно широкими возможностями в этой области. Можно сказать, что в 1С:Бухгалтерии реализован тот набор операций, который позволяет корректно отразить заработную плату в бухгалтерском учете, отразить учет заработной платы в разрезе отдельных сотрудников, а вот более сложные операции в программе не предусмотрены. Конечно, если в программе не предусмотрена автоматизация каких-либо действий, их всегда можно произвести вручную, однако, если перед вами стоит задача комплексной автоматизации учета кадров и зарплаты на предприятии - лучше будет, если вы воспользуетесь, например, решением от 1С (1С:Зарплата и управление персоналом), ориентированным именно на эти операции.
Подсистема учета кадров, расчета заработной платы и связанных с ними операций в 1С:Бухгалтерии подходит лишь для тех организаций, которые ведут достаточно простой кадровый учет, имеют небольшое количество сотрудников.
В частности, 1С:Бухгалтерия позволяет выполнять следующие действия:
• Кадровый учет;
• Учет начисления заработной платы;
• Учет выплаты заработной платы;
• Учет депонирования заработной платы;
• Учет расчетов по НДФЛ;
• Формирование отчетности;
Для начала рассмотрим вопросы кадрового учета в 1С:Бухгалтерии.
8.2. Организация кадрового учета
Кадровый учет в 1С:Бухгалтерии предусматривает выполнение следующих операций:
• Прием на работу;
• Увольнение с работы;
• Кадровые перемещения;
• Формирование отчетов по кадрам;
Прием на работу
После того, как с новым сотрудником заключен трудовой договор, его можно оформить в 1С:Бухгалтерии при помощи документа Прием на работу (Кадры > Прием на работу в организацию).
Этот документ, помимо того, что регистрирует нового сотрудника в базе, сохраняет параметры регламентированного учета его заработной платы, позволяет сформировать печатную форму №Т-1 - Приказ (распоряжение) о приеме работника на работу или, для группы работников, форму №Т-1а.
Прежде чем создавать этот документ желательно выполнить следующие подготовительные действия для новых сотрудников.
Во-первых, нужно внести их в справочник Физические лица (Кадры > Физические лица).
Выше, при оформлении информации об ответственных лицах организации, мы уже заполняли этот справочник. Данные о физическом лице достаточно подробны.
 |
|
Рис. 8.1. Заполнение информации о физическом лице |
В нашем случае здесь сохранены данные о Васильеве Сергее Петровиче, который внесен в справочник Ответственные лица как руководитель организации.
Напомним, что при нажатии на кнопку НДФЛ в командной панели приведенного окна, открывается окно для настройки некоторых параметров, влияющих на расчет НДФЛ. В частности, это информация о заработной плате на предыдущих местах работы и данные о налоговых вычетах, применяемым к данному физическому лицу.
Справочник Физические лица хранит сведения о физических лицах, которые могут быть сотрудниками организации, а могут и не быть ими.
Для того чтобы "превратить" обычное физическое лицо в сотрудника организации, нужно заполнить соответствующими данными элемент справочника Сотрудники организации (Кадры > Сотрудники организации). Удобнее всего заполнять справочник Сотрудники организации на основании данных справочника Физические лица.
В нашем случае для того, чтобы создать элемент справочника Сотрудники организации, достаточно выбрать физическое лицо Васильев Сергей Петрович в справочнике Физические лица, щелкнуть по нему правой кнопкой мыши, выбрать в появившемся меню пункт На основании и в меню, появившемся после выбора команды, выбрать пункт Сотрудники организации. Вот, что у нас получилось после выполнений этой команды .
 |
|
Рис. 8.2. Заполнение информации о сотруднике организации |
Как видите, в форму информации о сотруднике были скопированы сведения из формы данных о физическом лице.
Можно заметить, что элемент справочника Сотрудники организаций содержит меньше сведений, чем элемент справочника Физические лица. Например, здесь нет информации об НДФЛ, об адресе сотрудника и т.д.
Так же обратите внимание на то, каким образом можно создавать элементы этого справочника. Если ранее вы ввели данные о физическом лице - их можно перенести в справочник Сотрудники организаций, выбрав параметр Создать нового сотрудника, выбрав его из справочника физических лиц и нажав на соответствующую кнопку. Если же вы не вводили ранее данных о нужном вам физическом лице, вы должны будете оставить установленным параметр Создать нового сотрудника и ввести его личные данные в справочник физических лиц - вам придется заполнить элемент справочника Сотрудники организаций, данные из которого будут перенесены так же в справочник Физические лица, а в последнем справочнике вам может понадобиться дополнение данных.
Автоматическое заполнение элемента справочника Сотрудники организаций нас устраивает, поэтому нажимаем ОК. Вот как выглядит форма списка этого справочника .
 |
|
Рис. 8.3. Форма списка справочника Сотрудники организации |
Обратите внимание на поле Состояние. Здесь, напротив записи Васильев Сергей Петрович, расположена надпись Не принят(а). То, что мы внесли физическое лицо в список сотрудников, еще не означает, что мы оформили его в системе как сотрудника. Теперь настала очередь документа Прием на работу в организацию. Его можно создать вводом на основании элемента справочника Сотрудники организаций (кнопка Ввести на основании > Прием на работу в организацию или соответствующий элемент контекстного меню).
Создадим новый документ Прием на работу в организацию с помощью процедуры ввода на основании. Вот, что у нас получилось
 |
|
Рис. 8.4. Документ Прием на работу в организацию, вкладка Работники |
Документ оформляется для одной из организаций, учет по которым ведется в базе (реквизит Организация), он имеет две вкладки.
Вкладка Работники содержит список работников (из справочника Сотрудники организаций), прием которых на работу мы собираемся зарегистрировать с помощью документа. Здесь есть табличное поле, в котором указывается табельный номер сотрудника, его ФИО, дата приема, подразделение, в которое он принимается и должность.
Установим дату приема работника 01.01.2009, подразделение - Администрация, должность -Директор. Ранее мы вводили данные для полей Подразделение и Должность, поэтому сейчас нам лишь нужно выбрать их из соответствующих списков.
В табличном поле вкладки Работники может содержаться информация о нескольких работниках, но мы в данном примере ограничимся одним.
|
162 Практика бухгалтерского учета в программе 1С Бухгалтерия 8.1 Теперь рассмотрим вкладку Начисления . |
 |
|
Рис. 8.5. Документ Прием на работу в организацию, вкладка Начисления |
Она содержит информацию о том, каким образом работнику будет начисляться заработная плата. В поле табличной части Работник нужно внести сотрудника организации из справочника Сотрудники организаций (в нашем случае это тот же самый сотрудник, которого мы принимаем данным документом на работу). Поле Вид расчета содержит подробности о заработной плате работника. В частности, в это поле нужно подобрать элемент плана видов расчета Начисления организации.
По умолчанию в данном плане видов расчета есть лишь один элемент - он называется Оклад по дням. В план видов расчета можно добавить и другие элементы. Это нужно сделать в том случае, если вы хотите особым образом настроить отражение заработной платы работника в учете и параметры ее налогообложения.
На вышеприведенномвы можете видеть открытую форму элемента плана видов расчета Начисление организации: Оклад по дням. Здесь можно настраивать следующие параметры:
|
1. Отражение в бухучете. Нажмем на кнопку с тремя точками - появится окно справочника Способы отражения зарплаты в регламентированном учете . |
 |
|
Рис. 8.6. Настройка отражения начисленной заработной платы в учете |
Этот справочник содержит шаблоны проводок, которыми заработная плата отражается в регламентированном учете. Здесь указаны лишь корреспондирующие счета (или субсчета), а информация по аналитическим разрезам учета не приведена. При обработке системой данного шаблона в него будут подставлены нужные данные для правильной организации аналитического учета.
В нашем случае можно отметить, что в качестве способа отражения заработной платы в регламентированном учете выбран предустановленный в системе способ Отражение начислений по умолчанию. Здесь видно, что при начислении заработной платы делается бухгалтерская запись вида Д26 К70, то есть расходы по заработной плате данного работника относят на счет общехозяйственных расходов. Такая проводка нас вполне устраивает - ведь мы в данный момент оформляем параметры оплаты труда директора, а расходы по зарплате управленческого персонала обычно относят именно на счет 26.
Если нам понадобится указывать способы учета заработной платы для какого-то другого работника, например, занятого в основном производстве (расходы по которому учитываются по счету 20 "Основное производство"), правильным порядком работы будет, во-первых - создать новый элемент в плане видов расчета Начисления организации, во-вторых - соответствующим образом настроить отражение заработной платы в учете, и, в-третьих, настроить другие параметры элемента плана видов расчета.
2. НДФЛ. Здесь нужно выбрать подходящий для данного вида начисления код дохода для организации учета расчета и удержания НДФЛ. При нажатии на кнопку с тремя точками появляется список кодов доходов НДФЛ (из справочника НДФЛ Доходы), из которых нужно выбрать код, соответствующий начисляемому доходу. В нашем случае это код 2000 - Вознаграждение за выполнение трудовых или иных обязанностей.
3. ЕСН. Здесь следует указать порядок обложения начисляемого дохода Единым социальным налогом (ЕСН). При установке данного элемента мы, фактически, выбираем элемент справочника Доходы ЕСН (Способы отражения доходов в учете ЕСН) .
 |
|
Рис. 8.7. Способы отражения доходов в учете ЕСН |
Единый социальный налог имеет сложную структуру, не все выплаты сотрудникам организации подлежат обложению ЕСН, в справочнике приведены различные варианты обложения доходов ЕСН, в нашем случае подходит элемент, выбранный по умолчанию - Облагается целиком.
4. ФСС (Страхов. несч. случаев). Это поле содержит информацию об обложении начисления взносами в ФСС РФ. Нас устроит вариант Облагается.
5. Вид начисления по ст. 255 НК РФ. Статья 255 НК РФ "Расходы на оплату труда" относится к гл. 25 НК РФ "Налог на прибыль организаций". Эта статья налогового кодекса содержит перечень расходов на оплату труда, которые можно принять для целей налогового учета. В нашем случае расходы относится к пп. 1 ст. 255 НК РФ. Этот подпункт звучит следующим образом:
К расходам на оплату труда в целях настоящей главы относятся, в частности:
1. суммы, начисленные по тарифным ставкам, должностным окладам, сдельным расценкам или в процентах от выручки в соответствии с принятыми у налогоплательщика формами и системами оплаты труда
6. Может относиться к видам деятельности, облагаемым ЕНВД - установка этого флажка имеет значение, если организация использует ЕНВД.
Выполнив все вышеперечисленные действия, сохранив и проведя документ, мы можем при необходимости распечатать форму приказа и посмотреть движения документа по регистрам
(Перейти > Движения документа по регистрам).
При проведении документ формирует движения по регистру сведений Работники организаций, в который вносится информация о работнике, а так же по регистру сведений Плановые начисления работников организаций .
 |
|
Рис. 8.8. Движения документа по регистрам |
После того, как мы завершили действия с приемом сотрудника на работу, примем еще одного сотрудника - Петрову Галину Владимировну на должность кассира. Принимаем ее с теми же параметрами, которые были при приеме директора, оклад установим равным 15000 рублей, дату приема - 2.01.2009.
Обратите внимание на то, что из формы справочника Сотрудники организации можно, по нажатию комбинации клавиш Alt+F12 или, выбрав команду панели инструментов Перейти >
Данные работника, открывать окно обработки, в котором сгруппирована вся кадровая и "зарплатная" информация о работнике
 |
|
Рис. 8.9. Подробная информация о работнике |
Пользоваться этой обработкой удобно, если вам нужно быстро просмотреть, отредактировать какие-то данные о сотруднике. Фактически - перед нами альтернативный интерфейс для выполнения многих задач кадрового учета.
Кадровые перемещения
В предыдущем примере мы приняли на должность кассира Петрову Галину Владимировну. На вы можете видеть состояние регистров учета после проведения документа, которым мы принимали ее на работу.
 |
|
Рис. 8.10. Движения по регистрам при приеме на работу Петровой Галины Владимировны |
Руководитель решил переместить ее на должность менеджера в том же подразделении с 16.01.2009. Рассмотрим, как для этих целей можно использовать документ Кадровые перемещения организаций (Кадры > Кадровые перемещения организаций).
Документ Кадровые перемещения организаций используется в тех случаях, когда нужно зарегистрировать, собственно, кадровые перемещения сотрудников, изменения в оплате труда или в других условиях.
Создадим новый документ Кадровое перемещение организаций. По структуре он очень похож на вышерассмотренный документ приема на работу. По крайней мере, табличная форма вкладки Работники .
 |
|
Рис. 8.11. Документ Кадровое перемещение организаций, вкладка Работники |
Заполним эту табличную часть теми же методами, какими заполняли документ приема на работу. Обратите внимание на то, что этот документ умеет формировать печатные формы №Т-5 и Т-5а.
А вот табличная часть на вкладке Начисления имеет одно весьма существенное отличие.
 |
|
Рис. 8.12. Документ Кадровое перемещение организаций, вкладка Начисления |
Эта табличная часть, помимо уже знакомых вам полей Работник, Вид расчета и Размер имеет поле Действие. Оно может принимать одно из четырех значений:
• Начать;
• Изменить;
• Не изменять;
• Прекратить;
Эти значения устанавливают порядок изменения начислений, которые ранее относились к работнику. Перечислим варианты использования данных значений.
• Если вы хотите прекратить начисление - выберите значение Прекратить;
• Для того, чтобы оставить старое начисление без изменения - нужно выбрать параметр Не
изменять;
• Для того чтобы заменить одно начисление на другое нужно указать новое начисление и прекратить предыдущее.
• Для того, чтобы изменить размер должностного оклада, нужно выбрать параметр Изменить и указать новый оклад.
Обратите внимание на то, что на одну и ту же дату к работнику может применяться лишь одно начисление одного вида. Если нужно, чтобы на одну и ту же дату к работнику применялись два сходных начисления - можно создать второй аналогичный вид начисления, задав ему другое имя.
Мы, заполняя вкладку действия, выбрали значение поля Действие - Изменить и указали новый должностной оклад в размере 14000 рублей.
Проведем документ и посмотрим, как он повлиял на регистры учета .
 |
|
Рис. 8.13. Движения по регистрам при кадровом перемещении Увольнение с работы |
Увольнение сотрудника с работы в системе кадрового учета можно выполнить при помощи документа Увольнение из организации (Кадры > Увольнение из организации).
При увольнении сотрудника нужно заполнить табличную часть
 |
|
Рис. 8.14. Заполнение документа Увольнение из организации |
Заполним поле Работник на основании справочника Сотрудники, в поле Дата увольнения введем дату увольнения работника, в поле Прекращать стандартные вычеты установим флажок, а в поле Основание - выберем основание для увольнения. Это поле требует некоторого внимания. Оно заполняется на основе справочника Основания для увольнений из организации.
Этот справочник нужно заполнить - либо предварительно, либо при вводе информации об увольнении сотрудника. Обычно основания для увольнения из организации укладываются в рамки Трудового Кодекса Российской Федерации. В системе предусмотрено автоматическое заполнение справочника Основания для увольнений из организации на основе специально подготовленного списка пунктов ТК РФ. Для того чтобы подобрать данные из этого списка, достаточно нажать на кнопку Подбор в форме справочника, выбрать нужную строку, и, сделав по ней двойной щелчок, подтвердить выбор основания для увольнения.
Документ Увольнение из организации может выводить печатные формы №Т-8 и №Т-8а.
О групповых операциях
В кадровых документах предусмотрены, помимо индивидуальных, групповые операции. Например, в только что рассмотренном документе Увольнение из организации, есть кнопка Заполнить, которая позволяет заполнить документ списком работников.
Отчеты по кадрам
Отчеты по кадрам можно найти в уже известном вам меню Кадры. Например - это личная карточка работника по форме №Т-2 (Кадры > Личная карточка Т-2), отчет Список работников (Кадры>Список работников организации).
8.3. Заработная плата
Рассмотрим особенности исчисления, начисления, выплаты, депонирования заработной платы в 1С:Бухгалтерии. Прежде чем говорить о "зарплатных" действиях в программе, рассмотрим общую последовательность этих действий. Дело в том, что в системе нет единого документа, который позволяет рассчитать зарплату, начислить ее, учесть на счетах бухгалтерского и налогового учета, выплатить. Все эти действия выполняются различными документами, причем, обычно применяется определенная последовательность действий, связанных с заработной платой.
Ниже приведен состав такой последовательности. Не все из приведенных этапов должны строго следовать друг за другом.
1. Оформление сотрудника на работу, используя документ Кадры > Прием на работу в организацию. Похожую роль может играть документ Кадры > Кадровое перемещение организаций, но он может воздействовать на тех сотрудников, которые уже приняты на работу.
2. Оформление документа Зарплата > Начисление зарплаты работникам организации. С помощью этого документа можно зарегистрировать в системе сведения о начисленных работнику суммах заработной платы, об удержанном НДФЛ. Надо отметить, что при заполнении этого документа бухгалтер обычно вынужден прибегать к самостоятельным расчетам. Этот документ, фактически, формирует расчетную ведомость по сотрудникам организации.
3. Оформление документа Зарплата > Зарплата к выплате. Фактически, этот документ предназначен для автоматизации создания платежной ведомости.
4. Оформление РКО (Касса > Расходный кассовый ордер) - если заработная плата выплачивается через кассу организации, Платежного поручения исходящего (Банк > Платежное поручение исходящее) в том случае если заработная плата выплачивается через банк. Эти документы можно заполнить на основании ранее созданного и проведенного документа Зарплата к выплате. Причем, в системе предусмотрена специальная обработка (Зарплата > Выплата зарплаты расходными ордерами), которая позволяет автоматически сформировать РКО на каждого сотрудника на основе платежной ведомости, созданной документом Зарплата к выплате. Эта обработка нужна тогда, когда заработную плату каждому работнику выплачивают на основании отдельного РКО.
5. Оформление документа Зарплата > Депонирование > Депонирование на тех сотрудников, которые заработную плату не получили. Причем, в будущем, выплата депонированных сумм отражается особым образом - например - с помощью РКО с соответствующим типом операции. В соответствии с законодательством, в том случае, если депонированные суммы не получены сотрудником в течение определенного периода, они могут быть зачислены в доход организации документом Зарплата > Депонирование > Списание депонентов в доходы организаций.
6. Заполнение документа Зарплата > Расчет ЕСН для расчета Единого Социального Налога на заработную плату.
7. Заполнение документа Зарплата > Отражение зарплаты в регламентированном учете - для
формирования проводок по учету заработной платы в бухгалтерском и налоговом учете.
Как видите, даже упрощенный учет заработной платы требует немало работы. Давайте рассмотрим отдельные этапы перечисленных процессов. Выше мы уже прошли п.1 приведенного списка - приняли на работу сотрудников, позанимались кадровыми перемещениями. Поэтому сейчас мы займемся п.2, а именно - расчетом и начислением заработной платы.
Предварительные сведения
Программа обладает лишь базовыми возможностями по начислению заработной платы - поэтому пользователю обычно приходится вносить в заработную плату, рассчитанную программой, ручные коррективы или заполнять документ, который используется для расчета заработной платы, вручную. Упрощенные способы исчисления заработной платы, которые предусмотрены в 1С:Бухгалтерии, вряд ли способны удовлетворить бухгалтера организации, которая использует различные формы и системы оплаты труда. Как уже говорилось, если вам нужна серьезная система для автоматизации кадровой службы и автоматизации работы с зарплатой - лучше всего будет обзавестись специализированным программным комплексом - таким, как 1С:Зарплата и управление персоналом.
В системе есть обработка Помощник по учету зарплаты (Зарплата > Помощник по учету зарплаты),
 |
|
Рис. 8.15. Помощник по учету зарплаты |
Она содержит пронумерованную последовательность шагов, которую нужно выполнить в процессе подготовки системы к начислению зарплаты, начисления зарплаты, ее отражения в учете, выплаты, депонировании. Кроме того, на форме обработки присутствуют сведения о последних введенных документах различных типов и другая справочная информация.
Эта обработка, наряду с вкладкой Зарплата, которая есть на Панели функций, позволяет повысить удобство работы с "зарплатной" частью программы и предоставляет альтернативный интерфейс для действий, которые можно найти в пункте главного меню Зарплата.
Начисление заработной платы
Операция начисления заработной платы в 1С:Бухгалтерии производится при помощи документа
Начисление зарплаты работникам организаций (Зарплата > Начисление зарплаты работникам организаций).
Создадим новый документ для начисления заработной платы (нажав кнопку Добавить в форме списка документов),.
 |
|
Рис. 8.16. Документ Начисление зарплаты работникам организаций |
Обратите внимание на поля От и Месяц начисления. Здесь в поле Месяц начисления автоматически установлено 01.01.2009, а в поле от - 30.01.2009 - то есть - последний день месяца (в нашем случае это пятница). Последний день месяца здесь выставлен не случайно. Дело в том, что заработную плату в организациях обычно начисляют именно последним днем месяца, за который исчислена заработная плата. Делается это для того, чтобы начисление дохода по заработной плате соответствовало требованиям п. 2 ст. 223, гл. 23 "Налог на доходы физических лиц" НК РФ. Там указано следующее:
"При получении дохода в виде оплаты труда датой фактического получения налогоплательщиком такого дохода признается последний день месяца, за который ему был начислен доход за выполненные трудовые обязанности в соответствии с трудовым договором (контрактом). В случае прекращения трудовых отношений до истечения календарного месяца датой фактического получения налогоплательщиком дохода в виде оплаты труда считается последний день работы, за который ему был начислен доход".
Система автоматически заполняет поля с информацией о дате документа и о месяце начисления. Эти поля можно редактировать вручную. Например, если у нас возникнет необходимость начислить заработную плату работнику, который уволен до истечения календарного месяца - мы сможем вручную отредактировать поле с датой нашего документа.
Документ имеет две вкладки. Вкладка Начисления заполняется списком сотрудников и содержит информацию о начисленной заработной плате. Вкладка НДФЛ содержит данные об НДФЛ, исчисленном на основе данных из вкладки Начисления.
Предусмотрено несколько способов заполнения табличных частей документа:
1. Их можно заполнить вручную, используя кнопки Добавить и заполняя их, выбирая нужные параметры в табличных частях и вводя необходимые параметры вручную.
2. Табличные части можно заполнить, воспользовавшись командой Заполнить > По плановым начислениям. Эта команда использует данные, которые хранятся в регистре Плановые начисления работников организации. В этот регистр данные заносятся при заполнении документов о приеме на работу, о перемещении, об увольнении работников.
3. Можно воспользоваться командой Заполнить > Списком работников. При выборе этой команды будет выведено окно для установки параметров отбора работников, после чего табличные поля будут заполнены.
4. Табличные части можно заполнить с помощью кнопок Подбор в каждой из них. Нажатие на эти кнопки, которая открывает справочник сотрудников организации. Кроме того, табличная часть НДФЛ имеет кнопку Рассчитать - по ее нажатию происходит автоматический расчет НДФЛ на основании данных, хранящихся в табличном поле вкладки Начисления.
Попытаемся заполнить поля автоматически на основе регистра сведений Плановые начисления работников организации (Заполнить > По плановым начислениям). Посмотрим, что у нас получится .
В Начисление зарплаты работникам организаций: Не проведен *
Действия ¦
Перейти * Заоогшть - Очистить Советы ? |
|
Номер: |
М0000000001 |
от 30 01 2009 235359 |
О Месяц начисления |
01 01.2009 ?;] |
|
|
Организация. |
Мвбельщмс |
|
...<Х |
|
|
|
Подразделение: |
|
|
... 1 х Ответственный |
Александр Александрович |
... х <і| |
|
|
На*«сле»**а НДФЛ |
|
I Подбор |
|
N: |
Работник |
Начисление |
Результат |
Код докода НДФЛ |
Код вычета |
|
Подразделе»** организации |
Суктла вычета (коли . |
|
1 |
Васильев Сергей Петрович |
Оклад по дням
Адк*««страция |
20 000.00 |
2000 |
|
|
2 |
Петрова Галина Влодикьфоена |
Оклад по дням
Адмимстрация |
14 000.00 |
2000 |
|
|
3 |
Петрова Галина Владимировна |
Оклад подиям
Адкмнистрация |
15 000.00 |
2000 |
|
|
Ю “ * .......¦ ' . |
|
|
|
|
49 000.00 |
|
|
|
Итого: |
|
|
Комментарий
О К Записать Закрыть |
Рис. 8.17. Заполненная автоматически вкладка Начисления
Если вспомнить кадровые задачи, которые мы решали выше, окажется, что Васильеву Сергею Петровичу мы должны начислить оклад в размере 20000 рублей, его мы приняли на работу в начале года, никаких кадровых перемещений не делали. А вот с Петровой Галиной Владимировной дело обстоит сложнее.
В месяце, за который мы начисляем заработную плату, мы сначала переместили ее на другую должность с более низкой заработной платой, а потом и вовсе уволили в последний рабочий день месяца. На прежней должности Петровой Г.В. полагался оклад в размере 15000 рублей в месяц, на новой - 14000. А если судить по тем начислениям, которые отражены в окне программы, может показаться, что Петровой Г.В. начислен оклад в размере 29000 рублей. На самом деле это не так. Дело в том, что "зарплатный" модуль 1С, как уже было сказано, построен по упрощенной схеме. Если в течение месяца производились кадровые перемещения, у сотрудника изменялась ставка заработной платы, при заполнении документа будут выведены данные о начислениях без учета отработанного времени.
Очевидно, что заработная плата сотрудницы в последний месяц ее работы будет складываться из двух частей - часть рабочих дней будет оплачена по старому окладу, часть - по новому, к тому же, при увольнении ей могут полагаться какие-то выплаты, например, окажется, что в прошлых периодах ей из-за ошибки в расчетах недоплачивали заработную плату, возможно, что-то будет удержано из заработной платы. Все эти расчеты бухгалтер должен провести самостоятельно. Не будем углубляться в подробности расчета заработной платы Петровой Г.В. Предположим, что в
результате расчетов оказалось, что в последний месяц ей, в качестве суммы оплаты труда должны начислить 24500 рублей. Установим сумму равной 24500 рублей - удалим одну из строк с информацией о "лишнем" начислении, а в другой отредактируем сумму.
После правки данных переключимся на вкладку НДФЛ, нажмем на кнопку Рассчитать, на дополнительные вопросы программы ответим согласием. Вот, что у нас получилось .
 |
|
Рис. 8.18. Заполненная вкладка НДФЛ |
Важно помнить, что данные во вкладке НДФЛ автоматически не пересчитываются. Если вы вручную поменяли данные на вкладке Начисления - вам нужно обязательно нажать на кнопку Рассчитать, переключившись на вкладку НДФЛ.
Программа автоматически рассчитала суммы НДФЛ исходя из перечисленных в табличной части Начисления сумм доходов и их кодов и исходя из данных по НДФЛ, которые были введены при заполнении сведений о физических лицах (мы выполняли эти действия в.
Вспомним, что к Васильеву С.П. налоговые вычеты не применяются, к Петровой Г.В. применяется стандартный налоговый вычет в размере 400 рублей. В итоге для Васильева С.П. мы получаем следующую сумму НДФЛ: 20000 * 13% = 2600 руб. Для Петровой Г.В. получаем следующую сумму: (24500 - 400) * 13% = 3133 руб. Если у вас получаются другие цифры - проверьте параметры НДФЛ, установленные у физических лиц в соответствующем справочнике.
Размеры вычетов по НДФЛ периодически меняются. Для того, чтобы вручную, не дожидаясь очередного обновления программы, изменить эти размеры, можно воспользоваться справочником, Размер стандартных вычетов НДФЛ (Зарплата > Учет НДФЛ и ЕСН > Размер стандартных вычетов НДФЛ). Так же этот справочник можно использовать для того, чтобы уточнить текущие размеры вычетов, установленные в программе или соответствие размеров вычетов их кодам.
Убедившись в правильности расчетов, сохраним и проведем документ нажатием на кнопку ОК.
После проведения документ сформировал движения по следующим регистрам:
• Регистр накопления Взаиморасчеты с работниками организаций. Сюда записываются суммы, которые причитаются к выплате по результатам проведения документа.
• Регистр накопления НДФЛ расчеты с бюджетом. Он хранит суммы, причитающиеся оплате в бюджет по результатам исчисления НДФЛ. Ведь организация уплачивает НДФЛ за сотрудника, поэтому именно она отвечает за расчеты с бюджетом. Здесь же сохраняется информация о налоговых вычетах. Выше, настраивая учетную политику по персоналу (Предприятие > Учетная политика > Учетная политика по персоналу), мы указали там, что при начислении НДФЛ следует принимать исчисленный налог к учету как уплаченный. Поэтому вместе с записями по задолженности по НДФЛ формируются и записи по погашению этих задолженностей. Понятно, что эти записи не уменьшат реальной задолженности перед бюджетом по НДФЛ до тех пор, пока исчисленные суммы не будут фактически уплачены.
• Регистр накопления НДФЛ сведения о доходах. Этот регистр хранит данные о доходах сотрудников для целей исчисления НДФЛ. Расчет НДФЛ зависит от сумм дохода, начисленных сотруднику в предыдущие периоды, этот регистр используется для хранения данных сумм.
Если возникает необходимость во вводе данных о доходах сотрудников для целей учета НДФЛ и ЕСН вручную, это можно сделать с помощью документа Зарплата > Учет НДФЛ и ЕСН > Ввод доходов и налогов НДФЛ и ЕСН. Если возникает необходимость в перерасчете НДФЛ или возврате НДФЛ, можно воспользоваться документами Зарплата > Учет НДФЛ и ЕСН > Перерасчет НДФЛ, Зарплата > Учет НДФЛ и ЕСН > Возврат НДФЛ.
По окончании работы с документом начисления заработной платы, можно сформировать некоторые отчеты. Например, для того, чтобы проверить правильность начисления зарплаты до того, как она найдет отражение в бухгалтерском учете, можно сформировать некоторые отчеты.
Отчет Зарплата > Расчетная ведомость (произвольная форма) предоставляет данные по начислениям и удержаниям .
Расчетная ведомость организаций (Январь 2008 г.)
Действия * > Сформировать & <На прт*тгер Отбор Заголовок ?
Период ведомости Январь 2009 |
|
|
л |
|
|
|
Организация / Подразделение Работник |
Всего
начислено |
Оклад по дням |
Всего
удержано |
НДФЛ |
Конечное
сальдо |
|
|
Е |
3 |
|
|
Мебельщик |
44 500.00 |
44 500,00 |
5 733,00 |
5 733,00 |
38 767,00 |
|
|
|
а |
|
Администрация |
44 500.00 |
44 500,00 |
5 733,00 |
5 733,00 |
38 767,00 |
|
|
|
|
|
|
Васильев Сергей Петрович |
20 000.00 |
20 000,00 |
2 600,00 |
2 600,00 |
17 400,00 |
|
|
|
|
|
|
Петрова Галина Владимировна |
24 500.00 |
24 500,00 |
3133,00 |
3133,00 |
21 367,00 |
|
|
|
|
|
|
Итог |
44 500.00 |
44 500.00 |
5 733.00 |
5 733,00 |
38 767.00 |
|
|
|
|
|
|
|
|
|
|
|
|
|
< |
|
|
|
|
|
|
|
|
|
|
Рис. 8.19. Отчет Расчетная ведомость
Этот отчет, как видно из его названия, построен по произвольной форме. С его помощью удобно проверять правильность начисления заработной платы. А вот если вам нужен отчет о расчете заработной платы, форма которого утверждена законодательно, а именно - это отчет по форме №Т-51, вам нужно выполнить команду Зарплата > Расчетная ведомость Т-51.
Можно вывести расчетные листки сотрудников командой Зарплата > Расчетные листки.
Теперь, когда заработная плата начислена, сформирована, фактически, расчетная ведомость, займемся формированием платежной ведомости, то есть, выполним п. 3. списка "зарплатных" операций, приведенного выше.
176 Практика бухгалтерского учета в программе 1С Бухгалтерия 8.1 Учет выплаты заработной платы
Для того, чтобы приступить к выплате заработной платы, нужно сформировать соответствующую ведомость. В частности, это платежная ведомость по форме №Т-53 или расчетно-платежная ведомость - форма №Т-49. Для этой цели в 1С:Бухгалтерии предусмотрен документ Зарплата к выплате (Зарплата > Зарплата к выплате).
Навы можете видеть форму этого документа.
 |
|
Рис. 8.20. Документ Зарплата к выплате |
При заполнении этого документа нужно знать некоторые особенности. Так, можно заполнить его (в частности, речь идет о табличной части Зарплата к выплате) автоматически, воспользовавшись командами Заполнить > По задолженности на конец месяца или Заполнить > Списком работников.
Первый вариант подходит в том случае, если вы хотите заполнить документ по материалам, хранящимся в регистре Взаиморасчеты с работниками организаций. В документ попадут все сотрудники организаций, которым организация что-то должна. Во втором случае в автоматически формируемый список можно включить сотрудников определенных подразделений, включить еще некоторые способы отбора.
При необходимости можно заполнить табличную часть, подбирая сотрудников по кнопке Отбор или вводя информацию о них после создания вручную (кнопкой Добавить) новых строк табличной части.
Кнопка Рассчитать, расположенная рядом с кнопкой Заполнить, позволяет, после заполнения табличной части списком сотрудников, рассчитать задолженность организации перед ними и внести нужные суммы в документ.
Обратите внимание на поле Способ выплаты. Здесь доступны два варианта - Через кассу и Через банк. При выплате через кассу возможны ситуации, когда сотрудник не получил заработную плату, что на одном из следующих шагов по учету зарплаты приведет к депонированию невыплаченных сумм. Соответственно, при выплате через кассу выплата оформляется при помощи расходного кассового ордера. При выплате через банк перечисление денежных средств оформляется с помощью платежного поручения.
Дата документа формирования платежной ведомости может быть больше даты документа начисления заработной платы. Например, в нашем случае документ начисления заработной платы проходит датой 29.05.09 (пятница), а документ формирования платежной ведомости идет 01.06.09 (понедельник).
Рассмотрим, как будет заполнено табличное поле документа после выбора команды Заполнить > По задолженности на конец месяца .
 |
|
Рис. 8.21. Заполнение табличной части Зарплата к выплате на основании данных о задолженности перед сотрудниками на конец месяца |
Мы оставили активным способ выплаты Через кассу. Как видите, наш документ еще не записан. После заполнения списка сотрудников, заполним поле Сумма для каждого из сотрудников. Это делается кнопкой Рассчитать, которая расположена на панели инструментов формы документа (рядом с кнопкой Заполнить). При нажатии на эту кнопку система предложит сохранить несохраненный документ. Вот как выглядит документ после нажатия на кнопку Рассчитать .
 |
|
Рис. 8.22. Заполнение сумм к выплате |
При необходимости суммы к выплате можно отредактировать вручную.
Обратите внимание на поле Отметка. Оно может содержать следующие значения:
• Не выплачено;
• Выплачено;
• Задепонировано;
Это поле заполняется по результатам выплаты заработной платы. Выплата ведется с использованием платежной ведомости (форма №Т-53) или расчетно-платежной ведомости (форма №Т-49). Формы этих ведомостей можно распечатать из документа. Например, навы можете видеть форму платежной ведомости.
 |
|
Рис. 8.23. Форма платежной ведомости |
До того, как станет известно, действительно ли заработная плата по ведомости выплачена (при способе выплаты через кассу), документ Зарплата к выплате организаций не проводится. После того, как средства будут выплачены (или не выплачены и предназначены для депонирования), документ снова открывают, меняют значения в поле Отметка с Не выплачено на Выплачено или Задепонировано, после чего проводят документ.
Предположим, что Васильев С.П. из нашего примера зарплату получил - введем в поле отметка в его строчке параметр Выплачено. А Петрова Г.В. зарплату не получила, поэтому мы ее решили задепонировать и сделали соответствующую запись в поле Отметка.
Кстати, для того, чтобы быстро обрабатывать большие списки сотрудников, удобно применять кнопку для группового изменения содержания поля Отметка. Это кнопка Заменить отметку на, которая расположена в панели инструментов табличного поля. Например, можно быстро заменить все отметки с Не выплачено на Выплачено (зарплату обычно получает большая часть сотрудников), а для тех сотрудников, которые зарплату вовремя не получили, сделать отметку Задепонировано.
Итак, мы сделали нужные отметки в документе, сохранили и провели его (кнопкой ОК) и теперь будем формировать РКО на основе этого документа. Для формирования расходного кассового ордера на основе нашего документа, выделим его в списке документов и выберем команду контекстного меню На основании > Расходный кассовый ордер .
|
*** Зарплаты к выплате организации |
|
1 ДействияЎ -- Добавить "fe -4 ^ /J I1*5] |
кН |
0 Перейти - t s?. Советы ? |
|
|
<> Депонцюеание организацій » Платежное поручение исходящее |
|
|
Дата - Номер |
Организация |
Пері |
|
Layj |
02022009 00000 |
МПГ ТіГПППЩ |
Мебельщик |
01.0 |
<> Расходный кассовый ордер
Рис. 8.24. Выбор вида документа для заполнения его на основании проведенного документа Зарплата к выплате
Навы можете видеть РКО, заполненный на основании нашего документа.
 |
|
Рис. 8.25. РКО, введенный на основании документа Зарплата к выплате |
Табличная часть Выплата зарплаты заполняется автоматически, нам остается лишь выбрать подходящую статью движения денежных средств (Оплата труда), распечатать необходимые печатные формы и провести документ, нажав кнопку ОК.
Как вы помните, одна из сумм, причитающихся к выплате по нашей платежной ведомости, оказалась подлежащей депонированию. Введем документ Депонирование организаций на основе документа Зарплата к выплате.
 |
|
Рис. 8.26. Документ Депонирование организаций, введенный на основании документа Зарплата к выплате |
Этот документ имеет несколько вкладок, которые, при вводе на основании, заполняются автоматически. При необходимости из этого документа можно вывести Карточку депонента. При необходимости можно вывести на печать отчет Книга аналитического учета депонированной заработной платы (Зарплата > Депонирование > Книга депонентов).
При депонировании невыплаченной через кассу заработной платы документ Депонирование организаций производит движения по регистрам Взаиморасчеты с депонентами организаций, Взаиморасчеты с работниками организаций, Сведения о выплатах работникам организаций по платежным ведомостям. Так же при его проведении делаются бухгалтерские записи вида Д70.Работник К76.04.Работник на сумму депонированной заработной платы, причем в качестве субконто Работник используется работник, заработная плата которого подвергается депонированию.
Для выплаты депонированной заработной платы можно воспользоваться РКО (Касса > Расходный кассовый ордер) с типом документа Выплата депонированной заработной платы. Если лицо, чья зарплата задепонирована, не получило ее вовремя - ее списывают в доход организации документом Списание депонентов в доходы организаций (Зарплата > Депонирование > Списание депонентов в доходы организаций).
Итак, сейчас мы справились с начислением, выплатой и депонированием заработной платы. Но впереди еще несколько важных операций. Следующей операцией, которую мы выполним, будет расчет ЕСН. В нашей классификации эта операция №6.
Расчет отчислений на социальные нужды
Прежде чем заниматься расчетом ЕСН, нужно проверить ставки отчислений на социальные нужны. Сделать это можно, воспользовавшись командой меню Зарплата > Учет НДФЛ и ЕСН > Сведения о ставках ЕСН и ПФР. Когда будет открыта форма регистра сведений Сведения о ставках ЕСН и ПФР по шкале для несельскохозяйственных производителей на 2009 год, ее можно заполнить автоматически, нажав на кнопку Заполнить.
Эти параметры одинаковы для всех организаций, а ставка взноса на страхование от несчастных случаев зависит от рода деятельности, которой занято предприятие.
Эту ставку следует заполнять самостоятельно для каждой организации, по которой ведется учет (Зарплата > Учет НДФЛ и ЕСН > Ставка взноса на страхование от несчастных случаев). Предположим, что наша организация облагается взносами по ставке, соответствующей 6-му классу профессионального риска, то есть ставка составит 0,7% .
 |
|
Рис. 8.27. Заполнение ставки взноса на страхование от несчастных случаев |
Теперь, для расчета и начисления отчисления на социальные нужды, воспользуемся документом Расчет ЕСН (Зарплата > Расчет ЕСН). Если до заполнения документа (как в нашем случае) работникам организации была начислена заработная плата, мы можем создать документ, после чего нажать в его панели инструментов кнопку Заполнить и рассчитать. По нажатию этой кнопки документ заполняется автоматически .
 |
|
Рис. 8.28. Документ Расчет ЕСН, вкладка Расчет ЕСН |
Вкладка Начисления содержит информацию о начислениях по работникам, вкладка Расчет ЕСН (приведена выше, на содержит расчет налога.
S Расчет ЕСН: Не проведен
Действия» «- '.V %» Перейти» Заполнить и расоытать Советы ? |
|
Номер: [мОООООООООІ от: 30 01 2009 23 5959 О |
Месяц начисления: |
01.01.2009 ? С |
|
|
Организация Мебельщик |
> |
|
|
|
|
Подразделение: Администрация |
•Jx |
Ответственный |
Александр Александрович |
[м.|х | |
|
|
Расчет ЕСН I Начисления |
t I И И Подбор
¦fer ^2 Stri
« |
|
№ |
Работник |
Начисление
Код дохода ЕСН |
Скидка |
Резу/ьтат |
Обла
ЕНВД |
|
1 |
Васильев Сергей Петрович |
1 Оклад по дням
Облагается ЕСН, взносами в П... |
|
20 000,00 |
? |
|
2 |
Петрова Галина
Владимировна |
Оклад по дням
Облагается ЕСН, взносами в П... |
|
24 500.00 |
П~ |
|
|
Итого: |
|
|
44 500.00 |
|
|
Комментарий;
О К Записать Закрыть |
Рис. 8.29. Документ Расчет ЕСН, вкладка Начисления
Конечно же, для заполнения этого документа можно использовать не только кнопку Заполнить и рассчитать, но и другие способы.
Проведем документ и посмотрим, какие движения он сформировал. Документ модифицировал данные в двух регистрах. Во-первых - это регистр накопления Исчисленный ЕСН, где документ записывает сведения о размерах исчисленных взносов. Во-вторых - регистр накопления ЕСН сведения о доходах, где делаются записи о начисленных доходах сотрудников.
Теперь, когда мы завершили расчет взносов на социальные нужды, можно переходить к отражению заработной платы в учете, а именно, к п. 7. вышеприведенной схемы.
Отражение заработной платы в регламентированном учете
Для отражения заработной платы в регламентированном учете воспользуемся документом
Отражение зарплаты в регламентированном учете (Зарплата > Отражение зарплаты в регламентированном учете).
Навы можете видеть документ, который мы создали и автоматически заполнили данными по отражению в учете заработной платы, удержания НДФЛ и отчислений на социальные нужды.
I Отражение зарплаты ж репмммтироыншмх улете Не проведен
Действ»
»• 4» ? ^ Запоомтъ Очиститъ
?. (Т1 ч^ Советы ?
Номер и0000000001 Ы Htcmwcтмя 10l.0t.2009 )Л\і\
Организация МебеіЫл?*.
Отражение а улете_
А Ответ create*»*» Алег.слнВР Алексанороеич* |
|
№ |
Счет Дт |
Субоито |
Счет Кт |
СубкСИТО |
Счет Дт НУ |
Суб онто НУ |
Счет Кт НУ |
Субкоиго НУ Сутна |
|
|
|
|
расчета |
|
|
|
|
|
|
1 |
26 |
Аомммстраимж |
ТО_
СЬ.ЛаД ПО ДП»-1 |
Васильев Сергей Петров |
26.02 |
Адміимсгр |
ТО |
ВвСМЫв |
20 000.00 |
|
г |
% |
Ал»лвыстрвциа |
70
Очиапоагчм |
Петрова Гаіъма ВлвдеафОвмэ |
2602 |
Адмноистр |
то |
Петрова Г |
24 500.00 |
|
3 |
2Б |
Ac^eeucrpauM» |
6304 |
Налог | взносъ t начислено / утламечно |
26 02 |
Адмммстр |
69О» |
|
2 670 00 |
|
1 |
26 |
Адлееыстрация |
6801 |
Налог ]вэиос4 начислено / уплачено |
26 02 |
Адлвеыстр |
6901 |
|
1 290 50 |
|
5 |
26 |
ААмылстрашл» |
69031 |
Налог 1 в эпос 4 начислено / уплачено ; |
2602 |
Адміиистр |
69031 |
|
489.50 |
|
6 |
26 |
Ад^ееыстрацмя |
69032 |
Налог (взносы^ начислено / уплачено |
26 02 |
Адоеыстр |
69032 |
|
890.00 |
|
І |
26 |
А.еевстреимя |
69.022 |
Налог (еэносык начислено / уплачено |
26 02 |
Адлмммстр |
69 02.2 |
|
2670.00 |
|
8 |
26 |
Ай^лелстроцмя |
69021 |
X
I
[
1 |
26 02 |
Адгынмстр |
69021 |
|
3560.00 |
|
Э |
26 |
^леежтраш» |
6Э.11 |
Налог (взносы! начислено / уплачу» |
26 02 |
Адмімистр |
6911 |
|
311.50 |
|
10 70 |
Васильев Сергей Петров |
6801 |
Налог {езиос4 начислено / уплачено |
|
|
|
|
2 600.00 |
|
11 70 |
Петре Г «-ич бдвоим |
6301 |
Налог 1 взносъ 1 начислено / уплачено |
|
|
|
|
3133,00 |
|
|
КсглиеитарМ? |
OK Загысатъ Закрыть
Рис. 8.30. Документ Отражение зарплаты в регламентированном учете
Автоматическое заполнение документа производится с помощью кнопки Заполнить. Он формирует необходимые проводки в бухгалтерском и налоговом учете, руководствуясь, во-первых - способами отражения заработной платы в учете, заданными для видов начислений работников, во-вторых - документами Начисление зарплаты и Расчет ЕСН (заполненными и проведенными) за соответствующий период. В результате документ формирует проводки. При необходимости документ можно отредактировать вручную. Если всё заполнено правильно, мы можем провести документ.
При проведении документ формирует бухгалтерские записи следующего вида:
Д26 К70 - на сумму начисленной заработной платы;
Д26 К69 - на сумму начисленных отчислений на социальные нужды;
Д70 К68 - на сумму НДФЛ, удержанного из заработной платы работников;
В ходе проведения документа изменения вносятся в регистр бухгалтерии Журнал проводок (бухгалтерский учет) и в регистр бухгалтерии Журнал проводок (налоговый учет по налогу на прибыль).
Отчеты по оплате труда
В 1С:Бухгалтерии предусмотрено формирование различных отчетов, связанных с оплатой труда и налогообложением. В частности, это следующие отчеты:
|
нужды в разрезе счетов учета расходов (в нашем случае - счет 26), счетов учета расчетов по оплате труда (70), счетов отчислений на социальные нужды (субсчета счета 69), |
 |
|
Рис. 8.31. Отчет Анализ расходов на оплату труда |
• Зарплата > Учет НДФЛ и ЕСН > Налоговая карточка 1-НДФЛ. Отчет позволяет сформировать Налоговую карточку по учету доходов и налога на доходы физических лиц (форма №1-НДФЛ) для работников организации в соответствии с приказом Министерства по налогам и сборам Российской Федерации от 31 октября 2003 г. N БГ-3-04/583
• Зарплата > Учет НДФЛ и ЕСН > Сведения о доходах физических лиц 2-НДФЛ. Отчет позволяет сформировать Справку о доходах физического лица (форма №2-НДФЛ).
• Зарплата > Учет НДФЛ и ЕСН > Индивидуальная карточка по ЕСН. Отчет формирует справку Карточка учета сумм начисленных выплат и иных вознаграждений, сумм начисленного единого социального налога а также сумм налогового вычета за год. Карточка формируется в соответствии с Приказом МНС РФ от 27 июля 2004 г. N САЭ-3-05/443.
• Зарплата > Учет НДФЛ и ЕСН > Индивидуальная карточка по ОПС. Формирует отчет Индивидуальная карточка учета сумм начисленных выплат и иных вознаграждений, сумм страховых взносов на обязательное пенсионное страхование за год.
Документы, отчеты и другие системные объекты, доступные в меню Кадры > Персонифицированный учет, позволяют готовить формы отчетности по персонифицированному учету для системы Государственного Пенсионного Страхования.
Выводы
В этой лекции мы познакомились с особенности организации кадрового учета в 1С:Бухгалтерии, с особенностями начисления, выплаты заработной платы, отражения операций по заработной плате в учете, исчисления НДФЛ, ЕСН, формирования отчетности по заработной плате, кадрам, налогам.
Наша следующая лекция посвящена особенностям учета в 1С:Бухгалтерии основных средств.
Учет основных средств
Лекция посвящена описанию особенностей организации учета основных средств в 1C:Бухгалтерии.
Цель лекции: ознакомиться с особенностями организации учета основных средств в 1С:Бухгалтерии.
9.1. Основные положения
Учет ОС в 1С:Бухгалтерии построен на основе ПБУ 6/01 "Учет основных средств" и сопутствующих нормативных документов.
Жизненный цикл объекта основных средств в организации выглядит следующим образом:
• Учет приобретения или создания основного средства. На данном этапе важен учет вложений в основное средство, расчет его первоначальной стоимости.
• Принятие объекта ОС к учету. Когда первоначальная стоимость объекта ОС сформирована, он подготовлен к работе, его принимают к учету для последующего использования.
• Учет амортизации объектов ОС. На объект ОС начисляют амортизацию, распределяя их первоначальную стоимость по периодам полезного использования в соответствии с выбранным способом амортизации.
• Учет перемещения объектов ОС. Объекты ОС могут перемещаться из одних подразделений организации в другие - эти перемещения следует правильно отражать в учете.
• Учет модернизации объектов ОС. При модернизации свойства ОС улучшаются, они приобретают новые возможности.
• Переоценка объектов ОС. Объекты ОС - это объекты, которые обычно используют в течение нескольких лет. В процессе эксплуатации объекта может оказаться, что его стоимость меняется -при капитальном ремонте, достройке или дооборудовании, в ходе переоценки с целью приведения информации о стоимости объектов ОС к современному состоянию. В ходе переоценок меняется стоимость объектов, это так же нуждается в отражении в учете.
• Инвентаризация объектов ОС. Инвентаризация - это сверка фактического наличия и состояния объектов ОС с данными бухгалтерского учета. Объекты ОС, как и другие ценности, периодически нуждаются в инвентаризации.
• Выбытие объектов ОС. Жизненный цикл основных средств в организации заканчивается их выбытием. Выбытие основных средств происходит по разным причинам. Это может быть моральное и физическое устаревание, продажа основного средства другой организации, передача в качестве вклада в уставный капитал. Выбытие объектов ОС так же требует отражения в учете.
Как видите, учет основных средств весьма многогранен. Начнем его описание с раскрытия особенностей учета вложений в основные средства, формирования их первоначальной стоимости.
9.2. Учет приобретения или создания ОС
Для учета вложений во внеоборотные активы, то есть - для учета затрат, формирующих первоначальную стоимость основных средств, используется счет 08 "Вложения во внеоборотные активы",
|
іІ План счетов бухгалтерского учете |
|
_ ? X |
|
1 Действия- Ъ ч *Гі nt ~ і* |
Перейти - ( |
Q Журнал проводок Отчеты» Субконто» Описание счета ” I |
|
Коа - |
Быстрый |
Наимемоватче |
Заб |
Акт. |
Вал |
Кол |
Субконг |
Субконг |
Субконт л |
|
Т, 08 |
08 |
Вложе*чя во внеоборотные активы |
|
А |
|
|
Объект |
(об) Ста |
|
|
Т, 0801 |
0801 |
Приобретение земельных участке» |
|
А |
|
|
Объект |
(об) Ста |
|
|
Т. .0802 |
0802 |
Приобретение объектов природопользованія |
|
А |
|
|
Объект |
(об)Ста |
|
|
Т, 0803 |
0803 |
Строительство объектов основных средств |
|
А |
|
|
Объект |
(об) Ста |
Способы |
|
Т. .0804 |
0804 |
Приобретение объектов основных средств |
|
А |
|
* |
Номенк . |
Парны |
Склады |
|
Т. 0805 |
0805 |
Приобретение нематериальных активов |
|
А |
|
|
Немете |
|
|
|
Т, 08 06 |
0806 |
Перевод молодняка «цветных в основное стадо |
|
А |
|
* |
|
|
|
|
Т. 0807 |
0807 |
Приобретение взрослых животных |
|
А |
|
- |
|
|
|
|
Т, 0808 |
0808 |
выполнение научно-исследовательских, опьлно-коистру |
|
А |
|
|
Расход |
|
V |
Рис. 9.1. Счет 08 "Вложения во внеоборотные активы"
Аналитический учет по счету 08 и его субсчетам организован в разрезах отдельных объектов строительства (Субконто 1) и статей затрат (Субконто 2). Для некоторых субсчетов заведены субконто Номенклатура (Субконто 1), Партии (Субконто 2 - в том случае, если в организации применяется партионный учет) и Склады (Субконто 3).
Для учета оборудования, которое требует монтажа, используется счет 07 "Оборудование к установке". На этом счете учет ведется в разрезе номенклатурных позиций (Субконто 1), партий (Субконто 2) и складов (Субконто 3). Рассмотрим схемы бухгалтерских записей по основным средствам в зависимости от способов поступления в организацию и от особенностей ОС.
Общие схемы бухгалтерских записей по учету приобретения или создания ОС
Если организация приобретает основное средство, не требующее монтажа, это отражается следующим образом:
Д08 К60 - На стоимость объекта ОС без НДС
Д19 К60 - НДС
Д01 К08 - Принят к учету объект ОС по первоначальной стоимости
Если организация приобретает ОС, требующее монтажа, это отражается так:
Д07 К60 - На стоимость объекта ОС без НДС
Д19 К60 - НДС
Д08 К07 - Передача объекта ОС для монтажа
Д08 К60 - Приняты к учету монтажные работы, произведенные сторонней организацией
Д19 К60 - НДС по монтажным работам
Д08 К10 - Списаны материалы, требующиеся для монтажа
Д08 К70 - Начислена заработная плата работникам организации, участвующим в монтаже Д08 К69 - Отчисления на социальные нужды
Д01 К08 - Принят к учету объект ОС по первоначальной стоимости
При строительстве объекта ОС с использованием услуг сторонних организаций может использоваться следующая схема записей:
Д08 К60 - Приняты к учету работы по постройке ОС
Д19 К60 - НДС
Д01 К08 - Принят к учету объект ОС
При строительстве объектов ОС, требующих монтажа, с использованием услуг сторонней организации их принятие к учету будет выглядеть так:
Д07 К60 - Приняты к учету работы по постройке ОС, которое требует последующего монтажа
Д19 К60 - НДС
Д08 К07 - ОС сдано в монтаж
Д08 К60, 10, 70 и т.д. - Отражены затраты на монтаж, в т.ч. оплата услуг сторонних организаций, израсходованные материалы, заработная плата и т.д.
Д19 К60 - НДС при использовании услуг сторонних организаций в монтаже Д01 К08 - Принят к учету объект ОС
При строительстве объекта ОС собственными силами на счете 08 собирают затраты на создание объекта ОС, которые, в итоге, дают его первоначальную стоимость, по которой он и принимается к учету.
Рассмотрим порядок работы в 1С:Бухгалтерии при принятии к учету нового объекта ОС.
Приобретение ОС
Как вы сможете убедиться далее, для работы с ОС предусмотрено множество специализированных документов. Однако, такая важная операция, как приобретение объекта ОС, оформляется с помощью обычного документа, используемого для учета поступления товаров и услуг. Подробности о приобретении товаров и услуг мы рассмотрим в одной из следующих лекций, а сейчас мы рассмотрим вопросы приобретения в части, важной для работы с ОС.
Рассмотрим следующий пример:
16 января 2009 года в организацию от ООО "Технодрайв" поступил (Накладная №23 от 16.01.09) цветной лазерный принтер Epson стоимостью 47200 рублей, в т.ч. НДС 7200 рублей. Поставщик выписал счет-фактуру №21 от 16.01.09. Принтер оприходован на Основной склад по приходному ордеру №17 от 16.01.09.
Создадим новый документ Поступление товаров и услуг (Покупка > Поступление товаров и услуг). При создании нового документа выберем тип документа Оборудование. Вот как выглядит форма документа .

Рис. 9.2. Форма документа Поступление товаров и услуг Заполняем документ следующим образом:
В поле Контрагент вводим информацию о контрагенте (в нашем случае - ООО "Технодрайв"), в поле Договор - договор, соответствующей данной поставке. Информацию о договоре в такой операции можно ввести по нажатию кнопки с тремя точками после заполнения поля Контрагент .
 |
|
Рис. 9.3. Ввод информации о договоре с поставщиком |
Теперь нужно заполнить вкладку Оборудование. Создадим новую стоку табличной части Оборудование и введем информацию о приходуемом принтере.
Надо отметить, что в справочнике Номенклатура предусмотрена специальная номенклатурная группа для хранения в ней информации об объектах основных средств. Для того, чтобы к приходуемому на склад основному средству были применены правильные настройки, касающиеся, в частности, счетов учета, его нужно разместить в группе Оборудование (объекты основных средств),
 |
|
Рис. 9.4. Ввод информации о купленном принтере в справочник Номенклатура, в группу Оборудование |
Когда только что созданная и размещенная в нужной группе номенклатурная позиция будет выбрана в соответствующей позиции строки таблицы - некоторые данные - в частности - счета учета - будут заполнены автоматически. Другие данные нужно заполнить в соответствии с поступившим в организацию договором. Вот как выглядит наш документ на данном этапе заполнения .
 |
|
Рис. 9.5. Ввод информации о принтере в документе |
Обратите внимание на то, что, заполняя документ, нужно настроить информацию о ценах и валюте, применяемых в документе. Мы сделали это, выбрав тип цен при заполнении параметров договора с поставщиком. Так же это можно сделать, нажав кнопку Цены и валюта, которая расположена в панели инструментов документа и выставив в появившемся окне нужные параметры . В нашем случае всё уже установлено так, как нужно. А нас здесь, в частности, интересует вид цены (Договорная (с НДС)) и способ расчета НДС. Выбран такой способ расчета, который выделяет НДС из полной стоимости документа.
 |
|
Рис. 9.6. Окно настройки параметров валюты и цены |
Теперь перейдем на вкладку Дополнительно и введем информацию о приходном ордере, которым принтер оприходован на склад и о лице, ответственном за операцию .
 |
|
Рис. 9.7. Ввод данных о приходном ордере во вкладку Дополнительно |
На вкладке Счета учета расчетов должны быть указаны счета 60.01 и 60.02.
Теперь решим вопрос со счетом-фактурой. Так как мы получили счет-фактуру, перейдем на вкладку Счет-фактура .
 |
|
Рис. 9.8. Заполнение вкладки счет-фактура |
Здесь мы установили флажок Предъявлен счет-фактура и заполнили поля Номер входящего счета-фактуры и Дата входящего счета-фактуры.
Эта вкладка заполняется в том случае, если счет-фактура поступает вместе с товаром. Если, например, счет-фактура поступила позже или счетов-фактур несколько - нужно воспользоваться ссылкой Ввести счет-фактуру.
Из формы документа Поступление товаров и услуг мы можем распечатать несколько печатных форм (нажимая на кнопку Печать и выбирая нужные документы). В частности, это следующие:
Посмотрим, как наш документ повлиял на состояние учета, нажав кнопку Дт/Кт в панели инструментов списка документов. Навы можете видеть проводки, которые документ сформировал в бухгалтерском учете.
 |
|
Рис. 9.9. Проводки, сформированные в бухгалтерском учете при поступлении объекта ОС В бухгалтерском учете сформированы проводки следующего вида: |
Д08.04 К60.01 40000 руб. - на сумму стоимости оборудования;
Д19.01 К60.01 7200 руб. - на НДС входящий;
В налоговом учете документ сформировал следующую запись . |
 |
|
Рис. 9.10. Проводки, сформированные в налоговом учете при поступлении объекта ОС Здесь была сформирована лишь одна проводка: |
Д08.03 КПВ 40000 руб. - на сумму поступившего оборудования
ПВ - это счет плана счетов, используемого для организации налогового учета. Он называется "Поступление и выбытие имущества, работ, услуг".
Как видно из вкладок, расположенных в окне обработки, выводящей сведения о движениях документа, он формирует движения по следующим регистрам:
Все эти регистры используются для учета Налога на добавленную стоимость. Рассмотрим, как движения документа выглядят в регистре НДС по ОС, НМА
 |
|
Рис. 9.11. Движения по регистру НДС по ОС, НМА |
После того, как мы отразили поступление основного средства на склад, мы готовы к тому, чтобы принять его к учету. Однако, на практике поступление основных средств нередко сопровождается дополнительными расходами, которые могут быть связаны, например, с консультационными услугами. Рассмотрим включение в первоначальную стоимость объекта ОС, которая формируется на счете 08.04 дополнительных расходов по его приобретению.
Дополнительные расходы
Продолжим наш пример.
При покупке принтера организации были оказаны консультационные услуги ООО "Консультант". Стоимость услуг отражена в договоре №1 от 16.01.09 и составила 1180 рублей, в т.ч. НДС 180 рублей. Организации так же выписана счет-фактура № 20 от 16.01.09.
Для оформления дополнительных расходов на приобретение основного средства существует специальный документ - Поступление доп. расходов. Его можно ввести "вручную", как отдельный документ (Покупка > Поступление доп. расходов) и указать при его заполнении документ о поступлении оборудования, к которому относятся дополнительные расходы. Удобнее ввести этот документ на основании уже введенного документа Поступление товаров и услуг. На вы можете видеть форму документа Поступление доп. расходов, часть реквизитов которой заполнена автоматически при вводе.
|
Поступление поп раскопов: услуга сторонней организации Новый ' |
|
Деты и валета |
Действия • ч» Т Б» » д,' |
.а |
Ссветы ? |
|
|
Номер: |
от 16.01 2009 0 0000 |
[¦1 |
Отразить в: и налог, учете |
|
|
Организация |
Мебельщі*. |
[...[<>і |
Сумма расхода 0.00 В |
|
|
Контрагент |
[ООО "Тоиапрлйе" |
Н3§ |
Договор Накладная №23 от 16.01 09 |
... Q |
Способ
распределения
Ставка НДС |
|
¦ - |
Документ |
Т х |
|
Щ Сумме НДС 1 |
пи Ш |
рбсчетоо с контрагентом |
|
|
Содержание
Доп раскопы
Товары П поз ) Счета у«та расчетов Дополнительно Счет-Фактура ?>>?>5 Заполнить» Подбор
л -ь =. X, п 4 * g Ч * Ии I |
Всего (руб) 0.00
Счет-Фактура Ввести счет-Фактчоч НДС |в то): 0.00
Комментарий |
Доп расходы Печать * ОК Записать Закрыть
Рис. 9.12. Автоматически заполненные реквизиты документа Поступление доп. расходов
Некоторые из реквизитов этого документа уникальны и ранее не встречались нам. Рассмотрим порядок заполнения этого документа, перечислив реквизиты, которые следует отредактировать.
Контрагент - в это поле по умолчанию введен тот же самый контрагент, у которого мы приобрели оборудование. В нашем же случае дополнительные услуги оказаны другой организацией, поэтому в данном поле мы указываем ООО "Консультант". Напомним - если в базе данных нет нужного контрагента или любого другого объекта, необходимого для заполнения того или иного документа, справочника - его необходимо создать в процессе заполнения.
Способ распределения - это поле позволяет задавать способ распределения стоимости дополнительных услуг среди товаров (в нашем случае - единиц оборудования), перечисленных в табличной части Товары. Здесь можно выбрать два варианта - По стоимости и По количеству. При выборе первого варианта величина дополнительных расходов распределяется между объектами пропорционально стоимости этих объектов, во втором - пропорционально количеству. Понятно, что эта установка имеет смысл лишь тогда, когда в табличном поле Товары есть несколько наименований. Если в поле присутствуют несколько объектов, которые имеют различную стоимость (например, принтер за 50000 руб. и станок за 500000 руб.) и мы хотим отнести на эти объекты дополнительные расходы в размере 100000 руб. - разумнее будет использовать метод По стоимости, иначе стоимость более дешевого объекта окажется неоправданно завышенной. В любом случае, прежде чем применять тот или иной способ, следует постараться просчитать последствия его применения. Мы выберем в этом поле параметр По стоимости.
Ставка НДС - устанавливаем 18%;
Сумма НДС - будет рассчитано автоматически при вводе данных в поле Сумма расхода;
Сумма расхода - вводим в это поле 1180;
Договор - выбираем (или создаем) нужный договор;
Содержание - вводим содержание операции, в нашем случае - Консультационные услуги.
В табличной части Товары дается перечень объектов оборудования, на увеличение первоначальной стоимости которых мы хотим отнести дополнительные расходы. В нашем случае это поле заполнено автоматически, нам лишь остается указать, что сумма дополнительных расходов (поле Доп. расходы (сумма)) равна 1180 руб.
Вкладка Счета учета расчетов позволяет настраивать счета учета расчетов с контрагентами. В нашем случае используется субсчет 60.01 в качестве счета учета расчетов с контрагентом и субсчет 60.02 для учета авансов.
Вкладка Дополнительно позволяет задать ответственного за ввод операции;
Вкладка Счет-фактура заполняется при наличии счета-фактуры, выставленного контрагентом. В нашем случае счет-фактура имеется, поэтому мы заполняем данную вкладку следующим образом .
 |
|
Рис. 9.13. Документ Поступление доп. расходов, вкладка Счет-фактура |
Теперь заполнение документа окончено. Нажмем кнопку ОК в его форме и посмотрим, какие движения он сформировал .

Для того, чтобы открыть это окно, можно воспользоваться уже знакомой вам кнопкой Дт/Кт в панели инструментов списка документов. Для того, чтобы открыть список документов Поступление доп. расходов можно пройти в меню Покупка > Поступление доп. расходов. Но не следует забывать, что данный документ мы ввели на основании документа Поступление товаров и услуг. Когда мы завершили ввод документа Поступление доп. расходов, мы, нажав ОК в его форме, снова оказались в форме списка документов Поступление товаров и услуг. Для того чтобы прямо из этой формы просмотреть документы, связанные с одним из документов, находящихся в форме, нужно выделить его и нажать на кнопку Структура подчиненности документа или выбрать соответствующий пункт в меню Действия. После этого появится окно, представляющее собой список подчиненных документов .
 |
|
Рис. 9.15. Структура подчиненности документа |
Пользуясь этим окном, можно не только увидеть структуру подчиненности документов, но и выполнить с документами из списка некоторые действия. Так, если сделать двойной щелчок по строке документа - откроется его форма. Если воспользоваться пунктом контекстного меню Найти в списке (или соответствующей кнопкой) - будет открыто окно списка документов, отсюда можно проводить документы, отменять проведение, устанавливать пометки удаления. Команда Вывести для текущего позволяет вывести структуру подчиненности документа для выделенного документа.
Вернемся к рассмотрению движений документа Поступление доп. расходов. В бухгалтерском учете он сделал две записи:
Д08.04.Принтер лазерный цветной Epson К60.01 1000 руб. - На сумму дополнительных расходов, включенных в первоначальную стоимость оборудования;
Д19.04 К60.01 180 руб. - НДС с консультационных услуг.
Обратите внимание на аналитику, которая присутствует в записи по счету 08.04 - дополнительные расходы зачислены на счет учета стоимости лазерного принтера. Как видите, дополнительные расходы приходуются такими же записями, как и сам объект, который в будущем планируется принять в состав основных средств.
Движения документа в налоговом учете и по регистрам учета НДС так же похожи на движения вышерассмотренного документа c учетом, естественно, специфики налогового учета.
Теперь можно сказать, что первоначальная стоимость нашего принтера сформирована, он готов к принятию к учету как основное средство. В следующем разделе этой лекции мы примем его к учету. А теперь рассмотрим еще один характерный пример учета поступления объектов, которые в будущем планируется принять как объекты основных средств. Это - оборудование, требующее монтажа.
Приобретение ОС, требующего монтажа
Рассмотрим следующий пример.
20 января 2009 года в организацию от ООО "Технодрайв" поступили следующее оборудование для деревообработки (Накладная №24 от 20.01.2009):
1. станок деревообрабатывающий стоимостью 188800 руб, в т.ч. НДС 28800 руб.
2. монтажные приспособления для станка стоимостью 35400 руб., в т.ч. НДС 5400 руб.
Поставщик выписал счет-фактуру №25 от 20.01.2009. Оборудование оприходовано на Оптовый склад покупных товаров по приходному ордеру №18 от 20.01.09.
Оприходование поступившего оборудования мы проводим уже знакомым вам документом
Поступление товаров и услуг (Покупка > Поступление товаров и услуг) с видом операции Оборудование.
Документ заполняется точно так же, как заполнялся документ по приемке оборудования не требующего монтажа за исключением одной очень важной детали. Номенклатурные позиции, которые хранятся в справочнике Номенклатура и вносятся в документ при заполнении табличной части Оборудование, должны быть записаны в справочник в группе Оборудование к установке (или в другой группе, в которой вы собираетесь хранить сведения об оборудовании к установке при условии верной настройки счетов учета). Для этой группы установлен следующий порядок учета .
 |
|
Рис. 9.16. Счета учета номенклатуры для группы Оборудование к установке |
№ Номежлатура Количество
Прыттер лазер
1.000
[Сумматовара ІДоп расходы [сумма) Сула НДС
47 200.00
Документ парт Поступление т
А именно, оборудование относят на счет 07 "Оборудование к установке", учет НДС ведется так же, как и при приемке оборудования сразу на счет 08.
|
Навы можете видеть документ с заполненной шапкой и вкладкой Оборудование. |
 |
|
Рис. 9.17. Документ Поступление товаров и услуг, вкладка Оборудование Навы можете видеть вкладку Дополнительно. |
 |
|
Рис. 9.18. Документ Поступление товаров и услуг, вкладка Дополнительно Напоказана вкладка Счет-фактура. |
 |
Рис. 9.19. Документ Поступление товаров и услуг, вкладка Счет-фактура
Теперь можно сохранить и провести документ (кнопка ОК) и посмотреть , какие проводки он сформировал.
Результат проведения документа Поступление товаров и услуг М000000000? от 20 01.2009 12:00 01
Настрой-.* ?
[ 6?ыаякосрек.тк>оека Ірезрешает редактирование деи»е*ачдок.»аеитаІ |
|
А*', Букгатерски* у«т |
^ГНапогоеън у«л |
НДС по ОС. НМА НДС прва?явлвнным НДС расчеты с поставит»* НДС по партиям запасов |
|
Действия * 0 ? |
|
|
|
|
|
|
|
|
Счет Дт |
СуУсито Дт |
Ко/нчестеоДт |
Счет Кт Субкоито Кт |
Количество Кт Су*ма |
|
|
|
|
балета Дт |
|
|
валета Кт Содержат»» |
|
|
Вал суача Дт |
|
Вал сучма Кт N: «денала |
Д5
». |
07 |
Станок йсресообрабаты Постутпекмв товаров и Основной стлал |
1 000 |
GO 01 |
ООО "Iепмоорвйе'' Накладная Н=24 от 20 01 Поеталоенив товаров и |
|
160 000.00
Приобретем» оборудов
ОС |
А»
1 № |
1901 |
ООО "Томадра^е ' Постучлетме товаров и |
|
6001 |
ООО "Т елнорранв" Накладная №24 от 20 01 Поступив** товаров и |
|
28 800.00
Приобретение оборудов
ОС |
А»
1 ” |
07 |
Момта«мые прислособп Посту?текме товаров м .. Основной стлан |
1000 |
6001 |
ООО 'Тежодрайв" Накладная №24 or 20 01 Поступление товаров и |
|
30000.00
Приобретение оборудое
ОС |
Ат
і к* |
1901 |
ООО "Тоиодра^е" Постуллв»*«в товаров и |
|
6001 ,000 ¦'Теянсврайю"
Накладная №24 or 2001 Поступление товаров и... |
|
5 400.00
Приобретение оборудое
ОС |
|
|
|
|
Отчет по демжокыямясечгнемтв ОК Закрыта |
Рис. 9.20. Документ Поступление товаров и услуг, проводки
В бухгалтерском учете сделаны записи вида Д07 К60 и Д19 К60 на стоимость оборудования и на НДС, соответственно, в налоговом учете сделаны лишь записи вида Д07 КПВ на стоимость оборудования. Записи выполнены в соответствии со строками табличной части Оборудование.
Документ сформировал движения по следующим регистрам:
• НДС по партиям запасов;
• НДС по ОС, НМА;
• НДС предъявленный;
• НДС расчеты с поставщиками;
Итак, оборудование принято на счет 07 и ждет монтажа. Рассмотрим оформление услуг монтажа, которые производит для нас сторонняя организация.
Монтаж ОС сторонней организацией
Продолжим пример, касающийся ОС, требующего монтажа.
21 января 2009 года оборудование (станок деревообрабатывающий и монтажные приспособления, принятые по накладной №24 от 20.01.2009) было передано для монтажа ООО "Монтажник".
Для того, чтобы отразить работы по монтажу основного средства, нам понадобится документ
Передача оборудования в монтаж (ОС > Передача оборудования в монтаж).
Этот документ позволяет "собрать" стоимость отдельных объектов оборудования, монтажных приспособлений, комплектующих, в первоначальную стоимость основного средства.
Общий план изменений, вносимый в учет при монтаже, выглядит так. Оборудование перемещается со счета 07 на счет 08, превращаясь из оборудования, которое требует монтажа, в оборудование, которое готово к приемке в качестве основного средства. К тому же, услуги монтажа потребуют определенных затрат, которые будут включены в первоначальную стоимость будущего объекта ОС.
Рассмотрим форму документа Передача оборудования в монтаж, открытую после создания документа .
 |
|
Рис. 9.21. Документ Передача оборудования в монтаж, форма |
Поле Объект строительства имеет особую важность в данном документе. Дело в том, что это именно то будущее основное средство, в первоначальную стоимость которого включается стоимость оборудования и комплектующих, переданного в монтаж. Поле Объект строительства заполняют из справочника Объекты строительства. Этот справочник содержит перечень объектов строительства, к которым, в частности, относятся ОС, требующие монтажа. Для их учета по умолчанию предназначен счет 08.03 "Строительство объектов основных средств", для учета НДС по ним - счет 19.08 "НДС при строительстве основных средств". Элементы справочника редактируются в списке.
Навы можете видеть только что созданный объект строительства
Деревообрабатывающий станок и форму счетов учета (ее можно открыть из формы справочника командой Перейти > Объекты строительства организаций), здесь мы самостоятельно задали счета учета.
 |
|
Рис. 9.22. Создание элемента справочника Объекты строительства и записи регистра сведений Объекты строительства организаций |
Поле Статья затрат заполняют, пользуясь справочником Статьи затрат, мы выберем из этого справочника элемент Материальные расходы.
Остальные реквизиты шапки уже знакомы вам, в нашем случае их можно оставить в том виде, в котором они были по умолчанию.
Теперь пришло время перечисления оборудования, которое мы используем для монтажа нашего объекта строительства. Это делается в табличной части Оборудование. Воспользуемся кнопкой Подбор этой табличной части и выберем нужные нам объекты .
 |
|
Рис. 9.23. Подбор элементов табличной части Оборудование |
После заполнения документ можно провести, распечатать необходимые формы, в частности, это акт приемки-передачи оборудования ОС-15.
Посмотрим, какие движения и проводки сформировал наш документ .
 |
|
Рис. 9.24. Документ Передача оборудования в монтаж, проводки в бухгалтерском учете |
В бухгалтерском учете сделаны проводки вида Д08.03 К07. Причем, со счета 07 списаны объекты "Монтажные приспособления" и "Станок деревообрабатывающий", принятые к учету 20.01.09, их стоимость указана автоматически. А на счет 08.03 эти ценности записаны по одним и тем же субконто, превратившись в единый объект Деревообрабатывающий станок.
В налоговом учете сделана похожая операция - со счета 07 объекты попали на счет 08.
В регистре НДС по партиям запасов производится списание сумм НДС, который соответствует объектам, переданным в монтаж. Движения по регистру производятся со знаком "-".
 |
|
Рис. 9.25. Документ Передача оборудования в монтаж, движения по регистру НДС по партиям запасов |
|
В регистре НДС по ОС, НМА произошли более интересные изменения . |
 |
|
Рис. 9.26. Документ Передача оборудования в монтаж, движения по регистру НДС по ОС, НМА |
В регистре видны две сторнировочные записи. Они выполнены в виде приходных (со знаком "+"), но с отрицательными суммами. Эти суммы относятся к ранее внесенным в этот регистр данным о принятых к учету объектах. Так же в регистре можно заметить одну обычную запись, которая, по сути, объединяет данные по станку и монтажным приспособлениям в новый объект -
Деревообрабатывающий станок.
Продолжим рассмотрение примера. Так как монтаж производила сторонняя организация - нашей организации понадобится, по завершении работ, принять их и отразить в учете расходы на оплату услуг по монтажу.
После оказания и приемки услуг по монтажу основного средства организация - ООО "Монтажник" предъявила нашей организации счет на 8260 руб, в т.ч. НДС - 1260 руб (Договор №1 от 21.01.2009, Счет-фактура №27 от 21.01.2009). Составлен и подписан акт о приеме работ от 21.01.2009 №1.
Для ввода данных об услугах, которые оказаны сторонней организацией при монтаже объекта ОС, используется документ Поступление товаров и услуг с видом операции Объекты строительства. Навы можете видеть заполненный документ.
 |
|
Рис. 9.27. Документ Поступление товаров и услуг, вид операции - Объекты строительства |
Этот документ позволяет включить в стоимость объектов строительства стоимость покупных товаров или услуг, затраченных на них. Заполнение документа вполне стандартно. На вкладке Объекты строительства мы заполняем информацию о расходах, которые хотим включить в первоначальную стоимость объекта ОС, учитываемого на счете 08.03.
Рассмотрим, какое воздействие наш документ оказал на регистры системы .
 |
|
Рис. 9.28. Документ Поступление товаров и услуг, результат проведения |
Документ сформировал бухгалтерскую запись вида Д08.03 К60.01 - на сумму стоимости услуг по монтажу. Так же была сформирована запись Д19.08 К60.01 - на сумму НДС.
Теперь на счетах 08.03 "Строительство объектов основных средств" и 08.04 "Приобретение объектов основных средств" хранятся данные о первоначальной стоимости оборудования -принтера и деревообрабатывающего станка. Следующим шагом, который мы выполним, будет прием основных средств к учету.
9.3. Принятие объекта ОС к учету
Продолжим выполнение нашего примера. Рассмотрим следующую задачу, касающуюся лазерного принтера, "хранящегося" на счете 08.04.
27 января 2009 года лазерный принтер был введен в эксплуатацию. Был составлен акт о приеме-передаче основных средств по форме ОС-1, принтер был передан в подразделение организации Администрация. Материально-ответственным лицом назначен Юрьев Владимир Александрович. При вводе объекта в эксплуатацию установлена следующая информация по его амортизации:
• Срок полезного использования: 5 лет;
• Способ начисления амортизации для целей бухгалтерского и налогового учета - линейный;
Для того, чтобы принять к учету основное средство, воспользуемся документом Принятие к учету ОС (ОС > Принятие к учету ОС). При создании документа можно выбрать один из трех его типов, которые различаются способами принятия ОС к учету:
• Оборудование. Этот тип документа применяется при принятии учета оборудования, первоначальная стоимость которого сформирована на счете 08.04. Сейчас мы воспользуемся именно этим документом.
• Объекты строительства. Этот документ можно использовать для принятия к учету объектов, данные о которых хранятся на счете 08.03
• По результатам инвентаризации. Если объект ОС обнаружен в результате инвентаризации - он должен быть учтен в составе ОС, это можно сделать с помощью данного документа.
Создадим документ Принятие к учету ОС с типом Оборудование. Навы можете видеть его форму.
 |
|
Рис. 9.29. Документ Принятие к учету ОС |
Рассмотрим особенности заполнения вкладки Основные средства.
В поле Оборудование следует указать (воспользовавшись справочником Номенклатура) оборудование, которое мы хотим принять к учету как основное средство. В нашем случае это
Принтер лазерный цветной Epson.
В поле Склад нужно указать склад, на котором учитывается оборудование.
Счет (БУ) и Счет (НУ) так оставляем без изменений - ведь информация о первоначальной стоимости оборудования хранится именно на счете 08.04.
Табличная часть Основные средства содержит информацию об объектах ОС, которые мы будем принимать к учету. Мы введем сюда данные об одном объекте ОС - о лазерном принтере.
При вводе информации в это поле, нам понадобится создать элемент справочника Основные средства (выше мы сталкивались с ним, заполняя сведения о начальных остатках по ОС), .
 |
|
Рис. 9.30. Форма элемента справочника Основные средства |
Заполняя данные об ОС в нашем примере можно ограничиться заполнением вкладки Основные сведения (мы не стали заполнять ее подробно, ведь наш пример - учебный, а вот для реального ведения учета лучше всего заполнить данные максимально подробно) - большая часть важных подробностей об учете объекта будет задана при заполнении и проведении документа Принятие к учету ОС и отражена среди данных элемента справочника.
Навы можете видеть документ Принятие к учету ОС с заполненной вкладкой
Основные средства.
 |
|
Рис. 9.31. Документ Принятие к учету ОС, вкладка Основные средства |
Обратите внимание на поле Инв. №. По умолчанию оно устанавливается равным коду элемента справочника Основные средства. При необходимости его можно вручную изменить на другой номер. Это может быть нужно в том случае, если в вашей организации действует особый порядок назначения инвентарных номеров объектам ОС.
Теперь рассмотрим заполнение вкладки Общие сведения. Наприведена уже заполненная вкладка.
 |
|
Рис. 9.32. Документ Принятие к учету ОС, вкладка Общие сведения |
Справочник События с основными средствами содержит наименования событий с основными средствами. При установленной галочке Ввести в эксплуатацию одновременно с принятием к учету он содержит единственное событие - Принятие к учету с вводом в эксплуатацию.
Поле Способы отражения расходов по амортизации (погашению стоимости) позволяет выбрать способ учета амортизации. Выбор способов учета амортизации ведется из справочника Способы отражения расходов по амортизации (погашению стоимости). Выше, вводя начальные остатки по ОС, мы уже встречались с этим справочником, в нем уже есть элемент, который нас устроит - способ учета амортизации объектов ОС на счете 26, что соответствует месту использования объекта ОС - подразделению Администрация.
Теперь укажем подробности об отражении объекта в бухгалтерском и налоговом учете. На вы можете видеть заполненную вкладку Бухгалтерский учет.
 |
|
Рис. 9.33. Документ Принятие к учету ОС, вкладка Бухгалтерский учет Рассмотрим заполнение реквизитов группы Общие сведения. |
В поле Порядок учета можно выбрать один из следующих параметров:
• Начисление амортизации;
• Начисление износа;
• Списание при принятии к учету;
• Отражение в составе МПЗ;
• Стоимость не погашается;
При выборе того или иного параметра меняется состав реквизитов на вкладке для того, чтобы настроить особенности принятия учету, характерные для выбранного порядка учета. В соответствии с условием нашего задания мы выбрали здесь параметр Начисление амортизации.
Поле Подразделение содержит наименование подразделения, в котором будет эксплуатироваться ОС, в наше случае это Администрация.
В поле Способ поступления запишем значение Приобретение за плату;
В поле МОЛ (материально-ответственное лицо) выберем Юрьева Владимира Александровича. Выбор ведется из справочника Физические лица.
В поле Счет учета по умолчанию указан счет 01.01 "Основные средства в организации", этот счет нас устроит.
Рассмотрим заполнение реквизитов группы Параметры начисления амортизации.
Счет начисления амортизации: 02.01 "Амортизация основных средств, учитываемых на счете 01".
Флаг Начислять амортизацию нужно установить для того, чтобы на ОС начислялась амортизация;
Поле Способ начисления амортизации позволяет выбрать из следующих способов:
• Линейный способ;
• Способ уменьшаемого остатка;
• По сумме чисел лет срока полезного использования;
• Пропорционально объему продукции (работ);
• По единым нормам амортизационных отчислений;
• По единым нормам амортизационных отчислений (на 1000 км. пробега);
Мы, в соответствии с условием, выберем Линейный способ.
В поле Срок полезного использования (в месяцах) мы введем 60 (5
12=60), что соответствует 5 годам полезного использования;
Поле График амортизации по году мы не заполняем. Оно может понадобиться для объектов ОС, которые имеют сезонный или другой неравномерный порядок использования. Это поле заполняется из справочника Годовые графики амортизации ОС. Элемент справочника
содержит данные о коэффициентах распределения амортизационных отчисления по месяцам.
 |
|
Рис. 9.34. Справочник Годовые графики амортизации ОС |
Заполнив вкладку Бухгалтерский учет перейдем к заполнению вкладки Налоговый учет .
 |
|
Рис. 9.35. Документ Принятие к учету ОС, вкладка Налоговый учет ОС |
Заполнение этой вкладки похоже на заполнение вкладки Бухгалтерский учет, однако здесь есть некоторые тонкости. Ведь эта вкладка нужна лишь для учета расходов организации для целей налога на прибыль, поэтому здесь, например, нет информации о материально-ответственном лице.
В группе параметров Общие сведения нам предлагают заполнить поля Счет учета (в нашем случае - 01.01) и Порядок включения стоимости в состав расходов. Это поле может содержать одно из трех значений, выбор которых влияет на состав параметров вкладки Налоговый учет:
После заполнения этого документа можно распечатать форму ОС-1, после подписания которой документ можно провести. Рассмотрим проводки, которые сформированы документом .
Результат проведения документа Принятие к учету ОС М0000000001 от 27 01 <
Настройка
Г Рувіая «о(ре>.т?ровка (разрешает реаактч
юе.зиие леи»е>**і дскуяента)
д,\ Еучглтерс»і
і унтт V, Натсссеы.4 учет Параметры ачяортизации ОС ІбргалтврсыЛ учет| Меетоиакождеиие ОС (буи-алтерский учет)
Способы огракеиня раскопов по очлоргизашач ОС (калогоеъы укгт| Параметры вчлоргизвціач ОС ІналогоеъЛ учет) НДС по ОС. НМД
События ОС орч'ачызацмм Счета налогового учета ОС Способы отражены расходов по амортизацич ОС (бучталтерсмы учет)
Переоычаіыые сведомя ОС |бу<галтерскчЖіучет| Состотмы ОС оргамчааииД НДС по партиям запасов Наыслечаче амортизации ОС (бучгаятерскіЖч учет) Счета бум-алтерского учета ОС Слвцмалиый ксоФФмшчеічт дня амортизации ОС (налог учет)
I_Перасиачачьмые сведения ОС (налогоеъЛ учет)_|_Начнслемче амортизации ОС (налоговый учет)_!
|
Действия • Q ? |
|
|
Счет Дт |
Су?онго Дт |
Количество Дт |
Счет Кт |
ІСубкоччго Кт |
Количество Кт |
Суяме |
|
|
|
|
валета Дт |
|
|
валюта Кт |
Ссвержаюю |
|
|
|
|
Вол с^-глз Дт |
|
|
вал суима Кт |
№ журнала |
д
** |
01 01 |
Прмитер лазерчъіч Цвет |
|
0804 |
Прчмтер лазерчяяй цвет Поступление товаров и... Основной о лео |
1000 |
41 000.00 Прчмят к учету объект ОС |
|
|
Отчет по двччжетмямдекумейте ОК Закрыть |
Рис. 9.36. Результат проведения документа Принятие к учету ОС
В бухгалтерском учете сформирована проводка вида Д01.01 К08.04 на 41000 руб. - то есть на ту
первоначальную стоимость объекта ОС, которая была накоплена по счету 08.04.
В налоговом учете сделана запись Д01.01 К08.04 на сумму 41000 руб.
Документ сформировал движения по следующим регистрам:
Регистры сведений:
• График амортизации ОС (бухгалтерский учет): движение сформировано, однако ресурс регистра График амортизации не заполнен так как для амортизации данного ОС не используется график;
• Местонахождение ОС (бухгалтерский учет): в данный регистр внесены сведения о подразделении, в котором находится принятое к учету основное средство (Администрация) и о материальноответственном лице (Юрьев Владимир Александрович);
• Начисление амортизации ОС (бухгалтерский учет). Этот регистр позволяет узнать, следует ли начислять амортизацию по данному ОС. В нашем случае в его ресурс Начислять амортизацию внесено значение истина;
• Начисление амортизации ОС (налоговый учет): в его ресурс Начислять амортизацию записано значение истина;
• Специальный коэффициент для амортизации ОС (налог. учет): содержит, в ресурсе Специальный коэффициент значение 1.00;
• Параметры амортизации ОС (бухгалтерский учет): содержит следующие данные: ресурс Срок полезного использования, мес. Содержит значение 60; ресурс Срок использования для вычисления амортизации, мес. так же содержит значении 60; ресурс Стоимость для вычисления амортизации содержит первоначальную стоимость ОС - 41000 руб.;
• Параметры амортизации ОС (налоговый учет): содержит, в ресурсе Срок полезного использования, мес., значение 60;
• Первоначальные сведения ОС (бухгалтерский учет): хранит в своих ресурсах следующие данные:
о Организация: мебельщик; о Инвентарный номер: 000000003; о Способ поступления: приобретение за плату; о Первоначальная стоимость: 41000,00; о Способ начисления амортизации: Линейный способ; о Порядок погашения стоимости: Начисление амортизации;
• Первоначальные сведения ОС (налоговый учет): содержит следующие сведения:
о Организация: Мебельщик; о Метод начисления амортизации: Линейный; о Первоначальная стоимость: 41000,00;
о Порядок включения стоимости в состав расходов: Начисление амортизации;
• События ОС организаций: содержит данные о событии Принятие к учету с вводом в эксплуатацию;
• Состояния ОС организаций: содержит две записи. Одна, от 18.05.2009 - о том, что Принтер лазерный цветной Epson принят к учету, другая - той же датой, о том же принтере, но уже о вводе его в эксплуатацию;
• Способы отражения расходов по амортизации ОС (Бухгалтерский учет): содержит запись об использовании способа Амортизация, счет 26.
• Способы отражения расходов по амортизации ОС (налоговый учет): содержит аналогичную запись.
• Счета бухгалтерского учета ОС: содержит записи о счете 01.01 в качестве счета учета объекта ОС и о счете 02.01 - в качестве счета начисления амортизации;
• Счета налогового учета ОС: заполнен аналогично вышеописанному регистру;
Регистры накопления:
• НДС по партиям запасов: содержит две записи типа Расход, относящиеся к учитываемом в этом регистре НДС, относящемся к принтеру и к консультационным услугам;
• НДС по ОС, НМА: так же содержит две "расходные" записи;
9.4. Принятие к учету объекта ОС после монтажа
27 января 2009 года Деревообрабатывающий станок был введен в эксплуатацию. Был составлен акт о приеме-передаче основных средств по форме ОС-1, станок был передан в подразделение организации Производственный цех. Материально-ответственным лицом назначен Юрьев Владимир Александрович. При вводе объекта в эксплуатацию установлена следующая информация по его амортизации:
• Срок полезного использования: 6 лет;
• Способ начисления амортизации для целей бухгалтерского учета - По сумме чисел лет срока полезного использования;
• Налоговый учет - начислять амортизацию;
Обратите внимание на то, что способы амортизации в бухгалтерском и налоговом учете различаются.
Выполним команду ОС > Принятие к учету ОС. Создадим новый документ, выбрав в качестве типа документа Объекты строительства.
Навы можете видеть документ Принятие к учету ОС: Объекты строительства с заполненными реквизитами шапки и табличной части Основные средства.
 |
|
Рис. 9.37. Документ Принятие к учету ОС, вкладка Основные средства |
В поле Объект следует ввести данные об объекте строительства, выбрав их из справочника Объекты строительства. Ранее мы вносили в этот справочник сведения об объекте, монтажом которого занималась сторонняя организация.
После заполнения поля Объект можно нажать на кнопку Рассчитать суммы и программа автоматически заполнит поля с информацией о стоимости. В нашем случае коррекция рассчитанных сумм не требуется.
Поля Счет (БУ) и Счет (НУ) содержат данные о счете учета объекта строительства - и там и там это 08.03.
В табличную часть Основные средства мы вносим сведения об основном средстве, в которое "превратится" объект строительства, при его заполнении мы создаем новую запись справочника Основные средства (или используем существующую, созданную заранее). Здесь мы так же показали пример редактирования инвентарного номера основного средства (поле Инв. №), введя вместо автоматически назначенного номер 123.
Переходим к вкладке Общие сведения .
 |
|
Рис. 9.38. Документ Принятие к учету ОС, вкладка Общие сведения |
В поле Операция с объектами ОС вводим Принятие к учету с вводом в эксплуатацию, устанавливаем флаг Ввести в эксплуатацию одновременно с принятием к учету, в поле Способы отражения расходов по амортизации (погашению стоимости) выбираем Амортизация, счет 20. Такой выбор обусловлен тем, что станок планируется использовать в производственных целях (в подразделении организации Производственный цех), расходы на которые аккумулируются на счете 20 "Основное производство".
На очереди - вкладка Бухгалтерский учет .
 |
|
Рис. 9.39. Документ Принятие к учету ОС, вкладка Бухгалтерский учет |
Выше мы подробно разбирали заполнение этой вкладки, в данном случае она заполняется аналогично, не будем останавливаться на ней подробно.
|
Навы можете видеть вкладку документа Налоговый учет. |
 |
|
Рис. 9.40. Документ Принятие к учету ОС, вкладка Налоговый учет Здесь тоже нет ничего принципиально нового для вас. |
Проведем документ и посмотрим, какие бухгалтерские записи и движения по регистрам он сформировал .
 |
|
Рис. 9.41. Результат проведения документа Принятие к учету ОС |
Документ сформировал в бухгалтерском и в налоговом учете проводки вида Д01.01 К08.03 на сумму 197000 руб. В эту сумму входит стоимость станка и монтажного оборудования (190000 руб.) и работ по монтажу (7000 руб).
В целом, по регистрам сформированы движения, аналогичные движениям, сформированные документом о принятии к учету принтера, рассмотренные выше. Существенная разница заключается лишь в движениях по регистру НДС по ОС, НМА. Наприведено состояние
движений по этому регистру для двух рассмотренных документов.
 |
|
Рис. 9.42. Результат проведения документа Принятие к учету ОС, регистр НДС по ОС, НМА |
В документе принятия к учету объекта строительства по регистру сделаны сначала записи типа Расход с состоянием Ожидание принятие к учету объекта строительства, потом - записи типа Приход с состоянием Ожидается ввод в эксплуатацию, и, наконец, расходные записи с тем же типом операции. Это сделано для соблюдения установленного порядка учета НДС.
Учтите, что изменения в налоговом и бухгалтерском учете происходят достаточно часто, 1С:Бухгалтерия обычно оперативно следует этим изменениям, поэтому состояние регистров в вашем случаем может отличаться от состояния регистров, рассмотренных в нашем примере.
9.5. Принятие объекта ОС к учету с одновременным списанием его стоимости на расходы
Некоторые объекты основных средств, отличаются большими сроками использования и невысокой стоимостью, например, менее 10000 рублей или другой, установленной в учетной политике организации. Такие основные средства обычно списывают на счета затрат сразу же после принятия к учету. Это не значит, что основное средство сразу же после списания на затраты теряет свои полезные свойства, однако свою стоимость оно "отдает" сразу после списания.
Рассмотрим пример.
27 января 2009 года в организацию, на Основной склад от ООО "Технодрайв" поступило (Накладная №30 от 27.01.2009) два Станка упаковочных У-1 каждый стоимостью 9440 руб. (в т.ч. НДС 1440 руб.). Поставщик выписал счет-фактуру №32 от 27.01.2009.
В тот же день станки переданы в эксплуатацию в подразделение организации Производственный цех. Материально-ответственным лицом назначен Юрьев Владимир Александрович.
Сначала примем станок к учету в качестве поступившего в организацию оборудования с помощью документа Поступление товаров и услуг с типом документа Оборудование (Покупка > Поступление товаров и услуг),
 |
|
Рис. 9.43. Оформление поступления деревообрабатывающих станков в количестве 2-х штук |
При проведении документ сформировал обычные в таких случаях проводки (Д08.04 К60.01 на стоимость станков без НДС и Д19.01 К60.01 на сумму НДС).
Теперь создадим документ Принятие к учету ОС с типом Оборудование (ОС > Принятие к учету ОС), навы можете видеть его вкладку Основные средства.
 |
|
Рис. 9.44. Документ Принятие к учету ОС, вкладка Основные средства |
Обратите внимание на то, что в табличной части Основные средства мы сделали две записи. Дело в том, что каждое основное средство, имеющееся в организации, учитывается обособленно, каждое является отдельным инвентарным объектом с собственным инвентарным номером. Поэтому даже если мы принимаем несколько одинаковых ОС к учету, мы должны в явном виде выделить каждое из них в табличной части Основные средства. Это так же означает, что на каждое из принимаемых к учету ОС мы должны завести отдельные записи в справочнике Основные средства - даже в том случае, если эти объекты абсолютно идентичны. В остальном, заполнение вкладки Основные средства не отличается от заполнения аналогичных вкладок в вышеописанных документах.
|
218 Практика бухгалтерского учета в программе 1С Бухгалтерия 8.1 Посмотрим на вкладку Общие сведения . |
 |
|
Рис. 9.45. Документ Принятие к учету ОС, вкладка Общие сведения |
Несмотря на то, что мы намереваемся списать ОС сразу после поступления их в эксплуатацию, мы должны отметить на вкладке Общие сведения тот факт, что принимая ОС к учету, мы вводим их в эксплуатацию, а так же - выбрать способы отражения расходов по амортизации.
Амортизацию по ОС мы начислять не собираемся, но если рассмотреть операцию ввода в эксплуатацию с одновременным списанием первоначальной стоимости, окажется, что это очень похоже на "одноразовое" списание амортизации. Фактически, выбирая способ учета амортизационных отчислений, мы указываем системе, на какой счет мы намереваемся списать расходы по объектам ОС. Так как мы будем использовать их в подразделении Производственный цех - выбираем способ Амортизация, счет 20.
На вкладке Бухгалтерский учет начинается самая интересная часть наших действий. Именно от ее настроек зависит способ распределения стоимости объекта ОС по периодам полезного использования.
 |
|
Рис. 9.46. Документ Принятие к учету ОС, вкладка Бухгалтерский учет |
В поле Порядок учета мы выбираем Списание при принятии к учету. После этого система предлагает нам заполнить уже знакомые вам поля Подразделение, МОЛ, Способ поступления, Счет учета. Как видите, об амортизации здесь нет ни слова.
На вкладке Налоговый учет мы выбираем Порядок включения стоимости в состав расходов как Включение в расходы при принятии к учету.
 |
|
Рис. 9.47. Документ Принятие к учету ОС, вкладка Налоговый учет Проведем документ и посмотрим на его движения . |
 |
|
Рис. 9.48. Результат проведения документа Принятие к учету ОС |
Обратите внимание на то, что документ сформировал отдельные проводки на каждое принимаемое к учету основное средство - это две проводки Д01.01 К08.04 на сумму 8000 руб. Каждый инвентарный объект ОС принимается к учету отдельной проводкой - в аналитике (Субконто 1) одинаковые станки выглядят как разные инвентарные объекты.
Так же двумя проводками Д20.01 К01.01 на сумму 8000 руб. первоначальную стоимость станков списана на расходы основного производства - Производственного цеха. В налоговом учете сделаны похожие проводки.
Объекты списаны, они не отражаются по счету 01. Казалось бы, они "уходят" из поля зрения бухгалтерии. Однако это не так. На каждый объект основных средств имеется запись в справочнике Основные средства. На основе этой записи формируется печатная форма ОС-6 -Инвентарная карточка учета объекта основных средств. Инвентарные карточки никто не
собирается выбрасывать после того, как стоимость объекта ОС будет списана с учета. Например, в ходе инвентаризации основных средств их фактическое наличие и состояние может быть проверено и сличено с данными, которые нашли отражение в ОС-6.
9.6. Амортизация ОС
По результатам предыдущих примеров два объекта основных средств - Принтер лазерный цветной Epson и Деревообрабатывающий станок приняты к учету и введены в эксплуатацию. К тому же, выше мы рассматривали ввод начальных остатков по ОС - еще по некоторым ОС мы планируем начислять амортизацию.
 |
|
Рис. 9.49. Регистр сведений Начисление амортизации ОС (бухгалтерский учет) |
Амортизация на объекты ОС начисляется с помощью документа Закрытие месяца (Операции > Регламентные операции > Закрытие месяца). Это очень важный документ .
 |
|
Рис. 9.50. Документ Закрытие месяца |
С его помощью проводится множество операций, сейчас мы рассмотрим лишь одну из них -амортизацию ОС.
Документ вводят последним числом месяца. Выше мы вводили операции за январь 2009 года. Сформируем документ последним числом месяца, установив в поле Выполняемые действия флажки в полях БУ и НУ напротив строки Начисление амортизации ОС. Проведем документ и посмотрим, какие записи он сформировал в учете .
 |
|
Рис. 9.51. Документ Закрытие месяца за май 2009, проводки по бухгалтерскому учету |
 |
|
Рис. 9.52. Документ Закрытие месяца за май 2009, проводки по налоговому учету |
В бухгалтерском учете сформированы следующие записи:
Д20.01 К02.01.Станок токарный 2430 руб.
Д26 К02.01.Кондиционер 905 руб.
В налоговом учете сделаны похожие записи.
Д20.01.1 К02.01.Станок токарный 2430 руб.
Д26.02 К02.01.Кондиционер 905 руб.
Обратите внимание на то, что суммы начисленной амортизации в налоговом и в бухгалтерском учете совпадают полностью - и там и там мы использовали линейный способ начисления амортизации.
Думаю, сейчас у некоторых из вас возник вполне закономерный вопрос (или не возник, если вы знакомы с особенностями отражения амортизации ОС в учете): "Почему, в то время, как мы ждем начисления амортизации по четырем объектам ОС, перечисленным в регистре Начисление амортизации ОС, амортизация начислена лишь по двум из них?". Ответ заключается в том, что амортизация по объектам основных средств начинает начисляться с месяца, следующего за месяцем их принятия к учету. Это зафиксировано в ПБУ 6/01:
"Начисление амортизационных отчислений по объекту основных средств начинается с первого числа месяца, следующего за месяцем принятия этого объекта к бухгалтерскому учету, и производится до полного погашения стоимости этого объекта либо списания этого объекта с бухгалтерского учета".
Следовательно, записей об амортизации ОС, введенных в эксплуатацию в январе 2009 года, следует ждать лишь после проведения документа Закрытие месяца, датированного последним днем февраля 2009 года. Создадим и проведем такой документ. Вот , что у нас получилось.
 |
|
Рис. 9.53. Документ Закрытие месяца за февраль 2009, проводки по бухгалтерскому учету |
 |
|
Рис. 9.54. Документ Закрытие месяца за февраль 2009, проводки по налоговому учету |
В бухгалтерском учете сформированы следующие записи:
Д20.01 К02.01.Станок токарный 2430 руб.
Д26 К02.01.Кондиционер 905 руб.
Д26 К02.01.Принтер лазерный цветной Epson 683,33 руб.
Д20.01 К02.01.Деревообрабатывающий станок 4690,48 руб.
В налоговом учете мы видим следующую картину:
Д20.01.1 К02.01.Станок токарный 2430 руб.
Д26.02 К02.01.Кондиционер 905 руб.
Д26.02 К02.01.Принтер лазерный цветной Epson 683,33 руб.
Д20.01.1 К02.01.Деревообрабатывающий станок 2736,11 руб.
Д20.01.1 К02.01.Деревообрабатывающий станок 1954,37 руб.
- Временные разницы за февраль.
Как видите, по объекту ОС Деревообрабатывающий станок в бухгалтерском учете начислена амортизация в размере 4690,48 руб., а в налоговом - 2736,11 руб. Не удивительно, что эти суммы разные - принимая объект в бухгалтерском учете, мы указали, что хотим амортизировать его по сумме чисел лет срока полезного использования (этот метод относится к ускоренным, когда в начале срока стоимость объекта списывается большими суммами, чем в конце), а в налоговом учете решили использовать линейный способ. Разница между этими суммами равняется: 4960,48 -2736,11 = 1954,37 - то есть как раз то, что система сочла временной разницей.
Обратите внимание на то, что в меню ОС есть подменю, посвященное амортизации ОС. Рассмотрим действия, которые можно выполнить с помощью этого меню:
• Выработка для расчета амортизации ОС. Этот пункт открывает список документов Выработка ОС. Эти документы применяются для того, чтобы задать объем продукции, произведенный с применением объектов ОС, по которым при принятии к учету установлен способ амортизации Пропорционально объему продукции (работ). При данном способе амортизации начисления за период зависят от объёма произведенной в этом периоде продукции. Вводить данные по выработке с помощью этого документа следует до использования документа Закрытие месяца. Причем, допускается использование нескольких документов Выработка ОС в течение месяца -общая выработка будет получена суммированием показателей.
• Изменение состояния ОС. Пункт открывает список документов Изменить состояние ОС, которые позволяют менять состояние начисления амортизации по объекту.
• Изменение параметров начисления амортизации ОС. Документы этого вида позволяют редактировать параметры начисления амортизации ОС, в частности, здесь можно установить новый срок использования объекта ОС, стоимость для вычисления амортизации, коэффициент ускорения
и другие параметры. Документ не формирует проводок - он лишь изменяет данные регистров, влияющие на порядок начисления амортизации.
• Изменение способа отражения расходов по амортизации ОС. Документы этого вида позволяют изменить способ отражения расходов по амортизации ОС в учете. Ниже мы рассмотрим пример, где иллюстрируется применение этого документа для изменения способа отражения расходов по амортизации ОС при их перемещении между подразделениями организации.
• Изменение графиков амортизации ОС. Если для начисления амортизации ОС применяется график, документ Изменение графиков амортизации ОС позволит отредактировать его или задать новый.
• Изменение специального коэффициента для расчета амортизации ОС (налоговый учет). Налогоплательщики налога на прибыль организаций имеют право применять к основной норме амортизации специальный коэффициент (ст. 259.3 НК РФ). Данный пункт позволяет изменить этот коэффициент.
• Параметры выработки ОС. Этот пункт меню дает доступ к одноименному справочнику, который позволяет задавать параметры выработки для объектов ОС. Каждая запись состоит из кода, наименования параметра и единицы измерения.
• Графики амортизации ОС. Позволяет открыть соответствующий регистр сведений.
• Годовые графики амортизации ОС. Открывает справочник Годовые графики амортизации ОС.
9.7. Перемещение ОС
Объекты ОС в ходе эксплуатации могут перемещаться между подразделениями организации. Этот процесс может сопровождаться сменой материально-ответственных лиц.
Рассмотрим следующий пример: 27 января 2009 года Кондиционер (инвентарный номер 000000002) было решено переместить из подразделения организации Администрация в подразделение Производственный цех и назначить для него новое материально-ответственное лицо - Иванова Ивана Ивановича.
Для того чтобы выполнить эту операцию, создадим документ Перемещение ОС (ОС > Перемещение ОС). Навы можете видеть заполненную форму документа.
 |
|
Рис. 9.55. Документ Перемещение ОС Рассмотрим особенности заполнения его полей. |
В поле Организация вводится организация, основное средство которой нужно переместить.
В поле Событие вводится наименование события, происходящего с основным средством. Это событие нужно выбрать из справочника События с основными средствами. Если, открыв справочник из окна документа, вы найдете его пустым, нужно создать новое событие, причем, в данном случае нужно, чтобы это событие имело вид Внутреннее перемещение . Наименование события особого значения не имеет.
 |
|
Рис. 9.56. Заполнение справочника События с основными средствами |
В группе параметров Данные для бухгалтерского учета мы должны указать подразделение (Администрация) и новое материально-ответственное лицо (Иванов Иван Иванович).
В табличной части Основные средства нужно указать те объекты ОС, которые подлежат перемещению. Она заполняется на основе справочника Основные средства.
После проведения документа он не формирует записей по бухгалтерскому и налоговому учету, однако вносит изменения в некоторые регистры .
 |
|
Рис. 9.57. Движения документа Перемещение ОС по регистрам |
В регистре сведения Местонахождение ОС (бухгалтерский учет) была сделана о том, что Кондиционер был перемещен в подразделение Производственный цех под материальную ответственность Иванова Ивана Ивановича.
В регистре сведений События ОС организаций сделана запись о факте внутреннего перемещения объекта ОС.
Думаю, здесь вы могли заметить, что объект ОС был перемещен из подразделения, амортизация по ОС для которого начисляются на счет 26, в подразделение, расходы по которому учитываются на счете 20. Это значит, что наша работа по перемещению основного средства пока не закончена -нужно указать системе, каким образом следует по-новому относить амортизацию. Для этого нужно воспользоваться документом Изменение способа отражения расходов по амортизации ОС (ОС > Параметры амортизации > Изменение способа отражения расходов по амортизации ОС),
 |
|
Рис. 9.58. Документ Изменение способа отражения расходов по амортизации ОС |
В поле Событие следует указать основание для изменения амортизации. Оно заполняется из уже известного вам справочника События с основными средствами (вид события - Прочее).
Поле Способ следует заполнить, указав способ амортизации, который теперь должен применяться к объекту ОС.
В табличное поле Основные средства мы вносим список основных средств, у которых хотим изменить способ отражения расходов по амортизации.
После проведения документ формирует записи по следующим регистрам .
 |
|
Рис. 9.59. Результата проведения документа Изменение способа отражения расходов по амортизации ОС |
В регистре сведений Способы отражения расходов по амортизации ОС (бухгалтерский учет)
делается запись о новом способе, применяемом для объекта ОС.
В регистре сведений Способы отражения расходов по амортизации ОС (налоговый учет) так
же делается запись о новом способе отражения расходов.
В регистре сведений События ОС организаций делается запись о событии, приведшем к изменению способа отражения расходов по амортизации.
Обратите внимание на то, как выглядит регистр сведений Способ отражения расходов по амортизации ОС (бухгалтерский учет) .
 |
|
Рис. 9.60. Движения документа Изменение способа отражения расходов по амортизации ОС по регистру Способы отражения расходов по амортизации ОС (бухгалтерский учет) |
Обратите внимание на то, что по объекту ОС Кондиционер с регистре наблюдается две записи. Первая была сделана при принятии объекта к учету при вводе начальных остатков по ОС. Вторая была сделана с помощью вышерассмотренного документа. При начислении амортизации в конце мая 2009 года амортизация попадет на счет 26. А вот начиная с июня 2009 она будет попадать на счет 20.
9.8. Восстановление (модернизация) ОС
После того, как ОС принято к учету, оно может подвергнуться операциям восстановления - таким, как ремонт, модернизация, реконструкция. В соответствии с ПБУ 6/01,
"Затраты на восстановление объекта основных средств отражаются в бухгалтерском учете отчетного периода, к которому они относятся. При этом затраты на модернизацию и реконструкцию объекта основных средств после их окончания увеличивают первоначальную стоимость такого объекта, если в результате модернизации и реконструкции улучшаются (повышаются) первоначально принятые нормативные показатели функционирования (срок полезного использования, мощность, качество применения и т.п.) объекта основных средств."
В соответствии с ст. 257 НК РФ,
"Первоначальная стоимость основных средств изменяется в случаях достройки, дооборудования, реконструкции, модернизации, технического перевооружения, частичной ликвидации соответствующих объектов и по иным аналогичным основаниям."
В 1С:Бухгалтерии предусмотрено автоматизированное отражение в учетной системе операций по модернизации ОС.
Модернизация основных средств предусматривает добавление им новых свойств или улучшение существующих. Модернизация требует определенных затрат, которые обычно включают в первоначальную стоимость основного средства. При модернизации может измениться не только первоначальная стоимость объекта ОС, но и срок его полезного использования и другие показатели.
Не следует путать модернизацию и ремонт. При ремонте - даже сложном и дорогом - стоимость ремонта не включают в стоимость ОС, относя ее на расходы организации.
Для отражения в учете операций по модернизации ОС применяется документ Модернизация ОС (ОС > Модернизация ОС).
Рассмотрим пример.
1.02.2009 модернизирован лазерный принтер. Он был оснащен комплектом дополнительного оборудования стоимостью 12980 руб. Благодаря комплекту дополнительного оборудования принтер приобрел новые качества - повысислась скорость работы, появилась возможность автономной работы принтера в Ethernet-сети. Комплект оборудования приобрели у поставщика ООО "Технодрайв" по накладной №35 от 1.02.2009. Поставщик выписал счет-фактуру №38 от 1.02.2009.
Для начала нам нужно оформить документ Поступление товаров и услуг на приобретенный комплект оборудования (Покупка > Поступление товаров и услуг). Создавая документ, следует выбрать вид операции документа как Объекты строительства. Навы можете видеть форму документа с заполненной вкладкой Оборудование. Мы уже заполняли подобный документ, поэтому здесь мы не будем рассматривать подробности.
 |
|
Рис. 9.61. Документ Поступление товаров и услуг, вкладка Оборудование |
Помимо вкладки Оборудование нам нужно еще ввести данные счета-фактуры на вкладке Счет-фактура.
Поступивший объект будет принят к учету следующими записями:
Д08.03 К60.01 11000 руб. Стоимость комплекта оборудования
Д19.08 К60.01 1980 руб. НДС
Проводим документ и переходим к следующему этапу нашей работы - к заполнению документа
Модернизация ОС (ОС > Модернизация ОС).
Документ имеет шапку и две табличные части - Основные средства и Бухгалтерский и налоговый учет. Рассмотрим особенности заполнения шапки и табличной части Основные средства .
 |
|
Рис. 9.62. Документ Модернизация ОС, вкладка Основные средства - начальное заполнение |
Реквизит шапки документа Событие мы заполним, выбрав событие Модернизация ОС (тип события - Модернизация). В поле Объект следует ввести объект строительства, который мы ранее принимали к учету.
Вкладка Основные средства должна содержать данные об основных средствах, которые подвергаются модернизации. В нашем случае это лишь одно основное средство - Принтер лазерный с инвентарным номером 000000003. Заполнение этого поля производится следующим образом. В первую очередь нужно создать новую строку - самостоятельно, или воспользовавшись кнопкой Подбор, в которой надо указать объект ОС, подвергающийся модернизации. После этого в новой строке таблицы окажется заполненным лишь первый столбец - поля Основное средство и Инв. №. Прежде чем заполнять остальные поля, нужно заполнить вкладку Бухгалтерский и налоговый учет .
 |
|
Рис. 9.63. Документ Модернизация ОС, вкладка Бухгалтерский и налоговый учет |
Для того, чтобы система автоматически заполнила эти вкладки, нужно нажать на кнопку Рассчитать суммы. При необходимости можно отредактировать заполненные поля, нас устроит автоматическое заполнение.
Заполнив вкладку Бухагалтерский и налоговый учет, возвращаемся на вкладку основные средства и выполняем команду Заполнить > Для списка ОС .
 |
|
Рис. 9.64. Документ Модернизация ОС, вкладка Основные средства |
Автоматически заполненные параметры нас так же устраивают. Если бы, например, срок полезного использования объекта увеличился - это нужно было бы отразить в поле Новый срок исп. (БУ), при изменении других параметров следовало бы изменить соответствующие поля. Проведем документ и посмотрим, какие движения он сформировал .
 |
|
Рис. 9.65. Результат проведения документа Модернизация ОС В бухгалтерском учете документ сформировал запись следующего вида: |
Д01.01.Принтер лазерный цветной Epson К08.03.Комплект оборудования 11000 руб.
В налоговом учете - такую же запись, но по счетам налогового учета.
По регистру сведений Параметры амортизации ОС (бухгалтерский учет) были сделаны записи о новой первоначальной стоимости объекта и о сроке полезного использования.
По регистру сведений Параметры амортизации ОС (налоговый учет) была сделана запись о новом сроке полезного использования.
В регистр сведений События ОС была сделана запись о модернизации объекта.
В регистре накопления НДС по ОС, НМА сделаны три записи - первая запись - типа Расход, следующая - Приход, и еще одна - Расход.
Обратите внимание на то, что увеличение стоимости ОС при модернизации повлияет на результаты начисления амортизации.
9.9. Инвентаризация ОС
Существует множество ситуаций, когда проведение инвентаризации ОС в организации обязательно. Это, например, инвентаризация при смене материально-ответственных лиц, инвентаризация при выявлении фактов хищения ОС, обязательная инвентаризация, проводимая один раз в три года. Обычно инвентаризацией в организации занимается специальная инвентаризационная комиссия.
Основная цель инвентаризации - сличить данные бухгалтерского учета и фактического наличия и состояния объектов основных средств. По результатам инвентаризации основные средства, которые числятся в учете, но не обнаружены фактически, должны быть списаны с учета. ОС, обнаруженные фактически, но не числящиеся в учете, нужно принять к учету.
Для ввода в систему данных о результатах инвентаризации применяется документ
Инвентаризация ОС (ОС > Инвентаризация ОС).
Сразу хочется отметить, что данный документ может выводить следующие печатные формы: Приказ о проведении инвентаризации (форма № ИНВ-22), Инвентаризационная ведомость (форма № ИНВ-1), Сличительная ведомость (форма № ИНВ-18).
Приказ о проведении инвентаризации (форма № ИНВ-22). Инвентаризация производится на основании приказа (распоряжения, постановления) руководителя о проведении инвентаризации. В приказ входят сведения об инвентаризационной комиссии, о причине проведения инвентаризации, о дате начала и окончания инвентаризации. Форму ИНВ-22 можно сформировать, если заполнить вкладку Дополнительно документа .
 |
|
Рис. 9.66. Документ Инвентаризация ОС, вкладка Дополнительно |
Порядок работы с документом выглядит так. Сначала можно заполнить вкладку Дополнительно, распечатать Приказ о проведении инвентаризации и сохранить документ в базе, не проводя его. После проведения инвентаризации следует заполнить вкладку Основные средства
 |
|
Рис. 9.67. Документ Инвентаризация ОС, вкладка Основные средства |
Документ можно заполнить автоматически, воспользовавшись одним из пунктов меню Заполнить. Сносить в документ сведения о фактическом наличии основных средств нужно вручную, проставляя галочку в поле Фактическое наличие для тех основных средств, фактическое наличие которых подтверждено инвентаризацией.
После проведения, документ не формирует ни бухгалтерских ни налоговых проводок, не делает записей в регистрах.
Основная ценность документа Инвентаризация ОС заключается в том, что на его основе (то есть - по результатам инвентаризации) можно создать следующие документы:
• Принятие к учету ОС - по тем основным средствам, которые обнаружены в результате инвентаризации. ОС, которые не отражаются в учете, но фактически присутствуют в организации, подлежат оценке по текущей рыночной стоимости (для того, чтобы оценить стоимость объекта ОС, можно пригласить оценщика или, если существует развитый рынок по данному виду ОС, обойтись собственными силами). Эти ОС приходуют, относя на финансовые результаты организации с помощью документа Принятие к учету ОС.
• Списание ОС - для тех ОС, которые присутствуют в учете, но отсутствуют фактически. Если организация не может отнести стоимость утраченных ОС на виновных лиц или на материальноответственных лиц - эта стоимость списывается (в бухгалтерском учете) на издержки производства. В налоговом учете существуют собственные правила признания доходов и расходов.
• Перемещение ОС - если в ходе инвентаризации выяснилось, что объект ОС, которых находился в одном подразделении организации, на самом деле, находится в другом - этот факт нужно отразить в учете с помощью документа Перемещение ОС.
9.10. Выбытие ОС
В соответствии с ПБУ 6/01, стоимость объекта основных средств, который выбывает или не способен приносить организации экономические выгоды (доход) в будущем, подлежит списанию с бухгалтерского учета.
В частности, причиной для выбытия основных средств могут быть:
• Продажа;
• Прекращение использования вследствие морального или физического износа;
• Ликвидация при аварии, стихийном бедствии и иной чрезвычайной ситуации;
• Передача в виде вклада в уставный капитал другой организации;
• Передача в виде вклада в паевой фонд;
• Передача по договору мены, дарения;
• Внесение в счет вклада по договору о совместной деятельности;
• Выявление недостачи или порчи активов при их инвентаризации;
• Частичная ликвидация при выполнении работ по реконструкции.
В бухгалтерском учете (в соответствии с ПБУ 6/01) и в налоговом учете (в соответствии с гл. 25 НК РФ) предусмотрены различные правила признания доходов и расходов, возникающих при выбытии ОС.
Так, в бухгалтерском учете, если списание объекта основных средств производится в результате его продажи, то выручка от продажи принимается к бухгалтерскому учету в сумме, согласованной сторонами в договоре. Доходы и расходы от списания с бухгалтерского учета объектов основных средств отражаются в бухгалтерском учете в отчетном периоде, к которому они относятся.
Доходы и расходы от списания объектов основных средств с бухгалтерского учета подлежат зачислению на счет прибылей и убытков в качестве прочих доходов и расходов.
Общая схема записей по счетам бухгалтерского учета при списании ОС выглядит следующим образом: сначала первоначальная стоимость объекта и сумма накопленной амортизации списываются на счет 01.09 "Выбытие основных средств", после этого, в зависимости от вида операции, остаточную стоимость объекта относят либо на счет 91 "Прочие доходы и расходы"
(при реализации, передаче ОС), либо на счет 99 "Прибыли и убытки" (при стихийных бедствиях). Если списывают и демонтируют объект, по которому начислено 100% амортизации, к учету можно принять материалы, оставшиеся от объекта (Д10 К91) в качестве прочих доходов, а расходы по демонтажу - в качестве прочих расходов (К91 Д60, 70 и т.д.)
Для оформления операций по выбытию ОС в 1С:Бухгалтерии предусмотрено несколько документов: Подготовка к передаче ОС, Передача ОС, Списание ОС.
Подготовка к передаче ОС
Подготовка к передаче ОС (ОС > Подготовка к передаче ОС). Документ используется тогда, когда сделка по передаче ОС подлежит государственной регистрации, тогда, когда эта сделка длится достаточно долгое время, например, снятие объекта с учета производится в одном отчетном периоде месяце, а передача - в другом. То есть оказывается, что объект может не использоваться организацией, но числиться на ее балансе.
Предположим, мы хотим подготовить к передаче в связи с продажей Кондиционер (инвентарный номер 000000002), операция производится 06.07.2009.
Навы можете видеть форму документа Подготовка к передаче ОС.
 |
|
Рис. 9.68. Документ Подготовка к передаче ОС |
Реквизиты шапки документа заполняются вполне стандартными методами, а вот табличная часть Основные средства требует некоторых разъяснений. Эта табличная часть заполняется на основе информации по интересующему нас объекту ОС, хранящейся в системе. Для того, чтобы система могла автоматически заполнить эту табличную часть, с помощью кнопки Подбор следует выбрать ОС, которое мы хотим подготовить к передаче. Далее, нужно выполнить команду Заполнить > Для списка ОС. Рассмотрим, какими именно данными была заполнена таблица.
Начисление амортизационных отчислений по объекту основных средств прекращается с первого числа месяца, следующего за месяцем полного погашения стоимости этого объекта либо списания этого объекта с бухгалтерского учета.
Поля, имеющие отношение к налоговому учету, в нашем случае заполнены аналогично соответствующим полям бухгалтерского учета, однако так будет не для всех объектов ОС.
Проведем документ и посмотрим, какие движения он сформировал .
 |
|
Рис. 9.69. Результат проведения документа Подготовка к передаче ОС Документ сформировал в бухгалтерском учете следующие записи: |
Д20.01 К02.01 905 руб. Начислена амортизация за последний месяц использования объекта ОС.
Д02.01 К01.09 26245 руб. Списана сумма начисленной амортизации.
Д01.09 К01.01 54300 руб. Списана балансовая (первоначальная) стоимость объекта ОС.
В налоговом учете сделаны похожие проводки.
В регистрах сведений Начисление амортизации ОС (бухгалтерский учет) и Начисление амортизации ОС (налоговый учет) сделана запись о том, что амортизацию по данному объекту ОС больше начислять не надо.
В регистре сведений События ОС организаций сделана запись о событии Подготовка к передаче для объекта Кондиционер.
Передача ОС
Документ Передача ОС (ОС > Передача ОС) выполняет следующие действия:
• Доначисляет амортизацию по списываемому ОС;
• Списывает ОС с учета;
• Делает записи о расчетах с контрагентами по передаваемому ОС.
Выше мы рассматривали документ Подготовка к передаче ОС. Фактически, документ Передача ОС способен заменить документ Подготовка к передаче ОС, он используется тогда, когда операции по выбытию ОС происходят в одном отчетном периоде (месяце).
Документы Передача ОС и Подготовка к передаче ОС могут использоваться совместно.
Рассмотрим пример передачи объекта ОС Кондиционер, который в предыдущем разделе мы готовили к передаче.
02.03.2009 кондиционер выбывает. Его покупает у нашей организации ООО "Разработчик". Реализация проходит в рамках Договора №1 от 02.03.2009, наша организация выставила счет-фактуру №45 от 02.03.2009, кондиционер продан за 35000 руб, в т.ч. НДС 5338,98 руб.
Сформируем документ Передача ОС .
 |
|
Рис. 9.70. Документ Передача ОС |
Рассмотрим заполнение реквизитов шапки документа:
|
Организация: |
Организация, по которой ведется учет, в нашем случае - "Мебельщик"; |
|
Контрагент: |
Организация, которой передают ОС; |
|
Событие: |
Событие с видом события "Передача" (справочник События с основными средствами); |
|
Подразделение: |
Подразделение организации, из которого выбывает ОС, в нашем случае -Производственный цех; |
|
Договор: |
Договор, на основании которого производится передача ОС; |
Документ
подготовки: |
документ типа Подготовка к передаче ОС в том случае, если подготовка к передаче производилась с помощью подобного документа. Если документ Передача ОС оформляется для основного средства, которое до момента оформления документа не было подготовлено к передаче, документ самостоятельно формирует все нужные
записи. |
В табличной части Основные средства записи делаются автоматически - на основе данных документа подготовки ОС к передаче. Вручную нужно заполнить поля Сумма - указав в этом поле сумму, за которую ОС реализовано, и %НДС, указав процентную ставку НДС.
Проведем документ (кнопкой ОК), после этого откроем форму документа и введем информацию о счете-фактуре.
Посмотрим, какие движения сформировал документ .
Р*»5«млі щюітіяим яо*эияил Парммл ПС МООООООООШ от 1)2 03 7009 1200 05
ИЯСТРОМ.А ?
! Руиля » срре*т>5»св*а (разрешает реал* т?фоеагмешмд сне) аа*у-«е»«а|
V. Б^алтесо** уит ^Налоговъ* унт НДС кижшм'і Собачий ОС оргам«*ац»ы Состснеевт ОС орг*е«*ац»*) НДС расчеты с гк*./?*гте/»*^
ДвЙСТЙМв • ф ? |
|
|
Счет Дт |
Суб* сито Дт |
*ол«естъо Дт |
Счет Кт |
Суб* онто Кт |
Колмктво Кт |
Су«**а |
|
|
|
|
Валета Дт |
|
|
Вяъота Кт |
Сосеряаин |
|
|
|
|
Вал суимаДт |
|
|
сунеаКт |
№ афмала |
1«
?'і |
6201 |
ООО "Разрлеюгч*."
Дог о«р XI *02032009 Передо** ОС М0000000001 о |
|
9101 |
|
|
3500009
Передои ОС
ОС |
|
*С. |
91 (Н |
|
|
6802 |
Налог Іаоиосы) наслано / |
|
5 93898
Перепада ОС
ОС |
|
Ді |
9102 |
|
|
0109 |
Кочиеіиоиер |
|
28 Ой 00
Передои ОС
ОС |
|
|
Отчет подеи»е»«*ы*о*уннта ОК Закрытъ |
Рис. 9.71. Результат проведения документа Передача ОС
В бухгалтерском учете документ сформировал проводки следующего вида:
Д62.01 К91.01 35000 руб. - Отражена выручка от реализации ОС;
Д91.02 К68.02 5338.98 руб. - Выделен НДС, подлежащий уплате в бюджет;
Д91.02 К01.09 28055 руб. - Отражена остаточная стоимость реализованного объекта ОС.
Была отражена выручка от реализации (в качестве прочих доходов), а НДС с реализации и остаточная стоимость списанного кондиционера была отражена в качестве расхода.
В налоговом учете сделаны следующие записи:
ДПВ К91.01.1 29661.02 - Отражена сумма выручки от реализации объекта ОС;
Д91.02.1 К01.09 28055 - Отражена остаточная стоимость списанного объекта ОС;
Счет ПВ "Поступление и выбытие имущества, работ, услуг, прав" используется в налоговом учете для учета операций, соответствующих его названию.
Списание ОС
Документ Списание ОС (ОС > Списание ОС) используют для списания основных средств, которые морально или физически устарели или подлежат ликвидации в связи с чрезвычайной ситуацией.
Рассмотрим такой пример.
Принтер Epson, который используется в администрации, пришел в негодность и должен быть списан с учета.
Выполним команду ОС > Списание ОС, при заполнении документа поступим так же, как мы поступали при заполнении документа Выбытие ОС.
 |
|
Рис. 9.72. Документ Списание ОС |
В поле Событие мы вносим событие Списание (вид события Списание) из справочника
События с основными средствами.
В поля Счет (БУ) и Счет (НУ) мы внесли записи о, соответственно, счетах 91.02 и 91.02.1. В соответствии с особенностями выбытия ОС здесь могут быть и другие счета. Соответственно, в полях Субконто (БУ) и Субконто (НУ) следует выбрать подходящие субконто, в нашем случае
это Доходы (расходы) связанные с ликвидацией основных средств.
В поле Причина следует ввести причину выбытия ОС, выбрав ее из соответствующего справочника.
Табличная часть Основные средства заполняется в два приема. Сначала добавляют новый объект ОС (то есть в новой строке заполняют поля Основное средство и Инв. №) кнопкой Добавить (или кнопкой Подбор). Далее, по команде Заполнить > Для списка ОС, система заполняет оставшиеся поля строки табличной части данными по остаточной стоимости ОС, о начисленной амортизации и об амортизации за текущий месяц, которую нужно доначислить.
При формировании данного документа доступна печать формы № ОС-4 - эта форма используется для формировании акта о списании объекта ОС.
Проведем документ и посмотрим, какие записи он сформировал в учете .
 |
|
Рис. 9.73. Результат проведения документа Списание ОС |
Документ сформировал следующие записи в бухгалтерском учете:
Д26 К02.01 - на сумму доначисленной амортизации;
Д02.01 К01.09 - списана начисленная амортизация;
Д01.09 К01.01 - списана первоначальная стоимость объекта ОС;
Д91.02 К01.09 - списана остаточная стоимость объекта ОС.
Выводы
В данной лекции мы рассмотрели операции, касающиеся учета ОС в 1С:Бухгалтерии. Наша следующая лекция посвящена учету нематериальных активов.
Учет нематериальных активов
Лекция посвящена описанию особенностей организации учета НМА в 1C:Бухгалтерии.
Цель лекции: ознакомиться с особенностями организации учета НМА в 1С:Бухгалтерии.
10.1. Основные положения
Нематериальные активы (НМА) - это, в соответствии с ПБУ 14/2007 "Учет нематериальных активов", объекты, удовлетворяющие следующим условиям:
• а) объект способен приносить организации экономические выгоды в будущем;
• б) организация имеет право на получение экономических выгод, которые данный объект способен приносить в будущем;
• в) возможность выделения или отделения (идентификации) объекта от других активов;
• г) объект предназначен для использования в течение длительного времени, т.е. срока полезного использования, продолжительностью свыше 12 месяцев или обычного операционного цикла, если он превышает 12 месяцев;
• д) организацией не предполагается продажа объекта в течение 12 месяцев или обычного операционного цикла, если он превышает 12 месяцев;
• е) фактическая (первоначальная) стоимость объекта может быть достоверно определена;
• ж) отсутствие у объекта материально-вещественной формы.
Например, в соответствии с ПБУ 14/2007, к НМА относятся произведения науки, литературы и искусства; программы для электронных вычислительных машин; изобретения; полезные модели; селекционные достижения; секреты производства (ноу-хау); товарные знаки и знаки обслуживания. В составе нематериальных активов учитывается также деловая репутация, возникшая в связи с приобретением предприятия как имущественного комплекса (в целом или его части).
Следует учитывать, что в бухгалтерском и в налоговом учете существуют расхождения о порядке признания объектов учета в качестве НМА. Так, например, деловая репутация может являться НМА в соответствии с правилами бухгалтерского учета, а в налоговом учете она не признается в качестве НМА.
Учет НМА похож на учет ОС, который мы рассмотрели выше. В общем случае НМА проходит следующий цикл в учетной системе:
• Формирование первоначальной стоимости НМА;
• Принятие НМА к учету;
• Амортизация НМА;
• Передача НМА;
• Списание НМА;
Для учета поступления НМА применяется счет 08.05 "Приобретение нематериальных активов". Процедура поступления НМА сходна с процедурой поступления ОС.
Для учета НМА используется счет 04 "Нематериальные активы", а для начисления амортизации по НМА используют счет 05 "Амортизация нематериальных активов".
10.2. Формирование первоначальной стоимости НМА
Поступление НМА в организацию оформляют документом Поступление НМА (НМА > Поступление НМА). Рассмотрим пример.
6 февраля 2009 года ООО "Мебельщик" приобрело у ООО "Изобретатель" исключительные права на изобретение за 21240 руб., в т.ч. НДС 3240 руб. в рамках Договора №1 от 06.02.2009. ООО "Изобретатель" выставило счет-фактуру №1 от 06.02.2009 г. Приобретенный НМА планируется использовать в течение 5 лет.
Создадим новый документ Поступление НМА .
 |
|
Рис. 10.1. Документ Поступление НМА |
В целом, документ заполняется точно так же, как уже знакомые вам документы, которыми мы оформляли поступление объектов ОС. Обратите внимание на то, что поле Номенклатура в табличной части Нематериальные активы заполняется из справочника Нематериальные активы и расходы на НИОКР . Остальные поля заполняются уже знакомым вам способом.
 |
|
Рис. 10.2. Заполнение данных о НМА в справочнике Нематериальные активы и расходы на НИОКР |
На вкладке Счета учета расчетов устанавливаются уже известные вам счета 60.01 и 60.02, на вкладке Дополнительно можно ввести сведения о документах, по которым принимали объект, вкладка Счет-фактура содержит данные о счете-фактуре, который выставлен поставщиком.
Проведем документ и посмотрим, какие движения он сформировал по регистрам системы .
 |
|
Рис. 10.3. Результат проведения документа Поступление НМА |
В бухгалтерском учете документ сформировал следующие проводки:
Д08.05 К60.01 18000 руб. - Затраты на приобретение НМА;
Д19.02 К60.01 3240 руб. - Выделен НДС.
В налоговом учете сформирована проводка Д08.05 КПВ 18000 руб.
В не встречавшемся нам ранее регистре сведения Состояния НМА организаций сделана запись о том, что в организацию поступило Исключительное право на изобретение .
 |
|
Рис. 10.4. Запись в регистре сведений Состояния НМА организаций Записи в остальных регистрах относятся к подсистеме учета НДС. |
10.3. Принятие НМА к учету
Учет НМА, в целом, очень похож на учет ОС. НМА учитываются в виде инвентарных объектов, на них заводят карточки учета нематериальных активов (форма №НМА-1). Для принятия НМА к учету используется документ Принятие к учету НМА (НМА > Принятие к учету НМА).
Рассмотрим пример.
09.02.2009 ООО "Мебельщик" начинает использование исключительных прав на изобретение, приобретенных у ООО "Изобретатель". Срок полезного использования объекта НМА составляет 5 лет, амортизация начисляется линейным методом, объект планируется использовать в основном производстве. Для начисления амортизации используется счет 05 "Амортизация нематериальных активов".
Навы можете видеть документ Принятие к учету НМА, вкладку Нематериальный актив.
 |
|
Рис. 10.5. Документ Принятие к учету НМА, вкладка Нематериальный актив |
На данной вкладке в поле Нематериальный актив мы вносим актив из справочника Нематериальные активы и расходы на НИОКР, как видите, это именно тот актив, получение которого мы оформляли выше.
Далее, на этой же вкладке нужно установить счета бухгалтерского и налогового учета, на которых в данный момент хранится информация по стоимости интересующего нас актива. Это, и в том и в другом случае - счет 08.05 "Приобретение нематериальных активов".
Поле Способ отражения расходов по амортизации заполнено как Амортизация, счет 20. Мы
подробно рассматривали особенности настройки способов амортизации при разговоре об учете ОС. Выбор данного способа начисления амортизации продиктован тем, что НМА будет использоваться при производстве продукции в основном производстве компании.
Переходим на вкладку Бухгалтерский учет .

Рис. 10.6. Документ Принятие к учету НМА, вкладка Бухгалтерский учет
По умолчанию в поле Счет бухгалтерского учета установлен счет 04.01 "Нематериальные
активы организации". Для дальнейшего заполнения документа нажмем на кнопку Рассчитать сумму - в поле Первоначальная стоимость будет подставлена первоначальная стоимость НМА, собранная на счете 08.05. В нашем случае это - стоимость приобретения актива без НДС - 18000 руб.
В поле Способ поступления в организацию вносим Приобретение за плату, устанавливаем флаг Начислять амортизацию. Срок полезного использования НМА обычно оговаривается в договоре с поставщиком или в соответствующих документах. В нашем случае это - 5 лет, или 60 месяцев. Именно эту цифру мы вносим в поле Срок полезного использования, м.
В поле Способ начисления амортизации выбираем Линейный. Для НМА доступны еще два способа начисления амортизации - в соответствии с ПБУ 14/2007 помимо линейного можно использовать еще способ уменьшаемого остатка и способ начисления амортизации пропорционально объему продукции. В качестве счета начисления амортизации выбираем 05 "Амортизация нематериальных активов". Пользователь не случайно имеет возможность выбора счета для начисления амортизации по НМА. Дело в том, что законодательно предусмотрена возможность использования для начисления амортизации особого субсчета счета 04 "Нематериальные активы" .
Переходим к заполнению вкладки Налоговый учет .
 |
|
Рис. 10.7. Документ Принятие к учету НМА, вкладка Налоговый учет |
В качестве счета налогового учета мы так же используем счет 04.01, поле Первоначальная стоимость (НУ) программа может заполнить автоматически, по нажатию кнопки Рассчитать сумму. Флаг Начислять амортизацию устанавливаем. В группе Параметры амортизации устанавливаем срок полезного использования 60 месяцев, метод начисления амортизации -линейный по умолчанию. По некоторым НМА амортизация не начисляется - в соответствии со ст. 256 НК РФ (пп 8, п.2), амортизации не подлежат приобретенные права на результаты интеллектуальной деятельности и иные объекты интеллектуальной собственности, если по договору на приобретение указанных прав оплата должна производиться периодическими платежами в течение срока действия указанного договора. В нашем случае особых условий оплаты НМА не предусмотрено, поэтому амортизацию по нему в налоговом учете мы начисляем.
Можно заметить, что элемент справочника Нематериальные активы и расходы на НИОКР содержит сравнительно мало данных по объектам НМА. Эта краткость компенсируется большим количеством данных, которые документ принятия НМА к учету записывает в регистры системы. Рассмотрим движения, которые выполнены документом после проведения .
 |
|
Рис. 10.8. Результат проведения документа Принятие к учету НМА |
В регистрах бухгалтерского и налогового учета формируются проводки следующего вида: Д04.01 К08.05 18000 руб. - Принят к учету объект НМА по первоначальной стоимости.
Рассмотрим движения документа по регистрам сведений, характерным для учета НМА:
Специальный коэффициент для амортизации НМА (налог. учет) - хранит сведения о понижающем коэффициенте, которые мы вводили при принятии НМА к учету. В нашем случае в ресурсе Специальный коэффициент записана 1.
Первоначальные сведения о НМА и НИОКР (бухгалтерский учет). Этот регистр содержит подробности о НМА для целей бухучета. В частности, он хранит сведения в следующих ресурсах:
• Организация - "Мебельщик";
• Первоначальная стоимость - 180000 руб.;
• Способ поступления - Приобретение за плату;
• Начислять амортизацию - истина;
• Способ начисления амортизации - Линейный;
• Срок полезного использования, мес. - 60
Первоначальные сведения о НМА и НИОКР (налоговый учет). Регистр хранит сведения о НМА для целей налогового учета в структуре данных, похожей на структуру вышеописанного регистра бухгалтерского учета.
Состояние НМА организаций - содержит запись о состоянии Принят к учету для Исключительного права на изобретение.
Регистр Способы отражения расходов по амортизации НМА (бухгалтерский учет) и
аналогичный регистр налогового учета хранят данные о применении способа отражения расходов по амортизации - Амортизация, счет 20.
Регистр Счета бухгалтерского учета нематериальных активов имеет два ресурса:
• Счет учета - 04.01
• Счет начисления амортизации: 05
Регистр Счета налогового учета нематериальных активов, в нашем случае, хранит те же данные, что и вышеописанный регистр бухгалтерского учета.
Документ формирует движение с видом Расход по регистру накопления НДС по ОС, НМА. Приняв объект НМА к учету, рассмотрим особенности начисления амортизации по нему.
10.4. Амортизация НМА
Для начисления амортизации по НМА используется документ Закрытие месяца (Операции > Регламентные операции > Закрытие месяца),
 |
|
Рис. 10.9. Документ Закрытие месяца, начисляющий амортизацию по НМА |
Для начисления амортизации по НМА нужно установить галочку напротив параметра
Начисление амортизации НМА и списание расходов по НИОКР.
Обратите внимание на то, что, в соответствии с ПБУ 14/2007,
амортизационные отчисления по нематериальным активам начинаются с первого числа месяца, следующего за месяцем принятия этого актива к бухгалтерскому учету, и начисляются до полного погашения стоимости либо списания этого актива с бухгалтерского учета. В течение срока полезного использования нематериальных активов начисление амортизационных отчислений не приостанавливается.
Таким образом, при проведении документ, датированный 28.02.2009 проводок по амортизации НМА, принятого к учету в феврале 2009 года не сформирует, а документ, проведенный в конце марта 2009 года сформирует проводки следующего вида:
Д20.01 К05 300 руб. - Начислена амортизация в бухгалтерском учете Д20.01.1 К05 300 руб. - Начислена амортизация в налоговом учете
10.5. Передача НМА
НМА, как и любые другие активы, могут служить предметом продажи или иных способов их передачи другим организациям. Для передачи НМА в 1С:Бухгалтерии предусмотрен документ
Передача НМА (НМА > Передача НМА),
 |
|
Рис. 10.10. Документ Передача НМА |
Документ предназначен для отражения в учете передачи права собственности или другого вещного права на НМА или на положительные результаты НИОКР. В целом, документ Передача НМА очень похож на документ передачи ОС, который мы рассматривали выше. С помощью документа можно оформить передачу лишь одного объекта НМА. Документ оформляет снятие объекта НМА с учета, при необходимости доначисляя амортизацию, формирует проводки по расчетам с контрагентом, которому передают НМА.
10.6. Списание НМА
Для списания НМА с учета применяется документ Списание НМА (НМА > Списание НМА),
 |
|
Рис. 10.11. Документ Списание НМА |
Этот документ, как и только что рассмотренный документ Передача НМА, рассчитан на единовременное списание лишь одного НМА.
Выводы
В этой лекции мы рассмотрели основные вопросы, касающиеся учета нематериальных активов. Наша следующая лекция посвящена учету материально-производственных запасов.
Материалы
Лекция посвящена описанию особенностей организации учета МПЗ в 1С:Бухгалтерии.
Цель лекции: ознакомиться с особенностями организации учета МПЗ в 1С:Бухгалтерии.
11.1. Основные положения
Для учета материально-производственных запасов (МПЗ) в 1С:Бухгалтерии используется счет 10 "Материалы". Этот счет имеет развитую систему субсчетов , на которых, в соответствии с бухгалтерским законодательством, учитываются различные виды МПЗ.
План счет о» бухгалтерского учета
Действия - 'fe '•» J«r П
Перейти* Q Журнал проверок Отчеты* Субконго* Описание счета |
|
|
Код * |
Быстрый |
Наимеиоватне Заб |
Акт. |
Вал |
Кол. |
Субконг |
Субконг |
Субконг |
|
Т, |
10 |
10 |
Материалы |
А |
|
у/ |
Номенк |
Партіи |
Склады |
|
т. |
1001 |
1001 |
Сырье и материалы |
А |
|
у/ |
Номенк |
Партіи |
Склады |
|
Т, |
1002 |
1002 |
Покутные полурабрнжаты и комплектусщие изделия, ко |
А |
|
* |
Номенк |
Партии |
Склады |
|
т. |
1003 |
1003 |
Топсиео |
А |
|
|
Номенк |
Партіи |
Склады |
|
Т, |
1004 |
1004 |
Т ара и тарные материалы |
А |
|
* |
Номенк... |
Парши |
Склады |
|
|А, |
1005 |
[1005 |
Запасные части |
А |
|
* |
Номенг. |
Партіи |
Склады |
|
т. |
тое |
1006 |
Прочте материалы |
А |
|
У |
Номенк.. |
Партии |
Склады |
|
Т» |
1007 |
1007 |
Материалы, переданные в переработку на сторону |
А |
|
* |
Контрас |
Номенк |
Партии |
|
т. |
юсе |
1008 |
Строительные материалы |
А |
|
у/ |
Номенк |
Партіи |
Склады |
|
L_ |
1Q09 |
1009 |
Инвентарь и хозяйственные пріиадлежмост |
А |
|
* |
Номенк |
Партіи |
Склады |
|
т. |
1010 |
1010 |
Специальная оснастка и специальная одежда на складе |
А |
|
у/ |
Номенг. |
Партии |
Склады |
|
т. |
1011 |
1011 |
Специальная оснастка и спеииаіъная одежда в эксплуа |
А |
|
у/ |
Номенк |
|
|
|
т. |
1011.1 |
10111 |
Специальная одежда в эксплуатации |
А |
|
* |
Номенк |
Партии |
Работай |
|
1т. |
10112 |
10112 |
Специальная оснастка в эксплуатации |
А |
|
у/ |
Номенк |
Партіи |
Подразд |
|
Рис. 11.1. Счета, использующиеся для учета материалов
А именно, это следующие счета:
|
10 |
"Материалы" |
|
10.01 |
"Сырье и материалы" |
|
10.02 |
"Покупные полуфабрикаты и комплектующие изделия, конструкции и детали" |
|
10.03 |
"Топливо" |
|
10.04 |
"Тара и тарные материалы" |
|
10.05 |
"Запасные части" |
|
10.06 |
"Прочие материалы" |
|
10.07 |
"Материалы, переданные в переработку на сторону" |
|
10.08 |
"Строительные материалы" |
|
10.09 |
"Инвентарь и хозяйственные принадлежности" |
|
10.10 |
"Специальная оснастка и специальная одежда на складе" |
|
10.11 |
"Специальная оснастка и специальная одежда в эксплуатации" |
|
10.11.1 |
"Специальная одежда в эксплуатации" |
|
10.11.2 |
"Специальная оснастка в эксплуатации" |
В соответствии с ПБУ 5/01 "Учет материально-производственных запасов", единица бухгалтерского учета материально-производственных запасов выбирается организацией самостоятельно таким образом, чтобы обеспечить формирование полной и достоверной информации об этих запасах, а также надлежащий контроль за их наличием и движением. В зависимости от характера материально-производственных запасов, порядка их приобретения и
использования единицей материально-производственных запасов может быть номенклатурный номер, партия, однородная группа и т.п.
В 1С:Бухгалтерии учет материалов ведется в разрезе номенклатуры (за хранение этих данных отвечает справочник Номенклатура), при необходимости - в разрезах партий, складов. Для некоторых видов материалов предусмотрены особые аналитические разрезы.
По счету 10.07 "Материалы, переданные в переработку на сторону" предусмотрены субконто Контрагенты, Номенклатура, Партии.
По счету 10.11.1 "Специальная одежда в эксплуатации" предусмотрены субконто Номенклатура, Партии материалов в эксплуатации, Работники организации.
По счету 10.11.2 "Специальная оснастка в эксплуатации" - субконто Номенклатура, Партии материалов в эксплуатации, Подразделения.
Для учета материалов, принятых на ответственное хранение, используют забалансовый счет 002
"Товаро-материальные ценности, принятые на ответственное хранение". Сырье, поступившее для переработки, учитывается на счете 003 "Материалы, принятые в переработку" .
В соответствии с ПБУ 5/01, к бухгалтерскому учету в качестве материально-производственных запасов принимаются активы:
• используемые в качестве сырья, материалов и т.п. при производстве продукции, предназначенной для продажи (выполнения работ, оказания услуг);
• предназначенные для продажи;
• используемые для управленческих нужд организации.
Материалы принимаются к учету по фактической себестоимости.
Порядок формирования фактической себестоимости различается в зависимости от способа поступления МПЗ в организацию.
Приобретение за плату
В соответствии с ПБУ 5/01, фактической себестоимостью материально-производственных запасов, приобретенных за плату, признается сумма фактических затрат организации на приобретение, за исключением налога на добавленную стоимость и иных возмещаемых налогов (кроме случаев, предусмотренных законодательством Российской Федерации).
К фактическим затратам на приобретение материально-производственных запасов относятся:
• суммы, уплачиваемые в соответствии с договором поставщику (продавцу);
• суммы, уплачиваемые организациям за информационные и консультационные услуги, связанные с приобретением материально-производственных запасов;
• таможенные пошлины;
• невозмещаемые налоги, уплачиваемые в связи с приобретением единицы материальнопроизводственных запасов;
• вознаграждения, уплачиваемые посреднической организации, через которую приобретены материально-производственные запасы;
• затраты по заготовке и доставке материально-производственных запасов до места их использования, включая расходы по страхованию.
• затраты по доведению материально-производственных запасов до состояния, в котором они пригодны к использованию в запланированных целях.
• иные затраты, непосредственно связанные с приобретением материально-производственных запасов.
Изготовление организацией
Фактическая себестоимость материально-производственных запасов при их изготовлении самой организацией определяется исходя из фактических затрат, связанных с производством данных запасов. Учет и формирование затрат на производство материально-производственных запасов осуществляется организацией в порядке, установленном для определения себестоимости соответствующих видов продукции.
Внесение в счет вклада в уставный (складочный) капитал
Фактическая себестоимость материально-производственных запасов, внесенных в счет вклада в уставный (складочный) капитал организации, определяется исходя из их денежной оценки, согласованной учредителями (участниками) организации, если иное не предусмотрено законодательством Российской Федерации.
Получение по договору дарения (безвозмездно)
Фактическая себестоимость материально-производственных запасов, полученных организацией по договору дарения или безвозмездно, а также остающихся от выбытия основных средств и другого имущества, определяется исходя из их текущей рыночной стоимости на дату принятия к бухгалтерскому учету.
Под текущей рыночной стоимостью понимается сумма денежных средств, которая может быть получена в результате продажи указанных активов.
Получение по договорам, предусматривающим оплату неденежными средствами
Фактической себестоимостью материально-производственных запасов, полученных по договорам, предусматривающим исполнение обязательств (оплату) неденежными средствами, признается стоимость активов, переданных или подлежащих передаче организацией. Стоимость активов, переданных или подлежащих передаче организацией, устанавливается исходя из цены, по которой в сравнимых обстоятельствах обычно организация определяет стоимость аналогичных активов.
При невозможности установить стоимость активов, переданных или подлежащих передаче организацией, стоимость материально-производственных запасов, полученных организацией по договорам, предусматривающим исполнение обязательств (оплату) неденежными средствами, определяется исходя из цены, по которой в сравнимых обстоятельствах приобретаются аналогичные материально-производственные запасы.
При формировании фактической стоимости МПЗ, в нее обычно включаются суммы затрат на доставку МПЗ и на приведение их в состояние, пригодное для использования.
Материально-производственные запасы, не принадлежащие организации, но находящиеся в ее пользовании или распоряжении в соответствии с условиями договора, принимаются к учету в оценке, предусмотренной в договоре.
Обсудив способы оценки МПЗ, рассмотрим типовые проводки, которые используются при учете материалов.
При приобретении материалов у поставщика, при учете по фактической стоимости поступивших материалов, применяется следующая схема записей:
Д10 К60 - на стоимость приобретенных материалов без НДС;
Д19 К60 - на сумму НДС
Д10 К60 - на сумму дополнительных расходов, которые включаются в стоимость приобретенных материалов.
При использовании учетных цен применяется счет 15, по которому отражается поступление МПЗ по фактическим ценам, а на счете 10 они отражаются по учетным ценам.
Типичной схемой работы с материалами в организации является следующая:
• Поступление;
• Списание в производство;
Эта лекция будет посвящена, в основном, вопросам учета поступления материалов и сопутствующих операций. Вопросам учета производства посвящена отдельная лекция.
11.2. Поступление материалов
Для отражения поступления материалов в организацию используют документ Поступление товаров и услуг (Покупка > Поступление товаров и услуг). Рассмотрим пример.
02.02.2009 в организацию поступили следующие материалы от ООО "Рассвет" (Накладная №22 от 02.02.2009, счет-фактура №25 от 02.02.2009):
Доска Д1 в количестве 10 М3 по 5900 руб. за 1 М3 на общую сумму 59000 руб., в т.ч. НДС 9000 руб.
Ручка мебельная Р1 в количестве 100 штук по 118 руб. за 1 шт., на общую сумму 11800 руб., в т.ч. НДС 1800 руб.
Ткань обивочная для мебели в количестве 10 метров по 649 руб. за 1 м, на общую сумму 6490 руб, в т.ч. НДС 990 руб.
Материалы оприходованы на Основной склад по приходному ордеру №1 от 02.02.2009
Выберем пункт меню Покупка > Поступление товаров и услуг. При создании нового документа выберем его тип как Покупка, комиссия. Вот, как выглядит документ, у которого заполнена шапка и табличная часть Товары .

Прежде чем заполнять документ, нажмем на кнопку Цены и валюта и установим в качестве цены
- Договорная (с НДС).
Выше мы уже рассматривали документы, подобные данному, поэтому здесь мы лишь кратко опишем заполнение его реквизитов:
|
Организация: |
"Мебельщик" - то есть - наша организация; |
|
Контрагент: |
ООО "Рассвет" - элемент справочника Контрагенты. |
|
Отразить в налог. учете |
- галочка установлена; |
|
Склад: |
Оптовый склад покупных товаров; |
|
Договор: |
Накладная №22 от 08.06.2009 |
Заполняя табличную часть Товары, вы, создав новую строку, должны будете указать элемент номенклатуры, выбрав его из соответствующего справочника, количество товара и цену за единицу. Все остальные поля система заполнит автоматически. В частности, счета учета для бухгалтерского и налогового учета заполняются на основе предустановок, сделанных в регистре сведений Счета учета номенклатуры. Напомним, что в этом регистре сделаны записи, устанавливающие соответствие различным группам номенклатуры из справочника Номенклатура различных счетов учета. В нашем случае - так как материалы, поступление которых мы оформляем, относятся к группе Материалы - их учет ведется на счете 10.01.
Напомним, что если нужной номенклатурной позиции нет в справочнике Номенклатура - ее можно создать непосредственно в процессе заполнения документа.
Вкладку Услуги мы не заполняем. Вкладка Счета учета расчетов должна содержать счет 60.01 как счет для учета расчетов с поставщиками и подрядчиками, счет 60.02 - для учета выданных авансов.
На вкладке Дополнительно вводим данные о приходном ордере, по которому товары были приняты на склад и о лице, ответственном за операцию.
Теперь заполним вкладку Счет-фактура, указав там дату и номер счета-фактуры, полученного от поставщика.
Посмотрим, какие движения по регистрам сформировал наш документ .

В бухгалтерском учете документ сформировал записи следующего вида: Д10.01 К60.01 - На стоимость приобретенной номенклатуры каждого вида без НДС Д19.03 К60.01 - Выделенный НДС
В налоговом учете сделаны записи
Д10.01 КПВ - На стоимость приобретенной номенклатуры каждого вида без НДС
Так же документ формирует движения по следующим регистрам:
• НДС по партиям запасов;
• НДС предъявленный;
• НДС расчеты с поставщиками;
11.3. Поступление дополнительных расходов
Дополнительные расходы при поступлении материалов могут быть связаны, например, с их доставкой сторонней организацией. Рассмотрим пример.
02.02.2009 ООО "Транспортная компания" предъявила ООО "Мебельщик" счет №11 от 02.02.2009 на сумму 3540 руб., в т.ч. НДС 540 руб. (счет-фактура №23 от 02.02.2009) за доставку материалов. Оказание услуг по доставке материалов выполнялось в рамках Договора №1 от 02.02.2009.
Для отражения поступления дополнительных расходов по оприходованным МПЗ можно использовать документ Поступление доп. Расходов, который можно ввести на основании документа Поступление товаров и услуг.
Обратите внимание на то, какие документы можно ввести на основании документа о поступлении товаров и услуг:
• Возврат товаров поставщику;
• ГДТ по импорту;
• Отражение начисления НДС;
• Отражение НДС к вычету;
• Отчет комитенту о продаже товаров;
• Передача материалов в эксплуатацию;
• Перемещение товаров;
• Платежный ордер на списание денежных средств;
• Поступление доп. расходов;
• Расходный кассовый ордер;
• Реализация товаров и услуг;
• Требование-накладная;
• Установка цен номенклатуры;
Навы можете видеть заполненную форму документа Поступление доп. расходов.
 |
|
Рис. 11.4. Заполнение документа Поступление доп. расходов |
При автоматическом заполнении документа нас вполне устроит то, как была заполнена табличная часть Товары. А вот реквизиты шапки документа придется заполнять самостоятельно. В частности, здесь следует указать контрагента и договор, на основании которого оказаны услуги, ввести сумму расхода, указать способ распределения (в нашем случае - По сумме) и ставку НДС. Сумма НДС будет определена автоматически.
Вкладка Счета учета расчетов должна быть заполнена уже известными вам счетами 60.01 и 60.02, вкладку Счет-фактура заполняем обычным образом.
При указанном заполнении документа сумма дополнительных расходов будет распределена по перечисленным в табличной части Товары номенклатурным позициям пропорционально их стоимости. Это, в данном случае, наиболее правильный вариант распределения дополнительных расходов.
Навы можете видеть результаты проведения документа.
* Ре»у*»т«т нмішиі» а о* уст а Посгфіяеиме я on рмкоаос М
Настрой** *
[ Ру»»а*»одр<».т»<хза».а|ра<*»»а*т pafra>’><***»* А»™***»»»? *»**!
буадпсдоммут I lUaorwQ уг НДС гранью яе»* НДС расчеты с лэоааш***» НДС лрпфмам млел*
|
Действие* ф ? |
|
|
Счет Дт СубивигаДт |
Ковмаств? Дг |
См» КГ |
Суй»лито Кт |
ІоппаствоКт |
Суай |
|
|
|
Валюта Дт |
|
|
Валюта Кт |
Сооера»»* |
|
|
|
Ran сум Дт |
|
|
Ban суаа Кт |
Ч" rpitnt |
|
'ж» |
Ю01 Доска Д1
Посг^?ммжгесароаиусл/ м
Оо^вноиол» |
|
«001 |
000 'Првислодтав»****»**"
Дэглсрм* ф аг ос 2009
Постума»»* рол расход» МІО |
|
2И0.07
Дэп рагходн гм CN а 23 ОТ 0? 02 |
|
|
|
|
1904 ООО "1pa^cc«DCT»«e*'>TV»W
Постуме»»* аэп расхода М00 |
|
6001 |
000 1 рвепергнав »і>*?а»?и"
Дэгсвод МП от 02 02 2009
Посг*?»х*«**зл расходе* МК1 |
|
412.22
Доп расходъ* по сч ¦ 23 от 0202 |
|
|
|
г |
1001 Fy*.»Me6er»#»eaP1
П<>;туче»»*гс*арс*мулу М Оосвиой склад |
|
6001 |
ООО '1peacnepr»**a»o»**»W Дуодод №1 от 02 02 3009
Постуметиедол расходе* МП) |
|
456.GC
Доп расходы по сч в 23 от 0202 |
|
|
|
|
1904 000 Тр»«ттртн*о• ’
Постума»»* роп расход» М00 |
|
6001 |
ООО '1р»«лодт*«вв*ом>в»**" дэгс*одмя«агосзоо9
Псстума»«адел расходе* MD0 |
|
6244
Доп расчеши по счф 23 от 0202 |
|
|
1Q01 JT»are. об*во^ад доя небел*
Постуме»»* т сваре* и улу М Оовжмяйсклв |
|
«001 |
ОСО *1 расторгла* * ам«іага«Г' ДхсводМЛ от 02 022009
Ппсг*?и»** *оп расходе* MIfl |
|
251.61
Дэп раежшв» по сч в 2) от 02 02 |
|
|
|
|
19 04 000 'Іранэчсстнаа».»»**»»*''
Пі>стуме*»ві»п расходе* МОО |
|
6001 |
ООО ~тр*спсрг-«аа»о»чі*»и'' Дог свор М-*1 от 02 (С 2009 Посту«ен<елоп рас*одс*МЭ0 |
|
4534
Доп расчеши по сч в 23 от 0202 |
|
|
Вт чат іщсии «>»« рагу««ит> OK. Закрыть |
Движения, которые сформировал этот документ, очень похожи на движения вышерассмотренного документа по приобретению материалов.
Давайте воспроизведем расчеты, на основании которых дополнительные расходы были распределены между поступившими материалами.
Общая стоимость материалов составила 77290 руб. (59000 + 11800 + 6490). Если вычислить процентное соотношение стоимости каждого вида материалов в общей сумме, получим следующее:
Доска Д1:
Ручка мебельная Р1:
Ткань обивочная для мебели:
76,3%
15,3%
8,4%
Таким образом, получаем следующие суммы для распределения дополнительных расходов:
|
Доска Д1: |
2289 (76,3%*3000 руб.) |
|
Ручка мебельная Р1: |
459 (15,3% * 3000 руб.) |
|
Ткань обивочная для мебели: |
252 (8,3% * 3000 руб.) |
Можно заметить, что вычисленные суммы немного отличаются от тех, которые программа рассчитала самостоятельно (2290,07 руб., 458,02 руб., 251,91 руб.). Различия - это результат округления значений процентного соотношения стоимости отдельных позиций материалов в общей стоимости. Программа же округлила значения по-другому, что и привело к различным результатам.
11.4. Установка цен номенклатуры
Для того, чтобы сохранить в системе цены, по которым были приобретены материалы, предназначен документ Установка цен номенклатуры. Его можно ввести на основании документа Поступление товаров и услуг. Мы уже встречались с этим документом, здесь хотелось бы рассмотреть некоторые особенности, касающиеся автоматизации назначения различных видов цен номенклатурным позициям.
Введем новый документ Установка цен номенклатуры на основании ранее введенного документа Поступление товаров и услуг. Вот, что у нас получилось .
 |
|
Рис. 11.6. Документ Установка цен номенклатуры |
Документ, заполненный автоматически, содержит в поле Тип цен значение Договорная (с НДС). Это тот тип цен, который выбран при создании документа Поступление товаров и услуг. Табличная часть документа так же заполнена автоматически - она содержит стоимость единицы продукции. Для того, чтобы записать в систему данные, взятые из документа, достаточно провести документа нажатием на ОК.
При проведении документ сделал записи в регистр сведений Цены номенклатуры.
Теперь предположим, что мы хотим сохранить в регистре другой тип цен для данных номенклатурных позиций. В нашем случае в регистре имеются записи о том, каковы размеры договорных цен для номенклатурных позиций, а мы хотели бы сразу же ввести данные об оптовых ценах. Например, они на 30% больше, чем цены, по которым мы приобретаем материалы. Это больше актуально для товаров, чем для материалов, однако процедура в обоих случаях совпадает.
Перейдем к списку документов Установка цен номенклатуры (Операции > Документы > Установка цен номенклатуры). Создадим новый документ копированием только что созданного документа (выделим документ и нажмем на кнопку Добавить копированием в панели инструментов), в его табличной части нажмем на кнопку Изменить - появится окно Обработка табличной части .
 |
|
Рис. 11.7. Обработка табличной части документа |
В поле, которое расположено в левом верхнем углу окна документа следует выбрать действие, которое вы хотите выполнить. В поле, которое расположено правее, можно настраивать параметры выбранного действия. Здесь нам представлен следующий набор действий:
• Добавить из документа - нужно выбрать документ, на основании которого следует заполнить табличную часть;
• Изменить цены на % - позволяет указать размер процентного изменения цен. Цены могут меняться как в большую сторону (цифры вводятся без дополнительных знаков), так и в меньшую (нужно вводить перед числом знак "-"). В нашем случае мы выбрали именно это действие и ввели 30.
• Установить цены по типу - установка выбранного типа для цен;
• Округлить цены до - настройка округления цен.
По нажатии на кнопку Выполнить данные в табличной части меняются в соответствии с произведенными настройками.
После того, как цены увеличены на 30%, нажмем кнопку ОК. В документе изменим поле Тип цен на Оптовая и проведем его.
 |
|
Рис. 11.8. Заполненный документ Установка цен номенклатуры Выводы |
На этом мы завершим лекцию, но разговор о материалах не окончен. Он будет продолжен в лекциях, затрагивающих тему производства, складского учета, тему учета товаров.
Надо учитывать, что учет материалов и товаров во многом схож, хотя, конечно же, в нем есть и различия, которые, в основном, касаются того, что происходит с материалами и с товарами после того, как они оказались на складе. Наша следующая лекция посвящена учету товаров, складскому учету и учету торговых операций.
Товары
Лекция посвящена описанию особенностей организации учета товаров и сопутствующих операций в 1C: Бухгалтерии.
Цель лекции: ознакомиться с особенностями организации учета товаров и сопутствующих операций в 1С:Бухгалтерии.
12.1. Основные положения
В соответствии с ПБУ 5/01 "Учет материально-производственных запасов", товары являются частью материально-производственных запасов, приобретенных или полученных от других юридических или физических лиц и предназначенных для продажи. Это ПБУ является одним из основных документов, регулирующих особенности учета товаров.
|
Синтетический учет товаров ведется на счете 41 "Товары" , по следующим субсчетам: |
 |
|
Рис. 12.1. Счет учета товаров |
41.01 - Товары на складах;
41.02 - Товары в розничной торговле (по покупной стоимости);
41.03 - Тара под товаром и порожняя;
41.04 - Покупные изделия;
41.11 - Товары в розничной торговле (в АТТ по продажной стоимости);
41.12 - Товары в розничной торговле (в НТТ по продажной стоимости);
Аббревиатуры АТТ и НТТ расшифровываются как "Автоматизированная торговая точка" и "Неавтоматизированная торговая точка".
Учет товаров ведется в разрезе номенклатуры, партий и складов.
Счет 41 - это активный счет, поступление товаров отражается по его дебету, выбытие - по кредиту.
Определение стоимости поступивших и выбывших товаров производится по правилам, установленным в ПБУ 5/01. Мы говорили об этих правилах, когда обсуждали особенности принятия к учету материалов. Отметим, что товары, при поступлении, оцениваются по фактической себестоимости, порядок определения которой различается в зависимости от способа поступления товаров в организацию. При списании товаров можно использовать один из следующих способов:
Рассмотрим оформление операции поступления товаров в 1С:Бухгалтерии.
12.2. Поступление товаров
Поступление товаров очень похоже на поступление материалов.
Рассмотрим пример.
11.02.2009 в организацию поступили следующие товары от ООО "Рассвет" (Накладная №23 от 11.02.2009, счет-фактура №26 от 11.02.2009)
Обои - 150 рулонов по 236 руб. за 1 рулон, в т.ч. НДС;
Вагонка - 10 упаковок по 590 руб. за 1 упаковку, в т.ч. НДС;
Товары приходуются по покупным ценам (тип цены - Договорная цена (c НДС)) на Склад в магазине (приходный ордер №2 от 11.02.09). В соответствии с приказом руководителя организации цена продажи данных товаров составляет покупную цену, увеличенную на 20% (вид цены Основная цена продажи).
Создадим новый документ Поступление товаров и услуг (Покупка > Поступление товаров и услуг) с видом документа Покупка, комиссия.
Документ заполняется точно так же, как заполнялся аналогичный документ при поступлении материалов. Однако, очень важно учесть тот факт, что товары, которые мы будем указывать в табличной части документа, должны быть описаны в справочнике Номенклатура, в разделе Товары - или в другом разделе, для которого настроен аналитический учет номенклатуры по счету 41 (это делается в регистре сведений Счета учета номенклатуры).
Навы можете видеть заполненный документ.
 |
|
Рис. 12.2. Заполненный документ Поступление товаров и услуг Посмотрим, какие движения сформировал наш документ . |
Рв^лш проведения документа Постыл миме товаров м услуг N0000000007 от П.02 2009 12 00 00
Нестрога
|
Румая #.срре*.т*рсв* а [разрешает реоатпровам* доме*** до» yaenraj Був-алгерск**» у*т д,’“ Иаасгсоьй у«т НДС преть«в<е*еь*4 НДС расчеты с поставішвамм НДС по парпнеи ?зпвсов |
|
Действия * Q ? |
|
|
|
|
Счет Дт |
Суб»сито Дт |
Тоівместео Дт |
Счет Кт Суб».с*во Кт |
Т.олнествоКт |
Су*ча |
|
|
|
|
6 а. «та Дт |
|
балета Кт |
Ссдяр *-«*** |
|
|
вал су-еааДт |
1 |
Вал суенаКт |
№ журнала |
А»
lb |
4101 |
Обом
Постуіае*** товаров м усгц
0 сисек* оааа |
150000 |
6Q01 ООО ‘Рассвет"
Намшшвя Мг23 от 11 02 2009 Поступи*** тсварсв и уел* |
|
3000000
Поступав*** товаров по вкд |
|
|
|
|
1903 |
000 Рассвет"
Постутае»** тсырсе и услу |
|
6001 ООО ‘Рассвет"
На» ладная №23 от 11 022009 Поступаем* тсварсв м ус nj |
|
5 400.00
Поступав*** товаров по в*д |
|
|
41 01 |
В* о* а
Постугле»** тсварсв и усгц Основной склаі |
10.000 |
6001 000‘Ра«веГ
На»лм«ая N:23 от 11 02 2009 Постугле*** тсварсв и ус** |
|
5000.00
Постугле*** товаров по вид |
|
|
19 03 |
ООО 'Рассвет"
Постугле»** товаров м уеду |
|
60 01 000 ’Рассвет
На» ладная №23 от 11 022009 Постугле*** тсварсв и услу |
|
900.00
Поступав*** товаров по вкд |
|
|
|
|
Огетпоивим»м)мй(0ісуя«ит« OK За»доъ |
Рис. 12.3. Результат проведения документа Поступление товаров и услуг
Они похожи на движения, сформированные документом, отражающим поступление материалов. Главная разница заключается в том, что товары приходуются на счет 41.
Теперь нам нужно указать продажные цены для поступивших товаров. Для этого на основании только что созданного документа Поступление товаров и услуг создадим новый документ -
Установка цен номенклатуры .
 |
|
Рис. 12.4. Документ Установка цен номенклатуры |
В документе, в поле Тип цен выберем Основная цена продажи, в панели инструментов табличного поля нажмем кнопку Изменить, выберем в появившемся окне действие Изменить цены на % и укажем 20%, применим изменение. После того, как цены изменены на требуемый размер, сохраним и проведем документ.
Теперь, если мы решим продать товары и используем в документе тип цен Основная цена продажи - цены будут подставлены автоматически из соответствующего регистра сведений, заполненного документом Установка цен номенклатуры.
264 Практика бухгалтерского учета в программе 1С Бухгалтерия 8.1
12.3. Товары, принятые на комиссию
Рассмотрим пример, иллюстрирующий особенности приема товаров, предназначенных для комиссионной продажи.
12.02.2009 в организацию от ООО "Комитент" поступили товары (оприходованы на Основной склад, приходный ордер № 3 от 12.02.2009) для комиссионной продажи:
Обои водонепроницаемые 50 рулонов для реализации по цене 1000 рублей, НДС с каждого рулона - 180 рублей - по ставке 18% (тип цен - Оптовая (цена не включает НДС) - НДС вычисляется с указанной стоимости товара, а не выделяется из нее)
С комитентом заключен договор комиссии №1 от 12.02.2009. В соответствии с договором, комиссионер получает 7% выручки.
Для оформления поступления товаров от комитента применяется всё тот же документ
Поступление товаров и услуг (Покупка > Поступление товаров и услуг) с видом документа Покупка, комиссия.
При заполнении документа, в частности, поля Договор, учтите, что товары поступают по договору комиссии, ранее мы использовали лишь договоры с поставщиками. Напоказано заполнение формы договора с контрагентом.

В поле Вид договора введем С комитентом.
В поле Тип цен введем Договорная (без НДС). Этот тип цен не включает НДС.
В поле Способ расчета выберем Процент от суммы продажи и в поле Процент укажем 7% -вознаграждение организации от продажи.
Навы можете видеть заполненный документ Поступление товаров и услуг.
 |
|
Рис. 12.6. Заполненный документ Поступление товаров и услуг |
Обратите внимание на то, что товары, принятые на комиссию, учитываются на счете 004
"Товары, принятые на комиссию"
В справочнике Номенклатура есть группа Товары на комиссии. Для этой группы счета учета номенклатуры установлены так, что поступление товаров отражается на счете 004 .
 |
|
Рис. 12.7. Счета учета номенклатуры для товаров, принятых на комиссию |
Поэтому, заполняя табличную часть Товары, мы создали новый элемент номенклатуры Обои
водостойкие и поместили его в группу Товары на комиссии.
В данный момент мы не заполняем информацию о счете-фактуре. Счет-фактура предъявляется по факту продажи товаров после отчета комиссионера перед комитентом.
На вкладке Счета учета расчетов в поля Счет учета расчетов с контрагентами и Счет учета расчетов по авансам следует ввести счет 76.09 - его можно использовать для расчетов с комитентом.
|
Проведем заполненный документ и посмотрим, какие движения он сформирует . |
 |
|
Рис. 12.8. Движения документа Поступление товаров и услуг |
В бухгалтерском учете сделана запись Д004.01 на сумму поступивших товаров (с учетом НДС), в налоговом учете сделана аналогичная проводка.
12.4. Продажа товаров по договорам поставки
|
Учет продаж товаров ведется по счету 90 "Продажи" . |
 |
|
Рис. 12.9. Счет 90 "Продажи" |
Субсчет 90.01 "Выручка" используется для накопления выручки, субсчет 90.02 "Себестоимость продаж" используется для отражения себестоимости проданных товаров.
По субсчету 90.03 отражается НДС, подлежащий уплате (в корреспонденции со счетом учета расчетов по НДС - 68.02).
По субсчету 90.04 отражаются акцизы.
По субсчету 90.07 - расходы на продажу, которые относятся к реализованным товарам.
Продажная цена обычно включает в себя покупную цену, торговую наценку и налог на добавленную стоимость.
Записи по счету 90 делаются в момент признания выручки по обычной деятельности, обычно в соответствии со способом признания дохода по переходу права собственности.
В соответствии с п. 12. ПБУ 9/99 "Доходы организации", выручка признается в бухгалтерском учете при наличии следующих условий:
• а) организация имеет право на получение этой выручки, вытекающее из конкретного договора или подтвержденное иным соответствующим образом;
• б) сумма выручки может быть определена;
• в) имеется уверенность в том, что в результате конкретной операции произойдет увеличение экономических выгод организации. Уверенность в том, что в результате конкретной операции произойдет увеличение экономических выгод организации, имеется в случае, когда организация получила в оплату актив либо отсутствует неопределенность в отношении получения актива;
• г) право собственности (владения, пользования и распоряжения) на продукцию (товар) перешло от организации к покупателю или работа принята заказчиком (услуга оказана);
• д) расходы, которые произведены или будут произведены в связи с этой операцией, могут быть определены.
Если в отношении денежных средств и иных активов, полученных организацией в оплату, не исполнено хотя бы одно из названных условий, то в бухгалтерском учете организации признается кредиторская задолженность, а не выручка - то есть себестоимость товаров "перемещаются" со счета 41 не на счет 90, а на счет 45 "Товары отгруженные", а на счет 90 попадают уже после того, как будут выполнены вышеперечисленные условия. Таким образом, при переходе права собственности покупателю по факту оплаты товаров (если это зафиксировано в договоре и допускается законодательно), в бухгалтерском учете используется следующая схема корреспонденции счетов:
• Д45 К41 - на себестоимость отгруженных товаров;
• Д51 К62 - поступила оплата за товары от покупателя;
• Д62 К90 - выручка (задолженность покупателя);
• Д90 К68 - отражено начисление НДС;
• Д90 К45 - списана себестоимость товаров отгруженных;
При обычном порядке перехода права собственности (по отгрузке) справедлива следующая схема бухгалтерских записей:
• Д62 К90 - отражена задолженность покупателя после отгрузки товаров;
• Д90 К68 - начислен НДС;
• Д90 К41 - списана себестоимость товаров отргуженных;
• Д51 К62 - поступила оплата за товары.
Рассмотрим пример.
16.02.2009 покупателю ООО "Покупатель" с Основного склада были отгружены следующие товары (Основной договор):
Обои: 100 рулонов (продажная цена 283,20 руб. за 1 рулон);
Для учета продаж товаров по договорам поставки используется документ Реализация товаров и услуг (Продажа > Реализация товаров и услуг). При создании документа можно выбрать один из трех его типов:
• Продажа, комиссия - используется для оформления обычных и комиссионных продаж;
• Отгрузка без перехода права собственности - для оформления отгрузки товаров, по которым переход права собственности зависит от выполнения дополнительных условий;
• Оборудование - используется для продажи оборудования;
Создадим документ с видом операции Продажа, комиссия .
 |
|
Рис. 12.10. Документ Реализация товаров и услуг |
По умолчанию в этом документе установлен тип цен - Основная цена продажи. Поэтому когда мы будем заполнять табличное поле Товары - в него, после выбора номенклатурных позиций, будут добавляться данные о ценах. Выше мы устанавливали Основную цену продажи для товаров - сейчас эта цена будет подставлена в документ.
Заполнение шапки документа не имеет каких-либо особенностей, при заполнении табличной части Товары следует подобрать нужные номенклатурные позиции из справочника Номенклатура. Если они находятся в группе Товары и для этой группы соответствующим образом настроены счета учета - большая часть информации в табличном поле будет заполнена автоматически. Вам останется лишь вручную заполнить поле Количество.
Вкладка Услуги, которую мы не заполняем, содержит сведения о реализации услуг.
Вкладка Счета учета расчетов содержит номера счетов (62.01 и 62.02), по которым ведется учет расчетов с покупателями.
Вкладка Дополнительно содержит данные об организации-грузоотправителе и грузополучателе.
Обычно порядок работы с документом Реализация товаров и услуг выглядит так. Заполнив документ, его записывают и распечатывают необходимые печатные формы. Проводят документ уже после того, как в бухгалтерию поступят сведения о том, что товары отпущены со склада.
После проведения документа можно ввести информацию о выданном покупателю счете-фактуре. Для этого достаточно открыть форму документа и щелкнуть по ссылке Ввести счет-фактуру. Откроется окно для ввода информации о счете-фактуре выданном .
 |
|
Рис. 12.11. Форма Счет-фактура выданный |
В данном случае мы оставляем все данные формы в состоянии заполнения по умолчанию и нажимаем ОК.
Посмотрим, какие движения сформировал документ Реализация товаров и услуг .
 |
|
Рис. 12.12. Результат проведения документа Реализация товаров и услуг |
В бухгалтерском учете сформированы следующие проводки:
Д90.02.1 К41.01 20000 руб. - на стоимость передаваемых товаров. В нашем случае это - цена приобретения товаров без НДС.
Д62.02 К62.01 10500 - зачет аванса покупателя;
Д62.01 К90.01.1 33417,60 руб. - отражена выручка, товары оценены по Основной цене продажи, заданной в программе.
Д90.03 К68.02 5097,60 руб. - начислен НДС к уплате в бюджет за реализованные товары.
В налоговом учете сделаны следующие записи:
Д90.02 К41.01 20000 руб. - списана стоимость реализованных товаров;
ДПВ К90.01.2 28320 руб. - начислена выручка от реализации (без НДС);
Документ произвел движения по следующим регистрам:
• НДС начисленный;
• НДС по партиям запасов;
• НДС расчеты с покупателями;
12.5. Продажа товаров по договору комиссии
Продажа товаров по договору комиссии отличается от обычной оптовой продажи по договору поставки. Напомним, выше мы разбирали пример поступления товаров на комиссию. А именно, поступили 50 рулонов обоев водостойких от ООО "Комитент" для реализации по цене 1000 руб. за рулон (НДС исчисляется с суммы реализации). Продолжим этот пример.
16.02.2009 50 рулонов обоев водостойких, поступивших в организацию по договору комиссии № 1 от ООО "Комитент", было реализовано ООО "Покупатель" по 1000 руб. за рулон (НДС - сверху.) по договору №5 от 16.02.2009. Покупателю был выставлен счет-фактура от 16.02.2009.
Для начала создадим новый документ Реализация товаров и услуг с видом операции Продажа, комиссия.
Заполнение реквизитов этого документа вполне стандартно . Главное - это правильно указать счета учета номенклатуры. В нашем случае они будут подставлены автоматически, так как элемент номенклатуры Обои водостойкие хранится в группе Товары на комиссии.
 |
|
Рис. 12.13. Документ Реализация товаров и услуг, продажа товаров, полученных на комиссию |
После заполнения документа нужно сформировать необходимые печатные формы, получив сведения об отгрузке товаров - провести документ и заполнить сведения о счете-фактуре.
|
Навы можете видеть окно с информацией о проведении документа. |
 |
|
Рис. 12.14. Проведение документа Реализация товаров и услуг, продажа товаров, полученных на комиссию |
В бухгалтерском учете документ сформировал следующие записи:
К004.01 59000 руб. - списаны товары, принятые на комиссию;
Д62.01 К76.09 59000 руб. - отражена наша задолженность перед ООО "Комитент" и задолженность ООО "Покупатель" перед нами.
В налоговом учете сформирована проводка вида К004.01, отражающая списание ценностей.
При проведении сделаны записи в регистры Реализованные товары комитентов и НДС расчеты с покупателями.
Процесс оформления реализации товаров, принятых на комиссию и расчетов с комитентом на этом не окончен. Следующим этапом оформления подобной сделки является документ Отчет комитенту о продажах товаров (Покупка > Отчет комитенту о продажах товаров).
Навы можете видеть форму этого документа с заполненной шапкой.

Рис. 12.15. Документ Отчет комитенту о продажах, заполненная шапка Рассмотрим заполнение реквизитов шапки документа:
|
Организация: |
Мебельщик; |
|
Процент возн.: |
7,00; |
|
НДС возн.: |
18%; |
|
Контрагент: |
ООО "Комитент"; |
|
Способ расчета: |
Процент от суммы продажи; |
|
Договор: |
Договор комиссии №1 от 12.02.09; |
Обратите внимание на то, что некоторые реквизиты заполняются автоматически, а заполнять реквизиты лучше всего начиная с реквизита Контрагент.
Теперь заполним табличную часть Товары. Это можно сделать автоматически, воспользовавшись командами меню Заполнить, которое расположено в панели инструментов табличной части Товары. Например, команда Заполнить > Реализованными по договору, заполняет табличную часть списком товаров, которые были проданы в рамках договора с комитентом.
Мы, зная параметры сделки, заполним поля вручную. А именно, они будут заполнены так:
|
В итоге, после заполнения табличной части Товары документ выглядит следующим образом . |
 |
|
Рис. 12.16. Документ Отчет комитенту о продажах, табличная часть Товары |
|
Номенклатура: |
Обои водостойкие; |
|
Количество: |
50; |
|
Цена поступления: |
1000; |
|
Сумма поступления: |
50000 (вводится автоматически); |
|
Цена: |
1000; |
|
Сумма: |
50000 (вводится автоматически); |
|
Вознаграждение: |
3500 (вводится автоматически); |
|
Сумма НДС вознаграждения: 630 (вводится автоматически); |
Переходим к заполнению следующих вкладок. А именно, на вкладке Счет учета расчетов следует ввести информацию о счете расчетов с контрагентом - то есть - с покупателем (62.01) и о счете расчетов с комитентом - 76.09.
 |
|
Рис. 12.17. Документ Отчет комитенту о продажах, вкладка Счета учета расчетов |
Теперь заполним вкладку Счета учета доходов. Навы можете видеть заполненную вкладку.
 |
|
Рис. 12.18. Документ Отчет комитенту о продажах, вкладка Счета учета доходов |
Она содержит сведения о том, каким образом следует учитывать доход, полученный от посреднической деятельности. В частности, в поле Услуга по вознаграждению нужно ввести услугу, по которой организация принимает вознаграждение. Эту услугу следует выбрать из справочника Номенклатура .
 |
|
Рис. 12.19. Услуга по вознаграждению |
На вкладке Дополнительно можно ввести ответственного за совершение операции. Проведем документ и посмотрим, какие движения он сформировал .
 |
|
Рис. 12.20. Результат проведения документа |
Документ сформировал следующие проводки в бухгалтерском учете:
Д76.09 К62.01 4130 руб.
Д62.01 К90.01.1 4130 руб.
Д90.03 К68.02 630 руб.
В налоговом учете сформирована следующая проводка:
ДПВ К90.01.1 3500 руб.
Документ произвел движения по следующим регистрам:
• НДС начисленный;
• Реализованные товары комитентов;
• НДС расчеты с покупателями;
• НДС Учет распределенных оплат от покупателей;
12.6. Особенности учета товаров в розничной торговле
Поступление товаров для розничной продажи можно учитывать двумя различными способами - с применением счета 42 "Торговая наценка" - то есть по продажным ценам, и без его применения -то есть по покупным ценам. Схемы бухгалтерских записей при учете по покупным ценам выглядят так:
Д41 К60 - поступили товары от поставщика;
Д19 К60 - НДС;
При учете по продажным ценам делаются следующие записи:
Д41 К60 - поступили товары от поставщика;
Д19 К60 - НДС;
Д41 К42 - отражена торговая наценка.
Учет продажи товаров в розницу так же ведется по двум основным направлениям - с использованием продажных и покупных цен.
При использовании покупных цен в учете делаются следующие записи:
Д50 К90.01 - поступила выручка от розничной реализации товаров;
Д90.02 К41 - отражена покупная стоимость реализованных товаров;
Д90.03 К68.02 - начислен НДС с продаж;
При использовании метода учета по продажным ценам в учете делаются следующие записи:
Д50 К90.01 - поступила выручка от розничной реализациии товаров;
Д90.02 К41 - отражена покупная стоимость реализованных товаров;
Д90.02 К42 - отражена торговая наценка по реализованным товарам. Это - сторнировочная проводка, так как сумма торговой наценки при таком способе учета уже отражается на счете 41 и при ее списании на счет 90.02 мы получаем исходную покупную стоимость товаров, "очищенную" от наценки;
Д90.03 К68.02 - начислен НДС с продаж.
В нашей организации учет товаров в рознице ведется по продажным ценам - с использованием счета 42 "Торговая наценка". Это зафиксировано в учетной политике организации (Предприятие > Учетная политика > Учетная политика организаций, вкладка Бухгалтерский учет, параметр Способ оценки товаров в рознице установлен в значение По продажной стоимости)
Для того, чтобы система автоматически сформировала проводки по счету 42, нам нужно учесть несколько важных моментов.
Во-первых - товары должны приходоваться на склад с установленным типом цен, включающим НДС. В нашем случае это склад с наименованием Склад в магазине. Навы можете видеть параметры этого склада.
 |
|
Рис. 12.21. Параметры склада Склад в магазине |
Учет товаров на складе ведется с использованием вида цен Розничная (с НДС). Обратите внимание на то, что склад имеет вид Розничный, по-другому этот вид называется Автоматизированная торговая точка, то есть точка, оснащенная контрольно-кассовой техникой. Эти сведения понадобятся нам позже, когда мы будем настраивать счета учета номенклатуры, оформлять покупку и продажу товаров. В частности, отметим, что в 1С:Бухгалтерии предусмотрен специальный счет, на котором учитываются товары по продажной стоимости в автоматизированных торговых точках. Это счет 41.11 "Товары в розничной торговле (в АТТ по продажной стоимости)". Именно на этот счет будут приходоваться товары при учете в розничной торговле по продажной стоимости, и отсюда же их нужно будет списывать при оформлении продажи.
Так как учет товаров в рознице мы ведем с использованием счета 42 "Торговая наценка", для того, чтобы система автоматически формировала проводки по учету торговой наценки, перед проведением документа, которым приходуются соответствующие товары, нужно установить цены на них. Рассмотрим пример.
16.02.2009 в организацию от ООО "Рассвет" по Накладной №34 от 16.02.2009 поступило 10 упаковок Клея обойного по цене 472 рубля за упаковку (в т.ч. НДС). По приказу руководителя продажная стоимость одной упаковки Клея обойного должна составлять 590 руб. (в т.ч. НДС). Поставщик выставил счет-фактуру №1 от 16.02.2009.
Товар должен быть помещен в справочник Номенклатура, в стандартную группу Товары. На вы можете видеть результат команды Перейти > Счета учета номенклатуры для этой группы.
 |
|
Рис. 12.22. Параметры счетов учета для номенклатурной группы Товары |
Теперь внесем в группу Товары справочника Номенклатура новый элемент - Клей обойный .
 |
|
Рис. 12.23. Форма элемента Клей обойный |
После того, как основные сведения об элементе номенклатуры введены, сохраним введенные данные (кнопкой сохранить) - станут доступными дополнительные вкладки для ввода данных. Нас интересует вкладка Цены .
 |
|
Рис. 12.24. Установка цены номенклатуры |
Здесь нам нужно ввести для цены вида Розничная (с НДС) 590 рублей и нажать на кнопку
Записать цены.
Теперь все готово к приемке товара. Вызовем документ Поступление товаров и услуг (Покупка > Поступление товаров и услуг) с видом документа Покупка, комиссия. Навы можете видеть его вкладку Товары.
 |
|
Рис. 12.25. Заполнение документа Поступление товаров и услуг |
Рассмотрим особенности заполнения этой вкладки и поясним некоторые тонкости, влияющие на последующее отражение операции в учете. Как вы помните, мы учитываем товары в рознице по продажным ценам. Это значит, что документ должен будет сформировать проводки вида Д41 К42 на размер торговой наценки. Выше мы задавали цену Розничная (с НДС) для Клея обойного. Этот тип цен указан для склада, на который приходуются товары. А вот в документе мы должны
выставить тот тип цен (кнопка Цены и валюта), по которому мы принимаем товары, в нашем случае это Договорная (с НДС).
Итак, заполняем поля документа следующим образом:
|
Организация: |
Мебельщик; |
|
Контрагент: |
ООО "Рассвет"; |
|
Отразить в налоговом |
устанавливаем; |
|
учете: |
|
|
Склад: |
Склад в магазине. Этот параметр очень важен. Фактически, от его установки |
|
|
зависит правильность формирования проводок; |
|
Договор: |
Накладная №34 от 10.06.2009 |
В табличной части Товары создаем новую строку, вносим в столбец Номенклатура Клей обойный, вводим количество (10) и цену (472), остальные параметры будут рассчитаны автоматически. В частности, обратите внимание на то, что НДС, входящий в цену, равен 720 рублям, таким образом, на счет 41 товары попадут по стоимости, равной 4000 рублей по проводке Д41 К60. Запомним это утверждение и продолжим заполнять документ.
Вкладка Счета учета расчетов заполняется вполне стандартным образом - здесь, в полях Счет учета расчетов с контрагентом и Счет учета расчетов по авансам должны присутствовать, соответственно, счета 60.01 и 60.02.
Вкладка Дополнительно содержит сведения о приходных документах, вкладка Счет-фактура о полученном от поставщика счете-фактуре.
Проведем документ (кнопкой ОК) и посмотрим, какие движения он сформировал .
 |
|
Рис. 12.26. Результаты проведения документа Поступление товаров и услуг Документ сделал следующие записи в бухгалтерском учете: |
Д41.11 К60.01 4000 руб. - на стоимость поступивших товаров без НДС и без торговой наценки;
Д19.03. К60.01 720 руб. - НДС;
Д41.11 К42.01 1900 руб. - отражена торговая наценка;
Откуда взялась сумма торговой наценки в 1900 руб? Напомним, что на складе с наименованием Склад в магазине товары учитываются по розничным ценам (вид цены Розничная (с НДС)). До проведения документа данный вид цены для одной упаковки обойного клея, который мы приходуем на склад, был установлен как 590 руб. То есть, 10 упаковок клея будут стоить 5900 руб.
А мы оприходовали 10 упаковок по фактической стоимости 4000 руб. 5900 - 4000 = 1900. Именно на эту сумму и сделана проводка Д41.11 К42.01.
В налоговом учете была сформирована следующая проводка:
Д41.02 КПВ 4000 руб.
Налоговый учет не интересуют торговая наценка и НДС - ему интересна фактическая себестоимость оприходованных товаров.
Так же документ произвел движения по регистрам подсистемы учета НДС:
• НДС предъявленный;
• НДС расчеты с поставщиками;
• НДС по партиям запасов.
После того, как товары оприходованы, мы можем продолжить наш пример - продадим их в розницу.
17.02.2009 были реализованы 5 упаковок обойного клея в розницу по цене 590 руб. за упаковку.
Ввод данных о реализации товаров в розницу производится по факту реализации с помощью документа Отчет о розничных продажах (Продажа > Отчет о розничных продажах). Напомним, что реализованные товары хранились на складе Склад в магазине, который имеет вид Розничный. Продажи товаров, хранящихся на таком складе, производятся с использованием контрольнокассовой техники.
Поэтому при создании документа Отчет о розничных продажах мы выбираем тип документа как ККМ. Этот документ может создаваться с выбором одного из двух видов операции:
• ККМ - для отражения продаж, произведенных с помощью контрольно-кассовых машин;
• НТТ - для отражения продаж, произведенных в неавтоматизированной торговой точке.
Наможно видеть заполненную форму документа.
 |
|
Рис. 12.27. Заполненная форма документа Отчет о розничных продажах |
Рассмотрим особенности его заполнения:
|
Организация: |
Мебельщик; |
|
Счет кассы: |
50.01; |
|
Отразить в налог. |
устанавливаем; |
|
учете: |
|
|
Склад: |
Склад в магазине. При установки этого реквизита в документе автоматически |
|
|
устанавливаются цены - как Розничная (с НДС); |
|
Статья ДДС: |
Средства, полученные от покупателей и заказчиков; |
При заполнении табличной части Товары нам нужно лишь указать номенклатурные позиции, в нашем случае - это Клей обойный, и количество проданных единиц, в нашем случае - 5. Другие данные система введет автоматически на основе параметров, настроенных ранее.
Вкладка Платежные карты и банковские кредиты служит для ввода информации о продажах по платежным картам или в кредит.
Проведем документ и посмотрим, какие движения он произвел .
 |
|
Рис. 12.28. Результат проведения документа Отчет о розничных продажах |
В бухгалтерском учете документ сформировал следующие записи:
Д90.02.1 К41.11 2950 р. - на продажную стоимость реализованных ТМЦ;
Д50.01 К90.01.1 2950 р. - на сумму выручки, полученной наличными;
Д90.03 К68.02 450 р. - НДС, начисленный с продаж;
В налоговом учете сделаны следующие записи:
Д90.02 К41.02 2000 руб. - списана учетная стоимость товаров, в налоговом учете это - покупная стоимость. ДПВ К90.01.2 2500 руб. - отражен доход, полученный от реализации.
Так же документ сформировал движения по следующим регистрам:
• НДС начисленный;
• НДС по партиям запасов;
• НДС учет распределенных оплат от покупателей;
Обратите внимание на то, что документ формирует движения по счету 50 - то есть - отражает поступление выручки в кассу. На основании документа Отчет о розничных продажах можно ввести Приходный кассовый ордер с видом операции Прием розничной выручки. Надо отметить, что этот ПКО при проведении не формирует движений по регистрам - на его основе формируются записи кассовой книги, поэтому мы должны его сформировать.
Выше мы рассматривали схему записей по счетам бухгалтерского учета при продаже товаров в розницу. Можно заметить, что документ Отчет о розничных продажах не формирует сторнировочную проводку вида Д90.02 К42. Эту проводку может сделать документ Закрытие месяца (Сервис > Регламентные операции > Закрытие месяца),
 |
|
Рис. 12.29. Документ Закрытие месяца |
Как правило, списание торговой наценки производят в конце месяца по всем реализованным товарам. Как видите, за формирование записей по списанию торговой наценки отвечает пункт документа Расчет торговой наценки по проданным товарам.
После проведения документ сформировал следующую проводку в бухгалтерском учете:
Д90.02.1 К42.01 - 950 руб.
В 1С:Бухгалтерии сторнировочная проводка делается с отрицательной суммой. В обычном бухгалтерском учете отрицательные числа не используются, но смысл и действие такой проводки совпадают с обычными сторнировочными проводками - сумма из такой проводки уменьшает обороты счета, а не увеличивает их.
Рассмотрим воздействие описанной проводки на состояние бухгалтерского учета. Выше, проводкой Д90.02.1 К41.11 2950 р. в учете была отражена продажная стоимость товаров - та стоимость, по которой их реализовали и та стоимость, по которой они числились в учете. Для выявления финансового результата сделки нас интересует реальная себестоимость товаров. Она, как мы знаем, составляла 4000 руб. за 10 пачек клея, и, соответственно, 2000 за 5 пачек. 2950 - 950 = 2000 руб. - то есть - искомая сумма реальной стоимости реализованных товаров. Если пройти дальше и посчитать финансовый результат сделки - то получится следующее:
 |
|
Рис. 12.30. Результат проведения документа Закрытие месяца |
Стоимость товаров: НДС:
Выручка:
2000;
450 руб;
2950 руб.
Финансовый результат сделки равен 2950 - 450 - 2000 = 500 руб.
12.7. Учет расчетов с комиссионерами (организация в роли комитента)
Для учета расчетов организации с комиссионерами применяется следующая схема: при передаче товаров комиссионеру делается запись вида Д41 К45 - на стоимость отгруженных товаров. Эта запись формируется на основании договора комиссии, заключенного с комиссионером. Для того, чтобы оформить передачу товаров комиссионеру для продажи используется документ Реализация товаров и услуг (Продажа > Реализация товаров и услуг) с видом операции Продажа, комиссия. Важно, чтобы при заполнении информации о договоре с контрагентом, выступающим в роли комиссионера, в нем было указано, что договор имеет вид С комиссионером .
 |
|
Рис. 12.31. Настройка параметров договора с контрагентом-комиссионером |
После того, как комиссионер отчитается перед нашей организацией о проданных товарах, заполняется документ Отчет комиссионера о продажах (Продажа > Отчет комиссионера о продажах). Этот документ, во-первых, формирует проводки по реализации продукции, которая учитывается на счете 45 как отгруженная, во-вторых - формирует проводки по учету вознаграждения, которое наша организация уплачивает комиссионеру).
12.8. Складской учет
В 1С:Бухгалтерии есть меню Склад и соответствующая закладка в Панели функций. Они предназначены для организации складского учета. А именно, здесь предусмотрены следующие команды, которые мы сейчас рассмотрим:
• Инвентаризация товаров на складе;
• Перемещение товаров;
• Оприходование товаров;
• Списание товаров;
Инвентаризацию товаров можно провести с помощью документа Инвентаризация товаров на складе. Документ можно использовать для проведения инвентаризации на оптовых складах, розничных складах, а так же - на складах, представляющих собой неавтоматизированные торговые точки.
Документ можно заполнить автоматически, остатками товаров (или материалов) на соответствующем складе. Навы можете видеть документ Инвентаризация товаров на складе.
 |
|
Рис. 12.32. Инвентаризация товаров на складе |
Документ сформирован для склада Склад в магазине. Он заполнен автоматически выбором команды Заполнить > Заполнить по остаткам на складе. Если при проведении инвентаризации обнаружено, что фактические данные соответствуют учетным - табличную часть документа можно не править. Если не соответствуют - цифры в графе Количество можно привести в соответствие реальным данным - тогда в графе Отклонение будет найдена разница между учетной и фактической информацией.
После заполнения документа можно распечатать печатные формы документов, выбрав одним из пунктов команды Печать. Здесь доступны следующие пункты:
• ИНВ-3 (Инвентаризационная опись товаров);
• ИНВ-19 (Сличительная ведомость);
Документ не формирует проводок после проведения. Его главная ценность - это возможность заполнить на его основании следующих документов:
• Оприходование товаров: этот документ нужен тогда, когда на складе обнаружились излишки.
• Отчет о розничных продажах: этот документ обычно используется тогда, когда инвентаризации подвергаются места хранения, являющиеся неавтоматизированными торговыми точками - то есть -с помощью инвентаризации выявляют количество проданных товаров, после чего автоматически переносят данные в документ, формирующий соответствующие бухгалтерские записи;
• Списание товаров: если на складе обнаружены недостатки, их списывают этим документом.
Выше мы упоминали еще об одном документе, применимом в складском учете. Это - документ Перемещение товаров. С его помощью можно оформлять перемещения товаров между различными складами.
Выводы
В этой главе мы рассмотрели основные операции с товарами. Как вы знаете, в этих операциях, как и во многих других, активное участие принимает подсистема учета НДС. Выше мы не останавливались подробно на этой подсистеме - ей посвящена одна из следующих лекций.
Учетная политика организаций
Лекция посвящена описанию особенностей организации учета производства, выпуска, реализации готовой продукции в 1C:Бухгалтерии.
Цель лекции: ознакомиться с особенностями организации учета готовой продукции в 1С:Бухгалтерии.
13.1. Основные положения
В соответствии с ПБУ 5/01, готовая продукция является частью материально-производственных запасов, предназначенных для продажи (конечный результат производственного цикла, активы, законченные обработкой (комплектацией), технические и качественные характеристики которых соответствуют условиям договора или требованиям иных документов, в случаях, установленных законодательством).
Готовая продукция в 1С:Бухгалтерии учитывается на счете 43 "Готовая продукция". Выпуск готовой продукции учитывается по плановым ценам (эта особенность зафиксирована в учетной политике по умолчанию и изменению не подлежит), но у бухгалтера есть возможность указания -использовать ли счет 40 "Выпуск продукции (работ, услуг)" для учета выпуска готовой продукции. Мы этот счет не используем. Без счета 40 при списании плановой себестоимости продукции на счет 43 делается проводка вида Д43 К20 - на плановую себестоимость выпущенной продукции. Отклонения от плановой стоимости так же попадут на счет 43 - обычно их списывают в конце месяца (с помощью документа Закрытие месяца).
Прежде чем говорить о процедуре учета выпуска готовой продукции, нужно уточнить механизмы системы, которые позволяют влиять на особенности учета.
13.2. Параметры учетной политики, влияющие на особенности учета выпуска готовой продукции
Выше, описывая особенности настройки учетной политики, мы рассматривали вкладки окна настройки учетной политики (Предприятие > Учетная политика > Учетная политика организаций). Некоторые из параметров, поддающихся настройке на этих вкладках, напрямую влияют на учет выпуска готовой продукции.
Рассмотрим эти вкладки подробнее
Так, вкладка Бухгалтерский учет имеет параметр Используется метод "директ-костинг".
 |
|
Рис. 13.1. Окно Учетная политика организаций, вкладка Бухгалтерский учет |
Если активировать этот параметр, общехозяйственные расходы, которые в течение месяца аккумулируются на счете 26 "Общехозяйственные расходы", по окончании месяца будут списаны на счет 90.08 "Управленческие расходы". Для этого используется бухгалтерская запись следующего вида: Д90.08 К26.
Мы вышеописанный параметр активировать не будем. Здесь следует пояснить, что расходы, собранные на счете 26, так или иначе попадут на счет 90. Если параметр активировать - это произойдет напрямую, если нет - расходы со счета 26 будут списаны на счет 20 (Д20 К26), оттуда попадут на счет 43 (Д43 К20), и уже после реализации готовой продукции окажутся на счете 90
(Д90 К43).
Перейдем на вкладку Производство, Счета 20,23
 |
|
Рис. 13.2. Окно Учетная политика организаций, вкладка Производство, Счета 20, 23 |
Здесь можно настроить особенности учета распределения расходов основного (учет на счете 20 "Основное производства") и вспомогательного (счет 23 "Вспомогательные производства") производств. В данный момент нас интересует параметр, задающий распределение прямых расходов в бухгалтерском и налоговом учете для продукции (он называется Для продукции). Здесь установлен параметр По плановой себестоимости выпуска. То есть - базой распределения прямых расходов является плановая себестоимость выпуска.
Ниже мы уточним механизмы системы, которые позволяют задавать плановые цены.
Вкладка Счета 25, 26 позволяет настроить особенности закрытия счетов 25 "Общепроизводственные расходы" (в 1С:Бухгалтерии принято сокращенное название ОПР) и 26 "Общехозяйственные расходы" (ОХР).
|
Организация: |
Мебельщик |
|
|
|
|
Применяется с: |
01 01.2009 |
П |
по 31.12.2009 |
|
|
Система налогообложения: |
Общая |
|
_] ЕНВД для отдельных видов деятельности |
|
|
Бухгалтерский учет ! Производство ; Налог на прибыль НДС НДФЛ ФСС
Бухгалтерский и налоговый (по налогу на прибыль) учет производственных операций Счета 20.23 | Счета 25.26 | Выпуск продукции, услуг Переделы_ |
Распределение общепроизводственных и общехозяйственных расходов
Распределение косвенных расходов на прямые в бухгалтерском учете и распределение прямых общепрсмзвсдстветыых и общехозяйственных расходов на прямые расходы основного и вспомогательного производства в налоговом учете
Методы оаспоепелеьыя обшел
Добавить LV И -1 'с * к О ?
Г Методы распределения общепроизводственных и общехозяйственных расходов
Действия <
|
Период ’ |
Организация |
Счет з,. |
Счет зат |
Подразделетме Статья затрат |
|
ЕЭ 01 01 2009 |
Мебельщик |
|
|
|
Сг?к
л
изенешее
< Назад Далее > ОК Записать Закрьіть
Рис. 13.3. Окно Учетная политика организаций, вкладка Производство, Счета 25, 26
На этой вкладке есть ссылка - Методы распределения общепроизводственных и общехозяйственных расходов. Она позволяет открыть окно регистра сведений Методы распределения общепроизводственных и общехозяйственных расходов. Регистр является периодическим - можно задавать различные способы распределения расходов для различных периодов. В нашем случае в регистр внесена лишь одна запись. В этой записи заполнены следующие поля:
|
Период: |
01.01.2009; |
|
Организация: |
"Мебельщик"; |
|
База распределения: |
Плановая себестоимость выпуска. |
Мы уже встречались с подобными регистрами. Пустые параметры в записях таких регистров трактуются системой как универсальные. Ее можно трактовать следующим образом:
"Распределять общепроизводственные и общехозяйственные расходы начиная с 01.01.2009 в организации Мебельщик по всем статьям затрат пропорционально плановой себестоимости выпуска".
Опишем параметры регистра, поддающиеся настройке:
• Период: Дата, начиная с которой действует указанный способ распределения.
• Организация: Организация, для которой применяется метод распределения;
• Счет затрат: Расходы, накопленные на выбранном счете в бухгалтерском учете, подлежат распределению. Здесь можно указать либо счет 25, либо - счет 26.
• Счет затрат (НУ): установка счета затрат для целей налогового учета;
• Подразделение: Подразделение организации, для которого справедливы заданные настройки;
• Статья затрат: Статья затрат, для которой действительны настройки;
• База распределения: выбор базы распределении ОПР и ОХР. Здесь возможны следующие варианты:
о Объем выпуска;
о Плановая себестоимость выпуска; о Оплата труда; о Материальные затраты; о Выручка; о Прямые затраты; о Отдельные статьи прямых затрат; о Не распределяется;
• Список статей затрат: это поле можно заполнить списком статей затрат при указании в поле База распределения параметра Отдельные статьи прямых затрат.
Вкладка Выпуска продукции, услуг позволяет выбрать способ учета выпуска продукции - с использованием счета 40 "Выпуск продукции (работ, услуг)" и без его использования. При первом варианте учета со счета 40 продукция списывается по плановым ценам на счет 43 (Д43 К40), а на счет 40 она списывается со счета 20 по фактическим ценам (Д40 К20). В итоге на счете 40 выявляется отклонение от плановой себестоимости продукции. Второй вариант (без использования счета 40) подразумевает списание себестоимости продукции со счета 20 на счет 43 по плановым ценам (Д43 К20) и последующее списание отклонений от плановой себестоимости (дополнительными или сторнировочными проводками) аналогичной (Д43 К20) записью. Обратите внимание на то, что плановые цены используются независимо от того, применяется счет 40 или нет.
Теперь поговорим о механизме плановых цен. Как вы знаете, в системе есть справочник Типы цен номенклатуры (Предприятие > Товары (материалы, продукция, услуги) > Типы цен номенклатуры). Один из видов цен из этого справочника обычно используется как плановый. Например, в нашем случае это - тип цен Плановая .
 |
|
Рис. 13.4. Плановая цена из справочника Типы цен номенклатуры |
Эта цена используется в системе как плановая при учете продукции не потому, что она называется "Плановая", а потому, что в окне настройки параметров учета (Предприятие > Настройка параметров учета) именно этот тип цен выбран в качестве планового .
 |
|
Рис. 13.5. Установка плановой цены в окне Настройка параметров учета |
Теперь рассмотрим особенности настройки параметров учета готовой продукции, которые настраиваются в справочнике Номенклатура (Предприятие > Товары (материалы, продукция, услуги) > Номенклатура).
Обычно в справочнике есть специальная группа, которая используется для хранения номенклатурных позиций, соответствующих готовой продукции. В нашем случае это - группа Продукция. Номенклатурные позиции, принадлежащие какой-либо группе, отражаются в учете сходным образом - навы можете видеть окно настройки счетов учета номенклатуры для группы Продукция.
 |
|
Рис. 13.6. Настройка счетов учета номенклатуры для группы Продукция |
Опишем настройку счетов:
Счет учета доходов от реализации (БУ): 90.01.1 Счет учета расходов (БУ): 90.02.1
При создании новой номенклатурной позиции в группе Продукция следует помнить о трех особенностях:
1. Надо задать плановую стоимость позиции.
2. Следует проследить, чтобы элемент справочника Номенклатура принадлежал номенклатурной группе Готовая продукция
3. Весьма полезно создать набор спецификаций.
Рассмотрим один из элементов группы Продукция. Навы можете видеть элемент справочника номенклатуры, принадлежащий группе Продукция, в частности, вкладку По
умолчанию.
 |
|
Рис. 13.7. Элемент справочника Номенклатура, вкладка По умолчанию |
На этой вкладке мы задаем принадлежность рассматриваемого элемента справочника Номенклатура номенклатурной группе Готовая продукция.
|
На вкладке Цены мы можем задать цены элемента. |
 |
|
Рис. 13.8. Элемент справочника Номенклатура, вкладка По умолчанию |
В частности, здесь мы установили плановую цену на 11.05.2009 года равную 200 рублей.
Теперь рассмотрим очень важную и полезную группу настроек, скрывающуюся на вкладке
Спецификации
 |
|
Рис. 13.9. Элемент справочника Номенклатура, вкладка Спецификации |
Для начала поясним способ, которым используются спецификации. Спецификация - это набор компонентов, из которых состоит некий объект. Объект принадлежит справочнику Номенклатура и компоненты так же принадлежат тому же справочнику. Например, в случае с рассматриваемым элементом, который называется Полка, мы можем создать несколько спецификаций, которые содержат перечень материалов, необходимых для изготовления полки. Немного позже, когда мы будем оформлять производственные документы, мы сможем указать, какая конкретно спецификация используется при выпуске продукции. Если, после проведения документа выпуска готовой продукции с заполненными спецификациями, заполнить на его основе документ списания материалов в производство, этот документ будет заполнен автоматически нужным количеством нужных материалов. Немного ниже мы рассмотрим эти механизмы на практике.
Итак, о полке нам известно, что для ее изготовления нужно 0,01 М
3 дубовой доски. Порядок добавления этой спецификации выглядит следующим образом. Мы добавляем новый элемент в табличную часть, которая расположена на вкладке Спецификации и заполняем окно элемента спецификации .
 |
|
Рис. 13.10. Заполнение спецификации |
При заполнении окна элемента спецификации нам приходится указать следующие сведения:
• Наименование: наименование спецификации. Это наименование может не совпадать с названием основной номенклатурной позиции, для которой создается спецификация. Так, в нашем случае спецификация для изделия Полка называется Полка дубовая, если понадобится - спецификаций можно создавать столько, сколько существует вариантов изготовления готового продукта. Например, Полка дубовая изготавливается из дубовых досок. Полка дубовая окрашенная изготавливается из тех же досок, но помимо их на ее изготовление затрачивается некоторое количество краски и т.д.
• Номенклатура: номенклатурная позиция, для которой мы указываем спецификацию. В нашем случае - это Полка.
• Количество: количество выходного продукта, для которого указывается спецификация. Мы указываем в этом поле 1, то есть, учитывая единицу измерения, указанную для полки - это 1 шт.
• Исходные комплектующие: эта табличная часть имеет три колонки: №, Номенклатура и Количество. Она содержит сведения о том, какие элементы из справочника Номенклатура входят в готовое изделие и сколько их понадобится. В нашем случае здесь есть лишь одна запись, которая означает, что для изготовления одной полки нужно 0,01 М
3 Доски Д1.
Итак, мы рассмотрели некоторые положения, которые важны для того, чтобы продолжить рассмотрение вопроса.
13.3. Учет выпуска продукции и списания в производство материалов
Для учета выпуска готовой продукции используется документ Отчет производства за смену (Производство > Отчет производства за смену). Рассмотрим заполнении документа при отражении выпуска 1000 полок 27.01.2009 .
 |
|
Рис. 13.11. Документ Отчет производства за смену Рассмотрим заполнение реквизитов документа |
|
Организация: |
Мебельщик; |
|
Подразделение: |
Производственный цех; |
|
Отразить в налог. |
флаг установлен; |
|
учете: |
|
Списать
материалы: |
флаг не устанавливаем. При установке флага в документ появится дополнительная вкладка, на которой можно указать перечень материалов, использованных при производстве готовой продукции, перечисленной на вкладке Продукция. |
|
Склад: |
Склад готовой продукции - это склад, на который будет приходоваться готовая |
|
|
продукция. |
|
Счет затрат (БУ): |
20.01 |
|
Счет затрат (НУ): |
20.01.1 |
Табличная часть на вкладке Продукция служит для указания номенклатурных позиций продукции, которая передается из производства на склад. Поля этой табличной части заполняются следующим образом:
|
Продукция: |
Элемент справочника Номенклатура, в нашем случае - Полка; |
|
Количество: |
количество выпущенной продукции, в нашем случае - 1000 штук; |
|
Цена (плановая): |
выше мы задавали плановую цену для данного элемента номенклатуры, это - 200 рублей, эта цена подставлена автоматически; |
|
Сумма (плановая): |
поле заполняется автоматически, как произведение количества выпущенной продукции и ее цены; |
|
Спецификация: |
заполняя список спецификаций для элемента справочника Номенклатура мы создаем базу для заполнения этого поля. В нашем случае указана спецификация Полка дубовая. Ее надо выбирать самостоятельно из справочника Спецификации номенклатуры; |
|
Счет учета (БУ): |
43; |
|
Счет учета (НУ): |
43; |
|
Номенклатурная |
Готовая продукция; |
|
группа: |
|
Вкладка Услуги служит для указания перечня оказанных услуг, ее мы не заполняем.
Вкладка Возвратные отходы позволяет указать перечень возвратных отходов, ее мы так же не заполняем.
Документ может формировать Накладную на передачу готовой продукции (форма №МХ-18).
Этим документом оформляется передача готовой продукции из производства на склад.
Проведем документ и рассмотрим, какие движения в учете он произвел .
 |
|
Рис. 13.12. Результат проведения документа Отчет производства за смену В бухгалтерском учете документ сформировал проводку следующего вида: |
Д43 К20.01 200000 руб.
На склад готовой продукции оприходована 1000 штук полок общей стоимостью 200000 рублей по плановым ценам.
В налоговом учете сформирована похожая проводка:
Д43 К20.01.1 200000 руб.
Документ сформировал движения по следующим регистрам:
• Выпуск продукции и услуг в плановых ценах (налоговый учет);
• Выпуск продукции и услуг в плановых ценах (бухгалтерский учет);
• НДС по партиям запасов;
Списание материалов в производство
После того, как документ проведен, сформируем на его основе документ, списывающий в производство материалы. Этот документ - Требование-накладная (Производство > Требование-накладная) можно формировать независимо от документа Отчет производства за смену, а можно - на его основе. Если при создании документа Отчет производства за смену были правильно заполнены спецификации продукции, сформированный на его основе документ Требование-накладная будет заполнен списком материалов, необходимым для выпуска продукции, который мы оформляем Отчетом. В спецификациях к элементу справочника Номенклатура Полка мы указали, что для изготовления одной полки нужно 0,01 М
3 Доски Д1. Было выпущено 1000 полок, на них ушло, согласно спецификации, 1000*0,01 = 10 М
3 досок. Именно это количество будет внесено в документ Требование-накладная при заполнении его на основании Отчета производства за смену .
 |
|
Рис. 13.13. Документ Требование-накладная, заполненный на основании документа Отчет производства за смену |
|
Проведем документ и посмотрим, какие движения он сформировал . |
 |
|
Рис. 13.14. Результат проведения документа Требование-накладная В бухгалтерском учете документ сформировал следующие записи: Д20.01 К10.01 50000 руб. - списана Доска Д1 в производство |
В налоговом учете сформирована аналогичная (с учетом различий в счетах) запись.
Инвентаризация незавершенного производства
Наличие незавершенных остатков производства можно зафиксировать с помощью документа Инвентаризация незавершенного производства (Производство > Инвентаризация незавершенного производства). В нашем примере мы будем считать, что незавершенного производства на конец месяца нет, поэтому здесь мы лишь приведем внешний вид формы документа .
 |
|
Рис. 13.15. Документ Инвентаризация незавершенного производства |
Этот документ следует заполнять раз в месяц по каждому из подразделений организации, где есть незавершенное производство. В табличной части Остатки незавершенного производства следует указать номенклатурные группы, по которым есть незавершенное производство с указанием сумм для бухгалтерского и налогового учета. В нашем примере мы пользуемся лишь одной номенклатурной группой - Г отовая продукция, при реальном ведении учета их может быть столько, сколько нужно для точного отражения в учете особенностей деятельности организации.
Документ Инвентаризация незавершенного производства не формирует проводок. Он нужен лишь для того, чтобы при расчете себестоимости продукции и закрытия счетов учета производственных затрат (в частности, счета 20 и других) программа могла верно отразить остатки по счетам.
После того, как завершена работа с документом Инвентаризация незавершенного производства, приходит время воспользоваться документом Закрытие месяца. Но прежде чем мы это сделаем, давайте проанализируем содержимое счетов 20 и 26 на 31.01.2009. Прежде чем сделать это, сформируем документ "Закрытие месяца", который начисляет амортизацию ОС.
Анализ счетов 20 и 26
Построим отчет Анализ счета (Отчеты > Анализ счета) для счета 20 .
 |
|
Рис. 13.16. Отчет Анализ счета для счета 20 На счет списаны следующие расходы: |
Со счета 01 (Д20 К01) - 16000 руб. Это - стоимость основных средств, которая списана на производственные расходы сразу после принятия этих основных средств к учету.
Со счета 02 (Д20 К02) - 2430 руб. Это - амортизация ОС, используемых для производственных целей;
Со счета 10 - (Д20 К10) 50000 руб. Это - стоимость материалов, списанных в производство.
В нашем учебном примере мы не начисляли заработную плату работникам основного производства, поэтому здесь нет списания расходов по заработной плате (со счета 70), расходов по ЕСН (счет 69) и других.
Со счета списана плановая себестоимость готовой продукции на счет 43 (Д43 К20) в сумме 200000 руб.
Дебетовый оборот счета составил 68430 руб., кредитовый - 200000 руб, итого, до закрытия счетов, на счете образовалось отрицательное дебетовое сальдо в размере 131570 руб.
Теперь посмотрим, какие расходы собраны на счете 26 к 31.01.2009 .
 |
|
Рис. 13.17. Отчет Анализ счета для счета 26 На счет отнесены следующие расходы: |
Со счета 02 (Д26 К02) - 905 руб. - амортизация ОС, используемых в общехозяйственных целях;
Со счета 69 (Д26 К69) 11881,5 руб. - начислен ЕСН на заработную плату работников администрации;
Со счета 70 (Д26 К70) 44500 руб. - заработная плата работников администрации;
Со счета 71 (Д26 К71) - 8398,3 руб. - подотчетные средства, израсходованные в общехозяйственных целях.
Дебетовый оборот счета составил 65684,8 руб., столько же составило конечное дебетовое сальдо. При закрытии счетов в конце месяца должны быть выполнены следующие записи:
Д20 К26 65684,8 руб. - отнесены общехозяйственные расходы на счет основного производства.
После этой записи окажется, что дебетовый оборот счета 20 составит 65684,8 + 68430 = 134114,8 руб. Таким образом, для того, чтобы закрыть счет 20 и выявить на счете 43 реальную себестоимость выпущенной продукции, мы должны использовать следующую сторнировочную проводку:
Д43 К20 65885,2 руб.
65885,2 = 200000 - 134114,8.
Теперь проверим, как программа выполнит закрытие счетов в автоматическом режиме. Для этого создадим новый документ Закрытие месяца (Операции > Регламентные операции > Закрытие месяца) .
 |
|
Рис. 13.18. Настройка документа Закрытие месяца |
В документе мы установили опцию Закрытие счетов 20, 23, 25, 26 и корректировка себестоимости выпуска. Благодаря этой установке система автоматически проведет указанные операции в бухгалтерском и налоговом учете.
Посмотрим, как выглядят проводки по бухгалтерскому учету .
 |
|
Рис. 13.19. Результат проведения документа Закрытие месяца |
Документ сформировал проводки вида Д20.01 К26 по отдельным видам расходов на общую сумму 65684,8 руб. Этими проводками общехозяйственные расходы были включены в расходы по основному производству. В нашем случае использовался лишь один вид номенклатуры - Готовая продукция. Если бы их было несколько - документ произвел бы распределение общехозяйственных расходов между ними в соответствии с выбранной базой распределения - в нашем случае это - плановая себестоимость выпуска.
Так же документ сформировал две проводки вида Д43 К20.01. Первая проводка была сделана на -131 570 руб. - отрицательная сумма в данном случае означает, что проводка является сторнировочной. Вторая проводка была сделана на сумму 65684,8 руб. - это дополнительная проводка, которая была сделана после переноса на счет 20.01 общехозяйственных расходов.
В итоге, если сложить суммы этих проводок, окажется, что они эквивалентны одной сторнировочной проводке вида Д43 К20.01 на сумму 65885,2 руб. Таким образом, документ сформировал вполне ожидаемые изменения в бухгалтерском учете, соответствующие вышеприведенному расчету.
Теперь посмотрим, как выглядит счет 43, сформируем отчет Анализ счета для него .
 |
|
Рис. 13.20. Отчет Анализ счета для счета 43 |
Из отчета видно, что в итоге себестоимость продукции, списанной на счет, составила 134114,8 руб.
Для того чтобы провести более глубокий анализ счета, можно воспользоваться другими отчетами. Например, отчет Карточка счета позволяет получить детальную информацию о движениях по счету .
 |
|
Рис. 13.21. Отчет Карточка счета для счета 43 |
Теперь готовая продукция отражается по реальной себестоимости на счете 43. Посмотрим, как можно отразить в программе ее реализацию.
Для того, чтобы сформировать отчет по себестоимости выпущенной продукции, можно воспользоваться отравкой-расчетом Себестоимость продукции (Операции > Регламентные операции > Справки-расчеты > Себестоимость продукции),
 |
|
Рис. 13.22. Справка-расчет Себестоимость продукции |
Для того, чтобы узнать подробности о том, из каких частей складывается себестоимость произведенной продукции, можно воспользоваться справкой-расчетом Калькуляция себестоимости товаров и услуг (Операции > Регламентные операции > Справки-расчеты > Калькуляция),
 |
|
Рис. 13.23. Справка-расчет Калькуляция себестоимости продукции |
Обратите внимание и на другие справки-расчеты, расположенные по адресу Операции > Регламентные операции > Справки-расчеты.
13.4. Реализация готовой продукции
Существуют различные схемы учета реализации готовой продукции. При реализации готовая продукция отгружается покупателю, а от него поступает оплата за продукцию. Причем, возможна ситуация, когда сначала поступает оплата, а потом отгружается продукция. Бывает и так, что сначала продукцию отгружают, а потом поступает оплата от покупателя. Кроме этих простых случаев в учете реализации (как, впрочем, и на других участках учета) возможны случаи более сложные.
Различные способы реализации продукции в 1С:Бухгалтерии укладываются в следующую схему:
1. С покупателем заключают договор на поставку продукции (тип договора - С покупателем);
2. Покупателю выписывают счет (документ Счет на оплату покупателю);
3. При поступлении оплаты от покупателя на основании счета (или заполняя счет без использования режима ввода на основании) вводят в систему приходный кассовый или банковский документ. Причем, возможна оплата частями, с использованием различных методов оплаты и т.д.
4. Продукцию передают покупателю, заполняется документ Реализация товаров и услуг, который отражает реализацию готовой продукции в учете.
5. Операции реализации, как и многие другие операции, требуют особых действий, касающихся учета НДС. В частности, при выдаче покупателю счета-фактуры, нужно сформировать счет-фактуру (например, воспользовавшись соответствующей ссылкой в документе Реализация товаров и услуг), по окончании месяца следует сформировать Книгу продаж. Подробнее об учете НДС мы поговорим в одной из следующих лекций.
Рассмотрим пример.
02.02.2009 с ООО "Покупатель" был заключен договор №1 на поставку 320 полок по отпускной цене 300
руб. за 1 полку (НДС сверху, 18%.).
Заполним документ Счет на оплату покупателю (Продажа > Счет),
 |
|
Рис. 13.24. Документ Счет на оплату покупателю |
Заполнение реквизитов шапки документа вполне стандартно, в табличной части Товары мы указываем элемент Полка из справочника Номенклатура, принадлежащий группе Продукция, заполняем поле Количество, и, если в системе не задана отпускная цена - вводим ее самостоятельно, если она задана - она будет введена автоматически. Остальные поля документа заполняются автоматически.
Из документа Счет на оплату покупателю можно распечатать Счет на оплату.
Документ не формирует проводок, однако, на его основе можно заполнить приходные кассовые или банковские документы, а так же - документ Реализация товаров и услуг. Введем этот документ на основании Счета на оплату покупателю, при выборе типа операции укажем Продажа, комиссия .

Рис. 13.25. Документ Реализация товаров и услуг
Этот документ сначала записывают, распечатывают необходимые печатные формы (в частности -это может быть Расходная накладная), по которым осуществляется отгрузка товара со склада и приемка его покупателем. После того, как бухгалтер получит документы, удостоверяющие отгрузку товаров со склада и приемку их покупателем, документ можно провести.
Из формы документа можно сформировать счет-фактуру, воспользовавшись соответствующей ссылкой.
Проведем документ и посмотрим, какие движения в учете он сформировал .
Реэу«>т*т проведения ясжцмета Геалмэчшмя товаров и услуг МОООООООООЗ от 0?.02 2003 12:00:05
Настрой^ ?
Румася ».орре*.т?ссе».а (разрешает реса*.т>рсеам»е деи*емы лс*у«еита|
*?. Буеа-тгярс» U* ует "?" Налоговой учет НДС «ачис лемяй НДС расчеты с псл.умте/кьы Действия * ? |
|
'Счет Дт |
Суб*онто Дт |
Количество Дт Счет Кт |
Су?онто Кт |
КолічествоКт |
Сучла |
|
|
Вачота Дт |
валюта Кт |
Содержание |
|
|
Вал сучлаД* |
в*« сусло Кт |
№ сямпо |
|
д;, 90021 |
Готовая граду имя |
43 |
Лотка |
320000 42916-74 |
|
|
|
|
Отчет производства за сме |
|
Рвачоакия тсеаров |
|
|
|
|
С*л» готовой пропущу |
|
|
|
*, К0І |
ООО Т1о*5Рвте»»" |
90 01 1 |
Г отовая препуция |
|
11328000 |
|
|
Логосов №1 00 0202 2009 |
|
18* |
|
Рвач«завия товаров |
|
|
Реализация товаров и ус я* |
|
|
|
|
|
Т, і»оз |
Г отовая толу-ш*я |
68 02 |
Налог 1 взносы) начислено |
|
12280 00 |
|
|
18* |
|
|
|
Рвачсзавия тсваров |
|
|
Отчет грдіыжгмчям до»; улив* О К. Закрыть |
Рис. 13.26. Результат проведения документа Реализация товаров и услуг
В бухгалтерском учете документ сформировал следующие записи:
Д90.02.1 К43 42916,74 руб. списана себестоимость реализуемой продукции;
Д62.01 К90.01.1 113280 руб. - отражена выручка от реализации продукции;
Д90.03 К68.02 17280 руб. - начислен НДС;
Посмотрим, как программа рассчитала себестоимость реализованной продукции. Вспомним -после закрытия счетов 20 и 26 на счете 43 сформировалась себестоимость 1000 выпущенных полок, которая была равна 134114,8 руб. Себестоимость одной полки составила 134114,8 / 1000 = 134,1148 руб. Как известно, мы реализовали 320 полок: 320 * 134,1148 = 42916,736. В документе сумма была округлена до двух знаков после запятой, в итоге получилось 42916,74 руб.
В налоговом учете сформированы похожие проводки. Документ сформировал движения по следующим регистрам подсистемы учета НДС:
• НДС начисленный;
• НДС по партиям запасов;
• НДС расчеты с покупателями.
В итоге проведенную операцию реализации готовой продукции можно описать следующим образом. С покупателем заключают договор, ему выставляется счет, после оплаты покупателем счета ему отгружают готовую продукцию.
13.5. Закрытие счета 90
В примерах, которые мы рассматривали выше, в том числе, в нашем только что завершенном примере, мы выполняли операции реализации, в которых участвовал счет 90 "Продажи". Давайте посмотрим, каково состояние счета на конец февраля 2009 года. Для этого сформируем отчет Обороты счета для счета 90 за февраль 2009 года . В январе 2009 по счету не проходило никаких операций, поэтому мы, настраивая отчет, отключили отображение начального сальдо.
 |
|
Рис. 13.27. Отчет Обороты счета для счета 90 Из отчета можно сделать следующие выводы: |
В дебет счета 90 попали следующие суммы:
По субконто Готовая продукция - в корреспонденции со счетом 43 - 42916,74 руб. (себестоимость реализованной готовой продукции) и в корреспонденции со счетом 68 - 17280 руб. (НДС)
По субконто Товары для перепродажи мы имеем в корреспонденции со счетом 41 - 22950 руб. (Себестоимость реализованных товаров), в корреспонденции со счетом 68 - 5547,6 руб. (НДС).
По субконто Услуги - в корреспонденции со счетом 68 - 630 руб. (НДС)
Если вы хотите детализировать какую-либо сумму, например, сумму 22950 руб. - просто сделайте по нужной ячейке двойной щелчок - откроется окно отчета Отчет по проводкам .

Рис. 13.28. Отчет Отчет по проводкам (счета 90, 41)
Кликнув, в свою очередь, по интересующей вас ячейке сформированного отчета Отчет по проводкам, вы можете открыть документ, сформировавший проводку.
В кредит счета 90 попали следующие суммы:
По субконто Готовая продукция это, в корреспонденции со счетом 62 - 113280 руб. (выручка от реализации готовой продукции)
По субконто Товары для перепродажи это, в корреспонденции со счетом 50 - 2950 руб. (выручка от розничных продаж), в корреспонденции со счетом 62 - 33417,6 руб. (выручка от реализации товаров по договору).
По субконто Услуги мы так же имеем корреспонденцию со счетом 62 - 4130 руб.
В итоге дебетовый оборот счета равен 89324,4 руб, кредитовый оборот - 150827,6 руб. Счет имеет кредитовое сальдо в размере 64453,26 руб.
В конце месяца субсчета счета 90 закрываются на счет 99. Для того, чтобы выполнить эту процедуру, нужно воспользоваться документом Закрытие месяца с включенной опцией
Закрытие счета 90 .
 |
|
Рис. 13.29. Документ Закрытие месяца, закрытие счета 90 |
Опция Закрытие счета 91 используется для списания сальдо счета 91 на счет 99. Проведем документ и посмотрим, какие записи он сформировал .
 |
|
Рис. 13.30. Результаты проведения документа закрытие месяца |
Документ сделал проводку вида Д90.09 К99.01.1 64453,26
Попавшая в кредит 99-го счета сумма - это прибыль от продаж за месяц.
Выводы
В данной лекции мы рассмотрели операции, касающиеся выпуска и реализации готовой продукции, поговорили о закрытии счета 90 в конце месяца. Наша следующая лекция будет посвящена особенностям учета НДС и налога на прибыль в 1С:Бухгалтерии.
Основные положения по учету НДС
Лекция посвящена описанию особенностей организации учета НДС и налога на прибыль организаций (в т.ч. применения ПБУ 18/02) в 1С:Бухгалтерии.
Цель лекции: ознакомиться с особенностями организации НДС и налога на прибыль в 1С:Бухгалтерии.
14.1. Основные положения по учету НДС
НДС - это налог на добавленную стоимость. Основным нормативным документом, который регулирует исчисление и уплату НДС является Налоговый Кодекс Российской Федерации, глава 21.
Некоторые аспекты, связанные с НДС, регулируют другие нормативные акты. Так, среди них особую важность имеет Постановление Правительства РФ от 2 декабря 2000 г. №914 (в ред. Постановления Правительства РФ от 26.05.2009 № 451) "Об утверждении правил ведения журналов учета полученных и выставленных счетов-фактур, книг покупок и книг продаж при расчетах по налогу на добавленную стоимость".
Отчетность по НДС, а именно - декларацию по НДС - регулирует Приказ Минфина РФ от 7 ноября 2006 г. №136н "Об утверждении формы налоговой декларации по налогу на добавленную стоимость и порядка ее заполнения".
Рассмотрим основные понятия, касающиеся НДС.
Объект налогообложения
НДС имеет несколько объектов налогообложения, они перечислены в ст. 146 НК РФ:
1. Реализация товаров (работ, услуг) на территории Российской Федерации, в том числе реализация предметов залога и передача товаров (результатов выполненных работ, оказание услуг) по соглашению о предоставлении отступного или новации, а также передача имущественных прав;
2. Передача на территории Российской Федерации товаров (выполнение работ, оказание услуг) для собственных нужд, расходы на которые не принимаются к вычету (в том числе через амортизационные отчисления) при исчислении налога на прибыль организаций;
3. Выполнение строительно-монтажных работ для собственного потребления;
4. Ввоз товаров на таможенную территорию Российской Федерации.
Ст. 146 НК РФ предусматривает некоторые исключения - объектом налогообложения не признаются, например, операции по передаче ОС, НМА или иного имущества некоммерческим организациям на осуществление основной уставной деятельности, не связанной с предпринимательской деятельностью, передача имущества в инвестиционных целях - вклады в уставный (складочный капитал) хозяйственных обществ или товариществ.
Налоговая база
Ст. 53 НК РФ определяет налоговую базу как стоимостную характеристику объекта налогообложения. В случае с НДС налоговая база, согласно ст. 153 НК РФ, определяется исходя из всех доходов налогоплательщика, связанных с расчетами по оплате товаров (работ, услуг), передачи имущественных прав, полученных в денежной или натуральной формах, включая оплату ценными бумагами.
В случае с реализацией товаров (работ, услуг), налоговая база определяется в виде стоимости товаров без включения стоимости налога.
При получении предоплаты в счет предстоящих поставок порядок определения налоговой базы выглядит следующим образом. Налогоплательщик исчисляет и уплачивает налог с предоплаты. После отгрузки товаров налоговую базу определяют еще раз, исходя из фактической стоимости товаров, исчисляют сумму налога, а уплаченную ранее сумму налога с аванса принимают к вычету.
При передаче товаров, работ, услуг, безвозмездно, они оцениваются по рыночной стоимости.
При выполнении строительно-монтажных работ для собственных нужд налоговая база определяется как сумма всех фактических затрат налогоплательщика на выполнении этих работ.
Существует еще множество ситуаций, которые предусматривают особый порядок исчисления налоговой базы.
Налогоплательщики, налоговые агенты
Налогоплательщиками НДС признаются
• организации;
• индивидуальные предприниматели;
• лица, признаваемые налогоплательщиками НДС в связи с перемещением товаров через таможенную границу РФ, определяемые в соответствии с Таможенным кодексом РФ.
Налоговыми агентами по НДС являются организации или индивидуальные предприниматели независимо от того, являются ли они плательщиками НДС или нет.
Налоговые агенты, в соответствии со ст. 24 НК РФ - это лица, на которых в соответствии с НК РФ возложены обязанности по исчислению, удержанию у налогоплательщика и перечислению налогов в бюджетную систему РФ.
Так, обязанности налогового агента возникают у российской организации или ИП в случаях, определенных в ст. 161 НК РФ. Например, такие обязанности возникают при реализации товаров (работ, услуг), местом реализации которых является территория Российской Федерации, налогоплательщиками - иностранными лицами, не состоящими на учете в налоговых органах в качестве налогоплательщиков.
Налоговый период
Налоговым периодом по НДС, с 1 января 2008 года, является квартал.
До 1 января 2008 года, если выручка (без НДС) в каждом из месяцев квартала составляла более двух миллионов рублей, налоговым периодом являлся месяц. Если выручка была менее двух миллионов рублей в месяц - налоговым периодом был квартал.
Сумма налога уплачивается тремя равными платежами до 20 числа каждого из трех следующих за окончанием очередного налогового периода месяцев.
Налоговые ставки
У НДС есть несколько налоговых ставок (ст. 164 НК РФ), которые зависят от объекта налогообложения. Применяются следующие ставки:
Для выделения НДС из сумм, включающих НДС, применяются расчетные ставки 10/110 и 18/118.
Основной ставкой является ставка 18%. Остальные ставки (расчетные ставки) используются в особых случаях. Например, по ставке 10% облагается реализация некоторых продовольственных товаров, товаров для детей, периодических печатных изданий, лекарственных изделий.
Налоговые вычеты
Налогоплательщик НДС имеет право уменьшить сумму НДС, начисленную для уплаты в бюджет, на сумму налоговых вычетов. Налоговые вычеты по НДС и порядок их применения описаны в ст. 171 и ст. 172 НК РФ.
Существует множество вариантов применения налоговых вычетов. Например, налогоплательщик имеет право принять к вычету суммы налога, предъявленные налогоплательщику при приобретении товаров (работ, услуг), а также имущественных прав на территории Российской Федерации. Причем, это относится к товарам, работам, услугам, приобретенным как для собственного использования, так и для перепродажи.
Это означает, что налогоплательщик, приобретающий товар, может принять к зачету НДС, уплаченный при приобретении. Для того, чтобы он мог осуществить это право, в частности, при поступлении товаров и последующей их оплате, НК РФ требует выполнения некоторых условий:
• Товар (работа, услуга и т.д.) должен быть принят к учету с правильным оформлением всей необходимой документации, в частности, товаросопроводительных документов, таких, как товарная накладная (форма № ТОРГ-12).
• Налогоплательщик имеет правильно оформленный счет-фактуру от поставщика;
Счет-фактура, журналы учета полученных и выставленных счетов-фактур
В соответствии со ст. 169 НК РФ, счет-фактура является документом, служащим основанием для принятия покупателем предъявленных продавцом товаров (работ, услуг), имущественных прав и сумм налога к вычету
За исключением особых случаев, отмеченных в НК РФ, счета-фактуры, составленные и выставленные с нарушением порядка, установленного пунктами НК РФ, не могут являться основанием для принятия предъявленных покупателю продавцом сумм налога к вычету или возмещению. Налогоплательщик обязан составить счет-фактуру, вести журналы учета полученных и выставленных счетов-фактур, книги покупок и книги продаж
Счета-фактуры составляются в следующих случаях:
1. при совершении операций, признаваемых объектом налогообложения в соответствии с главой 21 НК РФ, в том числе не подлежащих налогообложению;
2. в иных случаях, определенных в установленном порядке.
Счета-фактуры не составляются налогоплательщиками по операциям реализации ценных бумаг (за исключением брокерских и посреднических услуг), а также банками, страховыми организациями и негосударственными пенсионными фондами по операциям, не подлежащим налогообложению.
В соответствии с Постановлением Правительства РФ от 2 декабря 2000 г. №914 "Об утверждении правил ведения журналов учета полученный и выставленных счетов-фактур, книг покупок и книг продаж при расчетах по налогу на добавленную стоимость", покупатели ведут журнал учета полученных от продавцов оригиналов счетов-фактур, в котором они хранятся, а продавцы ведут журнал учета выставленных покупателям счетов-фактур, в которых хранятся их вторые экземпляры. Покупатели ведут учет счетов-фактур по мере их поступления от продавцов, а продавцы ведут учет счетов-фактур, выставленных покупателям, в хронологическом порядке. Журналы учета полученных и выставленных счетов-фактур должны быть прошнурованы, а их страницы пронумерованы.
Книга покупок
В соответствии с уже упомянутым Постановлением Правительства РФ от 2 декабря 2000 г. №914, покупатели ведут книгу покупок, предназначенную для регистрации счетов-фактур, выставленных продавцами, в целях определения суммы налога на добавленную стоимость, предъявляемой к вычету (возмещению) в установленном порядке.
При необходимости внесения изменений в книгу покупок запись об аннулировании счета-фактуры производится в дополнительном листе книги покупок за налоговый период, в котором был зарегистрирован счет-фактура до внесения в него исправлений.
Дополнительные листы книги покупок являются ее неотъемлемой частью.
Счета-фактуры, полученные от продавцов, подлежат регистрации в книге покупок по мере возникновения права на налоговые вычеты в порядке, установленном статьей 172 НК РФ. При приобретении товаров (работ, услуг), имущественных прав для производства и (или) реализации товаров (работ, услуг), операции по реализации которых облагаются по различным налоговым ставкам и (или) не подлежат налогообложению, регистрация счета-фактуры в книге покупок производится на ту сумму, на которую налогоплательщик получает право на вычет.
Счета-фактуры, не соответствующие установленным нормам их заполнения, не могут регистрироваться в книге покупок.
Счета-фактуры, заполненные частично с помощью компьютера, частично от руки, но соответствующие установленным нормам заполнения, могут регистрироваться в книге покупок.
Книга покупок должна быть прошнурована, а ее страницы пронумерованы и скреплены печатью.
Контроль за правильностью ведения книги покупок осуществляется руководителем организации или уполномоченным им лицом.
Книга покупок хранится у покупателя в течение полных 5 лет с даты последней записи.
Книга продаж
Ведение книги продаж так же регулируется Постановлением Правительства РФ от 2 декабря 2000 г. №914.
Продавцы ведут книгу продаж, предназначенную для регистрации счетов-фактур (контрольных лент контрольно-кассовой техники, бланков строгой отчетности при реализации товаров (выполнении работ, оказании услуг) населению).
В книге продаж регистрируются выписанные и (или) выставленные счета-фактуры во всех случаях, когда возникает обязанность по исчислению налога на добавленную стоимость, в том числе при отгрузке (передаче) товаров (выполнении работ, оказании услуг), имущественных прав, при получении оплаты, частичной оплаты в счет предстоящих поставок товаров (выполнения работ, оказания услуг), передачи имущественных прав, при получении средств, увеличивающих налоговую базу, при выполнении строительно-монтажных работ для собственного потребления, при передаче товаров, выполнении работ, оказании услуг для собственных нужд, при возврате принятых на учет товаров, а также при исполнении обязанностей налоговых агентов и при осуществлении операций, не подлежащих налогообложению (освобождаемых от налогообложения).
Счета-фактуры, выданные продавцами при реализации товаров (выполнении работ, оказании услуг), передаче имущественных прав организациям и индивидуальным предпринимателям за наличный расчет, подлежат регистрации в книге продаж. При этом показания контрольных лент контрольно-кассовой техники регистрируются в книге продаж без учета сумм, указанных в соответствующих счетах-фактурах.
При необходимости внесения изменений в книгу продаж регистрация счета-фактуры производится в дополнительном листе книги продаж за налоговый период, в котором был зарегистрирован счет-фактура до внесения в него исправлений.
Дополнительные листы книги продаж являются ее неотъемлемой частью.
Книга продаж должна быть прошнурована, а ее страницы пронумерованы и скреплены печатью.
Контроль за правильностью ведения книги продаж осуществляется руководителем организации или уполномоченным им лицом.
Книга продаж хранится у поставщика в течение полных 5 лет с даты последней записи.
Налоговая декларация по НДС Налоговая декларация по НДС - это
В соответствии с Приложением 2 к Приказу Минфина РФ от 7 ноября 2006 г. №136н "Об утверждении формы налоговой декларации по налогу на добавленную стоимость и порядка ее заполнения", налоговая декларация по налогу на добавленную стоимость представляется организациями и индивидуальными предпринимателями -налогоплательщиками, включая лиц, на которых в соответствии со ст. 174.1 НК РФ возложены обязанности налогоплательщика, а также лицами - налоговыми агентами, на которых в соответствии с Кодексом возложены обязанности по исчислению, удержанию у налогоплательщика и перечислению в бюджетную систему Российской Федерации НДС, в налоговые органы по месту своего учета в качестве налогоплательщика (налогового агента) в срок не позднее 20 числа месяца, следующего за истекшим налоговым периодом.
Выводы к разделу
Сделаем краткие выводы к разделу. НДС облагается реализация товаров и услуг, основная ставка налога - 18%, продавцы товаров и услуг выдают покупателям счета-фактуры и регистрируют выданные счета-фактуры в журнале выставленных счетов-фактур. Покупатели, получающие счета-фактуры, регистрируют их в журнале полученных счетов-фактур.
Книгу покупок ведут покупатели, в нее заносятся сведения о счетах-фактурах, по которым НДС может быть возмещен из бюджета. Книгу продаж ведут продавцы - они регистрируют в ней выставленные счета-фактуры. Книга продаж служит для целей исчисления налога, подлежащего уплате в бюджет.
Рассмотрев общие положения, касающиеся НДС, поговорим об особенностях учета НДС в 1С:Бухгалтерии 8.
14.2. Учет НДС в 1С:Бухгалтерии
В предыдущих лекциях, рассматривая те или иные аспекты учета, мы постоянно сталкивались с НДС. Подсистема учета НДС в 1С:Бухгалтерии используется везде, где происходят операции требующие организовать учет НДС. Множество документов формируют записи в регистрах подсистемы учета НДС, а так же - записи в бухгалтерском учете по НДС, есть и специальные документы для отражения отдельных операций по этому налогу.
Надо отметить, что в 1С:Бухгалтерии предусмотрена специальная обработка - Помощник по учету НДС. Ее можно найти по нескольким адресам: Сервис > Обработки > Помощник по учету НДС, Покупка > Ведение книги покупок > Помощник по учету НДС, Продажа > Ведение книги продаж > Помощник по учету НДС
 |
|
Рис. 14.1. Помощник по учету НДС |
Эта обработка нужна для контроля за проведением регламентных операций по учету НДС. Если в организации используется упрощенный учет НДС (этот параметр можно настроить в учетной политике), в Помощнике по учету нет необходимости.
Рассмотрим особенности учета НДС в программе.
Особенности учета НДС
Учет НДС можно представить состоящим из следующих этапов.
1. Начислить НДС на сумму выручки от продажи товаров, работ, услуг (исходящий НДС). Эта операция отражается в бухгалтерском учете записью вида Д90 К68;
2. Исчислить НДС, уплаченный поставщикам (входящий НДС). Эта операция отражается в бухгалтерском учете записью Д19 К60.
3. Найти разницу между входящим и исходящим НДС и получить задолженность организации перед бюджетом по НДС.
Эта простая схема осложняется тем фактом, что для принятия входящего НДС к вычету очень важно правильно оформить счета-фактуры. Ошибка или неточность в оформлении счета-фактуры обычно приводит к отказе в возмещении НДС по данному счете-фактуре, то есть - к росту задолженности по НДС перед бюджетом. Налоговые органы с особой тщательностью проверяют всё, что связано с НДС, поэтому отказ в зачете НДС - не редкость.
К тому же, список операций, которые так или иначе затрагивают НДС, не ограничивается операциями реализации и покупки товаров и услуг. Необходимость в учете НДС возникает во многих случаях.
Для учета НДС в Плане счетов бухгалтерского учета предусмотрен специальный счет 19 "НДС по приобретенным ценностям". Он служит для учета входящего НДС, который включен в стоимость товаров и услуг, приобретаемых организацией. Этот счет корреспондирует со счетами учета расчетов с поставщиками, например, со счетом 60 "Расчеты с поставщиками и подрядчиками".
Счет 68, в частности, счет 68.02 "Налог на добавленную стоимость", служит для учета расчетов с бюджетом по НДС. Счет 90 используется для учета реализации, на нем же отражается сумма начисленного НДС, подлежащего уплате в бюджет.
Счет 76.АВ "НДС по авансам и предоплатам" предусмотрен для учета НДС по авансовым платежам. При учете НДС с авансовых платежей следует помнить, что в соответствии с НК РФ моментом определения налоговой базы по НДС является дата одного из следующих событий: это либо дата реализации товаров, работ, услуг, либо дата оплаты либо частичной оплаты (предоплаты). Таким образом, при поступлении аванса (Д50, 51 К62.02 - поступил аванс от покупателя) в счет будущих поставок делается запись вида Д76.АВ К68.02 - начисляем НДС с аванса. После того, как продукция отгружена (Д62.01 К90.01.1), делается, во-первых, запись вида Д90.03 К68.02 - начисляем НДС с реализации, во-вторых - запись Д68.02 К76.АВ - принят к вычету ранее начисленный НДС с аванса. Эту схему можно дополнить записью зачета аванса -Д62.02 К62.01.
Надо отметить, что в 1С:Бухгалтерии не предусмотрено отдельного плана счетов для учета НДС. Весь учет НДС ведется в бухгалтерском плане счетов. А вот в плане счетов налогового учета счетов для НДС нет - он не отражается в налоговом учете.
Обсудив общую схему учета НДС, вспомним, какие параметры учетной политики влияют на него (Предприятие > Учетная политика > Учетная политика организаций),
 |
|
Рис. 14.2. Настройка учетной политики организации, вкладка НДС |
На вкладке НДС есть несколько вкладок, которые регулируют отдельные аспекты учета НДС. А именно, это следующие:
приобретенным ТМЦ, при их использовании для операций, не облагаемых НДС (при перемещении или списании). Здесь можно выбирать из нескольких вариантов: Всегда включать в стоимость, Всегда списывать на расходы и Включать в стоимость или списывать на расходы в соответствии со ст. 170 НК РФ.
В верхней части основной вкладки НДС есть параметр Упрощенный учет НДС. Он предназначен для включения режима упрощенного учета НДС для предприятий, которые имеют небольшой объем простых операций, требующих учета НДС. Режим упрощенного учета НДС допустимо использовать с 1.01.2006.
Простыми считаются операции, когда организация производит реализацию продукции по ставкам 18% и 10%, учитывает поступление товаров и услуг. Сложными ситуациями в учете НДС считаются следующие:
• Реализация по ставке НДС 0%;
• Экспорт продукции;
• Реализация, не облагаемая НДС;
• Необходимость вычета НДС по ОС;
• Необходимость учета НДС по СМР для собственных нужд;
• Учет НДС в целях исполнения обязанностей налогового агента.
14.3. Упрощенный учет НДС
Схема упрощенного учета выглядит следующим образом.
В документах поступления товаров и услуг (Поступление товаров и услуг) на вкладке Счет-фактура следует ввести информацию о счете-фактуре и установить флаг Отразить вычет НДС в книге покупок
 |
|
Рис. 14.3. Поступление товаров и услуг, вкладка Счет-фактура |
Если эти условия выполнены - при проведении документ сформирует проводки следующего вида (на примере приема материалов)
Д10 К60 - на стоимость материалов без НДС;
Д19 К60 - на сумму НДС;
Д68 К19 - отражен вычет НДС;
Документ формирует движения по регистру подсистемы учета НДС НДС Покупки. Этот регистр используется для прямого, без каких-либо дополнительных изменений и вычислений, формирования Книги покупок, и, как результат - налоговой декларации по НДС.
При реализации продукции, товаров, движения по НДС формируются документом реализации (Реализация товаров и услуг). При формировании такого документа следует ввести информацию о счете-фактуре выданном.
При проведении документ формирует записи по следующей схеме (на примере реализации товаров)
Д90 К41 - списана себестоимость реализованных товаров;
Д62 К90 - отражена выручка;
Д90 К68 - начислен НДС с продаж;
Документ формирует движения по регистру НДС Продажи. Этот регистр используется для формирования Книги продаж, опять же, без каких-либо дополнительных действий, и для заполнения налоговой декларации по НДС.
В итоге, для того, чтобы сформировать Книгу продаж, достаточно воспользоваться пунктом меню
Продажа > Ведение книги продаж > Книга продаж, для формирования Книги покупок можно использовать пункт меню Покупка > Ведение книги покупок > Книга покупок, а для формирования отчетности по НДС - Отчеты > Регламентированные отчеты > НДС.
14.4. Полный учет НДС
При полном учете НДС, предусмотренном для вышеперечисленных сложных ситуаций учета, схема учета выглядит несколько сложнее. Для начала, давайте рассмотрим регистры и документы, с помощью которых организован учет НДС в системе. Навы можете видеть окно просмотра регистров накопления, в котором представлены регистры накопления, используемые в подсистеме учета НДС.
 |
|
Рис. 14.4. Регистры накопления, подсистема учета НДС |
• НДС начисленный - хранит информацию об НДС, начисленном для уплаты в бюджет. Записи в этот регистр делают, например, документы, которыми оформляется реализация - такие, как Реализация товаров и услуг, Отчет комитенту о продажах товаров, Отчет о розничных продажах, Передача ОС;
• НДС по косвенным расходам - хранит сведения о суммах "входящего" НДС по приобретенным ценностям, которые используются в операциях, облагаемых и не облагаемых НДС. Эти суммы должны быть распределены в соответствии со ст. 170 НК РФ "Порядок отнесения сумм налога на затраты по производству и реализации товаров (работ, услуг)";
• НДС по ОС, НМА - хранит информацию о "входящем" НДС по ОС, объектам строительства, НМА;
• НДС по партиям запасов - хранит информацию о "входящем" НДС в разрезе партий запасов;
• НДС по реализации 0% - используется тогда, когда нулевую ставку НДС подтверждают до истечения срока в 180 дней, установленного ст. 165 НК РФ "Порядок подтверждения права на получение возмещения при налогообложении по налоговой ставке 0 процентов"
• НДС Покупки - другое название этого регистра - НДС записи книги покупок. Он хранит сведения о записях Книги покупок. Книга покупок может быть построена на основании данных этого регистра без использования дополнительных вычислений. Выше мы упоминали об этом регистре.
• НДС предъявленный - информация о "входящем" НДС, предъявленном поставщиками;
• НДС предъявленный, реализация 0% - информация о "входящем" НДС по ставке 0%;
• НДС Продажи - другое название этого регистра - НДС записи книги продаж. Регистр хранит записи Книги продаж, которые используются для построения Книги продаж без дополнительных вычислений;
• НДС расчеты с покупателями - хранит данные о расчетах с покупателями, важные для целей учета НДС. В частности, в регистре хранятся сведения о соответствии оплат от покупателей документам реализации товаров (работ, услуг);
• НДС расчеты с поставщиками - хранит данные о расчетах с поставщиками, важные для целей учета НДС, в частности - сведения о соответствиях оплатах поставщикам конкретным документам поступления товаров (работ, услуг);
• НДС с авансов - хранит данных об НДС, который начислен с авансов и предоплат, полученных организацией. В дальнейшем начисленный НДС с авансов подлежит вычету (ст. 171 НК РФ "Налоговые вычеты");
• НДС Учет распределенных оплат от покупателей - хранит существенные для учета НДС данные о распределенных оплатах от покупателей;
• НДС Учет распределенных оплат поставщикам - хранит существенные для учета НДС данные о распределенных оплатах поставщикам;
• НДС, включенный в стоимость - хранит данные о НДС, включенном в стоимость приобретенных ценностей (ст. 170 НК РФ "Порядок отнесения сумм налога на затраты по производству и реализации товаров (работ, услуг)");
Ведение учета НДС, организовано при помощи различных документов, которые, помимо основной функциональности (скажем, отражения реализации продукции), несут функциональность учета НДС. Так, это следующие группы документов:
• Приходные документы
• Расходные документы
• Счета-фактуры выданные
• Счета-фактуры полученные
• Платежные документы
В обычном режиме работы, при применении полного учета НДС, помимо перечисленных документов, применяются следующие специальные документы:
• Регистрация оплаты поставщику для НДС;
• Регистрация оплаты от покупателей для НДС;
• Регистрация оплаты НДС в бюджет;
• Распределение НДС косвенных расходов;
• Начисление НДС по СМР (хозспособ);
• Восстановление НДС;
• Восстановление НДС по объектам недвижимости;
• Списание НДС;
• Регистрация счетов-фактур на суммовые разницы;
• Регистрация счетов-фактур на аванс;
• Подтверждение нулевой ставки НДС;
• Формирование записей книги покупок;
• Формирование записей книги продаж;
Для самостоятельного ввода данных, необходимых для учета НДС:
• Отражение НДС к вычету;
• Отражение начисленного НДС;
Ниже, рассматривая особенности учета "входящего" и "исходящего" НДС мы подробнее остановимся на вышеперечисленных документах.
Счет-фактура
В системе используются два документа, которые позволяют вводить в нее информацию о счетах-фактурах. Первый называется Счет-фактура полученный (Операции > Документы > Счет-фактура полученный). Он используется для ввода данных о счетах-фактурах, полученных нашей организацией от поставщиков товаров и услуг. Второй документ - это Счет-фактура выданный (Операции > Документы > Счет-фактура выданный). Этот документ используется для оформления счетов-фактур, выданных покупателям.
Документ Счет-фактура полученный оформляют при поступлении товаров и услуг и поступлении счета-фактуры от поставщика. Если счет-фактура поступил вместе с поступившими ценностями - мы можем заполнить соответствующую вкладку в документе Поступление товаров (работ, услуг), в итоге нужный счет-фактура будет сформирован автоматически.
Счет-фактура выданный формируется на основании заполненных и проведенных документов, которыми оформляют реализацию товаров, продукции, услуг. В таких документах (например, в документе Реализация товаров и услуг) предусмотрена ссылка, нажав на которую, можно перейти к формированию счета-фактуры. При его заполнении обычно требуется указать номер и дату счета-фактуры. Счета-фактуры на авансы выписывают с помощью специальной обработки -Регистрация счетов-фактур на аванс.
Счета-фактуры не формируют проводок или движений по регистрам системы. Единственное исключение - счета-фактуры на аванс, которые делают записи в регистрах подсистемы учета НДС.
Журналы учета полученных и выданных счетов-фактур
Для формирования Журнала учета полученных счетов-фактур и Журнала учета выданных счетов-фактур можно воспользоваться соответствующими отчетами: Покупка > Ведение книги покупок > Журнал учета полученных счетов-фактур и Продажа > Ведение книги продаж > Журнал учета выданных счетов-фактур.
Книга покупок
Для правильного отражения записей в Книге покупок в ходе текущего учета важно выполнение следующих операций:
• Зарегистрированы все полученные счета-фактуры (их наличие можно проверить, воспользовавшись отчетом Покупка > Ведение книги покупок > Отчет по наличию счетов-фактур);
• Отражен НДС к вычету по операциям, введенным вручную, без использования специализированных документов, которые рассчитаны на записи в подсистеме учета НДС;
• Зарегистрированы оплаты поставщику для НДС;
• Начислен НДС по строительно-монтажным работам, выполненным хозспособом;
• Зарегистрирована оплата НДС в бюджет;
• Распределены косвенные расходы для целей учета НДС;
• Учтен восстановленный НДС;
• Учтено списание НДС по документам, по которым он не может быть принят к вычету
• Сформированы записи книги покупок
Вышеперечисленные операции (кроме "ручного" ввода НДС к вычету и учета списания НДС) упорядочены в уже упомянутой обработке Помощник по учету НДС. Причем, заполняя соответствующие документы, делать это нужно в той последовательности, в которой они указаны в Помощнике и перечислены ниже. Если в каких-то из этих документов нет необходимости - вы просто пропускаете его при вводе.
Так же следует учесть тот факт, что при переходе на учет в 1С:Бухгалтерии действующей организации, для правильного формирования Книги покупок потребуется правильно внести в систему остатки по счетам учета НДС.
Рассмотрим документы, которые применяются для выполнения регламентных работ по НДС.
Отражение НДС к вычету. Этот документ применяется для отражения НДС к вычету при ручном способе ввода в систему информации о поступивших в организацию ценностях - то есть - при ручном формировании бухгалтерских записей. Этот же документ формируется при вводе начальных остатков по НДС. Документ можно использовать для исправления данных учета НДС, которые сформировались при автоматическом учете НДС. Так же документ можно применять при упрощенном варианте учета НДС.
Регистрация оплаты поставщику для НДС. Документ позволяет произвести регистрацию оплаты поставщикам за товары или услуги. Если в документе есть необходимость - он анализирует нераспределенный остаток по регистру НДС Расчеты с поставщиками, собирает информацию о счетах-фактурах, по которым не было оплаты и по авансам, которые не были зачтены ранее. В ходе проведения документ формирует движения по регистру НДС расчеты с поставщиками, распределяя оплаты поставщику по документам поступления.
Начисление НДС по СМР (хозспособ) - позволяет начислить НДС по строительно-монтажным работам, которые выполнены хозяйственным способом. В соответствии с п. 10 ст. 167 НК РФ, моментом определения налоговой базы при выполнении строительно-монтажных работ для собственного потребления является последнее число каждого налогового периода. При автоматическом заполнении документа анализируются дебетовые обороты счета 08.03 "Строительство объектов основных средств", способ строительства - "Хозрасчетный". Документ служит основанием для автоматического ввода счета-фактуры.
Регистрация оплаты НДС в бюджет. С помощью этого документа можно зарегистрировать оплату в бюджет сумм налога, которые начислены при выполнении организацией обязанностей налогового агента. Так же документ используют для регистрации начисленного НДС по СМР, выполненных хозспособом. До заполнения документа исчисленные к уплате в бюджет суммы НДС должны быть оплачены в бюджет с фиксацией факта оплаты с помощью соответствующего платежного документа. Документ можно заполнить автоматически на основе регистра НДС расчеты с поставщиками.
Распределение НДС косвенных расходов - документ формируется тогда, когда в организации есть операции, по которым имеется "входящий" НДС и которые нельзя прямо отнести к операциям, облагаемым НДС по ставкам 10%, 18%, 0% или к операциям, не облагаемым НДС.
Восстановление НДС - документ применяется для реализации положений НК РФ, касающихся восстановления НДС - то есть "возврат", "отмену" принятия НДС к вычету. НДС восстанавливают в тех случаях, когда он сначала принят к вычету, а позже оказалось, что он принят к вычету неправомерно. Возможен так же вариант, когда произошли какие-то события хозяйственной жизни, в ходе которых ранее принятый к вычету НДС должен быть восстановлен. Восстановление НДС отражается в регистрах подсистемы учета НДС, он влияет на формирование книги продаж и книги покупок, формирует бухгалтерские записи вида Д19 К68.
В дополнение к вышеперечисленным документам вам может понадобиться документ Списание НДС. Он используется тогда, когда НДС по некоторым приходным документам не может быть принят к вычету. Документ формирует движения по регистрам подсистемы учета НДС, делает записи в бухгалтерском учете вида ДХХ К19, где ХХ - счет, на который осуществляется списание суммы НДС
Для того чтобы сформировать записи Книги покупок, следует воспользоваться документом Формирование записей книги покупок. Его основная цель - зарегистрировать в подсистеме учета НДС вычеты по налогу. Документ может работать в режиме отражения вычетов при использовании налоговой ставки 0%. В Помощнике по учету НДС этот режим работы выделен в отдельный шаг, который следует за шагом формирования записей книги покупок, а в самом документе этот режим включают с помощью соответствующего элемента управления.
После того, как работа с документом Формирование записей книги покупок завершено, система будет готова к формированию Книги покупок (она реализована в виде отчета), и, далее, после формирования Книги продаж (она тоже существует в системе в виде отчета), о которой ниже - к заполнению налоговой декларации по НДС.
Книга продаж
Для того чтобы корректно сформировать Книгу продаж, нужно, чтобы были выполнены следующие операции:
Зарегистрирована оплата от покупателей для НДС;
• Зарегистрированы счета-фактуры выданные, включая счета-фактуры на авансы и на суммовые разницы;
• Восстановлен НДС по объектам недвижимости;
• Подтверждена нулевая ставка НДС;
• Начислен НДС по операциям реализации, введенным в систему с помощью ручных проводок;
• Выполнено формирование записей Книги продаж;
Обработка Помощник по учету НДС, как уже было сказано, содержит "подсказки" по операциям учета НДС, необходимым для формирования Книги продаж. Выполнять их нужно в той последовательности, в которой они указаны в Помощнике, если какие-то из них не нужны - их можно пропускать. Рассмотрим подробнее инструменты системы, реализующие вышеописанные функции.
Регистрация оплаты от покупателей для НДС. Этот документ нужно использовать в том случае, если по регистру НДС расчеты с покупателями имеется нераспределенный остаток. В частности, документ заполняет данные по счетам-фактурам, по которым не было зарегистрировано оплаты и по авансам, которые не были зачтены. Документ используется тогда, когда в системе не ведется учет расчетов с контрагентами по документам расчетов (соответствующий параметр в окне Настройка параметров учета);
Регистрация счетов-фактур на аванс. Эта обработка предназначена для формирования и регистрации в подсистеме учета НДС счетов-фактур на полученные авансы.
Регистрация счетов-фактур на суммовые разницы. Эта обработка нужна для регистрации в системе счетов-фактур на суммовые разницы, связанные с расчетами по оплате.
Подтверждение нулевой ставки НДС. Документ позволяет внести в систему данные о том, подтверждена или не подтверждена ставка НДС 0% по свершившимся операциям, предполагающим применение такой ставки.
Восстановление НДС по объектам недвижимости. Документ позволяет отразить в системе восстановление НДС по введенным в эксплуатацию объектам недвижимости, которые начали использоваться для операций, не облагаемых НДС (п. 6 ст. 171 НК РФ "Налоговые вычеты");
Отражение начисления НДС. Документ применяется для регистрации начисления НДС по операциям, введенным вручную - как при полном, так и при упрощенном учете НДС;
Формирование записей книги продаж. Документ регистрирует суммы НДС, предназначенные для оплаты в бюджет. Документ может использоваться в двух режимах - для отражения в учете данных по НДС, ставки которого отличаются от 0% и по НДС 0%.
Налоговая декларация по НДС
Налоговая декларация по НДС относится к регламентированным отчетам. Она заполняется после выполнения всех регламентных работ по учету НДС.
14.5. Пример учета НДС
Рассмотрим пример учета НДС. Это можно сделать в базе, которой мы занимались выше, однако, для того, чтобы упростить пример и сделать его как можно более прозрачным и понятным, мы поступим следующим образом. Отменим проведение всех документов в информационной базе, начав учет "с чистого листа" и сконцентрировавшись на операциях, которые вовлекают в работу подсистему учета НДС. Для того, чтобы отменить проведение документов, перейдем в Журнал операций (Операции > Журнал операций), отменим проведение документов, для операций, введенных вручную, отключим активность проводок.
Построим отчет Оборотно-сальдовая ведомость без ограничения периода - если он пуст -документы не воздействуют на учетную систему, вы не забыли отменить проведение ни одного из них, регистры системы чисты - она готова к эксперименту с НДС.
Для начала уточним настройки учета НДС, которые сделаны в учетной политике нашей организации.
На вкладке окна настройки учетной политики НДС > Учет НДС установлены следующие параметры:
|
Налоговый период: |
Квартал |
|
Момент определения налоговой базы: |
По отгрузке |
|
Начислять НДС по отгрузке без перехода права собственности |
- включено |
|
Организация осуществляет реализацию без НДС или с НДС 0% |
- отключено; |
|
Вкладки НДС > Учет расчетов, НДС > Суммовые разницы |
- по умолчанию. |
Рассмотрим оформление нескольких операций.
Поступление материалов и товаров
27.01.2009 от поставщика - ООО "Технодрайв" поступило 15 М3 материала Доска Д1 по цене 7670 руб. за 1М3 (тип цен - Договорная (с НДС)). По договору №50 от 27.01.2009. Общая сумма составляет 115050 руб., в т.ч. НДС - 17550 руб. В числе сопроводительных документов была счет-фактура №35 от 27.01.2009. Материалы были приняты на основной склад по приходному ордеру №12 от 27.01.2009.
Заполним документ Поступление товаров и услуг (Покупка > Поступление товаров и услуг), вид операции - Покупка, комиссия.
Навы можете видеть заполненную вкладку документа Товары.
 |
|
Рис. 14.5. Документ Поступление товаров и услуг, вкладка Товары |
Навы можете видеть вкладку Дополнительно.
 |
|
Рис. 14.6. Документ Поступление товаров и услуг, вкладка Дополнительно Навы можете видеть вкладку Счет-фактура. |
 |
|
Рис. 14.7. Документ Поступление товаров и услуг, вкладка Счет-фактура |
Напомним, что заполнение вкладки Счет-фактура предназначено для введения в систему информации о полученном вместе с ценностями счете-фактуре. На основании данных, введенных на вкладке, система автоматически сформирует новый документ Счет-фактура полученный. А это значит, что сумму НДС можно будет включить в Книгу покупок, и, в итоге, предъявить к вычету. Конечно, для того, чтобы налоговая служба приняла сумму к вычету, нужно выполнение дополнительных условий, однако с точки зрения ведения учета в 1С:Бухгалтерии, для того, чтобы сумма НДС начала "продвижение" к вычету, счет-фактура имеет решающее значение.
После проведения документ формирует следующие проводки по бухгалтерскому учету .
 |
|
Рис. 14.8. Документ Поступление товаров и услуг, проведение по бухгалтерскому учету |
Д10.01 К60.01 97500 руб. - на стоимость поступивших материалов без НДС Д19.03 К60.01 17550 - на сумму НДС.
В налоговом учете документ делает проводку вида
Д10.01 КПВ 97500 руб.
Так же он формирует движения по регистрам НДС предъявленный и НДС расчеты с поставщиками.
Продолжаем рассмотрение примера.
28.01.2009 поставщику ООО "Технодрайв" были перечислены с помощью Платежного поручения исходящего средства за поставленные материалы - в сумме 115050 руб. Платежное поручение было оплачено 29.01.2009
На основании документа Поступление товаров и услуг сформируем документ Платежное поручение исходящее .
 |
|
Рис. 14.9. Документ Платежное поручение исходящее |
Навы можете видеть результаты проведения документа
 |
|
Рис. 14.10. Результаты проведения документа Платежное поручение исходящее Документ сформировал следующие записи: |
Д60.01 К51 115050 руб. - оплачена задолженность перед поставщиком.
Так же документ произвел движения по следующим регистрам подсистемы учета НДС:
• НДС Расчеты с поставщиками;
• НДС Учет распределенных оплат;
Теперь проверим взаиморасчеты с контрагентами. Для этого сформируем отчет Оборотносальдовая ведомость по счету 60.01 за январь 2009 года
1 ш
Действий * > Сформировать Заголово». Нестройна ' \ 1
Пармой с 01 И 2009 О по 3101 2009 П Счет 6001 I- Оуамдаииа Мебеошж
01 (Январь 2009 г.I 000 ~Ы«6о4ыи«Г
Щ 0 борОТ НО С4ЯЫІІМЫИІ ОДДОМОСТЬ по счету |
|
|
|
|
|
|
|
|
|
|
|
|
|
|
|
Сувпонто |
Сальдо на начало периода |
Оборот за период |
Сальдо на юнец периода |
|
|
|
|
|
|
Дебет |
Кредит |
Дебет |
Кредит |
Дебет |
Кредит |
|
|
Е |
Э |
|
СЮО 'Технодрайв' |
|
|
115 050.00 |
115 050,00 |
|
|
|
|
|
Е |
3 |
|
Договор №50 от
27 01 2009 |
|
|
115 050.00 |
115 050.00 |
|
|
|
|
|
|
|
|
Поступление товаров и услуг М0000000010 от
27 01 2009 1 2 00 04 |
|
|
115 050,00 |
115 050,00 |
|
|
|
|
|
|
|
Июго |
|
|
115 050.00 |
115 050,00 |
|
|
|
|
|
|
|
|
|
|
|
|
|
V |
|
< |
|
|
|
|
|
|
|
|
> |
|
|
Рис. 14.11. Состояние расчетов с ООО "Технодрайв" |
Теперь сделаем запись в Книгу покупок - внесем в нее данные о входящем счете-фактуре и отразим в учете полагающийся нам налоговый вычет.
Откроем список документов Формирование записей книги покупок (Покупка > Ведение книги покупок > Формирование записей книги покупок). Добавим новый документ, установим дату (30.01.2009) и выполним команду Заполнить > Заполнить документ. Система автоматически заполнит документ. В нашем случае в него попал один счет-фактура .
 |
|
Рис. 14.12. Документ Формирование записей книги покупок |
Обратите внимание на столбцы табличного поля Документ оплаты и Дата оплаты. Их нужно заполнить вручную, введя данные о документе оплаты и о дате оплаты. Так как выше мы оплатили задолженность перед поставщиком с помощью Платежного поручения исходящего, выберем в поле Документ оплаты нужное платежное поручение (сначала нужно выбрать тип документа -Платежное поручение исходящее, потом - конкретный документ, которым делали оплату), в поле Дата оплаты установим дату. Остальные вкладки документа мы не заполняем. Проведем документ и посмотрим, какие записи он сформировал .

В бухгалтерском учете документ сделал запись следующего вида:
Д68.02 К19.03 17550 руб. - Принят к зачету НДС по приобретенным материалам
Так же документ сформировал движения по регистрам подсистемы учета НДС.
На данном этапе работы у нас уже есть данные, которыми мы можем заполнить Книгу покупок. Ее печатную форму можно создать с помощью команды Покупка > Ведение книги покупок > Книга покупок. Пока не будет формировать Книгу покупок, продолжим рассмотрение примера.
09.02.2009 от поставщика - ООО "Рассвет" в организацию поступили по накладной №25 от 09.02.2009 350 упаковок Клея обойного стоимостью 590 руб. за 1 упаковку (тип цены - Договорная (с НДС)). Товары были приняты на Основной склад (приходный ордер №17 от 09.02.2009). Среди товаросопроводительных документов находился счет-фактура №25 от 09.02.2009.
Поступление товаров отражается уже использованным выше документом Поступление товаров и услуг. Создадим такой документ с видом Покупка, комиссия. Элемент номенклатуры Клей обойный внесен в справочник Номенклатура в группу Товары - для этой группы настроен счет учета ценностей 41.01, счет учета НДС - 19.03.
Навы можете видеть заполненную шапку и вкладку документа Товары.
 |
|
Рис. 14.14. Документ Поступление товаров и услуг |
Напомним, что вкладка Дополнительно содержит сведения о приходном ордере, вкладка Счет-фактура - о счете-фактуре.
Навы можете видеть бухгалтерские записи, которые сформировал документ.
 |
|
Рис. 14.15. Результаты проведения документа Поступление товаров и услуг |
Д41.01 К60.01 175000 руб. - стоимость товаров без НДС;
Д19.03 К60.01 31500 руб. - НДС
Сформированы движения по регистрам НДС предъявленный и НДС расчеты с поставщиками.
09.02.2009 поставщику ООО "Рассвет" были перечислены с помощью Платежного поручения исходящего средства за поставленные материалы - в сумме 206500 руб. Платежное поручение было оплачено 10.02.2009.
Введем документ Платежное поручение исходящее на основании документа Поступление товаров и услуг .

Теперь формируем документ Формирование записей книги покупок на дату 11.02.2009 .
 |
|
Рис. 14.17. Документ Формирование записей книги покупок |
При проведении документ формирует запись следующего вида:
Д68.02 К19.03 31500 руб. - НДС принят к зачету.
Так же он формирует записи по следующим регистрам подсистемы учета НДС:
• НДС Предъявленный
• НДС Учет распределенных оплат поставщикам
• НДС покупки
Выше мы формировали похожий документ, в котором отражались записи, связанные с НДС, который относился к материалам. Посмотрим, какие записи сформировали в вышеуказанных регистрах наши документы. Так же рассмотрим содержимое регистра НДС Расчеты с поставщиками.
Навы можете видеть содержимое регистра НДС Предъявленный (Операции > Регистры накопления > НДС Предъявленный).
 |
|
Рис. 14.18. Содержимое регистра накопления НДС Предъявленный |
Регистр НДС Предъявленный применяется для хранения данных о суммах НДС, которые предъявили нашей организации поставщики приобретенных ценностей.
В регистре можно видеть по две записи на каждый вид ценностей. Первая запись - с видом движения "Приход" - то есть - со значком "+" - относится к приемке материалов от ООО "Технодрайв" (документ Поступление товаров и услуг). Вторая запись - с видом движения "Расход" - со значком "-" - сформирована документом Формирование записей книги продаж. С товарами, принятыми от ООО "Рассвет" ситуация выглядит аналогичным образом.
Напредставлено содержимое регистра НДС Расчеты с поставщиками.
 |
|
Рис. 14.19. Содержимое регистра накопления НДС Расчеты с поставщиками |
Регистр хранит сведения о расчетах с поставщиками для целей подсистемы учета НДС.
Приходные записи сделаны документами Поступление товаров и услуг. Расходные -исходящими платежными поручениями.
Регистр НДС Учет распределенных оплат поставщикам хранит данные, которые добавляют в него документы оплаты поставщикам. А вот "забирает" записи из регистра документ
Формирование записей книги покупок.
|
Гг ИДС Учет рлс предо ле«іиых олмт поставщикам |
|
|
|
|
|
? X |
|
1 Действия • Н П t f? * 0 ? |
|
1- |
|
|
|
|
|
|
|
|
|
Регистратор |
№ |
Анти |
Пермсц * Оргаиоацмя Счет-фактора Документ оплаты |
р7| |
В |
ЕГ* |
|
|
|
• и—
— Форвърсеаеме іагмсей кием шжук* МОиОиОиииОІ от 30 01 20СГЭ 0 ОО00 |
1
1 |
*
' |
2Э01 200 Мебелыш». Постутоекме Подгеююепсрученке м 30 01 200 Мсбен>щи. Постуілекме П детеююе nopf«t«« м |
i
1 |
|
|
|
|
|
¦ П л*т*«ио*пср?4*«*ис*оаед#*М0000000006 о*1002 20091 ?00 00 |
1 |
* |
10 02 200 Мебелыии Поступпіиа» Плате «мое поручен** и |
2 |
|
|
|
|
|
- Фор*?рсе»ме мгмеей кием покупок N0000000002от 11 0220091200 |
ІТ> |
1102 200 Мебелыш» Посты'**** П лаге woe поручение м |
?у |
|
|
|
|
|
|
|
|
|
|
|
|
|
|
|
Рис. 14.20. Содержимое регистра накопления НДС Учет распределенных оплат поставщикам |
Регистр НДС Покупки - это регистр, данные которого используются для построения книги покупок. Данные в этот регистр вносит документ Формирование записей книги покупок.
 |
|
Рис. 14.21. Содержимое регистра накопления НДС Покупки |
Теперь мы можем сформировать Книгу покупок. Выполним команду Покупка > Ведение книги покупок > Книга покупок. Установим диапазон дат для формирования Книги покупок 01.01.2009 - 28.02.2009 и посмотрим , что у нас получится.

Рис. 14.22. Книга покупок
Как видите, записи в Книге покупок соответствуют записям регистра НДС покупки.
Реализация
Продолжим пример, проведя операцию, которая облагается НДС и рассмотрев изменения в системе, которые эта операция вызывала.
17.02.2009 300 упаковок Клея обойного было реализовано покупателю ООО "Покупатель" по цене 1000 руб. за упаковку (тип цены - Основная цена продажи, НДС сверху) в рамках договора №7 от 17.02.2009. Покупателю был выставлен счет-фактура №4 от 17.02.2009.
Мы можем ввести данную операцию в систему, воспользовавшись документом Реализация товаров и услуг с типом документа Продажа, комиссия (Продажа > Реализация товаров и услуг). Навы можете видеть вкладку Товары этого документа.
 |
|
Рис. 14.23. Документ Реализация товаров и услуг |
Напомним, что для ввода информации о счете-фактуре нужно нажать на ссылку, которая находится в нижней части окна документа - счет-фактура будет сформирован автоматически.
Посмотрим, какие записи сформировал наш документ .
 |
|
Рис. 14.24. Результаты проведения документа Реализация товаров и услуг |
В бухгалтерском учете сделаны записи:
Д90.02.1 Д41.01 150000 руб. - себестоимость реализованных товаров;
Д62.01 К90.01.1 354000 руб. - выручка;
Д90.03 К68.02 54000 руб. - начислен НДС с продаж;
Документ сделал записи в налоговом учете, сделал движения в регистрах:
• НДС начисленный;
• НДС расчеты с покупателями;
18.02.2009 из поступившей выписки банка была зафиксирована оплата от ООО "Покупатель" в размере 354000 руб.
Навы можете видеть документ, которым мы принимаем оплату. Его удобно вводить на основании документа, который мы только что рассмотрели.
 |
|
Рис. 14.25. Документ Платежное поручение входящее |
Навы можете видеть результаты проведения документа.
 |
Рис. 14.26. Результат проведения документа Платежное поручение входящее Документ сделал в бухгалтерском учете следующую запись: |
Д51 К62.01 354000 руб.
Так же он произвел движения в регистрах подсистемы учета НДС:
• НДС Расчеты с покупателями
• НДС Учет распределенных оплат от покупателей.
Приступим к формированию Книги продаж. Для этого воспользуемся документом Формирование записей книги продаж (Продажа > Ведение книги продаж > Формирование записей книги продаж). Документ заполняется достаточно просто - нужно установить дату документа и выполнить команду Заполнить > Заполнить документ. Вот как выглядит заполненный документ .
 |
|
Рис. 14.27. Документ Формирование записей книги продаж |
Документ не делает записей в бухгалтерском и налоговом учете. Он лишь воздействует на следующие регистры подсистемы учета НДС:
• НДС Учет распределенных оплат от покупателей;
Теперь всё готово для формирования Книги продаж. Прежде чем ее сформировать, остановимся подробнее на регистрах подсистемы учета НДС, которые были использованы выше.
|
НДС Начисленный (Операции > Регистры накопления > НДС Начисленный), |
 |
|
Рис. 14.28. Регистр НДС Начисленный |
Регистр хранит сведения об НДС, начисленном для уплаты в бюджет. Приходные записи в регистр делает документ реализации товаров и услуг, расходные - документ формирования Книги продаж.
НДС Расчеты с покупателями (Операции > Регистры накопления > НДС Расчеты с покупателями),
 |
|
Рис. 14.29. Регистр НДС Расчеты с покупателями |
Регистр хранит сведения о расчетах с покупателями для целей учета НДС. Записи приходного типа делает документ реализации, запись расходного типа - документ поступления оплаты.
НДС Учет распределенных оплат от покупателей (Операции > Регистры накопления > НДС Учет распределенных оплат от покупателей),
 |
|
Рис. 14.30. Регистр НДС Учет распределенных оплат от покупателей |
Похож на вышеописанный. Предназначен для учета распределенных оплат. Записи приходного типа в этот регистр делают документы регистрации оплаты, записи расходного - документ формирования записей книги продаж.
НДС Продажи (Операции > Регистры накопления > НДС Продажи),
 |
|
Рис. 14.31. Регистр НДС Продажи |
|
На основании данных этого регистра строится Книга продаж . |
 |
|
Рис. 14.32. Книга продаж Помощник по учету НДС |
Посмотрим, как будет выглядеть Помощник по учету НДС на данном этапе нашей работы .
 |
|
Рис. 14.33. Помощник по учету НДС |
Помощник указывает на то, что сейчас мы можем перейти к формированию Налоговой декларации по НДС.
Налоговая декларация по НДС
Для того, чтобы сформировать Налоговую декларацию по НДС, мы можем воспользоваться либо соответствующей ссылкой в Помощнике по учету НДС, либо перейти по адресу Отчеты > Регламентированные отчеты и найти среди списка доступных регламентированных отчетов нужный, либо перейти по пути Операции > Отчеты и найти в списке отчетов отчет "Декларация по налогу на добавленную стоимость".
При запуске - неважно как - из Помощника или из формы с регламентированными отчетами, в первую очередь нужно будет выбрать период, за который составляется отчет. В нашем случае это - первый квартал 2009 года .
 |
|
Рис. 14.34. Выбор периода налоговой декларации по НДС |
Если текущее состояние налогового законодательства допускает выбор каких-либо вариантов в данном окне - элементы управления будут активными. В нашем случае они не активны, и единственное, что мы можем выбрать - это номер квартала. После нажатия на ОК формируется налоговая декларация по НДС .
 |
|
Рис. 14.35. Налоговая декларация по НДС |
Она выполнена в виде отчета, содержащего несколько вкладок, каждая из которых представляет отдельный лист декларации. Сразу после формирования декларация содержит сведения об организации, о налоговом органе и другие подобные - они заполняются по данным, введенным на этапе начального заполнения базы данных. В нашем случае почти все поля пусты - в учебном
примере мы не заполняли слишком много подробностей об условной организации. В реальности же только что сформированная налоговая декларация будет содержать гораздо больше сведений.
На данном этапе отчет не содержит числовых данных, имеющих отношение к налогу. Вы можете либо заполнить его вручную - это вполне допускается, либо, что гораздо лучше - заполнить по данным учета. Выше мы провели все необходимые предварительные операции по подготовке данных по НДС к отчетности, поэтому мы можем нажать кнопку Заполнить, которая расположена в левом верхнем углу окна отчета. Так и поступим. В итоге в документ будут внесены данные по НДС, аккумулированные в системе. Например, навы можете видеть Раздел 1 декларации по НДС - ту его часть, которая содержит информацию о задолженности организации перед бюджетом.
 |
|
Рис. 14.36. Налоговая декларация по НДС, раздел 1 |
Детализация и расчет этой суммы производится в других разделах декларации.
Откуда взялась эта сумма? Посмотрим, с помощью отчета Карточка счета, на счет 68.02, который аккумулирует данные по НДС
Карточка счета 68 02 (1 квартал I
Действия» > Сформировать Заголовок Настройка 1 ?
Периоде 0101 2003 В по 31 032009 В- ... Счет: 6802 [...) Оргавчоация Мебелыцж |
|
Дата |
Документ |
Операция |
Дебет |
Кредит |
Текуцее сальдо |
|
Счет | Сумма |
Счет 1 Сумма |
|
Сальдо на начало |
|
000 |
|
|
30.01 2009 |
Формирование записей книги покупок МОССООООООІ Лт |
НДС
Налог (взносы) начислено / уплачено ООО "Технодрайв" Поступлевме товаров и услуг М0000000010 от 27 0120091200:04 |
68 02 |
17 S50.00 |
1903 |
|
Д 17 550,00 |
|
ЭООІ 2009 0 0000 |
|
11.022009 |
Формирование записей кии іи покупок МОООООаои. от 11022009120000 |
НДС
Налог (взносы) начислено /уплачено ООО Тассвет" Поступление товаров и услуг М0000000011 от 09 02 2009 120001 |
58 02 |
31 500.00 |
1903 |
|
Д 49 050Д0 |
|
17 02 2009 |
Реализация товаров и услуг МОООООООС04 от 17 022009 0 0000 |
Реализация товаров Товары для перепродажи
18%
Налог (взносы) начислено /уплачено |
3003 |
|
6802 |
54 000,00 |
К 4 950,00 |
|
Обороты за период |
|
49 050.00 |
|
54 000,00 |
|
|
Сальдо на конец |
|
4 95000 |
|
|
г.) ООО "Мебельщик"
Рис. 14.37. Отчет Карточка счета для счета 68.02
Здесь хорошо видно, что счет имеет конечное кредитовое сальдо в размере 4950 руб. Это - разница между суммами НДС к возмещению, которые попали на счет со счета 19.03, и начисленного НДС, которые попали на счет со счета 90.03.
Для того, чтобы проверить регистры подсистемы учета НДС можно воспользоваться отчетом Отчеты > Прочие > Список/кросс-таблица. Этот отчет удобно использовать не только для анализа НДС-регистров, но и для других регистров системы.
14.6. Основные положения по учету налога на прибыль организаций
Напомним, что налоговый учет возник благодаря главе 25 НК РФ, которая регламентирует правила расчета налога на прибыль. В бухгалтерском и налоговом учете различаются классификации доходов и расходов, причем, различаются настолько, что ведение налогового учета - это насущная необходимость, которая служит лишь одной цели - правильному расчету налога на прибыль.
ПБУ 18/02 "Учет расчетов по налогу на прибыль организаций" создано специально для того, чтобы сблизить налоговый и бухгалтерский учет. С введением ПБУ 18/02 возникло множество новых понятий, которые служат цели сближения налогового и бухгалтерского учета. Подробнее о том, как именно сближаются бухгалтерский и налоговый учет благодаря ПБУ 18/02 вы можете узнать из нашего курса, посвященного основам бухгалтерского и налогового учета, а так же - из самого ПБУ 18/02.
14.7. Особенности налогового учета в 1С:Бухгалтерии
Для целей ведения налогового учета в 1С:Бухгалтерии предусмотрен специальный налоговый план счетов. Он очень похож на план счетов, который применяется для ведения бухгалтерского учета - в частности, при их создании использованы одни и те же объекты системы.
Навы можете видеть фрагмент окна Плана счетов налогового учета (Операции > Планы счетов > План счетов налогового учета (по налогу на прибыль)).
|
ft Ним счетов нлаогоомо ftrid |rw tM«or<| но прибыль) — О |
|
1 Действие* - |
|
f* - , * ф Журнал провод». Отчеты* Субкснго* Печетъ ? |
|
|
|
|
|
|
|
|
|
|
|
|
|
Ко* • |
быстръ* |
|
Акт |
Кол |
Суб*, онто 1 |
Субкоиго 2 |
Суб* онто 3 л |
|
Т |
01 |
01 |
Основа средства |
А |
|
Основе** средства |
|
¦ |
|
т. |
0101 |
0101 |
Осмос*** средства в сссагызаиіы |
А |
|
Основ*** средства |
|
|
|
|
Т. |
01 09 |
0109 |
Е ъбы-ие оснсе**« среоств |
А |
|
Основ*** средства |
|
|
|
|
|
Т, |
01 нц |
01 MU |
ОС уъвываыеневсостаееМПЗвБУ |
А |
|
Основ*** средства |
|
|
|
|
|
т. |
02 |
02 |
Амортизации оснсе**« средств |
П |
|
Основ*** средства |
|
|
|
|
т. |
0201 |
іогоі |
Амортизации осисе**« среоств. рытые-ае»>*« |
П |
|
Основ*** среоства |
|
|
|
|
т. |
0202 |
0202 |
Амортизации основам среоств. уъ«тывае**>« |
п |
|
Основ*** среоства |
|
|
|
|
Т, |
03 |
03 |
Докооі** елокены» в метерна«ъ*** целости |
А |
|
Контрагенты |
Основ*** среоства |
|
|
т* |
0301 |
0301 |
Материалы** це**«остн е орт аммзашы |
А |
|
Основ*** средства |
|
|
|
Т, |
0302 |
0302 |
Материалы** цемюсти градостаелем** со |
А |
|
Контрагенты |
Основ*** средства |
|
|
Т. |
03 03 |
0303 |
М*?ер»*/ъ*ч>*е це»ыостм пред ост ее леи** со |
А |
|
Контрагенты |
Основные средства |
|
|
|
т. |
0304 |
0304 |
Про** до«од»** ел>*е*ъ*й |
А |
|
Контрагенты |
Основные средства |
|
|
|
Т« |
0309 |
0309 |
Выбыл* метериеіъ**®< ц**иост«м |
А |
|
Осиоаиы» «месте* |
|
|
|
Т. |
04 |
04 |
Неметери**»** екпвы |
А |
|
Не*мт«рнагъ*** актив*. |
|
|
|
|
Т. |
04 01 |
0401 |
Неметерм***** «кт?вы opг ««езды |
А |
|
Номалерназы** активы |
|
|
|
|
|
Т. |
04 02 |
0402 |
Расходы и* каумрисследоватеіьскм». опит и |
А |
|
Намігернагъ*** а*.т»*ы |
|
|
|
|
|
Т. |
05 |
05 |
Амортизация немлтериа»»** акт?вое |
П |
|
Нематериыъ*** а*.т?*ы |
|
|
|
|
|
Т, |
07 |
07 |
0боредо©а*ъ* к установке |
А |
и |
Номе**.латура |
Парны |
Склады |
|
|
|
Л |
00 |
08_' |
Влокекма во внеоборотные »п*ы |
А |
|
Объекты стромтеіьства |
об| Статьи затрат |
|
|
|
|
Т. |
0801 |
0801 |
Приобретет** земе.ыъа участков |
А |
|
Объекты стромте.пьства |
|об| Сталъ** затрат |
|
|
|
|
Т, |
0002 |
0?О2 |
Приобретешь* объекте© природопользованія |
А |
|
Объекты строительства |
ІобІ Статьи затрат |
|
|
|
|
т, |
00 03 |
0603 |
Строительств© объекте© оошык среоств |
А |
|
Объекты строительства |
|об| Статьи затрат |
Способы строительства |
|
|
|
~т. |
0004 |
0004 |
Приэбретыь* объектов осиое**« среоств |
А |
* |
Номею.латфв |
Партіъ* |
Склады |
|
|
X, |
00 05 |
0805 |
Приобретет** **мзтериалы*« ект?вос |
А |
— |
Нематериален** активы |
|
|
|
X. |
08 08 |
Г0?08 |
Вмюо**ъ* иат«оисс ледоватеіъекм* опыта |
А ! |
|
Расходы ма НИОКР |
|
|
|
Т. |
10 |
ю |
Материалы |
А |
* |
Номе*© латура |
Парт |
С* лады |
|
1 |
1001 |
1001 |
Съфье и матер**-*- |
А |
и |
Номе*© латура |
Партіъ» |
Склады |
|
Т, |
1002 |
1002 |
П <*>** полуфабрикаты и ко**\*©»туошме |
А |
о/ |
Номенклатура |
Партіъ* |
Склады |
|
Т, |
1003 |
1003 |
Тенимо |
А |
И |
Но»*»© натура |
Партіъ# |
Склады ? |
|
|
|
|
|
|
Рис. 14.38. План счетов налогового учета
План счетов налогового учета связан с планом счетов, который применяется для бухгалтерского учета. Эта связь установлена с помощью регистра сведений Соответствие счетов БУ и НУ (Сервис > Регистры сведений > Соответствие счетов БУ и НУ),
 |
|
Рис. 14.39. Регистр установки соответствия счетов бухгалтерского и налогового учета |
Доступ к этому регистру, а так же к некоторым другим полезным инструментам для работы с планами счетов, можно найти в меню Предприятие > Планы счетов.
Не все счета бухгалтерского учета имеют аналоги среди счетов налогового учета. Некоторые данные (такие, как, например, расчеты по НДС) налоговый учет не интересуют.
Поэтому в налоговом учете предусмотрены специальные счета. Например, это счет ПВ "Поступление и выбытие имущества, работ, услуг, прав". Он, в частности, используется тогда, когда нужно отразить в налоговом учете информацию о вырученных средствах. Например, на вы можете видеть отчет по движениям документа Реализация товаров и услуг.
 |
|
Рис. 14.40. Отчет по движениям документ Реализация товаров и услуг |
Здесь в бухгалтерском учете сделаны следующие записи:
Д90.02.1 К41.01 150000 руб. - Себестоимость
Д62.01 К90.01.1 354000 руб. - Выручка
Д90.03 К68.02 54000 руб. - НДС к уплате в бюджет
В налоговом учете мы видим следующие записи:
Д90.02 К41.01 150000 руб. - Себестоимость ДПВ К90.01.2 300000 руб. - Выручка
Как видно, в налоговом учете не отразилась проводка, показывающая начисление НДС, а счет расчетов с поставщиком заменен на счет ПВ, причем, по этому счету отразилась выручка, "очищенная" от НДС.
Обратите внимание на то, что проводки по налоговому учету, в нашем случае, сделаны с видом НУ, что расшифровывается как Налоговый Учет. В налоговом учете есть и другие виды записей, которые напрямую касаются ПБУ 18/02. Это - записи с видами ПР (Постоянные разницы) и ВР (Временные разницы). В общем случае при сопоставлении бухгалтерского и налогового учета выполняется следующее равенство:
БУ = НУ + ПР + ВР
Здесь можно усмотреть некий парадокс - постоянные и временные разницы нужны для бухгалтерского учета, а отражаются они в налоговом учете. Однако, такой подход позволяет, с одной стороны, выполнить требования ПБУ 18/02, а с другой - не "загромождать" бухгалтерский учет для тех организаций, которые не используют ПБУ 18/02.
Наименования ПР и ВР, при использовании их в проводках, указывают на вид учета.
Например, навы можете видеть результат проведения документа Закрытие месяца по налоговому и бухгалтерскому учету.
 |
|
Рис. 14.41. Образование временных разниц |
Здесь представлена специально смоделированная ситуация, когда в налоговом и бухгалтерском учете различаются сроки полезного использования основного средства.
В бухгалтерском учете для объекта ОС "Принтер лазерный цветной Epson" сделана следующая запись:
Д20.01 К02.01 833,33 руб.
В налоговом же учете сделана запись:
Д20.01.1 К02.01 555,56 руб. с видом учета НУ Д20.01.1 К02.01 277,77 руб. с видом учета ВР
Проверим равенство:
БУ = НУ + ПР + ВР.
833,33 (БУ) = 555,6 (НУ) + 277,77 (ВР).
В документе Принятие ОС к учету мы указали, что для целей бухгалтерского учета объект амортизируется 48 месяцев, а для целей налогового - 72. Отсюда и полученная временная разница.
Напомним, что постоянные разницы (ПР) приводят к образованию постоянных налоговых обязательств (ПНО) и постоянных налоговых активов (ПНА) (ПНО (ПНА) = ПР*Ставка налога на
прибыль), временные разницы (ВР) - к образованию отложенных налоговых обязательств (ОНО) и отложенных налоговых активов (ОНА) (ОНО (ОНА) = ВР*Ставка налога на прибыль).
Для того, чтобы рассчитать условный доход (расход) по налогу на прибыль, ПНО, ОНА и ОНО, нужно воспользоваться документом Закрытие месяца с включенными опциями в группе Расчеты по налогу на прибыль (ПБУ 18/02). При проведении документ выполняет следующие операции.
Расчет ПНО
Расчет постоянного налогового обязательства - ПНО, отражение в учете проводкой вида
Д99.02.3 К68.04.2
|
На счете 99.02.3 учитывают постоянные налоговые обязательства |
 |
|
Рис. 14.42. Счет 99 |
Счет 68.04.2 предназначен для расчета налога на прибыль. На этот счет попадают суммы, которые должны быть перечислены в бюджет.
 |
|
Рис. 14.43. Счет 68 Расчет ПНА |
Расчет постоянного налогового актива - ПНА, отражение в учете проводкой вида:
Д68.04.2 К99.02.3
Расчет ОНА
Расчет отложенного налогового актива (ОНА), который подлежит признанию в текущем периоде. Такой ОНА учитывается на счетах бухгалтерского учета следующим образом:
Д09 К68.04.2
Счет 09 "Отложенные налоговые активы" служит для учета ОНА
Так же документ Закрытие месяца рассчитывает ОНА, который подлежит списанию в текущем периоде. Это отражается следующей записью:
Д68.04.2 К09
Расчет ОНО
Расчет отложенного налогового обязательства (ОНО), которое должно быть признано в текущем периоде:
Д68.04.2 К77
Счет 77 "Отложенные налоговые обязательства" используется для учета ОНО.
Так же документ Закрытие месяца рассчитывает ОНО, которое должно быть списано в текущем периоде:
Д77 К68.04.02
Расчет условного расхода (дохода) по налогу на прибыль
Для отражения условного расхода по налогу на прибыль используется следующая запись:
Д99.02.1 К68.04.2
Для отражения условного дохода по налогу на прибыль используется следующая запись:
Д68.04.2 К99.02.2
Рассмотрим небольшой пример. Выше мы рассматривали операции по начислению амортизации объекта ОС, которые иллюстрировали образование ВР, а так же - операцию по реализации. Продолжим пример - сформируем документ Закрытие месяца, в котором установлены следующие параметры .
 |
|
Рис. 14.44. Документ Закрытие месяца |
Мы хотим, чтобы с помощью этого документа были выполнены следующие действия:
1. Начисление амортизации ОС;
2. Списание расходов, накопленных на счете 26, на счет 90 (в учетной политике установлено применение метода директ-костинг при списании общехозяйственных расходов);
3. Закрытие субсчетов счета 90 в целях выявления финансового результата;
4. Расчет ПНА и ПНО, ОНА и ОНО, условного расхода (дохода) по налогу на прибыль, и, в конечном счете, формирование суммы налога на прибыль и распределение ее по бюджетам в соответствии с текущим законодательством.
Настроить ставку налога на прибыль и распределение ее по бюджетам можно, выполнив команду
Предприятие > Ставки налога на прибыль .
|
|
|
|
|
Действия ' |
• Добавить ^ -% *=¦ , Н Л Й 8 • |
О ? |
|
|
Период ' j |
Организация |
В Федера/ьный бюджет |
В бюджет субъекта РФ 8 местный бюджет |
Итого л |
|
о |
01 01 2009 |
М ебелыц і* |
Г " ..... 'zoo |
18.00 |
[2000_ |
|
0 Ставки налога на прибыль Ставки : _ П X
Действие' «• .? ч ? |
Периси ДИВ ?
Организация Мебелыиик [«. | х
Ставки налога на прибыль_
(Ж Записать Закрытъ
Рис. 14.45. Просмотр и установка ставки налога на прибыль
Проведем документ Закрытие месяца, форму которого мы рассмотрели выше и посмотрим, какие проводки он сформирует. Напредставлены записи, которые документ сформировал в бухгалтерском учете.
 |
|
Рис. 14.46. Результаты проведения документа Закрытие месяца по бухгалтерскому учету |
Здесь мы видим следующие записи:
Д26 К02.01 833,33 руб. - Начислена амортизация Д90.08.1 К26 833,33 руб. - Списаны общехозяйственные расходы Д90.09 К99.01.1 149166,67 руб. - Определен финансовый результат Д09 К68.04.2 55,55 руб. - признан ОНА
Д99.02.1 К68.04.2 29833,33 руб. - признан условный расход по налогу на прибыль
Д68.04.2 К68.04.1 2988,89 руб. - отражена сумма налога на прибыль, подлежащая уплате в федеральный бюджет
Д68.04.2 К68.04.1 26899,99 руб. - отражена сумма налога на прибыль, подлежащая уплате в региональный бюджет.
|
Прежде чем разбираться с особенностью расчета сумм, отраженных в бухгалтерском учете, посмотрим, какие проводки документ сформировал в налоговом учете . |
 |
|
Рис. 14.47. Результаты проведения документа Закрытие месяца по налоговому учету |
Д26.02 К02.01 555,56 руб. - Амортизация ОС (НУ)
Д26.02 К02.01 277,77 руб. - Амортизация ОС (ВР)
Д90.08 К26.02 555,56 руб. - Списаны общехозяйственные расходы (НУ)
Д90.08 К26.02 277,77 руб. - Списаны общехозяйственные расходы (ВР)
Д99.01 К90.09 277,77 руб. - Списан убыток (ВР)
Д90.09 К99.01 149444,44 руб. - Отражен финансовый результат
Теперь разберемся с увязкой сумм, которые отражены по налоговому и бухгалтерскому учету. Начнем с финансового результата, отраженного в бухгалтерском учете:
149166,67 - бухгалтерский финансовый результат;
В налоговом учете мы видим следующую картину: в кредит счета 99 попала сумма 149444,44 руб., а в дебет (с видом учета ВР) - сумма 277,77. Найдем разницу этих сумм - 149444,44 - 277,77 = 149166,67. То есть, благодаря корректирующему показателю, отраженному с видом учета ВР, мы можем сопоставить данные по налоговому учету и по бухгалтерскому учету. Как видите, прибыль, отраженная в налоговом учете больше прибыли, отраженной в бухгалтерском. Это происходит из-за разницы в амортизации объекта ОС, а эта разница отражается в учете с видом учета ВР. В декларацию по налогу на прибыль попадет именно сумма 149444,44 руб.
Сумма 277,77 нам еще пригодится. В бухгалтерском учете признан отложенный налоговый актив в размере 55,55 руб. Он увеличивает текущую сумму налога на прибыль. Сумму ОНА мы получили, умножив размер ВР на ставку налога. В нашем случае ставка налога на прибыль составила 20%, проверим: 277,77 * 0,2 = 55,55. Эта сумма попадает в дебет счета 09 и в кредит счета 68.04.2.
Условный расход по налогу на прибыль, признанный в бухгалтерском учете, равняется 29833,33 руб. Это - 20% прибыли, признанной в бухгалтерском учете:
149166,67 * 0,2 = 29833,33.
Условный расход попадает в кредит счета 68.04.2. После того, как на этом счете собраны все необходимые суммы, их нужно распределить между федеральным и региональным бюджетом. Напомним, что в нашем случае ставка налога для регионального бюджета - 18%, для федерального - 2%. В дебете счета 68.04.2 можно видеть следующую сумму .
Карточка счета 68.04.2 (28 Февраля 2009 г.) ООО “Мебельщик
Действия - > Сформировать Заголовок Настройка
{28 022003 [?]
Периоас 28 022008 О по
Организация Мебелыиі*
gjgg
[ решгг
Текущее сальдо
с пар шм й
Дзт.;.
Д и умет
:чгг I Су
Сумма
Сагъдо ма качало
28 02 2009
55,55
Г>эизнамие отложенного налогового активе Основные средства
Закрытие месяца N10000002 ОТ 28 02 20091200 00
28 02 2009
Закрытие месяца 14000000(2 от 28 02 2009 1 200 00
29 888,88
Условию расход по налогу ка прибыль
Закрытие месяца N40000002 от 28 02 2009 1 20000
28 02 2009
Закрытие месяца N40000002 ОТ 28 02 2009 1 200 00
Налог на прибыль Налог (азносы) мачис пени / уплачено
Налог ка прибыль Налог (взносы) начислено / уплачена Рег?юналыжяй бюджет
Обороты за период
Рис. 14.48. Отчет Карточка счета для счета 68.04.2
В кредите счета мы имеем две суммы: 55,55 руб. и 29833,33 руб. В сумме это 29888,88 руб.
В региональный бюджет списана сумма 26899,99 руб., в федеральный - 2988,89 руб.
Для получения этих сумм можем воспользоваться следующими рассуждениями:
В кредите счета мы имеем сумму, которая является 20% от сумм признанной в бухгалтерском учете прибыли и временных разниц. 18% этой суммы должно быть перечислено в региональный бюджет, 2% - в федеральный. Решим пропорцию для нахождения суммы, причитающейся региональному бюджету:
100/20 = х/18 х = 90
Таким образом, 90% суммы, которая в настоящий момент находится в кредите счета 68.04.2, должна быть перечислена в региональный бюджет, 10% - в федеральный Проверим:
29888,88 * 0,1 = 2988,88
В программе число округлено до 2988,89.
В региональный бюджет попадает сумма, равная: 29888,88 * 0,9 = 26899,99.
Эти же суммы можно получить и другим способом. Налоговая база по налогу на прибыль составляет 149444,44 руб. - такая сумма отражена в налоговом учете, а в бухгалтерском учете она получается из двух сумм: 149166,67 и 277,77.
149444,44*0,18 = 26899,99 руб.
149444,44*0,02 = 2988,88 руб.
Как видите, расчеты, произведенные "с разных сторон" дают одни и те же результаты. Мы не случайно привели несколько способов получения итоговых сумм - практика показывает, что подобные расчеты позволяют учащимся лучше понять особенности учета налога на прибыль в 1С:Бухгалтерии 8.
В итоге счет 68.04.2 сальдо не имеем, а в кредите счета 68.04.1 с детализацией по уровням бюджетов, мы можем видеть задолженность организации по налогу на прибыль.
14.8. О составлении регламентированной отчетности
Для составления регламентированной отчетности вы можете воспользоваться командой Отчеты > Регламентированные отчеты. Выведется окно , позволяющее формировать различные отчеты.
 |
|
Рис. 14.49. Окно формирования регламентированных отчетов |
Нажав на кнопку Календарь, которая расположена в панели управления окна, можно вызвать обработку Календарь бухгалтера, которая содержит информацию о сроках и составе отчетности, которую нужно предоставлять в различные органы.
Например, для формирования налоговой декларации по налогу на прибыль, выберем в группе Налоговая отчетность строку Прибыль и сделаем по ней двойной щелчок. Откроется окно стартовой формы отчета .
 |
|
Рис. 14.50. Окно стартовой формы отчета |
Здесь мы можем настроить период, за который будет построен отчет (выберем первый квартал 2009 года). Нажмем ОК - появится форма отчета, которую можно заполнить автоматически, нажав на кнопку Заполнить на ее панели инструментов. Навы можете видеть часть одного из листов декларации после автоматического заполнения по данным учета. Как видите, суммы, которыми мы занимались выше, попали в налоговую декларацию.
 |
|
Рис. 14.51. Декларация по налогу на прибыль, заполненная автоматически |
Перед составлением отчетности полезно проверить состояние учета с помощью обработки
Операции > Регламентные операции > Экспресс-проверка состояния учета, сформировать отчет Операции > Регламентные операции >Анализ состояния бухгалтерского учета,
выполнить другие контрольные операции, которые позволят выявить возможные ошибки и исправить их до формирования и сдачи отчетности.
Для анализа состояния налогового учета вы так же можете воспользоваться множеством отчетов, предназначенных для вывода данных по налоговому учету (они находятся в стандартном меню Отчеты), а так же - множеством специализированных отчетов, которые можно найти по адресу Отчеты > Налоговый учет по налогу на прибыль.
14.9. О закрытии года
Документ Закрытие месяца, закрывающий декабрь, содержит некоторые дополнительные параметры .
 |
|
Рис. 14.52. Документ Закрытие месяца с параметрами закрытия года |
Параметр Реформация баланса позволяет закрыть счета 90, 91, 99. Сальдо со счета 99 "Прибыли и убытки" списывается на счет 84 "Нераспределенная прибыль (непокрытый убыток)"
Параметр Закрытие счетов налогового учета позволяет закрыть счета налогового учета в конце года.
Заключение
Пожалуй, главная цель курса, работу с которым вы только что завершили, заключается в том, чтобы тот, кто ранее не работал с 1С:Бухгалтерией 8, избавился бы от страха перед необъятным количеством меню, кнопок, списков и прочих видимых и невидимых элементов и механизмов.
Если вы с помощью этого курса освоите программу настолько, что любая каверзная практическая ситуация будет вызывать у вас здоровый азарт, а не панику, это значит, что курс был написан не зря. Это значит, что сейчас вы, столкнувшись с реальной проблемой, сможете, воспользовавшись специальной литературой и другими источниками информации, решить ее. Ведь базовые знания и навыки у вас уже будут. А это очень ценно.
Период;
• Организация;
• Счет затрат;
• Счет затрат (НУ);
• Подразделение;
• Статья затрат;
• База распределения;
Вы можете детализировать особенности распределения различных косвенных затрат.
Логика работы системы с регистром сведений Методы распределения общепроизводственных и общехозяйственных расходов таковы, что пустые строки в записях регистров (например, пустые
Зарплата > Структура задолженности перед работниками. Этот отчет позволяет получить данные о
• Зарплата > Анализ расходов на оплату труда. Отчет позволяет проанализировать расходы организации на оплату труда, включая начисления сотрудникам и отчисления на социальные
задолженности перед работниками за определенный период. Выводятся сведения о начальном
сальдо расчетов, об объеме начисленных и выплаченных работникам средств, а так же о конечном сальдо по расчетам с работниками.
ТОРГ-12 (Товарная накладная за поставщика с услугами);
• ТОРГ-4 (Акт о приемке товара без счета поставщика);
• М-4 (Приходный ордер);
• ОС-14 (Акт о приеме оборудования);
• Расчет-справка при расчетах в условных единицах;
• Приходная накладная;
Заполнение документа завершено, сохраним и проведем его, нажав на кнопку ОК.
Надо отметить, что проведение подобных документов (так же, как, например, проведение ПКО и РКО) производится после того, как на выведенных печатных формах будут "собраны" необходимые подписи и печати. Мы, для того, чтобы не отвлекаться от изложения, касающегося особенности обработки операций в 1С:Бухгалтерии, не будем заострять внимание на этих деталях, однако вам следует учитывать, что при ведении учета, например, в подобном случае, вы сначала заполните документ (после поступления оборудования и сопроводительных документов -накладной, приложенной к ней счета-фактуры), запишите его, потом, вероятнее всего, распечатаете форму ОС-14, и уже после того, как объект будет принят на складе - операцию можно зафиксировать в учете проведением документа.
НДС по партиям запасов;
• НДС по ОС, НМА;
• НДС предъявленный;
• НДС расчеты с поставщиками;
Начисление амортизации;
• Включение в расходы при принятии к учету;
• Стоимость не включается в расходы;
Мы выбираем параметр Начисление амортизации.
В группе Параметры начисления амортизации мы заполняем следующие реквизиты:
Счет начисления амортизации: 02.01 Флаг Начислять амортизацию - установлен Поле Специальный коэффициент: 1.00
Флаг Включить амортизационную премию в состав расходов не устанавливаем. В соответствии с НК РФ организация может отнести часть стоимости ОС, введенного в эксплуатацию, на расходы отчетного периода.
Стоимость (БУ) - это поле содержит первоначальную стоимость ОС по данным бухгалтерского учета. В нашем случае - 54300 руб.
• Ост. стоимость (БУ) - остаточная стоимость объекта - 28055 руб.
• Амортизация (износ) (БУ) - сумма накопленной амортизации по данным бухгалтерского учета -25340 руб.
• Аморт. за месяц (износ) (БУ) - в это поле вносится сумма амортизации, которая должна быть доначислена по объекту за текущий месяц. Система рассчитала размер амортизации для доначисления как 905 руб. Это - месячный размер амортизации. По выбывающему объекту за последний месяц его использования начисляется полный размер амортизации. Эта особенность начисления амортизации отражена в ПБУ 6/01:
по стоимости каждой единицы;
• по средней себестоимости;
• по себестоимости первых по времени приобретения материально-производственных запасов (ФИФО);
0%
• 10% • 18%
Учет НДС. Вкладка позволяет:
о установить налоговый период, который, с учетом текущего состояния налогового законодательства, установлен равным кварталу;
о задать параметры момента определения налоговой базы - этот параметр так же установлен в значение По отгрузке;
о установить параметр, указывающий на то, занимается ли организация реализацией без НДС или по ставке НДС 0%
о установить параметр, разрешающий начисление НДС по отгрузке без перехода права собственности.
• Учет расчетов. На этой вкладке можно задать параметры, регулирующие порядок учета расчета с поставщиками и покупателями. Эти параметры имеют смысл при учете распределенных оплат поставщикам по одному и тому же документу, отражающему поступление ценностей, а так же - при учете распределенных оплат от покупателей.
о В случае с поставщиками есть возможность выбрать, какие ценности оплачиваются сначала - те, по которым НДС может быть принят к вычету, или те, по которым НДС не может быть принят к вычету.
о В случае настройки расчетов с покупателями, можно включить параметр Сначала оплачиваются ценности, реализованные по ставке 0%.
• Суммовые разницы. Служит для настройки особенностей отражения в учете валютных операций, облагаемых НДС.
• Без НДС и 0%. Эта вкладка появляется в том случае, если организация осуществляет операции по реализации без НДС или по ставке НДС 0%. В частности, здесь можно настроить особенности начисления НДС при невозможности подтверждения правомерности применения ставки НДС 0%. А именно, можно указать, что НДС выделяется из выручки, либо рассчитывается сверху. Так же на этой вкладке можно настроить параметр Способ отражения в бухгалтерском учете НДС по
НДС Продажи;
• НДС начисленный;
Бухгалтерия: Автоматизация - Система 1С