Иллюстрированный самоучитель по Delphi 7 для начинаюших
Форма
Работа над новым проектом, так в Delphi называется разрабатываемое приложение, начинается с создания стартовой формы. Так на этапе разработки программы называют диалоговые окна.Стартовая форма создается путем изменения значений свойств формы Form1 и добавления к форме необходимых компонентов (полей ввода и вывода текста, командных кнопок).
Свойства формы (табл. В1) определяют ее внешний вид: размер, положение на экране, текст заголовка, вид рамки.
Для просмотра и изменения значений свойств формы и ее компонентов используется окно Object Inspector. В верхней части окна Object Inspector указано имя объекта, значения свойств которого отображается в данный момент. В левой колонке вкладки Properties (Свойства) перечислены свойства объекта, а в правой — указаны их значения.
Таблица В1. Свойства формы (объекта mform)
| Свойство |
Описание |
||
| Name |
Имя формы. В программе имя формы используется для управления формой и доступа к компонентам формы |
||
| Caption |
Текст заголовка |
||
| Width |
Ширина формы |
||
| Height |
Высота формы |
||
| Top |
Расстояние от верхней границы формы до верхней границы экрана |
||
| Left |
Расстояние от левой границы формы до левой границы экрана |
||
| BorderStyle |
Вид границы. Граница может быть обычной (bsSizeable), тонкой (bs Single) или отсутствовать (bsNone). Если у окна обычная граница, то во время работы программы пользователь может при помощи мыши изменить размер окна. Изменить размер окна с тонкой границей нельзя. Если граница отсутствует, то на экран во время работы программы будет выведено окно без заголовка. Положение и размер такого окна-во время работы программы изменить нельзя |
||
| Свойство |
Описание |
||
| Borderlcons Icon Color Font |
Кнопки управления окном. Значение свойства определяет, какие кнопки управления окном будут доступны пользователю во время работы программы. Значение свойства задается путем присвоения значений уточняющим свойствам biSystemMenu, biMinimaze, biMaximaze И biHelp. Свойство biSystemMenu определяет доступность кнопки Свернуть и кнопки системного меню, biMinimaze— кнопки Свернуть, biMaximaze— кнопки Развернуть, biHelp — кнопки вывода справочной информации Значок в заголовке диалогового окна, обозначающий кнопку вывода системного меню Цвет фона. Цвет можно задать, указав название цвета или привязку к текущей цветовой схеме операционной системы. Во втором случае цвет определяется текущей цветовой схемой, выбранным компонентом привязки и меняется при изменении цветовой схемы операционной системы Шрифт. Шрифт, используемый "по умолчанию" компонентами, находящимися на поверхности формы. Изменение свойства Font формы приводит к автоматическому изменению свойства Font компонента, располагающегося на поверхности формы. То есть компоненты наследуют свойство Font от формы (имеется возможность запретить наследование) |
||
Аналогичным образом можно установить значения свойств Height и width, которые определяют высоту и ширину формы. Размер формы и ее положение на экране, а также размер других элементов управления и их положение на поверхности формы задают в пикселах, т. е. точках экрана. Свойствам Height и width надо присвоить значения 250 и 330 соответственно.
Форма — это обычное окно. Поэтому его размер можно изменить точно так же, как размер любого другого окна, т. е. захватом и перемещением (с помощью мыши) границы. По окончании перемещения границ автоматически изменятся значения свойств Height и width. Они будут соответствовать установленному размеру формы.
Рис. В12. Установка значения свойства путем ввода значения
Положение диалогового окна на экране после запуска программы соответствует положению формы во время ее разработки, которое определяется значением свойств тор (отступ от верхней границы экрана) и Left (отступ от левой границы экрана). Значения этих свойств также можно задать путем перемещения окна формы при помощи мыши.
При выборе некоторых свойств, например, Borderstyle, справа от текущего значения свойства появляется значок раскрывающегося списка. Очевидно, что значение таких свойств можно задать путем выбора из списка (рис. В13).
Некоторые свойства являются сложными, т. е. их значение определяется совокупностью значений других (уточняющих) свойств. Перед именами сложных свойств стоит значок "+", при щелчке на котором раскрывается список уточняющих свойств (рис. В14). Например, свойство BorderIcons определяет, какие кнопки управления окном будут доступны во время работы программы. Так, если свойству biMaximize присвоить значение False, то во время работы программы кнопки Развернуть в заголовке окна не будет.
Рис. В13. Установка значения свойства путем выбора из списка
Рис. В14. Раскрытый список вложенных свойств сложного свойства BorderIcons
Рядом со значениями некоторых свойств отображается командная кнопка с тремя точками. Это значит, что для задания значения свойства можно воспользоваться дополнительным диалоговым окном. Например, значение сложного свойства Font можно задать путем непосредственного ввода значений уточняющих свойств, а можно воспользоваться стандартным диалоговым окном выбора шрифта.
В табл. В2 перечислены свойства формы разрабатываемой программы, которые следует изменить. Остальные свойства оставлены без изменения и в таблице не приведены.
Таблица В2. Значения свойств стартовой формы
| Свойство |
Значение |
||
| Caption |
Скорость бега |
||
| Height |
250 |
||
| Width |
330 |
||
| BorderStyle |
bsSingle |
||
| Свойство |
Значение |
||
| BorderIcons . biMinimize |
False |
||
| BorderIcons . biMaximize |
False |
||
| Font. Size |
10 |
||
Рис. В15. Так выглядит форма после установки значений свойств
Компиляция
Компиляция — это процесс преобразования исходной программы в исполняемую. Процесс компиляции состоит из двух этапов. На первом этапе выполняется проверка текста программы на отсутствие ошибок, на втором — генерируется исполняемая программа (ехе-файл).После ввода текста функции обработки события и сохранения проекта можно из меню Project выбрать команду Compile и выполнить компиляцию. Процесс и результат компиляции отражаются в диалоговом окне Compiling (РИС. В38). В это окно компилятор выводит ошибки (Errors), предупреждений (warnings) и подсказок (Hints). Сами сообщения об ошибках, предупреждения и подсказки отображаются в нижней части окна редактора кода (рис. В39).
Рис. В38. Результат компиляции
Примечание
Если во время компиляции окна Compiling на экране нет, то выберите из меню Tools команду Environment options и на вкладке Preferences установите во включенное состояние переключатель Show compiler progress.

Рис. В39. Сообщения компилятора об обнаруженных ошибках
Компоненты
Программа вычисления скорости бега должна получить от пользователя исходные данные — длину дистанции и время, за которое спортсмен пробежал дистанцию. В подобных программах данные с клавиатуры, как правило, вводят в поля редактирования. Поэтому в форму надо добавить компонент Edit — поле редактирования.Наиболее часто используемые компоненты находятся на вкладке Standard (рис. В16).
Для того чтобы добавить в форму компонент, необходимо в палитре компонентов выбрать этот компонент, щелкнув левой кнопкой мыши на его пиктограмме, далее установить курсор в ту точку формы, в которой должен быть левый верхний угол компонента, и еще раз щелкнуть левой кнопкой мыши. В результате в форме появляется компонент стандартного размера.
Рис. В16. Вкладка Standard содержит наиболее часто используемые компоненты
Размер компонента можно задать в процессе его добавления к форме. Для этого надо после выбора компонента из палитры поместить курсор мыши в ту точку формы, где должен находиться левый верхний угол компонента, нажать левую кнопку мыши и, удерживая ее нажатой, переместить курсор в точку, где должен находиться правый нижний угол компонента, затем отпустить кнопку мыши. В форме появится компонент нужного размера.
Каждому компоненту Delphi присваивает имя, которое состоит из названия компонента и его порядкового номера. Например, если к форме добавить два компонента Edit, то их имена будут Edit1 и Edit2. Программист путем изменения значения свойства Name может изменить имя компонента. В простых программах имена компонентов, как правило, не изменяют.
На рис. В17 приведен вид формы после добавления двух компонентов Edit полей редактирования, предназначенных для ввода исходных данных. Один из компонентов выделен. Свойства выделенного компонента отображаются в окне Object Inspector. Чтобы увидеть свойства другого компонента, надо щелкнуть левой кнопкой мыши на изображении нужного компонента. Можно также выбрать имя компонента в окне Object TreeView или из находящегося в верхней части окна Object Inspector раскрывающегося списка объектов.
Рис. В17. Форма после добавления компонентов Edit
В табл. В3 перечислены основные свойства компонента Edit — поля ввода-редактирования.
Таблица ВЗ. Свойства компонента Edit (поле ввода-редактирования)
| Свойство |
Описание |
||
| Name |
Имя компонента. Используется в программе для доступа к компоненту и его свойствам, в частности — для доступа к тексту, введенному в поле редактирования |
||
| Text |
Текст, находящийся в поле ввода и редактирования |
||
| Left |
Расстояние от левой границы компонента до левой границы формы |
||
| Top |
Расстояние от верхней границы компонента до верхней границы формы |
||
| Height |
Высота поля |
||
| Width |
Ширина поля |
||
| Font |
Шрифт, используемый для отображения вводимого текста |
||
| ParentFont |
Признак наследования компонентом характеристик шрифта формы, на которой находится компонент. Если значение свойства равно True, то при изменении свойства Font формы автоматически меняется значение свойства Font компонента |
||
Для того чтобы изменить положение компонента, необходимо установить курсор мыши на его изображение, нажать левую кнопку мыши и, удерживая ее нажатой, переместить контур компонента в нужную точку формы, затем отпустить кнопку мыши. Во время перемещения компонента (рис. В18) отображаются текущие значения координат левого верхнего угла компонента (значения свойств Left и тор).
Для того чтобы изменить размер компонента, необходимо его выделить, установить указатель мыши на один из маркеров, помечающих границу компонента, нажать левую кнопку мыши и, удерживая ее нажатой, изменить положение границы компонента. Затем отпустить кнопку мыши. Во время изменения размера компонента отображаются текущие значения свойств Height И Width (рис. В19).
Свойства компонента так же, как и свойства формы, можно изменить при помощи Object Inspector. Для того чтобы свойства требуемого компонента были выведены в окне Object Inspector, нужно выделить этот компонент (щелкнуть мышью на его изображении). Можно также выбрать компонент из находящегося в верхней части окна Object Inspector раскрывающегося списка объектов (рис. В20) или из списка в окне Object TreeView (рис. В21).
Рис. В18. Отображение текущих значений свойств Left и Тор при изменении положения компонента
Рис. В19. Отображение текущих значений свойств Height и Width при изменении размера компонента
Рис. В20. Выбор компонента

Рис. В21. Выбор компонента из списка в окне Object Inspector в окне Object TreeView
В табл. В4 приведены значения свойств полей редактирования Editi и Edit2. Компонент Editi предназначен для ввода длины дистанции, Edit2 — для ввода времени.
Обратите внимание на то, что значением свойства Text обоих компонентов является пустая строка.
Таблица В4. Значения свойств компонентов Edit
| Свойство |
Компонент |
|||
| Edit1 |
Edit2 |
|||
| Text |
|
|
||
| Тор |
56 |
88 |
||
| Left |
128 |
128 |
||
| Height |
21 |
21 |
||
| Width |
121 |
121 |
||
Рис. В22. Компонент Label — поле вывода текста
В форму разрабатываемого приложения надо добавить четыре компонента Label. Первое поле предназначено для вывода информационного сообщения, второе и третье — для вывода информации о назначении полей ввода, четвертое поле — для вывода результата расчета (скорости).
Свойства компонента Label перечислены в табл. В5.
Таблица В5. Свойства компонента Label (поле вывода текста)
| Свойство |
Описание |
||
| Name |
Имя компонента. Используется в программе для доступа к компоненту и его свойствам |
||
| Caption |
Отображаемый текст |
||
| Font |
Шрифт, используемый для отображения текста |
||
| ParentFont |
Признак наследования компонентом характеристик шрифта формы, на которой находится компонент. Если значение свойства равно True, текст выводится шрифтом, установленным для формы |
||
| AutoSize |
Признак того, что размер поля определяется его содержимым |
||
| Left |
Расстояние от левой границы поля вывода до левой границы формы |
||
| Top |
Расстояние от верхней границы поля вывода до верхней границы формы |
||
| Height |
Высота поля вывода |
||
| Width |
Ширина поля вывода |
||
| Wordwrap |
Признак того, что слова, которые не помещаются в текущей строке, автоматически переносятся на следующую строку |
||
После добавления полей вывода текста (четырех компонентов Label) и установки значений их свойств в соответствии с табл. В6 форма программы принимает вид, приведенный на рис. В23.
Обратите внимание, что значение свойства caption вводится как одна строка. Расположение текста внутри поля вывода определяется размером поля, значением свойств Autosize и wordwrap, а также зависит от характеристик используемого для вывода текста шрифта.
Рис. В23. Вид формы после добавления полей вывода текста
Таблица В6. Значения свойств компонентов Label1, Label2, Label3 И Label4
| Компонент |
Свойство |
Значение |
||
| Labell |
AutoSize |
False |
||
| Wordwrap |
True |
|||
| Caption |
Программа вычислит скорость, с которой спортсмен пробежал дистанцию |
|||
| Top |
8 |
|||
| Left |
8 |
|||
| Height |
33 |
|||
| Width |
209 |
|||
| Label2 |
Top |
56 |
||
| Left |
8 |
|||
| Caption |
Дистанция (метров) |
|||
| Label3 |
Top |
88 |
||
| Left |
8 |
|||
| Caption |
Время (минуты, секунды) |
|||
| Label4 |
AutoSize |
False |
||
| Wordwrap |
True |
|||
| Top |
120 |
|||
| Компонент |
Свойство |
Значение |
||
| Label 4 |
Left |
8 |
||
| Height |
41 |
|||
| Width |
273 |
|||
Командная кнопка, компонент Button, добавляется в форму точно так же, как и другие компоненты. Значок компонента Button находится на вкладке Standard (рис. В24). Свойства компонента приведены в табл. В7.
Рис. В24. Командная кнопка — компонент Button
Таблица В7. Свойства компонента Button (командная кнопка)
| Свойство |
Описание |
||
| Name |
Имя компонента. Используется в программе для доступа к компоненту и его свойствам |
||
| Caption |
Текст на кнопке |
||
| Enabled |
Признак доступности кнопки. Кнопка доступна, если значение свойства равно True, и недоступна, если значение свойства равно False |
||
| Left |
Расстояние от левой границы кнопки до левой границы формы |
||
| Top |
Расстояние от верхней границы кнопки до верхней границы формы |
||
| Height |
Высота кнопки |
||
| Width |
Ширина кнопки |
||
Таблица В8. Значения свойств компонентов Button1 и Button2
| Свойство |
Компонент |
|||
| Button1 |
Button2 |
|||
| Caption |
Вычислить |
Завершить |
||
| Тор |
176 |
176 |
||
| Left |
16 |
112 |
||
| Height |
25 |
25 |
||
| Width |
75 |
75 |
||
Рис. В25. Форма программы Скорость бега
Завершив работу по созданию формы приложения, можно приступить к написанию текста программы. Но перед этим обсудим очень важные при программировании в Windows понятия:
Начало работы
Запускается Delphi обычным образом, т. е. выбором из меню Borland Delphi 7 команды Delphi 7 (рис. В6).
Рис. В6. Запуск Delphi
Вид экрана после запуска Delphi несколько необычен (рис. В7). Вместо одного окна на экране появляются пять:

Рис. В7. Вид экрана после запуска Delphi
В главном окне (рис. В8) находится меню команд, панели инструментов и палитра компонентов.
Окно стартовой формы (Forml) представляет собой заготовку главного окна разрабатываемого приложения.
Программное обеспечение принято делить на системное и прикладное. Системное программное обеспечение — это все то, что составляет операционную систему. Остальные программы принято считать прикладными. Для краткости прикладные программы называют приложениями.
Рис. В8. Главное окно
Окно Object Inspector (рис. В9) — окно редактора свойств объектов предназначено для редактирования значений свойств объектов. В терминологии визуального проектирования объекты — это диалоговые окна и элементы управления (поля ввода и вывода, командные кнопки, переключатели и др.). Свойства объекта — это характеристики, определяющие вид, положение и поведение объекта. Например, свойства width и Height задают размер (ширину и высоту) формы, свойства тор и Left — положение формы на экране, свойство caption — текст заголовка.
Рис. В9. На вкладке Properties перечислены свойства объекта и указаны их значения
Рис. В10. Окно редактора кода
В окне редактора кода (рис. В10), которое можно увидеть, отодвинув в сторону окно формы, следует набирать текст программы. В начале работы над новым проектом это окно редактора кода содержит сформированный Delphi шаблон программы.
Навигатор кода
Окно редактора кода разделено на две части (рис. В31). В правой части находится текст программы. Левая часть, которая называется навигатор кода (Code Explorer), облегчает навигацию по тексту (коду) программы. В иерархическом списке, структура которого зависит от проекта, над которым идет работа, перечислены формы проекта, их компоненты, процедуры обработки событий, функции, процедуры, глобальные переменные и константы. Выбрав соответствующий элемент списка, можно быстро перейти к нужному фрагменту кода.Окно навигатора кода можно закрыть обычным образом. Если окно навигатора кода не доступно, то для того, чтобы оно появилось на экране, нужно из меню View выбрать команду Code Explorer.
Окончательная настройка приложения
После того как программа отлажена, необходимо выполнить ее окончательную настройку, т. е. задать название программы и выбрать значок, который будет изображать исполняемый файл приложения в папке или на рабочем столе, а также на панели задач во время работы программы.Настройка приложения выполняется на вкладке Application диалогового окна Project Options (рис. В44), которое появляется в результате выбора из меню Project команды Options.
В поле Title надо ввести название приложения. Текст, который будет введен в это поле, будет выведен на панели задач Windows, рядом со значком, изображающим работающую программу.
Рис. В44. Используя вкладку Application, можно задать значок и название программы
Чтобы назначить приложению значок, отличный от стандартного, нужно щелкнуть мышью на кнопке Load Icon. Затем, используя стандартное окно просмотра папок, найти подходящий значок (значки хранятся в файлах с расширением ico).
Ошибки времени выполнения
Во время работы приложения могут возникать ошибки, которые называются ошибками времени выполнения (run-time errors) или исключениями (exceptions). В большинстве случаев причинами исключений являются неверные исходные данные. Например, если во время работы программы вычисления скорости бега в поле Время ввести 3.20, т.е. для отделения дробной части числа от целой использовать точку, то в результате нажатия кнопки Вычислить на экране появится окно с сообщением об ошибке (рис. В42).
Рис. В42. Пример ошибки времени выполнения (программа запущена из Windows)
Причина возникновения ошибки заключается в следующем. В тексте программы дробная часть числа от целой отделяется точкой. При вводе исходных данных в поле редактирования пользователь может (если не предпринять никаких дополнительных усилий) отделить дробную часть числа от целой точкой или запятой. Какой из этих двух символов является допустимым, зависит от настройки Windows.
Если в настройке Windows указано, что разделитель целой и дробной частей числа — запятая (для России это стандартная установка), а пользователь во время работы программы введет в поле редактирования, например, строку 3.20, то при выполнении инструкции
t = StrToFloat(Edit2.Text)
возникнет исключение, т. к. при стандартной , для России настройке Windows содержимое поля Edit2 и, следовательно, аргумент функции strToFloat не являются изображением дробного числа.
Если программа запущена из среды разработки, то при возникновении исключения выполнение программы приостанавливается, и на экране появляется окно с сообщением об ошибке и ее типе. В качестве примера на рис. В43 приведено окно с сообщением о том, что введенная пользователем строка не является дробным числом.
Рис. В43. Пример сообщения о возникновении исключения (программа запущена из Delphi)
После нажатия кнопки ОК программист может продолжить выполнение программы (для этого надо из меню Run выбрать команду Step Over) или прервать выполнение программы. В последнем случае нужно из меню Run выбрать команду Program Reset.
При разработке программы программист должен постараться предусмотреть все возможные варианты некорректных действий пользователя, которые могут привести к возникновению ошибок времени выполнения (исключения), и обеспечить способы защиты от них.
В листинге В5 приведена версия программы Скорость бега, в которой реализована защита от некоторых некорректных действий пользователя, в частности, программа.позволяет вводить в поле Дистанция (Editl) только цифры.
Ошибки
Компилятор генерирует исполняемую программу лишь в том случае, если исходный текст не содержит синтаксических ошибок. В большинстве случаев в только что набранной программе есть ошибки. Программист должен их устранить.Чтобы перейти к фрагменту кода, который содержит ошибку, надо установить курсор в строку с сообщением об ошибке и из контекстного меню (рис. В40) выбрать команду Edit source.
Процесс устранения ошибок носит итерационный характер. Обычно сначала устраняются наиболее очевидные ошибки, например, декларируются необъявленные переменные. После очередного внесения изменений в текст программы выполняется повторная компиляция. Следует учитывать тот факт, что компилятор не всегда может точно локализовать ошибку. Поэтому, анализируя фрагмент программы, который, по мнению компилятора, содержит ошибку, нужно обращать внимание не только на тот фрагмент кода, на который компилятор установил курсор, но и на тот, который находится в предыдущей строке.
Рис. В40. Переход к фрагменту программы, содержащему ошибку
В табл. В10 перечислены наиболее типичные ошибки и соответствующие им сообщения компилятора.
Таблица В10. Сообщения компилятора об ошибках
| Сообщение |
Вероятная причина |
||
| Missing operator or semicolon (Отсутствует оператор или точка с запятой) |
После инструкции не поставлена точка с запятой |
||
Если в программе нет синтаксических ошибок, компилятор создает исполняемый файл программы. Имя исполняемого файла такое же, как и у файла проекта, а расширение — exe. Delphi помещает исполняемый файл в тот же каталог, где находится файл проекта.
Перенос приложения на другой компьютер
Небольшую программу, которая использует только стандартные компоненты и представляет собой один-единственный ЕХЕ-файл, можно перенести на другой компьютер вручную, например, при помощи дискеты. Как правило, при запуске таких программ на другом компьютере проблем не возникает.Программы, которые используют библиотеки, драйверы и другие программные компоненты, например, компоненты доступа к базам данных, перенести на другой компьютер вручную проблематично. Для таких программ лучше создать установочный диск (CD-ROM). Сделать это можно, например, при помощи пакета InstallShield Express, который входит в комплект поставки Delphi. Процесс создания установочного диска описан в гл. 18.
Первый проект
Для демонстрации возможностей Delphi и технологии визуального проектирования разработаем приложение, используя которое, можно вычислить скорость, с которой спортсмен пробежал дистанцию. Вид окна программы во время ее работы приведен на рис. В11.

Рис. В11. Окно программы вычисления скорости бега
Для начала работы над новой программой запустите Delphi. Если вы уже работаете в среде разработки и у вас загружен другой проект, выберите в меню File (Файл) команду New | Application (Создать | Приложение).
В последнее время резко возрос
Delphi — что это?В последнее время резко возрос интерес к программированию. Это связано с развитием и внедрением в повседневную жизнь информационно-коммуникационных технологий. Если человек имеет дело с компьютером, то рано или поздно у него возникает желание, а иногда и необходимость, программировать.
Среди пользователей персональных компьютеров в настоящее время наиболее популярно семейство операционных систем Windows и, естественно, что тот, кто собирается программировать, стремится писать программы, которые будут работать в этих системах.
Несколько лет назад рядовому программисту оставалось только мечтать о создании собственных программ, работающих в среде Windows, т. к. единственным средством разработки был Borland C++ for Windows, явно ориентированный на профессионалов, обладающих серьезными знаниями и опытом.
Бурное развитие вычислительной техники, потребность в эффективных средствах разработки программного обеспечения привели к появлению систем программирования, ориентированных на так называемую "быструю разработку", среди которых можно выделить Borland Delphi и Microsoft Visual Basic. В основе систем быстрой разработки (RAD-систем, Rapid Application Development — среда быстрой разработки приложений) лежит технология визуального проектирования и событийного программирования, суть которой заключается в том, что среда разработки берет на себя большую часть рутинной работы, оставляя программисту работу по конструированию диалоговых окон и функций обработки событий. Производительность программиста при использовании RAD-систем -фантастическая!
Delphi — это среда быстрой разработки, в которой в качестве языка программирования используется язык Delphi. Язык Delphi — строго типизированный объектно-ориентированный язык, в основе которого лежит хорошо знакомый программистам Object Pascal.
В настоящее время программистам стала доступна очередная версия пакета Delphi - Borland Delphi 7 Studio. Как и предыдущие версии, Borland Delphi 7 Studio позволяет создавать самые различные программы: от простейших однооконных приложений до программ управления распределенными базами. В состав пакета включены разнообразные утилиты, обеспечивающие работу с базами данных, XML-документами, создание справочной системы, решение других задач. Отличительной особенностью седьмой версии является поддержка технологии .NET.
Borland Delphi 7 Studio может работать в среде операционных систем от Windows 98 до Windows XP. Особых требований, по современным меркам, к ресурсам компьютера пакет не предъявляет: процессор должен быть типа Pentium или Celeron с тактовой частотой не ниже 166 МГц (рекомендуется Pentium II 400 МГц), оперативной памяти - 128 Мбайт (рекомендуется 256 Мбайт), достаточное количество свободного дискового пространства (для полной установки версии Enterprise необходимо приблизительно 475 Мбайт).
Об этом диске
В книге, которая посвящена программированию в конкретной среде разработки, необходим баланс между тремя линиями — языком программирования, техникой и технологией программирования (программированием как таковым) и средой разработки. Уже при первом знакомстве со средой разработки, представлении ее возможностей у автора возникает проблема: чтобы описать процесс разработки программы, объяснить, как работает программа, нужно оперировать такими терминами, как объект, событие, свойство, понимание которых на начальном этапе изучения программирования весьма проблематично. Как поступить? Сначала дать описание языка, а затем приступить к описанию среды разработки и процесса программирования в Delphi? Очевидно, что это не лучший вариант. Поэтому при изложении материала принят подход, в основу которого положен принцип соблюдения баланса между языком программирования, методами программирования и средой разработки. В начале книги некоторые понятия, без которых просто невозможно изложение материала, даются на уровне определений.
Книга, которую вы держите в руках, — это не описание языка Delphi или среды разработки Delphi 7 Studio. Это учебное пособие по программированию на языке Delphi в одноименной среде. В нем рассмотрена вся цепочка, весь процесс создания программы: от разработки диалогового окна и функций обработки событий до создания справочной системы и установочного диска.
Цель этой книги может быть сформулирована так: научить программировать в среде Delphi, т. е. создавать законченные программы различного назначения: от простых однооконных приложений до вполне профессиональных программ работы с базами данных.
Научиться программировать можно только программируя, решая конкретные задачи. При этом достигнутые в программировании успехи в значительной степени зависят от опыта. Поэтому, чтобы получить максимальную пользу от книги, вы должны работать с ней активно. Не занимайтесь просто чтением примеров, реализуйте их с помощью вашего компьютера. Не бойтесь экспериментировать — вносите изменения в программы. Чем больше вы сделаете самостоятельно, тем большему вы научитесь!
Предупреждения и подсказки
При обнаружении в программе неточностей, которые не являются ошибками, компилятор выводит подсказки (Hints) и предупреждения (warnings).Например, наиболее часто выводимой подсказкой является сообщение об объявленной, но не используемой переменной:
Variable ... is declared but never used in ... Действительно, зачем объявлять переменную и не использовать ее?
В табл. В11 приведены предупреждения, наиболее часто выводимые компилятором.
Таблица В11. Предупреждения компилятора
| Предупреждение |
Вероятная причина |
||
| Variable... is declared but never used in ... Variable . . . might not have been initialized. (Вероятно, используется не инициализированная переменная) |
Переменная не используется В программе нет инструкции, которая присваивает переменной начальное значение |
||
Редактор кода
Редактор кода выделяет ключевые слова языка программирования (procedure, var, begin, end, if и др.) полужирным шрифтом, что делает текст программы более выразительным и облегчает восприятие структуры программы.Помимо ключевых слов редактор кода выделяет курсивом комментарии.
В процессе разработки программы часто возникает необходимость переключения между окном редактора кода и окном формы. Сделать это можно при помощи командной кнопки Toglle Form/Unit, находящейся на панели инструментов View (рис. В28), или нажав клавишу
Рис. В28. Панель инструментов View
Шаблоны кода
В процессе набора текста удобно использовать шаблоны кода (Code Templates). Шаблон кода — это инструкция программы, записанная в общем виде. Например, шаблон для инструкции case выглядит так:case of :;
:;
else ;
end;
Редактор кода предоставляет программисту большой набор шаблонов: объявления массивов, классов, функций, процедур; инструкций выбора (if, case), циклов (for, while). Для некоторых инструкций , например if и while, есть несколько вариантов шаблонов.
Для того чтобы в процессе набора текста программы воспользоваться шаблоном кода и вставить его в текст программы, нужно нажать комбинацию клавиш
Программист может создать свой собственный шаблон кода и использовать его точно так же, как и стандартный. Для того чтобы создать шаблон кода, нужно из меню Tools выбрать команду Editor Options, во вкладке Source Options щелкнуть на кнопке Edit Code Templates, в появившемся диалоговом окне Code Templates щелкнуть на кнопке Add и в появившемся окне Add Code Template (рис. ВЗЗ) задать имя шаблона (Shortcut Name) и его краткое описание (Description). Затем, после щелчка на кнопке ОК, в поле Code диалогового окна Code Templates ввести шаблон (рис. В34).
Рис. В32. Список шаблонов кода отображается в результате нажатия клавиш
Рис. В33. В поля диалогового окна надо ввести имя шаблона и его краткое описание
Рис. В34. Пример шаблона кода программиста
Система подсказок
В процессе набора текста программы редактор кода выводит справочную информацию о параметрах процедур и функций, о свойствах и методах объектов.Например, если в окне редактора кода набрать MessageDig (имя функции, которая выводит на экран окно сообщения) и открывающую скобку, то на экране появится окно подсказки, в котором будут перечислены параметры функции MessageDig с указанием их типа (рис. В29). Один из параметров выделен полужирным. Так редактор подсказывает программисту, какой параметр он должен вводить. После набора параметра и запятой в окне подсказки будет выделен следующий параметр. И так до тех пор, пока не будут указаны все параметры.
Для объектов редактор кода выводит список свойств и методов. Как только программист наберет имя объекта (компонента) и точку, так сразу на экране появляется окно подсказки — список свойств и методов этого объекта (рис. В30). Перейти к нужному элементу списка можно при помощи клавиш перемещения курсора или набрав на клавиатуре несколько первых букв имени нужного свойства или метода. После того как будет выбран нужный элемент списка и нажата клавиша
Система подсказок существенно облегчает процесс подготовки текста программы, избавляет от рутины. Кроме того, если во время набора программы подсказка не появилась, это значит, что программист допустил ошибку: скорее всего, неверно набрал имя процедуры или функции.
Рис. В29. Пример подсказки
Рис. В30. Редактор кода автоматически выводит список свойств и методов объекта (компонента)
Рис. В31. Окно Code Explorer облегчает навигацию по тексту программы
Событие и процедура обработки события
Вид созданной формы подсказывает, как работает приложение. Очевидно, что пользователь должен ввести в поля редактирования исходные данные и щелкнуть мышью на кнопке Вычислить. Щелчок на изображении командной кнопки — это пример того, что в Windows называется событием.Событие (Event) — это то, что происходит во время работы программы. В Delphi каждому событию присвоено имя. Например, щелчок кнопкой мыши - это событие OnClick, двойной щелчок мышью событие OnDblClick.
В табл. В9 приведены некоторые события Windows.
Таблица В9. События
| Событие |
Происходит |
||
| OnClick |
При щелчке кнопкой мыши |
||
| OnDblClick |
При двойном щелчке кнопкой мыши |
||
| OnMouseDown |
При нажатии кнопки мыши |
||
| OnMouseUp |
При отпускании кнопки мыши |
||
| OnMouseMove |
При перемещении мыши |
||
| OnKeyPress |
При нажатии клавиши клавиатуры |
||
| OnKeyDown |
При нажатии клавиши клавиатуры. События OnKeyDown и OnKeyPress — это чередующиеся, повторяющиеся события, которые происходят до тех пор, пока не будет отпущена удерживаемая клавиша (в этот момент происходит событие OnKeyUp) |
||
| OnKeyUp |
При отпускании нажатой клавиши клавиатуры |
||
| OnCreate |
При создании объекта (формы, элемента управления). Процедура обработки этого события обычно используется для инициализации переменных, выполнения подготовительных действий |
||
| OnPaint |
При появлении окна на экране в начале работы программы, после появления части окна, которая, например, была закрыта другим окном, и в других случаях |
||
| OnEnter |
При получении элементом управления фокуса |
||
| OnExit |
При потере элементом управления фокуса |
||
Методику создания процедур обработки событий рассмотрим на примере процедуры обработки события OnClick для командной кнопки Вычислить.
Чтобы приступить к созданию процедуры обработки события, надо сначала в окне Object Inspector выбрать компонент, для которого создается процедура обработки события. Затем в этом же окне нужно выбрать вкладку Events (События).
Рис. В26. На вкладке Events перечислены события, которые может воспринимать компонент (в данном случае — командная кнопка)
В левой колонке вкладки Events (рис. В26) перечислены имена событий, которые может воспринимать выбранный компонент (объект). Если для события определена (написана) процедура обработки события, то в правой колонке рядом с именем события выводится имя этой процедуры.
Для того чтобы создать функцию обработки события, нужно сделать двойной щелчок мышью в поле имени процедуры обработки соответствующего события. В результате этого откроется окно редактора кода, в которое будет добавлен шаблон процедуры обработки события, а в окне Object Inspector рядом с именем события появится имя функции его обработки (рис. В27).
Delphi присваивает функции обработки события имя, которое состоит из двух частей. Первая часть имени идентифицирует форму, содержащую объект (компонент), для которого создана процедура обработки события. Вторая часть имени идентифицирует сам объект и событие. В нашем примере имя формы — Form1, имя командной кнопки — Buttoni, а имя события -Click.

Рис. В27. Шаблон процедуры обработки события, сгенерированный Delphi
В окне редактора кода между словами begin и end можно печатать инструкции, реализующие функцию обработки события.
В листинге В1 приведен текст функции обработки события onclick для командной кнопки Вычислить. Обратите внимание на то, как представлена программа. Ее общий вид соответствует тому, как она выглядит в окне редактора кода: ключевые слова выделены полужирным, комментарии — курсивом (выделение выполняет редактор кода). Кроме того, инструкции программы набраны с отступами в соответствии с принятыми в среде программистов правилами хорошего стиля.
Листинг В1. Процедура обработки события OnClick на кнопке Button1 (Вычислить)
// нажатие кнопки Вычислить
procedure TForm1.ButtonlClick(Sender: TObject);
var
dist : integer; // дистанция, метров
t: real; // время как дробное число
min : integer; // время, минуты
sek : integer; // время, секунды
v: real; // скорость
begin
// получить исходные данные из полей ввода
dist := StrToint(Edit1.Text); t := StrToFloat(Edit2.Text);
// предварительные преобразования
min := Trunc(t); // кол-во минут — это целая часть числа t
sek := Trunc(t*100) mod 100;
// кол-во секунд — это дробная часть
// числа t
// вычисление
v := (dist/1000) / ((min*60 + sek)/3600);
// вывод результата
label4.Caption := 'Дистанция: '+ Edit1.Text
+ ' м' + #13 + 'Время: ' + IntToStr(min)
+ ' мин ' + IntToStr(sek) + ' сек ' + #13 +
'Скорость: ' + FloatToStrF(v,ffFixed,4,2) + ' км/час';
end;
Функция Button1click выполняет расчет скорости и выводит результат расчета в поле Label4. Исходные данные вводятся из полей редактирования Editl и Edit2 путем обращения к свойству Text. Свойство Text содержит строку символов, которую во время работы программы введет пользователь. Для правильной работы программы строка должна содержать только цифры. Для преобразования строки в числа в программе используются функции StrToInt и strToFloat. Функция strToInt проверяет символы строки, переданной ей в качестве параметра (Edit1.Text - это содержимое поля Editl), на допустимость и, если все символы верные, возвращает соответствующее число. Это число записывается в переменную dist. Аналогичным образом работает функция strToFioat, которая возвращает дробное число, соответствующее содержимому поля Edit2. Это число записывается в переменную t.
После того как исходные данные будут помещены в переменные dist и t, выполняются подготовительные действия и расчет. Первоначально с использованием функции Trunc, которая "отбрасывает" дробную часть числа, выделяется целая часть переменной t — это количество минут. Значением выражения Trunc(t*100) mod 100 является количество секунд. Вычисляется это выражение так. Сначала число t умножается на 100. Полученное значение передается функции Trunc, которая возвращает целую часть результата умножения t на 100. Полученное таким образом число делится по модулю на 100. Результат деления по модулю — это остаток от деления.
После того как все данные готовы, выполняется расчет. Так как скорость должна быть выражена в км/час, то значения дистанции и времени, выраженные в метрах и минутах, преобразуются в километры и часы.
Вычисленное значение скорости выводится в поле Label4 путем присваивания значения свойству Caption. Для преобразования чисел в строки используются функции IntToStr И FloatToStr.
В результате нажатия кнопки Завершить программа должна завершить работу. Чтобы это произошло, надо закрыть, убрать с экрана, главное окно программы. Делается это при помощи метода close. Процедура обработки события Onclick для кнопки Завершить приведена в листинге В2.
Листинг В2. Процедура обработки события Onclick на кнопке Button2 (Завершить)
// нажатие кнопки Завершить
procedure TForm1.Button2Click(Sender: TObject);
begin
Form1.Close; // закрыть главное окно программы
end;
Создание значка для приложения
В состав Delphi входит программа Image Editor (Редактор изображений), при помощи которой программист может создать для своего приложения уникальный значок. Запускается Image Editor выбором соответствующей команды из меню Tools или из Windows — командой Пуск | Программы Borland Delphi 7 | Image Editor.Чтобы начать работу по созданию нового значка, нужно из меню File выбрать команду New, а из появившегося списка — опцию Icon File.
После выбора типа создаваемого файла открывается окно Icon Properties, в котором необходимо выбрать характеристики создаваемого значка: size (Размер) — 32x32 (стандартный размер значков Windows) и Colors (Палитра) — 16 цветов. В результате нажатия кнопки ОК открывается окно Icon1.ico, в котором можно, используя стандартные инструменты и палитру, нарисовать нужный значок.
Процесс рисования в Image Editor практически ничем не отличается от процесса создания картинки в обычном графическом редакторе, например, в Microsoft Paint. Однако есть одна тонкость. Первоначально поле изображения закрашено "прозрачным" (transparent) цветом. Если значок нарисовать на этом фоне, то при его выводе части поля изображения, закрашенные "прозрачным" цветом, примут цвет фона, на котором будет находиться значок.
В процессе создания картинки можно удалить (стереть) ошибочно нарисованные элементы, закрасив их прозрачным цветом, которому на палитре соответствует левый квадрат в нижнем ряду.
Кроме "прозрачного" цвета, в палитре есть "инверсный" цвет. Нарисованные этим цветом части рисунка при выводе на экран окрашиваются инверсным цветом относительно цвета фона.
Сохраняется созданный значок обычным образом, т. е. выбором из меню File команды Save.
Справочная система
В процессе набора программы можно получить справку, например, о конструкции языка или функции. Для этого нужно в окне редактора кода набрать слово (инструкцию языка программирования, имя процедуры или функции и т. д.), о котором надо получить справку, и нажать клавишуСправочную информацию можно получить, выбрав из меню Help команду Delphi Help. В этом случае на экране появится стандартное окно справочной системы (рис. В35). В этом окне на вкладке Предметный указатель нужно ввести ключевое слово, определяющее тему, по которой нужна справка. Как правило, в качестве ключевого слова используют первые несколько букв имени функции, процедуры, свойства или метода.
Рис. В35. Поиск справочной информации по ключевому слову
Структура проекта
Проект Delphi представляет собой набор программных единиц — модулей. Один из модулей — главный, содержит инструкции, с которых начинается выполнение программы. Главный модуль приложения полностью формируется Delphi.Главный модуль представляет собой файл с расширением dpr. Для того чтобы увидеть текст главного модуля приложения, нужно из меню Project выбрать команду View Source.
В листинге ВЗ приведен текст главного модуля программы вычисления скорости бега.
Листинг ВЗ. Главный модуль приложения Скорость бега program vrun;
uses
Forms,vrun1 in 'vrunl.pas' {Form1};
{$R *.res}
begin
Application.Initialize;
Application.CreateForm(TForm1, Form1);
Application.Run;
end.
Начинается главный модуль словом program, за которым следует имя программы, совпадающее с именем проекта. Имя проекта задается в момент сохранения проекта, и оно определяет имя создаваемого компилятором исполняемого файла программы. Далее за словом uses следуют имена используемых модулей: библиотечного модуля Forms и модуля формы vrunl.pas.
Строка {$R *.RES}, которая похожа на комментарий, — это директива компилятору подключить файл ресурсов. Файл ресурсов содержит ресурсы приложения: пиктограммы, курсоры, битовые образы и др. Звездочка показывает, что имя файла ресурсов такое же, как и у файла проекта, но с расширением res.
Файл ресурсов не "является текстовым файлом, поэтому просмотреть его с помощью редактора текста нельзя. Для работы с файлами ресурсов используют специальные программы, например, Resource Workshop. Можно также применять входящую в состав Delphi утилиту Image Editor, доступ к которой можно получить выбором из меню Tools команды Image Editor.
Исполняемая часть главного модуля находится между инструкциями begin и end. Инструкции исполняемой части обеспечивают инициализацию приложения и вывод на экран стартового окна.
Помимо главного модуля, каждая программа включает в себя еще как минимум один модуль формы, который содержит описание стартовой формы приложения и поддерживающих ее работу процедур. В Delphi каждой форме соответствует свой модуль.
В листинге В4 приведен текст модуля программы вычисления скорости бега.
Листинг В4. Модуль программы Скорость бега
unit vrun1;
interface
uses
Windows, Messages, SysUtils, Variants, Classes,
Graphics, Controls, Forms, Dialogs, StdCtrls;
type
TForm1 = class(TForm) Edit1: TEdit;
Edit2: TEdit; Label1: TLabel;
Label2: TLabel; Label3: TLabel;
Label4: TLabel;
Button1: TButton;
Button2: TButton;
procedure ButtonlClick(Sender: TObject);
procedure Button2Click(Sender: TObject);
private
{ Private declarations } public
{ Public declarations } end;
var
Form1: TForm1;
implementation
{$R *.dfm}
// нажатие кнопки Вычислить
procedure TForm1.ButtonlClick'(Sender: TObject);
var
dist : integer; // дистанция, метров
t: real; // время как дробное число
min : integer; // время, минуты
sek : integer; // время, секунды
v: real;
// скорость
begin
// получить исходные данные из полей ввода
dist := StrToInt(Edit1.Text); t := StrToFloat(Edit2.Text);
// предварительные преобразования
min := Trunc(t); // кол-во минут — это целая часть числа t
sek := Trunc(t*100) mod 100; // кол-во секунд — это дробная часть
// числа t
// вычисление
v := (dist/1000) / ((min*60 + sek)/3600);
// вывод результата
label4.Caption := 'Дистанция: '+ Edit1.Text + ' м' + #13
+ 'Время: ' + IntToStr(min) + ' мин '
+ IntToStr(sek) + ' сек ' + #13 +
'Скорость: ' + FloatToStrF(v,ffFixed,4,2) + км/час';
end;
// нажатие кнопки Завершить
procedure TForm1.Button2Click(Sender: TObject)
begin
Form1.Close;
end;
end.
Начинается модуль словом unit, за которым следует имя модуля. Именно это имя упоминается в списке используемых модулей в инструкции uses главного модуля приложения, текст которого приведен в листинге ВЗ.
Модуль состоит из следующих разделов:
Раздел интерфейса (начинается словом interface) сообщает компилятору, какая часть модуля является доступной для других модулей программы. В этом разделе перечислены (после слова uses) библиотечные модули, используемые данным модулем. Также здесь находится сформированное Delphi описание формы, которое следует за словом type.
Раздел реализации открывается словом implementation и содержит объявления локальных переменных, процедур и функций, поддерживающих работу формы.
Начинается раздел реализации директивой {$R *.DFM}, указывающей компилятору, что в процессе генерации выполняемого файла надо использовать описание формы. Описание формы находится в файле с расширением dfm, имя которого совпадает с именем модуля. Файл описания формы генерируется средой Delphi на основе внешнего вида формы.
За директивой ($R *.DFM} следуют процедуры обработки событий для формы и ее компонентов. Сюда же программист может поместить другие процедуры и функции.
Раздел инициализации позволяет выполнить инициализацию переменных модуля. Инструкции раздела инициализации располагаются после раздела реализации (описания всех процедур и функций) между begin и end. Если раздел инициализации не содержит инструкций (как в приведенном примере), то слово begin не указывается.
Следует отметить, что значительное количество инструкций модуля формирует Delphi. Например, Delphi, анализируя действия программиста по созданию формы, генерирует описание класса формы (после слова type). В приведенном примере инструкции, набранные программистом, выделены фоном. Очевидно, что Delphi выполнила значительную часть работы по составлению текста программы.
Установка Delphi
Существует четыре варианта пакета Borland Delphi 7 Studio: Personal, Professional, Enterprise и Architect. Каждый из этих комплектов включает стандартный набор средств, обеспечивающих разработку высокоэффективных программ различного назначения, в том числе для работы с базами данных. Вместе с тем, чем выше уровень комплекта (от Personal до Architect), тем большие возможности он предоставляет программисту. Так, комплект Enterprise позволяет разрабатывать приложения работы с удаленными базами данных (например, InterBase), а комплект Personal — нет. Подробную информацию о структуре, составе и возможностях пакетов Borland Delphi 7 Studio можно найти на сайте Borland (www.borland.com/delphi).Материал книги не привязан к конкретному комплекту Delphi. Все задачи, рассмотренные в качестве примеров, могут быть реализованы в рамках набора Personal.
Установка Delphi 7 на компьютер выполняется с CD-ROM, на котором находятся все необходимые файлы и программа инициализации установки (Delphi Setup Launcher). Программа инициализации установки запускается автоматически, как только установочный диск будет помещен в CD-дисковод.
В результате запуска программы инициализации установки на экране появляется окно Delphi 7 Setup Launcher (рис. В1) с указанием программных продуктов, которые могут быть инсталлированы на компьютер с установочного CD-ROM. Это, прежде всего, Delphi 7, сервер базы данных InterBase 6.5, локальный сервер базы данных InterBase 6.5, инструмент удаленной отладки Remote Debugger Server, утилита ModelMaker и InstallShield Express — утилита создания установочных CD-ROM.
Рис. В1. Начало установки Delphi 7
Для того чтобы активизировать процесс установки Delphi, следует щелкнуть на строке Delphi 7. Процесс установки Delphi обычный. После ввода серийного номера (Serial Number) и ключа (Authorization Key) на экране сначала появляется окно с лицензионным соглашением, затем — окно Setup Type (рис. В2), в котором можно выбрать один из возможных вариантов установки: Typical (Обычный), Compact (Компактный) или Custom (Выборочный, определяемый пользователем).
Обычный вариант предполагает, что с установочного CD-ROM на жесткий диск компьютера будут скопированы все компоненты Delphi. Обычный вариант установки требует наибольшего свободного места на жестком диске компьютера, порядка 475 Мбайт (для комплекта Enterprise). И если на жестком диске компьютера достаточно свободного места, лучше выбрать этот вариант.
При компактной установке на жесткий диск компьютера копируются только самые необходимые компоненты Delphi. Компактный вариант требует наименьшего количества свободного дискового пространства. Однако в этом случае некоторые возможности среды разработки Delphi будут недоступны. В частности, при компактной установке на жесткий диск не копируются файлы справочной системы, некоторые компоненты и утилиты, примеры.
Выборочный вариант позволяет программисту выбрать только необходимые для работы инструменты и компоненты Delphi. Обычно такой вариант установки используют опытные программисты. Выборочный вариант можно выбрать и в том случае, если на диске компьютера недостаточно свободного места для полной установки.
Рис. В2. В диалоговом окне Setup Type нужно выбрать вариант установки
Выбрав вариант установки, нажмите кнопку Next. Если была выбрана частичная (Custom) установка, то открывается диалоговое окно Custom Setup (рис. ВЗ), в котором можно выбрать устанавливаемые компоненты, точнее -указать компоненты, которые устанавливать не надо. Чтобы запретить установку компонента, нужно щелкнуть на изображении диска слева от названия компонента и из появившегося меню выбрать команду Do Not Install.
Рис. ВЗ. Запрет установки компонента
Если выбран тип установки Typical, то в результате щелчка на кнопке Next открывается окно Destination Folder, в котором указаны каталоги, куда будет установлен пакет Delphi и его компоненты.
Очередной щелчок на кнопке Next открывает окно Save Installation Database, в котором пользователю предлагается сохранить информацию о процессе установки на жестком диске компьютера, что обеспечит возможность удаления (деинсталляции) Delphi в дальнейшем без использования установочного CD-ROM. На этом процесс подготовки к установке заканчивается. На экране появляется окно Ready To Install the Program, щелчок на кнопке Install в котором активизирует процесс установки.
По окончании процесса установки на экране появляется окно с информационным сообщением о том, что установка выполнена (рис. В4). Щелчок на кнопке Finish закрывает это окно.
Рис. В4. Процесс установки завершен
Теперь можно приступить к работе, запустить Delphi. Однако перед тем, как это сделать, рекомендуется задать рабочий каталог, каталог проектов. Для этого нужно установить указатель мыши на команду запуска Delphi (Пуск | Программы | Borland Delphi 7 | Delphi 7), щелкнуть правой кнопкой мыши, и из появившегося контекстного меню выбрать команду Свойства. Затем в появившемся окне Свойства: Delphi 7 в поле Рабочая папка ввести имя папки, предназначенной для проектов Delphi (рис. В5).
Рис. В5. Определение папки проектов
Внесение изменений
После нескольких запусков программы Скорость бега возникает желание внести изменения в программу. Например, было бы неплохо, чтобы после ввода дистанции и нажатия клавишиЧтобы внести изменения в программу, нужно запустить Delphi и открыть соответствующий проект. Сделать это можно обычным способом, выбрав из меню File команду Open Project. Можно также воспользоваться командой Reopen из меню File. При выборе команды Reopen открывается список проектов, над которыми программист работал в последнее время.
В листинге В5 приведена программа Скорость бега, в которую добавлены
Процедуры обработки событий OnKeyPress Для компонентов Edit1 и Edit2.
Следует обратить внимание на то, что для добавления в программу процедуры обработки события нужно в окне Object Inspector выбрать компонент, для которого создается процедура, затем на вкладке Events выбрать событие и сделать двойной щелчок в поле имени процедуры. Delphi сформирует шаблон процедуры обработки события. После этого можно вводить инструкции, реализующие процедуру обработки.
Листинг В5. Модуль программы Скорость бега после внесения изменений unit vrun1;
interface
uses
Windows, Messages, SysUtils, Variants, Classes, Graphics, Controls, Forms,
Dialogs, StdCtrls;
type
TForml = class(TForm) Editl: TEdit;
Edit2: TEdit; Label1: TLabel;
Label2: TLabel;
Label3: TLabel;
Label4: TLabel;
Buttonl: TButton;
Button2: TButton;
procedure Button1Click(Sender: TObject);
procedure Button2Click(Sender: TObject);
procedure EditlKeyPress(Sender: TObject; var Key: Char);
private
{ Private declarations } public
{ Public declarations } end;
var
Form1: TForm1;
implementation
{$R *.dfm)
// нажатие кнопки Вычислить
procedure TForm1.ButtonlClick(Sender: TObject);
var
dist : integer; // дистанция, метров
t: real; // время как дробное число
min : integer; // время, минуты
sek : integer; // время, секунды
v: real; // скорость
begin
// получить исходные данные из полей ввода
dist := StrToInt(Editl.Text); t := StrToFloat(Edit2.Text);
// предварительные преобразования
min := Trunc(t); // кол-во минут — это целая часть числа t
sek := Trunc(t*100) mod 100; // кол-во секунд — это дробная часть
// числа t
// вычисление
v := (dist/1000) / ( (min*60 + sek)/3600);
// вывод результата
label4.Caption := 'Дистанция: '+ Editl.Text +
' м' + #13 + 'Время: ' + IntToStr(min) +
' мин ' + IntToStr(sek) + ' сек ' + #13 +
'Скорость: ' + FloatToStrF(v,ffFixed,4,2) + ' км/час';
end;
// нажатие кнопки Завершить
procedure TForml.Button2Click(Sender: TObject);
begin
Form1.Close; end;
// нажатие клавиши в поле Дистанция
procedure TForm1.Edit1KeyPress(Sender: TObject; var Key: Char);
begin
// Key — символ, соответствующий нажатой клавише.
// Если символ недопустимый, то процедура заменяет его
// на символ с кодом 0. В результате этого символ в поле
// редактирования не появляется, и у пользователя создается
// впечатление, что программа не реагирует на нажатие некоторых
// клавиш.
case Key of
'0'..'9': ; // цифра
#8 : ; // клавиша
#13 : Edit2.SetFocus ; // клавиша
// остальные символы — запрещены
else Key :=Chr(0); // символ не отображать
end;
end;
end.
После внесения изменений проект следует сохранить. Для этого нужно из меню File выбрать команду Save all.
Запуск программы
Пробный запуск программы можно выполнить непосредственно из Delphi, не завершая работу со средой разработки. Для этого нужно из меню Run выбрать команду Run или щелкнуть на соответствующей кнопке панели инструментов Debug (рис. В41).
Рис. В41. Запуск программы из среды разработки
Иллюстрированный самоучитель по Delphi 7 для начинаюших
Алгоритм и программа
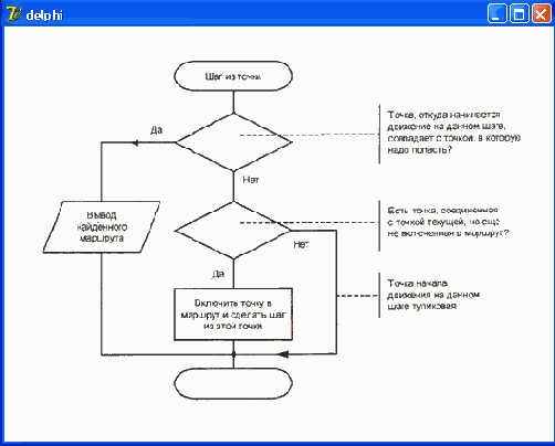
На первом этапе создания программы программист должен определить последовательность действий, которые необходимо выполнить, чтобы решить поставленную задачу, т. е. разработать алгоритм. Алгоритм — это точное предписание, определяющее процесс перехода от исходных данных к результату.Алгоритм решения задачи может быть представлен в виде словесного описания или графически — в виде блок-схемы. При изображении алгоритма в виде блок-схемы используются специальные символы (рис. 1.1).
Рис. 1.1. Основные символы, используемые для представления алгоритма в виде блок-схемы
Представление алгоритма в виде блок-схемы позволяет программисту уяснить последовательность действий, которые должны быть выполнены для решения задачи, убедиться в правильности понимания поставленной задачи.
При программировании в Delphi алгоритм решения задачи представляет собой совокупность алгоритмов процедур обработки событий.
В качестве примера на рис. 1.2 приведена совокупность алгоритмов программы Стоимость покупки, а на рис. 1.3 — ее диалоговое окно. После разработки диалогового окна и алгоритмов обработки событий можно приступить к написанию программы. Ее текст приведен в листинге 1.1.
Листинг 1.1. Программа Стоимость покупки
unit pokupka_1;
interface uses
Windows, Messages, SysUtils, Variants, Classes, Graphics, Controls, Forms, Dialogs, StdCtrls;
type
TForm1 = class(TForra)
Edit1: TEdit;
Edit2: TEdit;
Label1: TLabel;
Label2: TLabel;
Button1: TButton;
Label3: TLabel;
procedure ButtonlClick(Sender: TObject);
procedure Edit2KeyPress(Sender: TObject;
var Key: Char);
procedure EditlKeyPress(Sender: TObject;
var Key: Char); private
{ Private declarations } public
{ Public declarations }
end;
var
Forml: TForm1;
implementation
{$R *.dfm}
// подпрограмма
procedure Summa;
var
cena: real; // цена
kol: integer; // количество
s: real; // сумма
mes: string[255]; // сообщение
begin
cena := StrToFloat(Form1.Edit1.Text);
kol := StrToInt(Forml.Edit2.Text);
s := cena * kol;
if s > 500 then
begin
s := s * 0.9;
mes := 'Предоставляется скидка 10%' + #13;
end;
mes := mes+ 'Стоимость покупки: '
+ FloatToStrF(s,ffFixed,4,2) +' руб.';
Forml.Label3.Caption := mes;
end;
// щелчок на кнопке Стоимость
procedure TForml.ButtonlClick(Sender: TObject);
begin
Summa; // вычислить сумму покупки
end;
// нажатие клавиши в поле Количество
procedure TForml.Edit2KeyPress(Sender: TObject; var Key: Char);
begin
case Key of
'0' .. '9',#8: ; // цифры и клавиша
#13: Summa; // вычислить стоимость покупки
else Key := Chr(O); // символ не отображать
end;
end;
// нажатие клавиши в поле Цена
procedure TForm1.EditlKeyPress(Sender: TObject; var Key: Char);
begin
case Key of
'0' .. '9', #8 : ; // цифры и клавиша
#13: Form1.Edit2.SetFocus; // клавиша
'.' ,'.' :
begin
if Key = '.'
then Key:=', if Pos(',',Edit1.Text) <> 0
then Key:= Chr(0);
end;
else // все остальные символы запрещены
Key := Chr(0);
end;
end;
end.
Рис. 1.2. Алгоритм программы вычисления стоимости покупки — совокупность алгоритмов обработки событий на компонентах формы
Рис. 1.3. Окно (форма) программы Стоимость покупки
Целый тип
Язык Delphi поддерживает семь целых типов данных: shortint, smailint, Longint, Int64, Byte, word и Longword, описание которых приведено в табл. 1.1.Таблица 1.1. Целые типы
| Тип |
Диапазон |
Формат |
||
| Shortint |
-128-127 |
8 битов |
||
| Smallint |
-32 768 - 32 767 |
16 битов |
||
| Longint |
-2 147 483 648 - 2 147 483 647 |
32 бита |
||
| Int64 |
-263- 263 - 1 |
64 бита |
||
| Byte |
0-255 |
8 битов, беззнаковый |
||
| Word |
0-65 535 |
16 битов, беззнаковый |
||
| Longword |
0 - 4 294 967 295 |
32 бита, беззнаковый |
||
Числовые константы
В тексте программы числовые константы записываются обычным образом, т. е. так же, как числа, например, при решении математических задач. При записи дробных чисел для разделения целой и дробных частей используется точка. Если константа отрицательная, то непосредственно перед первой цифрой ставится знак "минус".Ниже приведены примеры числовых констант:
123 0.0
-524.03 0
Дробные константы могут изображаться в виде числа с плавающей точкой. Представление в виде числа с плавающей точкой основано на том, что любое число может быть записано в алгебраической форме как произведение числа, меньшего 10, которое называется мантиссой, и степени десятки, именуемой порядком.
В табл. 1.3 приведены примеры чисел, записанных в обычной форме, в алгебраической форме и форме с плавающей точкой.
Таблица 1.3. Примеры записи дробных чисел
| Число |
Алгебраическая форма |
Форма с плавающей точкой |
||
| 1 000 000 -123.452 0,0056712 |
1х106 -1,23452x102 5,6712х10-3 |
1 .0000000000Е+06 -1 .2345200000Е+02 5,6712000000Е-03 |
||
Функции преобразования
Функции преобразования (табл. 1.7) наиболее часто используются в инструкциях, обеспечивающих ввод и вывод информации. Например, для того чтобы вывести в поле вывода (компонент Label) диалогового окна значение переменной типа real, необходимо преобразовать число в строку символов, изображающую данное число. Это можно сделать при помощи функции FloatToStr, которая возвращает строковое представление значения выражения, указанного в качестве параметра функции.Например, инструкция Labeii.caption := FioatTostr(x) выводит значе-ние переменной х в поле Labeii.
Таблица 1.7. Функции преобразования
| Функция |
Значение функции |
||
| Chr(n) IntToStr (k) |
Символ, код которого равен n Строка, являющаяся изображением целого k |
||
| Функция |
Значение функции |
||
| FloatToStr (n) |
Строка, являющаяся изображением вещественного n |
||
| FloatToStrF(n, f , k,m) |
Строка, являющаяся изображением вещественного п. При вызове функции указывают: f — формат (способ изображения); k — точность (нужное общее количество цифр); m — количество цифр после десятичной точки |
||
| StrToInt (s) |
Целое, изображением которого является строка s |
||
| StrToFloat (s) |
Вещественное, изображением которого является строка s |
||
| Round (n) |
Целое, полученное путем округления n по известным правилам |
||
| Trunc (n) |
Целое, полученное путем отбрасывания дробной части n |
||
| Frac(n) |
Дробное, представляющее собой дробную часть вещественного n |
||
| Int (n) |
Дробное, представляющее собой целую часть вещественного n |
||
Инструкция присваивания
Инструкция присваивания является основной вычислительной инструкцией. Если в программе надо выполнить вычисление, то нужно использовать инструкцию присваивания.В результате выполнения инструкции присваивания значение переменной меняется, ей присваивается значение.
В общем виде инструкция присваивания выглядит так: Имя : = Выражение;
где:
Surama := Сеnа * Kol; Skidka := 10; Found := False;
Использование функций
Обычно функции используют в качестве операндов выражений. Параметром функции может быть константа, переменная или выражение соответствующего типа. Ниже приведены примеры использования стандартных функций и функций преобразования.n := Round((x2-x1)/dx);
x1:= (-b + Sqrt(d)) / (2*а);
m := Random(10);
cena := StrToInt(Edit1.Text);
Edit2.Text := IntToStr(100);
mes := 'x1=' + FloatToStr(xl);
Язык программирования Delphi
В среде программирования Delphi для записи программ используется язык программирования Delphi. Программа на Delphi представляет собой последовательность инструкций, которые довольно часто называют операторами. Одна инструкция от другой отделяется точкой с запятой.Каждая инструкция состоит из идентификаторов. Идентификатор может обозначать:
Этапы разработки программы
Выражение "написать программу" отражает только один из этапов создания компьютерной программы, когда разработчик программы (программист) действительно пишет команды (инструкции) на бумаге или при помощи текстового редактора.Программирование — это процесс создания (разработки) программы, который может быть представлен последовательностью следующих шагов:
1. Спецификация (определение, формулирование требований к программе).
2. Разработка алгоритма.
3. Кодирование (запись алгоритма на языке программирования).
4. Отладка.
5. Тестирование.
6. Создание справочной системы.
7. Создание установочного диска (CD-ROM).
Кодирование
После того как определены требования к программе и составлен алгоритм решения, алгоритм записывается на выбранном языке программирования. В результате получается исходная программа.Компиляция
Программа, представленная в виде инструкций языка программирования, называется исходной программой. Она состоит из инструкций, понятных человеку, но не понятных процессору компьютера. Чтобы процессор смог выполнить работу в соответствии с инструкциями исходной программы, исходная программа должна быть переведена на машинный язык — язык команд процессора. Задачу преобразования исходной программы в машинный код выполняет специальная программа — компилятор.Компилятор, схема работы которого приведена на рис. 1.4, выполняет последовательно две задачи:
1. Проверяет текст исходной программы на отсутствие синтаксических ошибок.
2. Создает (генерирует) исполняемую программу — машинный код.

Рис. 1.4. Схема работы компилятора
Следует отметить, что генерация исполняемой программы происходит только в том случае, если в тексте исходной программы нет синтаксических ошибок.
Генерация машинного кода компилятором свидетельствует лишь о том, что в тексте программы нет синтаксических ошибок. Убедиться, что программа работает правильно можно только в процессе ее тестирования — пробных запусках программы и анализе полученных результатов. Например, если в программе вычисления корней квадратного уравнения допущена ошибка в выражении (формуле) вычисления дискриминанта, то, даже если это выражение будет синтаксически верно, программа выдаст неверные значения корней.
Константы
В языке Delphi существует два вида констант: обычные и именованные.Обычная константа — это целое или дробное число, строка символов или отдельный символ, логическое значение.
Логические константы
Логическое высказывание (выражение) может быть либо истинно, либо ложно. Истине соответствует константа True, значению "ложь" - константа False.Логический тип
Логическая величина может принимать одно из двух значений True (истина) или False (ложь). В языке Delphi логические величины относят к типу Boolean.Математические функции
Математические функции (табл. 1.6) позволяют выполнять различные вычисления.Таблица 1.6. Математические функции
| Функция |
Значение |
||
| Аbs (n) |
Абсолютное значение n |
||
| Sqrt (n) |
Квадратный корень из n |
||
| Sqr (n) |
Квадрат n |
||
| Sin (n) |
Синус n |
||
| Cos (n) |
Косинус n |
||
| Arctan (n) |
Арктангенс n |
||
| Ехр(n) |
Экспонента n |
||
| Ln(n) |
Натуральный логарифм n |
||
| Rardom(n) |
Случайное целое число в диапазоне от 0 до n- 1 |
||
Отладка
Отладка — это процесс поиска и устранения ошибок. Ошибки в программе разделяют на две группы: синтаксические (ошибки в тексте) и алгоритмические. Синтаксические ошибки — наиболее легко устраняемые. Алгоритмические ошибки обнаружить труднее. Этап отладки можно считать законченным, если программа правильно работает на одном-двух наборах входных данных.Переменная
Переменная — это область памяти, в которой находятся данные, которыми оперирует программа. Когда программа манипулирует с данными, она, фактически, оперирует содержимым ячеек памяти, т. е. переменными.Чтобы программа могла обратиться к переменной (области памяти), например, для того, чтобы получить исходные данные для расчета по формуле или сохранить результат, переменная должна иметь имя. Имя переменной придумывает программист.
В качестве имени переменной можно использовать последовательность из букв латинского алфавита, цифр и некоторых специальных символов. Первым символом в имени переменной должна быть буква. Пробел в имени переменной использовать нельзя.
Следует обратить внимание на то, что компилятор языка Delphi не различает прописные и строчные буквы в именах переменных, поэтому имена SUMMA, Summa и summa обозначают одну и ту же переменную.
Желательно, чтобы имя переменной было логически связано с ее назначением. Например, переменным, предназначенным для хранения коэффициентов и корней квадратного уравнения, которое в общем виде традиционно записывают
ах2 + bх + с = 0
вполне логично присвоить имена а, b, с, x1 и х2. Другой пример. Если в программе есть переменные, предназначенные для хранения суммы покупки и величины скидки, то этим переменным можно присвоить имена
TotalSumm и Discount или ObSumma и Skidka.
В языке Delphi каждая переменная перед использованием должна быть объявлена. С помощью объявления устанавливается не только факт существования переменной, но и задается ее тип, чем указывается и диапазон допустимых значений.
В общем виде инструкция объявления переменной выглядит так:
Имя : тип;
где:
а : Real; b : Real; i : Integer;
В приведенных примерах объявлены две переменные типа real и одна переменная типа integer.
В тексте программы объявление каждой переменной, как правило, помещают на отдельной строке.
Если в программе имеется несколько переменных, относящихся к одному типу, то имена этих переменных можно перечислить в одной строке через запятую, а тип переменных указать после имени последней переменной через двоеточие, например:
а,b,с : Real; x1,x2 : Real;
Процедуры и функции
При программировании в Delphi работа программиста заключается в основном в разработке процедур (подпрограмм) обработки событий.При возникновении события автоматически запускается процедура обработки события, которую и должен написать программист. Задачу вызова процедуры обработки при возникновении соответствующего события берет на себя Delphi.
В языке Object Pascal основной программной единицей является подпрограмма. Различают два вида подпрограмм: процедуры и функции. Как процедура, так и функция, представляют собой последовательность инструкций, предназначенных для выполнения некоторой работы. Чтобы выполнить инструкции подпрограммы, надо вызвать эту подпрограмму. Отличие функции от процедуры заключается в том, что с именем функции связано значение, поэтому имя функции можно использовать в выражениях.
Программа
Программа, работающая на компьютере, нередко отождествляется с самим компьютером, т. к. человек, использующий программу, "вводит в компьютер" исходные данные, как правило, при помощи клавиатуры, а компьютер "выдает результат" на экран, на принтер или в файл. На самом деле, преобразование исходных данных в результат выполняет процессор компьютера. Процессор преобразует исходные данные в результат по определенному алгоритму, который, будучи записан на специальном языке, называется программой. Таким образом, чтобы компьютер выполнил некоторую работу, необходимо разработать последовательность команд, обеспечивающую выполнение этой работы, или, как говорят, написать программу.Разработка алгоритма
На этапе разработки алгоритма необходимо определить последовательность действий, которые надо выполнить для получения результата. Если задача может быть решена несколькими способами и, следовательно, возможны различные варианты алгоритма решения, то программист, используя некоторый критерий, например, скорость решения алгоритма, выбирает наиболее подходящее решение. Результатом этапа разработки алгоритма является подробное словесное описание алгоритма или его блок-схема.Символьный тип
Язык Delphi поддерживает два символьных типа: Ansichar и Widechar:Создание установочного диска
Установочный диск или CD-ROM создаются для того, чтобы пользователь мог самостоятельно, без помощи разработчика, установить программу на свой компьютер. Обычно помимо самой программы на установочном диске находятся файлы справочной информации и инструкция по установке программы (Readme-файл). Следует понимать, что современные программы, в том числе разработанные в Delphi, в большинстве случаев (за исключением самых простых программ) не могут быть установлены на компьютер пользователя путем простого копирования, так как для своей работы требуют специальных библиотек и компонентов, которых может и не быть у конкретного пользователя. Поэтому установку программы на компьютер пользователя должна выполнять специальная программа, которая помещается на установочный диск. Как правило, установочная программа создает отдельную папку для устанавливаемой программы, копирует в нее необходимые файлы и, если надо, выполняет настройку операционной системы путем внесения дополнений и изменений в реестр.Процесс создания установочного диска (CD-ROM) при помощи входящей в состав Delphi утилиты InstallShield Express описан в гл. 18.
Спецификация
Спецификация, определение требований к программе — один из важнейших этапов, на котором подробно описывается исходная информация, формулируются требования к результату, поведение программы в особых случаях (например, при вводе неверных данных), разрабатываются диалоговые окна, обеспечивающие взаимодействие пользователя и программы.Стандартные функции
Для выполнения часто встречающихся вычислений и преобразований язык Delphi предоставляет программисту ряд стандартных функций.Значение функции связано с ее именем. Поэтому функцию можно использовать в качестве операнда выражения, например в инструкции присваивания. Так, чтобы вычислить квадратный корень, достаточно записать k:=Sqrt(n), где Sqrt — функция вычисления квадратного корня, п — переменная, которая содержит число, квадратный корень которого надо вычислить.
Функция характеризуется типом значения и типом параметров. Тип переменной, которой присваивается значение функции, должен соответствовать типу функции. Точно так же тип фактического параметра функции, т. е. параметра, который указывается при обращении к функции, должен соответствовать типу формального параметра. Если это не так, компилятор выводит сообщение об ошибке.
Стиль программирования
Работая над программой, программист, особенно начинающий, должен хорошо представлять, что программа, которую он разрабатывает, предназначена, с одной стороны, для пользователя, с другой — для самого программиста. Текст программы нужен прежде всего самому программисту, а также другим людям, с которыми он совместно работает над проектом. Поэтому для того, чтобы работа была эффективной, программа должна быть легко читаемой, ее структура должна соответствовать структуре и алгоритму решаемой задачи. Как этого добиться? Надо следовать правилам хорошего стиля программирования. Стиль программирования — это набор правил, которым следует программист (осознано или потому, что "так делают другие") в процессе своей работы. Очевидно, что хороший программист должен следовать правилам хорошего стиля.Хороший стиль программирования предполагает:
Четкого критерия оценки степени соответствия программы хорошему стилю программирования не существует. Вместе с тем достаточно одного взгляда, чтобы понять, соответствует программа хорошему стилю или нет.
Сводить понятие стиля программирования только к правилам записи текста программы было бы неверно. Стиль, которого придерживается программист, проявляется во время работы программы. Хорошая программа должна быть прежде всего надежной и дружественной по отношению к пользователю.
Надежность подразумевает, что программа, не полагаясь на "разумное" поведение пользователя, контролирует исходные данные, проверяет результат выполнения операций, которые по какой-либо причине могут быть не выполнены, например, операций с файлами.
Дружественность предполагает хорошо спроектированные диалоговые окна, наличие справочной системы, разумное и предсказуемое, с точки зрения пользователя, поведение программы.
Примечание
Приведенные в книге программы могут служить примером следования правилам хорошего стиля программирования.
Строковые и символьные константы
Строковые и символьные константы заключаются в кавычки. Ниже приведены примеры строковых констант:'Язык программирования Delphi1 'Delphi 7'
'2.4'
'Д'
Здесь следует обратить внимание на константу ' 2.4'. Это именно символьная константа, т. е. строка символов, которая изображает число "две целые четыре десятых", а не число 2,4.
Строковый тип
Язык Delphi поддерживает три строковых типа: shortstring, LongstringВ языке Delphi для обозначения строкового типа допускается использование идентификатора string. Тип string эквивалентен типу shortstring.
Структура функции
Функция начинается с заголовка, за которым следуют разделы объявления констант, типов и переменных, а также раздел инструкций.Объявление функции в общем виде выглядит следующим образом:
function Имя (СписокПараметров) : Тип;
const // начало раздела объявления констант
type // начало раздела объявления типов
var // начало раздела объявления переменных
begin // начало раздела инструкций
result := Значение; // связать с именем функции значение
end;
Заголовок функции начинается словом function, за которым следует имя функции. После имени функции в скобках приводится список параметров, за которым через двоеточие указывается тип значения, возвращаемого функцией (тип функции). Завершается заголовок функции символом "точка с запятой".
За заголовком функции следуют разделы объявления констант, типов и переменных.
В разделе инструкций, помимо переменных, перечисленных в разделе описания переменных, можно использовать переменную result. По завершении выполнения инструкций функции значение этой переменной становится значением функции. Поэтому среди инструкций функции обязательно должна быть инструкция, присваивающая переменной result значение. Как правило, эта инструкция является последней исполняемой инструкцией функции.
Ниже в качестве примера приведена функция FuntToKg, которая пересчитывает вес из фунтов в килограммы:
// Пересчет веса из фунтов в килограммы
function FuntToKg(f:real):real;
const
// в России 1 фунт равен 409,5 гр.
К=0.4095; // коэф. Пересчета
begin
result:=f*K;
end;
Структура процедуры
Процедура начинается с заголовка, за которым следуют: П раздел объявления констант;procedure Имя (СписокПараметров);
const
// здесь объявления констант
type
// здесь объявления типов var
// здесь объявления переменных
begin
// здесь инструкции программы
end;
Заголовок процедуры состоит из слова procedure, за которым следует имя процедуры, которое используется для вызова процедуры, активизации ее выполнения. Если у процедуры есть параметры, то они указываются после имени процедуры, в скобках. Завершается заголовок процедуры символом "точка с запятой".
Если в процедуре используются именованные константы, то они объявляются в разделе объявления констант, который начинается словом const.
За разделом констант следует раздел объявления типов, начинающийся словом type.
После раздела объявления типов идет раздел объявления переменных, в котором объявляются (перечисляются) все переменные, используемые в программе. Раздел объявления переменных начинается словом var.
За разделом объявления переменных расположен раздел инструкций. Раздел инструкций начинается словом begin и заканчивается словом end, за которым следует символ "точка с запятой". В разделе инструкций находятся исполняемые инструкции процедуры.
Ниже в качестве примера приведен фрагмент программы вычисления стоимости покупки — процедура Summa.
procedure Summa;
var
cena: real; // цена
kol: integer; // количество
s: real; // сумма
mes: string[255]; // сообщение
begin
cena := StrToFloat(Form1.Edit1.Text);
kol := StrToInt(Form1.Edit2.Text);
s := cena * kol; if s > 500 then
begin
s := s * 0.9;
mes := 'Предоставляется скидка 10%'
+ #13; end; mes := mes+ 'Стоимость покупки: '
+ FloatToStrF(s,ffFixed,4,2) +' руб.';
Forml.Label3.Caption := mes; end;
Тип данных
Программа может оперировать данными различных типов: целыми и дробными числами, символами, строками символов, логическими величинами.Тип выражения
Тип выражения определяется типом операндов, входящих в выражение, и зависит от операций, выполняемых над ними. Например, если оба операнда, над которыми выполняется операция сложения, целые, то очевидно, что результат тоже является целым. А если хотя бы один из операндов дробный, то тип результата дробный, даже в том случае, если дробная часть значения выражения равна нулю.Важно уметь определять тип выражения. При определении типа выражения следует иметь в виду, что тип константы определяется ее видом, а тип переменной задается в инструкции объявления. Например, константы о, 1 и -512 — целого типа (integer), а константы 1.0, 0.0 и 3.2Е-05 — вещественного типа (real).
В табл. 1.5 приведены правила определения типа выражения в зависимости от типа операндов и вида оператора.
Таблица 1.5. Правила определения типа выражения
| Оператор |
Тип операндов |
Тип выражения |
||
| *, +, - |
Хотя бы один из операндов real |
real |
||
| *, +, - |
Оба операнда integer |
integer |
||
| / |
real или integer |
Всегда real |
||
| DIV, MOD |
Всегда integer |
Всегда integer |
||
Вещественный тип
Язык Delphi поддерживает шесть вещественных типов: Reai48, single, Double, Extended, comp, Currency. Типы различаются между собой диапазо-ном допустимых значений, количеством значащих цифр и количеством байтов, необходимых для хранения данных в памяти компьютера (табл. 1.2).Таблица 1.2. Вещественные (дробные) типы
| Тип |
Диапазон |
Значащих цифр |
Байтов |
||
| Real48 |
2.9x 10-39-1.7x1038 |
11-12 |
06 |
||
| Single |
1.5 x 10-45-3.4х 1038 |
7-8 |
04 |
||
| Double |
5.0x10-324 -1.7x10308 |
15-16 |
08 |
||
| Extended |
3.6x10-4951 -1.1 х104932 |
19-20 |
10 |
||
| Comp |
263+1 - 263-1 |
19-20 |
08 |
||
| Currency |
-922 337 203 685 477.5808 --922 337 203 685 477.5807 |
19-20 |
08 |
||
Ввод данных
Наиболее просто программа может получить исходные данные из окна ввода или из поля редактирования (компонент Edit).Ввод из окна ввода
Окно ввода — это стандартное диалоговое окно, которое появляется на экране в результате вызова функции inputBox. Значение функции inputBox — строка, которую ввел пользователь.В общем виде инструкция ввода данных с использованием функции inputBox выглядит так:
Переменная := InputBox(Заголовок, Подсказка, Значение);
где:
s:=InputBox('Фунты-килограммы','Введите вес в фунтах','0');
Рис. 1.5. Пример окна ввода
Если во время работы программы пользователь введет строку и щелкнет на кнопке ОК, то значением функции inputBox будет введенная строка. Если будет сделан щелчок на кнопке Cancel, то значением функции будет строка, переданная функции в качестве параметра значение.
Следует еще раз обратить внимание на то, что значение функции inputBox строкового (string) типа. Поэтому если программе надо получить число, то введенная строка должна быть преобразована в число при помощи соответствующей функции преобразования. Например, фрагмент программы пересчета веса из фунтов в килограммы, обеспечивающий ввод исходных данных из окна ввода, может выглядеть так:
s := InputBox('Фунты-килограммы1,'Введите вес в фунтах',''); funt := StrToFloat(s);
Ввод из поля редактирования
Поле редактирования — это компонент Edit. Ввод данных из поля редактирования осуществляется обращением к свойству Text.
Рис. 1.6. Компонент Edit1 используется для ввода данных
На рис. 1.6 приведен вид диалогового окна программы пересчета веса из фунтов в килограммы. Компонент Editl используется для ввода исходных данных. Инструкция ввода данных в этом случае будет иметь вид:
Funt := StrToFloat(Editl.Text);
Выполнение инструкции присваивания
Инструкция присваивания выполняется следующим образом:1. Сначала вычисляется значение выражения, которое находится справа от символа инструкции присваивания.
2. Затем вычисленное значение записывается в переменную, имя которой стоит слева от символа инструкции присваивания.
Например, в результате выполнения инструкций:
Так, например, если переменные i и п имеют тип integer, а переменная d — тип real, то инструкции
i:=n/10; i:=1.0;
неправильные, а инструкция
d:=i+1; правильная.
Во время компиляции выполняется проверка соответствия типа выражения типу переменной. Если тип выражения не соответствует типу переменной, то компилятор выводит сообщение об ошибке:
Incompatible types ... and ...
где вместо многоточий указывается тип выражения и переменной. Например, если переменная п целого типа, то инструкция n: = m/2 неверная, поэтому во время компиляции будет выведено сообщение :
Incompatible types 'Integer' and.'Extended'.
Выражение
Выражение состоит из операндов и операторов. Операторы находятся между операндами и обозначают действия, которые выполняются над операндами. В качестве операндов выражения можно использовать: переменную, константу, функцию или другое выражение. Основные алгебраические операторы приведены в табл. 1.4.Таблица 1.4. Алгебраические операторы
| Оператор |
Действие |
||
| + |
Сложение |
||
| - |
Вычитание |
||
| * |
Умножение |
||
| / |
Деление |
||
| DIV |
Деление нацело |
||
| MOD |
Вычисление остатка от деления |
||
Результат применения операторов +, -, * и / очевиден.
Оператор DIV позволяет получить целую часть результата деления одного числа на другое. Например, значение выражения is DIV i равно 2.
Оператор MOD, деление по модулю, позволяет получить остаток от деления одного числа на другое. Например, значение выражения 15 MOD 7 равно 1.
В простейшем случае выражение может представлять собой константу или переменную.
Примеры выражений:
123 0.001 i+1
А + В/С Summa*0.75 (В1+ВЗ+ВЗ)/3 Cena MOD 100
При вычислении значений выражений следует учитывать, что операторы имеют разный приоритет. Так у операторов *, /, DIV, MOD более высокий приоритет, чем у операторов + и -.
Приоритет операторов влияет на порядок их выполнения. При вычислении значения выражения в первую очередь выполняются операторы с более высоким приоритетом. Если приоритет операторов в выражении одинаковый, то сначала выполняется тот оператор, который находится левее.
Для задания нужного порядка выполнения операций в выражении можно использовать скобки, например:
(r1+r2+r3)/(r1*r2*r3)
Выражение, заключенное в скобки, трактуется как один операнд. Это означает, что операции над операндами в скобках будут выполняться в обычном порядке, но раньше, чем операции над операндами, находящимися за скобками. При записи выражений, содержащих скобки, должна соблюдаться парность скобок, т. е. число открывающих скобок должно быть равно числу закрывающих скобок. Нарушение парности скобок — наиболее распространенная ошибка при записи выражений.
Вывод результатов
Наиболее просто программа может вывести результат своей работы в окно сообщения или в поле вывода (компонент Label) диалогового окна.Вывод в окно сообщения
Окна сообщений используются для привлечения внимания пользователя. При помощи окна сообщения программа может, к примеру, проинформировать об ошибке в исходных данных или запросить подтверждение выполнения необратимой операции, например, удаления файла.Вывести на экран окно с сообщением можно при помощи процедуры ShowMessage или функции MessageDlg.
Процедура ShowMessage выводит на экран окно с текстом и командной кнопкой ОК.
В общем виде инструкция вызова процедуры ShowMessage выглядит так:
ShowMessage(Сообщение);
где сообщение — текст, который будет выведен в окне.
На рис. 1.7 приведен вид окна сообщения, полученного в результате выполнения инструкции:
ShowMessage('Введите вес в фунтах.');
Рис. 1.7. Пример окна сообщения
Следует обратить внимание на то, что в заголовке окна сообщения, выводимого процедурой ShowMessage, указано название приложения, которое задается на вкладке Application окна Project Options. Если название приложения не задано, то в заголовке будет имя исполняемого файла.
Функция MessageDig более универсальная. Она позволяет поместить в окно с сообщением один из стандартных значков, например "Внимание", задать количество и тип командных кнопок и определить, какую из кнопок нажал пользователь. На рис. 1.8 приведено окно, выведенное в результате выполнения инструкции
r:=MessageDlg('Файл '+ FName + ' будет удален.', mtWarning, [mbOk,mbCancel] , 0) ;
Рис. 1.8. Пример окна сообщения
Значение функции MessageDlg — число, проверив значение которого, можно определить, выбором какой командной кнопки был завершен диалог.
В общем виде обращение к функции MessageDig выглядит так:
Выбор: = MessageDlg( Сообщение, Тип, Кнопки, КонтекстСправки)
где:
Таблица 1.8. Константы функции MessageDlg
| Константа |
Тип сообщения |
Значок |
||
| mtWarning |
Внимание |
![]() |
||
| mtError |
Ошибка |
![]() |
||
| mt Information |
Информация |
![]() |
||
| mtConfirmation |
Подтверждение |
![]() |
||
| mtCustom |
Обычное |
Без значка |
||
| Константа |
Кнопка |
Константа |
Кнопка |
||
| mbYes |
Yes |
mb Abort |
Abort |
||
| mbNo |
No |
mbRetry |
Retry |
||
| mbOK |
OK |
mblgnore |
Ignore |
||
| mbCancel |
Cancel |
mbAll |
All |
||
| mbHelp |
Help |
|
|
||
[mbOK,mbCancel]
Кроме приведенных констант можно использовать константы: mbokcancel, mbYesNoCancel и mbAbortRetryIgnore. Эти константы определяют наиболее часто используемые в диалоговых окнах комбинации командных кнопок.
контекстСправки — параметр, определяющий раздел справочной системы, который появится на экране, если пользователь нажмет клавишу
Значение, возвращаемое функцией MessageDig (табл. 1.10), позволяет определить, какая из командных кнопок была нажата пользователем.
Таблица 1.10. Значения функции MessageDlg
| Значение функции MessageDig |
Диалог завершен нажатием кнопки |
||
| mrAbort |
Abort |
||
| mrYes |
Yes |
||
| mrOk |
Ok |
||
| mrRetry |
Retry |
||
| mrNo |
No |
||
| mrCancel |
Cancel |
||
| mrIgnore |
Ignore |
||
| mrAll |
All |
||
Вывод в поле диалогового окна
Часть диалогового окна, предназначенная для вывода информации, называется полем вывода, или полем метки. Поле вывода — это компонент Label.Содержимое поля вывода определяется значением свойства Caption. Изменить значение свойства Caption, как и большинства свойств других компонентов, можно как во время разработки формы приложения, так и во время работы программы.
Для того чтобы во время работы программы изменить содержимое поля вывода, например, вывести в поле результат работы программы, нужно присвоить свойству новое значение.
На рис. 1.9 изображено диалоговое окно программы пересчета веса из фунтов в килограммы. Окно содержит два компонента Label. Компонент Label1 обеспечивает вывод информационного сообщения, компонент Label2 — вывод результата работы программы.
Рис. 1.9. Поле Label2 предназначено для вывода результата работы программы
Свойство Caption символьного типа. Поэтому для того, чтобы во время работы программы вывести в поле метки числовое значение, нужно преобразовать число в строку, например, При при помощи фуекции FloatToStr или IntToStr.
Ниже в качестве примера приведена инструкция из программы пересчета веса из фунтов в килограммы, которая используется для вывода результата расчета.
Label2.Caption:= FloatToStr(kg)+' кг';
Иллюстрированный самоучитель по Delphi 7 для начинаюших
Циклы
Алгоритмы решения многих задач являются циклическими, т. е. для достижения результата определенная последовательность действий должна быть выполнена несколько раз.Например, программа контроля знаний выводит вопрос, принимает ответ, добавляет оценку за ответ к сумме баллов, затем повторяет это действие еще и еще раз, и так до тех пор, пока испытуемый не ответит на все вопросы.
Другой пример. Для того чтобы найти фамилию человека в списке, надо проверить первую фамилию списка, затем вторую, третью и т. д. до тех пор, пока не будет найдена нужная фамилия или не будет достигнут конец списка.
Алгоритм, в котором есть последовательность операций (группа инструкций), которая должна быть выполнена несколько раз, называется циклическим, а сама последовательность операций именуется циклом.
В программе цикл может быть реализован при помощи инструкций for,
while и repeat.
Управляющие структуры языка Delphi
На практике редко встречаются задачи, алгоритм решения которых является линейным. Часто оказывается, что алгоритм решения даже элементарной задачи не является линейным. Например, пусть надо вычислить по формуле ток в электрической цепи. Если предположить, что пользователь всегда будет вводить верные данные, то алгоритм решения этой задачи действительно является линейным. Однако полагаться на то, что пользователь будет вести себя так, как надо программе, не следует. Формула расчета предполагает, что величина сопротивления не равна нулю. А что будет, если пользователь введет 0? Ответ простой: возникнет ошибка "Деление на ноль", и программа аварийно завершит работу. Можно, конечно, возложить ответственность за это на пользователя, но лучше внести изменения в алгоритм решения (рис. 2.1), чтобы расчет выполнялся только в том случае, если введены верные данные.Точки алгоритма, в которых выполняется выбор дальнейшего хода программы, называются точками выбора. Выбор очередного шага решения задачи осуществляется в зависимости от выполнения некоторого условия.
Инструкция case
В предыдущем примере, в программе контроля веса, множественный выбор был реализован при помощи вложенных одна в другую инструкций if. Такой подход не всегда удобен, особенно в том случае, если количество вариантов хода программы велико.В языке Delphi есть инструкция case, которая позволяет эффективно реализовать множественный выбор. В общем виде она записывается следующим образом:
case Селектор of список1:
begin
{ инструкции 1 } end; список2:
begin
{ инструкции 2 } end; списокМ:
begin
{ инструкции N }
end;
else
begin
{ инструкции )
end;
end;
где:
1. Сначала вычисляется значение выражения-селектора.
2. Значение выражения-селектора последовательно сравнивается с константами из списков констант.
3. Если значение выражения совпадает с константой из списка, то выполняется соответствующая этому списку группа инструкций. На этом выполнение инструкции саsе завершается.
4. Если значение выражения-селектора не совпадает ни с одной константой из всех списков, то выполняется последовательность инструкций, следующая за else.
Синтаксис инструкции case позволяет не писать else и соответствующую последовательность инструкций. В этом случае, если значение выражения не совпадает ни с одной константой из всех списков, то выполняется следующая за case инструкция программы.
На рис. 2.7 приведен алгоритм, реализуемый инструкцией case.
Рис. 2.7. Алгоритм, реализуемый инструкцией case Ниже приведены примеры инструкции case.
case n_day of
1,2,3,4,5: day:='Рабочий день. ' ;
6: day:='Cyббoтa!';
7: day:='Воскресенье!';
end;
case n_day of
1..5: day:='Рабочий день.';
6: day:='Суббота!';
7: day:='Воскресенье!';
end;
case n_day of
6: day:='Суббота!';
7: day:='Воскресенье!';
else day:='Рабочий день.';
end;
В качестве примера использования инструкции case рассмотрим программу, которая пересчитывает вес из фунтов в килограммы. Программа учитывает, что в разных странах фунт "весит" по-разному. Например, в России фунт равен 409,5 граммов, в Англии — 453,592 грамма, а в Германии, Дании и Исландии фунт весит 500 граммов.
В диалоговом окне программы, изображенном на рис. 2.8, для выбора страны используется список Страна.

Рис. 2.8. Диалоговое окно программы Пример использования case
Для выбора названия страны используется список — компонент ListBox. Значок компонента ListBox находится на вкладке Standard (рис. 2.9). Добавляется список к форме приложения точно так же, как и другие компоненты, например, командная кнопка или поле редактирования. В табл. 2.5 приведены свойства компонента ListBox.

Рис. 2.9. Компонент ListBox
Таблица2.5. Свойства компонента ListBox
| Свойство |
Определяет |
||
| Name |
Имя компонента. В программе используется для доступа к свойствам компонента |
||
| Items |
Элементы списка |
||
| Itemindex |
Номер выбранного элемента списка. Номер первого элемента списка равен нулю |
||
| Left |
Расстояние от левой границы списка до левой границы формы |
||
| Top |
Расстояние от верхней границы списка до верхней границы формы |
||
| Height |
Высоту поля списка |
||
| Width |
Ширину поля списка |
||
| Font |
Шрифт, используемый для отображения элементов списка |
||
| Parent-Font |
Признак наследования свойств шрифта родительской формы |
||
Свойство itemindex задает номер выбранного элемента списка. Если ни один из элементов не выбран, то значение свойства равно минус единице.
Список может быть сформирован во время создания формы или во время работы программы.
Для формирования списка во время создания формы надо в окне Object Inspector выбрать свойство items и щелкнуть на кнопке запуска редактора списка строк (рис. 2.10).
Рис. 2.10. Кнопка запуска редактора списка
В открывшемся диалоговом окне String List Editor (рис. 2.11) нужно ввести список, набирая каждый элемент списка в отдельной строке. После ввода очередного элемента списка для перехода к новой строке необходимо нажать клавишу
Рис. 2.11. Редактор списка
В табл. 2.6 перечислены компоненты формы приложения, а в табл. 2.7 приведены значения свойств компонентов.
Таблица 2.6. Компоненты формы
| Компонент |
Назначение |
||
| ListBoxl |
Для выбора страны, для которой надо выполнить пересчет |
||
| Editl |
Для ввода веса в фунтах |
||
| Label1, Label2, Label3 |
Для вывода пояснительного текста о назначении полей ввода |
||
| Label4 |
Для вывода результата пересчета |
||
| Button1 |
Для активизации процедуры пересчета веса из фунтов в килограммы |
||
| Свойство |
Значение |
||
| Form1 .Caption |
Пример использования case |
||
| Editl. Text |
|
||
| Label1 . Caption |
Выберите страну, введите количество фунтов и щелкните на кнопке Вычислить |
||
| Label2 .Caption |
Страна |
||
| Label3 . Caption |
Фунтов |
||
| Button1 . Caption |
Вычислить |
||
В листинге 2.3 приведен текст программы пересчета веса из фунтов в килограммы.
Листинг 2.3. Пересчет веса из фунтов в килограммы
unit Unit1;
interface
uses
Windows, Messages, SysUtils, Classes,
Graphics, Controls, Forms, Dialogs, StdCtrls;
type
TForm1 = class(TForm)
Label2: TLabel;
Editl: TEdit; // поле ввода веса в фунтах
Button1: TButton; // кнопка Вычислить
Label1: TLabel;
LabelS: TLabel;
ListBox1: TListBox; // список стран
Label4: TLabel; // поле вывода рез-та — веса в килограммах
procedure FqrmCreate(Sender: TObject);
procedure ButtonlClick(Sender: TObject); private
{ Private declarations } public
{ Public declarations } end;
var
Form1: TForml;
implementation
{$R *.DFM}
procedure TForml.FormCreate(Sender: TObject);
begin
{
ListBox1.items.add('Россия');
ListBox1.items.add('Австрия');
ListBox1.iterns.add('Англия');
ListBox1.items.add('Германия');
ListBox1.iterns.add ('Дания');
ListBoxl.iterns.add('Исландия');
ListBox1.iterns.add ('Италия');
ListBox1.items.add ('Нидерланды'); }
ListBox1.itemindex:=0; end;
procedure TForm1.ButtonlClick(Sender: TObject);
var
funt:real; // вес в фунтах
kg:real; // вес в килограммах
k:real; // коэффициент пересчета
begin
case ListBoxl.Itemindex of
0: k:=0.4095; // Россия
1: k:=0.453592; // Англия
2:k:=0.56001; // Австрия
3..5,7:k:=0.5; // Германия, Дания, Исландия, Нидерланды
6: k:=0.31762; // Италия
end;
funt:=StrToFloat(Editl.Text);
kg:=k*funt;
label4.caption:=Editl.Text
+ ' ф. — это '
+ FloatToStrF(kg,ffFixed, 6,3) + 'кг.';
end;
end.
Следует обратить внимание на процедуру обработки события FormCreate, которое происходит в момент создания формы (форма создается автоматически при запуске программы). Эту процедуру можно использовать для инициализации переменных программы, в том числе и для добавления элементов в список. В приведенном тексте программы инструкции создания списка закомментированы, т. к. список был создан при помощи редактора строк во время создания формы.
Рассмотрим еще один пример использования инструкции case. При выводе числовой информации с поясняющим текстом возникает проблема согласования выводимого значения и окончания поясняющего текста.
Например, в зависимости от числового значения поясняющий текст к денежной величине может быть: "рубль", "рублей" или "рубля" (123 рубля, 120 рублей, 121 рубль). Очевидно, что окончание поясняющего слова определяется последней цифрой числа, что отражено в табл. 2.8.
Таблица 2.8. Зависимость окончания текста от последней цифры числа
| Цифра |
Поясняющий текст |
||
| 0, 5, 6, 7, 8, 9 |
Рублей |
||
| 1 |
Рубль |
||
| 2,3,4 |
Рубля |
||
Диалоговое окно программы приведено на рис. 2.12, а текст — в листинге 2.4. Поясняющий текст формирует процедура обработки события onKeyPress.
Рис. 2.12. Диалоговое окно программы
Листинг 2.4. Формирование поясняющего текста
unit. rub_l; interface
uses
Windows, Messages, SysUtils,
Variants, Classes, Graphics, Controls, Forms,
Dialogs, StdCtrls;
type
TForm1 = class(TForm) Label1: TLabel;
Editl: TEdit; Label2: TLabel;
procedure EditlKeyPress(Sender: TObject; var Key: Char);
private
{ Private declarations } public
{ Public declarations } end;
var
Form1: TForm1;
implementation
{$R *.dfm}
// нажатие клавиши
procedure TForm1.Edit1KeyPress(Sender: TObject; var Key: Char) var
n : integer; // число
r : integer; // остаток от деления n на 10
text: string[10]; // формируемый поясняющий текст
begin
if Key = chr(VK_RETURN) then
begin
n := StrToInt(Editl.Text); if n > 100
then n:=n mod 100;
if (n >= 11) and (n <= 14) then
text:=' рублей' else begin
r:= n mod 10; case r of
1: text:=' рубль'; 2 .. 4: text:=' рубля';
else text:=' рублей';
end;
end;
Label2.Caption := IntToStr(n)+ text; end;
end;
end.
Рассмотрим фрагмент программы (листинг 2.5), которая вычисляет дату следующего дня, используя сегодняшнюю дату, представленную тремя переменными: day (день), month (месяц) и year (год).
Сначала с помощью инструкции сазе проверяется, является ли текущий день последним днем месяца. Если текущий месяц — февраль и если текущее число — 28, то дополнительно выполняется проверка, является ли год високосным. Для этого вычисляется остаток от деления года на 4. Если остаток равен нулю, то год високосный, и число 28 не является последним днем месяца.
Если выясняется, что текущий день — последний день месяца, то следующее число — первое. Затем проверяется, не является ли текущий месяц декабрем. Если нет, то увеличивается номер месяца, а если да, то увеличивается номер года, а номеру месяца присваивается значение 1.
Листинг 2.5. Вычисление даты следующего дня (фрагмент)
// вычисление даты следующего дня
var
day: integer; // день
month: integer; // месяц
year: integer; // гОД
last:boolean; // если день — последний день месяца,
// то last = True
r:integer; // если год не високосный, то остаток
// от деления year на 4 не равен нулю
begin
{ переменные day, month и year содержат сегодняшнюю дату }
last := False; // пусть день — не последний день месяца
case month of 4,6,9,11:
if day = 30 then last:= True; 2:
if day = 28 then begin
r:= year mod 4; if r <> 0 then last:= True;
end;
else: if day=31 then last:= True;
end; if last then
begin // последний день месяца day:= 1;
if month =12 then
begin // последний месяц
month:= 1;
year:= year + 1;
end
else month:= month + 1;
end
else day:= day + 1;
// переменные day, month и year // содержат завтрашнюю дату
end;
Инструкция for
Рассмотрим следующую задачу. Пусть нужно написать программу, которая вычисляет значение функции у = 5х2 - 7 в точках —1, -0.5, 0, 0.5 и 1(таблица должна быть выведена в поле метки формы приложения). Процедура, обеспечивающая решение поставленной задачи, может выглядеть так:
procedure TForm1.ButtonlClick(Sender: TObject); var
у: real; // значение функции
x: real; // аргумент функции
dx: real; // приращение аргумента
st: string; // изображение таблицы
begin
st:='';
x := -1; dx := 0.5;
у := 5*х*х -7;
st := st+ FloatToStr(x)+' '+ FloatToStr(y)+chr(13);
x :=x + dx;
у := 5*х*х -7;
st := st+ FloatToStr(x)+* '+ FloatToStr(y)+chr(13);
x :=x + dx;
у := 5*х*х -7;
st := st+ FloatToStr(x)+* '+ FloatToStr(y)+chr(13);
x :=x + dx;
у := 5*х*х -7;
st := st+ FloatToStr(x)+' ' + FloatToStr(y)+chr(13);
x :=x + dx;
у := 5*х*х -7;
st := st+ FloatToStr(x)+' '+ FloatToStr(y)+chr(13);
x :=x + dx;
Label1.Caption := st;
end;
Из текста процедуры видно, что группа инструкций
у := 5*х*х -7;
st := st+ FloatToStr(x)+' '+ FloatToStr(y)+chr(13);
x :=x + dx;
обеспечивающая вычисление значения функции, формирование строки таблицы и увеличение аргумента, выполняется 5 раз.
Воспользовавшись инструкцией for, приведенную процедуру можно переписать следующим образом:
procedure TForm1.ButtonlClick(Sender: TObject);
var
у: real; // значение функции
x: real; // аргумент функции
dx: real; // приращение аргумента
st: string; // изображение таблицы
i : integer; // счетчик циклов
begin
st:=''; x := -1; dx := 0.5;
for i:=l to 5 do begin
у := 5*x*x -7;
st := st+ FloatToStr(x)+' '+ FloatToStr(y)+chr(13); x :=x + dx; end;
Label1.Caption := st;
end;
Второй вариант процедуры, во-первых, требует меньше усилий при наборе, во-вторых, процедура более гибкая: для того чтобы увеличить количество строк в выводимой таблице, например до десяти, достаточно в строке for i:=1 to 5 do число 5 заменить на 10.
Инструкция for используется в том случае, если некоторую последовательность действий (инструкций программы) надо выполнить несколько раз, причем число повторений заранее известно.
В общем виде инструкция for записывается следующим образом: for счетчик := нач_знач to кон_знач do begin
// здесь инструкции, которые надо выполнить несколько раз end
где:
Количество повторений инструкций цикла можно вычислить по формуле
(кон_знач — нач_знач + l).
Примеры:
for i:=l to 10 do begin
label1.caption:=label1.caption + '*'; end;
for i: =1 to n do s := s+i;
Примечание
Если между begin и end находится только одна инструкция, то слова begin и end можно не писать.

Рис. 2.13. Алгоритм инструкции for
Алгоритм, соответствующий инструкции for, представлен на рис. 2.13. Обратите внимание, что если начальное значение счетчика больше конечного значения, то последовательность операторов между begin и end не будет выполнена ни разу.
Кроме того, после каждого выполнения инструкций тела цикла счетчик циклов увеличивается автоматически.
Переменную-счетчик можно использовать внутри цикла (но ни в коем случае не изменять). Например, в результате выполнения следующих инструкций:
tab1: = '' ;
for i:=l to 5 do
begin
tab1:=tabl+IntToStr(i)+' '+IntToStr(i*i)+chr(13);
end;
переменная tabl будет содержать изображения таблицы квадратов чисел.
Рассмотрим программу, которая вычисляет сумму первых 10 элементов ряда: 1 + + 1/3 + ... (значение i-го элемента ряда связано с его номером формулой 1//). Диалоговое окно программы должно содержать, по крайней мере, два компонента: поле метки (Label1) и командную кнопку (Buttonl).
Вычисление суммы ряда и вывод результата выполняет процедура обработки события Onclick, текст которой приведен ниже. После вычисления очередного элемента ряда процедура выводит в поле Labell номер элемента и его значение в поле метки формы, предназначенное для вывода результата.
procedure TForm1.ButtonlClick(Sender: TObject);
var
i:integer; { номер элемента ряда }
elem:real;
{ значение элемента ряда }
summ:real;
{ сумма элементов ряда )
begin
summ:=0;
label Leapt ion: = ' ' ;
for i:=l to 10 do begin
elem:=l/i;
label1.caption:=labell.caption+
IntToStr(i)+' '+FloatToStr(elem)+#13; sunrn: =summ+elem;
end;
label1.caption:=label1.caption+
'Сумма ряда:'+FloatToStr(summ);
end;
Если в инструкции for вместо слова to записать downto, то после очередного выполнения инструкций тела цикла значение счетчика будет не увеличиваться, а уменьшаться.
Инструкция repeat
Инструкция repeat, как и инструкция while, используется в программе в том случае, если необходимо выполнить повторные вычисления (организовать цикл), но число повторений во время разработки программы неизвестно и может быть определено только во время работы программы, т. е. определяется ходом вычислений.В общем виде инструкция repeat записывается следующим образом:
repeat
// инструкции unti1 условие
где условие — выражение логического типа, определяющее условие завершения цикла.
Инструкция repeat выполняется следующим образом:
1. Сначала выполняются находящиеся между repeat и until инструкции тела цикла.
2. Затем вычисляется значение выражения условие. Если условие ложно (значение выражения условие равно False), то инструкции тела цикла выполняются еще раз.
3. Если условие истинно (значение выражения условие равно True), то выполнение цикла прекращается.
Таким образом, инструкции цикла, находящиеся между repeat и unti1, выполняются до тех пор, пока условие ложно (значение выражения условие
равно False).
Алгоритм, соответствующий инструкции repeat, представлен на рис. 2.16.
Рис. 2.16. Алгоритм, соответствующий инструкции repeat
Внимание!
Инструкции цикла, находящиеся между repeat и until, выполняются как минимум один раз. Для того чтобы цикл завершился, необходимо, чтобы инструкции цикла, располагающиеся между repeat и until, изменяли значения переменных, входящих в выражение условие.
В качестве примера использования инструкции repeat рассмотрим программу, которая проверяет, является ли введенное пользователем число простым (как известно, число называется простым, если оно делится только на единицу и само на себя). Например, число 21 — обычное (делится на 3), а число 17 — простое (делится только на 1 и на 17).
Проверить, является ли число п простым, можно делением числа п на два, на три и т. д. до п и проверкой остатка после каждого деления. Если после очередного деления остаток равен нулю, то это означает, что найдено число, на которое п делится без остатка. Сравнив п и число, на которое п разделилось без остатка, можно определить, является ли п простым числом.
Форма приложения Простое число изображена на рис. 2.17, программа приведена в листинге 2.7.
Рис. 2.17. Форма приложения Простое число
Листинг 2.7. Простое число
unit simple_;
interface
uses
Windows, Messages, SysUtils, Classes, Graphics, Controls, Forms, Dialogs,
StdCtrls;
type
TForm1 = class(TForm)
Button1: TButton; // кнопка Проверить
Label1: TLabel;
Edit1: TEdit; // поле ввода числа
Label2: TLabe1; // поле вывода результата
procedure ButtonlClickfSender: TObject); private
{ Private declarations }
public
{ Public declarations }
end;
var
Form1: TForm1;
implementation
{$R *.DFM}
procedure TForm1.ButtonlClick(Sender: TObject) ;
var
n: integer; // проверяемое число d: integer; // делитель
r: integer; // остаток от деления п на d
begin
n:=StrToInt(Editl.text);
d := 2; // сначала будем делить на два
repeat
r := n mod d;
if r <> 0 // n не разделилось нацело на d
then d := d + 1;
until r = 0; // найдено число, на которое п разделилось без остатка
label2.caption:=Edit1.text;
if d = n
then Iabel2.caption:=label2.caption + ' — простое число.'
else label2.caption:=label2.caption + ' — обычное число.';
end;
end.
Инструкция while
Инструкция (цикл) while используется в том случае, если некоторую последовательность действий (инструкций программы) надо выполнить несколько раз, причем необходимое число повторений во время разработки программы неизвестно и может быть определено только во время работы программы.Типичными примерами использования цикла while являются вычисления с заданной точностью, поиск в массиве или в файле.
В общем виде инструкция while записывается следующим образом:
while условие do begin
// здесь инструкции, которые надо выполнить несколько раз
end
где условие — выражение логического типа, определяющее условие выполнения инструкций цикла.
1. Инструкция while выполняется следующим образом:
2. Сначала вычисляется значение выражения условие.
3. Если значение выражения условие равно False (условие не выполняется), то на этом выполнение инструкции while завершается.
4. Если значение выражения условие равно True (условие выполняется), то выполняются расположенные между begin и end инструкции тела цикла. После этого снова проверяется выполнение условия. Если условие выполняется, то инструкции цикла выполняются еще раз. И так до тех пор, пока условие не станет ложным (False).
Алгоритм, соответствующий инструкции while, представлен на рис. 2.14.
Внимание!
Для того чтобы инструкции цикла while, которые находятся между begin и end, были выполнены хотя бы один раз, необходимо, чтобы перед выполнением инструкции while значение выражения условие было истинно.
Рис. 2.14. Алгоритм инструкции while
Для того чтобы цикл завершился, нужно, чтобы последовательность инструкций между begin и end влияла на значение выражения условие (изменяла значения переменных, входящих в выражение условие).
Рассмотрим программу, которая вычисляет значение числа л с точностью, задаваемой пользователем во время работы программы. В основе алгоритма вычисления лежит тот факт, что сумма ряда 1 - 1/3 + 1/5 -1/7 + 1/9 + ... приближается к значению л/4 при достаточно большом количестве членов ряда.
Каждый член ряда с номером n вычисляется по формуле: 1/(2*n - 1) и умножается на минус один, если n четное (определить, является ли п четным, можно проверкой остатка от деления п на 2). Вычисление заканчивается тогда, когда значение очередного члена ряда становится меньше, чем заданная точность вычисления.
Вид диалогового окна программы во время ее работы приведен на рис. 2.15. Пользователь вводит точность вычисления в поле ввода (Editi). После щелчка на командной кнопке Вычислить (Buttonl) программа вычисляет значение числа л и выводит результат в поле метки (Labeii).
Текст программы приведен в листинге 2.6. Как и в предыдущих примерах, основную работу выполняет процедура обработки события OnClick.
Рис. 2.15. Диалоговое окно программы Вычисление ПИ
Листинг 2. 6. Вычисление числа я
unit pi_; interface
uses
Windows, Messages, SysUtils, Classes, Graphics,
Controls, Forms, Dialogs, StdCtrls;
type
TForm1 = class(TForm)
Edit1: TEdit; // точность вычисления
Button1: TButton; // кнопка Вычислить
Label1: TLabel;
Label2: TLabel; // поле вывода результата
procedure ButtonlClick(Sender: TObject); private
{ Private declarations }
public
{ Public declarations )
end;
var
Form1: TForm1;
implementation
{$R *.DFM}
procedure TForm1.Button1Click(Sender: TObject);
var
pi:real; // вычисляемое значение ПИ
t:real; // точность вычисления
n:integer; // номер члена ряда
elem:real; // значение члена ряда
begin
pi := 0;
n := 1;
t := StrToFloat(editl.text) ;
elem := 1; // чтобы начать цикл
while elem >= t do
begin
elem := 1 / (2*n - 1) ; if n MOD 2=0
then pi := pi — elem else pi := pi + elem; n := n + 1;
end;
pi: = pi * 4; labell.caption:= 'ПИ равно '+ FloatToStr(pi) + #13
+ 'Просуммировано '+IntTostr(n)+' членов ряда.'; end;
end.
Условие
В повседневной жизни условие обычно формулируется в виде вопроса, на который можно ответить Да или Нет. Например:
Рис. 2.1. Два варианта алгоритма решения одной задачи
Простое условие состоит из двух операндов и оператора сравнения. В общем виде условие записывается следующим образом:
Оn1 Оператор On2
где:
Таблица 2.1. Операторы сравнения
| Оператор |
Описание |
Результат сравнения |
||
| > |
Больше |
True, если первый операнд больше второго, иначе False |
||
| < |
Меньше |
True, если первый операнд меньше второго, иначе False |
||
| = |
Равно |
True, если первый операнд равен второму, иначе False |
||
| Оператор |
Описание |
Результат сравнения |
||
| <> |
Не равно |
True, если первый операнд не равен второму, иначе False |
||
| >= |
Больше или равно |
True, если первый операнд больше или равен второму, иначе False |
||
| <= |
Меньше или равно |
True, если первый операнд меньше или равен второму, иначе False |
||
Summa < 1000 Score >= HBound Sim = Chr(13)
В первом примере операндами условия является переменная и константа. Значение этого условия зависит от значения переменной Summa. Условие будет верным и, следовательно, иметь значение True, если значение переменной Summa меньше, чем 1000. Если значение переменной Summa больше или равно юоо, то значение этого условия будет False.
Во втором примере в качестве операндов используются переменные. Значение этого условия будет True, если значение переменной Score больше или равно значению переменной HBound.
В третьем примере в качестве второго операнда используется функция. Значение этого условия будет True, если в переменной Sim находится символьный код клавиши
При записи условий следует обратить особое внимание на то, что операнды условия должны быть одного типа или, если тип операндов разный, то тип одного из операндов может быть приведен к типу другого операнда. Например, если переменная Key объявлена как integer, то условие
Key = Chr(13)
синтаксически неверное, т. к. значение возвращаемое функцией Chr имеет тип char (символьный).
Во время трансляции программы при обнаружении неверного условия компилятор выводит сообщение: incompatible types (несовместимые типы).
Из простых условий при помощи логических операторов: and — "логическое И", or -- "логическое ИЛИ" и not - "отрицание" можно строить сложные условия.
В общем виде сложное условие записывается следующим образом:
условие1 оператор условие2
где:
(ch >= '0') and (ch <= '9')
(day = 7) or (day = 6)
(Forml.Editl.Text <> ' ' ) or (Forml.Edit2.Text <> '' )
Forml.CheckBoxl.Checked and (Forml.Editl.Text <> '' )
Результат выполнения логических операторов and, or и not представлен в табл. 2.2.
Таблица 2.2. Выполнение логических операций
| Op1 |
Op2 |
Opt and Op2 |
Op1 or Op2 |
not Op1 |
||
| False |
False |
False |
False |
True |
||
| False |
True |
False |
True |
True |
||
| True |
False |
False |
True |
False |
||
| True |
True |
True |
True |
False |
||
Например, пусть условие предоставления скидки сформулировано следующим образом: "Скидка предоставляется, если сумма покупки превышает 100 руб. и день покупки — воскресенье", Если день недели обозначен как переменная Day целого типа, и равенство ее значения семи соответствует воскресенью, то условие предоставления скидки можно записать:
(Summa > 100) and (Day = 7)
Если условие предоставления скидки дополнить тем, что скидка предоставляется в любой день, если сумма покупки превышает 500 руб., то условие можно записать:
((Summa > 100) and (Day =7)) or (Summa > 500)
Выбор
Выбор в точке разветвления алгоритма очередного шага программы может быть реализован при помощи инструкций if и case. Инструкция if позволяет выбрать один из двух возможных вариантов, инструкция case — один из нескольких.Иллюстрированный самоучитель по Delphi 7 для начинаюших
Функция length
Функция length возвращает длину строки. У этой функции один параметр — выражение строкового типа. Значением функции length (целое число) является количество символов, из которых состоит строка.Например, в результате выполнения инструкций
n:=length('Иванов');
m:=length(' Невский проспект ');
значение переменных n и m будет равно 6 и 20.
Функция роs
Функция роз позволяет определить положение подстроки в строке. В общем виде обращение к функции выглядит так:pos (Подстрока,Строка) ;
где Подстрока — строковая константа или переменная, которую надо найти в строковой константе или переменной строка.
Например, в результате выполнения инструкции
р := pos('Пе','Санкт-Петербург');
значение переменной р будет равно 7. Если в строке нет искомой подстроки, то значение функции роз будет равно нулю.
Ниже приведена инструкция while, в результате выполнения которой удаляются начальные пробелы из строки st.
while(pos(' ',st) = 1) and(length(st) > 0) do delete (st,1,1);
Пробелы удаляет инструкция delete (st, i, i), которая выполняется в цикле до тех пор, пока первым символом строки является пробел (в этом случае значение роs (' ',st) равно единице). Необходимость проверки условия length (st) > 0 объясняется возможностью того, что введенная строка состоит только из пробелов.
Символы и строки
Компьютер может обрабатывать не только числовую информацию, но и символьную. Язык Delphi оперирует с символьной информацией, которая может быть представлена как отдельными символами, так и строками (по-cледовательностью символов).Операции со строками
В языке Delphi есть несколько полезных при работе со строками функций и процедур. Ниже приведено их краткое описание и примеры использования.Символы
Для хранения и обработки символов используются переменные типа Ansichar и wideChar. Тип Ansichar представляет собой набор ANSI-символов, з котором каждый символ кодируется восьмиразрядным двоичным числом (байтом). Тип wideChar представляет собой набор символов в кодировке Unicode, в которой каждый символ кодируется двумя байтами.Для обеспечения совместимости с предыдущими версиями поддерживается тип Char, эквивалентный AnsiChar.
Значением переменной символьного типа может быть любой отображаемый символ:
Переменная символьного типа должна быть объявлена в разделе объявления переменных. Инструкция объявления символьной переменной в общем виде выглядит так:
Имя: char;
где:
otv: char; ch: char;
Как и любая переменная программы, переменная типа char может получить значение в результате выполнения инструкции присваивания. Если переменная типа char получает значение в результате выполнения операции присваивания, то справа от знака := должно стоять выражение типа char, например, переменная типа char или символьная константа — символ, заключенный в кавычки.
В результате выполнения инструкций c1 := '*';
с2 := c1;
переменная c1 получает значение присваиванием значения константы, а переменная с2 — присваиванием значения переменной cl (предполагается, что переменные c1 и с2 являются переменными символьного типа).
Переменную типа char можно сравнить с другой переменной типа char или с символьной константой. Сравнение основано на том, что каждому символу поставлено в соответствие число (см. приложение 2), причем символу 'о' соответствует число меньшее, чем символу У, символу 'А' — меньшее, чем 'в', символу V — меньшее, чем а. Таким образом, можно записать:
'0'<'1'<..<'9'<..<'A'<'B'<..<'Z'<'a'<'b'<..<'z'
Символам русского алфавита соответствуют числа большие, чем символам латинского алфавита, при этом справедливо следующее:
'А'<'Б'<'В'<..<'Ю'<'Я'<'а'<'б'<'в'<...<'э'<'ю'<'я'
В тексте программы вместо символа можно указать его код, поставив перед числом оператор #. Например, вместо константы 'в' можно записать #193. Такой способ записи, как правило, используют для записи служебных символов или символов, которые во время набора программы нельзя ввести с клавиатуры. К примеру, часто используемый при записи сообщений символ "новая строка" записывается так: #13.
В программах обработки символьной информации часто используют функции chr и Ord. Значением функции chr является символ, код которого указан в качестве параметра. Например, в результате выполнения инструкции c:=chr(32) переменной с будет присвоено значение пробел. Функция ord позволяет определить код символа, который передается ей в качестве параметра. Например, в результате выполнения инструкции k:=ord('*') переменная k будет содержать число 42 — код символа *.
Программа, текст которой приведен в листинге 3.1, выводит таблицу кодировки букв русского алфавита. Вид окна программы представлен на рис. 3.1.
Основную работу выполняет процедура обработки события OnActivate, которая формирует и выводит в поле метки (Label1) таблицу. Событие OnActivate происходит при активизации формы приложения, и поэтому процедура TForm1.FormActivate выполняется автоматически, сразу после появления формы на экране.
Рис. 3.1. Форма приложения во время разработки

Рис. 3.2. Форма приложения во время работы
Листинг 3.1. Таблица символов
unit tablsim_;
interface
uses
Windows, Messages, SysUtils, Classes, Graphics,
Controls, Forms, Dialogs, StdCtrls;
type
TForm1 = class(TForm)
Label1: TLabe1;
procedure FormActivate(Sender: TObject); private
{ Private declarations }
public
{ Public declarations }
end;
var
Form1: TForm1;
implementation
{$R *.DFM}
procedure TForm1.FormActivate(Sender: TObject);
var
st:string; // таблица формируется как строка символов
dec: byte; // код символа
i,j:integer; // номер строки и колонки таблицы
begin
st:='';
dec:=192;
for i:=0 to 15 do // шестнадцать строк
begin
dec:=i + 192;
for j:=1 to 4 do // четыре колонки
begin
st:=st+chr(dec)+'-'+IntToStr(dec)+' '; dec:=dec + 16;
end;
st:=st + #13; // переход к новой строке экрана
end;
Label1.caption:=st;
end;
end.
Форма приложения Таблица символов содержит только один компонент -поле метки (Label1l). Для того чтобы колонки таблицы имели одинаковую ширину, свойству Label1.Font.Name следует присвоить имя шрифта, у которого все символы имеют одинаковую ширину, например, courier New cyr.
Вид окна приложения во время работы приведен на рис. 3.2.
Строки
Строки могут быть представлены следующими типами: shortstring, Longstring и widestring. Различаются эти типы предельно допустимой длиной строки, способом выделения памяти для переменных и методом кодировки символов.Переменной типа shortstring память выделяется статически, т. е. до начала выполнения программы, и количество символов такой строки не может превышать 255. Переменным типа Longstring и widestring память выделяется динамически — во время работы программы, поэтому длина таких строк практически не ограничена.
Помимо перечисленных выше типов можно применять универсальный cтроковый тип String. Тип String эквивалентен типу Shortstring.
Переменная строкового типа должна быть объявлена в разделе объявления переменных. Инструкция объявления в общем виде выглядит так:
Имя: String;
или
Имя: String [длина]
где:
name: string[30];
buff: string;
Если в объявлении строковой переменной длина строки не указана, то ее длина задается равной 255 символам, т. е. объявления
stroka: string [255]; stroka: string;
эквивалентны.
В тексте программы последовательность символов, являющаяся строкой (строковой константой), заключается в одинарные кавычки. Например, чтобы присвоить строковой переменной parol значение, нужно записать:
parol:= 'Большой секрет';
или
parol:= '2001';
Следует обратить внимание, что инструкция parol:=2001; неверная, т.к. тип константы не соответствует типу переменной. Во время компиляции этой инструкции будет выведено сообщение: incompatible types: 'Char' and 'Integer' (типы Char и Integer несовместимы).
Используя операции =, <, >, <=, >= и о, переменную типа string можно сравнить с другой переменной типа string или со строковой константой. Строки сравниваются посимвольно, начиная с первого символа. Если все символы сравниваемых строк одинаковые, то такие строки считаются равными. Если в одинаковых позициях строк находятся разные символы, большей считается та строка, у которой в этой позиции находится символ с большим кодом. В табл. 3.1 приведены примеры сравнения строк.
Таблица 3.1. Сравнение строк
| Строка 1 |
Строка 2 |
Результат сравнения |
||
| Иванов |
Иванов |
Строки равны |
||
| Васильев |
Васильев |
Строка 1 больше строки 2 |
||
| Алексеев |
Петров |
Строка 1 меньше строки 2 |
||
| Иванова |
Иванов |
Строка 1 больше строки 2 |
||
f irst__name: ='Иван' ;
last_name:='Иванов';
ful_name:=first_name+last_name;
переменная fui_name получит значение 'Иван Иванов'.
Иллюстрированный самоучитель по Delphi 7 для начинаюших
Инструкции read и readln
Инструкция read предназначена для ввода с клавиатуры значений переменных (исходных данных). В общем виде инструкция выглядит следующим образом:read (Переменная1, Переменная2, ... ПеременнаяN)
где переменнаяы — имя переменной, значение которой должно быть введено с клавиатуры во время выполнения программы.
Приведем примеры записи инструкции read:
read(a); read(Cena,Kol);
При выполнении инструкции read происходит следующее:
1. Программа приостанавливает свою работу и ждет, пока на клавиатуре будут набраны нужные данные и нажата клавиша
2. После нажатия клавиши
Например, в результате выполнения инструкции
read(Temperat);
и ввода с клавиатуры строки 21, значением переменной Temperat будет число 21.
Одна инструкция read позволяет получить значения нескольких переменных. При этом вводимые числа должны быть набраны в одной строке и разделены пробелами. Например, если тип переменных а, ь и с — real, то в результате выполнения инструкции read(a,b,c); и ввода с клавиатуры строки:
4.5 23 0.17
переменные будут иметь следующие значения:
а = 4,5; b = 23,0; с = 0,17.
Если в строке набрано больше чисел, чем задано переменных в инструкции read, то оставшаяся часть строки будет обработана следующей инструкцией read. Например, в результате выполнения инструкций
read(А,В); read(С);
и ввода с клавиатуры строки
10 25 18
переменные получат следующие значения: А=10, B = 25. Инструкция read (С); присвоит переменной с значение 18.
Инструкция readln отличается от инструкции read тем, что после выделения очередного числа из введенной с клавиатуры строки и присваивания его последней переменной из списка инструкции readin, оставшаяся часть строки теряется, и следующая инструкция read или readin будет требовать нового ввода.
Например, в результате выполнения инструкции
readin(А,В); read(С);
и вводе с клавиатуры строки
10 25 18
переменные получат следующие значения: А=10, B = 25. После чего программа будет ожидать ввода нового числа, чтобы присвоить его переменной с.
Перед каждой инструкцией read или readin следует располагать инструкцию write, для того чтобы подсказать пользователю, какие данные ожидает от него программа. Например, фрагмент программы вычисления стоимости покупки может иметь вид:
writeln('Введите исходные данные.');
write('Цена изделия:');
readln(Сеnа);
write('Количество в партии:');
readln(Kol);
write('Скидка:');
readln(Skidka);
Если тип данных, вводимых с клавиатуры, не соответствует или не может быть приведен к типу переменных, имена которых указаны в инструкции read (readin), то программа аварийно завершает работу (инструкции, следующие за read, не выполняются), и на экран выводится сообщение об ошибке.
Инструкции write и writeln
Инструкция write предназначена для вывода на экран монитора сообщений и значений переменных. После слова write в скобках задается список переменных, значения которых должны быть выведены. Кроме имен переменных в список можно включить сообщение — текст, заключенный в одиночные кавычки.Например:
write(Summa);
write('Результат вычислений');
write('Корни уравнения. xl=', xl, ' х2=', х2);
После имени переменной через двоеточие можно поместить описание (формат) поля вывода значения переменной.
Для переменной типа Integer формат — это целое число, которое задает ширину поля вывода (количество позиций на экране).
Например, инструкция
write(d:5);
показывает, что для вывода значения переменной d используется 5 позиций.
Если значение переменной такое, что его изображение занимает меньше позиций, чем указано в формате, то перед первой цифрой числа будут выведены пробелы так, чтобы общее количество выведенных символов было равно указанному в формате.
Например, если значение переменной Koi типа integer равно 15, то в результате выполнения инструкции
write('Всего изделий:', Kol:5);
на экран будет выведено:
Всего изделий: 15
Для переменных типа Real формат представляет собой два целых числа, разделенных двоеточием. Первое число определяет ширину поля вывода, второе — количество цифр дробной части числа. Если задать только ширину поля, то на экране появится число, представленное в формате с плавающей точкой.
Например, пусть переменные x1 и х2 типа real имеют значения 13.25 и -0.3401, тогда в результате выполнения инструкции
write('xl=',x1:5:2,' х2=',х2:12)
на экран будет выведено:
x1=13.25 х2=-3.40100Е-01
Если ширины поля, указанной в формате, недостаточно для вывода значения переменной, то выводится число в формате с плавающей точкой и десятью цифрами после запятой (все поле вывода в этом случае занимает 17 позиций).
После выполнения инструкции write курсор остается в той позиции экрана, в которую он переместился после вывода последнего символа, выведенного этой инструкцией. Следующая инструкция write начинает вывод именно с этой позиции. Например, в результате выполнения инструкций
х:=-2.73;
write('Значение перем');
write('енной:');
write('х=');
write(x:8:5);
на экран будет выведено:
Значение переменной: х=-2.73000
Инструкция writein отличается от инструкции write только тем, что после вывода сообщения или значений переменных курсор переводится в начало следующей строки. Например, если значением переменной x1 является число -3.561, а значением переменной х2 — число 10.345, то результатом выполнения инструкций
writein('Значения корней уравнения:');
writeln('x1=',x:7:3);
writein('х2=',х:7:3);
на экран будет выведено:
Значения корней уравнения:
xl=-3.5610
х2= 10.345
Консольное приложение
Хотя данная книга посвящена программированию в Windows, нельзя обойти вниманием так называемые консольные приложения. Консоль — это монитор и клавиатура, рассматриваемые как единое устройство. Консольное приложение — программа, предназначенная для работы в операционной системе MS-DOS (или в окне DOS), для которой устройством ввода является клавиатура, а устройством вывода — монитор, работающий в режиме отображения символьной информации (буквы, цифры и специальные знаки).Консольные приложения удобны как иллюстрации при рассмотрении общих вопросов программирования, когда надо сосредоточиться на сути проблемы, а также как небольшие утилиты "для внутреннего потребления".
Перед тем как приступить к созданию консольного приложения, рассмотрим инструкции, обеспечивающие вывод информации на экран и ввод данных с клавиатуры.
Создание консольного приложения
Создается консольное приложение следующим образом. Сначала нужно из меню File выбрать команду New | Other Application, затем на вкладке New появившегося диалогового окна New Items выбрать тип создаваемого приложения — Console Application. В результате этих действий на экране появится окно Projectl.dpr, в котором находится шаблон главной процедуры консольного приложения. В этом окне можно набирать инструкции программы.

Рис. 4.1. Шаблон главной процедуры консольного приложения
Начинается консольное приложение инструкцией program, за которой следует имя программы. Сначала оно совпадает с именем проекта "по умолчанию". В момент сохранения проекта оно будет автоматически заменено на имя, под которым программист сохранит проект.
Следует обратить внимание на то, что консольное приложение создается в Windows, а выполняется как программа DOS. В DOS используется
кодировка ASCII, а в Windows — ANSI, буквы русского алфавита в которых имеют разные коды. Это приводит к тому, что вместо сообщений на русском языке консольное приложение выводит "абракадабру". Поэтому консольные приложения должны выводить сообщения на английском, что не всегда удобно.
Проблему вывода сообщений на русском языке консольными приложениями можно решить, разработав функцию перекодировки ANSI-строки в строку ASCII. Если эту функцию назвать RUS, то инструкция вывода сообщения на русском языке может выглядеть, например, так:
writeln(Rus('У лукогморья дуб зеленый')).
В листинге 4.1 приведен пример программы, которая запрашивает у пользователя вес в фунтах, пересчитывает его в килограммы и выводит результат на экран. Для вывода сообщений используется функция RUS, которая преобразует строку символов в кодировке ANSI в строку символов в кодировке ASCII.
Листинг 4.1. Пересчет веса из фунтов в килограммы (консольное приложение)
program funt2kg; {$APPTYPE CONSOLE}
// Функция Rus преобразует ANSI-строку в ASCII-строку
function Rus(mes: string):string;
// В ANSI русские буквы кодируются числами от 192 до 255,
// в ASCII - от 128 до 175 (А..Яа..п) и от 224 до 239 (р..я).
var
i: integer; // номер обрабатываемого символа
begin
for i: =1 to length(mes) do case mes[i] of
'A'-.'n' :
mes[i] := Chr(Ord(mes[i]) - 64); 'р'..'я' :
mes[i] .:= Chr (Ord(mes [i] ) -16);
end;
rus := mes; end;
// основная программа
var
f:real; // вес в фунтах
w:real; // вес в граммах
k:integer; // кол-во килограммов
g:integer; // кол-во граммов
// w = f*0,4095 = k*1000 + g
begin
writeln(Rus('Фунты-килограммы'));
writeln(Rus('Введите вес в фунтах и нажмите
write('-> ');
readln(f);
w := f * 409.5; // один фунт — это 409,5 гр.
if w > 1000 then begin
k:=Trunc(w/1000); g:=Round(w - k*1000);
end else
begin k:=0;
g:=Round(w) ; end;
write(f:4:2, Rus(' ф. -это '));
if k >= 1 then write(k, Rus(' кг. '));
writeln(g, Rus(' rp.')};
write(Rus('Для завершения нажмите
end.
Начинается текст программы строкой {$APPTYPE CONSOLE}, которая, хотя и похожа на комментарий, таковым не является, т. к. сразу за открывающей скобкой следует знак денежной единицы. Эта директива предназначена для компилятора. Следуя ее указаниям, компилятор генерирует исполняемую программу как консольное приложение.
Компиляция консольного приложения выполняется обычным образом, т. е. выбором из меню Project команды Compile.
После успешной компиляции программа может быть запущена выбором из меню Run команды Run. При запуске консольного приложения на экране появляется стандартное окно DOS-программы. На рис. 4.2 приведен вид DOS-окна, в котором работает консольное приложение, созданное в Delphi.
Процесс сохранения проекта консольного приложения стандартный. В результате выбора из меню File команды Save на экране появляется диалоговое окно Save Project, в котором нужно ввести имя проекта.
Рис. 4.2. DOS-окно, в котором работает консольное приложение
Иллюстрированный самоучитель по Delphi 7 для начинаюших
Алгоритм простого перебора
Ниже приведен текст программы поиска в массиве целых чисел. Перебор элементов массива осуществляется инструкцией repeat, в теле которой инструкция if сравнивает текущий элемент массива с образцом и присваивает переменной found значение true, если текущий элемент и образец равны.Цикл завершается, если в массиве обнаружен элемент, равный образцу (в этом случае значение переменной found равно true), или если проверены все элементы массива. По завершении цикла по значению переменной found можно определить, успешен поиск или нет.
Вид диалогового окна программы Поиск в массиве приведен на рис. 5.9.
Рис. 5.9. Диалоговое окно программы Поиск в массиве
Щелчок на командной кнопке Поиск (Buttoni) запускает процедуру TForm1.Button1Click (ее текст приведен в листинге 5.7), которая из компонента stringGridi вводит массив, а из поля редактирования Edit2 — число (образец). Затем выполняется проверка, содержит ли массив введенное число. После завершения проверки процедура showMessage выводит сообщение о результате поиска.
Листинг 5.7. Поиск в массиве
unit s_found_; interface
uses
Windows, Messages, SysUtils, Classes,
Graphics, Controls, Forms, Dialogs,
StdCtrls, Grids;
type
TForm1 = class(TForm)
Label1: TLabel;
Label2: TLabel;
Button1: TButton;
Edit2: TEdit;
StringGridi: TStringGrid;
procedure ButtonlClick(Sender: TObject);
private
{ Private declarations }
public
{ Public declarations )
end;
var
Form1: TForm1 ;
implementation
{$R *.DFM}
{ поиск в массиве перебором }
procedure TForml.ButtonlClick(Sender: TObject);
const
SIZE=5; var
a: array[1..SIZE] of integer; //массив
obr: integer; // образец для поиска
found: boolean; // TRUE — совпадение образца с элементом
// массива
i: integer; // индекс элемента массива
begin
// ввод массива for i:=l to SIZE do
a[i] := StrToInt(StringGridl.Cells[i-1,0]);
// ввод образца для поиска
obr := StrToInt(edit2.text);
// поиск
found := FALSE; // пусть нужного элемента в массиве нет
i:= 1;
repeat
if a[i] = obr
then found := TRUE else i := i+1;
until (i > SIZE) or (found = TRUE);
if found
then ShowMessage('Совпадение с элементом номер '
+IntToStr(i)+#13+'Поиск успешен.')
else ShowMessage('Совпадений с образцом нет.');
end;
end.
Очевидно, что чем больше элементов в массиве и чем дальше расположен нужный элемент от начала массива, тем дольше программа будет искать необходимый элемент.
Поскольку операции сравнения применимы как к числам, так и к строкам, данный алгоритм может использоваться для поиска как в числовых, так и в строковых массивах.
Использование компонента StringGrid
Для ввода массива удобно использовать компонент StringGrid. Значок компонента StringGrid находится на вкладке Additional (рис. 5.2).
Рис. 5.2. Компонент StringGrid
Компонент StringGrid представляет собой таблицу, ячейки которой содержат строки символов. В табл. 5.1 перечислены некоторые свойства компонента StringGrid.
Таблица 5.1. Свойства компонента StringGrid
| Свойство |
Определяет |
||
| Name |
Имя компонента. Используется в программе для доступа к свойствам компонента |
||
| Свойство |
Определяет |
||
| ColCount |
Количество колонок таблицы |
||
| RowCount |
Количество строк таблицы |
||
| Cells |
Соответствующий таблице двумерный массив. Ячейка таблицы, находящаяся на пересечении столбца номер col и строки номер row определяется элементом cells [col, row] |
||
| FixedCols |
Количество зафиксированных слева колонок таблицы. Зафиксированные колонки выделяются цветом и при горизонтальной прокрутке таблицы остаются на месте |
||
| FixedRows |
Количество зафиксированных сверху строк таблицы. Зафиксированные строки выделяются цветом и при вертикальной прокрутке таблицы остаются на месте |
||
| Options . goEditing |
Признак допустимости редактирования содержимого ячеек таблицы. True — редактирование разрешено, False — запрещено |
||
| Options . goTab |
Разрешает (True) или запрещает (False) использование клавиши <Таb> для перемещения курсора в следующую ячейку таблицы |
||
| Options . GoAlways-ShowEditor |
Признак нахождения компонента в режиме редактирования. Если значение свойства False, то для того, чтобы в ячейке появился курсор, надо начать набирать текст, нажать клавишу |
||
| DefaultColWidth |
Ширину колонок таблицы |
||
| DefaultRowHeight |
Высоту строк таблицы |
||
| GridLineWi-dth |
Ширину линий, ограничивающих ячейки таблицы |
||
| Left |
Расстояние от левой границы поля таблицы до левой границы формы |
||
| Top |
Расстояние от верхней границы поля таблицы до верхней границы формы |
||
| Height |
Высоту поля таблицы |
||
| Width |
Ширину поля таблицы |
||
| Font |
Шрифт, используемый для отображения содержимого ячеек таблицы |
||
| ParentFont |
Признак наследования характеристик шрифта формы |
||
Рис. 5.3. Диалоговое окно программы Ввод и обработка массива
Добавляется компонент stringGrid в форму точно так же, как и другие компоненты. После добавления компонента к форме нужно выполнить его настройку в соответствии с табл. 5.2. Значения свойств Height и width следует при помощи мыши установить такими, чтобы размер компонента был равен размеру строки.
Текст программы приведен в листинге 5.2.
Таблица 5.2. Значения свойств компонента StringGrid1
| Свойство |
Значение |
||
| ColCount |
5 |
||
| FixedCols |
0 |
||
| RowCount |
1 |
||
| DefaultRowHeight |
24 |
||
| Height |
24 |
||
| DefaultColWidth |
64 |
||
| Width |
328 |
||
| Options . goEditing |
True |
||
| Options . AlwaysShowEditing |
True |
||
| Options .goTabs |
True |
||
unit getar_;
interface
uses
Windows, Messages, SysUtils, Variants,
Classes, Graphics, Controls, Forms, Dialogs, Grids, StdCtrls;
type
TForm1 = class(TForm)
Label1: TLabel;
StringGridl: TStringGrid;
Button1: TButton;
Label2: TLabel;
procedure ButtonlClick(Sender: TObject); private
{ Private declarations }
public
{ Public declarations }
end;
var
Form1: TForml ;
implementation
{$R *.dfm}
procedure TForml.ButtonlClick(Sender: TObject); var
a : array[1..5] of integer; // массив
summ: integer; // сумма элементов
sr: real; // среднее арифметическое
i: integer; // индекс
begin
// ввод массива
// считаем, что если ячейка пустая, то соответствующий
// ей элемент массива равен нулю
for i:= 1 to 5 do
if Length(StringGridl.Cells[i-1, 0]) <>0
then a[i] := StrToInt(StringGridl.Cells[i-1,0])
else a[i] := 0;
// обработка массива
summ := 0;
for i :=1 to 5 do
summ := summ + a[i]; sr := summ / 5;
У вывод результата Label2.Caption :=
'Сумма элементов: ' + IntToStr(summ)
+ #13+ 'Среднее арифметическое: ' + FloatToStr(sr);
end;
end.
После пробных запусков программы возникает желание внести изменения в процесс ввода массива. Так, было бы неплохо, чтобы курсор автоматически переходил в следующую ячейку таблицы, например, в результате нажатия клавиши
Текст процедуры обработки события OnKeyPress приведен в листинге 5.3. Следует обратить внимание на свойство Col, которое во время работы программы содержит номер колонки таблицы, в которой находится курсор. Это свойство можно также использовать для перемещения курсора в нужную ячейку таблицы. Однако нужно учитывать, что колонки таблицы, впрочем, как и строки, нумеруются с нуля.
Листинг 5.3. Процедура обработки события OnKeyPress
procedure TForm1.StringGridlKeyPress(Sender: TObject;
var Key: Char);
begin
case Key of
#8,'0'..'9' : ; // цифры и клавиша
#13: // клавиша
if StringGridl.Col < StringGridl.ColCount — 1
then StringGridl.Col := StringGridl.Col + 1;
else key := Chr(0); // остальные символы запрещены
end;
end;
Если нужно ввести массив дробных чисел (a: array [1. .5] of real), то процедура обработки события OnKeyPress несколько усложнится, т. к. помимо цифр допустимыми символами являются символ-разделитель (запятая или точка — зависит от настройки Windows) и минус. С целью обеспечения некоторой дружественности программы по отношению к пользователю можно применить трюк: подменить вводимый пользователем неверный разделитель верным. Определить, какой символ-разделитель допустим в текущей настройке Windows, можно, обратившись к глобальной переменной Decimaiseparator.
В листинге 5.4 приведен текст модуля приложения ввода и обработки массива дробных чисел. Процедура обработки события OnKeyPress обеспечивает ввод в ячейку таблицы только допустимых при записи дробного числа символов.
Листинг 5.4. Ввод и обработка массива дробных чисел
unit. getar_1; interface
uses
Windows, Messages, SysUtils, Variants, Classes,
Graphics, Controls, Forms, Dialogs, Grids, StdCtrls;
type
TForm1= class(TForm)
Label1: TLabel;
StringGrid1: TStringGrid;
Button1: TButton;
Label2: TLabel;
procedure Button1ClicktSender: TObject);
procedure StringGridlKeyPress(Sender: TObject; var Key: Char);
private
{ Private declarations }
public
{ Public declarations }
end;
var
Form1: TForm1;
implementation
{$R *.dfm}
procedure TForm1.ButtonlClick(Sender: TObject);
var
a : array[1..5] of real; // массив
suram: real; // сумма элементов
sr: real; // среднее арифметическое
i: integer; // индекс
begin
// ввод массива
// считаем, что если ячейка пустая, то соответствующий
// ей элемент массива равен нулю
for i:= 1 to 5 do
if Length(StringGridl.Cells[i-l,0])<>0
then a[i] := StrToFloat(StringGridl.Cells[i-1, 0]) else a[i] := 0;
// обработка массива
summ := 0;
for i :=1 to 5 do
summ := summ + a[i]; sr := summ / 5;
// вывод результата
Label2.Caption :=
'Сумма элементов: ' + FloatToStr(summ)
+ #13+ 'Среднее арифметическое: ' + FloatToStr(sr); end;
'/ Функция обеспечивает ввод в ячейку только допустимых символов
procedure TForm1.StringGridlKeyPress(Sender: TObject; var Key: Char);
begin
case Key of
#8,'0'..'9' : ; // цифры и
#13: // клавиша
if StringGridl.Col < StringGridl.ColCount - 1
then StringGridl.Col := StringGridl.Col + 1; '.',',':
// разделитель целой и дробной частей числа
begin
if Key <> DecimalSeparator then
Key := DecimalSeparator; // заменим разделитель
// на допустимый
if Pos(StringGridl.Cells[StringGridl.Col,0],
DecimalSeparator) <> 0
then Key := Chr(O); // запрет ввода второго
// разделителя end;
' -' : // минус можно ввести только первым символом,
// т. е. когда ячейка пустая
if Length(StringGrid1.Cells[StringGrid1.Col, 0]) <>0 then
Key := Chr(0) ;
else // остальные символы запрещены
key := Chr(0);
end;
end;
end.
Массивы
Массив — это структура данных, представляющая собой набор переменных одинакового типа, имеющих общее имя. Массивы удобно использовать для хранения однородной по своей природе информации, например, таблиц и списков.Метод бинарного поиска
На практике довольно часто производится поиск в массиве, элементы которого упорядочены по некоторому критерию (такие массивы называются упорядоченными). Например, массив фамилий, как правило, упорядочен по алфавиту, массив данных о погоде — по датам наблюдений. В случае, если массив упорядочен, то применяют другие, более эффективные по сравнению с методом простого перебора алгоритмы, один из которых — метод бинарного поиска.Пусть есть упорядоченный по возрастанию массив целых чисел. Нужно определить, содержит ли этот массив некоторое число (образец).
Метод (алгоритм) бинарного поиска реализуется следующим образом:
1. Сначала образец сравнивается со средним (по номеру) элементом массива (рис. 5.10, а).
a

б
в
Рис. 5.10. Выбор среднего элемента массива при бинарном поиске
Рис. 5.11. Алгоритм бинарного поиска в упорядоченном по возрастанию массиве
2. После того как определена часть массива, в которой может находиться искомый элемент, по формуле (niz-verh) /2+verh вычисляется новое значение sred и поиск продолжается.
Алгоритм бинарного поиска, блок-схема которого представлена на рис. 5.11, заканчивает свою работу, если искомый элемент найден или если перед выполнением очередного цикла поиска обнаруживается, что значение verh больше, чем niz.
Вид диалогового окна программы Бинарный поиск в массиве приведен на рис. 5.12. Поле метки Label3 используется для вывода результатов поиска и протокола поиска. Протокол поиска выводится, если установлен флажок выводить протокол. Протокол содержит значения переменных verh, niz, sred. Эта информация, выводимая во время поиска, полезна для понимания сути алгоритма.
Рис. 5.12. Диалоговое окно программы Бинарный поиск в массиве
В форме приложения появился новый компонент, который до этого момента в программах не использовался, — флажок (компонент CheckBox). Значок компонента checkBox находится на вкладке Standard (рис. 5.13). Добавляется к форме он точно так же, как и другие компоненты. Свойства компонента CheckBox перечислены в табл. 5.5.
Таблица 5.5. Свойства компонента CheckBox
| Свойство |
Определяет |
||
| Name |
Имя компонента. Используется в программе для доступа к свойствам компонента |
||
| Caption |
Текст, поясняющий назначение флажка |
||
| Checked |
Состояние, внешний вид флажка: если флажок установлен (в квадратике есть "галочка"), то checked = TRUE; если флажок сброшен (нет "галочки"), то Checked=FALSE |
||
| State |
Состояние флажка. В отличие от свойства Checked, позволяет различать установленное, сброшенное и промежуточное состояния. Состояние флажка определяют константы: cbChecked (установлен); cbGrayed (серый, неопределенное состояние); cbUnChecked (сброшен) |
||
| AllowGrayed |
Может ли флажок быть в промежуточном состоянии: если AllowGrayed = FALSE, то флажок может быть только установленным или сброшенным; если AllowGrayed = TRUE, то допустимо промежуточное состояние |
||
| Свойство |
Определяет |
||
| Left Top Height Width Font ParentFont |
Расстояние от левой границы флажка до левой границы формы Расстояние от верхней границы флажка до верхней границы формы Высоту поля вывода поясняющего текста Ширину поля вывода поясняющего текста Шрифт, используемый для отображения поясняющего текста Признак наследования характеристик шрифта родительской формы |
||

Рис. 5.13. Компонент CheckBox
После того как компонент CheckBox будет добавлен к форме, а добавляется он обычным образом, нужно установить значения его свойств в соответствии с табл. 5.6.
Таблица 5.6. Значения свойств компонента CheckBox1
| Свойство |
Значение |
||
| Caption Checked |
Выводить протокол True |
||
При вычислении номера среднего элемента используется функция тгипс, которая округляет до ближайшего целого и преобразует к типу integer выражение, полученное в качестве аргумента. Необходимость использования тгипс объясняется тем, что выражение (niz-verh) /2 — дробного типа, переменная sred — целого, а переменной целого типа присвоить дробное значение нельзя (компилятор выдаст сообщение об ошибке).
Обратите внимание на процедуры обработки события onKeyPress для компонентов stringGridl и Editl. Первая из них обеспечивает перемещение курсора в следующую ячейку таблицы или в поле Editl (из последней ячейки) в результате нажатия клавиши
Листинг 5.8. Бинарный поиск в массиве
unit b_found_;
interface
uses
Windows, Messages, SysUtils, Classes,
Graphics, Controls, Forms, Dialogs, StdCtrls, Grids;
type
TForm1 = class(TForm)
Label1: TLabel;
Label2: TLabel;
Button1: TButton;
Label3: TLabel;
CheckBox1: TCheckBox;
StringGrid1: TStringGrid;
Editl: TEdit;
procedure ButtonlClick(Sender: TObject);
procedure StringGridlKeyPress(Sender: TObject; var Key: Char);
procedure EditlKeyPress(Sender: TObject; var Key: Char); private
{Private declarations }
public
{ Public declarations }
end;
var
Form1: TForm1;
implementation
{$R *.DFM}
{ Бинарным поиск в массиве }
procedure TForm1.Button1Click(Sender: TObject);
const
SIZE=10; var
a:array[1..SIZE] of integer; { массив )
obr:integer; { образец для поиска}
verh:integer; { верхняя граница поиска }
niz: integer; { нижняя граница поиска }
sred:integer; { номер среднего элемента )
found:boolean; { TRUE — совпадение образца с элементом массива }
n:integer; / число сравнений с образцом }
i:integer;
begin
// ввод массива и образца
for i:=l to SIZE do
a[i]:=StrToInt(StringGridl.Cells[i-l,0] ) ;
obr := StrToInt(Editl.text);
// поиск verh:=1;
niz:=SIZE; n:=0;
found:=FALSE; labels.caption:='';
if CheckBoxl.State = cbChecked
then Labels.caption: ='verh'+#9+'niz'#9'sred' #13;
// бинарный поиск в массиве repeat
sred:=Trunc ( (niz-verh) /2)+verh; if CheckBox1.Checked
then Labels.caption:=label3.caption +IntToStr(yerh) + #9
+IntToStr(niz) + #9 +IntToStr(sred) + #13; n:=n+1;
if a[sred] = obr then found:=TRUE else
if obr < a[sred]
then niz:=sred-1 else verh:=sred+1;
until (verh > niz) or found;
if found
then labels.caption:=label3.caption
+'Совпадение с элементом номер '
+ IntToStr(sred)+#13 + 'Сравнений '
+ IntToStr(n)
else label3.caption:=label3.caption
+'Образец в массиве не найден.';
end;
// нажатие клавиши в ячейке StringGrid
procedure TForml.StringGridlKeyPress(Sender: TObject; var Key: Char),
begin
if Key = #13 then // нажата клавиша
if StringGrid1.Col < StringGridl.ColCount - 1
then // курсор в следующую ячейку таблицы
StringGridl.Col := StringGrid1.Col +1
else // курсор в поле Editl, в поле ввода образца
Editl.SetFocus;
end;
// нажатие клавиши в поле Editl
procedure TForm1.Edit1KeyPress(Sender: TObject;. var Key: Char);
begin
if Key = #13 // нажата клавиша
then // сделать активной командную кнопку
Button1.SetFocus;
end;
end.
Ниже приведены примеры диалоговых окон программы Бинарный поиск в массиве после выполнения поиска— с выводом протокола (рис. 5.14, а) и без протокола (рис. 5.14, б).
Здесь следует обратить внимание на то, что элемент массива, находящийся на седьмом месте, программа бинарного поиска находит всего за четыре шага, в то время как программе, реализующей алгоритм простого перебора, потребовалось бы семь шагов.

а
б
Рис. 5.14. Примеры работы программы бинарного поиска в массиве
Многомерные массивы
В повседневной жизни довольно часто приходится иметь дело с информацией, которая представлена в табличной форме. Например, результат деятельности некоторой фирмы, торгующей автомобилями, может быть представлен в виде табл. 5.7.Таблица 5.7
| |
Январь |
Февраль |
Март |
... |
Ноябрь |
Декабрь |
||
| ВA3 2106 |
|
|
|
|
|
|
||
| ВA3 2107 |
|
|
|
|
|
|
||
| ВA3 2108 |
|
|
|
|
|
|
||
| ВA3 2109 |
|
|
|
|
|
|
||
| ВАЗ 2110 |
|
|
|
|
|
|
||
| ВАЗ 2111 |
|
|
|
|
|
|
||
vaz2106: array [1..12] of integer;
vaz2107: array [1..12] of integer;
vaz2108: array [1..12] of integer;
vaz2109: array [1..12] of integer;
vaz2110: array [1..12] of integer;
vaz2111: array [1..12] of integer;
Каждый из приведенных массивов может хранить информацию о количестве проданных автомобилей одной марки, причем значение элемента массива отражает количество проданных машин в соответствующем месяце.
Возможно и такое представление таблицы:
jan: array [1..6] of integer;
feb: array [1..6] of integer;
mar: array [1..6] of integer;
dec: array [1..6] of integer;
В этом случае каждый массив предназначен для хранения информации о количестве проданных за месяц автомобилей, причем значение элемента массива отражает проданное количество автомобилей одной марки.
Если вся таблица содержит однородную информацию, например, только целые числа, то такая таблица может быть представлена как двумерный массив.
В общем виде инструкция объявления двумерного массива выглядит так:
Имя: array[ НижняяГраница1..ВерхняяГраница1,
НижняяГраница2..ВерхняяГраница2] of Тип
где:
itog: array [1..12, 1..6] of integer
Количество элементов двумерного массива можно вычислить по формуле:
(ВГ1-НГ1+1) х (ВГ2-НГ2+1):
где:
При работе с таблицами (массивами) удобно использовать инструкцию for. Например, фрагмент программы, вычисляющий количество проданных за год автомобилей одного наименования, выглядит так:
s := 0;
for j := 1 to 12 do
s := s + itog[2,j];
Следующий фрагмент программы вычисляет сумму элементов массива (общее количество автомобилей, проданных за год).
s:=0;
for i := 1 to 6 do // шесть моделей автомобилей
for j := 1 to 12 do //12 месяцев s := s + itog[i,j];
В приведенном фрагменте программы каждый раз, когда внутренний цикл (цикл по j) завершается, во внешнем цикле значение i увеличивается на единицу и внутренний цикл выполняется вновь. Таким образом, к текущему значению переменной s последовательно прибавляются значения элементов массива itog: itog[l,l], itog[l,2], ..., itog[l,12], itog[2,l], itog[2,2], ..., itog[2,12] и т. д.
В качестве примера рассмотрим программу, которая обрабатывает результаты спортивных соревнований летней олимпиады в Сиднее, 2000 г. Исходные данные представлены в табл. 5.8.
Таблица 5.8. Результаты олимпиады 2000 г. в Сиднее
| Страна |
Золотых |
Серебряных |
Бронзовых |
||
| Австралия |
16 |
25 |
17 |
||
| Беларусь |
3 |
3 |
11 |
||
| Великобритания |
11 |
10 |
7 |
||
| Германия |
14 |
17 |
26 |
||
| Италия |
13 |
8 |
13 |
||
| Китай |
28 |
16 |
15 |
||
| Корея |
8 |
9 |
11 |
||
| Куба |
11 |
11 |
7 |
||
| Нидерланды |
12 |
9 |
4 |
||
| Россия |
32 |
28 |
28 |
||
| Румыния |
11 |
6 |
9 |
||
| США |
39 |
25 |
33 |
||
| Франция |
13 |
14 |
11 |
||
| Япония |
5 |
8 |
5 |
||
Вид диалогового окна программы приведен на рис. 5.20.
Рис. 5.20. Диалоговое окно программы Итоги олимпиады
Для ввода исходных данных и отображения результата используется компонент StringGrid, свойства которого приведены в табл. 5.9.
Таблица 5.9. Значения свойства компонента StringGrid1
| Свойство |
Значение |
||
| Name |
Tab1 |
||
| ColCount |
6 |
||
| RowCount |
14 |
||
| FixedCols |
0 |
||
| FixedRows |
1 |
||
| Options . goEditing |
TRUE |
||
| DefaultColWidth |
65 |
||
| DefaultRowHeight |
14 |
||
| GridLineWidth |
1 |
||
процедура обработки события OnActivate (ее текст приведен в листинге 5.11), которое происходит во время активизации формы приложения. Кроме того, эта процедура вписывает в первую колонку таблицы названия стран-участниц соревнований.
Листинг 5.11. Инициализация таблицы
procedure TForml.FormActivate(Sender: TObject); begin
tabl.Cells[0,0] ='Страна';
tabl.Cells[1,0] ='Золотых';
tabl.Cells[2,0] ='Серебряных';
tabl.Cells[3,0] ='Бронзовых';
tabl.Cells[4,0] ='Bcero';
tabl.Cells[5,0] ='Баллов';
tabl.Cells[0,1] ='Австралия';
tabl.Cells[0,2] ='Белоруссия';
tabl.Cells[0,3] ='Великобритания';
tabl.Cells[0,4] ='Германия';
tabl.Cells[0,5] ='Италия';
tabl.Cells[0,6] ='Китай';
tabl.Cells[0,7] ='Корея';
tabl.Cells[0,8] ='Куба';
tabl.Cells[0,9] ='Нидерланды';
tabl.Cells[0,10]— 'Россия';
tabl.Cells[0,ll]:='США';
tabl,Cells[0,12]:='Франция';
tabl.Cells[0,13]:='Япония'; end;
Программа обработки исходной таблицы (листинг 5.12) запускается щелчком мыши на командной кнопке Итоги (Buttoni).
Листинг 5.12. Обработка двумерного массива
procedure TForml.ButtonlClick(Sender: TObject);
var
c,r:integer; // номер колонки и строки таблицы
s:integer; // всего медалей у команды
р:integer; // очков у команды
m:integer; // номер строки с максимальным количеством очков
buf:array[0..5] of string; // буфер для обмена строк
i:integer; // номер строки. Используется во время сортировки
begin
for r:=l to tab1.rowcount do // обработать все строки
begin s:=0;
// вычисляем общее кол-во медалей
for c:=l to 3 do
if tabl.cells[c,r] <>''
then s:=s+StrToInt(tab1.cells[c,r])
else tabl.cells[c,r]:='0'; // вычисляем количество очков
p:=7*StrToInt(tab1.cells[l,r])+
6*StrToInt(tabl.cells[2, r] )
+ 5*StrToInt(tabl.cells[3,r]};
// вывод результата
tabl.cells[4,r]:=IntToStr(s); // всего медалей
tabl.cells[5,r]:=IntToStr(p); // очков
end;
// сортировка таблицы по убыванию в соответствии
// с количеством баллов (по содержимому 5-го столбца)
// сортировка методом выбора
for r:=l to tab1.rowcount-1 do
begin
m:=r; // максимальный элемент — в r-й строке
for i:=r to tabl.rowcount-1 do
if StrToInt(tabl.cells[5,i])>StrToInt(tabl.cells[5,m])
then m:=i;
if r <> m then
begin // обменяем г-ю и m-ю строки таблицы
for c:=0 to 5 do begin
buf[с]:=tab1.Cells[c,r];
tab1.Cells[c,r]:=tabl.Cells[c,m];
tab1.Cells[c,m]:=buf[c];
end;
end;
end;
end;
Сначала для каждой страны программа вычисляет общее количество медалей и соответствующее количество очков. Затем, используя метод простого выбора, программа выполняет сортировку таблицы по убыванию количества набранных очков. Во время сортировки для обмена строк таблицы используется строковый массив buf, индекс которого, как и индекс столбца таблицы, меняется от нуля до пяти (см. инструкцию объявления массива в тексте программы). Такой прием позволяет наиболее просто выполнить копирование замещаемой строки в буфер и замещение строки содержимым буфера.
На рис. 5.21 приведено диалоговое окно программы после завершения процесса обработки массива.
Рис. 5.21. Окно программы Итоги олимпиады
Объявление массива
Массив, как и любая переменная программы, перед использованием должен быть объявлен в разделе объявления переменных. В общем виде инструкция объявления массива выглядит следующим образом:Имя: array [нижний_индекс. .верхний_индекс] of тип
где:
temper:array[1..31] of real;
коef:array[0. .2] of integer;
name:array[1..30] of string[25];
При объявлении массива удобно использовать именованные константы. Именованная константа объявляется в разделе объявления констант, который обычно располагают перед разделом объявления переменных. Начинается раздел объявления констант словом const. В инструкции объявления именованной константы указывают имя константы и ее значение, которое отделяется от имени символом "равно". Например, чтобы объявить именованную константу нв, значение которой равно 10, в раздел const надо записать инструкцию: нв=ю. После объявления именованной константы ее можно использовать в программе как обычную числовую или символьную константу. Ниже в качестве примера приведено объявление массива названий команд-участниц чемпионата по футболу, в котором используются именованные константы.
const
NT = 18; // число команд
SN = 25; // предельная длина названия команды var
team: array[1..NT] of string[SN];
Для того чтобы в программе использовать элемент массива, надо указать имя массива и номер элемента (индекс), заключив индекс в квадратные скобки. В качестве индекса можно использовать константу или выражение целого типа, например:
team [ 1] := 'Зенит';
d := koef[l]*koef[l]-4*koef[2]*koef[1];
ShowMessage(name[n+1]);
temper[i] := StrToFloat(Edit1.text);
Если массив не является локальным, т. е. объявлен не в процедуре обработки события, а в разделе переменных модуля, то одновременно с объявлением массива можно выполнить его инициализацию, т. е. присвоить начальные значения элементам массива. Инструкция объявления массива с одновременной его инициализацией в общем виде выглядит так:
Имя:array [нижний_индекс..верхний_индекс] of тип = (список);
где список — разделенные запятыми значения элементов массива. Например:
a: array[10] of integer = (0,0,0,0,0,0,0,0,0,0);
Team: array[1..5] of String[10]=
('Зенит','Динамо','Спартак','Ротор','СКА');
Обратите внимание, что количество элементов списка инициализации должно соответствовать размерности массива. Если это будет не так, то компилятор выведет сообщения об ошибке: Number of elements differs from declaration (количество элементов не соответствует указанному в объявлении).
При попытке инициализировать локальный массив компилятор выводит сообщение об ошибке: Cannot initialize local variables (локальная переменная не может быть инициализирована). Локальный массив можно инициализировать только во время работы программы, например, так:
for i := 1 to 10 do
a[i]:= 0;
Операции с массивами
Типичными операциями при работе с массивами являются:Поиск в массиве заданного элемента
При решении многих задач возникает необходимость определить, содержит ли массив определенную информацию или нет. Например, проверить, есть ли в списке студентов фамилия Петров. Задачи такого типа называются поиском в массиве.Для организации поиска в массиве могут быть использованы различные алгоритмы. Наиболее простой — это алгоритм простого перебора. Поиск осуществляется последовательным сравнением элементов массива с образцом до тех пор, пока не будет найден элемент, равный образцу, или не будут проверены все элементы. Алгоритм простого перебора применяется, если элементы массива не упорядочены.
Сортировка массива
Под сортировкой массива подразумевается процесс перестановки элементов массива, целью которого является размещение элементов массива в определенном порядке. Например, если имеется массив целых чисел а, то после выполнения сортировки по возрастанию должно выполняться условие:а[1] < а[2] < .. .< a[SIZE]
где SIZE — верхняя граница индекса массива.
Примечание
Задача сортировки распространена в информационных системах и используется как предварительный этап задачи поиска, т. к. поиск в упорядоченном (отсортированном) массиве проводится намного быстрее, чем в неупорядоченном (см. рассмотренный ранее метод бинарного поиска).
Существует много методов (алгоритмов) сортировки массивов.
Рассмотрим два из них:
Сортировка методом обмена
В основе алгоритма лежит обмен соседних элементов массива. Каждый элемент массива, начиная с первого, сравнивается со следующим, и если он больше следующего, то элементы меняются местами. Таким образом, элементы с меньшим значением продвигаются к началу массива (всплывают), а элементы с большим значением — к концу массива (тонут). Поэтому данный метод сортировки обменом иногда называют методом "пузырька". Этот процесс повторяется столько раз, сколько элементов в массиве, минус единица.На рис. 5.17 цифрой 1 обозначено исходное состояние массива и перестановки на первом проходе, цифрой 2 — состояние после перестановок на первом проходе и перестановки на втором проходе, и т. д.
Рис. 5.17. Процесс сортировки массива
Рис. 5.18. Диалоговое окно программы Сортировка методом обмена
На рис. 5.18 приведено диалоговое окно программы сортировки массива методом обмена.
Процедура сортировки, текст которой приведен в листинге 5.10, запускается нажатием кнопки Сортировка (Button1). Значения элементов массива вводятся из ячеек компонента stringGrid1. Во время сортировки, после выполнения очередного цикла обменов элементов массива, программа выводит массив в поле метки Label2.
Листинг 5.10. Сортировка массива методом обмена
procedure TForm1.Button1Click(Sender: TObject);
const
SIZE=5;
var
a:array[1..SIZE] of integer;
k:integer; // текущий элемент массива
i:integer; // индекс для ввода и вывода массива
changed:boolean; // TRUE, если в текущем цикле были обмены
buf:integer; // буфер для обмена элементами массива
begin
// ввод массива
for i:=1 to SIZE do
a[i] := StrToInt(StringGrid1.Cells[i-1, 0] );
label2.caption:='';
// сортировка массива repeat
Changed:=FALSE; // пусть в текущем цикле нет обменов
for k:=l to SIZE-1 do
if a[k] > a[k+l] then
begin // обменяем k-й и k+1-й элементы
buf := a[k]; a[k] := a[k+l]; a[k+l] := buf;
changed := TRUE;
end;
// вывод массива
for i:=l to SIZE do
Label2.caption:=label2.caption+' '+IntTostr(a[i]);
Label2.caption:=label2.caption+#13;
until not changed; // если не было обменов, значит
// массив отсортирован
Label2.caption:=label2.caption
+#13+'Maccив отсортирован.';
end;
Следует отметить, что максимальное необходимое количество циклов проверки соседних элементов массива равно количеству элементов массива минус один. Вместе с тем возможно, что массив реально будет упорядочен за меньшее число циклов. Например, последовательность чисел 5 1 2 3 4, если ее рассматривать как представление массива, будет упорядочена за один цикл, и выполнение оставшихся трех циклов не будет иметь смысла.
Поэтому в программу введена логическая переменная changed, которой перед выполнением очередного цикла присваивается значение FALSE. Процесс сортировки (цикл repeat) завершается, если после выполнения очередного цикла проверки соседних элементов массива (цикл for) ни один элемент массива не был обменен с соседним, и, следовательно, массив уже упорядочен.
Рис. 5.19. Пример работы программы сортировки массива методом обмена
На рис. 5.19 приведено диалоговое окно программы сортировки массива методом обмена после завершения процесса сортировки.
Сортировка методом прямого выбора
Алгоритм сортировки массива по возрастанию методом прямого выбора может быть представлен так:1. Просматривая массив от первого элемента, найти минимальный элемент и поместить его на место первого элемента, а первый — на место минимального.
2. Просматривая массив от второго элемента, найти минимальный элемент и поместить его на место второго элемента, а второй — на место минимального.
3. И так далее до предпоследнего элемента.
Ниже представлена программа сортировки массива целых чисел по возрастанию, диалоговое окно которой изображено на рис. 5.15.
Рис. 5.15. Диалоговое окно программы сортировки массива простым выбором
Процедура сортировки, текст которой приведен в листинге 5.9, запускается нажатием кнопки Сортировка (Button1). Значения элементов массива вводятся из ячеек компонента StringGrid1. После выполнения очередного цикла поиска минимального элемента в части массива процедура выводит массив в поле метки (Label2).
Листинг 5.9. Сортировка массива простым выбором
procedure TForm1.ButtonlClick(Sender: TObject);
const
SIZE=10;
var
a:array[1..SIZE] of integer;
min:integer; { номер минимального элемента в части
массива от i до верхней границы массива }
j:integer; { номер элемента, сравниваемого с минимальным }
buf:integer; { буфер, используемый при обмене элементов массива }
i,k:integer;
begin
// ввод массива
for i:=l to SIZE do
a[i]:=StrToInt(StringGridl.Cells[i-1,0]) ; Iabel2.caption:='';
for i:=l to SIZE-1 do begin
{ поиск минимального элемента в части массива от а[1] до a[SIZE]} min:=i;
for j:=i+l to SIZE do if a[j] < a [min]
then min:=j;
{ поменяем местами a [min] и a[i] }
buf:=a[i]; a[i]:=a[min]; a[min]:=buf;
{ вывод массива }
for k:=l to SIZE do
Label2.caption:=label2.caption+' '+IntTostr(a[k]);
Label2.caption:=label2.caption+#13; end;
Label2.caption:=label2.caption+#13+'MaccMB отсортирован.';
end;
На рис. 5.16 приведено диалоговое окно программы после завершения процесса сортировки.
Рис. 5.16. Диалоговое окно программы Сортировка массива
Ввод массива
Под вводом массива понимается процесс получения от пользователя (или из файла) во время работы программы значений элементов массива."Лобовое" решение задачи ввода элементов массива — для каждого элемента массива создать поле ввода. Однако если требуется ввести достаточно большой массив, то такое решение неприемлемо. Представьте форму, например, с десятью полями редактирования!
Очевидно, что последовательность чисел удобно вводить в строку таблицы, где каждое число находится в отдельной ячейке. Ниже рассматриваются два варианта организации ввода массива с использованием компонентов
StringGrid И Memo.
Вывод массива
Под выводом массива понимается вывод на экран монитора (в диалоговое окно) значений элементов массива.Если в программе необходимо вывести значения всех элементов массива, то для этого удобно использовать инструкцию for, при этом переменная-счетчик инструкции for может быть использована в качестве индекса элемента массива.
В качестве примера на рис. 5.1 приведено диалоговое окно приложения, которое демонстрирует инициализацию и процесс вывода значений элементов массива в поле метки. Программа выводит пронумерованный список футбольных команд. Следует обратить внимание, что для того чтобы список команд выглядел действительно как список, свойству Label1.AutoSize нужно присвоить значение False (присвойте свойству Label1.AutoSize значение True и посмотрите, как будет работать программа). Текст программы приведен в листинге 5.1.

Рис. 5.1. Форма и диалоговое окно приложения Вывод массива
Листинг 5.1. Инициализация и вывод массива
unit outar_;
interface
uses
Windows, Messages, SysUtils, Variants,
Classes, Graphics, Controls, Forms,
Dialogs, StdCtrls;
type
TForm1 = class(TForm)
Button1: TButton;
Label1: TLabel;
procedure ButtonlClick(Sender: TObject);
private
{ Private declarations } public
{ Public declarations } end;
var
Form1: TForm1;
implementation
($R *.dfm}
const
NT = 5;
var
team: array[1..NT] of string[10] =
('Зенит','Динамо','Ротор','Спартак','СКА'
procedure TForml.ButtonlClick(Sender: TObject);
var
st:string; // список команд
i:integer; // индекс, номер элемента массива
begin
// формирование списка для отображения в форме
for i:=l to NT do st := st + IntToStr(i)+ ' '
+ team[i] + #13; // вывод списка Label1.Caption := st;
end;
end.
Иллюстрированный самоучитель по Delphi 7 для начинаюших
Функция
Функция — это подпрограмма, т. е. последовательность инструкций, имеющая имя.Процесс перехода к инструкциям функции называется вызовом функции или обращением к функции. Процесс перехода от инструкций функции к инструкциям программы, вызвавшей функцию, называется возвратом из функции.
В общем виде инструкция обращения к функции выглядит так:
Переменная := Функция (Параметры) ;
где:
Процедуры и функции
Часто, работая над программой, программист замечает, что некоторая последовательность инструкций встречается в разных частях программы несколько раз. Например, в листинге 6.1 приведена программа пересчета веса из фунтов в килограммы. Обратите внимание, что инструкции, обеспечивающие ввод исходных данных из полей редактирования, расчет и вывод результата (в листинге они выделены фоном), есть как в процедуре обработки события на кнопке Вычислить, так и в процедуре обработки события OnKeyPress В поле Editl.Листинг 6.1. Пересчет веса из фунтов в килограммы
unit Unit1;
interface
uses
Windows, Messages, SysUtils, Variants,
Classes, Graphics, Controls, Forms, Dialogs, StdCtrls;
type
TForm1 = class(TForm)
Label1: TLabel; // пояснительный текст
Edit1: TEdit; // поле ввода веса в фунтах
Button1: TButton; // кнопка Вычислить
Label2: TLabel; // поле вывода результата
procedure ButtonlClick(Sender: TObject);
procedure EditlKeyPress(Sender: TObject;
var Key: Char); private
{ Private declarations } public
{ Public declarations }
end;
var
Form1: TForm1 ;
implementation
{$R *.dfm}
// щелчок на кнопке Вычислить
procedure TForml.Button1Click(Sender: TObject);
var
f : real; // вес в фунтах
kg : real; // вес в килограммах
begin
f := StrToFloat(Edit1.Text);
kg := f; * 0.4059;
Label2.Caption := Edit1.Text + ' ф. — это ' +
FloatToStrF(kg, ffGeneral, 4, 2} + 'кг.'; end;
// нажатие клавиши в поле ввода исходных данных
procedure TForml.Edit1KeyPress(Sender: TObject; var Key: Char);
var
f : real; // вес в фунтах kg : real; // вес в килограммах
begin
if Key = Char(VK_RETURN) then
begin
f: = . StrToFloat(Editl.Text) ;
kg := f * 0.4059;
Label2.Caption := Editl.Text + ' ф. - это ' +
FloatToStrF(kg, ffGeneral, 4, 2) + 'кг.'1.;
end;
end;
end.
Можно избежать дублирования кода в программе. Для этого надо оформить инструкции, которые встречаются в программе несколько раз, как подпрограмму, и заменить инструкции, оформленные в виде подпрограммы, инструкцией вызова подпрограммы.
В листинге 6.2 приведена программа пересчета веса из фунтов в килограммы, в которой ввод исходных данных, вычисления и вывод результата объединены в подпрограмму, реализованную как функция.
Листинг 6.2. Пересчет веса из фунтов в килограммы (использование процедуры)
unit Onit1; interface
uses
Windows, Messages, SysUtils, Variants,
Classes, Graphics, Controls, Forms, Dialogs, StdCtrls;
type
TForm1= class(TForm)
Label1: TLabel; // пояснительный текст
Edit1: TEdit; // поле ввода веса в фунтах
Button1: TButton; // кнопка Вычислить
Label2: TLabel; // поле вывела результата
procedure Button1Click(Sender: TObject);
procedure EditlKeyPress(Sender: TObject;
var Key: Char); private
{ Private declarations } public
{ Public declarations } end;
var
Form1: TForm1;
implementation
{$R *.dfm}
// процедура программиста
procedure FuntToKg;
var
f : real; // вес в фунтах
kg : real; // вес в килограммах
begin
f := StrToFloat(Form1.Edit1.Text);
kg := f * 0.4059;
Forml.Label2.Caption := Forml.Edit1.Text + ' ф. — это ' +
FloatToStrF(kg, ffGeneral, 4, 2) + 'кг.';
end;
// щелчок на кнопке Вычислить
procedure TForml.ButtonlClick(Sender: TObject);
begin
FuntToKg; // вызов процедуры FuntToKg end;
// нажатие клавиши в поле ввода исходных данных
procedure TForm1.EditlKeyPress(Sender: TObject;
var Key: Char);
begin
if Key = Char(VK_RETURN)
then FuntToKg; // вызов процедуры FuntToKg end;
end.
Преимущества использования подпрограмм очевидны. Во-первых, в программе нет дублирования кода, что сокращает трудоемкость создания программы, делает более удобным процесс отладки и внесения изменений. Представьте, что нужно изменить пояснительный текст, выводимый программой пересчета веса из фунтов в килограммы. В программе, не использующей подпрограмму, нужно просмотреть весь текст и сделать необходимые изменения. Если программа использует подпрограмму, то изменения надо внести только в текст подпрограммы. Во-вторых, значительно повышается надежность программы. Следует обратить внимание, что подпрограммы используют не только тогда, когда нужно избежать дублирования кода. Удобно большую задачу разделить на несколько подзадач и оформить каждую задачу как подпрограмму. В этом случае значительно улучшается "читаемость" программы и, как следствие, существенно облегчается процесс отладки.
Подпрограмма — это небольшая программа, которая решает часть общей задачи. В языке Delphi есть два вида подпрограмм — процедура и функция.
У каждой подпрограммы есть имя, которое используется в программе для вызова подпрограммы (процедуры).
Отличие функции от процедуры состоит в том, что с именем функции связано значение, поэтому функцию можно использовать в качестве операнда выражения, например, инструкции присваивания.
Как правило, подпрограмма имеет параметры. Различают формальные и фактические параметры.
Параметры, которые указываются в объявлении функции, называются формальными. Параметры, которые указываются в инструкции вызова процедуры, называются фактическими.
Параметры используются:
Использование модуля
Для того чтобы в программе могли применяться функции и процедуры модуля, программист должен добавить этот модуль к проекту и указать имя модуля в списке используемых модулей (обычно имя модуля программиста помещают в конец сформированного Delphi списка используемых модулей).В листинге 6.9 приведен вариант программы Поездка на дачу. Процедура обработки события onKeyPress в полях ввода исходных данных обращается к функции IsFloat, которая находится в модуле my_unit.pas, поэтому в списке используемых модулей указано имя модуля my_unit.
Листинг 6.9. Использование функции из модуля программиста
unit fazenda_;
interface
uses
Windows, Messages, SysUtils, Variants,
Classes, Graphics, Controls, Forms,
Dialogs, StdCtrls, my_unit; // модуль программиста
type
TForm1 = class(TForm)
Edit1: TEdit; // расстояние
Edit2: TEdit; // цена литра бензина
Edit3: TEdit; // потребление бензина на 100 км
CheckBoxl: TCheckBox; // True — поездка туда и обратно
Button1: TButton; // кнопка Вычислить
Label4: TLabel; // поле вывода результата расчета
Label1: TLabel;
Label2: TLabel;
Label3: TLabel;
procedure EditlKeyPress(Sender: TObject;
var Key: Char);
procedure Edit2KeyPress(Sender: TObject;
var Key: Char);
procedure Edit3KeyPress(Sender: TObject;
var Key: Char);
procedure Button1Click(Sender: TObject);
private
{ Private declarations} public
{ Public declarations } end;
var
Form1: TForm1;
implementation
{$R *.dfm}
// нажатие клавиши в поле Расстояние
procedure TForml.EditlKeyPress(Sender: TObject;
var Key: Char);
begin
if Key = Char(VK_RETURN)
then Edit2.SetFocus // переместить курсор в поле Цена
else If not IsFloat(Key,Edit2.Text)
then Key := Chr(O);
end;
// нажатие клавиши в поле Цена
procedure TForm1.Edit2KeyPress(Sender: TObject; var Key: Char);
begin
if Key = Char(VK_RETURN)
then Edit3.SetFocus // переместить курсор в поле Потребление .
else If not IsFloat(Key,Edit2.Text) then Key := Chr(0);
end;
// нажатие клавиши в поле Потребление
procedure TForm1.EditSKeyPress(Sender: TObject;
var Key: Char);
begin
if Key = Char(VK_RETURN)
then Button1.SetFocus // // сделать активной кнопку Вычислить
else If not IsFloat(Key,Edit2.Text) then Key := Chr(0);
end;
// щелчок на кнопке Вычислить
procedure TForml.ButtonlClick(Sender: TObject);
var
rast : real; // расстояние
cena : real; // цена
potr : real; // потребление на 100 км
summ : real; // сумма
mes: string;
begin
rast := StrToFloat(Editl.Text) ;
cena := StrToFloat(Edit2.Text);
potr := StrToFloat(Edit3.Text);
summ := rast / 100 * potr * cena;
if CheckBoxl.Checked then summ := summ * 2;
mes := 'Поездка на дачу';
if CheckBox1.Checked then
mes : = mes + ' и обратно' ;
mes := mes + 'обойдется в '
+ FloatToStrF(summ,ffGeneral, 4,2) + ' руб.';
Label4.Caption := mes;
end;
end.
После добавления имени модуля в список модулей, используемых приложением, сам модуль нужно добавить в проект. Для этого из меню Project надо выбрать команду Add to Project и в открывшемся диалоговом окне — имя файла модуля. В результате добавления модуля к проекту в окне редактора появится вкладка с текстом добавленного к проекту модуля.
Увидеть структуру проекта можно в окне Project Manager, которое появляется в результате выбора соответствующей команды из меню View. В качестве примера на рис. 6.3 приведена структура проекта Поездка на дачу.
Рис. 6.3. Структура проекта отражается в окне Project Manager
После добавления модуля к проекту и включения его имени в список используемых модулей (инструкция uses) можно выполнить компиляцию программы.
Использование процедуры
Разработанную процедуру нужно поместить в раздел implementation, перед подпрограммой, которая использует эту процедуру.Инструкция вызова процедуры в общем виде выглядит так:
Имя(СписокПараметров);
где:
П имя — имя вызываемой процедуры;
Например, инструкция вызова приведенной выше процедуры решения квадратного уравнения может выглядеть следующим образом:
SqRoot(StrToFloat(Edit1.Text),
StrToFloat(Edit2.Text),
StrToFloat(Edit3.Text), k1,k2,rez);
Если в описании процедуры перед именем параметра стоит слово var, то при вызове процедуры на месте соответствующего параметра должна стоять переменная основной программы. Использование константы или выражения считается ошибкой, и компилятор в этом случае выведет сообщение: Types of actual and formal var parameters must be identical (ТИП фактического параметра должен соответствовать типу формального параметра).
В листинге 6.6 приведена программа решения квадратного уравнения, в которой используется процедура SqRoot. Окно программы представлено на рис. 6.2.
Рис. 6.2. Окно программы Квадратное уравнение
Листинг 6.6. Решение квадратного уравнения (использование процедуры)
unit SqRoot_; interface
uses
Windows, Messages, SysUtils, Variants, Classes,
Graphics, Controls, Forms, Dialogs, StdCtrls;
type
TForml = class(TForm)
Editl: TEdit;
Edit2: TEdit;
Edit3: TEdit;
Label1: TLabe1;
Label2: TLabe1;
Label3: TLabe1;
Label4: TLabe1;
Button1: TButton;
Label5: TLabel;
procedure ButtonlClick(Sender: TObject); private
{ Private declarations }
public
{ Public declarations }
end;
var
Form1: TForm1;
implementation
{$R *.dfm}
// решает квадратное уравнение
procedure SqRoot(a,b,c : real; var xl, x2 : real; var ok : boolean);
{ a,b,c — коэффициенты уравнения x1,x2 — корни уравнения
ok = True — решение есть ok = False — решения нет }
var
d : real; // дискриминант begin
d:= Sqr(b) - 4*a*c; if d < 0 then
ok := False // уравнение не имеет решения
else
begin
ok := True;
xl := (-b + Sqrt(d)) / (2*a); x2 := (b + Sqrt(d)) / (2*a) ;
end;
end;
procedure TForml.ButtonlClick(Sender: TObject);
var
k1,k2: real; // корни уравнения
rez: boolean; // True —решение есть, False —решения нет mes:
string; // сообщение begin
SqRoot(StrToFloat(Editl.Text), StrToFloat(Edit2.Text) ,
StrToFloat(Edit3.Text) , k1,k2,rez);
if rez then
mes := 'Корни уравнения' + #13 +
'x1='+FloatToStrF(kl,ffGeneral,
4,2)+#13+ 'x2='+FloatToStrF(k2,ffGeneral,4,2)+#13 else
mes := 'Уравнение не имеет решения'; labels.Caption := mes;
end;
end.
Объявление функции
Объявление функции в общем виде выглядит так:function Имя (параметр1 : тип1, ..., параметрК : типК) : Тип; var
// здесь объявления локальных переменных begin
// здесь инструкции функции
Имя := Выражение; end;
где:
В качестве примера в листинге 6.3 приведены функции isint и isFioat. Функция isint проверяет, является ли символ, соответствующий клавише, нажатой во время ввода целого числа в поле редактирования, допустимым. Предполагается, что допустимыми являются цифры, клавиши
Листинг 6.3. Примеры функций
// проверяет, является ли символ допустимым
// во время ввода целого числа
function Islnt(ch : char) : Boolean;
begin
if (ch >= '0'} and (ch <= '9') // цифры
or (ch = 113) // клавиша
or (ch = #8) // клавиша
then Islnt := True // символ допустим
else Islnt := False; // недопустимый символ
end;
// проверяет, является ли символ допустимым
// во время ввода дробного числа
function IsFloat(ch : char; st: string) : Boolean;
begin
if (ch >= '0') and (ch <= '9') // цифры
or (ch = #13) // клавиша
or (ch = #8) // клавиша
then
begin
IsFloat := True; // символ верный
Exit; // выход из функции
end;
case ch of
'-': if Length(st) = 0
then IsFloat := True; ',':
if (Pos(',',st) = 0)
and (st[Length(st)]'>= '0') and (st[Length(st)] <= '9')
then // разделитель можно ввести только после цифры // и если он еще не введен
IsFloat := True; else // остальные символы запрещены
IsFloat := False;
end;
end;
Объявление процедуры
В общем виде объявление процедуры выглядит так: procedure Имя (var параметр1: тип1; ... var параметрК: типК) ; var// здесь объявление локальных переменных
begin
// здесь инструкции процедуры
end;
где:
В качестве примера в листинге 6.5 приведена процедура решения квадратного уравнения (которое в общем виде записывается так: ах2 + Ьх+ с = 0). У процедуры шесть параметров: первые три предназначены для передачи в процедуру исходных данных — коэффициентов уравнения; параметры xi и х2 используются для возврата результата — корней уравнения; параметр ok служит для передачи информации о том, что решение существует.
Листинг 6.5. Процедура SgRoot
// решает квадратное уравнение
procedure SqRoot(a,b,c : real;
var xl,x2 : real;
var ok : boolean);
{ a,b,c — коэффициенты уравнения x1,x2 — корни уравнения ok = True — решение есть ok = False — решения нет }
var
d : real; // дискриминант
begin
d:= Sqr(b) - 4*a*c; if d < 0 then
ok := False // уравнение не имеет решения
else
begin
ok := True;
x1 := (-b + Sqrt(d)) / (2*a) ; x2 := (b + Sqrt(d)) / (2*a);
end;
end;
Повторное использование функций и процедур
Разработав некоторую функцию, программист может использовать ее в другой программе, поместив текст этой функции в раздел implementation. Однако этот способ неудобен, т. к. приходится набирать текст функции заново или копировать его из текста другой программы.Процедура
Процедура — это разновидность подпрограммы. Обычно подпрограмма реализуется как процедура в двух случаях:Создание модуля
Delphi позволяет программисту поместить свои функции и процедуры в отдельный модуль, а затем использовать процедуры и функции модуля в своих программах, указав имя модуля в списке модулей, необходимых программе (инструкция uses).Чтобы приступить к созданию модуля, нужно сначала закрыть окно формы и окно модуля формы (в ответ на вопрос о необходимости сохранения модуля следует выбрать No, т. е. модуль, соответствующий закрытой форме, сохранять не надо). Затем из меню File нужно выбрать команду New | Unit. В результате открывается окно редактора кода, в котором находится сформированный Delphi шаблон модуля. Его текст приведен в листинге 6.7.
Листинг 6.7. Шаблон модуля
unit Unit1;
interface implementation
end.
Начинается модуль заголовком — инструкцией unit, в которой указано имя модуля. Во время сохранения модуля это имя будет автоматически заменено на имя, указанное программистом.
Слово interface отмечает раздел интерфейса модуля. В этот раздел программист должен поместить объявления находящихся в модуле процедур и функций, которые могут быть вызваны из других модулей, использующих данный.
В раздел implementation (реализация) нужно поместить процедуры и функции, объявленные в разделе interface.
В качестве примера в листинге 6.8 приведен модуль программиста, который содержит рассмотренные ранее функции IsInt и isFioat.
Листинг 6.8. Модуль программиста
unit my__unit;
interface // объявления процедур и функций,
// доступных программам,
// использующим этот модуль
function IsInt(ch : char) : Boolean;
// функция Islnt проверяет, является ли символ
// допустимым во время ввода целого числа
function IsFloat(ch : char; st: string) : Boolean;
// Функция IsFloat проверяет, является ли символ допустимым
// во время ввода дробного числа
// ch — очередной символ
// st — уже введенные символы
implementation // реализация
// проверяет, является ли символ допустимым
// во время ввода целого числа
function Islnt(ch : char) : Boolean;
begin
if (ch >= '0') and (ch <= '9') // цифры
or (ch = #13) // клавиша
or (ch = #8) // клавиша
then Islnt := True // символ допустим
else Islnt := False; // недопустимый символ
end;
// проверяет, является ли символ допустимым
// во время ввода дробного числа
function IsFloat(ch : char; st: string) : Boolean;
// ch — очередной символ // st — уже введенные символы
begin
if (ch >= '0') and (ch <= '9') // цифры
or (ch = #13) // клавиша
or (ch = #8) // клавиша
then
begin
IsFloat := True; // символ верный
Exit; // выход из функции
end; case ch of
'-': if Length(st) = 0 then IsFloat := True; ',':
if (Pos(',',st) = 0)
and (st[Length(st)] >= '0') and (st[Length(st)] <= '9')
then // разделитель можно ввести только после цифры
// и если он еще не введен
IsFloat := True; else // остальные символы запрещены
IsFloat := False; end
// это раздел инициализации // он в данном случае не содержит инструкция end.
Сохраняется модуль обычным образом, т. е. выбором из меню File команды Save. Вместе с тем, для модулей повторно используемых процедур и функций лучше создать отдельную папку, назвав ее, например, Units.
Иллюстрированный самоучитель по Delphi 7 для начинаюших
Файлы
Программы, которые до настоящего момента рассматривались в книге, выводили результат своей работы на экран. Вместе с тем, Delphi позволяет сохранить результаты работы программы на диске компьютера, в файле, что дает возможность использовать эти данные для дальнейшей обработки, минуя процесс их ввода с клавиатуры.Конец файла
Пусть на диске есть некоторый текстовый файл. Нужно в диалоговое окно вывести содержимое этого файла. Решение задачи довольно очевидно: надо открыть файл, прочитать первую строку, затем вторую, третью и т. д. до тех пор, пока не будет достигнут конец файла. Но как определить, что прочитана последняя строка, достигнут конец файла?Для определения конца файла можно воспользоваться функцией EOF (End of File — конец файла). У функции EOF один параметр — файловая переменная. Значение функции EOF равно False, если прочитанный элемент данных не является последним в файле, т. е. возможно дальнейшее чтение. Если прочитанный элемент данных является последним, то значение EOF равно True.
Значение функции EOF можно проверить сразу после открытия файла. Если при этом оно окажется равным True, то это значит, что файл не содержит ни одного элемента данных, т. е. является пустым (размер такого файла равен нулю).
В листинге 7.5 приведена процедура, которая выполняет поставленную задачу. Она читает строки из файла, имя которого ввел пользователь во время работы программы, и выводит эти строки в поле Memo. Окно программы приведено на рис. 7.6.
Рис. 7.6. Окно программы Чтение из файла
Листинг 7.5. Чтение из файла
unit rd_;
interface
uses
Windows, Messages, SysUtils, Variants, Classes,
Graphics, Controls, Forms, Dialogs, StdCtrls, Buttons;
type
TForm1 = class(TForm)
Button2: TButton;
Edit1: TEdit;
Memo1: TMemo;
Button1: TButton;
procedure Button2Click(Sender: TObject);
procedure ButtonlClick(Sender: TObject); private
{ Private declarations ) public
{ Public declarations } end;
var
Form1: TForml;
implementation
{$R *.dfm}
// щелчок на кнопке Открыть
procedure TForm1.Button1Click(Sender: TObject);
var
f: TextFile; // файл fName: String[80]; // имя файла
buf: String[80]; // буфер для чтения из файла
begin
fName := Edit1.Text; AssignFile(f, fName); {$!-}
Reset(f); // открыть для чтения {$I+}
if IOResult <> 0 then begin
MessageDlgt'Ошибка доступа к файлу ' + fName,
mtError,[mbOk],0); exit; end;
// чтение из файла
while not EOF(f) do begin
readln(f, buf); // прочитать строку из файла
Memo1.Lines.Add(buf); // добавить строку в поле Memo1
end;
CloseFile(f); // закрыть файл
end;
// щелчок на кнопке Сохранить — запись в файл
procedure TForml.Button2Click(Sender: TObject);
var
f: TextFile; // файл
fName: String[80]; // имя файла
i: integer/; begin
fName := Edit1.Text; AssignFile(f, fName);
Rewrite(f); // открыть для перезаписи
// запись в файл
for i:=0 to Memo1.Lines.Count do // строки нумеруются с нуля
writeln(f, Memo1.Lines[i]);
CloseFile(f); // закрыть файл
MessageDlg('Данные записаны в файл ',mtlnformation,[mbOk],0);
end;
end.
Для организации обработки файла использована инструкция цикла while, которая обеспечивает проверку значения функции EOF перед каждым чтением, в том числе и перед первым.
Наличие кнопки Сохранить и соответствующей ей процедуры позволяет сохранить содержимое поля Memo в файле, т. е. программа чтение из файла представляет собой примитивный редактор текста.
Добавление очередной прочитанной из файла строки в поле Memo выполняется применением метода Add к свойству Lines.
Назначение файла
Объявление файловой переменной задает только тип компонентов файла. Для того чтобы программа могла выводить данные в файл или считывать данные из файла, необходимо указать конкретный файл, т. е. связать файловую переменную с конкретным файлом (задать имя файла).Имя файла задается вызовом процедуры AssignFiie, связывающей файловую переменную с конкретным файлом.
Описание процедуры AssignFiie выглядит следующим образом:
AssignFiie(var f, ИмяФайла: string)
Имя файла задается согласно принятым в Windows правилам. Оно может быть полным, т. е. состоять не только непосредственно из имени файла, но и включать путь к файлу (имя диска, каталогов и подкаталогов).
Ниже приведены примеры вызова процедуры AssignFiie:
AssignFile(f, 'a:\result.txt');
AssignFile(f, '\students\ivanov\korni.txt');
fname:=('otchet.txt'); AssignFiie(f,fname);
Объявление файла
Файл — это именованная структура данных, представляющая собой последовательность элементов данных одного типа, причем количество элементов последовательности практически не ограничено. В первом приближении файл можно рассматривать как массив переменной длины неограниченного размера.Как и любая структура данных (переменная, массив) программы, файл должен быть объявлен в разделе описания переменных. При объявлении файла указывается тип элементов файла.
В общем виде объявление файла выглядит так: Имя:file of ТипЭлементов;
Примеры:
res: file of char; // файл символов
koef: file of real; // файл вещественных чисел
f: file of integer; // файл целых чисел
Файл, компонентами которого являются данные символьного типа, называется символьным, или текстовым. Описание текстового файла в общем виде выглядит так:
Имя:TextFile;
где:
Открытие файла для вывода
Перед выводом в файл его необходимо открыть. Если программа, формирующая выходной файл, уже использовалась, то возможно, что файл с результатами работы программы уже есть на диске. Поэтому программист должен решить, как поступить со старым файлом: заменить старые данные новыми или новые данные добавить к старым. Способ использования старого варианта определяется во время открытия файла.Возможны следующие режимы открытия файла для записи в него данных:
Для того чтобы открыть файл в режиме добавления к уже существующим данным, находящимся в этом файле, нужно вызвать процедуру Append (f), где f — файловая переменная типа TextFile.
На рис. 7.1 приведено диалоговое окно программы, которая выполняет запись или добавление в текстовый файл.
Рис. 7.1. Диалоговое окно программы записи-добавления в файл
В листинге 7.1 приведена процедура, которая запускается нажатием командной кнопки Записать. Она открывает файл в режиме создания нового или замещения существующего файла и записывает текст, находящийся в поле компонента Memo1.
Имя файла нужно ввести во время работы в поле Editl. Можно задать предопределенное имя файла во время разработки формы приложения. Для этого надо присвоить значение, например test.txt, свойству Edit1.Text.
Листинг 7.1. Создание нового или замещение существующего файла
procedure TForm1.Button1Click(Sender: TObject);
var
f: TextFile; // файл
fName: String[80]; // имя файла
i: integer;
begin
fName := Editl.Text;
AssignFile(f, fName);
Rewrite(f); // открыть для перезаписи
// запись в файл
for i: =0 to Memol.Lines.Count do // строки нумеруются с нуля
writeln(f, Memol.Lines[i]);
CloseFile(f); // закрыть файл
MessageDlg('Данные ЗАПИСАНЫ в файл ',mtlnformation,[mbOk],0);
end;
В листинге 7.2 приведена процедура, которая запускается нажатием командной кнопки Добавить. Она открывает файл, имя которого указано в поле Edit1, и добавляет в него содержимое поля Memol.
Листинг 7.2. Добавление в существующий файл
procedure TForm1.Button2Click(Sender: TObject);
var
f: TextFile; // файл
fName: String[80];.// имя файла
i: integer; begin
fName := Edit1.Text;
AssignFile(f, fName);
Append(f); // открыть для добавления
// запись в файл
for i:=0 to Memo1.Lines.Count do // строки нумеруются с нуля
writeln(f, Memo1.Lines[i]);
CloseFile(f); // закрыть файл
MessageDlg('Данные ДОБАВЛЕНЫ в файл ',mtInformation,[mbOk],0);
end;
Открытие файла
Открытие файла для ввода (чтения) выполняется вызовом процедуры Reset, имеющей один параметр — файловую переменную. Перед вызовом процедуры Reset с помощью функции AssignFile файловая переменная должна быть связана с конкретным файлом.Например, следующие инструкции открывают файл для ввода:
AssignFile(f, 'c:\data.txt'); Reset(f);
Если имя файла указано неверно, например файла с указанным именем на диске нет, то возникает ошибка времени выполнения программы. Следует отметить, что другой причиной возникновения ошибки при открытии файла, находящегося на гибком диске, может быть отсутствие готовности дисковода, проще говоря, отсутствие диска в накопителе.
Поэтому в программе следует предусмотреть возможность повторной попытки открытия файла после подтверждения повторения операции.
Как и при открытии файла для записи, программа может взять на себя задачу обработки возможной ошибки при открытии файла, проверяя значение функции IOResult.
Фрагмент программы, текст которого приведен в листинге 7.4, использует значение функции lOResult для проверки результата открытия файла. Если попытка открыть файл вызывает ошибку, то программа выводит диалоговое окно с сообщением об ошибке и запросом на подтверждение повторного открытия файла.
Листинг 7.4. Обработка ошибки открытия файла (фрагмент программы)
var
fname : string[80]; // имя файла
f : TextFile; // файл
res : integer; // код ошибки открытия файла (значение lOResult)
answ : word; // ответ пользователя
begin
fname := 'a:\test.txt'; AssignFile (f, fname);
repeat
<$I-}
Reset(f); // открыть файл для чтения
{$!+}
res:=IOResult;
if res <> 0
then answ:=MessageDlg('Ошибка открытия '
+ fname+#13 +'Повторить попытку?',mtWarning,
[mbYes, mbNo],0); until (res= 0) OR (answ = mrNo);
if res <> 0
then exit; // завершение процедуры
// здесь инструкции, которые выполняются
// в случае успешного открытия файла
end;
Вывод в файл
Непосредственно вывод в текстовый файл осуществляется при помощи инструкции write или writeln. В общем виде эти инструкции записываются следующим образом:write (ФайловаяПеременная, СписокВывода) ;
writeln (ФайловаяПеременная, СписокВывода);
где:
write(f, 'Корни уравнения', xl, х2);
Различие между инструкциями write и writeln состоит в том, что инструкция writeln после вывода всех значений, указанных в списке вывода, записывает в файл символ "новая строка".
Иллюстрированный самоучитель по Delphi 7 для начинаюших
Чтение записи из файла
Рассмотрим программу, демонстрирующую процесс чтения и обработки записей файла. Программа Чтение записей из файла, диалоговое окно которой представлено на рис. 8.4, а текст — в листинге 8.2, открывает файл, сформированный программой Добавление записи в файл, и, в зависимости от того, какой из переключателей все или выбрать — установлен, выводит список медалей, выигранных соответственно представителями всех стран или страны, название которой введено в поле Страна. Для вывода результата чтения из файла используется компонент Memol.В табл. 8.2 приведены значения свойств компонентов формы.
Так как компонент Memol предназначен только для просмотра информации, то свойству Readonly (только чтение, просмотр) присвоено значение True. Свойство scroiiBars (полосы прокрутки) компонента Memo позволяет задавать отображаемые полосы прокрутки. По умолчанию свойству scroiiBars присвоено значение ssNone, т. е. полосы прокрутки не отображаются. В рассматриваемом примере выводится вертикальная полоса, поэтому свойству ScroiiBars присвоено значение ssVertical.
Таблица 8.2. Значения свойств компонентов
| Свойство |
Значение |
||
| RadioButton1 . Checked |
True |
||
| Label1 .Enabled |
False |
||
| ComboBox1 . Enabled |
False |
||
| Memo1 . Readonly |
True |
||
| Memo1. ScroiiBars |
ssVertical |
||
Чтобы сразу после запуска программы список выбора страны был недоступен (т. к. выбран переключатель все группы Показать), свойству Enabled компонентов ComboBox1 и Label1 во время создания формы нужно присвоить значение False.
Список ввода-выбора названия страны (ComboBox1) становится доступным в результате выбора во время работы программы переключателя выбрать. Процедура обработки события Onclick на переключателе RadioButton2 делает доступным поле ComboBox1.
Рис. 8.4. Окно программы Чтение записей из файла
Листинг 8.2. Чтение записей из файла
unit rdrec_;
interface
uses
Windows, Messages, SysUtils, Classes,
Graphics, Controls, Forms, Dialogs, StdCtrls;
type
TForm1 = class(TForm)
RadioButton1: TRadioButton; // переключатель Все
RadioButton2: TRadioButton; // переключатель Выбрать
// текст Страна
Button1: TButton;
GroupBox1: TGroupBox;
Label1: TLabe1;
procedure Button1Click(Sender: TObject);
procedure RadioButton2Click(Sender: TObject);
procedure RadioButton1Click(Sender: TObject);
ComboBox1: TComboBox; // комбинированный список
// для ввода названия страны
Memol: TMemo; // поле вывода записей, удовлетворяющих
// условию запроса
private
{ Private declarations } public
{ Public declarations } end;
var
Form1: TForm1;
implementation
{$R *.DFM}
procedure TForm1.Button1Click(Sender: TObject) ;
type
// тип медали
TKind = (GOLD,SILVER,BRONZE);
// запись файла
TMedal = record
country:string[20]; sport:string[20];
person:string[40]; kind:TKind;
end;
var
f: file of TMedal; // файл записей
rec: TMedal; // запись, прочитанная из файла
n: integer; // кол-во записей, удовлетворяющих запросу
st: string[80];
begin
AssignFile(f,'a:\medals.db');
{$I-}
Reset (f); // открыть файл для чтения
{$I-}
if IOResult <> 0 then begin
ShowMessage('Ошибка открытия файла БД.');
Exit;
end;
// обработка БД
if RadioButton2.Checked then
Memo1.Lines.Add('*** ' + ComboBox1.Text + ' ***'); n := 0;
Memol.Clear; // очистить список поля Memo
while not EOF(f) do begin
read(f, rec); // прочитать запись
if RadioButton1.Checked or
(rec.country = ComboBoxl.Text) then begin
n := n + 1;
st := rec.person+ ', ' + rec.sport;
if RadioButtonl.Checked then
st := st + ', '+ rec.country; case rec.kind of
GOLD: st := st+ ', золото';
SILVER:st := st+ ', серебро';
BRONZE:st := st+ ', бронза';
end;
Memo1.Lines.Add(st); end;
end;
CloseFile(f); if n = 0 then
ShowMessage('В БД нет запрашиваемой информации.');
end;
// переключатель Выбрать
procedure TForm1.RadioButton2Click(Sender: TObject);
begin
Label1.Enabled := True;
ComboBox1.Enabled := True; // теперь поле Страна доступно
ComboBox1.SetFocus; // курсор в поле Страна
end;
// переключатель Все
procedure TForm1.RadioButton1Click(Sender: TObject);
begin
Label1.Enabled := False;
ComboBox1.Enabled := False; // теперь поле Страна не доступно
end;
end.
Процедура TForm1.Button1Click открывает файл и последовательно считывает находящиеся в нем записи. Содержимое записи добавляется в поле Memol, если прочитанная запись удовлетворяет условию запроса, т. е. содержимое поля country совпадает с названием страны, введенным пользователем в поле редактирования компонента ComboBox1, или если выбран переключатель RadioButton1.
Информация в поле Memo добавляется инструкцией Memo1.Lines.Add(st), которая является инструкцией применения метода Add (Добавить) к компоненту Memo1.
Примечание
Понятие "метод" будет подробно рассмотрено далее, в разделе, посвященном объектно-ориентированному программированию. Сейчас только скажем, что метод— это процедура, инструкция вызова которой записывается особым образом с целью показать, что одним из ее параметров является объект.
Динамические переменные
Динамической переменной называется переменная, память для которой выделяется во время работы программы.Выделение памяти для динамической переменной осуществляется вызовом процедуры new. У процедуры new один параметр — указатель на переменную того типа, память для которой надо выделить. Например, если р является указателем на тип real, то в результате выполнения процедуры new(p); будет выделена память для переменной типа real (создана переменная типа real), и переменная-указатель р будет содержать адрес памяти, выделенной для этой переменной.
У динамической переменной нет имени, поэтому обратиться к ней можно только при помощи указателя.
Процедура, использующая динамические переменные, перед завершением своей работы должна освободить занимаемую этими переменными память или, как говорят программисты, уничтожить динамические переменные". Для освобождения памяти, занимаемой динамической переменной, используется процедура Dispose, которая имеет один параметр — указатель на динамическую переменную.
Например, если р — указатель на динамическую переменную, память для которой выделена инструкцией new(p), то инструкция dispose (р) освобождает занимаемую динамической переменной память.
Следующая процедура (ее текст приведен в листинге 8.3) демонстрирует создание, использование и уничтожение динамических переменных.
Листинг 8.3. Создание, использование и уничтожение динамических переменных
procedure TForm1.Button1Click(Sender: TObject); var
p1,p2,p3: Integer; // указатели на переменные типа integer
begin
// создадим динамические переменные типа integer
// (выделим память для динамических переменных)
New(p1);
New(p2);
New(p3);
р1^ := 5;
р2^ := 3;
р3^ := р1^ + р2^;
ShowMessage('Сумма чисел равна ' + IntToStr(р3^));
// уничтожим динамические переменные
// (освободим память, занимаемую динамическими переменными)
Dispose(p1);
Dispose(р2);
Dispose(р3);
end;
В начале работы процедура создает три динамические переменные. Две переменные, на которые указывают p1 и р2, получают значение в результате выполнения инструкции присваивания. Значение третьей переменной вычисляется как сумма первых двух.
Добавление элемента в список
Добавление элемента в список выполняется путем корректировки указателей. Для того чтобы добавить элемент в упорядоченный список, нужно сначала найти элемент, после которого требуется вставить новый. Затем следует скорректировать указатели. Указатель нового элемента нужно установить на тот элемент, на который указывает элемент, после которого добавляется новый. Указатель элемента, после которого добавляется новый элемент, установить на этот новый элемент (рис. 8.9).
Рис. 8.9. Добавление элемента в упорядоченный список
Рис. 8.10. Диалоговое окно программы Упорядоченный динамический список 2
Следующая программа (ее текст приведен в листинге 8.5, а диалоговое окно — на рис. 8.10) формирует список, упорядоченный по полю Фамилия. Данные вводятся в поля редактирования (Edit1 и Edit2) и нажатием кнопки Добавить (Buttoni) добавляются в список таким образом, что список всегда упорядочен по полю Фамилия.
Листинг 8.5. Добавление элементов в упорядоченный список
unit dlist2_;
interface
uses
Windows, Messages, SysUtils, Classes,
Graphics, Controls, Forms, Dialogs, StdCtrls;
type
TForm1 = class(TForm)
Label1: TLabel;
Label2: TLabel;
Button1: TButton;
Button2: TButton;
Label3: TLabel;
Edit1: TEdit;
Edit2: TEdit;
procedure ButtonlClick(Sender: TObject);
procedure Button2Click(Sender: TObject);
procedure FormActivate(Sender: TObject);
private
{ Private declarations } public
{ Public declarations } end;
var
Form1: TForm1;
implementation
($R *.DFM}
type
TPStudent=ATStudent; //указатель на тип TStudent
TStudent = record
f_name:string[20]; // фамилия
l_name:string[20]; // имя
next: TPStudent; // следующий элемент списка
end;
var
head: TPStudent; // начало (голова) списка
// добавить элемент в список
procedure TForm1.Button1Click(Sender: TObject);
var
node: TPStudent; // новый узел списка
curr: TPStudent; // текущий узел списка
pre: TPStudent; // предыдущий, относительно curr, узел
begin
new(node); // создание нового элемента списка
node^.f_name:=Edit1.Text; // фамилия
node^.l_name:=Edit2.Text; // имя
// добавление узла в список
// сначала найдем в списке подходящее место для узла
curr:=head;
pre:=NIL;
{ Внимание!
Если приведенное ниже условие заменить
на (node. f_name>curr". f__name) and (currONIL) ,
то при добавлении первого узла возникает ошибка времени
выполнения, т. к. curr = NIL и, следовательно,
переменной curr. *name нет!
В используемом варианте условия ошибка не возникает, т. к.
сначала проверяется условие (curr о NIL), значение которого
FALSE, и второе условие в этом случае не проверяется.
}
while (curr о NIL) and (node.f_name > curr^.f_name) do
begin
// введенное значение больше текущего pre:= curr;
curr:=curr^.next; // к следующему узлу
end;
if pre = NIL then
begin
// новый узел в начало списка
node^. next: =head; head:=node;
end
else
begin
// новый узел после pre, перед
curr node^.next:=рre^.next;
рrе^.next:=node;
end;
Edit1.text:='';
Edit2.text:='';
Edit1.SetFocus;
end;
// отобразить список
procedure TForm1.Button2Click(Sender: TObject);
var
curr: TPStudent; // текущий элемент списка
n:integer; // длина (кол-во элементов) списка
at:string; // строковое представление списка
begin
n:=0;
st: = '';
curr:=head;
while curr <> NIL
do
begin n:=n+l;
st:=st+curr^.f_name+' '+currA.l_name+#13;
curr:=curr^.next;
end; if n <> 0
then ShowMessage('Список: '+ЦЗ+st)
else ShowMessage('В списке нет элементов.');
end;
// начало работы программы
procedure TForm1.FormActivate(Sender: TObject);
begin
head:=NIL; // список пустой
end;
end.
Процедура TFormi.ButtoniClick создает динамическую переменную-запись, присваивает ее полям значения, соответствующие содержимому полей ввода диалогового окна, находит подходящее место для узла и добавляет этот узел в список, корректируя при этом значение указателя узла next, после которого должен быть помещен новый узел.
Рис. 8.11. Пример упорядоченного списка, сформированного программой
Вывод списка выполняет процедура TForml.Button2Сlick, которая запускается нажатием кнопки Показать. После запуска программы и ввода нескольких фамилий, например, в такой последовательности: Иванов, Яковлев, Алексеев, петров, список выглядит так, как показано на рис. 8.11.
Типы данных, определяемые программистом
До этого момента в программах использовались стандартные типы данных: integer, Real, Char, string и Boolean. Вместе с тем, язык Delphi позволяет программисту определить свой собственный тип данных, а затем данные этого типа использовать в программе.Объявляемый программистом новый тип данных базируется на стандартных типах или на типах, созданных программистом ранее. Тип, определенный программистом, может быть отнесен к:
Инструкция with
Инструкция with позволяет использовать в тексте программы имена полей без указания имени переменной-записи. В общем виде инструкция with выглядит следующим образом:with Имя do
begin
( инструкции программы } end;
где:
student:record // информация о студенте
f_name: string[30]; // фамилия
l_name: string[20]; // имя
address: string[50]; // адрес
end;
и данные о студенте находятся в полях Edit1, Edit2 и Edit3 диалогового окна, то вместо инструкций
student.f_name := Editl.text;
student.l_name := Edit2.text;
student.address := Edit3.text;
можно записать:
with student do begin
f_name := Edit1.text; f_name := Edit2.text; address := Edit3.text;
end;
Интервальный тип
Интервальный тип является отрезком или частью другого типа, называемого базовым. В качестве базового обычно используют целый тип данных (integer).При объявлении интервального типа указываются нижняя и верхняя границы интервала, т. е. наименьшее и наибольшее значение, которое может принимать переменная объявляемого типа. В общем виде объявление интервального типа выглядит так:
Тип = НижняяГраница..ВерхняяГраница;
где:
TIndex = 0 .. 100; TRusChar = 'А' .. 'я';
В объявлении интервального типа можно использовать именованные константы. В следующем примере в объявлении интервального типа TIndex использована именованная константа HBOUND:
const
HBOUND=100;
type
TIndex=l..HBOUND;
Интервальный тип удобно использовать при объявлении массивов, например, так:
type
TIndex =1 .. 100;
var
tab1 : array[TIndex] of integer; i:TIndex;
Помимо целого типа в качестве базового можно использовать перечисляемый тип, созданный программистом. В следующем фрагменте на основе типа TMonth объявлен интервальный тип TSammer:
type
TMonth = (Jan, Feb, Mar, Apr, May, Jun,
Jul, Aug, Sep, Oct, Nov, Dec);
TSammer = Jun.. Aug;
Объявление записи
Как любой тип, создаваемый программистом, тип "запись" должен быть объявлен в разделе type. В общем виде объявление типа "запись" выглядит так:Имя = record
Поле_1 : Тип_1; Поле_2 : Тип_2; Поле_К : Тип_К; end;
где:
type
TPerson = record
f_name: string[20];
l_name: string[20];
day: integer;
month: integer;
year: integer;
address: string[50]; end;
TDate = record
day: integer; month: integer; year: integer;
end;
После объявления типа записи можно объявить переменную-запись (или просто запись), например:
var
student : TPerson; birthday : TDate;
Для того чтобы получить доступ к элементу (полю) переменной-записи (записи), нужно указать имя записи и имя поля, разделив их точкой. Например, инструкция
ShowMessage('Имя: ', student.f_name + #13 + 'Адрес: ', student.address);
выводит на экран содержимое полей f_name (имя) и address (адрес) переменной-записи student.
Иногда тип переменной-записи объявляют непосредственно в разделе объявления переменных. В этом случае тип записи указывается сразу за именем переменной, через двоеточие. Например, запись student может быть объявлена в разделе var следующим образом:
student: record
f_name:string[20];
l_name:string[20];
day:integer;
month:integer;
year:integer;
address:string[50];
end;
Перечисляемый тип
Определить перечисляемый тип — это значит перечислить все значения, которые может принимать переменная, относящаяся к данному типу.В общем виде объявление перечисляемого типа выглядит так:
Тип =( Значение1, Значение2, ... Значение i)
где:
TDayOfWeek = (MON,TUE,WED,THU,FRI,SAT,SUN);
TColor = (Red,Yellow,Green);
Примечание
Согласно принятому в Delphi соглашению, имена типов должны начинаться с буквы Т (от слова Туре — тип).
После объявления типа можно объявить переменную, относящуюся к этому типу, например:
type
TDayOfWeek = (MON,TUE,WED,THU, FRI,SAT,SUN) ;
var
ThisDay, LastDay: TDayOfWeek;
Помимо указания значений, которые может принимать переменная, описание типа задает, как значения соотносятся друг с другом. Считается, что самый левый элемент списка значений является минимальным, а самый правый — максимальным. Для элементов типа DayOfWeek справедливо:
MON < TUE < WED < THU < FRI < SAT < SUN
Свойство упорядоченности элементов перечисляемого типа позволяет использовать переменные перечисляемого типа в управляющих инструкциях, например, так:
if (Day = SAT) OR (Day = SUN) then
begin
{ действия, если день — суббота или воскресенье }
end;
Приведенную инструкцию можно записать и так:
if Day > FRI then begin
{ действия, если день — суббота или воскресенье }
end;
Очевидно, что программа, написанная с использованием объявленного программистом типа, более наглядна, легче читается и, следовательно, уменьшается вероятность появления ошибки.
Во время компиляции Delphi проверяет соответствие типа переменной типу выражения, которое присваивается переменной. Если тип выражения не может быть приведен к типу переменной, то выводится сообщение об ошибке.
Например, в фрагменте программы
type
TDayOfWeek = (MON, TUE, WED, THU, FRI, SAT, SUN) ;
ThisDay: TDayOfWeek; begin
ThisDay:=1;
if ThisDay = 6 then begin
{ блок инструкций } end;
инструкция ThisDay:= i; ошибочна, т. к. переменная ThisDay принадлежит к определенному программистом перечисляемому типу TDayOfWeek, а константа, значение которой ей присваивается, принадлежит к целому типу (integer). В условии инструкции if тоже ошибка.
Можно утверждать, что объявление перечисляемого типа — это сокращенная форма записи объявления именованных констант. Например, приведенное выше объявление типа TDayOfWeek равносильно следующему объявлению:
const
MON=0; TUE=1; WED=2; THU=3; FRI=4; SAT=5; SUN=6;
Списки
Указатели и динамические переменные позволяют создавать сложные динамические структуры данных, такие как списки и деревья.Список можно изобразить графически (рис. 8.6).
Рис. 8.6. Графическое изображение списка
Каждый элемент списка (узел) представляет собой запись, состоящую из двух частей. Первая часть — информационная. Вторая часть отвечает за связь со следующим и, возможно, с предыдущим элементом списка. Список, в котором обеспечивается связь только со следующим элементом, называется односвязным.
Для того чтобы программа могла использовать список, надо определить тип компонентов списка и переменную-указатель на первый элемент списка. Ниже приведен пример объявления компонента списка студентов:
type
TPStudent = ^TStudent; // указатель на переменную типа TStudent
// описание типа элемента списка
TStudent = record
surname: string[20]; // фамилия
name: string[20];' // имя
group: integer; // номер группы
address: string[60]; // домашний адрес
next: TPStudent; // указатель на следующий элемент списка
end;
var
head: TPStudent; // указатель на первый элемент списка
Добавлять данные можно в начало, в конец или в нужное место списка. Во всех этих случаях необходимо корректировать указатели. На рис. 8.7 изображен процесс добавления элементов в начало списка.
После добавления второго элемента в список head указывает на этот элемент
Рис. 8.7. Добавление элементов в список
Следующая программа (ее текст приведен в листинге 8.4) формирует список студентов, добавляя фамилии в начало списка. Данные вводятся в поля редактирования диалогового окна программы (рис. 8.8) и добавляются в список нажатием кнопки Добавить (suttoni).
Рис. 8.8. Окно программы Динамический список 1
Листинг 8.4. Добавление элемента в начало динамического списка
unit dlist1_; interface
uses
Windows, Messages, SysUtils, Classes,
Graphics, Controls, Forms, Dialogs, StdCtrls;
type
TForm1 = class(TForm)
Label1: TLabel;
Label2: TLabel;
Label3: TLabel;
Edit1: TEdit; // фамилия
Edit2: TEdit; // имя
Button1: TButton; // кнопка Добавить
Button2: TButton; // кнопка Показать
procedure ButtonlClick(Sender: TObject);
procedure Button2Click(Sender: TObject);
private
{ Private declarations } public
{ Public declarations } end;
var
Form1: TForm1;
implementation
{$R *.DFM)
type
TPStudent=^TStudent; // указатель на тип TStudent
TStudent = record
f_name:string[20]; // фамилия
l_name: string[20]; // имя
next: TPStudent; // следующий элемент списка
end;
var
head: TPStudent; // начало (голова) списка
// добавить элемент в начало списка
procedure TForml.Button1Click(Sender: TObject);
var
curr: TPStudent; // новый элемент списка
begin
new(curr); // выделить память для элемента списка
curr^.f_name := Edit1.Text;
curr^.1_пате := Edit2.Text;
// добавление в начало списка
curr^.next := head; head := curr;
// очистить поля ввода
Edit1.text:=''; Edit2.text: = " ;
end;
// вывести список
procedure TForml.Button2Click(Sender: TObject);
var
curr: TPStudent; // текущий элемент списка
n:integer; // длина (кол-во элементов) списка
st:string; // строковое представление списка
begin n := 0; st := '';
curr := head; // указатель на первый элемент списка
while curr <> NIL do begin
n := n + 1;
st := st + curr^.f_name + ' ' + curr^.1_name
+#13; curr := curr^.next;
// указатель на следующий элемент end;
if n <> 0
then ShowMessage('Список:' + #13 + st)
else ShowMessage('В списке нет элементов.');
end;
end.
Добавление элемента в список выполняет процедура TForm1.Button1Click, которая создает динамическую переменную-запись, присваивает ее полям значения, соответствующие содержимому полей ввода диалогового окна, и корректирует значение указателя head.
Вывод списка выполняет процедура TForm1.Button2Click, которая запускается нажатием кнопки Показать. Для доступа к элементам списка используется указатель curr. Сначала он содержит адрес первого элемента списка. После того как первый элемент списка будет обработан, указателю curr присваивается значение поля next той записи, на которую указывает curr. В результате этого переменная curr содержит адрес второго элемента списка. Таким образом, указатель перемещается по списку. Процесс повторяется до тех пор, пока значение поля next текущего элемента списка (элемента, адрес которого содержит переменная curr) не окажется равно NIL.
Указатели
Обычно переменная хранит некоторые данные. Однако помимо обычных, существуют переменные, которые ссылаются на другие переменные. Такие переменные называются указателями. Указатель — это переменная, значением которой является адрес другой переменной или структуры данных. Графически указатель может быть изображен так, как на рис. 8.5.
Рис. 8.5. Переменная-указатель
Указатель, как и любая другая переменная программы, должен быть объявлен в разделе объявления переменных. В общем виде объявление указателя выглядит следующим образом:
Имя: ^ Тил;
где:
Приведем примеры объявления указателей:
p1: ^integer; р2: ^real;
В приведенном примере переменная p1 — это указатель на переменную типа integer, a p2 — указатель на переменную типа real.
Тип переменной, на которую ссылается указатель, называют типом указателя. Например, если в программе объявлен указатель р: ^integer, то говорят: ^р — указатель целого типа" или "р — это указатель на целое".
В начале работы программы переменная-указатель "ни на что не указывает". В этом случае говорят, что значение указателя равно NIL. Зарезервированное слово NIL соответствует значению указателя, который ни на что не указывает.
Идентификатор NIL можно использовать в инструкциях присваивания и в условиях. Например, если переменные pi и р2 объявлены как указатели, то инструкция
p1 := NIL;
устанавливает значение переменной, а инструкция if р2 = NIL then ShowMessage('Указатель р2 не инициализирован!');
проверяет, инициализирован ли указатель р2.
Указателю можно присвоить значение — адрес переменной соответствующего типа (в тексте программы адрес переменной — это имя переменной, перед которым стоит оператор @). Ниже приведена инструкция, после выполнения которой переменная р будет содержать адрес переменной п.
р := @n;
Помимо адреса переменной, указателю можно присвоить значение другого указателя при условии, что они являются указателями на переменную одного типа. Например, если переменные pi и р2 являются указателями типа integer, то в результате выполнения инструкции
p2 := p1;
переменные pi и р2 указывают на одну и ту же переменную.
Указатель можно использовать для доступа к переменной, адрес которой содержит указатель. Например, если р указывает на переменную 1, то в результате выполнения инструкции
р^ : = 5;
значение переменной i будет равно пяти. В приведенном примере значок ^ показывает, что значение пять присваивается переменной, на которую указывает переменная-указатель.
Упорядоченный список
Как правило, списки упорядочены. Порядок следования элементов в списке определяется содержимым одного из полей. Например, список с информацией о людях обычно упорядочен по полю, содержащему фамилии.Ввод и вывод записей в файл
Записи можно хранить в файле. Для того чтобы программа могла сохранить значение переменной-записи в файле или ввести его из файла, необходимо объявить файл, указав в качестве типа его компонентов тип "запись". Например, инструкцииtype
ТРеrson = record
f_riame: string [20] ;
l_name: string[20];
address: string[50]; end; var
f: file of TPerson;
объявляют файл, компонентами которого являются записи типа TPerson.
Процесс работы с файлом записей практически ничем не отличается от процесса работы с обычным файлом. Сначала надо объявить файловую переменную и с помощью процедуры Assign связать эту переменную с конкретным файлом. Затем нужно открыть файл (для чтения, записи или обновления). После этого можно прочитать запись из файла или записать запись в файл.
Запись
В практике программирования довольно часто приходится иметь дело с данными, которые естественным образом состоят из других данных. Например, сведения об учащемся содержат фамилию, имя, отчество, число, месяц и год рождения, домашний адрес и другие данные. Для представления подобной информации в языке Delphi используется структура, которая носит название запись (record).С одной стороны, запись можно рассматривать как единую структуру, а с другой — как набор отдельных элементов, компонентов. Характерной особенностью записи является то, что составляющие ее компоненты могут быть разного типа. Другая особенность записи состоит в том, что каждый компонент записи имеет имя.
Итак, запись — это структура данных, состоящая из отдельных именованных компонентов разного типа, называемых полями.
Иллюстрированный самоучитель по Delphi 7 для начинаюших
Директивы protected и private
Помимо объявления элементов класса (полей, методов, свойств) описание класса, как правило, содержит директивы protected (защищенный) и private (закрытый), которые устанавливают степень видимости элементов класса в программе.Элементы класса, объявленные в секции protected, доступны только в порожденных от него классах. Область видимости элементов класса этой секции не ограничивается модулем, в котором находится описание класса. Обычно в секцию protected помещают описание методов класса.
Элементы класса, объявленные в секции private, видимы только внутри модуля. Эти элементы не доступны за пределами модуля, даже в производных классах. Обычно в секцию private помещают описание полей класса, а методы, обеспечивающие доступ к этим полям, помещают в секцию protected.
Ниже приведено описание класса TPerson, в которое включены директивы управления доступом.
TPerson = class private
FName: TName; // значение свойства Name
FAddress: TAddress; // значение свойства Address
protected
Constructor Create(Name:TName);
Function GetName: TName;
Function GetAddress: TAddress;
Procedure SetAddress(NewAddress:TAddress);
Property Name: TName
read GetName;
Property Address: TAddress
read GetAddress
write SetAddress;
end;
Примечание
Иногда нужно полностью скрыть элементы класса. В этом случае определение класса следует поместить в отдельный модуль, а в программу, которая использует объекты этого класса, поместить ссылку на модуль.
Инкапсуляция и свойства объекта
Под инкапсуляцией понимается скрытие полей объекта с целью обеспечения доступа к ним только посредством методов класса.В языке Delphi ограничение доступа к полям объекта реализуется при помощи свойств объекта. Свойство объекта характеризуется полем, сохраняющим значение свойства, и двумя методами, обеспечивающими доступ к полю свойства. Метод установки значения свойства называется методом записи свойства (write), а метод получения значения свойства — методом чтения свойства (read).
В описании класса перед именем свойства записывают слово property (свойство). После имени свойства указывается его тип, затем — имена методов, обеспечивающих доступ к значению свойства. После слова read указывается имя метода, обеспечивающего чтение свойства, после слова write — имя метода, отвечающего за запись свойства.
Ниже приведен пример описания класса TPerson, содержащего два свойства: Name И Address.
type
TName = string[15]; TAddress = string[35];
TPerson = class // класс
private
FName: TName; // значение свойства Name
FAddress: TAddress; // значение свойства Address
Constructor Create(Name:Tname);
Procedure Show;
Function GetName: TName;
Function GetAddress: TAddress;
Procedure SetAddress(NewAddress:TAddress);
public
Property Name: Tname // свойство Name
read GetName; // доступно только для чтения
Property Address: TAddress // свойство Address
read GetAddress // доступно для чтения
write SetAddress; // и записи
end;
В программе для установки значения свойства не нужно записывать инструкцию применения к объекту метода установки значения свойства, а надо записать обычную инструкцию присваивания значения свойству. Например, чтобы присвоить значение свойству Address объекта student, достаточно записать
student.Address := 'С.Петербург,
ул.Садовая 21, кв.3';
Компилятор перетранслирует приведенную инструкцию присваивания значения свойству в инструкцию вызова метода
student.SetAddress('С.Петербург,
ул.Садовая 21, кв.3');
Внешне применение свойств в программе ничем не отличается от использования полей объекта. Однако между свойством и полем объекта существует принципиальное отличие: при присвоении и чтении значения свойства автоматически вызывается процедура, которая выполняет некоторую работу.
В программе на методы свойства можно возложить некоторые дополнительные задачи. Например, с помощью метода можно проверить корректность присваиваемых свойству значений, установить значения других полей, логически связанных со свойством, вызвать вспомогательную процедуру.
Оформление данных объекта как свойства позволяет ограничить доступ к полям, хранящим значения свойств объекта: например, можно разрешить только чтение. Для того чтобы инструкции программы не могли изменить значение свойства, в описании свойства надо указать лишь имя метода чтения. Попытка присвоить значение свойству, предназначенному только для чтения, вызывает ошибку времени компиляции. В приведенном выше описании класса TPerson свойство Name доступно только для чтения, а свойство Address — для чтения и записи.
Установить значение свойства, защищенного от записи, можно во время инициализации объекта. Ниже приведены методы класса TPerson, обеспечивающие создание объекта класса TPerson и доступ к его свойствам.
// конструктор объекта TPerson
Constructor TPerson.Create(Name:TName);
begin
FName:=Name; end;
// метод получения значения свойства Name
Function TPerson.GetName;
begin
Result:=FName; end;
// метод получения значения свойства Address
function TPerson.GetAddress;
begin
Result:=FAddress; end;
// метод изменения значения свойства Address
Procedure TPerson.SetAddress(NewAddress:TAddress);
begin
if FAddress =' '
then FAddress := NewAddress;
end;
Приведенный конструктор объекта TPerson создает объект и устанавливает значение поля FName, определяющего значение свойства Name.
Инструкции программы, обеспечивающие создание объекта класса трегзоп и установку его свойства, могут быть, например, такими:
student := TPerson.Create('Иванов');
student.Address := 'ул. Садовая, д.3, кв.25';
Класс
Классический язык Pascal позволяет программисту определять свои собственные сложные типы данных — записи (records). Язык Delphi, поддерживая концепцию объектно-ориентированного программирования, дает возможность определять классы. Класс — это сложная структура, включающая, помимо описания данных, описание процедур и функций, которые могут быть выполнены над представителем класса — объектом.Вот пример объявления простого класса:
TPerson = class
private
fname: string[15]; faddress: string[35];
public
procedure Show;
end;
Данные класса называются полями, процедуры и функции — методами.
В Приведенном Примере TPerson — это имя класса, fname и faddress - имена полей, show — имя метода.
Примечание
Согласно принятому в Delphi соглашению, имена полей должны начинаться с буквы f (от слова field — поле).
Описание класса помещают в программе в раздел описания типов (type).
Классы и объекты Delphi
Для реализации интерфейса Delphi использует библиотеку классов, которая содержит большое количество разнообразных классов, поддерживающих форму и различные компоненты формы (командные кнопки, поля редактирования и т. д.).Во время проектирования формы приложения Delphi автоматически добавляет в текст программы необходимые объекты. Если сразу после запуска Delphi просмотреть содержимое окна редактора кода, то там можно обнаружить следующие строки:
type
TForm1 = class(TForm)
private
{ Private declarations }
public
{ Public declarations }
end;
var
Form1: Tform1
Это описание класса исходной, пустой формы приложения и объявление объекта — формы приложения.
Когда программист, добавляя необходимые компоненты, создает форму, Delphi формирует описание класса формы. Когда программист создает функцию обработки события формы или ее компонента, Delphi добавляет объявление метода в описание класса формы приложения.
Помимо классов визуальных компонентов в библиотеку классов входят и классы так называемых невизуальных (невидимых) компонентов, которые обеспечивают создание соответствующих объектов и доступ к их методам и свойствам. Типичным примером невизуального компонента является таймер (тип TTimer) и компоненты доступа и управления базами данных. Существует еще множество других классов, однако их рассмотрение в задачу данной книги не входит.
Метод
Методы класса (процедуры и функции, объявление которых включено в описание класса) выполняют действия над объектами класса. Для того чтобы метод был выполнен, необходимо указать имя объекта и имя метода, отделив одно имя от другого точкой. Например, инструкцияprofessor. Show;
вызывает применение метода show к объекту professor. Фактически инструкция применения метода к объекту — это специфический способ записи инструкции вызова процедуры.
Методы класса определяются в программе точно так же, как и обычные процедуры и функции, за исключением того, что имя процедуры или функции, являющейся методом, состоит из двух частей: имени класса, к которому принадлежит метод, и имени метода. Имя класса от имени метода отделяется точкой.
Ниже приведен пример определения метода show класса TPerson
// метод Show класса TPerson procedure TPerson.Show;
begin
ShowMessage( 'Имя:' + fname + #13
+ 'Адрес:' + faddress );
end;
Примечание
В инструкциях метода доступ к полям объекта осуществляется без указания имени объекта.
Наследование
Концепция объектно-ориентированного программирования предполагает возможность определять новые классы посредством добавления полей, свойств и методов к уже существующим классам. Такой механизм получения новых классов называется порождением. При этом но.вый, порожденный класс (потомок) наследует свойства и методы своего базового, родительского класса.В объявлении класса-потомка указывается класс родителя. Например, класс TEmployee (сотрудник) может быть порожден от рассмотренного выше класса TPerson путем добавления поля FDepartment (отдел). Объявление класса TEmplioyee в этом случае может выглядеть так:
TEmployee = class(TPerson)
FDepartment: integer; // номер отдела
constructor Create(Name:TName; Dep:integer);
end;
Заключенное в скобки имя класса TPerson показывает, что класс TEmployee является производным от класса TPerson. В свою очередь, класс TPerson является базовым для класса TEmployee.
Класс TEmpioyee должен иметь свой собственный конструктор, обеспечивающий инициализацию класса-родителя и своих полей. Вот пример реализации конструктора класса TEmployee:
constructor TEmpioyee.Create(Name:Tname;Dep:integer);
begin
inherited Create(Name);
FDepartment:=Dep;
end;
В приведенном примере директивой inherited вызывается конструктор родительского класса. После этого присваивается значение полю класса-потомка.
После создания объекта производного класса в программе можно использовать поля и методы родительского класса. Ниже приведен фрагмент программы, демонстрирующий эту возможность.
engineer := TEmployee.Create('Сидоров',413);
engineer.address := 'ул.Блохина, д.8, кв.10';
Первая инструкция создает объект типа TEmployee, вторая — устанавливает значение свойства, которое относится к родительскому классу.
Полиморфизм и виртуальные методы
Полиморфизм — это возможность использовать одинаковые имена для методов, входящих в различные классы. Концепция полиморфизма обеспечивает з случае применения метода к объекту использование именно того метода, <оторый соответствует классу объекта.Пусть определены три класса, один из которых является базовым для двух других:
tуре
// базовый класс TPerson = class
fname: string; // имя
constructor Create(name:string);
function info: string;
virtual;
end;
// производный от TPerson TStud = class(TPerson)
fgr:integer; // номер учебной труппы
constructor Create(name:string;gr:integer);
function info: string; override; end;
// производный от TPerson TProf = class(TPerson)
fdep:string; // название кафедры
constructor Create(name:string;dep:string);
function info: string;
override;
end;
В каждом из этих классов определен метод info. В базовом классе при помощи директивы virtual метод info объявлен виртуальным. Объявление метода виртуальным дает возможность дочернему классу произвести замену виртуального метода своим собственным. В каждом дочернем классе определен свой метод info, который замещает соответствующий метод родительского класса (метод порожденного класса, замещающий виртуальный метод родительского класса, помечается директивой override).
Ниже приведено определение метода info для каждого класса.
function TPerson.info:string;
begin
result := '';
end;
function TStud.info:string;
begin
result := fname + ' гp.' + IntTostr(fgr);
end;
function TProf.info:string;
begin
result := fname + ' каф.' + fdep;
end;
Так как оба класса порождены от одного и того же базового, объявить список студентов и преподавателей можно так (здесь следует вспомнить, что объект — это указатель):
list: array[l..SZL] of TPerson;
Объявить подобным образом список можно потому, что язык Delphi позволяет указателю на родительский класс присвоить значение указателя на дочерний класс. Поэтому элементами массива list могут быть как объекты класса TStud, так и объекты класса TProf.
Вывести список студентов и преподавателей можно применением метода info к элементам массива. Например, так:
st := '';
for i:=l to SZL do // SZL - размер массива-списка
if list[i] о NIL
then st := st + list[i].Info
+ #13; ShowMessage (st);
Во время работы программы каждый элемент массива может содержать как объект типа xstud, так и объект типа TProf. Концепция полиморфизма обеспечивает применение к объекту именно того метода, который соответствует типу объекта.
Следующая программа, используя рассмотренные выше объявления классов TPerson, TStud и TProf, формирует и выводит список студентов и преподавателей. Текст программы приведен в листинге 9.1, а диалоговое окно — на рис. 9.1.
Рис. 9.1. Диалоговое окно программы Полиморфизм
Листинг 9.1. Демонстрация полиморфизма
unit polimor_;
interface
uses
Windows, Messages, SysUtils, Classes,
Graphics, Controls, Forms, Dialogs, StdCtrls;
type
TForm1 = class(TForm) Edit1: TEdit;
Edit2: TEdit;
GroupBoxl: TGroupBox;
RadioButton1: TRadioButton;
RadioButton2: TRadioButton;
Label1: TLabel;
Label2: TLabel;
Button1: TButton;
Button2: TButton;
procedure ButtonlClick(Sender: TObject);
procedure Button2Click(Sender: TObject);
private
{ Private declarations }
public
{ Public declarations }
end;
type
// базовый класс
TPerson = class
fName: string; // имя
constructor Create(name:string);
function info:string; virtual;
end;
// класс Студент TStud = class(TPerson)
fGr:integer; // номер группы
constructor Create(name:string;gr:integer);
function info:string;
override;
end;
// класс Преподаватель
TProf = class (TPerson)
fdep:string; // название кафедры
constructor Create(name:string;dep:string);
function info:string;
override;
end;
const
SZL = 10; // размер списка
var
Forml: TForm1;
List: array[l..SZL] of TPerson; // список
n:integer =0; // кол-во людей в списке
implementation
{$R *.DFM}
constructor TPerson.Create(name:string);
begin
fName := name; end;
constructor TStud.Create(name:string;gr:integer);
begin
inherited create(name); // вызвать конструктор базового класса
fGr := gr; end;
constructor TProf.create(name:string; dep:string);
begin
inherited create(name); // вызвать конструктор базового класса
fDep := dep; end;
function TPerson.Info:string;
begin
result := fname; end;
function TStud.Info:string;
begin
result := fname + ' rp.' + IntToStr(fGr); end;
function TProf.Info:string;
begin
result := fname + ' каф.' + fDep;
end;
// щелчок на кнопке Добавить
procedure TForml.ButtonlClick(Sender: TObject);
begin
if n < SZL then begin
// добавить объект в список
n:=n+l;
if Radiobuttonl.Checked
then // создадим объект TStud
List[n]:=TStud.Create(Edit1.Text,StrToInt(Edit2.Text))
else // создать объект TProf
List[n]:=TProf.Create(Edit1.Text,Edit2.Text); // очистить поля ввода
Edit1.Text := '' ; Edit2.Text := '';
Edit1.SetFocus; // курсор в поле Фамилия
end
else ShowMessage('Список заполнен!');
end;
// щелчок на кнопке Список
procedure TForm1.Button2Click(Sender: TObject);
var
i:integer; // индекс
st:string; // список begin
for i:=1 to SZL do
if list[i] <> NIL then st:=st + list[i].info + 113;
ShowMessage('Cпиcoк'+#13+st); end;
end.
Процедура TForml.Buttoniciick, которая запускается нажатием кнопки Добавить (Buttonl), создает объект iist[n] класса TStud или TProf. Класс создаваемого объекта определяется состоянием переключателя RadioButton. Установка переключателя в положение студент (RadioButtoni) определяет класс TStud, а в положение преподаватель (RadioButton2) — класс TProf.
Процедура TForm1.Button2Сlick, которая запускается нажатием кнопки Список (Button2), применяя метод info к каждому объекту списка (элементу массива), формирует строку, представляющую собой весь список.
В объектно-ориентированное программирование
Исторически сложилось так, что программирование возникло и развивалось как процедурное программирование, которое предполагает, что основой программы является алгоритм, процедура обработки данных.Объектно-ориентированное программирование (ООП) — это методика разработки программ, в основе которой лежит понятие объект. Объект — это некоторая структура, соответствующая объекту реального мира, его поведению. Задача, решаемая с использованием методики ООП, описывается в терминах объектов и операций над ними, а программа при таком подходе представляет собой набор объектов и связей между ними.
Примечание
Строго говоря, для разработки приложения в Delphi на базе компонентов, предоставляемых средой разработки, знание концепции ООП не является необходимым. Однако материал данной главы будет весьма полезен для более глубокого понимания того, как программа взаимодействует с компонентами, что и почему Delphi добавляет в текст программы.
Иллюстрированный самоучитель по Delphi 7 для начинаюших
Битовые образы
При работе с графикой удобно использовать объекты типа TBitMap (битовый образ). Битовый образ представляет собой находящуюся в памяти компьютера, и, следовательно, невидимую графическую поверхность, на которой программа может сформировать изображение. Содержимое битового образа (картинка) легко и, что особенно важно, быстро может быть выведено на поверхность формы или области вывода иллюстрации (image). Поэтому в программах битовые образы обычно используются для хранения небольших изображений, например, картинок командных кнопок.Загрузить в битовый образ нужную картинку можно при помощи метода LoadFromFlie, указав в качестве параметра имя BMP-файла, в котором находится нужная иллюстрация.
Например, если в программе объявлена переменная pic типа TBitMap, то после выполнения инструкции
pic.LoadFromFiie('е:\images\aplane.bmp')
битовый образ pic будет содержать изображение самолета.
Вывести содержимое битового образа (картинку) на поверхность формы или области вывода иллюстрации можно путем применения метода Draw к соответствующему свойству поверхности (canvas). Например, инструкция
Image1.Canvas.Draw(x,у, bm)
выводит картинку битового образа bm на поверхность компонента image 1 (параметры х и у определяют положение левого верхнего угла картинки на поверхности компонента).
Если перед применением метода Draw свойству Transparent объекта TBitMap присвоить значение True, то фрагменты рисунка, окрашенные цветом, совпадающим с цветом левого нижнего угла картинки, не будут выве-
дены — через них будет как бы проглядывать фон. Если в качестве "прозрачного" нужно использовать цвет, отличный от цвета левой нижней точки рисунка, то свойству Transparentcoior следует присвоить значение символьной константы, обозначающей необходимый цвет.
Следующая программа, текст которой приведен в листинге 10.7, демонстрирует использование битовых образов для формирования изображения из нескольких элементов.
Листинг 10.7. Использование битовых образов
unit aplanes_; interface
uses
Windows, Messages, SysUtils, Classes,
Graphics, Controls, Forms, Dialogs;
type
TForml = class(TForm)
procedure FormPaint(Sender: TObject);
private
{ Private declarations }
public
{ Public declarations }
end;
var
Forml: TForm1;
sky,aplane: TBitMap; // битовые образы: небо и самолет
implementation
($R *.DFM}
procedure TForm1.FormPaint(Sender: TObject);
begin
// создать битовые образы
sky := TBitMap.Create;
aplane := TBitMap.Create;
// загрузить картинки
sky.LoadFromFile('sky.bmp');
aplane.LoadFromFile('aplane.bmp') ;
Form1.Canvas.Draw(0,0,sky); // отрисовка фона
Form1.Canvas.Draw(20,20,aplane); // отрисовка левого самолета
aplane.Transparent:=True;
// теперь элементы рисунка, цвет которых совпадает с цветом
// левой нижней точки битового образа, не отрисовываются Form1.Canvas.Draw(120,20,aplane);
// отрисовка правого самолета
// освободить память sky.free; aplane.free;
end;
end.
После запуска программы в окне приложения (рис. 10.14) появляется изображение летящих на фоне неба самолетов. Фон и изображение самолета -битовые образы, загружаемые из файлов. Белое поле вокруг левого самолета показывает истинный размер картинки битового образа aplane. Белое поле вокруг правого самолета отсутствует, т. к. перед его выводом свойству Transparent битового образа было присвоено значение True.
Рис. 10.14. Влияние значение свойства Transparent на вывод изображения
Дуга
Вычерчивание дуги выполняет метод Arc, инструкция вызова которого в общем виде выглядит следующим образом:Объект.Canvas.Arc(x1,y1,х2,у2,х3,у3,х4,у4)
где:
Цвет, толщина и стиль линии, которой вычерчивается дуга, определяются значениями свойства Реп поверхности (canvas), на которую выполняется вывод.
Рис. 10.7. Значения параметров метода Arc определяют дугу как часть эллипса (окружности)
Графические возможности Delphi
Delphi позволяет программисту разрабатывать программы, которые могут выводить графику: схемы, чертежи, иллюстрации.Программа выводит графику на поверхность объекта (формы или компонента Image). Поверхности объекта соответствует свойство canvas. Для того чтобы вывести на поверхность объекта графический элемент (прямую линию, окружность, прямоугольник и т. д.), необходимо применить к свойству canvas этого объекта соответствующий метод. Например, инструкция Form1.Canvas.Rectangle (10,10,100,100) вычерчивает в окне программы прямоугольник.
Холст
Как было сказано ранее, поверхности, на которую программа может выводить графику, соответствует свойство Canvas. В свою очередь, свойство canvas — это объект типа TCanvas. Методы этого типа обеспечивают вывод графических примитивов (точек, линий, окружностей, прямоугольников и т. д.), а свойства позволяют задать характеристики выводимых графических примитивов: цвет, толщину и стиль линий; цвет и вид заполнения областей; характеристики шрифта при выводе текстовой информации.Методы вывода графических примитивов рассматривают свойство Canvas как некоторый абстрактный холст, на котором они могут рисовать (canvas переводится как "поверхность", "холст для рисования"). Холст состоит из отдельных точек — пикселов. Положение пиксела характеризуется его горизонтальной (X) и вертикальной (Y) координатами. Левый верхний пиксел имеет координаты (0, 0). Координаты возрастают сверху вниз и слева направо (рис. 10.1). Значения координат правой нижней точки холста зависят от размера холста.

Рис. 10.1. Координаты точек холста
Размер холста можно получить, обратившись к свойствам Height и width области иллюстрации (image) или к свойствам формы: ClientHeight и Clientwidth.
Использование битовых образов
В предыдущем примере изображение формировалось из графических примитивов. Теперь рассмотрим, как можно реализовать перемещение одного сложного изображения на фоне другого, например перемещение самолета на фоне городского пейзажа.Эффект перемещения картинки может быть создан путем периодической перерисовки картинки с некоторым смещением относительно ее прежнего положения. При этом предполагается, что перед выводом картинки в новой точке сначала удаляется предыдущее изображение. Удаление картинки может быть выполнено путем перерисовки всей фоновой картинки или только той ее части, которая перекрыта битовым образом движущегося объекта.
В рассматриваемой программе используется второй подход. Картинка выводится применением метода Draw к свойству canvas компонента Image, a стирается путем копирования (метод copyRect) нужной части фона из буфера на поверхность компонента Image.
Форма программы приведена на рис. 10.18, а текст — в листинге 10.10.
Компонент image используется для вывода фона, а компонент Timer — для организации задержки между циклами удаления и вывода на новом месте изображения самолета.
Листинг 10.10. Летящий самолет
unit anim_;
interface
uses
Windows, Messages, SysUtils,
Classes, Graphics, Controls,
Forms, Dialogs, ExtCtrls, StdCtrls, Buttons;
type
TForm1 = class(TForm)
Timer1: TTimer;
Image1: Tlmage;
procedure FormActivate(Sender: TObject);
procedure Timer1Timer(Sender: TObject);
procedure FormClose(Sender: TObject;
var Action: TCloseAction); private
{ Private declarations } public
{ Public declarations } end;
var
Form1: TForm1;
implementation
{$R *.DFM}
var
Back, bitmap, Buf : TBitMap; // фон, картинка, буфер
BackRct : TRect; // область фона, которая должна быть
// восстановлена из буфера
BufRet: Trect; // область буфера, которая используется для
// восстановления фона
х,у:integer; // текущее положение картинки
W,H: integer; // размеры картинки
procedure TForm1.FormActivate(Sender: TObject);
begin
// создать три объекта — битовых образа
Back := TBitmap.Create; // фон
bitmap := TBitmap.Create; // картинка
Buf := TBitmap.Create; // буфер
// загрузить и вывести фон
Back.LoadFromFile('factory.bmp');
Form1.Image1.canvas.Draw(0,0,Back);
// загрузить картинку, которая будет двигаться
bitmap.LoadFromFile('aplane.bmp');
// определим "прозрачный" цвет
bitmap.Transparent := True;
bitmap.TransParentColor := bitmap.canvas.pixels[1,1];
// создать буфер для сохранения копии области фона,
// на которую накладывается картинка
W:= bitmap.Width;
Н:= bitmap.Height;
Buf.Width:= W;
Buf.Height:=H;
Buf.Palette:=Back.Palette;
// Чтобы обеспечить соответствие палитр //
Buf.Canvas.CopyMode:=cmSrcCopy;
// определим область буфера, которая
// будет использоваться
// для восстановления фона
BufRct:=Bounds(0,0,W,H);
// начальное положение картинки
х := -W; у := 20;
// определим сохраняемую область фона
BackRct:=Bounds(x,y,W,H); // и сохраним ее
Buf.Canvas.CopyRect(BufRet,Back.Canvas,BackRct);
end;
// обработка сигнала таймера
procedure TForm1.Timer1Timer(Sender: TObject);
begin
// восстановлением фона (из буфера) удалим рисунок
Forml.image1.canvas.Draw(x,у,Buf);
x:=x+2;
if x>fоrm1.Image1.Width then x:=-W;
// определим сохраняемую область фона
BackRct:=Bounds(x,у,W,H);
// сохраним ее копию
Buf.Canvas.CopyRect(BufRct,Back.Canvas,BackRct);
// выведем рисунок
Forml.image1.canvas.Draw(x,y,bitmap);
end;
// завершение работы программы
procedure TForm1.FormClose(Sender: TObject; var Action: TCloseAction);
begin
// освободим память, выделенную
// для хранения битовых образов
Back.Free;
bitmap.Free;
Buf.Free;
end;
end.


Рис. 10.18. Форма программы Самолет
Для хранения битовых образов (картинок) фона и самолета, а также копии области фона, перекрываемой изображением самолета, используются объекты типа TBitMap, которые создаются динамически процедурой FormActivate. Эта же процедура загружает из файлов картинки фона (factory.bmp) и самолета (aplane.bmp), а также сохраняет область фона, на которую первый раз будет накладываться картинка.
Сохранение копии фона выполняется при помощи метода CopyRect, который позволяет выполнить копирование прямоугольного фрагмента одного битового образа в другой. Объект, к которому применяется метод CopyRect, является приемником копии битового образа. В качестве параметров методу передаются координаты и размер области, куда должно быть выполнено копирование, поверхность, откуда должно быть выполнено копирование, а также положение и размер копируемой области. Информация о положении и размере копируемой в буфер области фона, на которую будет наложено изображение самолета и которая впоследствии должна быть восстановлена из буфера, находится в структуре BackRct типа TRect. Для заполнения этой структуры используется функция Bounds.
Следует обратить внимание на то, что начальное значение переменной х, которая определяет положение левой верхней точки битового образа движущейся картинки, — отрицательное число, равное ширине битового образа картинки. Поэтому в начале работы программы изображение самолета не появляется, картинка отрисовывается за границей видимой области. С каждым событием OnTimer значение координаты х увеличивается, и на экране появляется та часть битового образа, координаты которой больше нуля. Таким образом, у наблюдателя создается впечатление, что самолет вылетает из-за левой границы окна.
Карандаш и кисть
Художник в своей работе использует карандаши и кисти. Методы, обеспечивающие вычерчивание на поверхности холста графических примитивов, тоже используют карандаш и кисть. Карандаш применяется для вычерчивания линий и контуров, а кисть — для закрашивания областей, ограниченных контурами.Карандашу и кисти, используемым для вывода графики на холсте, соответствуют свойства Реn (карандаш) и Brush (кисть), которые представляют собой объекты типа треп и TBrush, соответственно. Значения свойств этих объектов определяют вид выводимых графических элементов.
Карандаш
Карандаш используется для вычерчивания точек, линий, контуров геометрических фигур: прямоугольников, окружностей, эллипсов, дуг и др. Вид линии, которую оставляет карандаш на поверхности холста, определяют свойства объекта треп, которые перечислены в табл. 10.1.Таблица 10.1. Свойства объекта треп (карандаш)
| Свойство |
Определяет |
||
| Color |
Цвет линии |
||
| Width |
Толщину линии |
||
| Style |
Вид линии |
||
| Mode |
Режим отображения |
||
Таблица 10.2. Значение свойства Color определяет цвет линии
| Константа |
Цвет |
Константа |
Цвет |
||
| clBlack |
Черный |
clSilver |
Серебристый |
||
| clMaroon |
Каштановый |
clRed |
Красный |
||
| clGreen |
Зеленый |
clLime |
Салатный |
||
| clOlive |
Оливковый |
clBlue |
Синий |
||
| clNavy |
Темно-синий |
clFuchsia |
Ярко-розовый |
||
| clPurple |
Розовый |
clAqua |
Бирюзовый |
||
| clTeal |
Зелено-голубой |
clWhite |
Белый |
||
| clGray |
Серый |
|
|
||
Свойство style определяет вид (стиль) линии, которая может быть непрерывной или прерывистой, состоящей из штрихов различной длины. В табл. 10.3 перечислены именованные константы, позволяющие задать стиль линии. Толщина пунктирной линии не может быть больше 1. Если значение свойства Pen.width больше единицы, то пунктирная линия будет выведена как сплошная.
Таблица 10.3. Значение свойства Реn. туре определяет вид линии
| Константа |
Вид линии |
||
| psSolid |
Сплошная линия |
||
| psDash |
Пунктирная линия, длинные штрихи |
||
| psDot |
Пунктирная линия, короткие штрихи |
||
| psDashDot |
Пунктирная линия, чередование длинного и короткого штрихов |
||
| psDashDotDot |
Пунктирная линия, чередование одного длинного и двух коротких штрихов |
||
| psClear |
Линия не отображается (используется, если не надо изображать границу области, например, прямоугольника) |
||
Однако программист может задать инверсный цвет линии по отношению к цвету фона. Это гарантирует, что независимо от цвета фона все участки линии будут видны, даже в том случае, если цвет линии и цвет фона совпадают.
В табл. 10.4 перечислены некоторые константы, которые можно использовать в качестве значения свойства Pen.Mode.
Таблица 10.4. Значение свойства Реп. Mode влияет на цвет линии
| Константа |
Цвет линии |
||
| pmBlack |
Черный, не зависит от значения свойства Pen. Color |
||
| pmWhite |
Белый, не зависит от значения свойства Pen. Color |
||
| pmCopy |
Цвет линии определяется значением свойства Pen . Color |
||
| pmNotCopy |
Цвет линии является инверсным по отношению к значению свойства Pen. Color |
||
| pmNot |
Цвет точки линии определяется как инверсный по отношению к цвету точки холста, в которую выводится точка линии |
||
Кисть
Кисть (canvas.Brush) используется методами, обеспечивающими вычерчивание замкнутых областей, например геометрических фигур, для заливки (закрашивания) этих областей. Кисть, как объект, обладает двумя свойствами, перечисленными в табл. 10.5.Таблица 10.5. Свойства объекта TBrush (кисть)
| Свойство |
Определяет |
||
| Color Style |
Цвет закрашивания замкнутой области Стиль (тип) заполнения области |
||
В качестве значения свойства Color можно использовать любую из констант типа TColor (см. список констант для свойства Pen.color в табл. 10.2).
Константы, позволяющие задать стиль заполнения области, приведены в табл. 10.6.
Таблица 10.6. Значения свойства Brush, style определяют тип закрашивания
| Константа |
Тип заполнения (заливки) области |
||
| bsSolid |
Сплошная заливка |
||
| bsClear |
Область не закрашивается |
||
| bsHorizontal |
Горизонтальная штриховка |
||
| bsVertical |
Вертикальная штриховка |
||
| bsFDiagonal |
Диагональная штриховка с наклоном линий вперед |
||
| bsBDiagonal |
Диагональная штриховка с наклоном линий назад |
||
| bsCross |
Горизонтально-вертикальная штриховка, в клетку |
||
| bsDiagCross |
Диагональная штриховка, в клетку |
||
Рис. 10.2. Окно программы Стили заполнения областей
Листинг 10.1. Стили заполнения областей
unit brustyle_; interface
uses
Windows, Messages, SysUtils, Classes,
Graphics, Controls, Forms, Dialogs, ExtCtrls;
type
TForm1 = class(TForm)
procedure FormPaint(Sender: TObject);
private
{ Private declarations}
public
{ Public declarations )
end;
var
Form1: TForm1;
implementation
{$R *.DFM}
// перерисовка формы
procedure TForm1.FormPaint(Sender: TObject);
const
bsName: array[1..8] of string =
('bsSolid','bsClear','bsHorizontal',
'bsVertical','bsFDiagonal','bsBDiagonal',
'bsCross','bsDiagCross');
var
x,y: integer; // координаты левого верхнего угла прямоугольника
w,h: integer; // ширина и высота прямоугольника
bs: TBrushStyle;// стиль заполнения области
k: integer; // номер стиля заполнения
i,j: integer;
begin
w:=40; h:=40; // размер области(прямоугольника)
у:=20;
for i:=l to 2 do
begin
х:=10;
for j:=1 to 4 do
begin
k:=j+(i-1)*4; // номер стиля заполнения
case k of
1: bs = bsSolid;
2: bs = bsClear;
3: bs = bsHorizontal;
4: bs = bsVertical;
5: bs = bsFDiagonal;
6: bs = bsBDiagonal;
7: bs = bsCross;
8: bs = bsDiagCross; end;
// вывод прямоугольника
Canvas.Brush.Color := clGreen;
// цвет закрашивания — зеленый
Canvas.Brush.Style := bs;
// стиль закрашивания
Canvas . Rectangle (x, y, x+w, y-t-h) ;
// вывод названия стиля
Canvas.Brush.Style := bsClear;
Canvas.TextOut(x, y-15, bsName[k]);
// вывод названия стиля
x := x+w+30;
end;
у := y+h+30;
end;
end;
end.
Линия
Вычерчивание прямой линии осуществляет метод LinеТо, инструкция вызова которого в общем виде выглядит следующим образом:Компонент.Canvas.LineTo(x,у)
Метод LinеТо вычерчивает прямую линию от текущей позиции карандаша в точку с координатами, указанными при вызове метода.
Начальную точку линии можно задать, переместив карандаш в нужную точку графической поверхности. Сделать это можно при помощи метода MoveTo, указав в качестве параметров координаты нового положения карандаша.
Вид линии (цвет, толщина и стиль) определяется значениями свойств объекта Реп графической поверхности, на которой вычерчивается линия.
Довольно часто результаты расчетов удобно представить в виде графика. Для большей информативности и наглядности графики изображают на фоне координатных осей и оцифрованной сетки. В листинге 10.2 приведен текст программы, которая на поверхность формы выводит координатные оси и оцифрованную сетку (рис. 10.4).

Рис. 10.4. Форма приложения Координатная сетка
Листинг 10.2. Оси координат и оцифрованная сетка
unit grid_;
interface
uses
Windows, Messages, SysUtils, Classes,
Graphics, Controls, Forms, Dialogs, StdCtrls;
type
TForm1 = class(TForm)
procedure FormPaint(Sender: TObject);
private
{ Private declarations }
public
{ Public declarations }
end;
var
Form1: TForm1; implementation
{$R *.DFM}
procedure TForm1.FormPaint(Sender: TObject);
var
x0,y0:integer; // координаты начала координатных осей
dx,dy:integer; // шаг координатной сетки (в пикселах)
h,w:integer; // высота и ширина области вывода координатной сетки
х,у:integer;
lx,ly:real; // метки (оцифровка) линий сетки по X и Y
dlx,dly:real; // шаг меток (оцифровки) линий сетки по X и Y
cross:integer; // счетчик неоцифрованных линий сетки
dcross:integer;// количество неоцифрованных линий между оцифрованными
begin
х0:=30; у0:=220; // оси начинаются в точке (40,250)
dx:=40; dy:=40; // шар координатной сетки 40 пикселов
dcross:=1; // помечать линии сетки X: 1 — каждую;
// 2 — через одну;
// 3 — через две;
dlx:=0.5; // шаг меток оси X
dly:=1.0; // шаг меток оси Y, метками будут: 1, 2, 3 и т. д.
h:=200; w:=300;
with forml.Canvas do begin
cross:=dcross;
MoveTo(x0,v0); LineTo(x0,y0-h); // ось X
MoveTo(x0,y0); LineTo(x0+w, y0); // ось Y
// засечки, сетка и оцифровка по оси X
x:=x0+dx;
lx:=dlx;
repeat
MoveTo(x,y0-3);LineTo(x,yO+3); // засечка
cross:=cross-l;
if cross = 0 then // оцифровка
begin
TextOut(x-8,y0+5,FloatToStr(lx));
cross:=dcross ; end;
Pen.Style:=psDot;
MoveTo(x,y0-3);LineTo(x,y0-h); // линия сетки
Pen.Style:=psSolid;
lx:=lx+dlx;
x:=x+dx;
until (x>x0+w);
// засечки, сетка и оцифровка по оси Y
y:=y0-dy;
ly:=dly;
repeat
MoveTo(х0-3,у);LineTo(х0+3,у); // засечка
TextOut(х0-20,у,FloatToStr(1у)); // оцифровка
Pen.Style:=psDot;
MoveTo(х0+3,у); LineTo(x0+w,у); // линия сетки
Pen.Style:=psSolid;
y:=y-dy;
ly:=ly+dly; until (y
end;
end.
Особенность приведенной программы заключается в том, что она позволяет задавать шаг сетки и оцифровку. Кроме того, программа дает возможность оцифровывать не каждую линию сетки оси х, а через одну, две, три и т. д. Сделано это для того, чтобы предотвратить возможные наложения изображений чисел оцифровки друг на друга в случае, если эти числа состоят из нескольких цифр.
Ломаная линия
Метод polyline вычерчивает ломаную линию. В качестве параметра метод получает массив типа TPoint. Каждый элемент массива представляет собой запись, поля х и у которой содержат координаты точки перегиба ломаной. Метод Polyline вычерчивает ломаную линию, последовательно соединяя прямыми точки, координаты которых находятся в массиве: первую со второй, вторую с третьей, третью с четвертой и т. д.В качестве примера использования метода Polyline в листинге 10.3 приведена процедура, которая выводит график изменения некоторой величины. Предполагается, что исходные данные находятся в доступном процедуре массиве Data (тип Integer).
Листинг 10.3. График функции (использование метода Polyline)
procedure TForml.Button1Click(Sender: TObject);
var
gr: array[1..50] of TPoint; // график — ломаная линия
x0,y0: integer; // координаты точки начала координат
dx,dy: integer; // шаг координатной сетки по осям X и Y
i: integer; begin
х0 := 10; у0 := 200; dx :=5; dy := 5;
// заполним массив gr
for i:=l to 50 do begin
gr[i].x := x0 + (i-l)*dx;
gr[i].y := y0 - Data[i]*dy;
end;
// строим график
with forml.Canvas do begin
MoveTo(x0,y0); LineTo(x0,10); // ось Y
MoveTo(x0,y0); LineTo(200,y0); // ось X
Polyline(gr); // график
end;
end;
Метод Polyline можно использовать для вычерчивания замкнутых контуров. Для этого надо, чтобы первый и последний элементы массива содержали координаты одной и той же точки. В качестве примера использования метода Polybine для вычерчивания замкнутого контура в листинге 10.4 приведена программа, которая на поверхности диалогового окна, в точке нажатия кнопки мыши, вычерчивает контур пятиконечной звезды (рис. 10.5). Цвет, которым вычерчивается звезда, зависит от того, какая из кнопок мыши была нажата. Процедура обработки нажатия кнопки мыши (событие MouseDown) вызывает процедуру рисования звезды starLine и передает ей в качестве параметра координаты точки, в которой была нажата кнопка. Звезду вычерчивает процедура starLine, которая в качестве параметров получает координаты центра звезды и холст, на котором звезда должна быть выведена. Сначала вычисляются координаты концов и впадин звезды, которые записываются в массив р. Затем этот массив передается в качестве параметра методу Polyline. При вычислении координат лучей и впадин звезды используются функции sin и cos. Так как аргумент этих функций должен быть выражен в радианах, то значение угла в градусах домножается на величину pi/18о, где pi — это стандартная именованная константа равная числу л.
Листинг 10.4. Вычерчивание замкнутого контура (звезды) в точке нажатия кнопки мыши
unit Stars_; interface
uses
Windows, Messages, SysUtils, Variants, Classes,
Graphics, Controls, Forms, Dialogs, StdCtrls;
type
TForm1 = class(TForm)
procedure FormMouseDown(Sender: TObject; Button: TMouseButton;
Shift: TShiftState; X, Y: Integer);
private
{ Private declarations }
public
{ Public declarations }
end;
var
Forml: TForml;
implementation
f$R *.dfm}
// вычерчивает звезду
procedure StarLine(x0,y0,r: integer; Canvas: TCanvas);
// x0,y0 — координаты центра звезды
//r — радиус заезды var
р : array [1.. 11] of TPoint;
// массив координат лучей и впадин
a: integer; // угол между осью ОХ и прямой, соединяющей
// центр звезды и конец луча или впадину i: integer;
begin
а := 18; // строим от правого гор. луча
for i:=l to 10 do begin
if (i mod 2=0) then begin // впадина
p[i].x := x0+Round(r/2*cos(a*pi/180) ) ;
p[i] .y:=y0-Round(r/2*sin(a*pi/180) ) ;
end
else
begin // луч
[i] .x:=x0+Round(r*cos (a*pi/180) ) ;
[i] .y:=y0-Round(r*sin(a*pi/180) ) ;
end;
a := a+36;
end;
p[ll].X := p[l].X; // чтобы замкнуть контур звезды
Canvas. Polyline (р) ; // начертить звезду
end;
// нажатие кнопки мыши
procedure TForm1 . FormMouseDown { Sender : TObject; Button: TMouseButton;
Shift: TShiftState; X, Y: Integer);
begin
if Button = mbLeft // нажата левая кнопка?
then Form1. Canvas . Pen . Color : = clRed
else Form1. Canvas. Pen. Color := clGreen;
StarLine(x, y, 30, Forml. Canvas );
end;
end.
Рис.10.5. Звезда
Примечание
Обратите внимание, что размер массива р на единицу больше, чем количество концов и впадин звезды, и что значения первого и последнего элементов массива совпадают.
Метод базовой точки
При программировании сложных изображений, состоящих из множества элементов, используется метод, который называется методом базовой точки. Суть этого метода заключается в следующем:1. Выбирается некоторая точка изображения, которая принимается за базовую.
2. Координаты остальных точек отсчитываются от базовой точки.
3. Если координаты точек изображения отсчитывать от базовой в относительных единицах, а не в пикселах, то обеспечивается возможность масштабирования изображения.
На рис. 10.17 приведено изображение кораблика. Базовой точкой является точка с координатами (X0 Y0). Координаты остальных точек отсчитываются именно от этой точки.


Рис. 10.17. Определение координат изображения относительно базовой точки
В листинге 10.9 приведен текст программы, которая выводит на экран изображение перемещающегося кораблика.
Листинг 10.9. Кораблик
unit ship_;
interface
uses
Windows, Messages, SysUtils, Classes,
Graphics, Controls, Forms, Dialogs,
StdCtrls, ExtCtrls;
type
TForm1 = class(TForm)
Timer1: TTimer;
procedure Timer1Timer(Sender: TObject);
procedure FormActivate(Sender: TObject);
private
{ Private declarations } public
{ Public declarations } end;
var
Form1: TForm1;
x,y: integer; // координаты корабля (базовой точки)
implementation
{$R *.DFM}
// вычерчивает кораблик
procedure Titanik(x,y: integer; // координаты базовой точки
color: TColor); // цвет корабля
const dx = 5; dy = 5;
var
buf: TColor;
begin
with form1.canvas do begin
buf:=pen.Color; // сохраним текущий цвет
pen.Color:=color;
// установим нужный цвет
// рисуем . . .
// корпус MoveTo(x,y);
LineTo(x,y-2*dy) ;
LineTo (x+10*dx, y-2*dy) ;
LineTo (x+ll*dx, y-3*dy) ;
LineTo (x+17*dx,y-3*dy) ;
LineTo (x+14*dx, y) ;
LineTo (x,y) ;
// надстройка
MoveTo(x+3*dx,y-2*dy) ;
LineTo (x+4*dx, y-3*dy) ;
LineTo (x+4*dx, y-4*dy) ;
LineTo (x+13*dx,y-4*dy) ;
LineTo (x+13*dx, y-3*dy) ;
MoveTo(x+5*dx,y-3*dy) ;
LineTo (x+9*dx, y-3*dy) ;
// капитанский мостик
Rectangle (x+8*dx, y-4*dy, x+ll*dx, y-5*dy)
// труба
Rectangle (x+7*dx, y-4*dy, x+8*dx, y-7*dy) ;
// иллюминаторы
Ellipse (x+ll*dx,y-2*dy,x+12*dx,y-l*dy) ;
Ellipse (x+13*dx, y-2*dy, x+14*dx, y-l*dy) ;
// мачта
MoveTo(.x+10*dx,y-5*dy) ; LineTo(x+10*dx,y-10*dy);
// оснастка
MoveTo(x+17*dx,y-3*dy);
LineTo(x+10*dx,y-10*dy);
LineTo(x,y-2*dy);
pen.Color:=buf; // восстановим старый цвет карандаша
end;
end;
// обработка сигнала таймера
procedure TForm1.Timer1Timer(Sender: TObject);
begin
Titanik(x,y,form1.color); // стереть рисунок
if x < Form1.ClientWidth
then x := x+5
else begin // новый рейс x := 0;
у := Random(50) + 100;
end;
Titanik(x,у,clWhite); // нарисовать в новой точке end;
procedure TForml.FormActivate(Sender: TObject);
begin
x:=0; y:=100;
Form1.Color:=clNavy;
Timerl.Interval := 50; // сигнал таймера каждые 50 миллисекунд
end;
end.
Отрисовку и стирание изображения кораблика выполняет процедура Titanik, которая получает в качестве параметров координаты базовой точки и цвет, которым надо вычертить изображение кораблика. Если при вызове процедуры цвет отличается от цвета фона формы, то процедура рисует кораблик, а если совпадает — то "стирает". В процедуре Titanik объявлены константы dx и dy, определяющие шаг (в пикселах), используемый при вычислении координат точек изображения. Меняя значения этих констант, можно проводить масштабирование изображения.
Методы вычерчивания графических примитивов
Любая картинка, чертеж, схема могут рассматриваться как совокупность графических примитивов: точек, линий, окружностей, дуг и др. Таким образом, для того чтобы на экране появилась нужная картинка, программа должна обеспечить вычерчивание (вывод) графических примитивов, составляющих эту картинку.Вычерчивание графических примитивов на поверхности компонента (формы или области вывода иллюстрации) осуществляется применением соответствующих методов к свойству Canvas этого компонента.
Многоугольник
Метод Polygon вычерчивает многоугольник. В качестве параметра метод получает массив типа TPoint. Каждый элемент массива представляет собой запись, поля (х,у) которой содержат координаты одной вершины многоугольника. Метод Polygon вычерчивает многоугольник, последовательно соединяя прямыми линиями точки, координаты которых находятся в массиве: первую со второй, вторую с третьей, третью с четвертой и т. д. Затем соединяются последняя и первая точки.Цвет и стиль границы многоугольника определяются значениями свойства Реп, а цвет и стиль заливки области, ограниченной линией границы, — значениями свойства Brush, причем область закрашивается с использованием текущего цвета и стиля кисти.
Ниже приведена процедура, которая, используя метод polygon, вычерчивает треугольник:
procedure TForm1.Button2Click(Sender: TObject);
var
pol: array[1..3] of TPoint; // координаты точек треугольника
begin
pol[1].x := 10;
polf1].y := 50;
pol[2].x := 40;
pol[2].y := 10;
pol[3].х := 70;
pol[3].у := 50;
Form1.Canvas.Polygon(pol);
end;
Мультипликация
Под мультипликацией обычно понимается движущийся и меняющийся рисунок. В простейшем случае рисунок может только двигаться или только меняться.Как было показано выше, рисунок может быть сформирован из графических примитивов (линий, окружностей, дуг, многоугольников и т. д.). Обеспечить перемещение рисунка довольно просто: надо сначала вывести рисунок на экран, затем через некоторое время стереть его и снова вывести этот же рисунок, но уже на некотором расстоянии от его первоначального положения. Подбором времени между выводом и удалением рисунка, а также расстояния между старым и новым положением рисунка (шага перемещения), можно добиться того, что у наблюдателя будет складываться впечатление, что рисунок равномерно движется по экрану.
Следующая простая программа, текст которой приведен в листинге 10.8, а вид формы — на рис. 10.15, демонстрирует движение окружности от левой к правой границе окна программы.
Рис. 10.15. Форма программы Движущаяся окружность
Листинг 10.8. Движущаяся окружность
unit mcircle_;
interface
uses
Windows, Messages, SysUtils, Classes,
Graphics, Controls, Forms,
Dialogs, ExtCtrls, StdCtrls;
type
TForm1 = class(TForm) Timer1: TTimer;
procedure Timer1Timer(Sender: TObject};
procedure FormActivate(Sender: TObject);
private
{ Private declarations }
public
{ Public declarations }
end;
implementation
{$R *.DFM}
var
Form1: TForml;
x,y: byte; // координаты центра окружности
dx: byte; // приращение координаты x при движении окружности
// стирает и рисует окружность на новом месте
procedure Ris;
begin
// стереть окружность
form1.Canvas.Pen.Color:=form1.Color;
form1.Canvas.Ellipse(x,y,x+10,y+10);
x:=x+dx;
// нарисовать окружность на новом месте
form1.Canvas.Pen.Color:=clBlack;
form1.Canvas.Ellipse(x,y, x+10, y+10) ;
end;
// сигнал от таймера
procedure TForm1.Timer1Timer(Sender: TObject);
begin Ris; end;
procedure TForm1.FormActivate(Sender: TObject);
begin
x:=0;
y:=10;
dx:=5;
timer1.Interval:=50;
// период возникновения события OnTimer —0.5 сек
form1.canvas.brush.color:=forml.color;
end;
end.
Основную работу выполняет процедура Ris, которая стирает окружность и выводит ее на новом месте. Стирание окружности выполняется путем перерисовки окружности поверх нарисованной, но цветом фона.
Для обеспечения периодического вызова процедуры Ris в форму программы добавлен невизуальный компонент Timer (таймер), значок которого находится на вкладке System палитры компонентов (рис. 10.16). Свойства компонента Timer, перечислены в табл. 10.9.
Рис. 10.16. Значок компонента Timer
Таблица 10.9. Свойства компонента Timer
| Свойство |
Определяет |
||
| Name Interval Enabled |
Имя компонента. Используется для доступа к компоненту Период генерации события OnTimer. Задается в миллисекундах Разрешение работы. Разрешает (значение True) или запрещает (значение False) генерацию события OnTimer |
||
Компонент Timer генерирует событие OnTimer. Период возникновения события OnTimer измеряется в миллисекундах и определяется значением свойства Interval. Следует обратить внимание на свойство Enabled. Оно дает возможность программе "запустить" или "остановить" таймер. Если значение свойства Enabled равно False, то событие OnTimer не возникает.
Событие onTimer в рассматриваемой программе обрабатывается процедурой TimeriTimer, которая, в свою очередь, вызывает процедуру Ris. Таким образом, в программе реализован механизм периодического вызова процедуры
Ris.
Примечание
Переменные х, у (координаты центра окружности) и dx (приращение координаты х при движении окружности) объявлены вне процедуры Ris, т. е. они являются глобальными. Поэтому надо не забыть выполнить их инициализацию (в программе инициализацию глобальных переменных реализует процедура FormActivate).
Окружность и эллипс
Метод Ellipse вычерчивает эллипс или окружность, в зависимости от значений параметров. Инструкция вызова метода в общем виде выглядит следующим образом:Объект.Canvas.Ellipse(x1,y1, х2,у2]
где:
Рис. 10.6. Значения параметров метода Ellipse определяют вид геометрической фигуры
Цвет, толщина и стиль линии эллипса определяются значениями свойства Реп, а цвет и стиль заливки области внутри эллипса — значениями свойства Brush поверхности (canvas), на которую выполняется вывод.
Подключение файла ресурсов
Для того чтобы ресурсы были доступны программе, необходимо в текст программы включить инструкцию (директиву), которая сообщит компилятору, что в файл исполняемой программы следует добавить содержимое файла ресурсов.В общем виде эта директива выглядит следующим образом:
{$R ФайлРесурсов}
где ФайлРесурсов — имя файла ресурсов. Например, директива может выглядеть так:
{$R images.res}
Директиву включения файла ресурсов в файл исполняемой программы обычно помещают в начале текста модуля.
Примечание
Если имена файла модуля программы и файла ресурсов совпадают, то вместо имени файла ресурсов можно поставить "*". В этом случае директива включения файла ресурсов в файл исполняемой программы выглядит так:
{$R *.res}
Загрузить картинку из ресурса в переменную типа TBitMap можно при помощи метода LoadFromResourceName, который имеет два параметра: идентификатор программы и имя ресурса. В качестве идентификатора программы используется глобальная переменная Hinstance. Имя ресурса должно быть представлено в виде строковой константы.
Например, инструкция загрузки картинки в переменную Pic может выглядеть так:
Pic.LoadFromResourceName(Hinstance,'FACTORY') ;
В качестве примера в листинге 10.11 приведен текст программы, в которой изображение фона и самолета загружается из ресурсов.
Листинг 10.11. Пример загрузки картинок из ресурса
unit aplanel_;
{$R images.res} // включить файл ресурсов interface
uses
Windows, Messages, SysUtils, Classes,
Graphics, Controls, Forms, Dialogs,
ExtCtrls, StdCtrls, Buttons;
type
TForm1 = class(TForm)
Timer1: TTimer;
Image1: ТImage;
procedure FormActivate(Sender: TObject);
procedure Timer1Timer(Sender: TObject);
procedure FormClose(Sender: TObject;
var Action: TCloseAction); private
{ Private declarations } public
{ Public declarations } end;
var
Form1: TForm1;
Back, bitmap, Buf : TBitMap;
// фон, картинка, буфер
BackRct, BufRet: TRect;
// область фона, картинки, буфера
х,у:integer;
// координаты левого верхнего угла картинки
W,H: integer; // размеры картинки
implementation
{$R *.DFM}
procedure TForm1.FormActivate(Sender: TObject);
begin
Back := TBitmap.Create; // фон
bitmap := TBitmap.Create; // картинка
Buf := TBitmap.Create; // буфер
// загрузить из ресурса фон
Back.LoadFromResourceName(HInstance,'FACTORY');
Forml.Image1.canvas.Draw(0,0,Back);
// загрузить из ресурса картинку, которая будет двигаться
bitmap.LoadFromResourceName(HInstance,'APLANE');
bitmap.Transparent := True;
bitmap.TransParentColor := bitmap.canvas.pixels[1,1];
// создать буфер для сохранения копии области фона, на которую
// накладывается картинка
W:= bitmap.Width;
Н:= bitmap.Height;
Buf.Width:= W;
Buf.Height:=H;
Buf.Palette:=Back.Palette; // Чтобы обеспечить соответствие палитр !!
Buf.Canvas.CopyMode:=cmSrcCopy;
BufRct:=Bounds(0,0,W,H);
x:=-W; y:=20;
// определим сохраняемую область фона
BackRct:=Bounds(x,y,W,H); // и сохраним ее
Buf.Canvas.CopyRect(BufRet,Back.Canvas, BackRct);
end;
procedure TForm1.Timer1Timer(Sender: TObject);
begin
// восстановлением фона (из буфера) удалим рисунок Form1.image1.canvas.Draw(x,y, Buf);
x:=x+2;
if x>form1.Image1.Width then x:=-W;
// определим сохраняемую область фона
BackRct:=Bounds(x,у,W,H);
// сохраним ее копию
Buf.Canvas.CopyRect(BufRct,Back.Canvas,BackRct);
// выведем рисунок
Form1.image1.canvas.Draw(x,y,bitmap);
end;
procedure TForm1.FormClose(Sender: TObject;
var Action: TCloseAction);
begin
Back.Free;
bitmap.Free ;
Buf.Free;
end;
end.
Преимущества загрузки картинок из ресурса программы очевидны: при распространении программы не надо заботиться о том, чтобы во время работы программы были доступны файлы иллюстраций, все необходимые программе картинки находятся в исполняемом файле.
Прямоугольник
Прямоугольник вычерчивается методом Rectangle, инструкция вызова которого в общем виде выглядит следующим образом:Объект.Canvas.Rectangle(x1, y1,x2, y2)
где:
Объект.Canvas.RoundRec(x1,y1,х2, у2, х3, у3)
где:
Рис. 10.8. Метод RoundRec вычерчивает прямоугольник со скругленными углами
Вид линии контура (цвет, ширина и стиль) определяется значениями свойства Реп, а цвет и стиль заливки области внутри прямоугольника — значениями свойства Brush поверхности (canvas), на которой прямоугольник вычерчивается.
Есть еще два метода, которые вычерчивают прямоугольник, используя в качестве инструмента только кисть (Brush). Метод FillRect вычерчивает закрашенный прямоугольник, а метод FrameRect — только контур. У каждого из этих методов лишь один параметр — структура типа TRect. Поля структуры TRect содержат координаты прямоугольной области, они могут быть заполнены при помощи функции Rect.
Ниже в качестве примера использования методов FillRect и FrameRect приведена процедура, которая на поверхности формы вычерчивает прямоугольник с красной заливкой и прямоугольник с зеленым контуром.
procedure TForm1.Button1Click(Sender: TObject);
var
r1, r2: TRect; // координаты углов прямоугольников
begin
// заполнение полей структуры
// зададим координаты углов прямоугольников
r1 := Rect(20,20,60,40);
r2 := Rect(10,10,40,50);
with fоrm1.Canvas do begin
Brush.Color := clRed;
FillRect(r1); // закрашенный прямоугольник
Brush.Color := clGreen;
FrameRect(r2}; // только граница прямоугольника
end;
end;
Просмотр "мультика"
Теперь рассмотрим, как можно реализовать вывод в диалоговом окне программы простого "мультика", подобного тому, который можно видеть в диалоговом окне Установка связи при подключении к Internet .Эффект бегущего между телефоном и компьютером красного квадратика достигается за счет того, что в диалоговое окно выводятся сменяющие друг друга картинки.
Кадры мультика обычно находятся в одном файле или в одном ресурсе. Перед началом работы программы они загружаются в буфер, в качестве которого удобно использовать объект типа TBitMap. Задача процедуры, реализующей вывод мультика, состоит в том, чтобы выделить очередной кадр и вывести его в нужное место формы.
Вывести кадр на поверхность формы можно применением метода copyRect к свойству canvas этой формы. Метод CopyRect копирует прямоугольную область одной графической поверхности на другую.
Инструкция применения метода CopyRect в общем виде выглядит так:
Canvas1.CopyRect(Область1, Canvas2, 06ласть2)
где:
Заполнить поля структуры TRect можно при помощи функции Bounds, инструкция обращения к которой в общем виде выглядит так:
Bounds(x,у,Width,Height)
где:
Диалоговое окно программы приведено на рис. 10.20, оно содержит один единственный компонент — таймер.


Рис. 10.19. Кадры мультика


Рис. 10.20. Форма программы
Тистинг 10.12. Мультик (использование метода CopRect)
unit multik ;
interface
uses
Windows, Messages, SysUtils, Classes,
Graphics, Controls, Forms, Dialogs,
ExtCtrls, StdCtrls;
type
TForm1 = class(TForm)
Timer1: TTimer;
procedure FormActivate(Sender: TObject);
procedure Timer1Timer(Sender: TObject);
private
{ Private declarations }
public
{ Public declarations }
end;
var
Form1l: TForm1;
implementation
($R *.DFM}
const
FILMFILE = 'film2.bmp'; // фильм — bmp-файл
N_KADR=12; // кадров в фильме (для данного файла)
var
Film: TBitMap; // фильм — все кадры
WKadr,HKadr: integer; // ширина и высота кадра
CKadr: integer; // номер текущего кадра
RectKadr: TRect; // положение и размер кадра в фильме
Rect1 : Trect; // координаты и размер области отображения фильма
procedure TForm1.FormActivate(Sender: TObject);
begin
Film := TBitMap.Create;
Film.LoadFromFile(FILMFILE);
WKadr := Round(Film.Width/N_Kadr);
HKadr := Film.Height;
Rect1 := Bounds(10,10,WKadr,HKadr);
Ckadr:=0;
Form1.Timerl.Interval := 150; // период обновления кадров — 0.15 с
Form1.Timerl.Enabled:=True; // запустить таймер
end;
// отрисовка кадра procedure DrawKadr;
begin
// определим положение текущего кадра в фильме
RectKadr:=Bounds(WKadr*CKadr,0,WKadr,HKadr);
// вывод кадра из фильма
Form1.Canvas.CopyRect(Rect1,Film*.Canvas,RectKadr);
// подготовимся к выводу следующего кадра
CKadr := CKadr+1;
if CKadr = N_KADR then CKadr:=0;:
end;
// обработка сигнала от таймера
procedure TForm1.Timer1Timer(Sender: TObject);
begin
DrawKadr;
end;
end.
Программа состоит из трех процедур. Процедура TForm1. FormActivate создает объект Film и загружает в него фильм — BMP-файл, в котором находятся кадры фильма. Затем, используя информацию о размере загруженного битового образа, процедура устанавливает значения характеристик кадра: высоту и ширину.
После этого создается объект Kadr (типа TBitMap), предназначенный для хранения текущего кадра. Следует обратить внимание, что после создания объекта Kadr принудительно устанавливаются значения свойств width и Height. Если этого не сделать, то созданный объект будет существовать, однако память для хранения битового образа не будет выделена. В конце своей работы процедура TForml. FormActivate устанавливает номер текущего кадра и запускает таймер.
Основную работу в программе выполняет процедура DrawKadr, которая выделяет из фильма очередной кадр и выводит его в форму. Выделение кадра и его отрисовку путем копирования фрагмента картинки с одной поверхности на другую выполняет метод copyRect (рис. 10.21), которому в качестве параметров передаются координаты области, куда нужно копировать, поверхность и положение области, откуда нужно копировать. Положение фрагмента в фильме, т. е. координата х левого верхнего угла, определяется умножением ширины кадра на номер текущего кадра. Запускает процедуру DrawKadr процедура TForm1.Timer1Timer, обрабатывающая событие OnTiner.
Рис. 10.21. Инструкция Canvas1. CopyRect (Rect1, Canvas2, Rect2) копирует в область Rectl поверхности Canvasl область Rect2 с поверхности Canvas2
Создание файла ресурсов
Для того чтобы воспользоваться возможностью загрузки картинки из ресурса, необходимо сначала создать файл ресурсов, поместив в него нужные картинки.Файл ресурсов можно создать при помощи утилиты Image Editor (Редактор изображений), которая запускается выбором команды Image Editor меню Tools.
Для того чтобы создать новый файл ресурсов, надо из меню File выбрать команду New, а затем в появившемся подменю — команду Resource File (Файл ресурсов)
В результате открывается окно нового файла ресурсов, а в строке меню окна Image Editor появляется новый пункт — Resource.
Для того чтобы в этот файл добавить новый ресурс, необходимо выбрать команду New меню Resource и из открывшегося списка — тип ресурса. В данном случае следует выбрать Bitmap (битовый образ). После выбора Bitmap открывается диалоговое окно Bitmap Properties (Свойства битового образа), используя которое можно установить размер (в пикселах) и количество цветов создаваемой картинки.
Нажатие кнопки ОК в диалоговом окне Bitmap Properties вызывает появление элемента Bitmap1 в иерархическом списке Contents. Этот элемент соответствует новому ресурсу, добавленному в файл .
Bitmap1 — это автоматически созданное имя ресурса, которое может быть изменено выбором команды Rename меню Resource и вводом нужного имени. После изменения имени Bitmap1 можно приступить к созданию битового образа. Для этого необходимо выбрать команду Edit меню Resource, в результате чего открывается окно графического редактора.
Графический редактор Image Editor предоставляет программисту стандартный для подобных редакторов набор инструментов, используя которые можно нарисовать нужную картинку. Если во время работы надо изменить масштаб отображения картинки, то для увеличения масштаба следует выбрать команду Zoom In меню View, а для уменьшения — команду Zoom Out. Увидеть картинку в реальном масштабе можно, выбрав команду Actual Size меню View.
Если нужная картинка уже существует в виде отдельного файла, то ее можно через буфер обмена (clipboard) поместить в битовый образ файла ресурсов. Делается это следующим образом.
1. Сначала надо запустить графический редактор, например Microsoft Paint, загрузить в него файл картинки и выделить всю картинку или ее часть. В процессе выделения следует обратить внимание на информацию о размере (в пикселах) выделенной области (Paint выводит размер выделяемой области в строке состояния). Затем, выбрав команду Копировать меню Правка, следует поместить копию выделенного фрагмента в буфер.
2. Далее нужно переключиться в Image Editor, выбрать ресурс, в который надо поместить находящуюся в буфере картинку, и установить значения характеристик ресурса в соответствии с характеристиками картинки, находящейся в буфере. Значения характеристик ресурса вводятся в поля диалогового окна Bitmap Properties, которое открывается выбором команды Image Properties меню Bitmap. После установки характеристик ресурса можно вставить картинку в ресурс, выбрав команду Past меню Edit.
3. После добавления всех нужных ресурсов файл ресурса следует сохранить в том каталоге, где находится программа, для которой этот файл создается. Сохраняется файл ресурса обычным образом, т. е. выбором команды Save меню File. Image Editor присваивает файлу ресурсов расширение res.
Точка
Поверхности, на которую программа может осуществлять вывод графики, соответствует объект Canvas. Свойство pixels, представляющее собой двумерный массив типа TColor, содержит информацию о цвете каждой точки графической поверхности. Используя свойство Pixels, можно задать тре-буемый цвет для любой точки графической поверхности, т. е. "нарисовать" точку. Например, инструкция
Form1.Canvas.Pixels[10,10]:=clRed
окрашивает точку поверхности формы в красный цвет.
Размерность массива pixels определяется размером графической поверхности. Размер графической поверхности формы (рабочей области, которую также называют клиентской) задается значениями свойств ciientwidth и ClientHeight, а размер графической поверхности компонента image — значениями свойств width и Height. Левой верхней точке рабочей области формы соответствует элемент pixels [0,0], а правой нижней -Pixels[Ciientwidth - 1,ClientHeight - 1].
Свойство Pixels можно использовать для построения графиков. График строится, как правило, на основе вычислений по формуле. Границы диапазона изменения аргумента функции являются исходными данными. Диапазон изменения значения функции может быть вычислен. На основании этих данных можно вычислить масштаб, позволяющий построить график таким образом, чтобы он занимал всю область формы, предназначенную для вывода графика.
Например, если некоторая функция f(x) может принимать значения от нуля до 1000, и для вывода ее графика используется область формы высотой в 250 пикселов, то масштаб оси Y вычисляется по формуле: т = 250/1000. Таким образом, значению f(x) = 70 будет соответствовать точка с координатой Y =233. Значение координаты Y вычислено по формуле
Y= h -f(x) х т = 250 - 70х(250/1000),
где h - высота области построения графика.
Обратите внимание на то, что точное значение выражения 250 - 70х(250/1000) равно 232,5. Но т. к. индексом свойства pixels, которое используется для вывода точки на поверхность Canvas, может быть только целое значение, то число 232,5 округляется к ближайшему целому, которым является число 233.
Следующая программа, текст которой приведен в листинге 10.5, используя свойство pixels, выводит график функции у = 2 sin(jc) e*/5. Для построения графика используется вся доступная область формы, причем если во время работы программы пользователь изменит размер окна, то график будет выведен заново с учетом реальных размеров окна.
Листинг 10.5. График функции
unit grfunc_;
interface
Windows, Messages, SysUtils, Classes,
Graphics, Controls, Forms, Dialogs;
type
TForm1 = class(TForm)
procedure FormPaint(Sender: TObject);
procedure FormResize(Sender: TObject);
private
{ Private declarations }
public
{Public declarations }
end;
var
Forml: TForml;
implementation
{$R *.DFM}
// Функция, график которой надо построить
Function f(x:real):real;
begin
f:=2*Sin(x)*exp(x/5) ;
end;
// строит график функции
procedure GrOfFunc;
var
x1,x2:real; // границы изменения аргумента функции
y1,y2:real; // границы изменения значения функции
х:real; // аргумент функции
у:real; // значение функции в точке х
dx:real; // приращение аргумента
l,b:integer; // левый нижний угол области вывода графика
w,h:integer; // ширина и высота области вывода графика
mx,my:real; // масштаб по осям X и Y
х0,у0:integer; // точка — начало координат
begin
// область вывода графика
l:=10; // X — координата левого верхнего угла
b:=Forml.ClientHeight-20;
//У — координата левого верхнего угла
h:=Forml.ClientHeight-40; // высота
w:=Forml.Width-40; // ширина
x1:=0; // нижняя граница диапазона аргумента
х2:=25; // верхняя граница диапазона аргумента
dx:=0.01; // шаг аргумента
// найдем максимальное и минимальное значения
// функции на отрезке [x1,x2]
y1:=f(xl); // минимум
y2:=f(xl); //максимум
x:=x1;
repeat
У := f (х);
if у < yl then yl:=y;
if у > у2 then y2:=y;
х:=x+dx; until (x >= х2);
// вычислим масштаб
my:=h/abs(y2-yl); // масштаб по оси Y
mx:=w/abs(x2-xl); // масштаб по оси X
х0:=1;
у0:=b-Abs(Round(y1*my)) ;
with form1.Canvas do
begin
// оси
MoveTo(l,b);LineTo(l,b-h);
MoveTo(x0,y0);LineTo(x0+w,y0);
TextOut(l+5,b-h,FloatToStrF(y2,ffGeneral,6,3));
TextOut(l+5,b,FloatToStrF(yl,ffGeneral,6,3));
// построение графика
x:=xl; repeat
y:=f(x);
Pixels[x0+Round(x*mx),y0-Round(y*my)]:=clRed;
x:=x+dx;
until (x >= x2);
end;
end;
procedure TForm1.FormPaint(Sender: TObject);
begin
GrOfFunc; end;
// изменился размер окна программы
procedure TForm1.FormResize(Sender: TObject);
begin
// очистить форму
forml.Canvas.FillRect(Rect(0,0,ClientWidth,
ClientHeight));
// построить график
GrOfFunc;
end;
end.
Основную работу выполняет процедура GrOfFunc, которая сначала вычисляет максимальное (у2) и минимальное (yl) значения функции на отрезке [x1l,x2]. Затем, используя информацию о ширине (Forml.Clientwidth -40) и высоте (Form1.ClientHeight - 40) области вывода графика, вычисляет масштаб по осям X (mх) иY(mу).
Высота и ширина области вывода графика определяется размерами рабочей (клиентской) области формы, т. е. без учета области заголовка и границ. После вычисления масштаба процедура вычисляет координату у горизонтальной оси (уо) и вычерчивает координатные оси графика. Затем выполняется непосредственное построение графика (рис. 10.10).
Вызов процедуры GrOfFunc выполняют процедуры обработки событий onPaint и onFormResize. Процедура TForm1. FormPaint обеспечивает вычерчивание графика после появления формы на экране в результате запуска программы, а также после появления формы во время работы программы, например, в результате удаления или перемещения других окон, полностью или частично перекрывающих окно программы. Процедура TForm1.FormResize обеспечивает вычерчивание графика после изменения размера формы.
Рис. 10.10. График, построенный процедурой GrOfFunc
Приведенная программа довольно универсальна. Заменив инструкции в теле функции f (х), можно получить график другой функции. Причем независимо от вида функции ее график будет занимать всю область, предназначенную для вывода.
Примечание
Рассмотренная программа работает корректно, если функция, график которой надо построить, принимает как положительные, так и отрицательные значения. Если функция во всем диапазоне только положительная или только отрицательная, то в программу следует внести изменения. Какие — пусть это будет упражнением для читателя.
Вывод иллюстраций
Наиболее просто вывести иллюстрацию, которая находится в файле с расширением bmp, jpg или ico, можно при помощи компонента image, значок которого находится на вкладке Additional палитры (рис. 10.11).
Рис. 10.11. Значок компонента Image
В табл. 10.8 перечислены основные свойства компонента image.
Таблица 10.8. Свойства компонента image
| Свойство |
Определяет |
||
| Picture Width, Height AutoSize Strech Visible |
Иллюстрацию, которая отображается в поле компонента Размер компонента. Если размер компонента меньше размера иллюстрации, и значение свойств AutoSize и strech равно False, то отображается часть иллюстрации Признак автоматического изменения размера компонента в соответствии с реальным размером иллюстрации Признак автоматического масштабирования иллюстрации в соответствии с реальным размером компонента. Чтобы было выполнено масштабирование, значение свойства AutoSize должно быть False Отображается ли компонент, и, соответственно, иллюстрация, на поверхности формы |
||
Во время разработки формы иллюстрация задается установкой значения свойства picture путем выбора файла иллюстрации в стандартном диалоговом окне, которое появляется в результате щелчка на командной кнопке Load окна Picture Editor (рис. 10.12). Чтобы запустить Image Editor, нужно в окне Object Inspector выбрать свойство Picture и щелкнуть на кнопке с тремя точками.
Если размер иллюстрации больше размера компонента, то свойству strech нужно присвоить значение True и установить значения свойств width и Height пропорционально реальным размерам иллюстрации.
Чтобы вывести иллюстрацию в поле компонента image во время работы программы, нужно применить метод LoadFromFile к свойству Picture, указав в качестве параметра имя файла иллюстрации. Например, инструкция
Form1.Image1.Picture.LoadFromFile('e:\temp\bart.bmp')
загружает иллюстрацию из файла bart.bmp и выводит ее в поле вывода иллюстрации (imagel).
Метод LoadFromFile позволяет отображать иллюстрации различных графических форматов: BMP, WMF, JPEG (файлы с расширением jpg).
Следующая программа, ее текст приведен в листинге 10.6, использует компонент image для просмотра иллюстраций, которые находятся в указанном пользователем каталоге. Диалоговое окно программы приведено на рис. 10.13.
Рис. 10.12. Окно Picture Editor

Рис. 10.13. Слайд-проектор
Листинг 10.6. Слайд-проектор
unit shpic_;
interface
uses
Windows, Messages, SysUtils, Classes,
Graphics, Controls, Forms,
Dialogs, ExtCtrls, StdCtrls, Menu
type
TForm1 = class(TForm) Image1: ТImage;
Button1: TButton;
procedure FormActivate(Sender: TObject);
procedure ButtonlClick(Sender: TObject);
private
{ Private declarations }
public
{ Public declarations }
end;
var
Form1: TForm1;
aSearchRec : TSearchRec;
aPath : String; // каталог, в котором находятся иллюстрации
aFile : String; // файл иллюстрации
iw,ih: integer; // первоначальный размер компонента Image
implementation
$R *.DFM}
// изменение размера области вывода иллюстрации
// пропорционально размеру иллюстрации
Procedure Scalelmage;
var
pw, ph : integer; // размер иллюстрации
scaleX, scaleY : real; // масштаб по Х и Y
scale : real; // общий масштаб
begin
// иллюстрация уже загружена
// получим ее размеры
pw := Form1.Image1.Picture.Width;
ph := Form1.Image1.Picture.Height;
if pw > iw // ширина иллюстрации больше ширины компонента Image
then scaleX := iw/pw // нужно масштабировать
else scaleX := 1;
if ph > ih // высота иллюстрации больше высоты компонента
then scaleY := ih/ph // нужно масштабировать
else scaleY := 1;
// выберем наименьший коэффициент
if scaleX < scaleY
then scale := scaleX
else scale := scaleY;
// изменим размер области вывода иллюстрации
Form1.Image1.Height := Round(Form1.Image1.Picture.Height*scale)
Form1.Image1.Width := Round(Form1.Image1.Picture.Width*scale);
// т. к. Strech = True и размер области пропорционален
// размеру картинки, то картинка масштабируется без искажений
end;
// вывести первую иллюстрацию
procedure FirstPicture;
var
r : integer; // результат поиска файла
begin
aPath := 'f:\temp\';
r := FindFirst(aPath+'*.bmp',faAnyFile,aSearchRec);
if г = 0 then
begin // в указанном каталоге есть bmp-файл
aFile := aPath + aSearchRec.Name;
Form1.Image1.Picture.LoadFromFile(aFile); // загрузить
// иллюстрацию
Scalelmage; //-установить размер компонента
Image r := FindNext(aSearchRec); // найти следующий файл
if r = 0 then // еще есть файлы иллюстраций
Forml.Button1.Enabled := True;
end;
end;
// вывести следующую иллюстрацию
Procedure NextPicture();
var
r : integer;
begin
aFile := aPath + aSearchRec.Name;
Forml.Image1.Picture.LoadFromFile(aFile);
Scalelmage;
// подготовим вывод следующей иллюстрации
r := FindNext(aSearchRec); // найти следующий файл
if r<>0
then // больше нет иллюстраций
Forml.Buttonl.Enabled := False;
end;
procedure TForml.FormActivate(Sender: TObject);
begin
Image1.AutoSize := False; // запрет автоизменения размера компонента
Image1.Stretch := True; // разрешим масштабирование
// запомним первоначальный размер области вывода иллюстрации
iw := Imagel.Width;
in := imagel.Height;
Button1.Enabled := False; // сделаем недоступной кнопку Дальше
FirstPicture; // вывести первую иллюстрацию
end;
//щелчок на кнопке Дальше
procedure TForm1.Button1Click(Sender: TObject);
begin
NextPicture;
end;
end.
Программа выполняет масштабирование выводимых иллюстраций без искажения, чего нельзя добиться простым присвоением значения True свойству strech. Загрузку и вывод первой и остальных иллюстраций выполняют соответственно процедуры FirstPicture и NextPicture. Процедура FrirstPicture использует функцию FindFirst для того, чтобы получить имя первого BMP-файла. В качестве параметров функции FindFirst передаются:
Вывод текста
Для вывода текста на поверхность графического объекта используется метод TextOut. Инструкция вызова метода TextOut в общем виде выглядит следующим образом:Объект.Canvas.TextOut(x, у, Текст)
где:
Рис. 10.3. Координаты области вывода текста
Шрифт, который используется для вывода текста, определяется значением свойства Font соответствующего объекта canvas. Свойство Font представляет собой объект типа TFont. В табл. 10.7 перечислены свойства объекта TFont, позволяющие задать характеристики шрифта, используемого методами TextOut и TextRect для вывода текста.
Таблица 10.7. Свойства объекта TFont
| Свойство |
Определяет |
||
| Name Size Style |
Используемый шрифт. В качестве значения следует использовать название шрифта, например Arial Размер шрифта в пунктах (points). Пункт— это единица измерения размера шрифта, используемая в полиграфии. Один пункт равен 1/72 дюйма Стиль начертания символов. Может быть: нормальным, полужирным, курсивным, подчеркнутым, перечеркнутым. Стиль задается при помощи следующих констант: fsBold (полужирный), fsltalic (курсив), f sUnderline (подчеркнутый), f sStrikeOut (перечеркнутый). |
||
| Свойство |
Определяет |
||
| style Color |
Свойство style является множеством, что позволяет комбинировать необходимые стили. Например, инструкция программы, устанавливающая стиль "полужирный курсив", выглядит так: Объект. Canvas . Font : = [fsBold, fs Italic] Цвет символов. В качестве значения можно использовать константу типа Tcolor |
||
Область вывода текста закрашивается текущим цветом кисти. Поэтому перед выводом текста свойству Brush.Color нужно присвоить значение bsClear или задать цвет кисти, совпадающий с цветом поверхности, на которую выводится текст.
Следующий фрагмент программы демонстрирует использование функции Textout для вывода текста на поверхность формы:
with Form1.Canvas do begin
// установить характеристики шрифта
Font.Name := 'Tahoma';
Font.Size := 20;
Font.Style := [fsltalic, fsBold] ;
Brush.Style := bsClear; // область вывода текста не закраши-
TextOut(0, 10, 'Borland Delphi 7');
end;
После вывода текста методом Textout указатель вывода (карандаш) перемещается в правый верхний угол области вывода текста.
Иногда требуется вывести какой-либо текст после сообщения, длина которого во время разработки программы неизвестна. Например, это может быть слово "руб." после значения числа, записанного прописью. В этом случае необходимо знать координаты правой границы уже выведенного текста. Координаты правой границы текста, выведенного методом Textout, можно получить, обратившись к свойству PenPos.
Следующий фрагмент программы демонстрирует возможность вывода строки текста при помощи двух инструкций Textout.
with Form1.Canvas do begin
TextOut(0, 10, 'Borland ') ;
TextOut(PenPos.X, PenPos.Y, 'Delphi 7');
end;
Загрузка битового образа из ресурса программы
В приведенной в листинге 10.10 программе битовые образы фона и картинки загружаются из файлов. Это не всегда удобно. Delphi позволяет поместить необходимые битовые образы в виде ресурса в файл исполняемой программы и по мере необходимости загружать битовые образы из ресурса, т. е. из файла исполняемой программы (ЕХЕ-файла).Иллюстрированный самоучитель по Delphi 7 для начинаюших
Компонент Animate
Компонент Animate, значок которого находится на вкладке Win32 (рис. 11.1), позволяет воспроизводить простую анимацию, кадры которой находятся в AVI-файле.
Рис. 11.1. Значок компонента Animate
Примечайте
Хотя анимация, находящаяся в AVI-файле может сопровождаться звуковыми эффектами (так ли это — можно проверить, например, при помощи стандартной программы Проигрыватель Windows Media), компонент Animate обеспечивает воспроизведение только изображения. Для полноценного воспроизведения сопровождаемой звуком анимации следует использовать компонент меdiaPlayer.
Компонент Animate добавляется к форме обычным образом. После добавления компонента к форме следует установить значения его свойств. Свойства компонента Animate перечислены в табл. 11.1.
Таблица 11.1. Свойства компонента Animate
| Свойство |
Определяет |
||
| Name |
Имя компонента. Используется для доступа к свойствам компонента и управлением его поведением |
||
| FileName |
Имя AVI-файла в котором находится анимация, отображаемая при помощи компонента |
||
| StartFrame |
Номер кадра, с которого начинается отображение анимации |
||
| stopFrame |
Номер кадра, на котором заканчивается отображение анимации |
||
| Activate |
Признак активизации процесса отображения кадров анимации |
||
| Color |
Цвет фона компонента (цвет "экрана"), на котором воспроизводится анимация |
||
| Transparent |
Режим использования "прозрачного" цвета при отображении анимации |
||
| Repetitions |
Количество повторов отображения анимации |
||
Следующая программа, текст которой приведен в листинге 11.1, демонстрирует использование компонента Animate для отображения в диалоговом окне программы анимации. Вид формы программы приведен на рис. 11.3, а значения свойств компонента Animatel — в таблице 11.2.
Рис. 11.2. На вкладке Сводка отражается информация об AVI-файле
Рис. 11.3. Форма программы Просмотр анимации
Таблица 11.2. Значения свойств компонента Animate1
| Свойство |
Значение |
||
| FileName |
bart.avi |
||
| Active |
False |
||
| Transparent |
True |
||
Кнопка Button1 используется как для инициализации процесса воспроизведения анимации, так и для его приостановки. Процесс непрерывного воспроизведения анимации инициирует процедура обработки события Onclick на кнопке Пуск, которая присваивает значение True свойству Active. Эта же процедура заменяет текст на кнопке Button1 с Пуск на Стоп. Режим воспроизведения анимации выбирается при помощи переключателей Ra-dioButton1 и RadioButton2. Процедуры обработки события Onclick на этих переключателях изменением значения свойства Enabled блокируют или, наоборот, делают доступными кнопки управления: активизации воспроизведения анимации (Buttoni), перехода к следующему (Button2) и предыдущему (Buttons) кадру. Во время непрерывного воспроизведения анимации процедура обработки события OnCkick на кнопке Стоп (Buttoni) присваивает значение False свойству Active и тем самым останавливает процесс воспроизведения анимации.
Листинг 11.1. Использование компонента Animate
unit ShowAVI_; interface
uses
Windows, Messages, SysUtils,
Classes, Graphics, Controls,
Forms, Dialogs, StdCtrls, ComCtrls, ExtCtrls;
type
TForm1 = class(TForm)
Animate1: TAnimate; // компонент Animate
Button1: TButton; // кнопка Пуск-Стоп
Button2: TButton; // следующий кадр
Button3: TButton; // предыдущий кадр
RadioButton1: TRadioButton; // просмотр всей анимации
RadioButton2: TRadioButton; // покадровый просмотр
procedure Button1Click(Sender: TObject);
procedure Button2Click(Sender: TObject);
procedure Button3Click(Sender: TObject);
procedure RadioButton1Click(Sender: TObject);
procedure RadioButton2Click(Sender: TObject);
private
{ Private declarations } public
{ Public declarations ) end;
var
Form1: TForm1; // форма
CFrame: integer; // номер отображаемого кадра
// в режиме покадрового просмотра
implementation {$R *.DFM}
// к следующему кадру
procedure TForm1.Button2Click(Sender: TObject);
begin
if CFrame = 1 then Button2.Enabled := True;
if CFrame < Animate1.FrameCount then begin
CFrame := CFrame + 1;
// вывести кадр
Animate1.StartFrame := CFrame;
Animate1.StopFrame := CFrame;
Animate1.Active := True;
if CFrame = Animatel.FrameCount // текущий кадр — последний
then Button2.Enabled:=False;
end;
end;
// к предыдущему кадру
procedure TForm1.Button3Click(Sender: TObject);
begin
if CFrame = Animate1.FrameCount
then Button2.Enabled := True;
if CFrame > 1 then begin
CFrame := CFrame — 1;
// вывести кадр
Animate1.StartFrame := CFrame;
Animate1.StopFrame := CFrame;
Animate1.Active := True;
if CFrame = 1 // текущий кадр — первый
then Form1.Button3.Enabled := False;
end;
end;
// активизация режима просмотра всей анимации
procedure TForml.RadioButtonlClick(Sender: TObject);
begin
Buttonl.Enabled:=True; //доступна кнопка Пуск
// сделать недоступными кнопки покадрового просмотра
Form1.Button3.Enabled:=False ;
Form1.Button2.Enabled:=False;
end;
// активизация режима покадрового просмотра
procedure TForm1.RadioButton2Click(Sender: TObject);
begin
Button2.Enabled:=True; // кнопка Следующий кадр доступна
Buttons.Enabled:=False; // кнопка Предыдущий кадр недоступна
// сделать недоступной кнопку Пуск — вывод всей анимации
Buttonl.Enabled:=False; end;
// пуск и остановка просмотра анимации
procedure TForm1.ButtonlClick(Sender: TObject);
begin
if Animate1.Active = False // в данный момент анимация не выводится
then begin
Animate1.StartFrame:=l; // вывод с первого
Animate1.StopFrame:=Animate1.FrameCount; // по последний кадр
Animate1.Active:=True;
Button1.caption:='Стоп';
RadioButton2.Enabled:=False;
end
else // анимация отображается
begin
Animate1.Active:=False; // остановить отображение
Button1.caption:='Пуск';
RadioButton2.Enabled:=True;
end;
end;
end.
Компонент Animate позволяет программисту использовать в своих программах стандартные анимации Windows. Вид анимации определяется значением свойства СommonAVI. Значение свойства задается при помощи именованной константы. В табл. 11.3 приведены некоторые значения констант, вид анимации и описание процесса, для иллюстрации которого используется эти анимации.
Таблица 11.3. Значение свойства comonAVi определяет анимацию
| Значение |
Анимация |
Процесс |
||
| aviCopyFiles | ![]() |
Копирование файлов | ||
| AviDeleteFile | ![]() |
Удаление файла | ||
| aviRecycleFile | ![]() |
Удаление файла в корзину |
Компонент MediaPlayer
Компонент MediaPlayer, значок которого находится на вкладке System (рис. 11.4), позволяет воспроизводить видеоролики, звук и сопровождаемую звуком анимацию.
Рис. 11.4. Значок компонента MediaPlayer
В результате добавления к форме компонента MediaPlayer на форме появляется группа кнопок (рис. 11.5), подобных тем, которые можно видеть на обычном аудио- или видеоплеере. Назначение этих кнопок пояснено в табл. 11.4. Свойства компонента MediaPlayer приведены в табл. 11.5.
Рис. 11.5. Компонент MediaPlayer
Таблица 11.4. Кнопки компонента MediaPlayer
| Кнопка |
Обозначение |
Действие |
||
| Воспроизведение |
btPlay |
Воспроизведение звука или видео |
||
| Пауза |
btPause |
Приостановка воспроизведения |
||
| Стоп |
btStop |
Остановка воспроизведения |
||
| Следующий |
btNext |
Переход к следующему кадру |
||
| Предыдущий |
btPrev |
Переход к предыдущему кадру |
||
| Шаг |
btStep |
Переход к следующему звуковому фрагменту, например, к следующей песне на CD |
||
| Назад |
btBack |
Переход к предыдущему звуковому фрагменту, например, к предыдущей песне на CD |
||
| Запись |
btRecord |
Запись |
||
| Открыть/Закрыть |
btEject |
Открытие или закрытие CD-дисковода компьютера |
||
| Свойство |
Описание |
||
| Name DeviceType FileName AutoOpen Display VisibleButtons |
Имя компонента. Используется для доступа к свойствам компонента и управлением работой плеера Тип устройства. Определяет конкретное устройство, которое представляет собой компонент MediaPiayer. Тип устройства задается именованной константой: dtAutoSelect — тип устройства определяется автоматически; dtVaweAudio — проигрыватель звука; dtAVivideo — видеопроигрыватель; dtCDAudio — CD-проигрыватель Имя файла, в котором находится воспроизводимый звуковой фрагмент или видеоролик Признак автоматического открытия сразу после запуска программы, файла видеоролика или звукового фрагмента Определяет компонент, на поверхности которого воспроизводится видеоролик (обычно в качестве экрана для отображения видео используют компонент Panel) Составное свойство. Определяет видимые кнопки компонента. Позволяет сделать невидимыми некоторые кнопки |
||
Просмотр видеороликов и анимации
Помимо воспроизведения звука, компонент MediaPiayer позволяет просматривать видеоролики и мультипликации, представленные как AVI-файлы (AVI — это сокращение от Audio Video Interleave, что переводится как чередование звука и видео, т. е. AVI-файл содержит как звуковую, так и видеоинформацию) .Процесс использования компонента MediaPiaer для посмотра содержимого AVI-файла рассмотрим на примере программы, которая в результате щелчка на командной кнопке воспроизводит на поверхности формы простую сопровождаемую звуковым эффектом мультипликацию — вращающееся по часовой стрелке слово Delphi (файл delphi.avi, содержащий этот мультик, находится на прилагаемом к книге диске).
Вид диалогового окна программы приведен на рис. 11.12, а значения свойств компонента MediaPlayerl — В табл. 11.8.

Рис. 11.12. Форма и диалоговое окно программы Использование MediaPlayer
Таблица 11.8. Значения свойств компонента MediaPlayer1
| Свойство |
Значение |
||
| Name |
MediaPlayer1 |
||
| FileName |
delphi.avi |
||
| DeviceType |
dtAVIVideo |
||
| AutoOpen |
True |
||
| Display |
Panel1 |
||
| Visible |
False |
||
Следует особо обратить внимание на то, что размер области вывода анимации на панели определяется не значениями свойств width и Height панели (хотя их значения должны быть как минимум такими же, как ширина и высота анимации). Размер области определяется значением свойства
DisplayRect компонента MediaPlayer. Свойство DisplayRect ВО время разработки программы недоступно (его значение не выводится в окне Object Inspector). Поэтому значение свойства DisplayRect устанавливается во время работы программы в результате выполнения инструкции
MediaPlayer1.DisplayReet:=Rect(0,0,60,60).
Замечание
Чтобы получить информацию о размере кадров AVI-файла, надо, используя возможности Windows, открыть папку, в которой находится этот файл, щелкнуть правой кнопкой мыши на имени файла, выбрать команду Свойства и в появившемся диалоговом окне — вкладку Сводка, в которой выводится подробная информация о файле, в том числе и размер кадров.
Текст программы приведен в листинге 11.4.
Листинг 11.4. Воспроизведение анимации, сопровождаемой звуком
uses
Windows, Messages, SysUtils,
Classes, Graphics, Controls,
Forms, Dialogs, MPlayer, StdCtrls, ExtCtrls;
type
TForm1 = class(TForm)
Label1: TLabel; // информационное сообщение
Panel1: TPanel; // панель, на которую выводится анимация
Button1: TButton; // кнопка OK
MediaPlayer1: TMediaPlayer; // универсальный проигрыватель
procedure ButtonlClick(Sender: TObject);
procedure FormCreate(Sender: TObject);
private
{ Private declarations ) public
{ Public declarations } end;
var
Form1: TForm1 ;
implementation
($R *.DFM}
procedure TForm1.ButtonlClick(Sender: TObject);
begin
MediaPlayer1.Play; // воспроизведение анимации
end;
procedure TForm1.FormCreate(Sender: TObject);
begin
// зададим размер области вывода анимации
// на поверхности формы
MediaPlayer1.DisplayRect:=Rect(0,0,60,60);
end;
end.
Процесс воспроизведения анимации активизируется применением метода Play, что эквивалентно нажатию кнопки Play в случае, если кнопки компонента MediaPlayer доступны пользователю.
Создание анимации
Процесс создания файла анимации (AVI-файла) рассмотрим на примере. Пусть надо создать анимацию, которая воспроизводит процесс рисования эскиза Дельфийского храма (окончательный вид рисунка представлен на рис. 11.13, несколько кадров анимации — на рис. 11.14).
Рис. 11.13. Эскиз Дельфийского храма
1
2

3

4
5
6

7
...

37
Рис. 11.14. Кадры анимации процесса рисования Дельфийского храма
Для решения поставленной задачи можно воспользоваться популярной программой Macromedia Flash 5.
В Macromedia Flash анимация, которую так же довольно часто называют роликом (Movie), состоит из слоев. В простейшем случае ролик представляет собой один единственный слой (Layer). Слой — это последовательность кадров (Frame), которые в процессе воспроизведения анимации выводятся последовательно, один за другим. Если ролик состоит из нескольких слоев, то кадры анимации получаются путем наложения кадров одного слоя на кадры другого. Например, один слой может содержать изображение фона, на котором разворачивается действие, а другой — изображение персонажей. Возможность формирования изображения путем наложения слоев существенно облегчает процесс создания анимации. Таким образом, чтобы создать анимацию, нужно распределить изображение по слоям и для каждого слоя создать кадры.
После запуска Macromedia Flash на фоне главного окна программы появляется окно Move1 (рис. 11.15), которое используется для создания анимации. В верхней части окна, которая называется Timeline, отражена структура анимации, в нижней части, которая называется рабочей областью, находится изображение текущего кадра выбранного слоя. После запуска Macromedia Flash анимация состоит из одного слоя (Layer 1), который в свою очередь представляет один пустой (чистый) кадр.
Рис. 11.15. Окно Movie в начале работы над новой анимацией
Перед тем как приступить непосредственно к созданию кадров анимации, нужно задать общие характеристики анимации (ролика): размер кадров и скорость их воспроизведения. Характеристики вводятся в поля диалогового окна Movie Properties (рис. 11.16), которое появляется в результате выбора из меню Modify команды Movie. В поле Frame Rate нужно ввести скорость воспроизведения ролика, которая измеряется в кадрах в секунду (fps — frame per second, кадров в секунду), в поля Width и Height — ширину и высоту кадров. В этом же окне можно выбрать фон кадров (список Background Color).

Рис. 11.16. Характеристики ролика отображаются в окне Movie Properties
После того, как установлены характеристики ролика, можно приступить к созданию кадров анимации.
Первый кадр нужно просто нарисовать. Технология создания изображений Macromedia Flash обычная, используется стандартный набор инструментов: кисть, карандаш, пульверизатор, резинка и др.
Чтобы создать следующий кадр, нужно из меню Insert выбрать команду Keyframe. В результате в текущий слой будет добавлен кадр, в который будет скопировано содержимое предыдущего кадра (так как в большинстве случаев следующий кадр создается путем изменения предыдущего). Теперь можно нарисовать второй кадр. Аналогичным образом создаются остальные кадры анимации.
Иногда не нужно, чтобы новый кадр содержал изображение предыдущего, в этом случае вместо команды Keyframe нужно воспользоваться командой Blank Keyframe.
Если некоторое изображение должно оставаться статичным в течение времени, кратного выводу нескольких кадров, то вместо того, чтобы вставлять в слой несколько одинаковых кадров (Keyframe), нужно сделать кадр статичным. Если кадр, изображение которого должно быть статичным, является последним кадром ролика, то в окне Timeline нужно выделить кадр, до которого изображение должно оставаться статичным, и из меню Insert выбрать команду Frame. Если кадр, изображение которого должно быть статичным, не является последним, то нужно выделить этот кадр и несколько раз из меню Insert выбрать команду Frame.
Можно значительно облегчить работу по созданию анимации, если разделить изображение на основное и фоновое, поместив каждое в отдельный слой (именно так поступают при создании мультфильмов). Сначала нужно создать кадры слоя фона так, как было описано выше. Затем, выбрав из меню Insert команду Layer, нужно добавить слой основного действия.
Следует обратить внимание, что все действия по редактированию изображения направлены на текущий кадр выбранного слоя. В списке слоев выбранный слой выделен цветом, номер текущего кадра помечен маркером — красным квадратиком.
Чтобы выводимая анимация сопровождалась звуком, нужно сначала сделать доступным соответствующий звуковой файл. Для этого надо из меню File выбрать команду Import и добавить в проект звуковой файл (рис. 11.17).
Рис. 11.17. Импорт звукового файла
Затем в окне Timeline нужно выделить кадр, при отображении которого должно начаться воспроизведение звукового фрагмента, используя диалоговое окно Sound (рис. 11.18), выбрать звуковой фрагмент и задать, если нужно, параметры его воспроизведения. Количество повторов нужно ввести в поле Loops, эффект, используемый при воспроизведении, можно выбрать из списка Effect.
В качестве примера на рис. 11.19 приведен вид окна Timeline в конце работы над анимацией. Анимация состоит из двух слоев. Слой Layer 2 содержит фон. Детали фона появляются постепенно, в течение 9 кадров. После этого фон не меняется, поэтому 9 кадр является статичным. Слой Layer 1 содержит слой основного действия, которое начинается после того, как будет выведен фон. Вывод анимации заканчивается стандартным звуком TADA (его длительность равна одной секунде). Начало воспроизведения звука совпадает с выводом последнего (49-го, если считать от начала ролика) кадра основного действия, поэтому этот кадр сделан статичным в течение вывода следующих 12 кадров (скорость вывода анимации — 12 кадров в секунду). Сделано это для того, чтобы процесс вывода анимации завершился одновременно с окончанием звукового сигнала.
Рис. 11.18. Диалоговое окно Sound
Рис. 11.19. Пример анимации
После того как ролик будет готов, его надо сохранить. Делается это обычным образом, то есть выбором из меню File команды Save.
Для преобразования файла из формата Macromedia Flash в AVI-формат нужно из меню File выбрать команду Export Movie и задать имя файла. Затем в появившемся диалоговом окне Export Windows AVI (рис. 11.20) нужно задать размер кадра (поля Width и Height), из списка Video Format выбрать формат, в котором будет записана видеочасть ролика, а из поля Sound Format — формат звука.
Рис. 11.20. Окно Export Windows AVI
Если установлен переключатель Compress video, то после щелчка на кнопке ОК появится диалоговое окно, в котором можно будет выбрать один из стандартных методов сжатия видео. При выборе видео и звукового формата нужно учитывать, что чем более высокие требования будут предъявлены к качеству записи звука и изображения, тем больше места на диске займет AVI-файл. Здесь следует иметь в виду, что завышенные требования не всегда оправданы.
Воспроизведение звука
Звуковые фрагменты находятся в файлах с расширением WAV. Например, в каталоге C:\Winnt\Media можно найти файлы со стандартными звуками Windows.Следующая программа (вид ее диалогового окна приведен на рис. 11.6, а текст - в листинге 11.2) демонстрирует использование компонента ediaPiayer для воспроизведения звуковых фрагментов, находящихся в WAV-файлах.
Помимо компонента MediaPiayer на форме находится компонент ListBox и два компонента Label, первый из которых используется для вывода информационного сообщения, второй — для отображения имени WAV-файла, выбранного пользователем из списка.
Работает программа следующим образом. После появления диалогового окна воспроизводится "Звук Microsoft", затем пользователь может из списка выбрать любой из находящихся в каталоге C:\Windows\Media звуковых файлов и после щелчка на кнопке Воспроизведение услышать, что находится в этом файле.
Рис. 11.6. Форма программы Звуки Microsoft Windows
Значения измененных свойств компонента MediaPlayerl приведены в табл. 11.6, значения остальных свойств оставлены без изменения.
Таблица 11.6. Значения свойств компонента MediaPlayer1
| Компонент |
Значение |
||
| DeviceType |
DtAutoSelect |
||
| FileName |
C:\Winnt\Media\3вук Microsoft.wav |
||
| AutoOpen |
True |
||
| VisibleButtons . btNext |
False |
||
| VisibleButtons .btPrev |
False |
||
| VisibleButtons . btStep |
False |
||
| VisibleButtons . btBack |
False |
||
| VisibleButtons . btRecord |
False |
||
| VisibleButtons .btEject |
False |
||
unit WinSound_; interface
uses
Windows, Messages, SysUtils,
Classes, Graphics, Controls, Forms,
Dialogs, StdCtrls, MPlayer;
type
TForm1 = class(TForm)
MediaPlayerl: TMediaPlayer; // медиаплеер
Label1: TLabel; // информационное сообщение
ListBox1: TListBox; // список WAV-файлов
Label2: TLabel; // выбранный из списка файл
procedure FormActivate(Sender: TObject);
procedure ListBoxlClick(Sender: TObject);
procedure MediaPlayerlClick(Sender: TObject; Button: TMPBtnType;
var DoDefault: Boolean); private
{ Private declarations } public
{ Public declarations } end;
const
SOUNDPATCH='с:\winnt\media\'; // положение звуковых файлов
var
Form1: TForm1;
implementation
{$R *.DFM}
procedure TForm1.FormActivate(Sender: TObject);
var
SearchRec: TSearchRec; // структура, содержащая информацию о файле,
// удовлетворяющем условию поиска
begin
Form1.MediaPlayer1.Play ;
// сформируем список WAV-файлов, находящихся
// в каталоге c:\winnt\media
if FindFirst(SOUNDPATCH+'*.wav', faAnyFile, SearchRec) =0 then
begin
// в каталоге есть файл с расширением WAV
// добавим имя этого файла в список
Form1.ListBox1.Items.Add(SearchRec.Name) ;
// пока в каталоге есть другие файлы с расширением WAV
while (FindNext(SearchRec) = 0) do
Form1.ListBox1.Items.Add(SearchRec.Name);
end;
end;
// щелчок на элементе списка
procedure TForm1.ListBoxlClick(Sender: TObject);
begin
// вывести в поле метки Label2 имя выбранного файла
Label2.Caption:=ListBox1.Items[ListBox1.itemlndex];
end;
// щелчок на кнопке компонента Media Player
procedure TForm1.MediaPlayerlClick(Sender: TObject; Button: TMPBtnType;
var DoDefault: Boolean); begin
if (Button = btPlay) and (Label2.Caption <> '') then
begin
// нажата кнопка Play
with MediaPlayerl do begin
FileName:=SOUNDPATCH+Label2.Caption; // имя выбранного файла
Open; // открыть и проиграть звуковой файл
end;
end;
end;
end.
Воспроизведение звука сразу после запуска программы активизирует процедура обработки события onFormActivate путем применением метода Play к компоненту MediaPlayerl (действие этого метода аналогично щелчку на кнопке Воспроизведение). Эта же процедура формирует список WAV-файлов, находящихся в каталоге C:\Winnt\Media. Для формирования списка используются функции FindFirst и FindNext, которые, соответственно, выполняют поиск первого и следующего (по отношению к последнему, найденному функцией FindFirst или FindNext) файла, удовлетворяющего указанному при вызове функций критерию. Обеим функциям в качестве параметров передаются маска WAV-файла (критерий поиска) и переменная -структура searchRec, поле Name которой в случае успешного поиска будет содержать имя файла, удовлетворяющего критерию поиска.
Щелчок на элементе списка обрабатывается процедурой TForm1.ListBox1Click, которая выводит в поле метки Label2 имя файла, выбранного пользователем (во время работы программы свойство ItemIndex содержит номер элемента списка на котором выполнен щелчок).
В результате щелчка на одной из кнопок компонента MediaPiayeri активизируется процедура TForm1.MediaPiayer1Сlick, которая проверяет, какая из кнопок компонента была нажата. Если нажата кнопка Воспроизведение (btPlay), то в свойство FileName компонента MediaPiayeri записывается имя выбранного пользователем файла, затем метод open загружает этот файл и активизирует процесс его воспроизведения.
Наличие у компонента MediaPiayer свойства visible позволяет скрыть компонент от пользователя и при этом применять его для воспроизведения звука без участия пользователя. Например, следующая программа пересчитывает вес из фунтов в килограммы и сопровождает выдачу результата звуковым сигналом. В случае, если пользователь забудет ввести исходные данные или введет их неверно, программа выведет сообщение об ошибке, также сопровождаемое звуковым сигналом. Вид диалогового окна программы во время ее разработки приведен на рис. 11.7, значения свойств компонента MediaPlaer в табл. 11.7. Текст модуля программы приведен в листинге 11.3.
Рис. 11.7. Диалоговое окно программы Фунты-килограммы
Таблица 11.7. Значения свойств компонента MediaPiayer1
| Свойство |
Значение |
||
| Name DeviceType FileName |
MediaPiayer1 dtAutoSelect с : \winnt\media\ding . wav |
||
| Свойство |
Значение |
||
| AutoOpen Visible |
True False |
||
unit FuntToKg1_; interface
uses
Windows, Messages, SysUtils,
Classes, Graphics, Controls,
Forms, Dialogs, StdCtrls, MPlayer;
type
TForm1 = class(TForm)
Edit1: TEdit; // поле ввода веса в фунтах
Button1: TButton; // кнопка Пересчет
Label2: TLabel; // поле вывода результата
Label1: TLabel; // поле информационного сообщения
MediaPlayer1: TMediaPlayer; // медиаплеер
procedure Button1Click(Sender: TObject);
private
{ Private declarations }
public
{ Public declarations }
end;
var
Form1: TForm1;
implementation
{$R *.DFM)
// щелчок на кнопке Пересчет
procedure TForm1.ButtonlClick(Sender: TObject);
var
f: real; // вес в фунтах k: real; // вес в килограммах
begin
form1.Label2.Caption: =' ';
try // возможна ошибка, если в поле
// Edit1 будет не число
f:=StrToFloat(Edit1.Text);
Forml.MediaPlayer1.Play;
// звуковой сигнал k:=f*0.4095;
Label2.caption:=Editl.text+' ф. - это ' +
FloatToStrF(k,ffGeneral,4,2}+' кг. ';
except
on EConvertError do // ошибка преобразования
begin
// определим и проиграем звук "Ошибка"
Form1.MediaPlayer1.FileName:=
'c:\windows\media\chord.wav';
Form1.MediaPlayer1.Open;
Form1.MediaPlayer1.Play; // звуковой сигнал
ShowMessage('Ошибка! Вес следует ввести числом.');
form1.Edit1.SetFocus; // курсор в поле ввода
// восстановим звук
Forml.MediaPlayer1.FileName:=
'c:\windows\media\ding.wav';
Forml.MediaPlayer1.Open;
end;
end;
end;
end.
Запись звука
В некоторых случаях программисту могут потребоваться специфические звуки или музыкальные фрагменты, которые не представлены на диске компьютера в виде WAV-файла. В этом случае возникает задача создания, или, как говорят, записи WAV-файла.Наиболее просто получить представление нужного звукового фрагмента в виде WAV-файла можно при помощи входящей в состав Windows программы Звукозапись. Программа Звукозапись, вид ее диалогового окна приведен на рис. 11.8, запускается из главного меню Windows при помощи команды Пуск | Программы | Стандартные | Развлечения | Звукозапись.
Рис. 11.8. Диалоговое окно программы Звукозапись
Источником звука для программы Звукозапись может быть микрофон, аудио-CD или любое другое подключенное к линейному входу звуковой платы компьютера устройство, например аудиомагнитофон. Кроме того, возможно микширование (смешение) звуков различных источников.
Создается WAV-файл следующим образом. Сначала нужно определить источник (или источники) звука. Чтобы это сделать, надо открыть Регулятор громкости (для этого надо щелкнуть на находящемся на панели задач изображении динамика и из появившегося меню выбрать команду Регулятор громкости) и из меню Параметры выбрать команду Свойства. Затем в появившемся окне Свойства (рис. 11.9) выбрать переключатель Запись и в списке Отображаемые регуляторы громкости установить флажки, соответствующие тем устройствам, сигнал с которых нужно записать. После щелчка на кнопке ОК на экране появляется окно Уровень записи (рис. 11.10), используя которое, можно управлять уровнем сигнала (громкостью) каждого источника звука в общем звуке и величиной общего, суммарного сигнала, поступающего на вход программы Звукозапись. Величина сигнала задается перемещением движков соответствующих регуляторов. Следует обратить внимание на то, что движки регуляторов группы Уровень доступны только во время процесса записи звука. На этом подготовительные действия заканчиваются. Теперь можно приступить непосредственно к записи звука.
Рис. 11.9. Диалоговое окно Свойства
Рис. 11.10. Диалоговое окно Уровень записи позволяет управлять записываемым сигналом
Чтобы записать музыкальный или речевой фрагмент, надо запустить программу Звукозапись, активизировать диалоговое окно Уровень, выбрать устройство-источник звука, инициировать процесс звучания (если запись осуществляется, например с CD) и в нужный момент времени щелкнуть на кнопке Запись.
Во время записи в диалоговых окнах можно наблюдать изменение сигнала на выходе микшера (индикатор Громкость диалогового окна Уровень) и на входе программы записи. На рис. 11.11 в качестве примера приведен вид диалогового окна Звукозапись во время записи звука.
Рис. 11.11. Диалоговое окно Звукозапись во время записи
Для остановки процесса записи следует щелкнуть на кнопке Стоп.
Сохраняется записанный фрагмент в файле обычным образом, т. е. выбором из меню Файл команды Сохранить или Сохранить как. При выборе команды Сохранить как можно выбрать формат, в котором будет сохранен записанный звуковой фрагмент.
Существует несколько форматов звуковых файлов. В частности, возможно сохранение звука с различным качеством как стерео, так и моно. Здесь следует понимать, что чем выше качество записи, тем больше места на диске компьютера требуется для хранения соответствующего WAV-файла. Считается, что для речи приемлемым является формат "22050 Гц, 8 бит, моно", а музыки - "44100 Гц, 16 бит, моно" или "44100 Гц, 16 бит, стерео".
Иллюстрированный самоучитель по Delphi 7 для начинаюших
Кривая Гильберта
Следующая программа вычерчивает в диалоговом окне кривую Гильберта. На рис. 12.7 приведены кривые Гильберта первого, второго и третьего порядков. Если присмотреться, то видно, что кривая второго порядка получается путем соединения прямыми линиями четырех кривых первого порядка. Аналогичным образом получается кривая третьего порядка, но при этом в качестве "кирпичиков" используются кривые второго порядка. Таким образом, чтобы нарисовать кривую третьего порядка, надо нарисовать четыре кривых второго порядка. В свою очередь, чтобы нарисовать кривую второго порядка, надо нарисовать четыре кривых первого порядка. Таким образом, алгоритм вычерчивания кривой Гильберта является рекурсивным.Диалоговое окно программы Кривая Гильберта, в котором находится кривая пятого порядка, приведено на рис. 12.8, текст программы — в листинге 12.4.

Рис. 12.7. Кривые Гильберта первого, второго и третьего порядков
Рис. 12.8. Кривая Гильберта пятого порядка
Листинг 12.4. Кривая Гильберта
unit gilbert_;
interface
uses
Windows, Messages, SysUtils,
Variants, Classes, Graphics,
Controls, Forms, Dialogs, StdCtrls, ComCtrls;
type
TForml = class(TForm)
procedure FormPaint(Sender: TObject);
private
{ Private declarations }
public
{ Public declarations }
end;
var
Form1: TForm1;
implementation {$R *.dfm}
var
p: integer =5; // порядок кривой
u: integer =7; // длина штриха
{ Кривую Гильберта можно получить путем
соединения элементов а,b,с и d.
Каждый элемент строит
соответствующая процедура. }
procedure a(i:integer; canvas: TCanvas); forward;
procedure b(i:integer; canvas: TCanvas); forward;
procedure с(i:integer; canvas: TCanvas); forward;
procedure d(i:integer; canvas: TCanvas); forward;
// Элементы кривой
procedure a(i: integer; canvas: TCanvas);
begin
if i > 0 then begin
d(i-l, canvas);
canvas.LineTo(canvas.PenPos.X+u,canvas.PenPos.Y);
a(i-l, canvas);
canvas.LineTo(canvas.PenPos.X,canvas.PenPos.Y+u);
a(i-l, canvas);
canvas.LineTo(canvas.PenPos.X-u,canvas.PenPos.Y);
с (i-1, canvas);
end;
end;
procedure b(i: integer; canvas: TCanvas);
begin
if i > 0 then begin
c(i-l, canvas);
canvas.LineTo(canvas.PenPos.X-u,canvas.PenPos.Y);
b(i-1, canvas);
canvas.LineTo(canvas.PenPos.X,canvas.PenPos.Y-u);
b(i-l, canvas);
canvas.LineTo(canvas.PenPos.X+u, canvas.PenPos.Y);
d(i-l, canvas);
end;
end;
procedure c(i: integer; canvas: TCanvas);
begin
if i > 0 then begin
b(i-1, canvas);
canvas.LineTo(canvas.PenPos.X,canvas.PenPos.Y-u);
с (i-1, canvas);
canvas.LineTo(canvas.PenPos.X-u,canvas.PenPos.Y);
c(i-1, canvas);
canvas.LineTo(canvas.PenPos.X,canvas.PenPos.Y+u);
a(i-1, canvas);
end;
end;
procedure d(i: integer; canvas: TCanvas);
begin
if i > 0 then begin
a(i-1, canvas);
canvas.LineTo(canvas.PenPos.X,canvas.PenPos.Y+u);
d(i-1, canvas);
canvas.LineTo(canvas.PenPos.X+u,canvas.PenPos. Y) ;
d(i-1, canvas);
canvas.LineTo(canvas.PenPos.X,canvas.PenPos.Y-u);
b(i-1, canvas);
end;
end;
procedure TForml.FormPaint(Sender: TObject);
begin
Form1.Canvas.MoveTo(u, u) ;
a(5,Form1.Canvas); // вычертить кривую Гильберта
end;
end.
Следует обратить внимание на следующую особенность реализации программы. Процедура, которая вычерчивает элемент а, помимо самой себя (для вычерчивания элемента а кривой более низкого порядка) вызывает процедуры d и ь, описание (текст) которых в тексте программы находится после процедуры а. Чтобы компилятор не вывел сообщение об ошибке, в текст программы помещено объявление процедуры с ключевым словом forward, означающим, что это только объявление, а описание (реализация) находится дальше. Таким образом, уже в процессе компиляции процедуры а, компилятор "знает", что имена ь и d означают процедуры.
Поиск файлов
В качестве примера использования рекурсии рассмотрим задачу поиска файлов. Пусть нужно получить список всех файлов, например, с расширением bmp, которые находятся в указанном пользователем каталоге и во всех подкаталогах этого каталога.Словесно алгоритм обработки каталога может быть представлен так:
1. Вывести список всех файлов удовлетворяющих критерию запроса.
2. Если в каталоге есть подкаталоги, то обработать каждый из этих каталогов.
Приведенный алгоритм (его блок-схема представлена на рис. 12.4) является рекурсивным: для того чтобы обработать подкаталог, процедура обработки текущего каталога должна вызвать сама себя.
Рис. 12.4. Рекурсивный алгоритм поиска файлов
Вид диалогового окна программы приведен на рис. 12.5, текст — в листинге 12.3.
Поле Файл (Edit1) используется для ввода имени искомого файла или маски (для поиска файлов одного типа). Имя каталога, в котором нужно выполнить поиск, можно ввести непосредственно в поле Папка или выбрать из стандартного диалогового окна Обзор папок, которое появляется в результате щелчка на кнопке Папка. Окно Обзор папок (рис. 12.6) выводит на экран стандартная функция Seiectoirectory. Следует обратить внимание, что имя каталога, который используется в диалоговом окне Обзор папок в качестве корневого, должно передаваться функции SeiectDirectory как Строка WhideChar. Для Преобразования обычной строки в строку WideChar использована функция StringToWhideChar.
Рис. 12.5. Окно программы Поиск файлов
Рис. 12.6. Диалоговое окно Обзор папок появляется в результате щелчка на кнопке Папка
Основную работу выполняет рекурсивная функция Find. У функции Find один-единственный параметр — структура searchRec, которая используется функциями FindFirst и FindNext для поиска соответственнопервого и следующего файла, удовлетворяющего критерию поиска. Следует обратить внимание на то, как осуществляется перебор каталогов в текущем каталоге. Если текущий каталог не корневой, то помимо обычных, то есть имеющих имя, в каталоге есть еще два каталога: .. и ., которые обозначают каталог предыдущего уровня. Эти два каталога не обрабатываются, так как при входе в эти каталоги фактически выполняется выход (переход) в родительский каталог. Если этого не учесть, то программа зациклится.
Листинг 12.3. Программа поиск файлов
// поиск файла в указанном каталоге и его подкаталогах
// используется рекурсивная процедура Find
unit FindFile_;
interface
uses
Windows, Messages, SysUtils, Variants,
Classes, Graphics, Controls, Forms,
Dialogs, StdCtrls, FileCtr;
type
TForm1 = class(TForm)
Editl: TEdit; // что искать
Edit2: TEdit; // где искать
Memo1: TMemo; // результат поиска
Button1: TButton; // кнопка Поиск
Button2: TButton; // кнопка Папка
Label1: TLabel;
Label2: TLabel;
Label3: TLabel;
Label4: TLabel;
procedure Button1Click(Sender: TObject);
procedure Button2Click(Sender: TObject);
private
{ Private declarations }
public
{ Public declarations }
end;
var
Form1: TForm1;
implementation
{$R *.dfm}
var
FileName: string; // имя или маска искомого файла
cDir: string;
n: integer; // кол-во файлов, удовлетворяющих запросу
// поиск файла в текущем каталоге
procedure Find;
var
SearchRec: TSearchRec; // информация о файле или каталоге
begin
GetDir(0,cDir); // получить имя текущего каталога
if cDir [length (cDir) ] <> 'V then cDir := cDir+'\';
if FindFirst(FileName, faArchive,SearchRec) = 0
then repeat
if (SearchRec.Attr and faAnyFile) = SearchRec.Attr
then begin
Form1.Memo1.Lines.Add(cDir + SearchRec.Name);
n := n + 1; end; until FindNext(SearchRec) <> 0;
// обработка подкаталогов текущего каталога
if FindFirst('*', faDirectory, SearchRec) = 0 then repeat
if (SearchRec.Attr and faDirectory) = SearchRec.Attr then begin
// каталоги .. и . тоже каталоги,
// но в них входить не надо .'.'.'
if SearchRec.Name[1] <> '.' then begin
ChDir(SearchRec.Name);// войти в каталог
Find; // выполнить поиск в подкаталоге
ChDir('..');// выйти из каталога
end;
end;
until FindNext(SearchRec) <> 0;
end;
/ возвращает каталог, выбранный пользователем
function GetPath(mes: string):string;
var
Root: string; // корневой каталог
pwRoot : PWideChar; Dir: string;
begin
Root := '';
GetMem(pwRoot, (Length(Root)+1) * 2);
pwRoot := StringToWideChar(Root, pwRoot, MAX_PATH*2);
if SelectDirectory(mes, pwRoot, Dir) then
if length(Dir) =2 // пользователь выбрал корневой каталог
then GetPath := Dir+'\' else GetPath := Dir else
GetPath := '';
end;
щелчок на кнопке Поиск
procedure TForml.ButtonlClick(Sender: TObject);
begin
Memo1.Clear; // очистить поле Memol
Label4.Caption := '';
FileName := Edit1.Text; // что искать.
cDir := Edit2.Text; // где искать
n:=0; // кол-во найденных файлов
ChDir(cDir); // войти в каталог начала поиска
Find; // начать поиск
if n = 0 then
ShowMessage('Файлов, удовлетворяющих критерию поиска нет.')
else Label4.Caption := 'Найдено файлов:' + IntToStr(n);
end;
// щелчок на кнопке Папка
procedure TForml.Button2Click (Sender: TObject);
var
Path: string; begin
Path := GetPath('Выберите папку');
if Path <> ''
then Edit2.Text := Path;
end;
end.
Поиск кратчайшего пути
Обычно задача поиска пути на графе формулируется следующим образом: найти наилучший маршрут. Под наилучшим маршрутом, как правило, понимают кратчайший. Найти кратчайший маршрут можно выбором из всех найденных. Однако совсем не обязательно искать все маршруты.Можно поступить иначе: во время выбора очередной точки проверить, не превысит ли длина формируемого маршрута длину уже найденного пути, если эта точка будет включена в маршрут; если превысит, то эту точку следует пропустить и выбрать другую.
Таким образом, после того как будет найден первый маршрут, программа будет вести поиск только по тем ветвям графа, которые могут улучшить найденное решение, отсекая пути, делающие формируемый маршрут длиннее уже найденного.
В листинге 12.6 приведена процедура, которая использует процедуру step, выполняющую выбор очередной точки маршрута таким образом, что обеспечивается поиск пути минимальной длины.
Листинг 12.6. Поиск кратчайшего пути
procedure TForm1.Button1Click(Sender: TObject);
const
N=10;{ кол-во вершин графа} var
map:array[1..N,1..N]of integer;
// Карта.map[i,j] не 0,если
// точки i и j соединены
road:array[1..N]of integer;
// Дорога — номера точек карты
incl:array[1..N]of boolean; // incl[1]равен TRUE,если точка
// с номером i включена в road
start, finish:integer;
// Начальная и конечная точки
found:boolean; len:integer; // длина найденного (минимального)
// маршрута } c_len:integer; // длина текущего (формируемого)
// маршрута i,j:integer;
// выбор очередной точки
procedure step(s,f,p:integer);
var
с:integer; { Номер точки, в которую делаем очередной шаг }
i:integer; begin
if s=f then begin
len:=c_len;{ сохраним длину найденного маршрута }
{ вывод найденного маршрута }
for i:=1 to p-1 do
Label1.caption:=Label1.caption+' '+IntToStr(road[i]);
Label1.caption:=Label1.caption
+', длина:'+IntToStr(len)+#13;
end
else
{ выбираем очередную точку }
for c:=l to N do { проверяем все вершины }
if(map[s,c]<> 0)and(NOT incite])
and((len=0)or(c_len+map[s,c]< len)) then begin
// точка соединена с текущей, но не включена в
// маршрут
roadtp]:=c;{ добавим вершину в путь }
incl[c]:=TRUE;{ пометим вершину как включенную }
c_len:=c_len+map[s,с];
step(c,f,p+l);
incite]:=FALSE; roadtp]:=0;
c_len:=c_len-map[s,с];
end;
end;
{ конец процедуры step }
begin
Labell.caption:='';
{ инициализация массивов }
for i: =1 to N do road [ i ] : =0;
for i:=l to N do incl[i]:=FALSE;
{ ввод описания карты из SrtingGrid.Cells}
for i:=l to N do
for j:=1 to N do
if StringGridl.Cells[i, j] <> "
then mapti,j]:=StrToInt(StringGridl.Cells[i,j])
else mapti,j]:=0;
len:=0; // длина найденного (минимального) маршрута с
len:=0,- // длина текущего (формируемого) маршрута
start:=StrToInt(Edit1.text);
finish:=StrToInt(Edit2.text);
road[1]:=start;{ внесем точку в маршрут }
incl[start]:=TRUE;{ пометим ее как включенную }
step(start,finish,2);{ищем вторую точку маршрута }
// проверим, найден ли хотя бы один путь
if not found
then Label1.caption:='Указанные точки не соединены!';
end;
Диалоговое окно программы поиска кратчайшего пути и процедура обработки события OnActivate ничем не отличаются от диалогового окна и соответствующей процедуры OnActivate программы поиска всех возможных маршрутов, рассмотренной в предыдущем разделе.
Поиск пути
Механизм рекурсии весьма эффективен при программировании задач поиска. В качестве еще одного примера рассмотрим задачу поиска пути между двумя городами. Если несколько городов соединены дорогами, то очевидно, что попасть из одного города в другой можно различными маршрутами. Задача состоит в нахождении всех возможных маршрутов.Карта дорог между городами может быть изображена в виде графа — набора вершин, означающих города, и ребер, обозначающих дороги (рис. 12.9).
Рис. 12.9. Представление карты дорог в виде графа
Процесс поиска может быть представлен как последовательность шагов. На каждом шаге с использованием некоторого критерия выбирается точка, в которую можно попасть из текущей. Если очередная выбранная точка совпала с заданной конечной точкой, то маршрут найден. Если не совпала, то делаем из этой точки еще шаг. Так как текущая точка может быть соединена с несколькими другими, то нужен какой-то формальный критерий выбора. В простейшем случае можно выбрать точку с наименьшим номером.
Пусть, например, надо найти все возможные пути из точки 1 в точку 5. Согласно принятому правилу, сначала выбираем точку 2. На следующем шаге выясняем, что точка 2 тупиковая, поэтому возвращаемся в точку 1 и делаем шаг в точку 3. Из точки 3 — в точку 4, из 4 — в 6 и из точки 6 — в точку 5. Один маршрут найден. После этого возвращаемся в точку 6 и проверяем, возможен ли шаг в точку, отличную от 5. Так как это возможно, то делаем шаг в точку 7, и затем — в 5. Найден еще один путь. Таким образом, процесс поиска состоит из шагов вперед и возвратов назад. Поиск завершается, если из узла начала движения уже некуда идти.
Алгоритм поиска имеет рекурсивный характер: чтобы сделать шаг, мы выбираем точку и опять делаем шаг, и так продолжаем до тех пор, пока не достигнем цели.
Таким образом, задача поиска маршрута может рассматриваться как задача выбора очередной точки (города) и поиска оставшейся части маршрута, т. е. имеет место рекурсия.
Граф можно представить двумерным массивом, который назовем тар (карта). Значение элемента массива map[i, j] — это расстояние между городами i и j, если города соединены дорогой, или ноль, если города не соединены прямой дорогой. Для приведенного графа массив тар можно изобразить в виде таблицы, представленной на рис. 12.10.
Рис. 12.10. Массив тар
Содержимое ячейки таблицы на пересечении строки i и столбца j соответcтвует значению map [ i, j ].
Помимо массива тар нам потребуются массив road (дорога) и массив incl(от include — включать). В road мы будем записывать номера пройденных городов. В момент достижения конечной точки он будет содержать номера всех пройденных точек, т. е. описание маршрута.
В inci [i] будем записывать true, если точка с номером i включена в маршрут. Делается это для того, чтобы не включать в маршрут уже пройденную точку (не ходить по кругу).
Так как мы используем рекурсивную процедуру, то надо обратить особое внимание на условие завершения рекурсивного процесса. Процедура должна прекратить вызывать сама себя, если текущая точка совпала с заданной конечной точкой.
На рис. 12.11 приведена блок-схема алгоритма процедуры выбора очередной точки формируемого маршрута, а диалоговое окно — на рис. 12.12.
Для ввода массива, представляющего описание карты, используется компонент stringGridl (значения его свойств приведены в таблице 12.1), для вывода результата (найденного маршрута) — поле метки Label 1. Начальная и конечная точки маршрута задаются вводом значений в поля редактирования Edit1 и Edit2. Процедура поиска запускается щелчком кнопки Поиск (Buttonl). Поля меток Label2, Label3 и Label4 используются для вывода поясняющего текста.
Рис. 12.11. Блок-схема процедуры выбора точки маршрута
Рис. 12.12. Окно программы Поиск маршрута
Таблица 12.1. Значения свойств компонента stringGrid1
| Свойство |
Значение |
||
| Name |
StringGrid1 |
||
| ColCount |
11 |
||
| RowCount |
11 |
||
| FixedCols |
1 |
||
| FixedRows |
1 |
||
| Options . goEditing |
TRUE |
||
| DefaultColWidth |
16 |
||
| DefaultRowHeight |
14 |
||
Листинг 12.5. Поиск маршрута
unit road_;
interface
uses
Windows, Messages, SysUtils, Classes,
Graphics, Controls, Forms,
Dialogs, StdCtrls, Grids;
type
TForml = class(TForm)
StringGridl: TStringGrid;
Edit1: TEdit;
Edit2: TEdit;
Label1: TLabel;
Label2: TLabel;
Label3: TLabel;
Button1: TButton;
Label4: TLabel;
procedure FormActivate(Sender: TObject);
procedure ButtonlClickfSender: TObject);
private
{ Private declarations } public
{ Public declarations } end;
var
Form1: TForm1;
implementation
{$R *.DFM}
procedure TForml.FormActivate(Sender: TObject);
var
i:integer; begin
// нумерация строк
for i:=1 to 10 do
StringGridl.Cells[0,i]:=IntToStr(i); // нумерация колонок
for i:=l to 10 do
StringGridl.Cells[1,0]:=IntToStr(i);
// описание предопределенной карты StringGridl.Cells[1,2]:='1' StringGridl.Cells[2,l]:='1'
StringGridl.Cells[1,3]:='1'
StringGridl.Cells[3,1]:='1'
StringGridl.Cells[1,4]:='1'
StringGridl.Cells[4,1]:='1'
StringGridl.Cells[3,7]:='1'
StringGridl.Cells[7,3]:='1'
StringGridl.Cells[4,6]:='1'
StringGridl.Cells[6,4]:='1'
StringGridl.Cells[5,6]:='1'
StringGridl.Cells[6,5]:='1'
StringGridl.Cells[5,7]:='1'
StringGridl.Cells[7,5]:='1'
StringGridl.Cells[6,7]:='1'
StringGridl.Cells[7,6]:='1'
end;
procedure TForml.ButtonlClick(Sender: TObject);
const
N=10;// кол-во вершин графа var
map:array[1..N,1..N]of integer; // Карта.map[i,j]ne 0,
// если точки i и j соединены
road:array[1..N]of integer;
// Дорога - номера точек карты
incl:array[1..N]of boolean; // incl[1]равен TRUE, если точка
// с номером i включена в road
start,finish:integer; // Начальная и конечная точки
found:boolean; i,j:integer;
procedure step(s,f,p:integer);
var
с:integer;// Номер точки, в которую делаем очередной шаг
i:integer;
begin
if s=f then begin
// Точки s и f совпали !
found:=TRUE;
Labell.caption:=Labell.caption+#13+'Путь:';
for i:=l to p-1 do
Labell.caption:=Labell.caption+' '
+IntToStr(road[i]); end
else begin
// выбираем очередную точку for c:=l to N do
begin // проверяем все вершины
if(map[s,c]<> 0)and(NOT incite1)
// точка соединена с текущей и не включена в маршрут
then begin
road[p]:=c;// добавим вершину в путь
incl[c]:=TRUE;// пометим вершину как включенную
step(c,f,p+l); incite]:=FALSE; road[p]:=0;
end;
end;
end;
end;// конец процедуры step
begin
Label1.caption: =' ' ;
// инициализация массивов
for i:=l to N do road[i]:=0;
for i:=l to N do incl[i]:=FALSE;
// ввод описания карты из SrtingGrid.Cells
for i:=l to N do
for j:=1 to N do
if StringGrid1.Cells[i,j] <> ''
then map[i,j]:=StrToInt(StringGridl.Cells[i, j] ;
else map[i,j]:=0;
start:=StrToInt(Editl.text);
finish:=StrToInt(Edit2.text);
road[l]:=start;// внесем точку в маршрут
incl[start]:=TRUE;// пометим ее как включенную
step(start,finish,2);//ищем вторую точку маршрута
// проверим, найден ли хотя бы один путь
if not found
then Labell.caption:='Указанные точки не соединены!';
end;
end.
При запуске программы в момент активизации формы приложения происходит событие onActivate, процедура обработки которого заполняет массив StringGridl.cells значениями, представляющими описание карты. Этаже процедура нумерует строки и столбцы таблицы, заполняя зафиксированные ячейки первого столбца и первой строки StringGridl.
Поиск маршрута инициирует процедура TFormi.Buttoniciick, которая запускается щелчком на кнопке Поиск. Данная процедура для поиска точки, соединенной с исходной точкой, вызывает процедуру step, которая после выбора первой точки, соединенной с начальной, и включения ее в маршрут вызывает сама себя. При этом в качестве начальной точки задается уже не исходная, а текущая, только что включенная в маршрут.
Понятие рекурсии
Рекурсивным называется объект, частично состоящий или определяемый с помощью самого себя. Факториал — это классический пример рекурсивного объекта. Факториал числа п — это произведение целых чисел от 1 до п. Обозначается факториал числа п так: n!.Согласно определению
n! = 1 х 2 х 3 х ... х (п - 1) х п. Приведенное выражение можно переписать так:
n! = nх ((n - 1) х (n - 2) х ...х 3 х 2 х 1) = n х (n - 1)!
То есть, факториал числа п равен произведению числа п на факториал числа (п - 1). В свою очередь, факториал числа ("-!) — это произведение числа (п - 1) на факториал числа (п - 2) и т. д.
Таким образом, если вычисление факториала п реализовать как функцию, то в теле этой функции будет инструкция вызова функции вычисления факториала числа (п - 1), т. е. функция будет вызывать сама себя. Такой способ вызова называется рекурсией, а функция, которая обращается сама к себе, называется рекурсивной функцией.
В листинге 12.1 приведена рекурсивная функция вычисления факториала.
Листинг 12.1. Рекурсивная функция вычисления факториала
function factorial(n: integer): integer;
begin
if n <> 1
then factorials n * factorial(n-1)
// функция вызывает сама себя
else factorial := 1; // рекурсивный процесс закончен
end;
Обратите внимание, что функция вызывает сама себя только в том случае, если значение полученного параметра k не равно единице. Если значение параметра равно единице, то функция сама себя не вызывает, а возвращает значение, и рекурсивный процесс завершается.
На рис. 12.1 приведен вид диалогового окна программы, которая для вычисления факториала числа использует рекурсивную функцию factorial. Текст программы приведен в листинге 12.2.
Рис. 12.1. Окно программы вычисления факториала
Листинг 12.2. Использование рекурсивной функции
unit factor ;
interface
uses
Windows, Messages, SysUtils, Classes,
Graphics, Controls, Forms, Dialogs, StdCtrls;
type
TForm1 = class(TForm)
Label1: TLabel;
Edit1: TEdit;
Button1: TButton;
Label2: TLabel;
procedure ButtonlClick(Sender: TObject) ;
private
{ Private declarations } public
{ Public declarations } end;
var
Form1: TForm1;
implementation
{$R *.DFM}
// рекурсивная функция
function factorial(n: integer): integer;
begin
if n > 1
then factorial := n * factorial(n-1) // функция вызывает сама себя
else factorial:= 1; // факториал 1 равен 1
end;
procedure TForml.ButtonlClick(Sender: TObject);
var
k:integer; // число, факториал которого надо вычислить
f:integer; // значение факториала числа k
begin
k := StrToInt(Edit1.Text);
f := factorial(k);
label2.caption:='Факториал числа '+Edit1.Text
+ ' равен '+IntToStr(f);
end;
end.
На рис. 12.2 приведены два диалоговых окна. Результат вычисления факториала, представленный на рис. 12.2, а, соответствует ожидаемому.

Рис. 12.2. Примеры работы программы вычисления факториала
Результат, представленный на рис. 12.2, б, не соответствует ожидаемому. Факториал числа 44 равен нулю! Произошло это потому, что факториал числа 44 настолько велик, что превысил максимальное значение для переменной типа integer, и, как говорят программисты, произошло переполнение с потерей значения.
Delphi может включить в исполняемую программу инструкции контроля диапазона значений переменных. Чтобы инструкции контроля были добавлены в программу, нужно во вкладке Compiler диалогового окна Project Options (рис. 12.3) установить флажок Overflow checking (Контроль переполнения), который находится в группе Runtime errors (Ошибки времени выполнения).
Рис. 12.3. Вкладка Compiler диалогового окна Project Options
Иллюстрированный самоучитель по Delphi 7 для начинаюших
Добавление точки останова
Для того чтобы поставить в программу точку останова (breakpoint), нужно из меню Run выбрать команду Add Breakpoint (Добавить точку останова), затем из меню следующего уровня — команду Source Breakpoint.В результате открывается диалоговое окно Add Source Breakpoint (рис. 13.4), в котором выводится информация о добавляемой точке останова. Поле Filename содержит имя файла программы, куда добавляется точка останова, поле Line number — номер строки программы, в которую добавляется точка останова. О назначении полей Condition (Условие) и Pass count (Число пропусков) будет сказано далее.
После щелчка на кнопке ОК точка останова добавляется в программу, и строка, в которой находится точка останова, помечается красной точкой и выделяется цветом (рис. 13.5).
Рис. 13.4. Диалоговое окно Add Source Breakpoint
Точку останова можно добавить, щелкнув мышью на синей точке, помечающей ту инструкцию программы, перед которой надо поместить точку останова (если в программе нет ошибок, то компилятор помечает выполняемые инструкции программы синими точками).
Для точки останова можно задать условие, при выполнении которого программа приостановит свою работу в данной точке (например, если значение переменной равно определенной величине). Условие (логическое выражение) вводится в поле Condition диалогового окна Add Source Breakpoint.
Рис. 13.5. Окно редактора кода после добавления точки останова
Если для точки останова задано условие, то программа приостанавливает свою работу только в том случае, если выражение, находящееся в поле Condition, истинно (его значение равно TRUE).
Кроме условия для точки останова, можно задать количество пропусков данной точки. Если во время добавления в программу точки останова в поле Pass count (Число пропусков) диалогового окна Add Source Breakpoint записать отличное от нуля число, то программа приостановит свою работу в этой точке только после того, как инструкция, находящаяся в строке, помеченной точкой останова, будет выполнена указанное число раз.
Отладка программы
Успешное завершение процесса компиляции не означает, что в программе нет ошибок. Убедиться, что программа работает правильно можно только в процессе проверки ее работоспособности, который называется тестирование.Обычно программа редко сразу начинает работать так, как надо, или работает правильно только на некотором ограниченном наборе исходных данных. Это свидетельствует о том, что в программе есть алгоритмические ошибки. Процесс поиска и устранение ошибок называется отладкой.
Изменение характеристик точки останова
Программист может изменить характеристики точки останова. Для этого надо из меню View выбрать команду Debug Windows, затем из меню следующего уровня — команду Breakpoints. В открывшемся диалоговом окне Breakpoint List (рис. 13.6) нужно щелкнуть правой кнопкой мыши в строке, содержащей информацию о нужной точке останова, и в появившемся контекстном меню выбрать команду Properties. В результате открывается диалоговое окно Source Breakpoint Properties, в котором можно изменить характеристики точки останова, например, изменить условие (содержимое поля Condition) остановки программы в данной точке. Используя это же контекстное меню, можно быстро перейти к инструкции, в которой находится точка останова; для этого надо выбрать команду Edit Source.
Рис. 13.6. Окно Breakpoint List
Наблюдение значений переменных
Во время отладки, в частности, при выполнении программы по шагам, довольно часто бывает полезно знать, чему равно значение той или иной переменной. Отладчик позволяет наблюдать значения переменных программы.Для того чтобы во время выполнения программы по шагам иметь возможность контролировать значение переменной, нужно добавить имя этой переменной в список наблюдаемых элементов (Watch List). Для этого надо из меню Run выбрать команду Add Watch (Добавить наблюдаемый элемент) и в поле Expression появившегося диалогового окна Watch Properties (рис. 13.7) ввести имя переменной.
Рис. 13.7. Добавление имени переменной в список Watch List
Рис. 13.8. Результат добавления имени переменной в список Watch List
В результате в список Watch List, содержимое которого отражается в диалоговом окне Watch List (рис. 13.8), будет добавлен новый элемент. Так как переменные программы существуют (и, следовательно, доступны) только во время выполнения программы, то после имени переменной выводится сообщение: process not accessible (процесс недоступен).
В качестве примера на рис. 13.9 приведен вид окна редактора кода и окна Watch List во время пошагового выполнения программы сортировки массива.

Рис. 13.9. Контроль значений переменных во время пошагового выполнения программы
В окне редактора кода стрелкой помечена инструкция, которая будет выполнена на следующем шаге выполнения программы (при нажатии клавиши
Существует еще один способ, позволяющий проверить значение переменной, не добавляя ее имя в список Watch List. Заключается он в следующем. После того как программа достигнет точки останова, в результате чего откроется окно редактора кода, нужно установить курсор мыши на имени переменной, значение которой надо проверить. В окне редактора кода появится окно подсказки, в котором будет выведено значение переменной (рис. 13.10).
Чтобы завершить процесс пошагового выполнения программы, нужно из меню Run выбрать команду Program Reset.
Рис. 13.10. Контроль значения переменной без добавления имени в список Watch List
Отладчик
Интегрированная среда разработки Delphi предоставляет программисту мощное средство поиска и устранения ошибок в программе — отладчик. Отладчик позволяет выполнять трассировку программы, наблюдать значения переменных, контролировать выводимые программой данные.Предотвращение и обработка ошибок
Как было сказано выше, в программе во время ее работы могут возникать ошибки, причиной которых, как правило, являются действия пользователя. Например, пользователь может ввести неверные данные или, что бывает довольно часто, удалить нужный программе файл.Нарушение в работе программы называется исключением. Обработку исключений (ошибок) берет на себя автоматически добавляемый в выполняемую программу код, который обеспечивает, в том числе, вывод информационного сообщения. Вместе с тем Delphi дает возможность программе самой выполнить обработку исключения.
Инструкция обработки исключения в общем виде выглядит так:
try
// здесь инструкции, выполнение которых может вызвать исключение
except // начало секции обработки исключений
on ТипИсключения1 do Обработка1;
on ТипИсключения2 do Обработка2;
on ТипИсключенияJ do ОбработкаJ;
else
// здесь инструкции обработки остальных исключений
end;
где:
Таблица 13.1. Типичные исключения
| Тип исключения |
Возникает |
||
| EZeroDivide |
При выполнении операции деления, если делитель равен нулю |
||
| EConvertError |
При выполнении преобразования, если преобразуемая величина не может быть приведена к требуемому виду. Наиболее часто возникает при преобразовании строки символов в число |
||
| Тип исключения |
Возникает |
||
| EFilerError |
При обращении к файлу. Наиболее частой причиной является отсутствие требуемого файла или, в случае использования сменного диска, отсутствие диска в накопителе |
||
Рис. 13.3. Диалоговое окно программы
Листинг 13.1. Обработка исключения типа EZeroDivide
unit UsTry_;
interface
uses
Windows, Messages, SysUtils, Classes,
Graphics, Controls, Forms, Dialogs, StdCtrls;
type
TForm1 = class(TForm)
Label1: TLabel;
Label2: TLabel;
Label3: TLabel;
Label4: TLabel;
Editl: TEdit; // напряжение
Edit2: TEdit; // сопротивление
Label5: TLabel; // результат расчета - ток
Button1: TButton; //кнопка Вычислить
procedure ButtonlClick(Sender: TObject);
private
{ Private declarations )
public
{ Public declarations }
end;
var
Form1: TForm1;
implementation
{$R *.DFM}
procedure TForm1.Button1Click(Sender: TObject);
var
u: real; // напряжение
r: real; // сопротивление
i: real; // ток
begin
Labels.Caption := ' '; try
// инструкции, которые могут вызвать исключение (ошибку)
u := StrToFloat(Edit1.Text);
r := StrToFloat(Edit2.Text);
i := u/r;
except // секция обработки исключений
onEZeroDivide do // деление на ноль
begin
ShowMessage('Сопротивление не может быть равно нулю!');
exit;
end;
on EConvertError do // ошибка преобразования строки в число
begin
ShowMessage('Напряжение и сопротивление должны быть ' +
'заданы числом. ' +#13+
'При записи дробного числа используйте запятую.';
exit;
end;
end;
Label5.Caption := FloatToStr(i) + ' A';
end;
end.
В приведенной программе исключения могут возникнуть при вычислении величины тока. Если пользователь задаст, что сопротивление равно нулю, то при выполнении инструкции i:=u/r возникает Исключение EZeroDivide.
Если неверно будет введено числовое значение, например, для разделения целой и дробной частей числа вместо запятой будет использована точка, то возникнет исключение типа EConvertError. Оба исключения обрабатываются одинаково: выводится сообщение, после чего процедура обработки события Onclick завершает свою работу.
Точки останова программы
При отладке широко используется метод, который называют методом точек останова. Суть метода заключается в том, что программист помечает некоторые инструкции программы (ставит точки останова), при достижении которых программа приостанавливает свою работу, и программист может начать трассировку или проконтролировать значения переменных.Удаление точки останова
Для того чтобы удалить точку останова, нужно в диалоговом окне Breakpoint List щелкнуть правой кнопкой мыши в строке, содержащей информацию о точке, которую надо удалить, и в появившемся контекстном меню выбрать команду Delete.Можно также в окне редактора кода щелкнуть мышью на красной точке, помечающей строку, в которой находится точка останова.
Иллюстрированный самоучитель по Delphi 7 для начинаюших
Доступ к справочной информации
Для того чтобы во время работы программы пользователь, нажав клавишу
Рис. 14.6. Свойство HelpFile должно содержать имя файла справки
Файл справочной системы приложения лучше поместить в ту папку, в которой находится файл исполняемой программы.
Для каждого компонента формы, например поля ввода, можно задать свой раздел справки. Раздел справки, который появляется, если фокус находится на компоненте, и пользователь нажимает клавишу
Если в диалоговом окне есть кнопка Справка, то справочная информация выводится по-другому — для кнопки создается процедура обработки события onclick, которая обращением к функции winheip запускает программу Windows Help (файл Winhlp32.exe). При вызове функции winheip в качестве параметров указываются: идентификатор окна, которое запрашивает справочную информацию; имя файла справочной системы; константа, определяющая действие, которое должна выполнить программа Windows Help и уточняющий параметр.
Примечание
Идентификатор окна — это свойство Handle формы приложения. Свойство Handle доступно только во время работы программы, поэтому в списке свойств в окне Object Inspector его нет.
Если необходимо вывести конкретный раздел справки, то в качестве параметра, определяющего действие, используется константа HELP_CONTEXT. Уточняющий параметр в этом случае задает раздел справки, который будет выведен на экран.
Ниже, в качестве примера, приведена процедура обработки события Onclick для кнопки Справка (Button4) диалогового окна программы решения квадратного уравнения.
// щелчок на кнопке Справка
procedure TForm1.Button4Click(Sender: TObject);
begin
winhelp(Form1.Handle,'sqroot.hip',HELP_CONTEXT,1); end;
HTML Help Workshop
Современные программы выводят справочную информацию в Internet-стиле — окно, которое используется для вывода справки, напоминает окно Internet Explorer. И это не удивительно, так как для вывода справочной информации используются компоненты, составляющие основу Microsoft Internet Explorer. Система отображения справочной информации является частью операционной системы, поэтому никакие дополнительные средства для вывода справочной информации не нужны.
Физически справочная информация находится в файлах с расширением chm. СНМ-файл — это так называемый компилированный HTML-документ. СНМ-файл получается путем компиляции (объединения) файлов, составляющих HTML-документ, который, как правило, состоит из нескольких HTML-файлов.
Процесс преобразования HTML-документа в справочную систему называют компиляцией. Исходной информацией для компилятора справочной системы являются HTML-файлы, файлы иллюстраций и файл проекта. В результате компиляции получается СНМ-файл, содержащий всю справочную информацию.
Наиболее просто создать справочную систему можно при помощи программы Microsoft HTML Help Workshop.
Чтобы создать справочную систему, нужно:
Файл документа справочной информации
Файл документа справочной системы представляет собой RTF-файл определенной структуры. Создать RTF-файл справочной информации можно, например, при помощи Microsoft Word. Сначала нужно набрать текст разделов справки, оформив заголовки разделов одним из стилей Заголовок, например Заголовок1. При этом текст каждого раздела должен находиться на отдельной странице документа (заканчиваться символом "разрыв страницы").После того, как текст разделов будет набран, нужно, используя сноски (табл. 14.1), пометить заголовки разделов справочной информации (сноски используются компилятором справочной системы в процессе преобразования RTF-файла в HLP-файл, файл справки).
Таблица 14.1. Сноски, используемые для разметки RTF-файла
| Сноска |
Назначение |
||
| # $ к |
Задает идентификатор раздела справки, который может использоваться в других разделах для перехода к помеченному этой сноской разделу Задает имя раздела, которое будет использоваться для идентификации раздела справки в списке поиска и в списке просмотренных тем во время использования справочной системы Задает список ключевых слов, при выборе которых из списка диалога поиска осуществляется переход к разделу справки, заголовок которой помечен этой сноской |
||

Рис. 14.1. Диалоговое окно Сноски
В результате в документ будет вставлена сноска #, и в нижней части окна документа появится окно ввода текста сноски, в котором рядом со значком сноски следует ввести идентификатор помечаемого раздела справки (рис. 14.2).
В качестве идентификатора можно использовать аббревиатуру заголовка раздела справки или сквозной номер раздела, поставив перед ним, например, буквы Ti (Topic Identifier). Однако лучше, чтобы идентификатор раздела справки начинался с префикса IDH_. В этом случае во время компиляции RTF-файла будет проверена корректность ссылок: компилятор выведет список идентификаторов, которые перечислены в разделе [MAP] файла проекта (см. ниже), но которых нет в RTF-файле.
Рис. 14.2. Вставка в документ сноски, помечающей заголовок раздела справки
Как правило, разделы справки содержат ссылки на другие разделы. В окне справочной системы понятия (слова), выбор которых вызывает переход к другому разделу справки, выделяются отличным от основного текста справки цветом и подчеркиваются.
Во время подготовки текста справочной информации, слово-ссылку, выбор которого должен обеспечить переход к другому разделу справки, следует подчеркнуть двойной линией и сразу за этим словом, без пробела, поместить идентификатор раздела справки, к которому должен быть выполнен переход. Вставленный идентификатор необходимо оформить как скрытый текст.
На рис. 14.3 приведен вид окна редактора текста во время подготовки файла справочной информации для программы решения квадратного уравнения. Слово "дискриминант" помечено как ссылка на другой раздел справки (здесь предполагается, что раздел справки, в котором находятся сведения о дискриминанте, помечен сноской #, имеющей идентификатор IDH_2).
Рис. 14.3. Оформление ссылки на другой раздел справки
Помимо ссылки, обеспечивающей переход к другому разделу справки, в документ можно вставить ссылку на комментарий — текст, появляющийся в всплывающем окне. Во время работы справочной системы ссылки на комментарии выделяются цветом и подчеркиваются пунктирной линией. При подготовке документа справочной системы комментарии, как и разделы справки, располагают на отдельной странице, однако текст комментария не должен иметь заголовка. Сноска # должна быть поставлена перед текстом комментария. Ссылка на комментарий оформляется следующим образом: сначала надо подчеркнуть одинарной линией слово, выбор которого должен вызвать появление комментария, затем сразу после этого слова вставить идентификатор комментария, оформив его как скрытый текст.
Характеристики окна справочной системы
Чтобы задать характеристики главного окна справочной системы, надо в окне проекта нажать кнопку Windows и в поле Create a window named открывшегося окна Create a window, ввести слово main.В результате щелчка на ОК появляется окно Window Properties, в поле Title bar text вкладки General которого нужно ввести заголовок главного окна создаваемой справочной системы.
Используя вкладку Position диалогового окна Window Properties, можно задать положение и размер окна справочной системы (рис. 14.13). На вкладке Position находится кнопка Auto-Sizer, при нажатии которой открывается окно Help Window Auto-Sizer (рис. 14.14), размер и положение которого определяется содержимым полей вкладки Position. При помощи мыши можно
менять размер и положение этого окна. После нажатия кнопки ОК координаты и размер окна Help Window Auto-Sizer будут записаны в поля вкладки Position.
Используя вкладку Color , можно задать цвет фона области заголовка раздела справки (Nonscrolling area color) и области текста справки (Topic area color). Для этого надо нажать соответствующую кнопку Change и в стандартном окне Цвет выбрать нужный цвет.
Использование HTML Help Workshop
Подготовить HTML-файл можно и при помощи HTML-редактора, входящего в состав HTML Help Workshop. Однако для этого надо знать хотя бы основы HTML — языка гипертекстовой разметки (далее приведены краткие сведения об HTML, которых достаточно для того, чтобы создать вполне приличную справочную систему).Чтобы создать HTML-файл, надо запустить HTML Help Workshop, из меню File выбрать команду New | HTML File и в появившемся окне HTML Title задать название раздела справки, текст которого будет находиться в создаваемом файле.
После щелчка на кнопке ОК становится доступным окно HTML-редактора, в котором находится шаблон HTML-документа. В этом окне, после строки , можно набирать текст.
Использование редактора Microsoft Word
Сначала нужно набрать текст разделов справки (каждый раздел в отдельном файле). Заголовки разделов и подразделов нужно оформить одним из стилей Заголовок. Заголовки разделов, как правило, оформляют стилем Заголовок1, подразделов — Заголовок2.Следующее, что надо сделать, — вставить закладки в те точки документа, в которые предполагаются переходы из других частей документа. Чтобы вставить в документ закладку, нужно установить курсор в точку текста, в которой должна быть закладка, из меню Вставка выбрать команду Закладка и в поле Имя закладки диалогового окна Закладка (рис. 14.8) ввести имя закладки.
Рис. 14.8. Добавление закладки
Имя закладки должно отражать суть предполагаемого перехода к закладке, содержимое помечаемого фрагмента текста. В имени закладки пробел использовать нельзя. Вместо пробела можно поставить символ подчеркивания. Заголовки, оформленные стилем Заголовок, помечать закладками не надо. Таким образом, если в создаваемой справочной системе предполагаются переходы только к заголовкам разделов справочной информации, закладки допускается не вставлять. После этого можно приступить к расстановке гиперссылок.
Чтобы вставить в документ ссылку на закладку или заголовок, который находится в этом же документе, надо выделить фрагмент текста (слово или фразу), который должен быть гиперссылкой, из меню Вставка выбрать команду Гиперссылка, в появившемся окне Добавление гиперссылки (рис. 14.9) сначала щелкнуть на кнопке Связать с местом в этом документе, затем — выбрать закладку или заголовок, к которому должен быть выполнен переход.
Рис. 14.9. Выбор точки документа для перехода по ссылке
Если нужно вставить в документ ссылку на раздел справки, который находится в другом файле, то в диалоговом окне Добавление гиперссылки нужно щелкнуть на кнопке Файл и в появившемся стандартном окне выбрать имя нужного HTML-файла.
После того как в документ будут помещены все необходимые гиперссылки, документ нужно сохранить в HTML-формате.
Компиляция проекта
После того, как будет подготовлен файл проекта, можно выполнить компиляцию, щелкнув на находящейся в окне проекта кнопке Save and Compile. Однако первый раз компиляцию проекта справочной системы лучше выполнить выбором из меню File команды Compile, в результате выполнения которой открывается диалоговое окно Compile a Help File (рис. 14.19).В этом окне следует установить флажок Automatically display Help file in WinHelp when done (Автоматически показывать созданную справочную систему по завершении компиляции), а затем нажать кнопку Compile. По завершении компиляции на экране появляется окно с информационным сообщением о результатах компиляции и, если компиляция выполнена успешно, окно созданной справочной системы. Созданный компилятором файл справочной системы (HLP-файл) будет помещен в ту папку, в которой находится файл проекта.
Основы HTML
HTML-документ представляет собой текст, в который помимо обычного текста включены специальные последовательности символов — теги. Тег начинается символом < и заканчивается символом >. Теги используются программами отображения HTML-документов для форматирования текста в окне просмотра (сами теги не отображаются).Большинство тегов парные. Например, пара тегов <Н2> н2> сообщает программе отображения HTML-документа, что текст, который находится между этими тегами, является заголовком второго уровня и должен быть отображен соответствующим стилем.
В табл. 14.2 представлен минимальный набор тегов, используя которые можно подготовить HTML-файл с целью дальнейшего его преобразования в СНМ-файл справочной системы.
Таблица 14.2. HTML-теги
| Тег |
Пояснение |
||
| Задает название HTML-документа. Программы отображения HTML-документов, как правило, выводят название документа в заголовке окна, в котором документ отображается. Если название не задано, то в заголовке окна будет выведено название файла | |||
| |
Параметр BACKGROUND задает фоновый рисунок, BGCOLOR — цвет фона, TEXT — цвет символов НТМ L-документа |
||
| |
Задает основной шрифт, который используется для отображения текста: FACE — название шрифта, SIZE — размер в относительных единицах. По умолчанию значение параметра SIZE равно 3. Размер шрифта заголовков (см. тег <н>) берется от размера, заданного параметром SIZE |
||
| <Н1> Н1> |
Определяет текст, находящийся между тегами <Н1> и Н1> как заголовок уровня 1. Пара тегов <Н2>Н2> определяет заголовок второго уровня, а пара <нзх/нЗ> — третьего |
||
| |
Конец строки. Текст, находящийся после этого тега, будет выведен с начала новой строки |
||
| <в> в> |
Текст, находящийся внутри этой пары тегов, будет выделен полужирным |
||
| |
Текст, находящийся внутри этой пары тегов, будет выделен курсивом |
||
| <А NAME=" За кладка "> А> |
Помечает фрагмент документа закладкой. Имя закладки задает параметр NAME. Это имя используется для перехода к закладке |
||
| <А HREF="Файл.htm#Закладка"> А> |
Выделяет фрагмент документа как гиперссылку, при выборе которой происходит перемещение к закладке, имя которой указано в параметре HREF |
||
| |
Выводит иллюстрацию, имя файла которой указано в параметре SRC |
||
|
- -- > |
Комментарий. Текст, находящийся между дефисами, на экран не выводится |
||
Работая с HTML-редактором в программе HTML Help Workshop, в процессе набора HTML-текста можно увидеть, как будет выглядеть набираемый текст. Для этого надо из меню View выбрать команду In Browser или щелкнуть на командной кнопке, на которой изображен стандартный значок Internet Explorer.
<ТITLE>Kвадратное уравнениеТIТLЕ>
<Н2>Квадратное уравне-ниеН2>
А>Квадратное уравнение задается в общем виде следующим образом:
AX2+BX+C=0
где : А, В и С — коэффициенты при неизвестном X .
Квадратное уравнение имеет
<А HREF="sqroot_02.htm#Корни_уравнения">корни
А>( решение ), если <А HREF="sqroot_О3.htm#Дискриминант">дискриминант А>уравнения больше или равен нулю. Если дискриминант уравнения меньше нуля, то уравнение не имеет решения.
CM.
ДискриминантА><ВК>
KopHH уравненияА><ВК>
Подготовка справочной информации
Подготовить HTML-файл можно при помощи любого редактора текста. Наиболее быстро это можно сделать, если редактор позволяет сохранить набранный текст в HTML-формате. Если использовать обычный редактор, например, входящий в состав Windows Блокнот, то в этом случае придется изучить основы языка HTML.В простейшем случае вся справочная информация может быть помещена в один-единственный HTML-файл. Однако если для навигации по справочной системе предполагается использовать вкладку Содержание, в которой будут перечислены разделы справочной информации, то в этом случае информацию каждого раздела нужно поместить в отдельный HTML-файл. В качестве примера на рис. 14.7 приведено окно справочной системы программы Квадратное уравнение. Во вкладке Содержание три пункта. Это значит, что исходная справочная информация была представлена тремя HTML-файлами.

Рис. 14.7. Для навигации по справочной информации можно использовать вкладку Содержание
Создание файла справки
После того как созданы HTML-файлы справочной информации, в которые помещены все необходимые для навигации по справочной системе гиперссылки, можно приступить к непосредственному созданию справочной системы.После запуска HTML Help Workshop надо из меню File выбрать команду New/Project и в окне New Project — Destination ввести имя файла проекта справочной системы. После щелчка на кнопке Далее в этом и следующем окне, окно HTML Help Workshop
Первое, что надо сделать, — сформировать раздел [FILES], который должен включать имена HTML-файлов, содержащих справочную информацию по разделам. Чтобы добавить в раздел [FILES] имя файла, надо щелкнуть на кнопке Add/Remove topic files, затем, в появившемся диалоговом окне Topic Files — на кнопке Add и в появившемся стандартном диалоговом окне Открыть выбрать HTML-файл раздела справки. Если справочная информация распределена по нескольким файлам, то операцию добавления нужно повторить несколько раз. После того как в диалоговом окне Topic Files будут перечислены все необходимые для создания справочной информации HTML-файлы, нужно щелкнуть на кнопке ОК. В результате этих действий в файле проекта появится раздел [FILES], в котором будут перечислены HTML-файлы, используемые для создания справочной системы .
Следующее, что надо сделать, — задать главный (стартовый) раздел и заголовок окна, в котором будет выводиться справочная информация. Текст заголовка и имя файла главного раздела вводятся соответственно в поля Title и Default file вкладки General диалогового окна Options, которое появляется в результате щелчка на кнопке Change project options.
Если для навигации по справочной системе предполагается использовать вкладку Содержание, то надо создать файл контекста. Чтобы это сделать, нужно щелкнуть на вкладке Contents, подтвердить создание нового файла контекста и задать имя файла контекста, в качестве которого можно использовать имя проекта. В результате станет доступной вкладка Contents, в которую нужно ввести содержание — названия разделов справочной системы.
Содержание справочной системы принято изображать в виде иерархического списка. Элементы верхнего уровня соответствуют разделам, а подчиненные им элементы — подразделам и темам.
Чтобы во вкладку Contents добавить элемент, соответствующий разделу справочной системы, нужно щелкнуть на кнопке Insert a heading, в поле Entry title появившегося диалогового окна Table of Contents Entry ввести название раздела и щелкнуть на кнопке Add. На экране появится окно Path or URL. В поле HTML titles этого окна будут перечислены названия разделов (заголовки HTML-файлов) справочной информации, которая находится во включенных в проект файлах (имена этих файлов указаны в разделе [FILES] вкладки Project). Если вместо названия раздела справочной информации будет указано имя файла, то это значит, что в этом файле нет тега
Если нужно изменить значок, соответствующий добавленному разделу, то следует щелкнуть на кнопке Edit selection и, используя список Image index вкладки Advanced окна Table of Contents, выбрать нужный значок (обычно рядом с названием раздела или подраздела изображена книжка).
Подраздел добавляется точно так же, как и раздел, но после того как подраздел будет добавлен, нужно щелкнуть на кнопке Move selection right. В результате чего уровень заголовка понизится, т. е. раздел станет подразделом.
Элементы содержания, соответствующие темам справочной информации, добавляются аналогичным образом, но процесс начинается щелчком на кнопке Insert a page.
Иногда возникает необходимость изменить порядок следования элементов списка содержания или уровень иерархии элемента списка. Сделать это можно при помощи командных кнопок, на которых изображены стрелки. Кнопки Move selection up и Move selection down перемещают выделенный элемент списка, соответственно, вверх и вниз. Кнопка Move selection right перемещает выделенный элемент вправо, т. е. делает его подчиненным предыдущему элементу списка. Кнопка Move selection left выводит элемент из подчиненности предыдущему элементу.
Создание справочной системы
Создание проекта справочной системыПосле того как создан файл справочной информации системы (RTF-файл), можно приступить к созданию справочной системы (HLP-файла). Для этого удобно воспользоваться программой Microsoft Help Workshop, которая поставляется вместе с Delphi и находится в файле Hcw.exe.
Запустить Microsoft Help Workshop можно из Windows или из Delphi, выбрав из меню Tools команду Help Workshop.
Если в меню Tools команды Help Workshop нет, то надо из этого же меню выбрать команду Configure Tools и в открывшемся диалоговом окне Tool Options (рис. 14.4) щелкнуть на кнопке Add. В результате этого откроется диалоговое окно Tool Properties (рис. 14.5), в поле Title которого надо ввести название программы — Help workshop, а в поле Program — полное (т. е. с указанием пути) имя исполняемого файла программы Microsoft Help
Workshop— C:\Program Files\Borland\Delphi7\Help\Tools\HCW.exe. Для ввода имени файла можно воспользоваться кнопкой Browse.
Рис. 14.4. Диалоговое окно Tool Options
Рис. 14.5. Диалоговое окно Tool Properties
После запуска программы Microsoft Help Workshop на экране появляется главное окно программы.
Для того чтобы приступить к созданию справочной системы, нужно из меню File выбрать команду New, затем в открывшемся диалоговом окне тип создаваемого файла — Help Project. В результате этих действий открывается окно Project File Name. В этом окне сначала надо выбрать папку, где находится программа, для которой создается справочная система, и где уже должен находиться файл документа справочной системы (RTF-файл). Затем в поле Имя файла нужно ввести имя файла проекта справочной системы. После щелчка на кнопке Сохранить открывается окно проекта справочной системы .
Используя окно проекта справочной системы, можно добавить необходимые компоненты в проект, задать характеристики окна справочной системы, выполнить компиляцию проекта и пробный запуск созданной справочной системы.
Справочная система
Каждая программа должна обеспечивать пользователю доступ к справочной системе, содержащей исчерпывающую информацию о программе и о том, как с ней работать.Справочная система программ, работающих в Windows, в том числе и справочная система Delphi, представляет собой набор файлов определенной структуры, используя которые программа Winhelp, являющаяся составной частью Windows, выводит справочную информацию по запросу (требованию) пользователя.
Основным элементом справочной системы являются HLP-файлы, в которых находится справочная информация. В простейшем случае справочная система программы может представлять собой один единственный HLP-файл.
Создать справочную систему (HLP-файл) можно, например, при помощи поставляемой вместе с Delphi программы Microsoft Help Workshop. Исходным "материалом" для создания HLP-файла является текст справочной информации, представленный в виде RTF-файла.
Процесс создания справочной системы (HLP-файла) можно представить как последовательность следующих двух шагов:
1. Подготовка справочной информации (создание файла документа справочной информации).
2. Преобразование файла справочной информации в файл справочной системы.
Включение в проект файла справочной информации (RTF-файла)
Для того чтобы добавить в проект файл справочной информации, нужно щелкнуть на кнопке Files и в открывшемся диалоговом окне Topic Files -кнопку Add. В результате откроется стандартное окно Открытие файла, используя которое следует выбрать нужный RTF-файл. В результате этих действий в окне проекта появится раздел [FILES], в котором будет указано имя файла справочной информации. Если справочная информация распределена по нескольким файлам, то операцию добавления файла нужно повторить.Вывод справочной информации
Чтобы вывести справочную информацию, которая находится в СНМ-файле, нужно воспользоваться ActiveX-компонентом (элементом управления) ньореп, который входит в состав Windows и представляет собой специальную динамическую библиотеку (файл Hhopen.ocx).Первое, что следует сделать, — установить компонент Hhopen на одну из вкладок палитры компонентов. Для этого надо из меню Component выбрать команду Import ActiveX Control. На экране появится окно Import ActiveX, в котором будут перечислены все зарегистрированные в реестре Windows компоненты. В окне Import ActiveX, в списке зарегистрированных компонентов, нужно выбрать строку hhopen OLE Control module и щелкнуть на кнопке Install. В результате этого на экране появится диалоговое окно Install, в котором программист может выбрать пакет (packege — пакет, библиотека компонентов), в который будет добавлен устанавливаемый компонент. Компоненты, добавляемые программистом, "по умолчанию" добавляются в пакет dciusr. В результате щелчка на кнопке ОК выбранный компонент добавляется в пакет, и на экране появляется окно Package и запрос подтверждения процесса перекомпиляции пакета . По завершении процесса компиляции на экране появится окно, информирующее о том, что компонент добавлен в пакет и зарегистрирован . Значок компонента ньореп будет добавлен на вкладку ActiveX. В процессе компиляции будет создан файл представления компонента -- модуль HHOPENLib_TLIB.pas, который содержит описание методов, свойств и событий компонента.
Модуль представления можно увидеть, загрузив его в редактор кода из каталога \Delphi 7\Lib. Пролистав в окне редактора кода модуль HHOPENLib_TLIB.pas, который представляет собой интерфейс для доступа к элементу управления, можно найти описание класса тньореп (листинг 14.1).
Листинг 14.1. Описание класса THhореn
THhopen = class(Telecontrol)
private
FIntf: _DHhopen;
function GetControlInterface: _DHhopen;
protected
procedure CreateControl;
procedure InitControlData;
override;
public
function OpenHelp(const HelpFile: WideString;
const HelpSection: WideString): Integer;
procedure CloseHelp;
property ControlInterface:_DHhopen
read GetControlInterface;
property DefaultInterface:_DHhopen
read GetControlInterface;
published
property isHelpOpened: WordBool index 1
read GetWordBoolProp
write SetWordBoolProp
stored False;
end;
Класс тньореп предоставляет два метода: OpenHelp и CloseHelp.
Метод OpenHeip обеспечивает вывод справочной информации, метод close-Help — закрывает окно справочной системы.
У метода openHeip два параметра — имя файла справочной информации и имя раздела, содержимое которого будет выведено. В качестве имени раздела надо использовать имя HTML-файла, который применялся программой HTML Help Workshop в процессе создания СНМ-файла. Следует обратить внимание на то, что оба параметра должны быть строками widechar.
Следующая программа, ее диалоговое окно приведено на рис. 14.10, а текст — в листинге 14.2, демонстрирует использование ActiveX-компонента Hhopen для вывода справочной информации. Компонент нпореп добавляется в форму обычным образом. Так как во время работы программы он не отображается, то его можно поместить в любое место формы.
Рис. 14.10. Окно программы Использование ActiveX
Листинг 14.2. Использование компонента Hhopen unit ushh_;
interface
uses
Windows, Messages, SysUtils,
Classes, Graphics, Controls,
Forms, Dialogs, OleCtrls, HHOPENLibJTLB, StdCtrls;
type
TForm1 = class(TForm) Label1: TLabel;
Editl: TEdit; // файл справки
Edit2: TEdit; //раздел справки (имя HTML-файла)
Button1: TButton; // кнопка Справка
Hhopen1: THhopen; // ActiveX-компонент Hhopen
Label2: TLabel;
Label3: TLabel;
procedure ButtonlClick(Sender: TObject);
private
{ Private declarations }
public
{ Public declarations }
end;
var
Form1: TForm1;
implementation
{$R *.DFM}
// щелчок на кнопке Справка
procedure TForm1.ButtonlClick(Sender: TObject);
var
HelpFile : string; // файл справки
HelpTopic : string; // раздел справки
pwHelpFile : PWideChar;
// файл справки (указатель на строку WideChar)
pwHelpTopic : PWideChar;
// раздел (указатель на строку WideChar)
begin
HelpFile := Edit1.Text;
HelpTopic := Edit2.Text;
// выделить память для строк WideChar
GetMemfpwHelpFile, Length(HelpFile) * 2) ;
GetMemfpwHelpTopic, Length(HelpTopic)*2);
// преобразовать Ansi-строку в WideString-строку
pwHelpFile := StringToWideChar
(HelpFile,pwHelpFile,MAX_PATH*2)
pwHelpTopic := StringToWideChar(HelpTopic,pwHelpTopic,32);
// вывести справочную информацию
Form1.Hhopen1.OpenHelp(pwHelpFile,pwHelpTopic);
end;
end.
Вывод справочной информации выполняет процедура обработки события Onciic на кнопке Справка. Так как параметры метода OpenHelp должны быть строками widechar, то сначала выполняется преобразование ANSI-строки В строку WideChar.
Иллюстрированный самоучитель по Delphi 7 для начинаюших
Файл теста
Тест представляет собой последовательность вопросов, на которые испытуемый должен ответить путем выбора правильного ответа из нескольких предложенных вариантов.Файл теста состоит из трех разделов:
Вот пример заголовка файла теста:
Сейчас Вам будут предложены вопросы о знаменитых памятниках и архитектурных сооружениях Санкт-Петербурга.
Вы должны из предложенных нескольких вариантов ответа выбрать правильный.
За заголовком следует раздел оценок, в котором приводятся названия оценочных уровней и количество баллов, необходимое для достижения этих уровней. Название уровня должно располагаться в одной строке. Вот пример раздела оценок:
Отлично
100
Хорошо
85
Удовлетворительно
60
Плохо
50
За разделом оценок следует раздел вопросов теста.
Каждый вопрос начинается текстом вопроса, за которым может следовать имя файла иллюстрации, размещаемое на отдельной строке и начинающееся символом \. Имя файла иллюстрации является признаком конца текста вопроса. Если к вопросу нет иллюстрации, то вместо имени файла ставится точка.
После вопроса следуют альтернативные ответы. Текст альтернативного ответа может занимать несколько строк. В строке, следующей за текстом ответа, располагается оценка (количество баллов) за выбор этого ответа. Если альтернативный ответ не является последним для текущего ответа, то перед оценкой ставится запятая, если последний — то точка.
Вот пример вопроса:
Какую формулу следует записать в ячейку В5, чтобы вычислить сумму выплаты?
\tab1.bmp
=сумма(В2-В4)
,0
=сумма(В2:В4)
,2
=В2+ВЗ+В4
.1
В приведенном вопросе второй и третий ответы помечены как правильные (оценка за их выбор не равна нулю). При этом видно, что выбор второго альтернативного ответа дает более весомый вклад в общую сумму баллов.
Ниже, в качестве примера, приведен текст файла вопросов для контроля знания истории памятников и архитектурных сооружений Санкт-Петербурга.
Сейчас Вам будут предложены вопросы о знаменитых памятниках и архитектурных сооружениях Санкт-Петербурга. Вы должны из предложенных нескольких вариантов ответа выбрать правильный.
Вы прекрасно знаете историю Санкт-Петербурга! 8
Вы много знаете о Санкт-Петербурге, но на некоторые вопросы ответили неверно . 7
Вы недостаточно хорошо знаете историю Санкт-Петербурга. 6
Вы, наверное, только начали знакомиться с историей Санкт-Петербурга? 5
Архитектор Исаакиевского собора:
\isaak.bmp
Доменико Трезини
,0
Огюст Монферран
,1
Карл Росси
.0
Александровская колонна воздвигнута как памятник, посвященный:
\aleks.bmp
деяниям императора Александра 1
,0
подвигу народа в Отечественной войне 1812 года
.1
Архитектор Зимнего дворца:
\herm.bmp
Бартоломео Растрелли
,1
Огюст Монферран
,0
Карл Росси
.0
Памятник русской военной славы собор Божией Матери Казанской (Казанский собор) построен по проекту русского зодчего:
A. Н. Воронихина
,1
И. Е. Старова
,0
B. И. Баженова .0
Остров, на котором находится Ботанический сад, основанный императором
Петром I, называется:
\bot.bmp
Заячий
,0
Медицинский
,0
Аптекарский
.1
Невский проспект получил свое название:
по имени реки, на берегах которой расположен Санкт-Петербург
, 0
по имени близко расположенной Александро-Невской лавры
,1
в память о знаменитом полководце Александре Невском
.0
Создатель скульптурных групп Аничкова моста. "Укрощение коня человеком":
\klodt.bmp
П. Клодт
,1
Э. Фальконе
.0
Скульптор знаменитого монумента "Медный всадник":
Э. Фальконе
,1
П. Клодт
.0
Файл теста может быть подготовлен в текстовом редакторе Notepad или Microsoft Word. В случае использования Microsoft Word при сохранении текста следует указать, что надо сохранить только текст. Для этого в диалоговом окне Сохранить в списке Тип файла следует выбрать вариант Только текст (*.txt).
Форма приложения
На рис. 15.2 приведен вид стартовой формы Forml во время разработки программы. Эта форма будет использоваться как для вывода вопросов теста и ввода ответов пользователя, так и для вывода начальной информации о тесте и результатов тестирования.Поле метки Label3 предназначено для вывода текста вопроса, начальной информации о тесте и результатов тестирования.
Поля Label 1, Label2, Label3 и Label 4 предназначены для вывода текста альтернативных ответов, а переключатели RadioButtoni, RadioButton2, RadioButton3 и RadioButton4 — для выбора ответа.
Командная кнопка Buttonl предназначена для подтверждения выбора альтернативного ответа и перехода к следующему вопросу теста.
Следует обратить внимание на недоступный (невидимый) во время работы переключатель RadioButton5. Перед выводом очередного вопроса он программно устанавливается в выбранное положение, что обеспечивает сброс (установку в невыбранное состояние) переключателей выбора ответа (RadioButton1i, RadioButton2, RadioButton3 И RadioButton4).
Рис. 15.2. Форма приложения Test Значения свойств стартовой формы приведены в табл. 15.1.
Таблица 15.1. Значения свойств стартовой формы
| Свойство |
Значение Пояснение |
||
| Caption |
|
||
| Height |
362 |
||
| Width |
562 |
||
| Color |
clWhite |
||
| Font . Name |
Arial Cyr |
||
| Borderlcons . biSystemMenu |
True Есть кнопка системного меню |
||
| Borderlcons . biMinimize" |
False Нет кнопки Свернуть окно |
||
| Borderlcons . biMaximize |
False Нет кнопки Развернуть окно |
||
| BorderStyle |
bsSingle Тонкая граница окна, нельзя изменить размер окна |
||
ствие значения этих свойств на вид окна проявляется только во время работы программы. Значение свойства Borderstyle также проявляет себя только во время работы программы.
В табл. 15.2—15.5 приведены значения свойств компонентов формы.
Таблица 15.2. Значения свойств компонентов Label1 -Label5
| Свойство |
Компонент |
||||||
| |
Label1 |
Label2 |
Label3 |
Label 4 |
Label5 |
||
| Left |
32 |
32 |
32 |
32 |
32 |
||
| Тор |
64 |
96 |
128 |
160 |
8 |
||
| AutoSize |
True |
True |
True |
True |
True |
||
| Wordwrap |
True |
True |
True |
True |
True |
||
| Свойство |
Компонент |
||||||
| |
Radio- Button1 |
Radio- Button2 |
Radio- Button3 |
Radio- Button4 |
Radio- Button5 |
||
| Caption |
— |
- |
— |
— |
— |
||
| Left |
8 |
8 |
8 |
8 |
8 |
||
| Top |
64 |
96 |
128 |
160 |
174 |
||
| Visible |
True |
True |
True |
True |
False |
||
| Свойство |
Значение |
||
| Name |
Buttonl |
||
| Caption |
Ok |
||
| Left |
13 |
||
| Top |
273 |
||
| Height |
28 |
||
| Width |
82 |
||
| Свойство |
Значение |
||
| Name |
Panell |
||
| Caption |
|
||
| Height |
46 |
||
| Align |
alBottom |
||
Форма приложения
Главная (стартовая) форма игры Сапер 2002 приведена на рис. 15.11.
Рис. 15.11. Главная форма программы Сапер 2002
Следует обратить внимание, что размер формы не соответствует размеру игрового поля. Нужный размер формы будет установлен во время работы программы. Делает это процедура обработки события OnFormActivate, которая на основе информации о размере игрового поля (количестве клеток по вертикали и горизонтали) и клеток устанавливает значение свойств ClientHeight и ClientWidth, определяющих размер клиентской области главного окна программы.
Основное окно программы содержит компонент MainMenu1, который представляет собой главное меню программы. Значок компонента MainMenu находится на вкладке Standard (рис. 15.12).
Рис. 15.12. Компонент MainMenu
Значок компонента MainMenu можно поместить в любое место формы, так как во время работы программы он не виден. Пункты меню появляются в верхней части формы в результате настройки меню. Для настройки меню используется редактор меню, который запускается двойным щелчком левой кнопкой мыши на значке компонента или выбором из контекстного меню компонента команды Menu Designer. В начале работы над новым меню, сразу после добавления компонента к форме, в окне редактора находится один-единственный прямоугольник — заготовка пункта меню. Чтобы превратить эту заготовку в меню, нужно в окне Object Inspector в поле Caption ввести название меню.
Если перед какой-либо буквой в названии меню ввести знак &, то во время работы программы можно будет активизировать этот пункт меню путем нажатия комбинации клавиши <Аlt> и клавиши, соответствующей символу, перед которым стоит знак &. В названии меню эта буква будет подчеркнута.
Чтобы добавить в главное меню элемент, необходимо в окне редактора меню выбрать последний (пустой) элемент меню и ввести название нового пункта.
Чтобы добавить в меню команду, необходимо выбрать пункт меню, в который нужно добавить команду, переместить указатель активного элемента меню в конец списка команд меню и ввести название команды.
На рис. 15.13 приведено окно редактора меню, в котором находится меню программы Сапер 2002.
После того как будет сформирована структура меню, нужно, используя окно Object Inspector, выполнить настройку элементов меню (выбрать настраиваемый пункт меню можно в окне формы приложения или из списка объектов в верхней части окна Object Inspector). Каждый элемент меню (пункты и команды) — это объект типа TMenuitem. Свойства объектов TMenuitem (табл. 15.7) определяют вид меню во время работы программы.
Рис. 15.13. Структура меню программы Сапер 2002
Таблица 15.7. Свойства объекта TMenuItem
| Свойство |
Определяет |
||
| Name |
Имя элемента меню. Используется для доступа к свойствам |
||
| Caption |
Название меню или команды |
||
| Bitmap |
Значок, который отображается слева от названия элемента меню |
||
| Enabled |
Признак доступности элемента меню. Если значение свойства равно False, то элемент меню недоступен, при этом название меню отображается серым цветом |
||
Примеры программ
Система проверки знанийТестирование широко применяется для оценки уровня знаний в учебных заведениях, при приеме на работу, для оценки квалификации персонала учреждений, т. е. практически во всех сферах деятельности человека. Испытуемому предлагается ряд вопросов (тест), на которые он должен ответить.
Обычно к каждому вопросу дается несколько вариантов ответа, из которых надо выбрать правильный. Каждому варианту ответа соответствует некоторая оценка. Суммированием оценок за ответы получается общий балл, на основе которого делается вывод об уровне подготовленности испытуемого.
В этом разделе рассматривается программа, позволяющая автоматизировать процесс тестирования.
с операционной системой Windows, хорошо
Всем, кто работает с операционной системой Windows, хорошо знакома игра Сапер. В этом разделе рассматривается аналогичная программа — игра Сапер 2002.Пример окна программы в конце игры, после того как игрок открыл клетку, в которой находится мина, приведен на рис. 15.8.
Рис. 15.8. Окно программы Сапер 2002
Информация о программе
При выборе из меню ? команды О программе на экране должно появиться одноименное окно (рис. 15.15).
Рис. 15.15. Окно О программе
Чтобы программа во время своей работы могла вывести на экран окно, отличное от главного (стартового), нужно создать это окно. Делается это выбором из меню File команды New form. В результате выполнения команды New form в проект добавляется новая форма и соответствующим ей модуль.
Вид формы AboutForm после добавления необходимых компонентов приведен на рис. 15.16, значения ее свойств — в табл. 15.8.
Рис. 15.16. Форма О программе
Таблица 15.8. Значения свойств формы О программе
| Свойство |
Значение |
||
| Name |
AboutForm |
||
| Caption |
0 программе |
||
| BorderStyle |
BsSingle |
||
| Borderlcons . biSystemMenu |
False |
||
| Borderlcons .biMininize |
False |
||
| Borderlcons . biMaximize |
False |
||
Непосредственно вывод окна выполняет метод showModai, который выводит окно как модальный диалог.
Листинг 15.8. Вывод окна О программе
// выбор из меню ? команды О программе
procedure TForm1.N4Click(Sender: TObject);
begin
AboutForm.Top :=
Trunc(Forml.Top + Forml.Height/2 - AboutForm.Height/2);
AboutForm.Left :=
Trunc (Form1.Left +Form1 .Width/2
- AboutForm. Width/2 }; AboutForm. ShowModal;
end;
Примечание
Модальный диалог перехватывает все события, адресованные другим окнам приложения. Пока модальный диалог находится на экране, другие окна приложения не реагируют на действия пользователя. Для продолжения работы с приложением нужно закрыть модальный диалог. В большинстве программ в том числе и в Delphi, информация о программе реализована как модальный диалог.
Если не предпринимать никаких усилий, то окно О программе появится в той точке экрана, в которой находилась форма во время ее разработки Вместе с тем, можно "привязать" это окно к главному окну программы так. чтобы оно появлялось в центре главного окна. Привязка осуществляется на основании информации о текущем положении главного окна программы (свойства тор и Left) и размере окна О программе. Окно О программе должно быть удалено с экрана в результате щелчка на кнопке Ok. Процедура обработки этого события приведена ниже.
procedure TAboutForm.ButtonlClick (Sender: TObject) ;
begin
ModalResult := mrOk;
end;
Листинги
Полный текст программы Сапер 2002 представлен ниже. В листинге 15.9 приведен модуль, соответствующий главной форме, В листинге 15.10 -форме О программе.Листинг 15.9. Модуль главного окна программы Сапер 2002
unit saper_1;
interface
uses
Windows, Messages, SysUtils, Classes,
Graphics, Controls, Forms, Dialogs,
Menus, StdCtrls, OleCtrls, HHOPENLib_TLB;
type
TForm1 = class(TForm)
MainMenu1: TMainMenu;
N1: TMenuItem;
N2: TMenuItem;
N3: TMenuItem;
N4: TMenuItem;
Hhopen1: THhopen;
procedure Form1Create(Sender: TObject);
procedure Form1Paint(Sender: TObject);
procedure Form1MouseDown(Sender: TObject; Button: TMouseButton;
Shift: TShiftState; X, Y: Integer);
procedure N1Click(Sender: TObject);
procedure N4Click(Sender: TObject);
procedure N3Click(Sender: TObject);
private
{ Private declarations }
public
{ Public declarations }
end;
var
Form1: TForm1;
implementation
uses saper_2;
{$R *.DFM}
const
MR = 10; // кол-во клеток по вертикали
MC = 10; // кол-во клеток по горизонтали
NM = 10; // кол-во мин
W = 40; // ширина клетки поля
H = 40; // высота клетки поля
var
Pole: array[0..MR+1, 0.. MC+1] of integer; // минное поле
// значение элемента массива:
// 0..8 - количество мин в соседних клетках
// 9 - в клетке мина
// 100..109 - клетка открыта
// 200..209 - в клетку поставлен флаг
nMin : integer; // кол-во найденных мин
nFlag : integer; // кол-во поставленных флагов
status : integer; // 0 - начало игры; 1- игра; 2 -результат
Procedure NewGame(); forward;
// генерирует новое поле
Procedure ShowPole(Canvas : TCanvas; status : integer); forward;// Показывает поле
Procedure Kletka(Canvas : TCanvas; row, col, status : integer); forward; // выводит содержимое клетки
Procedure Open( row, col : integer); forward;// открывает текущую и все соседние клетки, в которых нет мин
Procedure Mina(Canvas : TCanvas; x, y : integer); forward; // Рисует мину
Procedure Flag( Canvas : TCanvas; x, y : integer); forward;// Рисует флаг
// выводит на экран содержимое клетки
Procedure Kletka(Canvas : TCanvas; row, col, status : integer);
var
x,y : integer; // координаты области вывода
begin
x := (col-1)* W + 1;
y := (row-1)* H + 1;
if status = 0 then
begin
Canvas.Brush.Color := clLtGray;
Canvas.Rectangle(x-1,y-1,x+W,y+H);
exit;
end;
if Pole[row,col] < 100 then
begin
Canvas.Brush.Color := clLtGray; // не открытые - серые
Canvas.Rectangle(x-1,y-1,x+W,y+H);
// если игра завершена (status = 2), то показать мины
if (status = 2) and (Pole[row,col] = 9)
then Mina(Canvas, x, y);
exit;
end;
// открываем клетку
Canvas.Brush.Color := clWhite; // открытые белые
Canvas.Rectangle(x-1,y-1,x+W,y+H);
if ( Pole[row,col] = 100 )
then exit; // клетка открыта, но она пустая
if ( Pole[row,col] >= 101) and (Pole[row,col] <= 108 ) then
begin
Canvas.Font.Size := 14;
Canvas.Font.Color := clBlue;
Canvas.TextOut(x+3,y+2,IntToStr(Pole[row,col] -100 ));
exit;
end;
if ( Pole[row,col] >= 200 ) then
Flag(Canvas, x, y);
if (Pole[row,col] = 109 ) then // на этой мине подорвались!
begin
Canvas.Brush.Color := clRed;
Canvas.Rectangle(x-1,y-1,x+W,y+H);
end;
if ( (Pole[row,col] mod 10) = 9) and (status = 2) then
Mina(Canvas, x, y);
end;
// Показывает поле
Procedure ShowPole(Canvas : TCanvas; status : integer);
var
row,col : integer;
begin
for row := 1 to MR do
for col := 1 to MC do
Kletka(Canvas, row, col, status);
end;
// рекурсивная функция открывает текущую и все соседние
// клетки, в которых нет мин
Procedure Open( row, col : integer);
begin
if Pole[row,col] = 0 then
begin
Pole[row,col] := 100;
Kletka(Form1.Canvas, row,col, 1);
Open(row,col-1);
Open(row-1,col);
Open(row,col+1);
Open(row+1,col);
//примыкающие диагонально
Open(row-1,col-1);
Open(row-1,col+1);
Open(row+1,col-1);
Open(row+1,col+1);
end
else
if (Pole[row,col] < 100) and ( Pole[row,col] <> -3 ) then
begin
Pole[row,col] := Pole[row,col] + 100;
Kletka(Form1.Canvas, row, col, 1);
end;
end;
// новая игра - генерирует новое поле
procedure NewGame();
var
row,col : integer; // координаты клетки
n : integer; // количество поставленных мин
k : integer; // кол-во мин в соседних клетках
begin
// Очистим эл-ты массива, соответствующие клеткам
// игрового поля.
for row :=1 to MR do
for col :=1 to MC do
Pole[row,col] := 0;
// расставим мины
Randomize(); // инициализация ГСЧ
n := 0; // кол-во мин
repeat
row := Random(MR) + 1;
col := Random(MC) + 1;
if ( Pole[row,col] <> 9) then
begin
Pole[row,col] := 9;
n := n+1;
end;
until ( n = NM );
// для каждой клетки вычислим
// кол-во мин в соседних клетках
for row := 1 to MR do
for col := 1 to MC do
if ( Pole[row,col] <> 9 ) then
begin
k :=0 ;
if Pole[row-1,col-1] = 9 then k := k + 1;
if Pole[row-1,col] = 9 then k := k + 1;
if Pole[row-1,col+1] = 9 then k := k + 1;
if Pole[row,col-1] = 9 then k := k + 1;
if Pole[row,col+1] = 9 then k := k + 1;
if Pole[row+1,col-1] = 9 then k := k + 1;
if Pole[row+1,col] = 9 then k := k + 1;
if Pole[row+1,col+1] = 9 then k := k + 1;
Pole[row,col] := k;
end;
status := 0; // начало игры
nMin := 0; // нет обнаруженных мин
nFlag := 0; // нет флагов
end;
// Рисует мину
Procedure Mina(Canvas : TCanvas; x, y : integer);
begin
with Canvas do
begin
Brush.Color := clGreen;
Pen.Color := clBlack;
Rectangle(x+16,y+26,x+24,y+30);
Rectangle(x+8,y+30,x+16,y+34);
Rectangle(x+24,y+30,x+32,y+34);
Pie(x+6,y+28,x+34,y+44,x+34,y+36,x+6,y+36);
MoveTo(x+12,y+32); LineTo(x+26,y+32);
MoveTo(x+8,y+36); LineTo(x+32,y+36);
MoveTo(x+20,y+22); LineTo(x+20,y+26);
MoveTo(x+8, y+30); LineTo(x+6,y+28);
MoveTo(x+32,y+30); LineTo(x+34,y+28);
end;
end;
// Рисует флаг
Procedure Flag( Canvas : TCanvas; x, y : integer);
var
p : array [0..3] of TPoint; // координаты флажка и нижней точки древка
m : array [0..4] of TPoint; // буква М
begin
// зададим координаты точек флажка
p[0].x:=x+4; p[0].y:=y+4;
p[1].x:=x+30; p[1].y:=y+12;
p[2].x:=x+4; p[2].y:=y+20;
p[3].x:=x+4; p[3].y:=y+36; // нижняя точка древка
m[0].x:=x+8; m[0].y:=y+14;
m[1].x:=x+8; m[1].y:=y+8;
m[2].x:=x+10; m[2].y:=y+10;
m[3].x:=x+12; m[3].y:=y+8;
m[4].x:=x+12; m[4].y:=y+14;
with Canvas do
begin
// установим цвет кисти и карандаша
Brush.Color := clRed;
Pen.Color := clRed;
Polygon(p); // флажок
// древко
Pen.Color := clBlack;
MoveTo(p[0].x, p[0].y);
LineTo(p[3].x, p[3].y);
// буква М
Pen.Color := clWhite;
Polyline(m);
Pen.Color := clBlack;
end;
end;
// выбор из меню ? команды О программе
procedure TForm1.N4Click(Sender: TObject);
begin
AboutForm.Top := Trunc(Form1.Top + Form1.Height/2 - AboutForm.Height/2);
AboutForm.Left := Trunc(Form1.Left +Form1.Width/2 - AboutForm.Width/2);
AboutForm.ShowModal;
end;
procedure TForm1.Form1Create(Sender: TObject);
var
row,col : integer;
begin
// В неотображаемые эл-ты массива, которые соответствуют
// клеткам по границе игрового поля запишем число -3.
// Это значение используется функцией Open для завершения
// рекурсивного процесса открытия соседних пустых клеток.
for row :=0 to MR+1 do
for col :=0 to MC+1 do
Pole[row,col] := -3;
NewGame(); // "разбросать" мины
Form1.ClientHeight := H*MR + 1;
Form1.ClientWidth := W*MC + 1;
end;
// нажатие кнопки мыши на игровом поле
procedure TForm1.Form1MouseDown(Sender: TObject; Button: TMouseButton;
Shift: TShiftState; X, Y: Integer);
var
row, col : integer;
begin
if status = 2 // игра завершена
then exit;
if status = 0 then // первый щелчок
status := 1;
// преобразуем координаты мыши в индексы
// клетки поля
row := Trunc(y/H) + 1;
col := Trunc(x/W) + 1;
if Button = mbLeft then
begin
if Pole[row,col] = 9 then
begin // открыта клетка, в которой есть мина
Pole[row,col] := Pole[row,col] + 100;
status := 2; // игра закончена
ShowPole(Form1.Canvas, status);
end
else if Pole[row,col] < 9 then
Open(row,col);
end
else
if Button = mbRight then
if Pole[row,col] > 200 then
begin
// уберем флаг и закроем клетку
nFlag := nFlag - 1;
Pole[row,col] := Pole[row,col] - 200; // уберем флаг
x := (col-1)* W + 1;
y := (row-1)* H + 1;
Canvas.Brush.Color := clLtGray;
Canvas.Rectangle(x-1,y-1,x+W,y+H);
end
else
begin // поставить в клетку флаг
nFlag := nFlag + 1;
if Pole[row,col] = 9
then nMin := nMin + 1;
Pole[row,col] := Pole[row,col]+ 200; // поставили флаг
if (nMin = NM) and (nFlag = NM) then
begin
status := 2; // игра закончена
ShowPole(Form1.Canvas, status);
end
else Kletka(Form1.Canvas, row, col, status);
end;
end;
// Выбор меню Новая игра
procedure TForm1.N1Click(Sender: TObject);
begin
NewGame();
ShowPole(Form1.Canvas,status);
end;
// выбор из меню ? команды Справка
procedure TForm1.N3Click(Sender: TObject);
var
HelpFile : string; // файл справки
HelpTopic : string; // раздел справки
pwHelpFile : PWideChar; // файл справки (указатель на WideChar строку)
pwHelpTopic : PWideChar; // раздел (указатель на WideChar строку)
begin
HelpFile := 'saper.chm';
HelpTopic := 'saper_02.htm';
// выделить память для WideChar строк
GetMem(pwHelpFile, Length(HelpFile) * 2);
GetMem(pwHelpTopic, Length(HelpTopic)*2);
// преобразовать Ansi строку в WideString строку
pwHelpFile := StringToWideChar(HelpFile,pwHelpFile,MAX_PATH*2);
pwHelpTopic := StringToWideChar(HelpTopic,pwHelpTopic,32);
// вывести справочную информацию
Form1.Hhopen1.OpenHelp(pwHelpFile,pwHelpTopic);
end;
procedure TForm1.Form1Paint(Sender: TObject);
begin
ShowPole(Form1.Canvas, status);
end;
end.
Начало игры
В начале игры нужно расставить мины, затем для каждой клетки поля подсчитать, сколько мин находится в соседних клетках. Процедура NewGame (ее текст приведен в листинге 15.3) решает эту задачу.Листинг 15.3. Процедура NewGame
// новая игра — генерирует новое поле
procedure NewGame ();
row,col : integer; // координаты клетки (индексы массива)
n : integer; // количество поставленных мин
k : integer; // кол-во мин в соседних клетках
begin
// Очистим эл-ты массива, соответствующие клеткам
// игрового поля
for row :=1 to MR do
for col :=1 to MC do Pole[row,col] := 0;
// расставим мины
Randomize О; // инициализация ГСЧ
n := 0; // кол-во мин
repeat
row := Random(MR) + 1;
col := Random(MC) + 1;
if (Pole[row,col] <> 9) then begin
Pole[row,col] := 9; n := n+1;
end;
until (n = NM);
// для каждой клетки вычислим // кол-во мин в соседних клетках
for row := 1 to MR do
for col := 1 to MC do
if (Pole[row,col] <> 9) then
begin k :=0 ;
if Pole[row-l,col-l] = 9 then k = k + 1;
if Pole[row-1,col] =' 9 then k = k + 1;
if Pole[row-1,col+1] = 9 then k = k + 1;
if Pole[row,col-1] = 9 then k = k + 1;
if Pole[row,col+1] = 9 then k = k + 1;
if Pole[row+1,col-1] = 9 then k = k + 1;
if Pole[row+1,col] = 9 then k = k + 1;
if Pole[row+l,col+l] = 9 then k := k + 1;
Pole[row,col] := k;
end;
status := 0; // начало игры
nMin := 0; // нет обнаруженных мин
nFlag := 0; // нет поставленных флагов
end;
После того как процедура NewGame расставит мины, процедура showPoie (ее текст приведен в листинге 15.4) выводит изображение игрового поля.
Листинг 15.4. Процедура ShowPole
// Показывает поле
Procedure ShowPoie(Canvas : TCanvas; status : integer);
var
row,col : integer;
begin
for row := 1 to MR do
for col := 1 to MC do
Kletka(Canvas, row, col, status);
end;
Процедура showPoie выводит изображение поля последовательно, клетка за клеткой. Вывод изображения отдельной клетки выполняет процедура Kletka, ее текст приведен в листинге 15.5. Процедура Kletka используется для вывода изображения поля в начале игры, во время игры и в ее конце. В начале игры (значение параметра status = 0) процедура выводит только контур клетки, во время игры — количество мин в соседних клетках или флажок, а в конце отображает исходное состояние клетки и действия пользователя. Информацию о фазе игры процедура Kletka получает через параметр status.
Листинг 15.5. Процедура Kletka
// выводит на экран изображение клетки
Procedure Kletka(Canvas : TCanvas;
row, col, status : integer);
var
x,y : integer; // координаты области вывода
begin
x := (col-1)* W + I; у := (row-1)* H + 1;
if status = 0 then begin
Canvas.Brush.Color := clLtGray;
Canvas.Rectangle(x-1,y-1,x+W,y+H);
exit;
end;
if Pole[row,col] < 100 then
begin
Canvas.Brush.Color := clLtGray; // неоткрытые — серые
Canvas.Rectangle(x-1,y-l,x+W,y+H);
// если игра завершена (status = 2), то показать мины
if (status = 2) and (Pole[row,col] = 9)
then Mina(Canvas, x, y) ; exit; end;
// открытая клетка
Canvas.Brush.Color := clWhite; // открытые белые
Canvas.Rectangle(x-1,y-l,x+W,y+H);
if (Pole[row,col] = 100)
then exit; // клетка открыта, но она пустая
if (Pole[row,col] >= 101)
and (Pole[row,col] <= 108)
then begin // в соседних клетках есть мины
Canvas.Font.Size := 14;
Canvas.Font.Color := clBlue;
Canvas.TextOut(x+3,y+2,IntToStr(Pole[row,col] -100));
exit;
end;
if (Pole[row,col] >= 200)
then Flag(Canvas, x, y);
if (Pole[row,col] = 109)
then // на этой мине подорвались!
begin
Canvas.Brush.Color := clRed;
Canvas.Rectangle(x-1,y-1,x+W,y+H);
end;
if ((Pole[row,col] mod 10) = 9)
and (status = 2) then
Mina(Canvas, x, y);
end;
Правила
Игровое поле состоит из клеток, в каждой из которых может быть мина. Задача игрока — найти все мины и пометить их флажками.Используя кнопки мыши, игрок может открыть клетку или поставить в нее флажок, указав тем самым, что в клетке находится мина. Клетка открывается щелчком левой кнопки мыши, флажок ставится щелчком правой. Если в клетке, которую открыл -игрок, есть мина, то происходит взрыв (сапер ошибся, а он, как известно, ошибается только один раз) и игра заканчивается. Если в клетке мины нет, то в этой клетке появляется число, соответствующее количеству мин, находящихся в соседних клетках. Анализируя информацию о количестве мин в клетках, соседних с уже открытыми, игрок может обнаружить и пометить флажками все мины. Ограничений на количество клеток, помеченных флажками, нет. Однако для завершения игры (выигрыша) флажки должны быть установлены только в тех клетках, в которых есть мины. Ошибочно установленный флажок можно убрать, щелкнув правой кнопкой мыши в клетке, в которой он находится.
Представление данных
В программе игровое поле представлено массивом N+2 на M+2, где N xM — размер игрового поля. Элементы массива с номерами строк от 1 до N и номерами столбцов от 1 до М соответствуют клеткам игрового поля (рис. 15.9), первые и последние столбцы и строки соответствуют границе игрового поля.
Рис. 15.9. Клетке игрового поля соответствует элемент массива
В начале игры каждый элемент массива, соответствующий клеткам игрового поля, может содержать число от 0 до 9. Ноль соответствует пустой клетке, рядом с которой нет мин. Клеткам, в которых нет мин, но рядом с которыми мины есть, соответствуют числа от 1 до 8. Элементы массива, соответствующие клеткам, в которых находятся мины, имеют значение 9.
Элементы массива, соответствующие границе поля, содержат -3.
В качестве примера на рис. 15.10 изображен массив, соответствующий состоянию поля в начале игры.
Рис. 15.10. Массив в начале игры
В процессе игры состояние игрового поля меняется (игрок открывает клетки и ставит флажки) и, соответственно, меняются значения элементов массива. Если игрок поставил в клетку флажок, то значение соответствующего элемента массива увеличивается на 100. Например, если флажок поставлен правильно в клетку, в которой есть мина, то значение соответствующего элемента массива станет 109. Если флажок поставлен ошибочно, например, в пустую клетку, элемент массива будет содержать число 100. Если игрок открыл клетку, то значение элемента массива увеличивается на 200. Такой способ кодирования позволяет сохранить информацию о исходном состоянии клетки.
Справочная информация
При выборе из меню ? команды Справка появляется справочная информация — правила игры (рис. 15.14).
Рис. 15.14. Окно справочной информации
Процесс создания СНМ-файла подробно описан в гл. 14. Процедура, обеспечивающая вывод справочной информации, приведена в листинге 15.7.
Примечание
Перед непосредственным созданием процедуры, обеспечивающей вывод справочной информации, в главную форму необходимо добавить компонент HhOpen.
Листинг 15.7. Вывод справочной информации
// выбор из меню ? команды Справка
procedure TForm1.N3Click(Sender: TObject);
HelpFile : string; // файл справки
HelpTopic : string; // раздел справки
pwHelpFile : PWideChar;
// файл справки (указатель на строку WideChar)
pwHelpTopic : PWideChar;
// раздел (указатель на строку WideChar)
begin
HelpFile := 'saper.chm';
HelpTopic := 'saper_02.htm';
// выделить память для
WideChar-строк GetMem(pwHelpFile, Length(HelpFile) * 2);
GetMem(pwHelpTopic, Length(HelpTopic)*2);
// преобразовать ANSI-строку в WideString-строку
pwHelpFile := StringToWideChar(HelpFile,
pwHelpFile, MAX_PATH*2);
pwHelpTopic := StringToWideChar(HelpTopic,
pwHelpTopic,32);
// вывести справочную информацию
Form1.Hhopen1.OpenHelp(pwHelpFile,
pwHelpTopic);
end;
Текст программы
После создания формы в окно редактора кода, в секцию implementation следует поместить описание глобальных констант (раздел const) и переменных (раздел var). Затем можно приступить к созданию процедур обработки событий.Их в программе три: обработка события onActivate для стартовой формы, обработка события Onclick для командной кнопки Buttoni и процедура обработки события onclick — одна, общая для переключателей выбора ответа.
В листинге 15.1 приведен полный текст программы.
Листинг 15.1. Программа тестирования
unit test1_;
interface
uses
SysUtils, WinTypes, WinProcs, Messages,
Classes, Graphics, Controls, Forms,
Dialogs, StdCtrls, ExtCtrls;
type
TForm1 = class(TForm) // вопрос
Label3: TLabel; // альтернативные ответы
Label1: TLabel; Label2: TLabel;
Label3: TLabel; Label4: TLabel;
// переключатели выбора ответа
RadioButton1: TRadioButton;
RadioButton2: TRadioButton;
RadioButton3: TRadioButton;
RadioButton4: TRadioButton;
Image1: TImage; // область вывода иллюстрации
Button1: TButton; // кнопка Ok, Дальше
RadioButtonS: TRadioButton; // "служебная" кнопка
Panel1: ТPanel;
procedure FormActivate(Sender: TObject);
procedure ButtonlClick(Sender: TObject};
procedure RadioButtonClick(Sender: TObject);
private
{ Private declarations }
public
{ Public declarations }
end;
var
Form1: TForm1; // форма
implementation
const
N_LEV=4; // четыре уровня оценки
N_ANS=4; // четыре варианта ответов
var
f:TextFile;
fn:string; // имя файла вопросов
1evel:array[1..N_LEV] of integer;
// сумма, соответствующая уровню
mes:array[1.,N_LEV] of string;
// сообщение, соответствующее уровню
score:array[1..N_ANS] of integer;
// балл за выбор ответа
summa:integer; // набрано очков
vopros:integer; // номер текущего вопроса
n_otv:integer; // число вариантов ответа
otv:integer; // номер выбранного ответа
// вывод начальной информации о тесте
procedure info(var f:TextFile;l:TLabel);
var
s,buf:string; begin
buf:='';
repeat
readln(f,s); if s[l] <> '.'
then buf := buf + s+ ' ';
until s[l] ='.'; l.caption:=buf;
end;
// прочитать информацию об оценках за тест
Procedure GetLevel(var f:TextFile);
var
i:integer; buf:string;
begin // заполняем значения глобальных массивов
i:=l;
repeat
readln(f,buf); if buf[1] <> '.' then begin
mes[i]:=buf; readln(f,level[i]);
i:=i+1;
end;
until buf[1]='.';
end;
// масштабирование иллюстрации
Procedure ScaleImage(Imagel:TImage);
var
w,h:integer; // максимально допустимые размеры картинки
scaleX:real; // коэф. масштабирования по X
scaleY:real; // коэф. масштабирования по Y
scale:real; // общий коэф. масштабирования
begin
// вычислить максимально допустимые размеры картинки
w:=Form1.ClientWidth-10;
h:=Form1.ClientHeight
- Form1.Panel1.Height -5
- Form1.Label5.Top
- Form1.Label5.Height - 5;
if Form1.Label1.Caption <> ''
then h:=h-Form1.Label1.Height-5;
if Form1.Label2.Caption <> ''
then h:=h-Form1.Label2.Height-5;
if Forml.Label3.Caption <> ''
then h:=h-Form1.Label3.Height-5;
if Forml.Label4.Caption <> "
then h:=h-Form1.Label4.Height-5; // определить масштаб
if w>Imagel.Picture.Bitmap.Width
then scaleX:=l
else scaleX:=w/Imagel.Picture.Bitmap.Width;
if h>Imagel.Picture.Bitmap.Height
then scaleY:=l
else scaleY:=h/Image1.Picture.Bitmap.Height;
if ScaleY
then scale:=scaleY
else scale:=scaleX; // здесь масштаб определен
Image1.Top:=Form1.Label5.Top+Form1.Labels.Height+5;
Image1.Width:=Round(Image1.Picture.Bitmap.Width* scale);
Image1.Height:=Round(Image1.Picture.Bitmap.Height*scale);
end;
// вывод вопроса на экран
Procedure VoprosToScr(var f:TextFile;frm:TForm1;var vopros:integer)
var
i:integer;
code:integer;
s,buf:string;
ifn:string; // файл иллюстрации
begin
vopros:=vopros+l ;
str(vopros:3,s) ;
frm. caption: = 'Вопрос' + s;
//выведем текст вопроса
buf:='';
repeat
readln(f, s) ;
if (s[l] <> '.') and (s[l] <>'\')
then buf:=buf+s+' ';
until (s[l] ='.') or (s[l] = '\');
frm. labels.caption:=buf;
if s[1] <> '\'
then Form1.Image1.Tag:=0 else
// к вопросу есть иллюстрация
begin
Form1.Image1.Tag:=1;
if n:=copy(s,2,length(s));
try
Form1.Image1.Picture.LoadFromFile(ifn)
except
on E:EFOpenError do
frm.tag:=0; end; // try end;
// читаем варианты ответов
i:=l;
repeat
buf: = ";
repeat // читаем текст варианта ответа
readln(f,s);
if (s[1]<>'. ') and (s[l] о ', ')
then buf:=buf+s+' ';
until (s[l]=',')or(s[1]='.'); // прочитан альтернативный ответ
val(s[2],score[i],code);
case i of
1: frm.Label1.caption:=buf;
2: frm.Label2.caption:=buf;
3: frm.Label3.caption:=buf;
4: frm.Label4.caption:=buf;
end;
until s[l]='.';
// здесь прочитана иллюстрация и альтернативные ответы
// текст вопроса уже выведен
if Forml.Image1.Tag =1 // есть иллюстрация к вопросу then
begin
Scalelmage(Form1.Image1); Form1.Image1.Visible:=TRUE;
end;
// вывод альтернативных ответов
if Form1.Label1.Caption <> " then begin
if Forml.Image1.Tag =1
then
frm.Label1.top:=frm.Imagel.Top+frm.Image1.Height+5
else
frm.Label1.top:=frm.Label5.Top+frm.Labels.Height+5;
frm.RadioButton1.top:=frm.Label1.top;
frm.Labell.visible:=TRUE;
frm.RadioButton1.visible:=TRUE;
end;
if Forml.Label2.Caption <> " then begin
frm.Label2.top:=frm.Label1.top+ frm.Label1.height+5;
frm.RadioButton2.top:=frm.Label2.top;
frm.Label2.visible:=TRUE;
frm.RadioButton2.visible:=TRUE;
end;
if Forml.Label3.Caption <> '' then begin
frm.Label3.top:=frm.Label2.top+ frm.Label2.height+5;
frm.RadioButtonS.top:=frm.Label3.top;
frm.Label3.visible:=TRUE;
frm.RadioButtonS.visible:=TRUE;
end;
if Forml.Label4.Caption <> '' then begin
frm.Label4.top:=frm.Label3.top+ frm.Label3.height+5;
frm.RadioButton4. top:=frm.Label4.top;
frm.Label4.visible:=TRUE;
fm.Rad±o8utton4.vis:tble:=TRUE]
end;
end;
Procedure ResetForm(frm:TForml);
begin
// сделать невидимыми все метки и переключатели
frm.Label1.Visible:=FALSE;
f rm.Label1.caption: ='';
frm.Label1.width:=frm.ClientWidth-frm.Label1.left-5;
frm.RadioButtonl.Visible:=FALSE;
frm.Label2.Visible:=FALSE;
frm.Label2.caption:='';
frm.Label2.width:=frm.ClientWidth-frm.Label2.left-5;
frm.RadioButton2.Visible:=FALSE;
frm.Label3.Visible:=FALSE;
frm.Label3.caption:='';
frm.Label3.width:=frm.ClientWidth-frm.Label3.left-5;
frm.RadioButton3.Visible:=FALSE;
frm.Label4.Visible:=FALSE;
frm.Label4.caption:='';
frm.Label4.width:=frm.ClientWidth-frm.Label4.left-5;
f rm.RadioButton4.Visible:=FALSE;
frm.Label5.width:=frm.ClientWidth-frm.Labels.left-5;
frm. Image1.Visible:=FALSE;
end;
// определение достигнутого уровня
procedure Itog(summa:integer;frmrTForml);
var
i:integer; buf:string;
begin
buf: = ";
str(summa:5,buf);
buf:='Результаты тестирования'+chr(13)
+'Всего баллов: '+buf; i:=1;
while (summa < level[i]) and (i
i:=i+l;
buf:=buf+chr(13)+mes[ i ] ; frm.Labels.caption:=buf;
end;
{$R *.DFM}
procedure TForm1.FormActivate(Sender: TObject);
begin
ResetForm(Form1);
if ParamCount = 0 then
begin
Labels.caption:= 'He задан файл вопросов теста.';
Button1.caption: ='Ok' ;
Button1.tag:=2; Button1.Enabled:=TRUE
end
else begin
fn := ParamStr(1); assignfile(f,fn); {$I-} reset(f);
{I+}
if IOResult=0 then begin
Info(f,Label5);
// прочитать и вывести информацию о тесте
GetLevel(f); // прочитать информацию об уровнях оценок
end;
end;
end;
procedure TForml.ButtonlClick(Sender: TObject); begin
case Button1.tag of 0: begin
Buttonl.caption:='Дальше';
Buttonl.tag:=1;
RadioButtonS.Checked:=TRUE; // вывод первого вопроса
Buttonl.Enabled:=False; ResetForm(Form1);
VoprosToScr(f,Forml,vopros}
end;
1: begin // вывод остальных вопросов
summa:=summa+score[otv];
RadioButtonS.Checked:=TRUE;
Button1.Enabled:=False;
ResetForm(Form1);
if not eof(f)
then VoprosToScr(f,Forml,vopros) else
begin
suima: =summa+score [otv] ;
closefile(f);
Buttonl.caption:='Ok';
Form1.caption: ='Результат';
Button1.tag:=2;
Button1.Enabled:=TRUE;
Itog(summa,Forml);
end;
end;
2: begin // завершение работы
Forml.Close;
end;
end;
end;
procedure TForm1.RadioButtonClick(Sender: TObject);
begin
if sender = RadioButtonl
then otv:=l
else if sender = RadioButtonl
then otv:=2
else if sender = RadioButton3
then otv:=3 else otv:=4;
Buttonl.enabled:=TRUE;
end;
end.
После запуска программы и вывода на экран стартовой формы происходит событие onActivate. Процедура FormActivate сначала вызывает процедуру ResetForm, которая, присваивая значение False свойству visible, делает невидимыми поля вывода альтернативных ответов и переключатели. Аналогично делается невидимой область иллюстрации. Кроме того, процедура устанавливает максимально возможную ширину полей меток альтернативных ответов.
После очистки формы проверяется, указан ли при запуске программы параметр — имя тестового файла.
Если параметр не указан (значение paramCount в этом случае равно нулю), то присвоением значения свойству caption метки Label5 выводится сообщение: Не задан файл вопросов теста И свойству Tag кнопки Button1 присваивается значение 2(Button1.Tag:=2;)
Если параметр задан, то открывается файл теста.
Программа тестирования получает имя файла теста как результат функции Paramstr(l). Реализация программы предполагает, что если имя файла теста задано без указания пути доступа к нему, то файл теста и файлы с иллюстрациями находятся в том же каталоге, что и программа тестирования. Если путь доступа указан, то файлы с иллюстрациями должны находиться в том же каталоге, что и файл теста. Такой подход позволяет сгруппировать все файлы одного теста в одном каталоге.
Открывается файл теста обычным образом. Сначала обращением к процедуре AssignFile имя файла связывается с файловой переменной, а затем вызывается инструкция открытия файла для чтения.
После успешного открытия файла вызывается процедура info, которая считывает из файла информацию о тесте и выводит ее присваиванием прочитанного текста свойству Caption поля метки Labels.
Затем вызывается процедура GetLevei, которая считывает из файла теста информацию об уровнях оценки. Эта процедура заполняет массивы level И mes.
После вывода информационного сообщения программа ждет, когда пользователь нажмет кнопку OK (Button1).
Командная кнопка Buttoni используется для:
После вывода информации о тесте значение свойства Tag кнопки Button: равно нулю. Поэтому в результате первого щелчка на кнопке Buttoni выполняется та часть программы, которая обеспечивает вывод первого вопроса, замену находящегося на кнопке текста ОК на текст Дальше, и устанавливает в выбранное состояние переключатель RadioButton5, который закрыт панелью и поэтому не виден пользователю. Кроме того, присваиванием значения False свойству Enabled кнопка Buttoni делается недоступной, тем самым блокируется переход к следующему вопросу до тех пор, пока не будет выбран один из ответов. Значению свойства Button1.Tag присваивается единица, тем самым выполняется подготовка к обработке следующего щелчка кнопки Button1.
После выбора ответа и нажатия кнопки Дальше (Buttoni) (в этом случае значение свойства Button1.Tag равно единице) к набранной сумме баллов добавляется количество баллов за выбранный ответ. Затем, если не достигнут конец файла, вызывается процедура вывода очередного вопроса. Если достигнут конец файла, то сначала закрывается файл теста, изменяется текст на кнопке Buttoni и значение Button1. Tag, а затем посредством процедуры Itog выводятся результаты тестирования.
Если значение Button1.Tag равно двум, то применением метода close к форме Form1 закрывается окно программы, в результате чего программа завершает работу.
Вывод вопроса и альтернативных ответов выполняет процедура VoprosToScr. Сначала процедура увеличивает счетчик вопросов vopros и присвоением значения свойству Caption формы выводит номер текущего вопроса в заголовок окна. Затем процедура читает строки из файла теста до тех пор, пока первым символом очередной прочитанной строки не будет точка или "обратная наклонная черта".
После вывода текста вопроса делается проверка: какой символ используется в качестве признака конца вопроса. Если обратная наклонная черта, что свидетельствует о том, что к вопросу есть иллюстрация, то свойству Form1.image1.Tag присваивается единица и из прочитанной строки выделяется имя файла иллюстрации.
Загрузка иллюстрации осуществляется применением метода LoadFromFile к свойству image1. Picture. Однако после загрузки иллюстрация на экране не появляется, так как значение свойства Image1. visible равно False.
После считывания иллюстрации процедура считывает вопросы. После обработки последнего вопроса, если была загружена иллюстрация, вызовом процедуры ScaleImage вычисляется и устанавливается размер области иллюстрации. После этого установкой значения свойства Imagel.Top задается положение верхней границы области иллюстрации, а присваиванием значения True свойству image1. visible иллюстрация делается видимой.
Так как количество символов в тексте вопроса и число альтернативных ответов от вопроса к вопросу могут меняться, и, следовательно, на экране они могут занимать разное количество строк, то каждый раз перед выводом текста очередного ответа устанавливается значение свойства тор как расстояние от нижней границы предыдущего альтернативного ответа. Для поля вывода первого альтернативного ответа (Label) значение тор вычисляется от нижней границы поля вопроса (Labels) или, если к вопросу есть иллюстрация, от нижней границы поля иллюстрации (imagei).
Выбор ответа пользователь осуществляет щелчком одного из переключателей. После вывода вопроса ни один из переключателей, соответствующих альтернативному ответу, не является выбранным. Выбран только переключатель RadioButtonS, который находится за панелью Panel1 и поэтому не виден пользователю.
Для обработки события onclick переключателей RadioButton1,
RadioButton2, RadioButton3 и RadioButton4
В Программе используется общая процедура— TForm1.RadioButtonciick. Эта процедура получает в качестве параметра объект, на котором произошло событие. Сравнивая полученное значение с именами объектов-кнопок выбора, процедура присваивает значение глобальной переменной otv, которая используется процедурой VoprosToScr для увеличения набранной суммы баллов. Кроме того, процедура TForm1.RadioButtonClick делает доступной кнопку перехода к следующему вопросу (Buttonl), которая после вывода очередного вопроса недоступна.
Процедура Itog, сравнивая набранную сумму баллов summa со значением элементов массива level, определяет, какого уровня достиг испытуемый, и выводит соответствующее сообщение присвоением значения свойству
Label5.Caption.
Требования к программе
В результате анализа различных тестов были сформулированы следующие требования к программе:

Рис. 15.1. Диалоговое окно программы тестирования
Усовершенствование программы
Очевидно, что приведенный выше текст программы был бы намного проше и изящней, если бы поля вывода альтернативных ответов и переключатели выбора ответов были бы объединены в массивы. Тогда программа могла бы обращаться к полям и переключателям не по имени, а по индексу.Delphi позволяет объединить компоненты в массив, однако создаваться такие компоненты должны не во время создания формы приложения, а динамически — во время работы программы.
На рис. 15.7 приведен вид формы усовершенствованного приложения.
Рис. 15.7. Форма приложения Тест, версия 2
На форме отсутствуют поля вывода альтернативных ответов и переключатели выбора правильного ответа. Они будут созданы во время работы программы.
Объявление массива компонентов ничем не отличается от объявления обычного массива — указывается имя массива, диапазон изменения индекса и тип элементов массива. Ниже приведено объявление массивов компонентов формы разрабатываемой программы:
answer: array[1..N_ANSWERS] of TLabel;
// альтернативные ответы selector:
array[1..N_ANSWERS+1] of TRadioButton;
// кнопки выбора ответа
Однако, для того чтобы компонент появился в форме, одного объявления недостаточно. Компонент — это объект Delphi, и его объявление — это только указатель на область памяти, который без наличия объекта ни на что не указывает. Создается компонент применением метода Create к указателю на компонент, в нашем случае — к элементу массива.
Например, инструкции
answer[1] := TLabel.Create(self) ;
answer[1].Parent := Form1;
создают компонент Label и помещают его в форму.
После создания компонента программа должна выполнить его настройку, т. е. ту работу, которую во время создания формы приложения выполняет программист при помощи Object Inspector. Под настройкой понимается присваивание начальных значений тем свойствам компонента, предопределенные значения которых не отвечают предъявляемым требованиям.
Если компонент должен реагировать на некоторое событие, то. нужно написать процедуру обработки этого события и поместить объявление созданной процедуры в объявление типа формы. Например, объявление типа формы разрабатываемой программы должно выглядеть так:
type
TForm1 = class(TForm)
Label5: TLabel; // поле вывода вопроса
Image1: TImage; // область вывода иллюстрации
Panel1: TPanel;
Button1: TButton; // кнопка Ok, Дальше, Завершить
procedure FormActivate(Sender: TObject);
procedure FormCreate(Sender: TObject);
procedure ButtonlClick(Sender: TObject);
procedure SelectorClick(Sender: TObject);
private
{ Private declarations } public
{ Public declarations } end;
В отличие от других, сгенерированных Delphi, строк объявления типа, строка procedure SelectorClick(Sender: TObject) вставлена В объявление вручную.
Примечание
При создании процедуры обработки события для обычного компонента (компонента, который добавлен в форму во время разработки формы программы) Delphi автоматически генерирует заготовку процедуры обработки события и ее объявление. Программист должен написать только инструкции процедуры.
В случае создания процедуры обработки события для компонента, который создается динамически, программист должен полностью написать текст процедуры и поместить ее объявление в объявление формы.
После того как будет написана процедура обработки события, нужно связать эту процедуру с конкретным компонентом. Делается это путем присвоения имени процедуры обработки свойству, имя которого совпадает с именем обрабатываемого события. Например, инструкция
selector[1].OnClick : = SelectorClick;
задает процедуру обработки события Onclick для компонента selector [i]. В листинге 15.2 приведен полный текст программы Тест, версия 2.
Листинг 15.2. Программа тестирования, версия 2
unit test2_;
interface
uses
SysUtils, WinTypes, WinProcs,
Messages, Classes, Graphics,
Controls, Forms, Dialogs,
StdCtrls, ExtCtrls;
type
TForm1 = class(TForm)
Label5: TLabel; // поле вывода вопроса
Image1: TImage; // область вывода иллюстрации
Panel1: ТPanel; Button1: TButton;
// кнопка Ok, Дальше, Завершить
procedure FormActivate(Sender: TObject);
procedure FormCreate(Sender: TObject);
procedure ButtonlClick(Sender: TObject);
procedure SelectorClick(Sender: TObject);
private
{ Private declarations } public
{ Public declarations } end;
var
Form1: TForm1; // форма
implementation
const
N_ANSWERS=4; // четыре варианта ответов
N_LEVEL=4; // четыре уровня оценки
var
// динамически создаваемые компоненты
answer: array[1..N_ANSWERS] of TLabel;
// альтернативные ответы
selector: array[1..N_ANSWERS+1] of TRadioButton;
// кнопки выбора ответа
f:TextFile;
fn:string; // имя файла вопросов
level:array[1..N_LEVEL] of integer;
// сумма, соответствующая уровню
mes:array[1..N_LEVEL] of string;
// сообщение, соответствующее уровню
score:array[1..N_ANSWERS] of integer;
// очки за выбор ответа
summa:integer; // набрано очков
vopros:integer; // номер текущего вопроса
n_otv:integer; // число вариантов ответа
otv:integer; // номер выбранного ответа
// установка формы в исходное состояние
Procedure ResetForm(frm:TForm1);
var
i:integer; begin
for i:=1 to N_ANSWERS do begin
answer[i].width:=frm.ClientWidth-answer[i].left-5;
answer[i].Visible:=FALSE; Selector[i].Visible:=FALSE;
end;
frm. Label5.width:=frm.ClientWidth-frm.Label5.left-5;
frm. Image1.Visible:=False;
end;
// определение достигнутого уровня
procedure Itog(suirana:integer;frm:TForm1);
var
i:integer; buf:string;
begin buf: = ";
str(summa:5,buf); buf:='Результаты тестирования'+chr(13)
+'Всего баллов: '+buf; i:=1;
while (summa < level[i]) and (i
i:=i+l;
buf:=buf+chr(13)+mes[i];
frm.Labels.caption:=buf;
end;
procedure TForm1.FormCreate(Sender: TObject);
var
i: integer; begin
// создадим пять меток для вывода вопроса и альтернативных ответов
for i:=l to N_ANSWERS do
begin
answer[i]:=TLabel.Create(self);
answer[i].Parent:=Forml;
answer[i].Left:=36;
answer[i].Wordwrap:=True;
end;
// создадим переключатели для выбора ответа
for i:=l to N_ANSWERS+1 do
begin
selector[i]:=TRadioButton.Create(self);
selector[i].Parent:=self;
selector[i].Caption:='';
selector[i].Width:=17;
selector[i].Left:=16;
selector[i].Visible:=False;
selector[i].Enabled:=True;
selector[i].OnClick:=SelectorClick;
end;
ResetForm(Forml); end;
// вывод начальной информации о тесте
procedure info(var f:TextFile;l:TLabel);
var
s,buf:string; begin
buf:=''; repeat
readln(f,s); if s[l]<>'.'
then buf:=buf+s+' ';
until s[l] ='.';
Form1.Labels.caption:=buf;
end;
// прочитать информацию об оценках за тест
Procedure GetLevel(var f:TextFile);
var
i:integer; buf:string;
begin // заполняем значения глобальных массивов i:=1;
repeat
readln(f,buf); if buf[1] <> '.' then
begin mes[i]:=buf; readln(f,level[i]); i:=i+1;
end;
until buf[1]='.';
end;
// масштабирование иллюстрации
Procedure ScalePicture;
var
w,h:integer; // максимально допустимые размеры картинки
scaleX:real; // коэф. масштабирования по X
scaleY:real; // коэф. масштабирования по Y
scale:real; // общий коэф. масштабирования
i:integer; begin
// вычислить максимально допустимые размеры картинки
w:=Form1.ClientWidth-Form1.Labels.Left;
h:=Form1.ClientHeight
- Form1.Panel1.Height -5
- Form1.Label5.Top
- Forml.Label5.Height - 5;
for i:=1 to N_ANSWERS do
if answer[i].Caption <> ''
then h:=h-answer[i].Height-5;
// здесь определена максимально допустимая величина иллюстрации
// определить масштаб
if w>Form1.Image1.Picture.Width
then scaleX:=1
else scaleX:=w/Forml.Image1.Picture.Width;
if h>Forml.Image1.Picture.Height
then scaleY:=1
else scaleY:=h/Form1.Image1.Picture.Height;
if ScaleYOcaleX
then scale:=scaleY
else scale:=scaleX; // здесь масштаб определен
Form1.Image1.Top:=
Form1.Label5.Top+Forml.LabelS.Height+5;
Form1.Image1.Left:=Form1.Label5.Left;
Form1.Image1.Width:=
Round(Form1.Image1.Picture.Width*scale);
Form1.Image1.Height:=
Round(Form1.Image1.Picture.Height*scale)
Form1.Label5.Visible:=TRUE;
end;
// вывод вопроса на экран
Procedure VoprosToScr(var f:TextFile;
frm:TForm1;var vopros:integer),
var
i:integer; code:integer; s,buf:string;
ifn:string; // файл иллюстрации
begin
vopros:=vopros+1 ;
str(vopros:3,s);
frm. caption: ='Вопрос' + s;
// выведем текст вопроса
buf: = ";
repeat
readln(f, s) ;
if (s[l] <> '.') and (s[l] <> '\')
then buf:=buf+s+' ';
until (s[l] ='.'} or (s[l] = '\');
frm.Labels.caption:=buf;
if s[l] = '\'
then // к вопросу есть иллюстрация
begin
frm.Image1.Tag:=1; ifn:=copy(s,2,length(s));
try
frm.Image1.Picture.LoadFromFile(ifn); except
on E:EFOpenError do
frm.tag:=0; end //
try
end
else frm. Image1.Tag: =0;
// читаем варианты, ответов
for i:=1 to N_ANSWERS do begin
answer[i].caption:='';
answer[i].Width:=frm.ClientWidth-Form1.Label5.Left-5;
end; i:=l;
repeat
buf: = " ;
repeat // читаем текст варианта ответа
readln(f,s);
if (s[l]<>'.') and (s[1] <> ',')
then buf:=buf+s+' ';
until (s[1]=',')or(s[l]='.');
// прочитан альтернативный ответ
val (s[2],score[i],code);
answer[i].caption:=buf;
i:=i+l;
until s [1] = '.'; // здесь прочитана иллюстрация и альтернативные ответы
if Form1.Image1.Tag =1 // есть иллюстрация к вопросу?
then begin ScalePicture;
Forml.Image1.Visible:=TRUE;
end;
// вывод альтернативных ответов
i:=1;
while (answer[i].caption <> ") and (i <= N_ANSWERS) do
begin
if i = 1 then
if frm.Image1.Tag =1
then answer[1].top:=frm.Image1.Top+frm.Image1.Height+5
else answer[i].top:=frm.Label5.Top+frm.Label5.Height+5
else
answer [i] . top:=answer [i-1] .
top+ answer [i-1] . height+5;
selector[i] . top:=answer [i] .
top; selectorfi] ,visible:=TRUE;
answer [i] . visible : =TRUE; i:=i+l;
end;
end;
{$R *.DFM}
procedure TForml . FormActivate ( Sender : TOb j ect ) ;
begin
ResetForm ( Forml ) ;
if ParamCount = 0 then begin
Label3 . font . color : =clRed;
Label5. caption: = 'He задан файл вопросов теста.1;
Buttonl . caption : = ' Ok ' ; Buttonl.tag:=2;
Buttonl . Enabled : =TRUE
end else
begin
fn:=ParamStr (1) ;
assignf ile ( f , fn) ;
{$!-} reset (f) ;
if IOResult=0 then
begin
Inf <> (f, Label3) ;
GetLevel(f) ;
end;
summa:=0;
end;
end;
procedure TForm1. ButtonlClick (Sender: TObject)
begin
case Button1.tag of
0: begin
Button1.caption:='Дальше';
Buttonl.tag:=1;
Selector[N_ANSWERS+1].Checked:=TRUE; // вывод первого вопроса
Buttonl.Enabled:=False;
ResetForm(Forml);
VoprosToScr(f,Forml,vopros)
end;
1: begin // вывод остальных вопросов
summa:=summa+score[otv];
Selector[N_ANSWERS+1].Checked:=TRUE;
Button1.Enabled:=False; ResetForm(Form1);
if not eof(f)
then VoprosToScr(f,Forml,vopros) else
begin
closefile(f); Button1.caption:='Ok';
Forml.сарtiоn:='Результат';
Buttonl.tag:=2; Buttonl.Enabled:=TRUE;
Itog(summa,Form1);
end;
end;
2: begin // завершение работы
Form1.Close;
end;
end;
end;
// щелчок на кнопке выбора ответа
procedure TForml.SelectorClick(Sender: TObject);
var
i: integer;
begin
while selector[i].Checked = FALSE do
i:=i+l;
otv:=i;
Buttonl.enabled:=TRUE;
end;
end.
По сравнению с первым вариантом программа Тест, версия 2 обладает существенным преимуществом. Для ее модернизации, например для увеличения количества альтернативных ответов, достаточно изменить только описание именованной константы N_ANSWERS.
Вывод иллюстрации
Для вывода иллюстрации в форму добавлен компонент image, значок которого (рис. 15.3) находится на вкладке Additional палитры компонентов. В табл. 15.7 приведены свойства компонента image.
Рис.15.3. Значок компонента Image
Таблица 15.6. Свойства компонента image
| Свойство |
Определяет |
||
| Name |
Имя компонента |
||
| Picture |
Свойство, являющееся объектом типа Tbitmap. Определяет выводимую картинку |
||
| Left |
Расстояние от левого края формы до левой границы области картинки |
||
| Top |
Расстояние от верхней границы формы до верхней границы области картинки |
||
| Height |
Высоту картинки |
||
| Width |
Ширину картинки |
||
| Stretch | Признак автоматического сжатия или растяжения картинки таким образом, чтобы она была видна полностью в области, размер которой задан свойствами width и Height | ||
| AutoSize |
Признак автоматического изменения размера компонента в соответствии с реальным размером картинки. Если значение свойства AutoSize равно True, то при изменении значения свойства picture автоматически меняется размер области вывода иллюстрации так, чтобы была видна вся картинка. Если значение свойства AutoSize равно False, а размер картинки превышает размер области, то отображается только часть картинки |
||
Например, для разрабатываемого приложения инструкция вывода иллюстрации, находящейся в файле Isaak.bmp (изображение Исаакиевского собора), может быть такой:
Image1.Picture.LoadFromFile('isaak.bmp');
Очевидно, что размер области формы, которая может использоваться для вывода иллюстрации, зависит от длины (количества слов) вопроса, длины и количества альтернативных ответов. Чем длиннее вопрос и ответы, тем больше места в поле формы они занимают, и тем меньше места остается для иллюстрации.
При проектировании формы можно задать жесткие ограничения на размер областей, предназначенных для вопроса и альтернативных ответов, и жестко задать предельный размер иллюстрации. Однако можно поступить иначе. После прочтения из файла очередного вопроса вычислить, сколько места займут тексты вопроса и ответов и сколько места можно выделить для вывода иллюстрации (рис. 15.4).
Рис. 15.4. Вычисление размера области вывода иллюстрации
Если реальный размер иллюстрации превышает размер области, выделенной для ее вывода, то необходимо вычислить коэффициент масштабирования и установить максимально возможные, пропорциональные ширине и высоте иллюстрации, значения свойств width и Height области вывода иллюстрации.
Реальные размеры иллюстрации, загруженной в область image 1, можно получить из свойств Image1.Picture.Bitmap.Width И Image1.Picture.Bitmap.Height.
Загрузка файла теста
Передать имя файла теста программе тестирования можно через параметр командной строки путем настройки свойств значка, изображающего программу тестирования на рабочем столе или в папке.Например, для настройки программы тестирования, значок запуска которой находится на рабочем столе, на работу с файлом теста Peterb.txt необходимо щелкнуть правой кнопкой мыши на значке программы, из появившегося контекстного меню выбрать команду Свойства и в поле Объект, после имени файла программы (Testl.exe), ввести имя файла теста (Peterb.txt), заключив его в двойные кавычки (рис. 15.5).
Рис. 15.5. Настройка программы тестирования
Примечание
Текст, находящийся в поле Объект вкладки Ярлык диалогового окна Свойства, называется командной строкой.
Программа может получить параметр, указанный в командной строке запуска программы, как значение функции ParamStr^), где л — номер параметра. Количество параметров командной строки находится в глобальной переменной ParamCount. Для приведенного выше примера командной строки запуска программы тестирования значение переменной ParamCount равно 1, а функции ParamStr (1) — peterb.txt.
Ниже приведен фрагмент программы, обеспечивающий прием параметра из командной строки:
if ParamCount = 0 then begin
ShowMessage('Ошибка! Не задан файл вопросов теста.');
goto bye; // аварийное завершение программы
end;
FileName := ParamStr(1); // имя файла — параметр командной строки
При запуске программы, использующей параметры командной строки, из среды разработки параметры нужно ввести в поле Parameters диалогового окна Run Parameters (рис. 15.6), которое открывается в результате выбора из меню Run команды Parameters.
Рис.15.6. Диалоговое окно Run Parameters
Иллюстрированный самоучитель по Delphi 7 для начинаюших
Компонент программиста
Delphi предоставляет возможность программисту создать свой собственный компонент, поместить его на одну из вкладок палитры компонентов и использовать при разработке приложений точно так же, как и другие компоненты Delphi.Процесс создания компонента может быть представлен как последовательность следующих этапов:
1. Выбор базового класса.
2. Создание модуля компонента.
3. Тестирование компонента.
4. Добавление компонента в пакет компонентов.
Рассмотрим процесс создания компонента программиста на примере разработки компонента NkEdit, предназначенного для ввода и редактирования дробного числа.
Настройка палитры компонентов
Delphi позволяет менять порядок следования вкладок палитры компонентов, названия вкладок, а также порядок следования значков компонентов на вкладках. Настройка палитры компонентов выполняется в диалоговом окне Palette Properties, которое открывается выбором из меню Component команды Configure Palette (рис. 16.16).
Рис. 16.16. Диалоговое окно Palette Properties
Сначала в списке Pages необходимо выделить нужную вкладку палитры компонентов. Затем, если надо изменить порядок следования вкладок палитры компонентов, следует воспользоваться кнопками Move Up и Move Down и путем перемещения выбранного имени по списку Pages добиться нужного порядка следования вкладок.
Если надо изменить порядок следования значков компонентов на вкладке, то в списке Components следует выбрать нужный значок компонента и кнопками Move Up и Move Down переместить значок на новое место.
При необходимости изменить имя вкладки палитры следует в списке Pages выбрать имя нужной вкладки, нажать кнопку Rename и в поле Page name открывшегося диалогового окна Rename page (рис. 16.17) ввести новое имя.
Рис. 16.17. Диалоговое окно Rename page
Ошибки при установке компонента
Во время работы над новым компонентом наиболее частой ошибкой является попытка установить (переустановить) компонент, который уже находится в одном из пакетов (обычно такое желание возникает после внесения изменений в модуль компонента).В этом случае Delphi выводит сообщение: The package already contains unit named... (Пакет уже содержит модуль, который называется...) и процесс установки завершается. Для того чтобы преодолеть эту ошибочную ситуацию и установить компонент в нужный пакет или установить в пакет обновленную версию компонента, необходимо сначала удалить компонент из пакета, а затем установить его снова.
Ресурсы компонента
Файл ресурсов компонента можно создать при помощи утилиты Image Editor, которая запускается выбором из меню Tools команды Image Editor.Для того чтобы создать новый файл ресурса компонента, нужно из меню File выбрать команду New и из появившегося списка выбрать тип создаваемого файла — Component Resource File.
В результате открывается окно файла ресурсов Untitledl.dcr, а в меню диалогового окна Image Editor появляется новый пункт — Resource. Теперь нужно из меню Resource выбрать команду New/Bitmap и в открывшемся окне Bitmap Properties установить характеристики битового образа значка компонента: Size — 24x24 пиксела, Colors — 16.
В результате этих действий в создаваемый файл ресурсов компонента будет добавлен новый ресурс — битовый образ с именем Bitmap1 Двойной щелчок на имени ресурса (Bitmapl) раскрывает окно редактора битового образа, в котором можно нарисовать нужную картинку.
Изображение в окне графического редактора можно увеличить. Для этого необходимо выбрать команду Zoom In меню View.
Следует обратить внимание, что цвет правой нижней точки рисунка определяет "прозрачный" цвет. Элементы значка компонента, закрашенные этим цветом, на палитре компонентов Delphi не видны.
Перед тем, как сохранить файл ресурсов компонента, битовому образу надо присвоить имя. Имя должно совпадать с именем класса компонента. Чтобы задать имя битового образа, необходимо щелкнуть правой кнопкой мыши на имени битового образа (Bitmap1), выбрать в появившемся контекстном меню команду Rename и ввести новое имя.
Созданный файл ресурсов компонента нужно сохранить в том каталоге, в котором находится файл модуля компонента. Для этого надо из меню File выбрать команду Save.
Внимание!
Имя файла ресурсов компонента (Edit.dcr) должно совпадать с именем модуля компонента (Edit.pas), а имя битового образа (Edit) — с именем класса компонента (Edit).
Создание модуля компонента
Перед началом работы по созданию нового компонента нужно создать отдельный каталог для модуля и других файлов компонента. После этого можно приступить к созданию модуля компонента.Для того чтобы создать модуль компонента, необходимо из меню Component выбрать команду New Component и в поля открывшегося диалогового окна New Component (рис. 16.1) ввести информацию о создаваемом компоненте.

Рис. 16.1. Диалоговое окно New Component
Поле Ancestor type должно содержать базовый тип для создаваемого компонента. Базовый тип компонента можно задать непосредственным вводом имени типа или выбором из раскрывающегося списка. Для разрабатываемого компонента базовым компонентом является стандартный компонент Edit (поле ввода-редактирования). Поэтому базовым типом для типа разрабатываемого компонента является тип TEdit.
В поле Class Name необходимо ввести имя класса разрабатываемого компонента, например TNkEdit. Вспомните, что в Delphi имена типов должны начинаться буквой т.
В поле Palette Page нужно ввести имя вкладки палитры компонентов, на которую после создания компонента будет добавлен его значок. Название вкладки палитры компонентов можно выбрать из раскрывающегося списка. Если в поле Palette Page ввести имя еще не существующей вкладки палитры компонентов, то непосредственно перед добавлением компонента вкладка с указанным именем будет создана.
В поле Unit, file name находится автоматически сформированное имя файла модуля создаваемого компонента. Delphi присваивает модулю компонента имя, которое совпадает с именем типа компонента, но без буквы T. Щелкнув на кнопке с тремя точками, можно выбрать каталог, в котором должен быть сохранен модуль компонента.
После нажатия кнопки ОК к текущему проекту добавляется сформированный Delphi-модуль, представляющий собой заготовку (шаблон) модуля компонента. Текст этого модуля приведен в листинге 16.1.
Листинг 16.1. Шаблон модуля компонента
unit NkEdit; interface
uses
Windows, Messages, SysUtils, Classes, Controls, StdCtrls;
type
TEdit1 = class(TEdit)
private
{ Private declarations }
protected
{ Protected declarations }
public
{ Public declarations }
published
{ Published declarations }
end;
procedure Register;
implementation
procedure Register;
begin
RegisterComponents('Samples', [TNkEdit]);
end;
end.
В объявлении нового класса указан только тип родительского класса. В раздел реализации помещена процедура Register, которая используется во время установки созданного программистом компонента на указанную вкладку палитры компонентов Delphi для регистрации нового класса.
В сформированное Delphi объявление класса нового компонента нужно внести дополнения: объявить свойство, поле данных этого свойства, функцию доступа к полю данных, процедуру установки значения поля данных, конструктор и деструктор. Если на некоторые события компонент должен реагировать не так, как базовый, то в объявление класса нужно поместить описание соответствующих процедур обработки событий.
В листинге 16.2 приведен текст модуля компонента NkEdit после внесения всех необходимых изменений.
Листинг 16.2. Модуль компонента NkEdit
unit NkEdit;
interface
uses
Windows, Messages, SysUtils,
Classes, Graphics, Controls,
Forms, Dialogs, StdCtrls;
type
TNkEdit = class(TEdit)
private
FNumb: single; // число, находящееся в поле редактирования
// Это описание функции доступа
// и процедуры установки поля FNumb
function GetNumb: single;
procedure SetNumb(value:single);
protected
procedure KeyPress(var Key: Char);
override;
public
published
constructor Create(AOwner:TComponent);
override; property Numb : single
// свойство компонента
read GetNumb write SetNumb;
end;
procedure Register;
implementation
// процедура регистрации компонента
procedure Register;
begin
RegisterComponents('Samples',[TNkEdit]);
end;
// конструктор компонента
constructor TNkEdit.Create(AOwner:TComponent);
begin
// don't forget to call the ancestors' constructor
inherited Create(AOwner);
end;
// функция доступа к полю FNumb
function TNkEdit.GetNumb:single;
begin
try // поле Text может быть пустым Result:=StrToFloat(text); except
on EConvertError do begin
Result:=0; text: =' ' ;
end;
end;
end;
// процедура записи в поле FNumb
procedure TNkEdit.SetNumb(Value:single);
begin
FNumb:=Value;
Text:=FloatToStr(value);
end;
// процедура обработки события KeyPress
procedure TNkEdit.KeyPress(var key:char) ;
begin
case key of
'0'.. '9', #8, #13: ;
'-': if Length(text)<>0 then key:=#0;
else
if not ((key = DecimalSeparator) and
(Pos(DecimalSeparator,text)=0))
then key:= #0;
end;
inherited KeyPress(key);
// вызов процедуры обработки события
// OnKeyPress родительского класса
end;
end.
В описание класса TNkEdit добавлено объявление свойства Numb, которое представляет собой число, находящееся в поле редактирования. Для хранения Значения свойства Numb используется поле FNumb. Функция GetNumb необходима для доступа к полю FNumb, а процедура setNumb — для установки значения свойства.
Конструктор класса TNkEdit сначала вызывает конструктор родительского класса (TEdit), присваивает значение свойству Text, затем устанавливает значение свойства Numb.
Реакция компонента NkEdit на нажатие клавиши клавиатуры определяется процедурой обработки события TNkEdit.KeyPress, которая замещает соответствующую процедуру базового класса. В качестве параметра процедура TNkEdit.KeyPress получает код нажатой клавиши. Перед вызовом процедуры обработки события OnKeyPress родительского класса код нажатой клавиши проверяется на допустимость. Если нажата недопустимая для компонента NkEdit клавиша, то код символа заменяется на ноль. Допустимыми для компонента NkEdit являются цифровые клавиши, разделитель целой и дробной частей числа (в зависимости от настройки Windows: точка или запятая), "минус",
Здесь следует вспомнить, что в тексте программы дробная часть числовой константы отделяется от целой части точкой. Во время работы программы при вводе исходных данных пользователь должен использовать тот символ, который задан в настройке Windows. В качестве разделителя обычно применяют запятую (это для России стандартная настройка) или точку. Приведенная процедура обработки события OnKeyPress учитывает, что настройка Windows может меняться, и поэтому введенный пользователем символ сравнивается не с константой, а со значением глобальной переменной
DecimalSeparator, которая содержит символ-разделитель, используемый в Windows в данный момент.
После ввода текста модуля компонента модуль нужно откомпилировать и сохранить.
Тестирование компонента
После того как компонент будет добавлен в пакет, необходимо проверить поведение компонента во время разработки приложения, использующего этот компонент (работоспособность компонента была проверена раньше, когда он добавлялся в форму приложения динамически, во время работы программы).Можно считать, что компонент работает правильно, если во время разработки приложения удалось поместить этот компонент в форму разрабатываемого приложения и, используя окно Object Inspector, установить, значения свойств компонента, причем как новых, так и унаследованных от родительского класса.
Работоспособность компонента NkEdit можно проверить, использовав его, например, в приложении Поездка на дачу, вид формы которого приведен на рис. 16.9.
Рис. 16.9. Форма приложения Поездка на дачу (поля ввода-редактирования компонента NkEdit)
Внешне форма разрабатываемого приложения почти ничем не отличается от формы приложения Поездка на дачу, рассмотренного в гл. 6. Однако если выбранным компонентом будет поле ввода, то в окне Object Inspector указано, что текущим компонентом является компонент класса TNkEdit, a в списке свойств можно увидеть новое (по сравнению со списком свойств стандартного компонента Edit) свойство — Numb (рис. 16.10).
Рис. 16.10. Свойство компонента NkEdit отражено в окне Object Inspector
В листинге 16.4 приведен модуль приложения Поездка на дачу. Очевидно, что текст программы значительно меньше первоначального варианта, в котором для ввода данных использовался компонент Edit.
Листинг 16.4. Приложение "Поездка на дачу" тест компонента
unit fazenda ;
interface
uses
Windows, Messages, SysUtils,
Variants, Classes, Graphics, Controls,
Forms, Dialogs, StdCtrls,
NkEdit; // ссылка на модуль компонента
type
TForm1 = class(TForm)
NkEdit 1: TNkEdit; //расстояние
NkEdit2: TNkEdit; // цена литра бензина
NkEditS: TNkEdit; // потребление бензина на 100 км
CheckBox1: TCheckBox; // True — поездка туда и обратно
Button1: TButton; Label4: TLabel;
Label1: TLabel; Label2: TLabel;
Label3: TLabel;
// кнопка Вычислить
// поле вывода результата расчета
procedure ButtonlClick(Sender: TObject);
procedure NkEditlKeyPress
(Sender: TObject; var Key: Char);
procedure NkEdit2KeyPress
(Sender: TObject; var Key: Char);
procedure NkEditSKeyPress
(Sender: TObject; var Key: Char);
private
{ Private declarations }
public
{ Public declarations }
end;
var
Form1: TForm1;
implementation
{$R *.dfm}
// нажатие клавиши в поле Расстояние
procedure TForm1.NkEdit1KeyPress
(Sender: TObject; var Key: Char);
begin
if Key = Char(VK_RETURN)
then NkEdit2.SetFocus; // переместить курсор в поле Цена
end;
// нажатие клавиши в поле Цена
procedure TForm1.NkEdit2KeyPress
(Sender: TObject; var Key: Char);
begin
if Key = Char(VK_RETURN)
then NkEdit3.SetFocus;
// переместить курсор в поле Потребление
end;
// нажатие клавиши в поле Потребление
procedure TForm1.NkEdit3KeyPress
(Sender: TObject; var Key: Char);
begin
if Key = Char(VK_RETURN)
then Buttonl.SetFocus; //
// сделать активной кнопку Вычислить
end;
// щелчок на кнопке Вычислить
procedure TForml.ButtonlClick(Sender: TObject);
var
rast : real; // расстояние
cena : real; // цена
potr : real; // потребление на 100 км
summ : real; // сумма
mes: string; begin
rast := StrToFloat(NkEdit1.Text);
cena := StrToFloat(NkEdit2.Text);
potr := StrToFloat(NkEdit3.Text) ;
summ := rast / 100 * potr * cena;
if CheckBoxl.Checked then sunnm := summ * 2;
mes := 'Поездка на дачу';
if CheckBoxl.Checked then mes := mes + ' и обратно';
mes := mes + 'обойдется в '
+ FloatToStrF(summ,ffGeneral,4,2) + ' руб.';
Label4.Caption := mes;
end;
end.
Тестирование модуля компонента
Перед добавлением нового компонента в палитру компонентов необходимо всесторонне его проверить. Для этого надо создать приложение, использующее компонент и убедиться, что компонент работает так, как надо.Во время создания формы приложения нельзя добавить в форму компонент, значка которого нет в палитре компонентов. Однако такой компонент может быть добавлен в форму динамически, т. е. во время работы приложения.
Создается тестовое приложение обычным образом: сначала создается форма приложения, а затем — модуль приложения.
Вид формы приложения тестирования компонента NkEdit- приведен на рис. 16.2.
Рис. 16.2. Форма приложения Тест компонента NkEdit
Форма содержит две метки и командную кнопку. Первая метка предназначена для вывода информационного сообщения, вторая метка (на рисунке она выделена) используется для вывода числа, введенного в поле редактирования. Самого поля редактирования компонента NkEdit в форме нет. Этот компонент будет создан динамически во время работы программы, но для него оставлено место над полем метки.
После создания формы в модуль приложения, автоматически сформированный Delphi, необходимо внести следующие дополнения:
1. В список используемых модулей (раздел uses) добавить имя модуля тестируемого компонента (NkEdit).
2. В раздел объявления переменных (var) добавить инструкцию объявления компонента. Здесь следует вспомнить, что компонент является объектом, поэтому объявление компонента в разделе переменных не обеспечивает создание компонента, а только генерирует указатель на компонент, следовательно необходима инструкция вызова конструктора объекта, которая действительно создает компонент (объект).
3. Для формы приложения создать процедуру обработки события oncreate, которая вызовом конструктора тестируемого компонента создаст компонент и установит значения его свойств.
В листинге 16.3 приведен модуль приложения тестирования компонента NkEdit.
Листинг 16.3. Тест компонента NkEdit
unit tstNkEdit_; interface
uses
Windows, Messages, SysUtils,
Variants, Classes, Graphics,
Controls,Forms, Dialogs, StdCtrls,
NkEdit; // ссылка на модуль компонента
type
TForm1 = class(TForm)
Label1: TLabel;
Label2: TLabel;
Buttonl: TButton;
procedure FormCreate(Sender: TObject);
procedure ButtonlClick(Sender: TObject);
private
{ Private declarations }
public
{ Public declarations }
end;
var
Form1: TForm1;
myEdit: TnkEdit; // компонент NkEdit
implementation
{$R *.dfm)
procedure TForm1.FormCreate(Sender: TObject);
begin
// создадим компонент и поместим его на форму
myEdit := TNkEdit.Create(self);
myEdit.Parent := self;
myEdit.Left := 8;
myEdit.Top := 64;
end;
procedure TForm1.ButtonlClick(Sender: TObject);
begin
label2. Caption := FloatToStr (myEdit .Numb) ;
end;
end.
Тестируемый компонент создается процедурой обработки события Formcre-ate (Создание формы) посредством вызова конструктора компонента, которому в качестве параметра передается значение self, показывающее, что владельцем компонента является форма приложения.
После создания компонента обязательно должен быть выполнен важный шаг: свойству Parent необходимо присвоить значение. В данном случае тестируемый компонент находится в форме приложения, поэтому свойству Parent присваивается значение self.
На рис. 16.3 приведено окно программы Тест компонента NkEdit во время ее работы, после ввода числа в поле редактирования и щелчка на кнопке Тест.
Рис. 16.3. Тестирование компонента. Поле ввода — компонент NkEdit
Установка компонента
Для того чтобы значок компонента появился в палитре компонентов, компонент должен быть добавлен в один из пакетов (Packages) компонентовDelphi. Пакет компонентов — это файл с расширением dpk (Delphi Package File). Например, компоненты, созданные программистом, находятся в пакете Dclusr70.dpk.
Во время добавления компонента в пакет Delphi использует модуль компонента и файл ресурсов компонента, в котором должен находиться битовый образ значка компонента. Имя файла ресурсов компонента должно обязательно совпадать с именем файла модуля компонента. Файл ресурсов имеет расширение dcr (Dynamic Component Resource). Битовый образ, находящийся внутри файла ресурсов, должен иметь имя, совпадающее с именем класса компонента.
Установка
После создания файла ресурсов компонента, в котором находится битовый образ значка компонента, можно приступить к установке компонента. Для этого надо из меню Component выбрать команду Install Component и заполнить поля открывшегося окна Install Component (рис. 16.5).

Рис. 16.4. Диалоговое окно Install Component
В поле Unit file name нужно ввести имя файла модуля. Для этого удобно воспользоваться кнопкой Browse.
Поле Search path (Путь поиска) должно содержать разделенные точкой с запятой имена каталогов, в которых Delphi во время установки компонента будет искать необходимые файлы, в частности файл ресурсов компонента. Если имя файла модуля было введено в поле Unit file name выбором файла из списка, полученного при помощи кнопки Browse, то Delphi автоматически добавляет в поле Search path имена необходимых каталогов.
Примечание
Файл ресурса компонента должен находиться в одном из каталогов, перечисленных в поле Search path. Если его там нет, то компоненту будет назначен значок его родительского класса.
Поле Package file name должно содержать имя пакета, в который будет установлен компонент. По умолчанию компоненты, создаваемые программистом, добавляются в пакет Dclusr70.dpk.
Поле Package description содержит название пакета. Для пакета Dclusr70.dpk
ЭТО текст: Borland User's Components.
После заполнения перечисленных полей и нажатия кнопки ОК начинается процесс установки. Сначала на экране появляется окно Confirm (рис. 16.5), в котором Delphi просит подтвердить обновление пакета.
Рис. 16.5. Запрос подтверждения обновления пакета в процессе установки компонента
После нажатия кнопки Yes процесс установки продолжается. Если он завершается успешно, то на экране появляется информационное сообщение (рис. 16.6) о том, что в результате обновления пакета палитра компонентов обновлена, т. е. в нее добавлен значок компонента, и новый компонент зарегистрирован.
Рис. 16.6. Сообщение о неуспешной установке компонента
После установки компонента в пакет открывается диалоговое окно Package (Редактор пакета компонентов) (рис. 16.70), в котором перечислены компоненты, находящиеся в пакете.

Рис. 16.7. Окно редактора пакета компонентов
На этом процесс установки компонента заканчивается. В результате на вкладке палитры компонентов, имя которой было задано при создании модуля компонента, появляется значок установленного компонента (рис. 16.8).
Рис. 16.8. Вкладка Samples после установки компонента NkEdit
Выбор базового класса
Приступая к разработке нового компонента, следует четко сформулировать назначение компонента. Затем необходимо определить, какой из компонентов Delphi наиболее близок по своему назначению, виду и функциональным возможностям к компоненту, который разрабатывается. Именно этот компонент следует выбрать в качестве базового.Иллюстрированный самоучитель по Delphi 7 для начинаюших
Базы данных
С точки зрения пользователя, база данных — это программа, которая обеспечивает работу с информацией. При запуске такой программы на экране, как правило, появляется таблица, просматривая которую пользователь может найти интересующие его сведения. Если система позволяет, то он может внести изменения в базу данных: добавить новую информацию или удалить ненужную.С точки зрения программиста, база данных — это набор файлов, содержащих информацию. Разрабатывая базу данных для пользователя, программист создает программу, которая обеспечивает работу с файлами данных.
В настоящее время существует достаточно большое количество программных систем, позволяющих создавать и использовать локальные (dBASE, FoxPro, Access, Paradox) и удаленные (Interbase, Oracle, Sysbase, Infomix, Microsoft SQL Server) базы данных.
В состав Delphi входят компоненты, позволяющие создавать программы работы с файлами данных, созданными различными системами: от dBASE до Infomix и Oracle. Delphi также позволяет программисту, используя утилиту Borland Database Desktop, создавать файлы баз данных в различных форматах.
Динамически создаваемые псевдонимы
Использование псевдонима для доступа к базе данных обеспечивает независимость программы от размещения данных в системе, позволяет размещать программу работы с данными и базу данных на разных дисках компьютера, в том числе и на сетевом. Вместе с тем, для простых баз данных типичным решением является размещение базы данных в отдельном подкаталоге того каталога, в котором находится программа работы с базой данных. Таким образом, программа работы с базой данных всегда "знает", где находятся данные. При таком подходе можно отказаться от создания псевдонима при помощи BDE Administrator и возложить задачу создания псевдонима на программу работы с базой данных. Причем, псевдоним будет создаваться автоматически во время запуска программы и уничтожаться во время завершения ее работы. Очевидно, что такой подход облегчает администрирование базы данных.В качестве иллюстрации сказанного в листинге 17.3 приведен вариант программы работы с базой данных "Школа", которая для доступа к базе данных использует динамически создаваемый псевдоним.
Листинг 17.3. База данных "Школа" (псевдоним БД создается динамически)
unit school3_;
interface
uses
Windows, Messages, SysUtils, Classes, Graphics, Controls, Forms,
Dialogs, Grids, DBGrids, Db, DBTables, ExtCtrls, DBCtrls, StdCtrls;
type
TForm1 = class(TForm)
Table1: TTable; // таблица (вся база данных)
Query1: TQuery; // запрос (записи БД, удовлетворяющие критерию выбора)
DataSource1: TDataSource; // источник данных - таблица или запрос
DBGrid1: TDBGrid; // таблица для отображения БД или результата выполнения запроса
DBNavigator1: TDBNavigator;
DBText1: TDBText;
Button1: TButton; // кнопка запрос
Button2: TButton; // кнопка Все записи
procedure Button1Click(Sender: TObject);
procedure Button2Click(Sender: TObject);
procedure FormActivate(Sender: TObject);
private
{ Private declarations }
public
{ Public declarations }
end;
var
Form1: TForm1;
implementation
{$R *.DFM}
// щелчок на кнопке Запрос
procedure TForm1.Button1Click(Sender: TObject);
var
fam: string[30];
begin
fam:=InputBox('Выборка информации из БД',
'Укажите фамилию и щелкните на OK.', '');
if fam <> '' // пользователь ввел фамилию
then
begin
with form1.Query1 do begin
Close; // закрыть файл-результат выполнения предыдущего запроса
SQL.Clear; // удалить текст предыдущего запроса
// записываем новый запрос в свойство SQL
SQL.Add('SELECT Fam, Name, Class');
SQL.Add('FROM ":Школа:school.db"');
SQL.Add('WHERE');
SQL.Add('(Fam = "'+ fam + '")');
SQL.Add('ORDER BY Name, Fam');
Open; // активизируем выполнение запроса
end;
if Query1.RecordCount <> 0 then
DataSource1.DataSet:=Query1 // отобразить рез-т выполнения запроса
else begin
ShowMessage('В БД нет записей, удовлетворяющих критерию запроса.');
DataSource1.DataSet:=Table1;
end;
end;
end;
// щелчок на кнопке Все записи
procedure TForm1.Button2Click(Sender: TObject);
begin
DataSource1.DataSet:=Table1; // источник данных - таблица
end;
// активизация формы
procedure TForm1.FormActivate(Sender: TObject);
begin
with Session do
begin
ConfigMode := cmSession;
try
{ Если файл данных находиться в том же каталоге,
что и выполняемый файл программы, то в программе
путь к файлу данных может быть получен из командной
строки при помощи функции ExtractFilePath(ParamStr(0)).
В приведенном примере файл данных находиться в подкаталоге
DATA каталога программы. }
// создадим временный псевдоним для базы данны
AddStandardAlias( 'Школа',
ExtractFilePath(ParamStr(0))+'DATA\',
'PARADOX');
Table1.Active:=True; // откроем базу данных
finally
ConfigMode := cmAll;
end;
end;
end;
end.
В рассматриваемом варианте программы предполагается, что база данных содержится в подкаталоге DATA того каталога, в котором находится выполняемый файл программы. Создает псевдоним процедура TForm1.FormActivate. Непосредственное создание псевдонима выполняет процедура AddstandardAlias, которой в качестве параметра передается имя псевдонима и соответствующее ему имя каталога. Так как во время разработки программы нельзя знать, в каком каталоге будет размещена программа работы с базой данных и, следовательно, подкаталог базы данных -DATA, имя каталога определяется во время работы программы путем обращения к функциям ParamStr(0) и ExtractFilePatch. Значение первой -полное имя выполняемого файла программы, второй — путь к этому файлу. Таким образом, процедуре AddstandardAiias передается полное имя каталога базы данных.
Доступ к базе данных (таблице)
Доступ к базе данных обеспечивают компоненты Database, Table, Query и DataSource, значки которых находятся на вкладках Data Access и BDE палитры компонентов (рис. 17.6).

Рис. 17.6. Компоненты вкладок Data Access и BDE обеспечивают доступ к данным
Компонент Database представляет базу данных как единое целое, т. е. совокупность таблиц, а компонент Table — одну из таблиц базы данных. Компонент DataSource (источник данных) обеспечивает связь компонента отображения-редактирования данных (например, компонента DBGrid) и источника данных, в качестве которого может выступать таблица (компонент Tаblе) или результат выполнения SQL-запроса к таблице (компонент SQL). Компонент DataSource позволяет оперативно выбирать источник данных, использовать один и тот же компонент, например, DBGrid для отображения данных из таблицы или результата выполнения SQL-запроса к этой таблице. Механизм взаимодействия компонентов отображения-редактирования данных с данными через компонент DataSource иллюстрирует рис. 17.7.
Рис. 17.7. Взаимодействие компонентов отображения и доступа к данным
В простейшем случае, когда база данных представляет собой одну-единственную таблицу, приложение работы с базой данных должно содержать один компонент Table и один компонент DataSource.
В табл. 17.5 перечислены свойства компонента Table, а в табл. 17.6 — свойства компонента DataSource. Свойства перечислены в том порядке, в котором следует устанавливать их значения после добавления компонентов в форму приложения.
Таблица 17.5. Свойства компонента Table
| Свойство |
Определяет |
||
| Name Database NameTable Name Table Type Active |
Имя компонента. Используется для доступа к свойствам компонента Имя базы данных, частью которой является таблица (файл данных), для доступа к которой используется компонент. В качестве значения свойства следует использовать псевдоним базы данных Имя файла данных (таблицы данных), для доступа к которому используется компонент Тип таблицы. Таблица может быть набором данных в формате Paradox ("Paradox), dBase (ttDBase), FoxPro ("FoxPro) или представлять собой форматированный текстовый файл (ttASCII). Признак активизации файла данных (таблицы). В результате присваивания свойству значения True происходит открытие файла таблицы |
||
Таблица 17.6. Свойства компонента DataSource
| Свойство |
Определяет |
||
| Name |
Имя компонента. Используется для доступа к свойствам компонента |
||
| DataSet |
Имя компонента, представляющего собой входные данные |
||
В табл. 17.7 и 17.8 приведены значения свойств компонентов Table и DataSource для разрабатываемого приложения.
Таблица 17.7. Значения свойств компонента Table
| Свойство |
Значение |
||
| Name |
Table1 |
||
| DatabaseName |
Peterburg |
||
| TableName |
monuments . db |
||
| Active |
True |
||
| Свойство |
Значение |
||
| Name DataSet |
DataSourcel Table1 |
||
Классификация баз данных
В зависимости от расположения программы, использующей данные, и самих данных, а также способа разделения данных между несколькими пользователями различают локальные и удаленные базы данных.Модель базы данных в Delphi
Каждая таблица физически хранится в отдельном файле. Однако отождествлять базу данных и таблицу нельзя, так как довольно часто поля одной записи распределены по нескольким таблицам и, следовательно, находятся в разных файлах.В простейшем случае источником информации для программы, работающей с базой данных, может быть вся таблица. Однако, как правило, пользователя интересует не вся информация, находящаяся в базе данных, а только какая-то ее часть. Он выбирает и просматривает только некоторые, удовлетворяющие его запросу записи. Поэтому в модель базы данных помимо таблицы, представляющей собой всю базу данных, было введено понятие запроса, являющегося выборкой, т. е. группой записей базы данных.
Программа управления базой данных
Процесс создания программы управления базой данных рассмотрим на примере создания базы данных "Архитектурные памятники Санкт-Петербурга".Перед тем как приступить непосредственно к разработке приложения управления базой данных, необходимо, используя утилиту Database Desktop, создать файл данных (таблицу) и добавить в нее несколько записей. В табл. 17.3 перечислены поля таблицы monuments (monuments — монументы, памятники). В таблицу monuments можно внести информацию о памятниках Санкт-Петербурга (табл. 17.4).
Таблица 17.3. Поля таблицы monuments
| Поле |
Тип |
Размер |
Содержание |
||
| Monument |
A |
60 |
Название архитектурного памятника |
||
| Architect |
A |
40 |
Имя архитектора |
||
| Note |
A |
255 |
Краткая историческая справка |
||
| Photo |
A |
12 |
Имя файла иллюстрации |
||
| Памятник |
Архитектор |
Историческая справка |
Иллюстрация |
||
| Адмиралтейство |
А. Д. Захаров |
Здание Адмиралтейства таким, как оно выглядит сейчас, стало после перестройки в 1806—1823 годах. Автор проекта — гениальный русский зодчий А. Д. Захаров. Высота шпиля: 72 метра |
admiral.bmp |
||
| Александровская колонна |
Огюст Монферран |
Памятник победы России над войсками Наполеона в Отечественной войне 1812 года. Открыта 30 августа 1 834 года. Высота: 47,5 метра; вес гранитного ствола: 600 тонн |
aleks.bmp |
||
| Зимний дворец |
Ф. Б. Растрелли |
Зимний дворец много раз менял свой облик. Последний раз он перестраивался по проекту Растрелли. Строительство дворца продолжалось более семи лет (1754— 1 762 годы) |
herm.bmp |
||
| Памятник |
Архитектор |
Историческая справка |
Иллюстрация |
||
| Исаакиевский собор |
Огюст Монферран |
Исаакиевский собор, четвертый по счету, стали возводить в 1818 году. Строился собор 40 лет и был окончен в 1 858 году. Автор проекта— Огюст Монферран |
isaak.bmp |
||
| Ростральные |
Тома де Томон |
32-метровые ростральные ко- |
rostr.bmp |
||
| колонны |
|
лонны, органично вошедшие в архитектурный ансамбль Стрелки Васильевского острова, были сооружены в 1810 году. Они напоминают о существовавшем в древнем Риме обычае: украшать триумфальные колонны рострами захваченных кораблей |
|
||
На прилагаемой к книге дискете есть файлы, содержащие изображения исторических памятников Санкт-Петербурга.
Теперь можно приступить к разработке приложения. Методика разработки приложения работы с базой данных ничем не отличается от методики создания обычной программы: к форме добавляются необходимые компоненты, устанавливаются значения свойств компонентов, разрабатываются необходимые процедуры обработки событий.
Приложение работы с базой данных должно содержать компоненты, обеспечивающие доступ к данным, возможность просмотра и редактирования содержимого полей. Компоненты доступа к данным находятся на вкладке Data Access палитры компонентов, а компоненты отображения данных — на вкладке Data Controls.
Просмотр базы данных
Пользователь может просматривать базу данных в режиме формы или в режиме таблицы. В режиме формы можно видеть только одну запись, а в режиме таблицы -- несколько записей одновременно. Довольно часто эти два режима комбинируют. Краткая информация (содержимое некоторых ключевых полей) выводится в табличной форме, а при необходимости видеть содержимое всех полей записи выполняется переключение в режим формы.Компоненты, обеспечивающие просмотр и редактирование содержимого полей базы данных, находятся на вкладке Data Controls (рис. 17.8).
Рис. 17.8. Компоненты просмотра и редактирования полей базы данных
Псевдоним базы данных
Разрабатывая программу работы с базой данных, программист не может знать, на каком диске и в каком каталоге будут находиться файлы базы данных во время ее использования. Например, пользователь может поместить базу данных в один из каталогов дисков С:, D: или на сетевой диск. Поэтому возникает проблема передачи в программу информации о месте нахождения файлов базы данных.В Delphi проблема передачи в программу информации о месте нахождения файлов базы данных решается путем использования псевдонима базы данных. Псевдоним (Alias) — это короткое имя, поставленное в соответствие реальному, полному имени каталога базы данных. Например, псевдонимом каталога C:\data\spetersburg может быть имя Peterburg. Программа работы с базой данных для доступа к данным использует не реальное имя, а псевдоним.
Для доступа к информации программа, обеспечивающая работу с базой данных, подключает библиотеку Borland Database Engine (BDE), которая, в свою очередь, использует конфигурационный файл, содержащий информацию о всех зарегистрированных в системе псевдонимах.
Псевдоним базы данных может быть создан (зарегистрирован) при помощи утилиты BDE Administrator. Эта же утилита позволяет изменить каталог, связанный с псевдонимом.
Режим формы
Для того чтобы обеспечить просмотр базы данных в режиме формы, в форму приложения нужно добавить компоненты, обеспечивающие просмотр и, если нужно, редактирование содержимого полей записи, причем по одному компоненту для каждого поля.Компонент DBText позволяет только просматривать содержимое поля, а компоненты DBEdit и DBMеmо — просматривать и редактировать. В табл. 17.9 перечислены некоторые свойства этих компонентов. Свойства перечислены в том порядке, в котором следует устанавливать их значения после добавления в форму приложения.
Таблица 17.9. Свойства компонентов DBText, DBEdit и DBMеmо
| Свойство |
Определяет |
||
| Name DataSource DataField |
Имя компонента. Используется для доступа к свойствам компонента Компонент-источник данных Поле базы данных, для отображения или редактирования которого используется компонент |
||
Рис. 17.9. Форма приложения Архитектурные памятники Санкт-Петербурга
Создается форма следующим образом. Сначала в пустую форму надо добавить компоненты Tаblе и Datasource и установить значения их свойств (табл. 17.10). Значения свойств следует устанавливать в том порядке, в котором они следуют в таблице.
Таблица 17.10. Значения свойств компонентов Tablel И DataSourcel
| Свойство |
Значение |
Комментарий |
||
| Tablel . DatabaseName |
Peterburg |
Псевдоним базы данных (создается утилитой BDE Administrator) |
||
| Tablel . TableName |
monuments . db |
Таблица базы данных (создается утилитой Database Desktop) |
||
| Tablel. Active |
True |
|
||
| DataSource1 . Dataset |
Tablel |
|
||
компонент овмето — для просмотра и редактирования поля Note. Значения свойств компонентов просмотра-редактирования полей базы данных приведены в табл. 17.11.
Таблица 17.11. Значения свойств компонентов DBEdit1 -DBEdit3 и DBMemo1
| Свойство |
Компонент |
|||||
| DBEdit1 |
DBEdit2 |
DBEdit3 |
DBMemo1 |
|||
| DataSource |
DataSource1 |
DataSource1 |
DataSource1 |
DataSource1 |
||
| DataFieid |
Monument |
Architect |
Photo |
Note |
||
Кроме компонентов просмотра-редактирования полей базы данных, в форму нужно добавить компонент image, который используется для просмотра иллюстраций, и четыре компонента Label для вывода пояснительного текста. свойству Visible компонентов Image1, Label4 и DBEdit3 следует присвоить значение False.
Теперь, если откомпилировать и запустить программу, на экране появится форма, в полях которой будет находиться содержимое первой записи файла данных.
Для того чтобы иметь возможность просматривать другие записи файла данных, в форму приложения нужно добавить компонент DBNavigator, значок которого находится на вкладке Data Controls (рис. 17.10). Компонент DBNavigator (рис. 17.11) представляет собой набор кнопок, при щелчках на которых во время работы программы происходит перемещение указателя текущей записи к следующей, предыдущей, первой или последней записи базы данных, а также добавление к файлу данных новой записи, удаление текущей записи.
Рис. 17.10. Значок компонента DBNavigator находится на вкладке Data Controls
Рис. 17.11. Компонент DBNavigator
Табл. 17.12 содержит описания действий, которые выполняются в результате щелчка на соответствующей кнопке компонента DBNavigator.
Свойства компонента DBNavigator перечислены в табл. 17.13.
Таблица 17.12. Кнопки компонента DBNavigator
| Кнопка |
Обозначение |
Действие |
|||
![]() |
К первой |
nbFirst |
Указатель текущей записи перемещается к первой записи файла данных |
||
![]() |
К предыдущей |
nbPrior |
Указатель текущей записи перемещается к предыдущей записи файла данных |
||
![]() |
К следующей |
nbNext |
Указатель текущей записи перемещается к следующей записи файла данных |
||
![]() |
К последней |
nbLast |
Указатель текущей записи перемещается к последней записи файла данных |
||
![]() |
Добавить |
nblnsert |
В файл данных добавляется новая запись |
||
![]() |
Удалить |
nbDelete |
Удаляется текущая запись файла данных |
||
![]() |
Редактирование |
nbEdit |
Устанавливает режим редактирования текущей записи |
||
![]() |
Сохранить |
nbPost |
Изменения, внесенные в текущую запись, записываются в файл данных |
||
![]() |
Отменить |
Cancel |
Отменяет внесенные в текущую запись изменения |
||
![]() |
Обновить |
nbRefresh |
Записывает внесенные изменения в файл |
||
| Свойство |
Определяет |
||
| VisibleButton3 | Видимые командные кнопки | ||
| Name DataSource |
Имя компонента. Используется для доступа к свойствам компонента Имя компонента, являющегося источником данных. В качестве источника данных может выступать база данных (компонент Database), таблица (компонент Table) или результат выполнения запроса (компонент Query) |
||
На рис. 17.12 приведен вид формы приложения Архитектурные памятники Санкт-Петербурга после добавления компонента DBNavigator. Свойству DataSource компонента DBNavigator1 следует присвоить значение Table1.
Рис. 17.12. Окончательный вид формы приложения Архитектурные памятники Санкт-Петербурга
В принципе, после добавления в форму компонента DBNavigator простейшая программа управления базой данных готова. Эта программа обеспечивает просмотр, редактирование, добавление новых и удаление ненужных записей.
Теперь рассмотрим, что надо сделать, чтобы в поле imagei появилось изображение памятника, информация о котором выведена в форме. Разрабатываемое приложение предполагает, что изображения (фотографии) архитектурных памятников находятся в файлах в том же каталоге, что и таблица базы данных. Во время добавления информации в базу данных пользователь вводит в поле Photo имя файла фотографии, а во время просмотра фотография автоматически появляется в поле image 1.
В листинге 17.1 приведен текст модуля программы Архитектурные памятники Санкт-Петербурга.
Листинг 17.1. База данных "Архитектурные памятники Санкт-Петербурга"
unit peter_;
interface
uses
Windows, Messages, SysUtils,
Classes, Graphics, Controls, Forms,
Dialogs, ExtCtrls, StdCtrls,
DBCtrls, Mask, Db, DBTables,
jpeg; // чтобы можно было выводить JPG-иллюстрации;
type
TForml = class(TForm)
Tablel: TTable; . // база данных — таблица
DataSourcel: TDataSource; // источник данных для полей
// редактирования-просмотра
Label1: TLabel;
Label2: TLabel;
Label3: TLabel;
DBEditl: TDBEdit;
DBEdit2: TDBEdit;
DBMemo1: TDBMemo;
Image1: ТImage;
DBEdit3: TDBEdit;
DBNavigatorl: TDBNavigator;
Label4: TLabel;
procedure TablelAfterScroll(DataSet: TDataSet);
procedure DBEdit3KeyPress(Sender: TObject; var Key: Char);
procedure DBNavigatorlClick(Sender: TObject; Button: TNavigateBtn)
procedure TablelBeforeOpen(DataSet: TDataSet);
private
{ Private declarations }
public
{ Public declarations }
end;
var
Forml: TForml;
BmpPath: string; // Путь к файлам иллюстраций. Иллюстрации
// находятся в подкаталоге Data каталога программы.
implementation
($R *.DFM}
// выводит фотографию в поле Imagel
procedure ShowFoto(foto: string);
begin
try
Forml.Imagel.Picture.LoadFromFile(BmpPath+foto);
Forml.Imagel.Visible:=True;
except
on EFOpenError do
begin
MessageDlg('Файл иллюстрации '+foto+' не найден.',
mtlnformation, [mbOk], 0) ;
end;
end;
end;
// переход к другой записи (следующей, предыдущей,
// первой или последней)
procedure TForm1.TablelAfterScroll(DataSet: TDataSet);
begin.
if form1.DBEdit3.Visible then
begin
form1.DBEditS.Visible := False;
form1.Label4.Visible:=False;
end;
if Forml.DBEditS.Text <> "
then ShowFoto(Form1.DBEditS.Text)
else form1.Imagel.Visible:=False;
end;
// нажатие клавиши в поле Фото
procedure TForml.DBEdit3KeyPress(Sender: TObject; var Key: Char);
begin
if (key = #13) then
if Forml.DBEdit3.Text <>''
then ShowFoto(Forml.DBEdit3.Text) // показать иллюстрацию
else forml,Imagel.Visible:=False;
end;
// щелчок на компоненте Навигатор
procedure TForml.DBNavigatorlClick(Sender: TObject; Button:
TNavigateBtn);
begin
case Button of
nblnsert: begin
Imagel.Visible:=False;// скрыть область вывода иллюстрации
DBEdit3.Visible:=True; // показать поле Фото
Label4.Visible:=True; // показать метку Фото
end;
nbEdit: begin // редактирование записи
DBEdit3.Visible:=True; // показать поле Фото
Label4.Visible:=True; // показать метку Фото
end;
end;
end;
// перед открытием таблицы
procedure TForml.TablelBeforeOpen(DataSet: TDataSet);
begin
BmpPath:=ExtractFilePath(ParamStr(0))+'data\';
end;
end.
end.
Вызов процедуры вывода фотографии (showFoto) во время просмотра базы данных выполняет процедура TForm1.Table1AfterScroll, которая обеспечивает обработку события AfterScrool для компонента Table1. Событие AfterScrool происходит всякий раз после перехода к другой (следующей, предыдущей, первой, последней) записи таблицы как результат щелчка пользователя на соответствующей кнопке компонента DBNavigator. Процедура TForml.Table1AfterScroll анализирует содержимое поля (photo) Form1.DBEdit3.Text и, если оно не пустое, что свидетельствует о наличии ссылки на файл фотографии, выводит иллюстрацию.
При просмотре базы данных поле имени файла иллюстрации (DBEdits) и его заголовок (Label4) на форме не отображаются. Если пользователь нажимает одну из кнопок компонента DBNavigator, то как результат обработки события onclick вызывается процедура TForm1.DBNavigatorlciick, которая при щелчке кнопки Добавить или Редактировать делает доступным поле DBEdits, тем самым позволяя пользователю ввести или изменить имя файла иллюстрации.
Процедура TForm1.DBEdit3KeyPress обрабатывает событие OnKeyPress для компонента DBEdits. Если пользователь ввел в поле Edits (photo) имя файла иллюстрации и нажал клавишу
Режим таблицы
Программа работы с базой данных "Архитектурные памятники Санкт-Петербурга" выводит информацию в режиме формы, в каждый момент времени пользователь может видеть только одну запись. Такой режим работы с базой данных не всегда удобен. Если необходимо видеть одновременно несколько записей базы данных, то нужно обеспечить просмотр данных в режиме таблицы.Процесс создания приложения, обеспечивающего просмотр базы данных в режиме таблицы, рассмотрим на примере программы работы с базой данных "Школа".
Пусть база данных "Школа" (псевдоним школа), представляет собой таблицу, которая находится в файле School.db. Записи таблицы school состоят из полей: Name (Имя), Fam (Фамилия), class (Класс), Adr (Адрес) и N (Личный номер). Поля Name, Fam, class и Adr являются полями символьного типа (тип А), а поле N — числовое, с автоувеличением.
Примечание
Псевдоним Школа следует создать при помощи BDE Administrator, а таблицу (файл school.db) — при помощи Database Desktop.
Сначала в форму разрабатываемого приложения нужно добавить компоненты Table и DataSource, которые обеспечивают доступ к файлу данных, и установить значения их свойств (табл. 17.14).
Таблица 17.14. Значения свойств компонентов Table1 и DataSource1
| Свойство |
Значение |
||
| Tablel . DatabaseName Tablel . TableName Tablel. Active DataSourcel . Dataset |
Школа school . db True Tablel |
||

Рис. 17.13. Значек компонента DBGrid
Рис. 17.14. Форма приложения после добавления компонента DBGrid
Компонент DBGrid обеспечивает представление базы данных в виде таблицы. Свойства компонента DBGridl определяют вид таблицы и действия, которые могут быть выполнены над данными во время работы программы. В табл. 17.15 перечислены некоторые свойства компонента DBGrid.
Таблица 17.15. Свойства компонента DBGrid
| Свойство |
Определяет |
||
| Name |
Имя компонента |
||
| DataSource |
Источник отображаемых в таблице данных |
||
| Columns |
Отображаемую в таблице информацию |
||
| Options . dgTitles |
Разрешает вывод строки заголовка столбцов |
||
| Options . dgIndicator |
Разрешает вывод колонки индикатора. Во время работы с базой данных текущая запись помечается в колонке индикатора треугольником, новая запись — звездочкой, редактируемая — специальным значком |
||
| Options . dgColumnResize |
Разрешает менять во время работы программы ширину колонок таблицы |
||
| Options . dgColLines |
Разрешает выводить линии, разделяющие колонки таблицы |
||
| Options . dgRowLines |
Разрешает выводить линии, разделяющие строки таблицы |
||
Рис. 17.15. Редактор колонок
Для того чтобы в компонент DBGrid добавить колонку, обеспечивающую просмотр содержимого поля записи файла данных, необходимо нажать кнопку Add New, находящуюся на панели инструментов в верхней части окна (это единственная доступная после запуска редактора кнопка), выделить добавленный элемент и, используя Object Inspector, установить значения свойств этой колонки (табл. 17.16). Свойство columns компонента DBGrid представляет собой массив компонентов типа TCoiumn. Каждой колонке соответствует элемент массива. Устанавливая значения свойств компонентов column, программист задает вид колонок компонента DBGrid, тем самым определяет вид всей таблицы.
Таблица 17.16. Свойства компонента column
| Свойство |
Определяет |
||
| FieldName |
Поле записи, содержимое которого выводится в колонке |
||
| Width |
Ширину колонки в пикселах |
||
| Font |
Шрифт, используемый для вывода текста в ячейках колонки |
||
| Color |
Цвет фона колонки |
||
| Alignment |
Способ выравнивания текста в ячейках колонки. Текст может быть выровнен по левому краю (taLeftJustify), по центру (taCenter) или по правому краю (taRight Justify) |
||
| Title. Caption |
Заголовок колонки. Значением по умолчанию является имя поля записи |
||
| Title .Alignment |
Способ выравнивания заголовка колонки. Заголовок может быть выровнен по левому краю (taLeftJustify), по центру (taCenter) или по правому краю (taRight Justify) |
||
| Title. Color |
Цвет фона заголовка колонки |
||
| Title. Font |
Шрифт заголовка колонки |
||
Таблица 17.17. Значения свойств компонента DBGrid1
| Компонент |
FieldName |
Title . Caption |
||
| DBGrid1. Columns [0] DBGrid1. Columns [1] |
Fam Name |
Фамилия Имя |
||
| Компонент |
FieldName |
Title . Caption |
||
| DBGrid1. Columns [2] DBGrid1 . Columns [ 3 ] |
Class Adr |
Класс Адрес,телефон |
||
Окончательный вид формы приложения приведен на рис. 17.16.
Рис. 17.16. Форма после настройки компонента DBGrid1
После этого программу можно откомпилировать и запустить. Следует обратить внимание, что для того чтобы после запуска программы в окне появилась информация или, если база данных пустая, можно было вводить новую информацию, свойство Active таблицы-источника данных должно иметь значение True.
Работа с базой данных, представленной в виде таблицы, во многом похожа на работу с электронной таблицей Microsoft Excel. Используя клавиши перемещения курсора вверх и вниз, а также клавиши листания текста страницами (
Создание базы данных
База данных — это набор файлов (таблиц), в которых находится информация. Как правило, база данных состоит из нескольких таблиц, которые размещают в одном каталоге. Каталог для новой базы данных создается обычным образом, например, при помощи Проводника. Таблицу можно создать, воспользовавшись входящей в состав Delphi утилитой Borland Database Desktop или организовав SQL-запрос к серверу базы данных.Так как для доступа к файлам (таблицам) базы данных библиотека BDE использует не имя каталога, в котором находятся файлы, а его псевдоним, то перед тем, как приступить к созданию таблиц новой базы данных, необходимо создать псевдоним для этой базы данных.
Таким образом, процесс создания базы данных может быть представлен как последовательность следующих шагов:
1. Создание каталога.
2. Создание псевдонима.
3. Создание таблиц.
Создание каталога
Каталог (папка) для файлов базы данных создается обычным образом, например, при помощи Проводника. Обычно файлы локальной базы данных помещают в отдельном подкаталоге каталога программы работы с базой данных.Примечание
Для дальнейшей работы с рассматриваемой в качестве примера базой данных "Архитектурные памятники Санкт-Петербурга" следует в каталоге \ Проекты создать каталог Петербург и в нем — подкаталог Data.
Создание псевдонима
Псевдоним базы данных создается при помощи входящей в Delphi утилиты BDE Administrator, которая запускается из Windows выбором из меню Программы | Borland Delphi 7 команды BDE Administrator.Вид диалогового окна BDE Administrator после запуска приведен на рис. 17.2
Рис. 17.2. Окно BDE Administrator
В левой части окна, на вкладке Databases, перечислены псевдонимы, зарегистрированные на данном компьютере. Для того чтобы создать новый псевдоним, необходимо из меню Object выбрать команду New. Затем в открывшемся диалоговом окне New Database Alias (Новый псевдоним базы данных) из списка Database Driver Name, в котором перечислены зарегистрированные в системе драйверы доступа к базам данных, нужно выбрать драйвер для создаваемой базы данных (рис. 17.3), т. е. фактически выбрать тип создаваемой базы данных.
При создании псевдонима по умолчанию предлагается драйвер STANDARD (default driver), который обеспечивает доступ к таблицам в формате Paradox.
Рис. 17.3. Диалоговое окно New Database Alias
После выбора драйвера и щелчка на кнопке ОК в список псевдонимов будет добавлен новый элемент (рис. 17.4).
Рис. 17.4. Регистрация нового псевдонима
После этого нужно изменить автоматически созданное администратором имя псевдонима и задать путь к файлам базы данных, для которой создается псевдоним.
Имя псевдонима можно изменить обычным для Windows способом: щелкнуть правой кнопкой мыши на имени псевдонима (на вкладке Databases), в появившемся контекстном меню выбрать команду Rename (Переименовать) и в открывшемся диалоговом окне ввести новое имя.
Путь к файлам базы данных можно ввести на вкладке Definition в поле Path с клавиатуры или воспользоваться стандартным диалоговым окном Select Directory (Выбор каталога), которое открывается щелчком на кнопке с тремя точками, находящейся в конце поля Path.
В качестве примера на рис. 17.5 приведен вид, окна BDE Administrator после создания псевдонима Peterburg для базы данных "Архитектурные памятники Санкт-Петербурга".
Для того чтобы созданный псевдоним был зарегистрирован в файле конфигурации (Idapi.cfg), необходимо в меню Object выбрать команду Apply (Применить). В открывшемся диалоговом окне Confirm следует подтвердить необходимость сохранения изменений в файле конфигурации.
Рис. 17.5. Результат создания псевдонима
Создание таблицы
Важным моментом при создании базы данных является распределение информации между полями записи. Очевидно, что информация может быть распределена между полями различным образом.Например, сведения об исторических памятниках Санкт-Петербурга могут быть организованы в виде записей, состоящих из полей "Памятник" и "Историческая справка" или из полей "Памятник", "Архитектор", "Год" и "Историческая справка".
В первом варианте поле "Памятник" будет содержать название памятника, например Эрмитаж, а поле "Историческая справка" - - всю остальную информацию. При этом пользователь сможет найти информацию об интересующем его памятнике только по названию. При втором варианте организации записи пользователь сможет найти информацию о памятниках, архитектором которых является конкретный зодчий, или о памятниках, возведенных в данный исторический период.
Можно сформулировать следующее правило: если предполагается, что во время использования базы данных будет выполняться выборка информации по некоторому критерию, то информацию, обеспечивающую возможность этой выборки, следует поместить в отдельное поле.
После того как определены поля записи, необходимо выполнить распределение полей по таблицам. В простой базе данных все поля можно разместить в одной таблице. В сложной базе данных поля распределяют по нескольким таблицам, и вводом некоторой дополнительной информации, однозначно идентифицирующей каждую запись, обеспечивается связь между таблицами.
Примечание
Базы данных, состоящие из нескольких, связанных между собой таблиц, называются реляционными. В реляционных базах данных, для того чтобы избежать дублирования информации в таблицах, к основной информации добавляется некоторая служебная информация, которая однозначно идентифицирует запись. Подробное рассмотрение организации реляционных баз данных в задачу этой книги не входит. Читатель может самостоятельно ознакомиться с вопросами организации реляционных баз данных, обратившись к литературе.
После того как определена структура записей базы данных, можно приступить непосредственно к созданию таблицы. Таблицы создаются при помощи входящей в состав Delphi утилиты Database Desktop.
Утилита Database Desktop позволяет выполнять все необходимые при работе с базами данных действия. Она обеспечивает создание, просмотр и модификацию таблиц баз данных различных форматов (Paradox, dBASE, Microsoft Access). Кроме того, утилита позволяет выполнять выборку информации путем создания запросов.
Для того чтобы создать новую таблицу, нужно выбором из меню Tools команды Database Desktop запустить Database Desktop. Затем в появившемся окне утилиты Database Desktop надо из меню File выбрать команду New и в появившемся списке выбрать тип создаваемого файла — Table. Затем в открывшемся диалоговом окне Create Table следует выбрать тип создаваемой таблицы (значением по умолчанию является тип Paradox 7).
В результате открывается диалоговое окно Create Paradox 7 Table, в котором можно определить структуру записей таблицы.
Для каждого поля таблицы необходимо задать имя, тип и, если нужно, размер поля. Имя поля используется для доступа к данным. В качестве имени поля, которое вводится в колонку Field Name, можно использовать последовательность из букв латинского алфавита и цифр длиной не более 25 символов.
Тип поля определяет тип данных, которые могут быть помещены в поле. Тип задается вводом в колонку Туре символьной константы. Типы полей и соответствующие им константы приведены в табл. 17.1.
Таблица 17.1. Тип поля определяет тип информации, которая может в нем находиться
| Тип |
Константа |
Содержимое поля |
||
| Alpha |
A |
Строка символов. Максимальная длина строки определяется характеристикой Size, значения которой находятся в диапазоне 1—255 |
||
| Number |
N |
Число из диапазона 10-307— 10308 с 15-ю значащими цифрами |
||
| Money |
$ |
Число в денежном формате. Цифры числа делятся на группы при помощи разделителя групп разрядов. Также выводится знак денежной единицы |
||
| Short |
S |
Целое число из диапазона -32767—32767 |
||
| Long Integer |
I |
Целое число из диапазона -2 147 483 648-2 147 483 647 |
||
| Date |
D |
Дата |
||
| Time |
Т |
Время с полуночи, выраженное в миллисекундах |
||
| Time stamp |
@ |
Время и дата |
||
| Memo |
M |
Строка символов произвольной длины. Поле типа Memo используется для хранения текстовой информации, которая не может быть сохранена в поле типа Alpha. Размер поля (1—240) определяет, сколько символов хранится в таблице. Остальные символы хранятся в файле, имя которого совпадает с именем файла таблицы, а расширение файла — mb |
||
| Formatted Memo |
F |
Строка символов произвольной длины (как у типа Memo). Имеется возможность указать тип и размер шрифта, способ оформления и цвет символов |
||
| Graphic |
G |
Графика |
||
| Logical |
L |
Логическое значение "истина" (True) или "ЛОЖЬ" (False) |
||
| Auto-increment |
+ |
Целое число. При добавлении к таблице очередной записи в поле записывается число на единицу большее, чем находится в соответствующем поле последней добавленной записи |
||
| Тип |
Константа |
Содержимое поля | ||
| Bytes |
Y |
Двоичные данные. Поле этого типа используется для хранения данных, которые не могут быть интерпретированы Database Desktop |
||
| Binary |
В |
Двоичные данные. Поле этого типа используется для хранения данных, которые не могут быть интерпретированы Database Desktop. Как и данные типа Memo, эти данные не находятся в файле таблицы. Поля типа Binary, как правило, содержат audio-данные |
||
Одно или несколько полей можно пометить как ключевые. Ключевое поле определяет логический порядок следования записей в таблице. Например, если символьное (тип Alpha) поле Fam (Фамилия) пометить как ключевое, то при выводе таблицы записи будут упорядочены в соответствии с алфавитным порядком фамилий. Если поле Fam не помечать как ключевое, то записи будут выведены в том порядке, в котором они были введены в таблицу. Следует обратить внимание на то, что в таблице не может быть двух записей с одинаковым содержимым ключевых полей. Поэтому в рассматриваемом примере ключевыми полями должны быть поля Fam (Фамилия) и Name (Имя). Тогда в таблицу можно будет ввести информацию об однофамильцах. Однако по-прежнему нельзя будет ввести однофамильцев, у которых совпадают имена. Поэтому в качестве ключевого поля обычно выбирают поле, которое содержит уникальную информацию. Для таблицы, содержащей список людей, в качестве ключевого можно выбрать поле Pasp (Паспорт).
Для того чтобы пометить поле как ключевое, необходимо выполнить двойной щелчок в колонке Key. Следует обратить внимание на то, что ключевые поля должны быть сгруппированы в верхней части таблицы.
Если данные, для хранения которых предназначено поле, должны обязательно присутствовать в записи, то следует установить флажок Required Field. Например, очевидно, что поле Fam (Фамилия) обязательно должно быть заполнено, в то время как поле Tel (Телефон) может оставаться пустым.
Если значение, записываемое в поле, должно находиться в определенном диапазоне, то вводом значений в поля Minimum value (Минимальное значение) и Maximum value (Максимальное значение) можно задать границы диапазона.
Поле Default value позволяет задать значение по умолчанию, которое будет автоматически записываться в поле при добавлении к таблице новой записи.
Поле Picture позволяет задать шаблон, используя который можно контролировать правильность вводимой в поле информации. Шаблон представляет собой последовательность обычных и специальных символов. Специальные символы перечислены в табл. 17.2.
Во время ввода информации в позицию поля, которой соответствует специальный символ, будут появляться только символы, допустимые для данного символа шаблона. Например, если в позиции шаблона стоит символ #, то в соответствующую этому символу позицию можно ввести только цифру. Если в позиции шаблона стоит обычный символ, то во время ввода информации в данной позиции будет автоматически появляться указанный символ.
Например, пусть поле Tel типа А (строка символов) предназначено для хранения номера телефона, и программа, работающая с базой данных, предполагает, что номер телефона должен быть представлен в обычном виде, т. е. в виде последовательности сгруппированных, разделенных дефисами цифр. В этом случае в поле Picture следует записать шаблон: ###-##-##. При вводе информации в поле Tel будут появляться только цифры (нажатия клавиш с другими символами игнорируются), причем после ввода третьей и пятой цифр в поле будут автоматически добавлены дефисы.
Таблица 17.2. Специальные символы, используемые при записи шаблонов
| Символ шаблона |
Допустимый при вводе символ |
||
| * & @ *. |
Цифра Любая буква (прописная или строчная) Любая буква (автоматически преобразуется в прописную) Любая буква (автоматически преобразуется в строчную) Любой символ Любой символ (если введена буква, то она автоматически преобразуется в прописную) Символ, следующий за символом "точка с запятой", интерпретируется как обычный символ, а не символ шаблона Любое количество повторяющихся, определяемых следующим за "звездочкой" символом шаблона |
||
Шаблоны позволяют не только контролировать правильность вводимых в поле данных путем блокирования ввода неверных символов, но и обеспечивают автоматизацию ввода данных. Это достигается путем указания в шаблоне в квадратных или фигурных скобках списка допустимых значений содержимого поля.
Например, если для поля Address задать шаблон {Санкт-Петербург, Москва, Воронеж}*@ или [Санкт-Петербург, Москва, Воронеж]*@, то во время ввода данных в это поле название соответствующего города будет появляться сразу после ввода одной из букв: с, м или в. Отличие фигурных скобок от квадратных и, следовательно, этих шаблонов друг от друга состоит в том, что в первом шаблоне содержимое поля обязательно должно начинаться с названия одного из перечисленных в списке городов, а во втором — город может называться по-другому, однако его название придется вводить полностью.
После того как будет определена структура таблицы, таблицу следует сохранить. Для этого необходимо нажать кнопку Save As. В результате открывается окно Save Table As. В этом окне из списка Alias нужно выбрать псевдоним базы данных, частью которой является созданная таблица, а в поле Имя файла ввести имя файла, в котором нужно сохранить созданную таблицу.
Если перед тем как нажать кнопку Сохранить установить флажок Display table, то в результате нажатия кнопки Сохранить открывается диалоговое окно Table , в котором можно ввести данные в только что созданную таблицу.
Если таблица базы данных недоступна, то для того чтобы ввести данные в таблицу, таблицу нужно открыть. Для этого надо из меню File выбрать команду Open | Table, затем в появившемся диалоговом окне Open table в списке Alias выбрать псевдоним нужной базы данных и таблицу. Следует обратить внимание, что таблица будет открыта в режиме просмотра, в котором изменить содержимое таблицы нельзя. Для того чтобы в таблицу можно было вводить данные, нужно активизировать режим редактирования таблицы, для чего необходимо из меню Table выбрать команду Edit Data.
Данные в поля записи вводятся с клавиатуры обычным образом. Для перехода к следующему полю нужно нажать клавишу
Если во время заполнения таблицы необходимо внести изменения в какое-то уже заполненное поле, то следует выбрать это поле, воспользовавшись клавишами перемещения курсора, нажать клавишу
Если при вводе данных в таблицу буквы русского алфавита отображаются неверно, то надо изменить шрифт, используемый для отображения данных. Для этого необходимо в меню Edit выбрать команду Preferences и в появившемся диалоговом окне, во вкладке General, щелкнуть на кнопке Change. В результате этих действий откроется диалоговое окно Change Font, в котором нужно выбрать русифицированный шрифт. Следует обратить внимание, что в Windows 2000 (Windows XP) используются шрифты типа Open Type, в то время как программа Database Desktop ориентирована на работу со шрифтами TrueType. Поэтому в списке шрифтов нужно выбрать русифицированный шрифт именно TrueType. После этого надо завершить работу с Database Desktop, так как внесенные в конфигурацию изменения будут действительны только после перезапуска утилиты.
Структура базы данных
База данных — это набор однородной, как правило, упорядоченной по некоторому критерию, информации. База данных может быть представлена в "бумажном" или в компьютерном виде.Типичным примером "бумажной" базы данных является каталог библиотеки — набор бумажных карточек, содержащих информацию о книгах. Информация в этой базе однородная (содержит сведения только о книгах) и упорядоченная (карточки расставлены, например, в соответствии с алфавитным порядком фамилий авторов). Другими примерами "бумажной" базы данных являются телефонный справочник и расписание движения поездов.
Компьютерная база данных представляет собой файл (или набор связанных файлов), содержащий информацию.
База данных состоит из записей. Каждая запись содержит информацию об одном экземпляре. Например, каждая запись базы данных "Архитектурные памятники Санкт-Петербурга" содержит информацию только об одном экземпляре — историческом памятнике.
Записи состоят из полей. Каждое поле содержит информацию об одной характеристике экземпляра. Например, запись базы данных "Архитектурные памятники Санкт-Петербурга" состоит из следующих полей: "Памятник", "Архитектор" и "Историческая справка", где "Памятник", "Архитектор" и "Историческая справка" — это имена полей. Содержимое этих полей характеризует конкретный памятник.
Следует обратить внимание, что каждая запись состоит из одинаковых полей. Некоторые поля могут быть не заполнены, однако они все равно присутствуют в записи.
На бумаге базу данных удобно представить в виде таблицы (рис. 17.1). Каждая строка таблицы соответствует записи, а ячейка таблицы — полю. При этом заголовок столбца таблицы — это имя поля, а номер строки таблицы — номер записи.
Информацию компьютерных баз данных обычно выводят на экран в виде таблиц. Поэтому в литературе довольно часто вместо словосочетания "файл данных" используется словосочетание "таблица данных" или просто "таблица".
| |
Памятник |
Архитектор |
Историческая справка |
||
| 1 |
Адмиралтейство |
А. Д. Захаров |
Здание Адмиралтейства таким, как оно выглядит сейчас, стало после перестройки в 1806 — 1823 годах. Автор проекта — гениальный русский зодчий А. Д. Захаров. Высота шпиля: 72 метра |
||
| 2 |
Александровская колонна |
Огюст Монферран |
Памятник победы России над войсками Наполеона в Отечественной войне 1812 года. Открыта 30 августа 1834 года. Высота: 47,5 метра; вес гранитного ствола: 600 тонн |
||
| 3 |
Зимний дворец |
Ф. Б. Растрелли |
Зимний дворец много раз менял свой облик. Последний раз он перестраивался по проекту Растрелли. Строительство дворца продолжалось более семи лет (1754 — 1762 годы) |
||
| 4 |
Ростральные колонны |
Тома де Томон |
32-метровые ростральные колонны, органично вошедшие в архитектурный ансамбль Стрелки Васильевского острова, были сооружены в 1810 году. Они напоминают о существовавшем в древнем Риме обычае — украшать триумфальные колонны рострами захваченных кораблей |
||
| 5 |
Исаакиевский собор |
Огюст Монферран |
Исаакиевский собор, четвертый по счету, стали возводить в 1818 году. Строился собор 40 лет и был окончен в 1 858 году. Автор проекта — Огюст Монферран |
||
Иллюстрированный самоучитель по Delphi 7 для начинаюших
Создание установочного диска
Современные программы распространяются на компакт-дисках. Процесс установки программы, который, как правило, предполагает не .только создание каталога и перенос в него выполняемых файлов и файлов данных с промежуточного носителя, но и настройку системы, для многих пользователей является довольно трудной задачей. Поэтому установку прикладной программы на компьютер пользователя обычно возлагают на специальную программу, которая находится на том же диске, что и файлы программы, которую надо установить. Таким образом, разработчик прикладной программы, помимо основной задачи, должен создать программу установки -инсталляционную программу.Инсталляционная программа может быть создана точно так же, как и любая другая программа. Задачи, решаемые во время инсталляции, являются типовыми. Поэтому существуют инструментальные средства, используя которые можно быстро создать инсталляционную программу, точнее, установочный диск, не написав ни одной строчки кода.
Конфигурирование системы пользователя
Команды группы Configure the Target System (рис. 18.9) позволяют задать, какие изменения нужно внести в систему пользователя, чтобы настроить систему на работу с устанавливаемой программой.
Рис. 18.9. Команды группы Configure the Target System
Команда Shortcuts/Folders позволяет указать, куда нужно поместить ярлык, обеспечивающий запуск устанавливаемой программы. В результате выбора этой команды в правой части окна открывается иерархический список, в котором перечислены меню и папки, куда можно поместить ярлык программы. В этом списке необходимо выбрать меню, в которое должен быть помещен ярлык, щелкнуть правой кнопкой мыши и в появившемся списке выбрать команду New Shortcut (рис. 18.10).
Рис. 18.10. В списке Shortcuts нужно выбрать меню, в которое должен быть помещен ярлык запуска программы
Затем, в диалоговом окне Browse for Shortcut Target, нужно выбрать файл программы (рис. 18.11), щелкнуть на кнопке Open и ввести имя ярлыка. После этого можно выполнить окончательную настройку ярлыка, например, в поле Arguments ввести параметры командной строки, а в поле Working Directory — рабочий каталог (рис. 18.12).
Рис. 18.11. Выбор файла, для которого создается ярлык
Рис. 18.12. Ярлык создан, теперь можно выполнить его настройку
Настройка диалогов
Для взаимодействия с пользователем программа установки использует стандартные диалоговые окна. Разрабатывая программу инсталляции, программист может задать, какие диалоги увидит пользователь в процессе инсталляции программы.Чтобы задать диалоговые окна, которые будут появляться на экране монитора во время работы инсталляционной программы, надо в группе Customize the Setup Appearance (рис. 18.13) выбрать команду Dialogs и в открывшемся списке Dialogs (рис. 18.14) отметить диалоги, которые нужно включить в программу установки.
Рис. 18.13. Команды группы Customize the Setup Appearance
Рис. 18.14. В списке Dialogs нужно отметить диалоги, которые должны появиться в процессе установки программы на компьютер пользователя
В таблице Properties (справа от списка диалогов) перечислены свойства выбранного диалога. Программист может изменить значение этих свойств и, тем самым, выполнить настройку диалога. Например, для диалога Readme нужно задать имя файла (свойство Readme File), в котором находится краткая справка об устанавливаемой программе.
Для большинства диалогов можно определить баннер (свойство Banner Bitmap) — иллюстрацию, которая отображается в верхней части окна диалога. Формат файла баннера — BMP, размер — 499x58 пикселов.
В табл. 18.4 перечислены диалоговые окна, которые могут появиться во время работы инсталляционной программы.
Таблица 18.4. Диалоговые окна процесса установки
| Диалоговое окно |
Назначение |
||
| Splash Bitmap |
Вывод иллюстрации, которая может служить в качестве информации об устанавливаемой программе. Размер иллюстрации — 465x281 пиксел, формат — BMP |
||
| Install Welcome |
Вывод информационного сообщения на фоне иллюстрации (размер 499x312 пикселов) |
||
| License Agreement |
Вывод находящегося в RFT-файле лицензионного сообщения. Позволяет прервать процесс установки программы в случае несогласия пользователя с предлагаемыми условиями |
||
| Readme |
Вывод краткой информации об устанавливаемой программе |
||
| Customer Information |
Запрашивает информацию о пользователе (имя, название организации) и, возможно, серийный номер устанавливаемой копии |
||
| Destination Folder |
Предоставляет пользователю возможность изменить предопределенный каталог, в который устанавливается программа |
||
| Database Folder |
Предоставляет пользователю возможность изменить предопределенный каталог, предназначенный для баз данных |
||
| Setup Type |
Предоставляет пользователю возможность выбрать тип установки программы (Typical — обычная установка, Minimal — минимальная установка, Custom — выборочная установка) |
||
| Custom Setup |
Предоставляет пользователю возможность выбрать устанавливаемые компоненты при выборочной (Custom) установке |
||
| Setup Complete Success | Информирует пользователя о завершении процесса установки. Позволяет задать программу, которая должна быть запущена после завершения установки (как правило, это сама установленная программа), а также возможность вывода содержимого Readme-срайла. | ||
| Setup Progress |
Показывает процент выполненной работы во время установки программы | ||
| Ready to Install |
Вывод информации, введенной пользователем на предыдущих шагах, с целью ее проверки перед началом непосредственной установки программы |
||
В простейшем случае программа инсталляции может ограничиться выводом следующих диалогов:
Новый проект
После того как будет составлен список файлов, нужно запустить InstallShield Express, из меню File выбрать команду New и в поле Project Name and Location ввести имя файла проекта (рис. 18.1).
Рис. 18.1. Начало работы над новым проектом
После щелчка на кнопке ОК открывается окно проекта создания инсталляционной программы (рис. 18.2). В левой части окна перечислены этапы процесса создания и команды, при помощи которых задаются параметры создаваемой инсталляционной программы.
Рис. 18.2. В левой части окна проекта перечислены этапы и команды процесса создания инсталляционной программы
Команды настройки объединены в группы, название и последовательность которых отражает суть процесса создания инсталляционной программы. Заголовки групп пронумерованы. Настройка программы установки выполняется путем последовательного выбора команд. В результате выбора команды в правой части главного окна появляется список параметров. Команды, которые были выполнены, помечаются галочками.
Программа InstallShield Express
Одним из популярных инструментов создания инсталляционных программ является пакет InstallShield Express. Borland настоятельно рекомендует использовать именно эту программу, поэтому она есть на установочном диске Borland Delphi 7 Studio.Процесс установки программы InstallShield Express обычный. Для того чтобы его активизировать, нужно запустить программу установки Delphi (вставить установочный CD-ROM в дисковод) и в открывшемся диалоговом окне Delphi Setup Launcher выбрать команду InstallShield Express — Borland Limited Edition. В результате этого будет запущен мастер установки. По завершении процесса установки в меню Пуск | Программы | InstallShield появляется команда Express, выбор которой запускает InstallShield Express.
Процесс создания инсталляционного диска (CD-ROM) при помощи InstallShield Express рассмотрим на примере.
Пусть нужно создать инсталляционный диск для программы Сапер 2002. Перед тем как непосредственно приступить к созданию установочной программы в InstallShield Express, нужно выполнить подготовительную работу — составить список файлов, которые должны быть установлены на компьютер пользователя; используя редактор текста, подготовить RTF-файлы лицензионного соглашения (EULA — End User Licensia Agreement) и краткой справки (Readme-файл). Список файлов программы Сапер 2002, которые должны быть перенесены на компьютер пользователя, приведен в табл. 18.1.
Таблица 18.1. Файлы программы Сапер 2002, которые нужно установить на компьютер пользователя
| Файл |
Назначение |
Куда устанавливать |
||
| Saper.exe Saper.chm Readme.rtf Eula.rtf |
Программа Файл справочной информации Краткая справка о программе Лицензионное соглашение |
Program Files\Saper 2002 Program Files\Saper 2002 Program Files\Saper 2002 Program Files\Saper 2002 |
||
Системные требования
Если устанавливаемая программа предъявляет определенные требования к ресурсам системы, то, используя команды группы Define Setup Requirements and Actions (рис. 18.15), эти требования можно задать.
Рис. 18.15. Команды группы Define Setup Requirements and Actions
В результате выбора команды Requirements на экране появляется таблица (рис. 18.16), в которую надо ввести значения параметров, характеризующих систему: версию операционной системы (OS Version), тип процессора (Processor), объем оперативной памяти (RAM), разрешение экрана (Screen Resolution) и цветовую палитру (Color Depth). Значения характеристик задаются путем выбора из раскрывающегося списка, значок которого появляется в результате щелчка в поле значения параметра.
Рис. 18.16. Параметры, характеризующие систему
Если программа не предъявляет особых требований к конфигурации системы, то команды группы Define Setup Requirements and Actions можно пропустить.
Создание образа установочного диска
Команды группы Prepare for Release (рис. 18.17) позволяют создать образ установочного диска (CD-ROM) и проверить, как работает программа установки.
Рис. 18.17. Команды группы Prepare for Release
Для того чтобы активизировать процесс создания образа установочного диска (CD-ROM), нужно выбрать команду Build Your Release, щелкнуть правой кнопкой мыши на значке носителя, на который предполагается поместить программу установки, и из появившегося контекстного меню выбрать команду Build (рис. 18.18).
В результате этих действий на диске компьютера в папке проекта будет создан образ установочного диска. Если в качестве носителя выбран CD-ROM, то образ будет помещен в подкаталог \Express\Cd_rom\DiskImages\Disk1.

Рис. 18.18. Активизация создантя образа установочного CD-ROM

Рис. 18.19. Test Your Release
Структура
Команды группы Organize Your Setup (рис. 18.3) позволяют задать структуру программы установки.
Рис. 18.3. Команды группы Organize Your Setup
Значения большинства параметров, за исключением тех, которые идентифицируют устанавливаемую программу и ее разработчика, можно оставить без изменения. Параметры, значения которых нужно изменить, приведены в табл. 18.2.
Таблица 18.2. Параметры команды General Information
| Параметр |
Определяет |
Значение |
||
| Product Name |
Название устанавливаемой программы |
Saper 2002 |
||
| Product Version |
Версия устанавливаемой программы |
1.01.0001 |
||
| INSTALLDIR |
Каталог компьютера пользователя, в который будет установлена программа |
[ProgramFiiesFolder] Saper 2002 |
||
Другие псевдонимы, которые используются в программе InstallShield Express, приведены в табл. 18.3
Таблица 18.3. Некоторые псевдонимы каталогов Windows
| Псевдоним |
Каталог |
||
| [WindowsVolume] [Windows Folder] [SystemFolder] [ProgramFilesFolder] [PersonalFolder] |
Корневой каталог диска, на котором находится Windows Каталог Windows, например C:\Winnt Системный каталог Windows, например C:\Winnt\System32 Каталог программ, например C:\Program Files Папка Мои документы на рабочем столе (расположение папки зависит от версии ОС и способа входа в систему) |
||
В простейшем случае группа Features состоит из одного элемента Always Install. Чтобы добавить элемент в группу Features, нужно щелкнуть правой кнопкой мыши на слове Features, из появившегося контекстного меню выбрать команду New Feature Ins и ввести имя новой группы, например Help Files and Samples. После этого в поле Description следует ввести краткую характеристику элемента, а в поле Comments — комментарий (рис. 18.4).
Рис. 18.4. Несколько элементов в группе Features обеспечивают возможность многовариантной установки
Команда Setup Types позволяет задать, будет ли пользователю во время установки программы предоставлена возможность выбрать (в диалоговом окне Setup Type) вариант установки. Установка может быть обычной (Typical), минимальной (Minimal) или выборочной (Custom). Если устанавливаемая программа сложная, состоит из нескольких независимых компонентов, то эта возможность обычно предоставляется.
Для программы Сапер 2002 предполагается только один вариант установки — Typical. Поэтому флажки Minimal и Custom нужно сбросить (рис. 18.5).
Рис. 18.5. Команда Setup Types позволяет задать возможные варианты установки программы
Выбор устанавливаемых компонентов
Команды группы Specify Application Data (рис. 18.6) позволяют определить компоненты программы, которые должны быть установлены на компьютер пользователя. Если в проекте определены несколько групп компонентов (см. команду Features), то нужно определить компоненты для каждой группы.
Рис. 18.6. Команды группы Specify Application Data
В результате выбора команды Files правая часть окна будет разделена на области (рис. 18.7). В области Source computer's files можно выбрать файлы, которые необходимо перенести на компьютер пользователя. В области Destination computer's folders надо выбрать папку, в которую эти файлы должны быть помещены. Для того чтобы указать, какие файлы нужно установить на компьютер пользователя, следует просто "перетащить" требуемые файлы из области Source computer's files в область Destination computer's files. Если в группе Features несколько элементов, то надо определить файлы для каждого элемента.
Рис. 18.7. Выбор файлов, которые нужно перенести на компьютер пользователя
Команда Object/Merge Modules позволяет задать, какие объекты, например динамические библиотеки или пакеты компонентов, должны быть помещены на компьютер пользователя и, следовательно, на установочную дискету. Объекты, которые нужно поместить на установочную дискету, выбираются в списке InstallShield Objects/Merge Modules (рис. 18.8).
Рис. 18.8. Выбор объектов, которые должны быть установлены на компьютер пользователя
Иллюстрированный самоучитель по Delphi 7 для начинаюших
Инструкция case
Вариант 1:case Выражение of
Список1_Констант: begin
. { инструкции } end; Список2_Констант: begin
{ инструкции } end;
СписокJ_Констант: begin
{ инструкции } end; end;
Вариант 2.
case Выражение of
Список1_Констант: begin
{ инструкции } end;
Список2_Констант: begin
{ инструкции } end; СписокJ_Констант: begin
{ инструкции J} end; else
begin
{ инструкции } end; end;
Инструкции между begin и end выполняются, если значение выражения, записанного после case, совпадает с константой из соответствующего списка. Если это не так, то выполняются инструкции, находящиеся после else, между begin И end.
Примечание
Если между begin и end находится только одна инструкция, то слова begin и end можно не писать.
Инструкция for
Вариант 1 (с увеличением счетчика):for Счетчик:=НачальноеЗначение to КонечноеЗначение do begin
{ здесь инструкции } end;
Инструкции между begin и end выполняется (КонечноеЗначение - НачальноеЗначение) + 1 раз.
ЕСЛИ НачальноеЗначение > КонечноеЗначение, ТО инструкции между begin И
end не выполняются.
Примечание
Если между begin и end находится только одна инструкция, то слова begin и end можно не писать.
Вариант 2 (с уменьшением счетчика)'.
for Счетчик:=НачальноеЗначение downto КонечноеЗначение do begin
{ здесь инструкции } end;
Инструкции между begin и end выполняется (НачальноеЗначение - КонечноеЗначение) + 1 раз.
Если НачальноеЗначение < КонечноеЗначение, то инструкции между begin и end не выполняются.
Примечание
Если между begin и end находится только одна инструкция, то слова begin и end можно не писать.
Инструкция GoTo
GoTo Метка;Инструкция осуществляет переход к инструкции, перед которой стоит метка. Метка должна быть объявлена в разделе label.
Инструкция if
Вариант 1: if-then-else. if Условие thenbegin
{ Инструкции, которые выполняются, ) { если условие истинно. } end else
begin
{ Инструкции, которые выполняются, } { если условие ложно } end ;
Вариант 2. if-then.
if Условие then
begin
{ Инструкции, которые выполняются, } { если условие истинно. } end;
Примечание
Если между begin и end находится только одна инструкция, то слова begin и end можно не писать.
Инструкция repeat
repeat{ инструкции } until Условие;
Сначала выполняются инструкции цикла, которые расположены между repeat и until. Затем вычисляется значение выражения Условие, и если оно равно False, то инструкции цикла выполняются еще раз. И так до тех пор, пока значение выражения Условие не станет равным True.
Инструкция while
while Условие do begin{ инструкции ) end;
Сначала проверяется Условие, если оно истинно, то выполняются инструкции между begin и end. Затем снова проверяется Условие. Если оно выполняется, то инструкции цикла выполняются еще раз. И так до тех пор, пока Условие не станет ложным.
Примечание
Если между begin и end находится только одна инструкция, то слова begin и end можно не писать.
Объявление функции
function ИмяФункции(var Параметр1: Тип 1; var Параметр2: Тип2;var ПараметрJ: TиnJ ) : Тип; const
{ описание констант } var
/ описание переменных } begin
{ инструкции функции }
Result:=Значение; end;
Примечание
Слово var ставится перед именем параметра в том случае, если параметр используется для возврата значения из функции в вызвавшую ее программу.
Основные типы данных
К основным типам данных языка Delphi относятся: П целые числа (integer); П дробные числа (real); П символы (char);Таблица П1.1. Целые числа
| Формат |
Диапазон |
||
| Shortint |
-128.. 127 |
||
| Integer |
-32 768.. 32 767 |
||
| Longint |
-2 147 483 648.. 2 147 483 647 |
||
| Byte |
0..255 |
||
| Word |
0..65535 |
||
| Формат |
Диапазон |
Кол-во значащих цифр |
||
| Real |
2,9e-39.. 1,7e38 |
11-12 |
||
| Single |
1,5e-45.. 3,4e38 |
7-8 |
||
| Double |
5,0e-324.. 1,7e308 |
15-16 |
||
| Extended |
3,4e-4932.. 1,1e4932 |
19-20 |
||
Строки
Структура модуля
Модуль состоит из последовательности разделов. Каждый раздел начинается ключевым словом и продолжается до начала следующего раздела.unit ИмяМодуля;
interface // раздел интерфейса
{ Здесь находятся описания процедур и функций модуля, коч-орые могут использоваться другими модулями. )
const // раздел объявления констант
{ Здесь находятся объявления глобальных констант модуля, которые могут использоваться процедурами и функциями модуля.}
type // раздел объявления типов
{ Здесь находятся объявления глобальных типов модуля,
которые могут использоваться процедурами и функциями модуля }
var // раздел объявления переменных
{ Здесь находятся объявления глобальных переменных модуля, которые могут использоваться процедурами и функциями модуля }
implementation // раздел реализации
{ Здесь находятся описания (текст) процедур и функций модуля)
end.
Запись
Вариант 1. Объявление записи в разделе переменных: Запись: record Поле1:Тип1; Поле2: Тип2;ПолеJ: TиnJ; end;
Вариант 2. Сначала объявляется тип-запись, затем — переменная-запись:
type
ТипЗапись = record Поле1: Тип1; Поле 2:Тип2;
ПолеК: ТипК; end;
var
За пись: ТипЗапись;
Зарезервированные слова и директивы
Зарезервированные слова:| and |
File |
not |
then |
||
| array |
For |
object |
to |
||
| asm |
function |
of |
type |
||
| begin |
Goto |
or |
unit |
||
| case |
If |
packed |
until |
||
| const |
implementation |
procedure |
uses |
||
| constructor |
In |
program |
var |
||
| destructor |
inherited |
record |
while |
||
| div |
inline |
repeat |
with |
||
| do |
intenface |
set |
xor |
||
| downto |
Label |
shl |
|
||
| else |
Mod |
shr |
|
||
| end |
Nil |
string |
|
||
| absolute assembler external |
Far forward interrupt |
near private public |
virtual |
||
Кодировка символов в Windows
В Windows в основном используется кодировка, которая называется ANSI. Разновидность набора ANSI, содержащая символы русского алфавита, называется Windows-1251.В табл. П2.1 приведены коды некоторых служебных символов.
В табл. П2.2 и П2.3 приведены коды с символами 32—127 и 192—255.
Таблица П2.1. Некоторые служебные символы
| Код символа |
Символ |
||
| 9 |
Табуляция |
||
| 11 |
Новая строка |
||
| 13 |
Конец абзаца |
||
| 32 |
Пробел |
||
| Символ |
Код |
Символ |
Код |
Символ |
Код |
Символ |
Код |
||
| 32 |
Пробел |
42 |
* |
52 |
4 |
62 |
> |
||
| 33 |
! |
43 |
+ |
53 |
5 |
63 |
7 |
||
| 34 |
к |
44 |
, |
54 |
6 |
64 |
@ |
||
| 35 |
# |
45 |
- |
55 |
7 |
65 |
А |
||
| 36 |
$ |
46 |
, |
56 |
8 |
66 |
В |
||
| 37 |
% |
47 |
/ |
57 |
9 |
67 |
С |
||
| 38 |
& |
48 |
0 |
58 |
: |
68 |
D |
||
| 39 |
' |
49 |
1 |
59 |
; |
69 |
Е |
||
| 40 |
( |
50 |
2 |
60 |
< |
70 |
F |
||
| 41 |
) |
51 |
3 |
61 |
= |
71 |
G |
||
| Символ |
Код |
Символ |
Код |
Символ |
Код |
Символ |
Код |
||
| 72 |
Н |
87 |
W |
101 |
е |
114 |
r |
||
| 73 |
I |
88 |
X |
102 |
f |
115 |
S |
||
| 74 |
J |
89 |
Y |
103 |
g |
116 |
t |
||
| 75 |
К |
90 |
Z |
104 |
h |
117 |
u |
||
| 76 |
L |
91 |
[ |
105 |
i |
118 |
V |
||
| 77 |
М |
92 |
\ |
105 |
i |
119 |
W |
||
| 78 |
N |
93 |
] |
106 |
j |
120 |
X |
||
| 79 |
О |
94 |
^ |
107 |
k |
121 |
У |
||
| 80 |
Р |
95 |
_ |
108 |
I |
122 |
Z |
||
| 81 |
Q |
96 |
' |
109 |
m |
123 |
[ |
||
| 82 |
R |
97 |
а |
110 |
n |
124 |
| |
||
| 83 |
S |
98 |
b |
111 |
0 |
125 |
] |
||
| 84 |
Т |
99 |
с |
112 |
P |
126 |
~ |
||
| 85 |
U |
100 |
d |
113 |
q |
127 |
|
||
| 86 |
V |
|
|
|
|
|
|
||
| Символ |
Код |
Символ |
Код |
Символ |
Код |
Символ |
Код |
||
| 192 |
А |
201 |
Й |
210 |
Т |
219 |
Ы |
||
| 193 |
Б |
202 |
К |
211 |
У |
220 |
Ь |
||
| 194 |
В |
203 |
Л |
212 |
Ф |
221 |
Э |
||
| 195 |
Г |
204 |
М |
213 |
X |
222 |
Ю |
||
| 196 |
Д |
205 |
Н |
214 |
Ц |
223 |
Я |
||
| 197 |
Е |
206 |
О |
215 |
Ч |
224 |
А |
||
| 198 |
Ж |
207 |
П |
216 |
Ш |
225 |
б |
||
| 199 |
3 |
208 |
Р |
217 |
Щ |
226 |
в |
||
| 200 |
И |
209 |
С |
218 |
Ъ |
227 |
г |
||
| Символ |
Код |
Символ |
Код |
Символ |
Код |
Символ |
Код |
||
| 228 |
д |
235 |
л |
242 |
т |
249 |
щ |
||
| 229 |
е |
236 |
м |
243 |
у |
250 |
ъ |
||
| 230 |
ж |
237 |
н |
244 |
ф |
251 |
ы |
||
| 231 |
3 |
238 |
о |
245 |
х |
252 |
ь |
||
| 232 |
и |
239 |
п |
246 |
ц |
253 |
э |
||
| 233 |
й |
240 |
р |
247 |
ч |
254 |
ю |
||
| 234 |
к |
241 |
с |
248 |
ш |
255 |
я |
||
Иллюстрированный самоучитель по Delphi 7 для начинаюших
Десятичные и двоичные числа
В обыденной жизни человек имеет дело с десятичными числами. В десятичной системе счисления для представления чисел используются цифры от О до 9. Значение числа определяется как сумма произведений цифр числа на весовой коэффициент, определяемый местом цифры в числе. Весовой коэффициент самой правой цифры равен единице, цифры перед ней — десяти, затем ста и т. д. Например, число 2703 равно 2x1000+7x100+0x10+3x1.Если места цифр пронумеровать справа налево и самой правой позиции присвоить номер "ноль", то можно заметить, что вес i-го разряда равен i-й степени десяти (рис. П3.1).

Рис. П3.1.
Для внутреннего представления чисел компьютер использует двоичную систему счисления. Двоичные числа записываются при помощи двух цифр -нуля и единицы. Как и десятичная, двоичная система — позиционная. Весовой коэффициент i-го разряда равен двум в i-й степени (рис. П3.2).
Рис. П3.2.
Память компьютера
Память компьютера состоит из ячеек (битов). Каждый бит может хранить одну двоичную цифру. Следовательно, значением бита может быть ноль или единица. Восемь битов объединены в байт. Максимальное число, которое можно записать при помощи восьми двоичных цифр — это 11111111, что соответствует десятичному числу 255, минимальное — ноль. Поэтому значением байта может быть число от нуля до 255.Память используется для хранения переменных. Так как переменные различных типов могут принимать различные значения, то для их хранения нужно разное количество памяти. Память под переменные выделяется целым числом байтов. Например, значением переменной типа char может быть любой из 256 символов. Поэтому для хранения переменной этого типа достаточно одного байта. Значением переменной типа integer может быть число от -32 768 до 32 767 (65 535 значений), для хранения переменной этого типа требуется два байта. Очевидно, что чем больше диапазон значений типа, тем больше байтов нужно для хранения переменной этого типа (табл. П3.1).
Таблица П3.1. Диапазоны значений и занимаемая память для разных типов переменных
| Тип переменной |
Занимаемая память (количество байтов) |
Диапазон значений |
||
| Char |
1 |
Любой символ |
||
| String |
256 |
Строка до 256 символов |
||
| String [n] |
1хn |
Строка до n символов |
||
| Тип переменной |
Занимаемая память (количество байтов) |
Диапазон значений |
||
| Byte |
1 |
0-255 |
||
| Word |
2 |
0-65 535 |
||
| Integer |
2 |
-32 768-32 767 |
||
| Longint |
4 |
-2 147 483 648-2 147 483 647 |
||
| Real |
6 |
2,9е-39-1 ,7е38 |
||
| Single |
4 |
1,5е-45-3,4е38 |
||
| Double |
8 |
5,0е-324-1 ,7е308 |
||
| Extended |
8 |
3,4е-4932-1,1е4932 |
||
Выделяя память для строковых переменных, следует помнить, что если не указана предельная длина строки, то переменной выделяется 256 байтов. Объявляя переменную, предназначенную, например, для хранения имени человека, нужно писать name: string [30], а не name: string.
Каждому массиву программы выделяется память, объем которой определяется как типом элементов массива, так и их количеством. Для хранения двумерного массива, например, 20x20 вещественных чисел нужно более 3 Кбайт памяти (20x20x8 = 3200).
Память компьютера кажется неограниченной, но если ее использовать нерационально, то в некоторый момент может возникнуть ситуация, связанная с нехваткой памяти.
Гринзоу Лу. Философия программирования для
Рекомендуемая дополнительная литература1. Вирт Н. Алгоритмы и структуры данных / Пер. с англ. — М.: Мир, 1989. - 360 с., ил.
2. Гринзоу Лу. Философия программирования для Windows 95/NT / Пер. с англ. — СПб.: Символ-Плюс, 1997. — 640 с., ил.
3. Зелковиц М., Шоу А., Гэннон Дж. Принципы разработки программного обеспечения / Пер. с англ. — М.: Мир, 1982. — 386 с., ил.
4. Практическое руководство по программированию / Пер. с англ. Б. Мик, П. Хит, Н. Рашби и др.; под ред. Б. Мика, П. Хит, Н. Рашби. — М.: Радио и связь, 1986. — 168 с., ил.
5. Фокс Дж. Программное обеспечение и его разработка / Пер. с англ. — М.: Мир, 1985. - 368 с., ил.
6. Язык компьютера. Пер. с англ, под ред. и с предисл. В. М. Курочки-на. — М.: Мир, 1989. - 240 с., ил.
Описание программ диска
На прилагаемой к книге дискете находится файл Проекты.ziр, который содержит программы (проекты), приведенные в книге в качестве примеров.Скопируйте файл Проекты.ziр в каталог проектов Delphi и, используя один из стандартных архиваторов, например, WinZip, распакуйте его. В процессе распаковки файлы каждой программы (проекта) будут помещены в отдельный каталог (табл. П5.1).
Таблица П5.1. Содержимое сопроводительной дискеты (после распаковки)
| Проект (каталог) |
Краткое описание |
Глава в книге |
||
| Скорость бега |
Вычисляет скорость, с которой спортсмен пробежал дистанцию. Демонстрирует использование компонентов Edit, Label, Button; использование процедуры обработки события OnKeyPress для фильтрации символов, вводимых в поле Edit |
Введение |
||
| Покупка |
Вычисляет стоимость покупки. Демонстрирует использование компонентов Edit, Label, Button; использование процедуры обработки события OnKeyPress для фильтрации символов, вводимых в поле Edit |
Глава 1 |
||
| Дача |
Вычисляет стоимость поездки на дачу. Демонстрирует использование функции программиста |
Глава 6 |
||
| База данных "Школа" |
База данных "Школа". Проект school — демонстрирует работу с базой данных в режиме таблицы, проект schoo!2 — выборку информации из базы данных, проект schools — использование динамического псевдонима. Подкаталог data содержит файл данных |
Глава 17 |
||
| Проект (каталог) |
Краткое описание |
Глава в книге |
||
| Бинарный поиск в массиве |
Бинарный поиск в массиве. Демонстрация использования алгоритма бинарного поиска, использования компонента checkBox |
Глава 5 |
||
| Ввод массива |
Демонстрирует ввод и обработку массивов целых (getar.dpr) и дробных (getarl .dpr) чисел, использование компонента StringGrid |
Глава 5 |
||
| Ввод из Memo |
Демонстрация использования компонента Memo для ввода массива строк |
Глава 5 |
||
| Вывод массива |
Демонстрирует вывод массива в виде пронумерованного списка |
Глава 5 |
||
| График |
Вычерчивает график функции. Демонстрирует использование свойства pixels, обработку событий onPaint и OnResize |
Глава 10 |
||
| Два самолета |
Демонстрирует использование битовых образов для вывода иллюстраций, свойства Trasparent |
Глава 10 |
||
| Движ. окр. |
Демонстрирует принципы реализации простой мультипликации и использования компонента Timer для задания временных интервалов |
Глава 10 |
||
| Динамический список 1 |
Демонстрирует создание и вывод неупорядоченного динамического списка |
Глава 8 |
||
| Динамический список 2 |
Демонстрирует создание и вывод упорядоченного динамического списка |
Глава 8 |
||
| Динамический список 3 |
Демонстрирует операции добавления и удаления элементов динамического упорядоченного списка |
Глава 8 |
||
| Добавление записи в файл |
Демонстрирует процесс добавления записи в файл, использование компонентов ComboBox, RadioButton И RadioGroup |
Глава 8 |
||
| Запись-добавление в файл |
Демонстрирует процессы создания нового файла и добавления информации в существующий файл, использование компонента Memo |
Глава 7 |
||
| Звезды |
Рисует на поверхности формы, в точке, в которой пользователь нажал кнопку мыши, контур звезды. Демонстрирует использование процедуры PolyLine, а также процедуры обработки события OnMouseDown для получения координаты точки, в которой нажата кнопка мыши |
Глава 10 |
||
| Проект (каталог) |
Краткое описание |
Глава в книге |
||
| Квадратное уравнение |
Решение квадратного уравнения. Демонстрирует использование процедуры программиста и вывод справочной информации |
Главы 6 |
||
| Кисть |
Демонстрирует стили закраски областей |
Глава 10 |
||
| Компонент |
Пример компонента программиста (nkedit.pas), программа тестирования компонента tstNkEdit.dpr и использующая компонент NkEdit программа Fazenda.dpr |
Глава 16 |
||
| Консоль |
Пример консольного (DOS) приложения (пересчет веса из фунтов в килограммы). Демонстрирует работу со строками, преобразование кодировки символов |
Глава 4 |
||
| Контроль веса |
Вычисление оптимального веса. Пример реализации множественного выбора с использованием вложенных инструкций if |
Глава 2 |
||
| Кривая Гильберта |
Строит рекурсивную кривую Гильберта |
Глава 12 |
||
| Модуль |
Пример модуля программиста. Модуль my unit содержит функции Islnt и isFloat |
Глава 6 |
||
| Мультик |
Демонстрация создания покадровой мультипликации |
Глава 10 |
||
| Самолет |
Демонстрирует использование битовых образов для создания сложной мультипликации (летящий над городом самолет). Aplane.dpr — загрузка битового образа из файла, Aplanel.dpr — загрузка битового образа из ресурса |
Глава 10 |
||
| Олимпиада |
Пример использования (ввод, сортировка, вывод) двумерного массива и компонента StringGrid |
Глава 5 |
||
| Петербург |
База данных "Архитектурные памятники Санкт-Петербурга". Подкаталог data содержит файл данных (Monuments. db) и файлы иллюстраций |
Глава 17 |
||
| Погода |
Простая база данных "Погода". Демонстрация обработки ошибок, возникающих при работе с файлами |
Глава 7 |
||
| Поиск в массиве (перебором) |
Демонстрирует алгоритм поиска в массиве методом перебора |
Глава 5 |
||
| Проект (каталог) |
Краткое описание |
Глава в книге |
||
| Поиск маршрута |
Демонстрирует использование рекурсивной функции для поиска пути между двумя точками графа |
Глава 12 |
||
| Поиск минимального маршрута |
Демонстрирует использование рекурсивной функции для поиска минимального (кратчайшего) пути между двумя точками графа |
Глава 12 |
||
| Поиск минимального элемента массива |
Пример программы. Поиск минимального элемента массива чисел |
Глава 5 |
||
| Полиморфизм |
Иллюстрирует работу с объектами программиста и понятие "Полиморфизм" |
Глава 9 |
||
| Просмотр AVI |
Демонстрирует покадровый и непрерывный просмотр AVI-анимации, использование компонента Animate |
Глава 11 |
||
| Поиск файла (рекурсия) |
Демонстрирует использование механизма рекурсии для поиска файла на диске, использование функции SelectDirectory для выбора каталога и работу с WhideChar-строками |
Глава 12 |
||
| Фунты |
Пересчет веса из фунтов в килограммы. Демонстрирует использование: инструкции case для реализации множественного выбора; компонента ListBox |
Глава 2 |
||
| Простое число |
Пример программы. Проверяет, является ли число простым. Демонстрирует использование инструкции repeat |
Глава 2 |
||
| Просмотр иллюстраций |
Обеспечивает просмотр bmp-иллюстраций, использование функций FindFirst И FindNext |
Глава 10 |
||
| Разговор |
Пример программы. Вычисление стоимости телефонного разговора. Пример использования инструкции if |
Глава 2 |
||
| Рубль |
Дописывает слово "рубль" после числа. Демонстрирует использование: инструкции case для реализации множественного выбора; компонента ListBox |
Глава 2 |
||
| Проект (каталог) |
Краткое описание |
Глава в книге |
||
| Сетка |
Выводит на поверхность формы координатные оси и оцифрованную сетку. Демонстрирует процесс вычерчивания различных по стилю линий, использование функции TextOut |
Глава 1 0 |
||
| Сортировка массива обменом . |
Демонстрирует алгоритм сортировки массива методом обмена (пузырька) |
Глава 5 |
||
| Сортировка массива выбором |
Демонстрирует алгоритм сортировки массива по возрастанию путем выбора наименьшего элемента |
Глава 5 |
||
| Справочная система |
Пример справочной системы для программы "Квадратное уравнение". Каталог содержит исходный файл документа справочной системы (RTF-файл), файл проекта справочной системы (HPJ-файл) и файл справочной системы (HLP-файл) |
Глава 1 4 |
||
| Таблица символов |
Выводит таблицу кодировки символов русского алфавита. Демонстрирует работу с символами, использование вложенных циклов for |
Глава 3 |
||
| Тест компонента |
Программа решения квадратного уравнения, в которой для ввода чисел (коэффициентов уравнения) используется компонент программиста (NEdit) |
|
||
| Тест, версии 1 и2 |
Пример программы. Проверка знаний. Версия 2 демонстрирует динамическое создание компонентов |
Глава 15 |
||
| Сапер |
Игра Сапер 2002. Демонстрирует работу с массивами, использование графики, рекурсии, Ас-tivX-компонента hhopen |
Глава 15 |
||
| Титаник |
Демонстрация использования метода базовой точки для построения и перемещения сложного изображения |
Глава 10 |
||
| Факториал |
Пример рекурсивной функции "Факториал" |
Глава 12 |
||
| Фунты-килограммы |
Пример программы. Пересчет веса из фунтов в килограммы |
Глава 1 |
||
| Число л |
Вычисление числа л с заданной точностью. Пример использования инструкции while |
Глава 2 |
||
| Чтение из файла |
Демонстрирует использование функции EOF в процессе чтения строк из файла. |
Глава 7 |
||
| Проект (каталог) |
Краткое описание |
Глава в книге |
||
| Чтение записей из файла |
Демонстрация процесса чтения из файла и вывода в поле Memo записей, удовлетворяющих заданному условию. Замечание. Файл данных (Medals. db) создается программой Добавление записи в файл |
Глава 8 |
||
| Использование Animate |
Демонстрация использования компонента Animate для вывода анимации пользователя, находящейся в AVi-файле |
|
||
| Звуки Windows |
Демонстрация использования компонента MediaPlayer для воспроизведения звукового (WAV) файла |
Глава 11 |
||
| Фунты-килограммы 1 |
Демонстрация использования компонента MediaPlayer для воспроизведения звукового (WAV) файла без участия пользователя |
Глава 11 |
||
| Использование MediaPlayer |
Демонстрация использования компонента MediaPlayer для воспроизведения сопровождаемой звуковом анимации (AVI-файла) |
Глава 11 |
||
| Использование hhopen |
Демонстрация использования ActiveX-компонента Hhopen для вывода справочной информации, находящейся в СНМ-файле |
Глава 14 |
||
| Использование TRY |
Демонстрация обработки исключения (ошибки времени выполнения программы) при помощи инструкции try . . . except |
Глава 13 |
||
Программирование: Языки - Технологии - Разработка
- Программирование
- Технологии программирования
- Разработка программ
- Работа с данными
- Методы программирования
- IDE интерфейс
- Графический интерфейс
- Программирование интерфейсов
- Отладка программ
- Тестирование программ
- Программирование на Delphi
- Программирование в ActionScript
- Assembler
- Basic
- Pascal
- Perl
- VBA
- VRML
- XML
- Ada
- Lisp
- Python
- UML
- Форт
- Языки программирования
















